BRO Productomgeving

EPL Berichtencatalogus innamewebservice


Dit document beschrijft het aanleveren van gegevens van een mijnbouwwetvergunning (EPL). De inhoud zal definitief gemaakt worden nadat de EPL innameservices zijn gerealiseerd, op een nader te bepalen datum.

1. Inleiding

1.1. Voorwoord

Betrouwbare en toegankelijke informatie over de samenstelling en opbouw van de ondergrond is van groot belang voor een dichtbevolkt land als Nederland. Het helpt overheden, bedrijven en burgers om op feiten gebaseerde beslissingen te nemen over het gebruik van de ondergrond, bijvoorbeeld in verband met bereikbaarheid, waterveiligheid, warmte- en koudeopslag, aardgasproductie en de winning van aardwarmte. Centrale registratie van gegevens voorkomt dat informatie dubbel moet worden ingewonnen.

Het verzamelen, beschikbaar stellen, en gebruiken van al deze informatie is sinds september 2015 wettelijk vastgelegd in de Basisregistratie Ondergrond (BRO). Op 1 januari 2018 is het eerste deel van de Wet BRO in werking getreden, op 1 januari 2020 het tweede deel en op 1 juli 2021 het derde deel. EPL is onderdeel van het vierde deel dat per 1 juli 2022 van kracht is.

Omdat de BRO een onderdeel is van het Stelsel van Basisregistraties, zijn verplichtingen met betrekking tot aanlevering, gebruik, terugmelding en onderzoek in de werkprocessen van overheidsorganisaties opgenomen in de Wet BRO. De BRO-gegevens worden centraal geregistreerd in de Landelijke Voorziening BRO (LV-BRO).

In het document Handreiking Afname BRO Gegevens wordt beschreven via welke uitgiftekanalen BRO-gegevens geraadpleegd of gedownload kunnen worden en welke functionele en technische mogelijkheden deze kanalen bieden.

In het document Handreiking aanleveren BRO-gegevens kan men algemene informatie inwinnen over:

  • Hoe kun je een BRO-verzoek als een XML-bestand opstellen?

  • Hoe ziet zo'n XML-bestand er uit?

  • Hoe moet je te werk gaan als de gegevens in één keer beschikbaar komen dan wel beetje bij beetje in de loop der tijd?

  • Hoe kunnen verandering van waarden in de loop der tijd gemeld kunnen worden?

  • Hoe kun je een fout in de geregistreerde gegevens corrigeren?

Blijft over de vraag: met welke brondocumenten kunnen gegevens over een mijnbouwwetvergunning (EPL) aangeleverd of gecorrigeerd worden en welke andere EPL-specifieke informatie is er beschikbaar naast de algemene informatie in de Handreiking aanleveren BRO-gegevens?

1.2. Doelstelling

Dit document bevat EPL-specifieke informatie voor het aanleveren en corrigeren van gegevens over een mijnbouwwetvergunning. Hierbij gaat het met name over:

  • Welke EPL-specifieke brondocumenten zijn er als eenheid voor het aanleveren of corrigeren van gegevens?

  • Welke combinaties van brondocument en type correctieverzoek zijn toegestaan?

  • Welke EPL-specifieke aanvullende regels zijn er, naast de bedrijfsregels in de EPL-gegevenscatalogus en de algemene aanvullende regels in de Handreiking aanleveren BRO-gegevens?

  • Welke EPL-specifieke codelijsten zijn er en waar kunnen hun toegestane waarden geraadpleegd worden?

  • Is er een tabel waarmee een Engelstalige naam in de XML-bestanden kan worden omgezet naar de Nederlandstalige naam in de gegevenscatalogus?

1.3. Doelgroep

Doelgroep voor dit document zijn organisaties en personen, waaronder bestuursorganen en bedrijven, die opereren als bronhouder, gegevensleverancier of softwareleverancier en die betrokken zijn bij het opstellen van BRO-verzoeken. En die gegevens over een Mijnbouwwetvergunning moeten aanleveren of hierover geregistreerde gegevens moeten corrigeren.

1.4. Samenhang met andere documentatie

De informatievoorziening over het aanleveren aan de BRO vindt plaats op 3 niveaus. Zie onderstaande figuur.

Failed to load the diagram preview image.

Authentication Required

Page ID: 496732079

  1. Het startpunt met algemene informatie over de BRO is de website www.basisregistratieondergrond.nl. Een stappenplan voor het verkrijgen van toegang tot het Bronhouderportaal is te vinden op https://basisregistratieondergrond.nl/inhoud-bro/aanleveren-opvragen/tools-tips/bronhouderportaal.

  2. Het tweede niveau is het Bronhouderportaal (https://www.bronhouderportaal-bro.nl/login), met na inloggen rechtsonderaan een link naar de gebruikshandleiding (zie Handleiding bronhouderportaal).

  3. Het derde niveau is de BRO Productomgeving. Hier vindt u onder meer algemene informatie over het aanlever- en afnameproces, wijzigings- en versiebeheer en Q&A voor softwareleveranciers, maar ook specifieke informatie van de beschikbare types registratieobjecten zoals scopedocument, gegevenscatalogus en werkafspraken, storymap, berichtencatalogi voor inname en uitgifte, voorbeeldberichten voor inname en uitgifte.

1.5. Leeswijzer

Hoofdstuk 2 bevat een beschrijving van de drie Processen van de mijnbouwwetvergunning: verlenen, wijzigen en beeindigen.

Hoofdstuk 3 beschrijft de Gebeurtenissen waarmee de processen doorlopen worden.

Hoofdstuk 4 geeft vervolgens een gedetailleerde beschrijving van de Brondocumenten die voor de verschillende gebeurtenissen gebruikt worden, met daarbij regels en af te leiden gegevens.

Hoofdstuk 5 bevat links naar Voorbeeldberichten en naar algemene stukken XML-code (code snippets).

Hoofdstuk 6 bevat een overzicht van de SLD-specifieke Codelijsten (beheerde waardelijsten) met een link naar de webpagina waar de lijst met toegestane waarden geraadpleegd kan worden.

Hoofdstuk 7 bevat een Vertaaltabel, waarmee de SLD-specifieke Engelstalige namen van onderdelen in de XSD en XML-bestanden kunnen worden omgezet in Nederlandstalige namen in de gegevenscatalogus.

1.6. Versiehistorie

Versie

Datum

Omschrijving

1.0

18-10-2021

Concept versie.

1.0.1

11-07-2023 

Nieuwe gebeurtenissen en brondocumenten, fouten hersteld.

1.0.2

10-04-2024

Wijziging in de beschrijving van brondocumenten EPL_PublicationLicence en EPL_AdjustmentGranting (diagram en af te leiden gegevens).

1.0.3

17-04-2024

Wijziging in de af te leiden gegevens bij EPL_FinalisationGranting.

1.0.4

24-04-2024

Aanscherping dat alleen geldige verleende gebieden (zonder einddatum) worden meegenomen in het bepalen van de gestandaardiseerde locatie.

1.0.5

15-05-2024

Hoofdstuk 2 en 3 aangepast m.b.t. levensloop, tijdlijn en correctie operaties.

1.0.6

15-05-2024

Wijziging in de afleiding van het gegeven endDate van Validity van GrantedArea.

1.0.7

12-06-2024

Tekstuele verbeteringen en aanvullingen in hoofdstuk 3 m.b.t. het aanleveren van gegevens in chronologische volgorde, identificerende gegevens en controle op verschillen. In 4.7.2, 4.8.2 en 4.9.2 expliciet gemaakt dat de aanvullende regel m.b.t. withdrawalIrrevocable (intrekking definitief) betrekking heeft op de waarde in de registratie.

1.0.8

19-06-2024

Bij de brondocumenten en gebeurtenissen waar dat van toepassing is expliciet opgenomen dat de attributen behorend bij de gegevensgroep StandardizedLocation (Gestandaardiseerde locatie) niet opnieuw worden afgeleid.

1.7. Contactinformatie

Algemene informatie en documentatie over de BRO kunt u vinden op https://basisregistratieondergrond.nl/.

Heeft u een vraag over de BRO? Wij staan voor u klaar om u te helpen. Voor vragen, suggesties of opmerkingen kunt contact opnemen met de BRO Servicedesk via een mail naar support@broservicedesk.nl.

Of bel ons op telefoonnummer 088 - 8664 999. Wij zijn bereikbaar op werkdagen van 8.00 tot 17.00 uur.

2. Processen

Het mijnbouwwetvergunning is een registratieobject met levensloop (waar in de loop van de tijd aanvullingen geregistreerd worden) en het bouwt materiële geschiedenis op voor een aantal attributen. Aanvullingen en veranderingen naar aanleiding van een gebeurtenis in de werkelijkheid worden vastgelegd in een tijdlijn. Zie de Handreiking aanleveren BRO-gegevens voor een algmene beschrijving van deze termen en de gevolgen voor het aanleveren en corrigeren van gegevens. Zie hoofdstuk 3 voor een EPL-specifieke toelichting van de geberutenissen, brondocumenten en het aanleveren en corrigeren van gegevens.

De mijnbouwwetvergunning kent drie processen: verlenen, wijzigen en beëindigen. Deze worden in dit hoofdstuk beschreven.

2.1. Verlenen

Een vergunning wordt in de basisregistratie ondergrond geregistreerd op het moment dat de vergunningverlener een eerste besluit tot verlening bekend heeft gemaakt (zie onderstaande noot). Met de bekendmaking van het besluit start het verleningsproces. De beschikbare gegevens worden vastgelegd. Veel gegevens hebben dan nog een voorlopig karakter. Eigenlijk staat alleen vast op welke mijnbouwactiviteit het recht betrekking heeft en over welke stof of delfstof het gaat. Het gebied wordt weliswaar nauwkeurig omschreven, maar staat alleen globaal vast omdat de grenzen nog kunnen veranderen. Zelfs de partij die als houder van de vergunning wordt aangemerkt kan nog veranderen. Het is dikwijls een consortium van organisaties en lopende het verleningsproces kunnen er organisaties bijkomen of afvallen.

Als alles gaat zoals verwacht, wordt het proces afgesloten met het onherroepelijk worden van het besluit tot het verlenen van de vergunning. Vanaf dat moment is de vergunning verleend. Alle gegevens staan vast, met één mogelijke uitzondering en dat is wanneer in het besluit voorwaarden zijn verbonden aan de ingangsdatum. In dat geval wordt de ingangsdatum pas later bekend.

Wanneer de zaken tijdens het verleningsproces anders lopen dan de vergunninghouder of de verlener bij het bekendmaken van het eerste besluit hadden gedacht, kan de vergunningsverlening worden afgebroken of geweigerd voordat die is verleend: de vergunning wordt voortijdig beëindigd. De achterliggende reden kan bijvoorbeeld zijn dat de vergunninghouder om hem moverende redenen de aanvraag intrekt, of dat vergunninghouder failliet is gegaan, of dat de maatschappelijke bezwaren tegen het besluit van dien aard zijn dat de verlener zijn eerdere besluit intrekt.

De bekendmaking van het eerste besluit is de eerste gebeurtenis in het leven van de vergunning in de basisregistratie ondergrond. Iedere keer dat er nieuwe gegevens beschikbaar komen die van algemeen belang zijn, is er sprake van een gebeurtenis die in de registratie ondergrond geregistreerd moet worden. Zo bouwt de vergunning in de registratie een geschiedenis op.

NOOT

Wanneer de uniforme openbare voorbereidingsprocedure (Algemene wet bestuursrecht, afdeling 3.4) wordt gevolgd, wordt eerst een ontwerpbesluit genomen. Een ontwerpbesluit gaat vooraf aan een besluit tot verlening en wordt niet geregistreerd in de basisregistratie ondergrond.


2.2. Wijzigen

Het wijzigen van een vergunning is, zoals eerder gesteld, een strikt gereguleerd proces en tijdens dat proces kunnen de gegevens waar het over gaat nog veranderen. In de basisregistratie ondergrond worden de gegevens die bij een lopende wijziging horen apart geregistreerd. Zo is het voor de gebruiker enerzijds duidelijk welke gegevens op het moment van raadplegen gelden en anderzijds voor welke gegevens er een wijziging loopt en wat op dat moment de waarden van de te wijzigen gegevens zijn. Wanneer het besluit onherroepelijk is geworden en de wijziging is ingegaan, is het wijzigingsproces voltooid. De waarden in de lopende wijziging worden verwerkt in de vergunning, de lopende wijziging wordt verwijderd en de vergunning is gewijzigd.

De wijziging die is gekoppeld aan het proces van overdracht verloopt anders. Een vergunning kan op initiatief van de houder worden overgedragen aan een andere partij. Veelal gebeurt dat omdat een bepaalde organisatie tot het consortium wil toetreden of het consortium wil verlaten. Het is ook mogelijk dat geen van de organisaties in de vergunning wil blijven participeren en er een consortium is gevonden dat geheel uit nieuwe spelers bestaat. De overdracht vereist de toestemming van de vergunningverlener. De wijziging wordt geregistreerd op het moment dat het houderschap feitelijk is overgegaan op de nieuwe partij.

2.3. Beëindigen

Het beëindigen van de vergunning is vanuit het perspectief van de registratie eenvoudig. De reden van beëindiging bepaalt of het een eenmalige gebeurtenis is, zoals bij verlopen of vervallen, of een reeks van gebeurtenissen die ieder een stapje in het proces vertegenwoordigen. Dat laatste is het geval wanneer de vergunning wordt ingetrokken of opgevolgd. Dan wordt iedere gebeurtenis in het proces in de basisregistratie ondergrond vastgelegd. Lopende dat proces kan alleen de datum waarop de beëindiging in moet gaan nog veranderen. In de basisregistratie ondergrond wordt de datum die bij een lopende intrekking hoort apart geregistreerd.

2.4. Toelichting

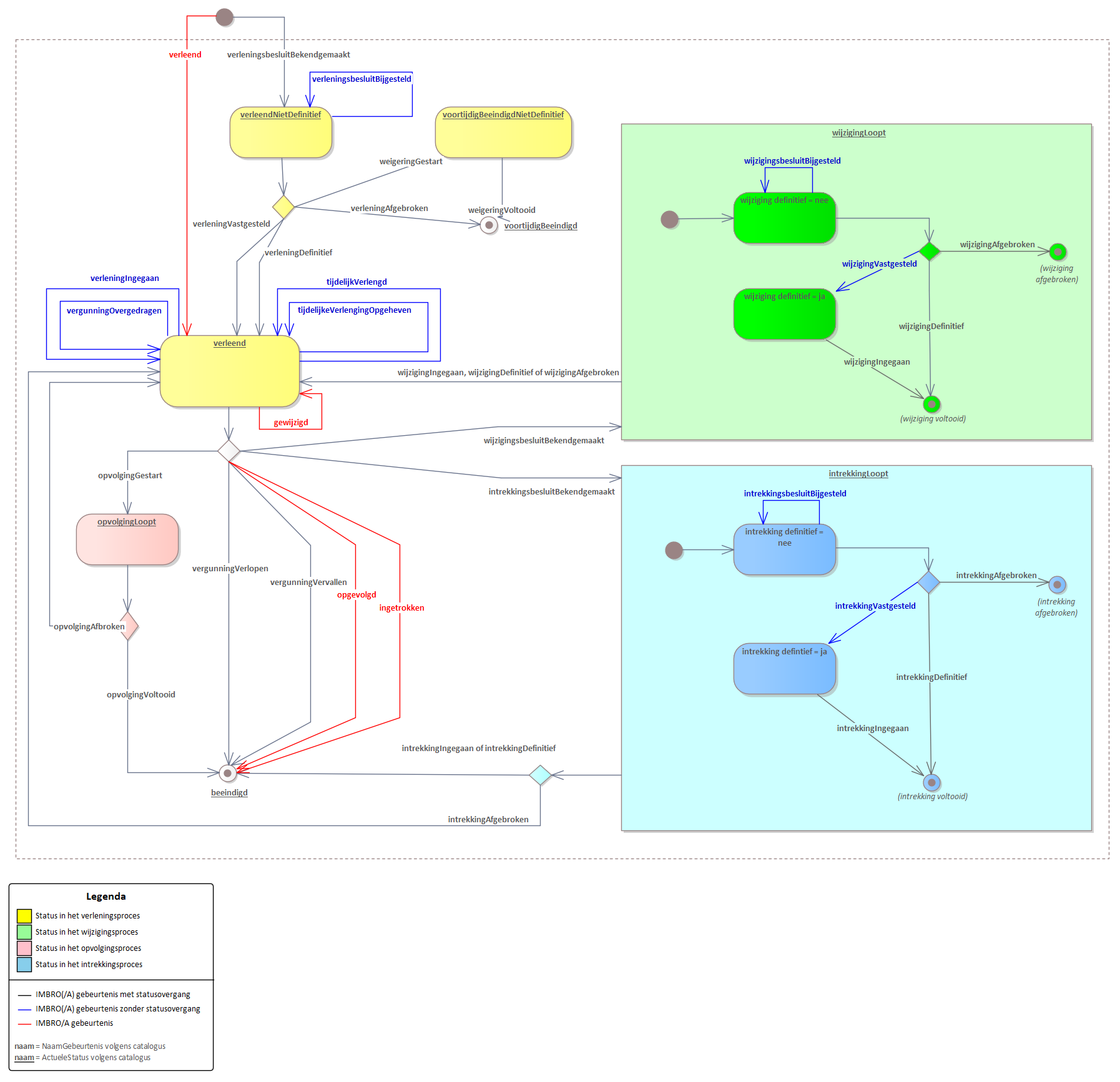
Hieronder worden de processen verlenen, wijzigen en beëindigen in detail beschreven. Elk proces kent een aantal gebeurtenissen. Deze zijn in onderstaande statusdiagram terug te vinden.

statusdiagram.png

2.4.1. Verlenen

Het verlenen van een vergunning verloopt volgens een strikt gereguleerd verleningsproces. De registratie in de BRO start met de bekendmaking van het eerste verleningsbesluit, verleningsbesluitBekendgemaakt.

  • Met de gebeurtenis verleningsbesluitBekendgemaakt geeft de vergunningverlener aan dat het besluit is genomen aan een bepaalde partij een vergunning te willen verlenen. Maar de verlening is nog niet definitief vastgesteld, laat staan dat deze is ingegaan.

  • Voordat de vergunning wordt verleend (en op dat moment of later ingaat), kan de vergunning worden bijgesteld, geweigerd of afgebroken:

    • Met de gebeurtenis verleningsbesluitBijgesteld geeft de vergunningverlener aan dat het eerder genomen besluit is bijgesteld.

    • Met de gebeurtenis weigeringGestart geeft de vergunningverlener aan dat hij het besluit heeft genomen de vergunning te willen weigeren.

    • Met de gebeurtenis weigeringVoltooid geeft de vergunningverlener aan dat het weigeren van de vergunning definitief is; het besluit is onherroepelijk.

    • Met de gebeurtenis verleningAfgebroken geeft de vergunningverlener aan dat het eerder genomen besluit tot verlenen van de vergunning wordt ingetrokken. De aanvraag is tijdens het verleningsproces van rechtswege vervallen of de vergunninghouder heeft de aanvraag ingetrokken.

  • Het verleningsproces wordt afgesloten door in één stap of in twee stappen de vergunning te verlenen en in te laten gaan.

    • In één stap:

      • Met de gebeurtenis verleningDefinitief geeft de vergunningverlener aan dat de vergunning is verleend, het besluit onherroepelijk is en de vergunning is ingegaan.

    • In twee stappen:

      • Met de gebeurtenis verleningVastgesteld geeft de vergunningverlener aan dat de vergunning is verleend, het besluit onherroepelijk is, maar dat de vergunning nog niet is ingegaan.

      • Met de gebeurtenis verleningIngegaan geeft de vergunningverlener aan dat een verleende vergunning, waarvan de ingangsdatum mogelijk nog onbekend was, nu is ingegaan.

  • Met de IMBRO/A gebeurtenis verleend geeft de vergunningverlener aan dat een vergunning is verleend waarbij de verlening is ingegaan, te registreren als één gebeurtenis.

2.4.2. Aanpassen

N.B.: Hierboven is als tweede proces 'Wijzigen' genoemd. Echter omdat er een aantal gebeurtenissen zijn die 'wijziging' in de naam hebben, is de naam van deze paragraaf 'Aanpassen'. 'Aanpassen' is dus 'wijzigen' in bredere zin.

Nadat de vergunning is verleend, kan de vergunning om verschillende redenen worden aangepast:

  • Het houderschap van de vergunning wordt overgedragen.

  • De vergunning wordt tijdelijk verlengd hangende de afhandeling van een aanvraag voor opvolging of verlenging.

  • De tijdelijke verlenging van een vergunning wordt opgeheven omdat de aangevraagde vervolgvergunning of verlenging definitief is geweigerd.

  • De vergunning wordt gewijzigd. Bijvoorbeeld wanneer een vergunning wordt verleend voor een vervolgactiviteit in het gebied, of de vergunning wordt gesplitst in twee of meer vergunningen, of de vergunning wordt samengevoegd met een of meer andere vergunningen.

De overdracht van het houderschap, het tijdelijk verlengen en het opheffen van een tijdelijke verlenging zijn feitelijk formaliteiten. Bij het wijzigen van een vergunning wordt een strikt gereguleerd proces doorlopen: het wijzigingsproces.

2.4.2.1. Overdracht

Voorwaarde: de actuele status van de vergunning moet verleend zijn.

  • Met de gebeurtenis vergunningOvergedragen geeft de vergunningverlener aan dat het houderschap van de vergunning is overgegaan op een ander. Er zijn één of meer organisaties tot het consortium toegetreden, er zijn één of meer organisaties die het consortium hebben verlaten, of de vergunning is overgegaan op een geheel nieuwe consortium.

2.4.2.2. Tijdelijke verlenging

Voorwaarde: de actuele status van de vergunning moet verleend zijn.

  • Met de gebeurtenis tijdelijkVerlengd geeft de vergunningverlener aan dat de vergunning tijdelijk is verlengd omdat de vergunninghouder een aanvraag heeft ingediend voor een vervolgvergunning of voor een verlenging van de vergunning. De vergunning blijft geldig zolang de procedures lopen.

  • Met de gebeurtenis tijdelijkeVerlengingOpgeheven geeft de vergunningverlener aan dat de tijdelijke verlenging is opgeheven omdat de aangevraagde vervolgvergunning of verlenging definitief is geweigerd.

2.4.2.3. Wijzigen

N.B.: In deze paragraaf wordt 'Wijzigen' in engere zin bedoeld.

Het wijzigen van een vergunning verloopt volgens een strikt gereguleerd wijzigingsproces. Een vergunning kan gedurende haar levensduur een aantal malen een wijzigingsproces doorlopen.

  • Het wijzigingsproces start met de bekendmaking van het wijzigingsbesluit.

    • Met de gebeurtenis wijzigingsbesluitBekendgemaakt geeft de vergunningverlener aan dat hij het besluit heeft genomen dat hij de verleende vergunning wil wijzigen.

  • Voordat het wijzigingsproces wordt voltooid (en de lopende wijziging op dat moment of later ingaat), kan de lopende wijziging worden bijgesteld of afgebroken:

    • Met de gebeurtenis wijzigingsbesluitBijgesteld geeft de vergunningverlener aan dat het besluit is genomen tot bijstellen van het eerder genomen besluit tot het wijzigen van de verleende vergunning.

    • Met de gebeurtenis wijzigingAfgebroken geeft de vergunningverlener aan dat hij zijn eerdere besluit tot het wijzigen van de verleende vergunning heeft ingetrokken.

  • Het wijzigingsproces wordt afgesloten door in 1 stap of in 2 stappen de wijziging definitief te verklaren en in te laten gaan 

    • Met de gebeurtenis wijzigingDefinitief geeft de vergunningverlener aan dat het besluit tot het wijzigen van de verleende vergunning definitief is. Het besluit is onherroepelijk en de wijziging is ingegaan.

    • Met de gebeurtenis wijzigingVastgesteld geeft de vergunningverlener aan dat het besluit tot het wijzigen van de verleende vergunning definitief is. Het besluit is onherroepelijk. De wijziging is nog niet ingegaan.

    • Met de gebeurtenis wijzigingIngegaan geeft de vergunningverlener aan dat de wijziging, zoals vastgelegd in de entiteit LopendeWijziging waarvan het attribuut wijzigingDefinitief de waarde ja heeft, is ingegaan.

  • Met de IMBRO/A gebeurtenis gewijzigd geeft de vergunningverlener aan dat een vergunning is gewijzigd, te registreren als één gebeurtenis.

2.4.3. Beëindigen

Nadat de vergunning is verleend, kan de vergunning om verschillende redenen worden beëindigd:

  • De vergunning verloopt op de vastgestelde datum.

  • De vergunning vervalt. Bijvoorbeeld omdat de houder afstand doet van de vergunning, of de vergunning vervalt van rechtswege bijvoorbeeld omdat de vergunninghouder ophoudt te bestaan.

  • De vergunning wordt ingetrokken al dan niet op verzoek van de vergunninghouder.

  • De vergunning wordt opgevolgd. Bijvoorbeeld wanneer een vergunning wordt verleend voor een vervolgactiviteit in het gebied, of de vergunning wordt gesplitst in twee of meer vergunningen, of de vergunning wordt samengevoegd met een of meer andere vergunningen.

Het verlopen of vervallen van een vergunning is feitelijk een formaliteit. Bij het intrekken of opvolgen van een vergunning wordt een strikt gereguleerd proces doorlopen: het intrekkingsproces c.q. het opvolgingsproces.

2.4.3.1. Verlopen

Voorwaarde: de actuele status van de vergunning moet verleend zijn.

  • Met de gebeurtenis vergunningVerlopen geeft de vergunningverlener aan dat de geldigheid van de vergunning is verlopen.

2.4.3.2. Vervallen

Voorwaarde: de actuele status van de vergunning moet verleend zijn.

  • Met de gebeurtenis vergunningVervallen geeft de vergunningverlener aan dat de vergunning is vervallen omdat de vergunninghouder afstand van de vergunning heeft gedaan of dat de vergunning van rechtswege is vervallen.

2.4.3.3. Intrekking
  • Het intrekkingsproces start met de bekendmaking van het intrekkingsbesluit

    • Met de gebeurtenis intrekkingsbesluitBekendgemaakt geeft de vergunningverlener aan dat hij het besluit heeft genomen dat hij de verleende vergunning wil intrekken. De intrekking is op verzoek van de vergunninghouder of ambtshalve besloten door de vergunningverlener.

  • Voordat de lopende intrekking definitief wordt vastgesteld (en op dat moment of later ingaat), kan de lopende intrekking worden bijgesteld.

    • Met de gebeurtenis intrekkingsbesluitBijgesteld geeft de vergunningverlener aan dat het besluit is genomen tot bijstellen van het eerder genomen besluit tot intrekken van de verleende vergunning.

  • Het intrekkingsproces wordt afgesloten door het proces te voltooien of af te breken.

    • Met de gebeurtenis intrekkingAfgebroken geeft de vergunningverlener aan dat hij zijn eerdere besluit tot intrekken van de verleende vergunning heeft ingetrokken.

    • Met de gebeurtenis intrekkingDefinitief geeft de vergunningverlener aan dat het besluit tot intrekken van de verleende vergunning is definitief; het besluit is onherroepelijk en de intrekking is ingegaan.

    • Met de gebeurtenis intrekkingVastgesteld geeft de vergunningverlener aan dat het besluit tot intrekken van de verleende vergunning is definitief; het besluit is onherroepelijk. De intrekking is nog niet ingegaan.

    • Met de gebeurtenis intrekkingIngegaan geeft de vergunningverlener aan dat de intrekking, zoals vastgelegd in de entiteit LopendeIntrekking waarvan het attribuut intrekkingDefinitief de waarde ja heeft, is ingegaan.

  • Met de IMBRO/A gebeurtenis ingetrokken geeft de vergunningverlener aan dat een vergunning is ingetrokken, te registreren als één gebeurtenis.

2.4.3.4. Opvolging

Aandachtspunt: de opvolgende vergunning(en) zijn nieuwe objecten in de BRO, het verleningsproces en de bijbehorende besluiten zijn vastgelegd bij de nieuwe vergunningen.

  • Het opvolgingsproces start met de bekendmaking van het verleningsbesluit van de nieuwe vergunning(en), als opvolging of vervolgactiviteit van de onderhavige vergunning. Daarop volgend wordt bij de onderhavige vergunning het opvolgingsproces gestart.

    • Met de gebeurtenis opvolgingGestart geeft de vergunningverlener aan dat hij het besluit heeft genomen de vergunning te willen splitsen of samenvoegen, of een vergunning voor een vervolgactiviteit te willen verlenen.

  • Het opvolgingsproces wordt afgesloten door het proces te voltooien of af te breken.

    • Met de gebeurtenis opvolgingVoltooid geeft de vergunningverlener aan dat het besluit tot het verlenen van de vervolgvergunning definitief is; het besluit is onherroepelijk, de nieuwe vergunning is ingegaan en de onderhavige vergunning is beëindigd.

    • Met de gebeurtenis opvolgingAfgebroken geeft de vergunningverlener aan dat hij zijn eerdere besluit tot splitsing of samenvoeging heeft ingetrokken of dat hij de vervolgvergunning definitief niet heeft verleend.

  • Met de IMBRO/A gebeurtenis opgevolgd geeft de vergunningverlener aan dat een vergunning is gesplitst of samengevoegd, of dat een vergunning voor een vervolgactiviteit is verleend, te registreren als één gebeurtenis.

3. Gebeurtenissen

Naar aanleiding van een in de werkelijkheid opgetreden gebeurtenis worden de relevante gegevens aangeboden aan de BRO in de vorm van een brondocument. Deze berichtencatalogus definieert de verzameling brondocumenten en beschrijft hun inhoud. De gegevens in de brondocumenten worden gedefinieerd in de gegevenscatalogus.

De gebeurtenissen moeten in chronologische volgorde worden aangeboden, dat wil zeggen in oplopende waarde voor het attribuut eventDate (datum gebeurtenis). Bij een registrationRequest moet de eventDate (datum gebeurtenis) later in de tijd liggen dan de laatste geregistreerde eventDate (datum gebeurtenis). Er is geen controle op het aanleveren in chronologische volgorde. Een 'vergeten' gebeurtenis, waarvan de eventDate (datum gebeurtenis) ouder is dan de meest recente, geregistreerde gebeurtenis, moet met een insertRequest (invoegverzoek) worden ingevoegd in de tijdlijn. Zie ook hoofdstuk 5 van de Handreiking aanleveren BRO gegevens

In de LV-BRO moet elke geregistreerde gebeurtenis uniek zijn. In de werkelijkheid kunnen op een bepaalde datum meerdere gebeurtenissen optreden. Voor EPL geldt dat de combinatie van eventDate (datum gebeurtenis) en eventName (naam gebeurtenis) uniek moet zijn. De waarden van deze identificerende gegevens mogen niet worden aangepast, met uitzondering van eventDate (datum gebeurtenis) in het correctieverzoek moveRequest.

Er is bij het aanleveren van gegevens geen controle op daadwerkelijke verschillen tussen de registratie en de gegevens in het brondocument, tenzij dit expliciet vermeld staat bij de aanvullende regels van dat brondocument.

3.1. Aanleveren.

Bij het verwerken van een registrationRequest (registratieverzoek) met daarin een sourceDocument (brondocument) voegt de LV-BRO nieuwe gegevens toe aan de registratie.

3.2. Corrigeren

Los van de EPL-specifieke processen voor het aanpassen of wijzigen van een mijnbouwwetvergunning, zoals beschreven in het voorgaande hoofdstuk, kan het voorkomen dat geregistreerde gegevens moeten worden gecorrigeerd. Door middel van correcties is het mogelijk geregisteerde gegevens te vervangen of te verwijderen. Bijvoorbeeld omdat een verkeerde waarde is geregistreerd (replaceRequest of vervangverzoek), dat een gebeurtenis optrad op een andere datum dan de geregistreerde datum (moveRequest of verplaatsverzoek), dat men vergeten is een opgetreden gebeurtenis op te nemen in de registratie (insertRequest of invoegverzoek) of dat een geregistrerde gebeurtenis niet in de werkelijkheid is opgetreden (deleteRequest of verwijderverzoek). Zie voor nadere details over de correctieverzoeken hoofdstuk 4 van de Handreiking aanleveren BRO-gegevens.

De eenheid van corrigeren is een brondocument; het is niet mogelijk individuele gegevens te corrigeren.

De te corrigeren gegevens worden geïdentificeerd door het broID (BRO-ID) van het registratieobject, eventueel in combinatie met de eventDate (datum) en eventName (naam) zoals afgeleid van de gegevens in het brondocument.

3.3. Overzicht

De tabel hieronder geeft aan:

  • welke brondocumenten er zijn (Nederlandse naam en Engelse naam zoals die wordt gebruikt in de XML berichten);

  • bij welke processen een brondocument een rol speelt;

  • bij welke gebeurtenissen een brondocument gebruikt kan worden;

  • wat na succesvolle verwerking van het brondocument de afgeleide waarde is voor de registratiestatus van de mijnbouwwetvergunning als BRO registratieobject;

  • wat na succesvolle verwerking van het brondocument de afgeleide waarde is voor de actuele status van de vergunning;

  • wat indien van toepassing na succesvolle verwerking van het brondocument de afgeleide waarde is voor de indicatie 'wijziging definitief' van een lopende wijziging;

  • wat indien van toepassing na succesvolle verwerking van het brondocument de afgeleide waarde is voor de indicatie 'intrekking definitief' van een lopende intrekking.

Gebeurtenis

Proces

Brondocument

Engelse naam

Registratiestatus

Actuele status (van de vergunning)

verleend IMBRO/A

verlening

EPL-BekendmakingVergunning

EPL_PublicationLicence

geregistreerd

verleend

verleningsbesluitBekendgemaakt

verlening: verleningsproces

EPL-BekendmakingVergunning

EPL_PublicationLicence

geregistreerd

verleendNietDefinitief

verleningsbesluitBijgesteld

verlening: verleningsproces

EPL-BijstellingVerlening

EPL_AdjustmentGranting

aangevuld

verleendNietDefinitief

verleningAfgebroken

verlening: verleningsproces

EPL-BeeindigingVergunning

EPL_TerminationLicence

voltooid

voortijdigBeeindigd

verleningDefinitief

verlening: verleningsproces

EPL-VaststellingVerlening

EPL_FinalisationGranting

aangevuld

verleend

verleningVastgesteld

verlening: verleningsproces

EPL-VaststellingVerlening

EPL_FinalisationGranting

aangevuld

verleend

verleningIngegaan

verlening: verleningsproces

EPL-VaststellingVerlening

EPL_FinalisationGranting

aangevuld

verleend

weigeringGestart

verlening: weigeringsproces

EPL-BekendmakingBeeindiging

EPL_PublicationTermination

aangevuld

voortijdigBeeindigdNietDefinitief

weigeringVoltooid

verlening: weigeringsproces

EPL-BeeindigingVergunning

EPL_TerminationLicence

voltooid

voortijdigBeeindigd

gewijzigd IMBRO/A

wijziging

EPL-BekendmakingWijziging

EPL_PublicationAmendment

aangevuld

verleend

wijzigingsbesluitBekendgemaakt

wijziging: wijzigingsproces

EPL-BekendmakingWijziging

EPL_PublicationAmendment

aangevuld

wijzigingLoopt

wijzigingsbesluitBijgesteld

wijziging: wijzigingsproces

EPL-BekendmakingWijziging

EPL_PublicationAmendment

aangevuld

wijzigingLoopt

wijzigingAfgebroken

wijziging: wijzigingsproces

EPL-AfsluitingWijziging

EPL_ClosureAmendment

aangevuld

verleend

wijzigingDefinitief

wijziging: wijzigingsproces

EPL-AfsluitingWijziging

EPL_ClosureAmendment

aangevuld

verleend

wijzigingVastgesteld

wijziging: wijzigingsproces

EPL-BekendmakingWijziging

EPL_PublicationAmendment

aangevuld

wijzigingLoopt

wijzigingIngegaan

wijziging: wijzigingsproces

EPL-AfsluitingWijziging

EPL_ClosureAmendment

aangevuld

verleend

tijdelijkVerlengd

wijziging: tijdelijke verlenging

EPL-WijzigingVergunning

EPL_AmendmentLicence

aangevuld

verleend

tijdelijkeVerlengingOpgeheven

wijziging: tijdelijke verlenging

EPL-WijzigingVergunning

EPL_AmendmentLicence

aangevuld

verleend

vergunningOvergedragen

wijziging: overdracht

EPL-WijzigingVergunning

EPL_AmendmentLicence

aangevuld

verleend

intrekkingsbesluitBekendgemaakt

beeindiging: intrekkingsproces

EPL-BekendmakingBeeindiging

EPL_PublicationTermination

aangevuld

intrekkingLoopt

intrekkingsbesluitBijgesteld

beeindiging: intrekkingsproces

EPL-BekendmakingBeeindiging

EPL_PublicationTermination

aangevuld

intrekkingLoopt

intrekkingAfgebroken

beeindiging: intrekkingsproces

EPL-AfsluitingBeeindiging

EPL_ClosureTermination

aangevuld

verleend

intrekkingDefinitief

beeindiging: intrekkingsproces

EPL-BeeindigingVergunning

EPL_TerminationLicence

voltooid

beeindigd

intrekkingVastgesteld

beeindiging: intrekkingsproces

EPL-BekendmakingBeeindiging

EPL_PublicationTermination

aangevuld

intrekkingLoopt

intrekkingIngegaan

beeindiging: intrekkingsproces

EPL-BeeindigingVergunning

EPL_TerminationLicence

voltooid

beeindigd

opvolgingGestart

beeindiging: opvolgingsproces

EPL-BekendmakingBeeindiging

EPL_PublicationTermination

aangevuld

opvolgingLoopt

opvolgingAfgebroken

beeindiging: opvolgingsproces

EPL-AfsluitingBeeindiging

EPL_ClosureTermination

aangevuld

verleend

opvolgingVoltooid

beeindiging: opvolgingsproces

EPL-BeeindigingVergunning

EPL_TerminationLicence

voltooid

beeindigd

vergunningVerlopen

beeindiging: verlopen

EPL-BeeindigingVergunning

EPL_TerminationLicence

voltooid

beeindigd

vergunningVervallen

beeindiging: vervallen

EPL-BeeindigingVergunning

EPL_TerminationLicence

voltooid

beeindigd

opgevolgd IMBRO/A

beeindiging: opvolging

EPL-BeeindigingVergunning

EPL_TerminationLicence

voltooid

beeindigd

ingetrokken IMBRO/A

beeindiging: intrekking

EPL-BeeindigingVergunning

EPL_TerminationLicence

voltooid

beeindigd

3.4. Operaties

Onderstaande tabel geeft per brondocument weer in welke registratie en correctie operaties het aangeboden kan worden.

SourceDocument

Registreren

Corrigeren



Vervangen

Invoegen

Verplaatsen

Verwijderen

EPL_PublicationLicence

X

X


X


EPL_AdjustmentGranting

X

X

X

X

X

EPL_FinalisationGranting

X

X

X

X

X

EPL_PublicationAmendment

X

X

X

X

X

EPL_ClosureAmendment

X

X

X

X

X

EPL_AmendmentLicence

X

X

X

X

X

EPL_PublicationTermination

X

X

X

X

X

EPL_ClosureTermination

X

X

X

X

X

EPL_TerminationLicence

X

X


X

X

4. Brondocumenten

Dit hoofdstuk definieert de brondocumenten voor het starten, aanvullen en beëindigen van de registratie van een EPL. Dezelfde brondocumenten kunnen ook gebruikt worden om geregistreerde gegevens te corrigeren.

De entiteiten en attributen in dit document worden aangeduid met de Engelstalige namen, zoals die voorkomen in de XSD-bestanden (de formele berichtdefinities) en de XML-bestanden (met de BRO-verzoeken), met daarbij de Nederlandse naam (zoals in de gegevenscatalogus vastgelegd) tussen haakjes. Aan het eind van deze pagina staat ook een Vertaaltabel.

4.1. EPL_PublicationLicence

Het brondocument EPL-PublicationLicence (EPL-BekendmakingVergunning) wordt aangeboden wanneer de minister het besluit heeft genomen aan een bepaalde partij een vergunning te willen verlenen of - voor een IMBRO/A gebeurtenis - heeft verleend. De registratie is met dit brondocument gestart.

Het starten van de registratie is een noodzakelijke eerste gebeurtenis, die per registratieobject maar één keer kan en moet plaatsvinden. Daarom zijn de BRO-verzoeken insertRequest (invoegen) en deleteRequest (verwijderen) niet van toepassing. Het verwijderen van een registratie kan alleen door het registratieobject uit registratie te nemen. Neem hiervoor contact op met de BRO Servicedesk via een mail naar support@broservicedesk.nl.

4.1.1. Inhoud

Onderstaand figuur geeft een overzicht van de inhoud van het brondocument.

SourceDocument 1 EPL_PublicationLicence.png


Alle gegevens in dit brondocument worden gedefinieerd in de EPL-gegevenscatalogus.

De volgende gegevens staan niet in het brondocument en worden helemaal niet aangeleverd:

  • Het broId (BRO-ID). Bij een eerste aanlevering van dit brondocument genereert de BRO een waarde voor dit gegeven. Bij de aanlevering van dit brondocument in het kader van een correctie staat het broId (BRO-ID) niet in het brondocument maar wordt het aangeleverd in het bericht.

De volgende gegevens worden niet aangeleverd met het brondocument maar worden wel aangeleverd in het bericht:

  • De deliveryAccountableParty (bronhouder) als de bronhouder een andere organisatie is dan de dataleverancier.

  • De deliveryResponsibleParty (dataleverancier).

  • Het qualityRegime (kwaliteitsregime)

4.1.2. Aanvullende regels

  • De waarde van het attribuut eventName (naam gebeurtenis) in het brondocument moet gelijk zijn aan verleningsbesluitBekendgemaakt of verleend.

  • Het attribuut effectiveDate (ingangsdatum) moet aanwezig zijn als de waarde van eventName (naam gebeurtenis) gelijk is aan verleend.

  • Het attribuut expiryDate (vervaldatum) mag niet aanwezig zijn als het attribuut effectiveDate (ingangsdatum) niet aanwezig is.

4.1.3. Af te leiden gegevens

Hieronder staat beschreven hoe de aangeleverde gegevens moeten worden verwerkt en hoe voor afgeleide gegevens in de registratie de waarde wordt bepaald.

  • De attributen behorend bij de gegevensgroep RegistrationHistory (Registratiegeschiedenis). 

    • Het attribuut registrationStatus (registratiestatus) krijgt de waarde geregistreerd als het brondocument wordt aangeboden in een registrationRequest (registratieverzoek). De waarde blijft ongewijzigd in alle andere gevallen.

    • Het attribuut objectRegistrationTime (tijdstip registratie object) krijgt een waarde als het brondocument wordt aangeboden in een registrationRequest (registratieverzoek). De waarde blijft ongewijzigd in alle andere gevallen.

  • De gegevensgroep LicenceHistory (Vergunninggeschiedenis) wordt aangemaakt als het brondocument wordt aangeboden in een registrationRequest (registratieverzoek).

  • Een gegevensgroep Event (Gebeurtenis) wordt toegevoegd aan de gegevensgroep LicenceHistory (Vergunninggeschiedenis) als het brondocument wordt aangeboden in een registrationRequest (registratieverzoek).

    • Het attribuut date (datum) wordt afgeleid van het het attribuut eventDate (datum gebeurtenis) in het brondocument.

    • Het attribuut name (naam) wordt afgeleid van het attribuut eventName (naam gebeurtenis) in het brondocument.

    • Het attribuut decreeNumber (besluitnummer) wordt afgeleid van het attribuut decreeNumber in het brondocument.

    • Het attribuut amendmentType (type wijziging) wordt niet aangemaakt.

  • Het attribuut currentStatus (actuele status):

    • krijgt de waarde verleend als de waarde van eventName (naam gebeurtenis) gelijk is aan verleend en het brondocument wordt aangeboden in een registrationRequest (registratieverzoek).

    • krijgt de waarde verleendNietDefinitief als de waarde van eventName (naam gebeurtenis) gelijk is aan verleningsbesluitBekendgemaakt en het brondocument wordt aangeboden in een registrationRequest (registratieverzoek).

    • blijft ongewijzigd in alle andere gevallen.

  • Het attribuut temporarilyExtended (tijdelijk verlengd) krijgt de waarde nee als het brondocument wordt aangeboden in een registrationRequest (registratieverzoek). De waarde blijft ongewijzigd in alle andere gevallen.

  • De gegevensgroep Lifespan (Levensduur):

    • De waarde van het attribuut startDate (begindatum) wordt afgeleid van het het attribuut eventDate (datum gebeurtenis) in het brondocument.

    • Het attribuut endDate (einddatum):

      • wordt niet aangemaakt als het brondocument wordt aangeboden in een registrationRequest (registratieverzoek).

      • blijft ongewijzigd in alle andere gevallen.

  • De attributen behorend bij de gegevensgroep StandardizedLocation (Gestandaardiseerde locatie) worden (opnieuw) afgeleid.

    • Het attribuut location (locatie) is een multivlak en omvat de deliveredBoundary (aangeleverde begrenzing) van alle geldige objecttypen GrantedArea (Verleend gebied) van de vergunning (dat wil zeggen objecttypen waarvan het attribuut endDate (einddatum) van de subgroep Validity (Geldigheid) niet aanwezig is).

  • De gegevensgroep Validity (Geldigheid) van het objecttype GrantedArea (Verleend gebied):

    • De waarde van het attribuut startDate (begindatum) wordt afgeleid van het attribuut effectiveDate (ingangsdatum) uit het brondocument.

4.2. EPL_AdjustmentGranting

Het brondocument EPL_AdjustmentGranting (EPL-BijstellingVerlening) wordt aangeboden wanneer de minister het besluit heeft genomen tot het bijstellen van een eerder genomen besluit tot het verlenen van een vergunning.

Het BRO-verzoek insertRequest (invoegen) is niet van toepassing. 

4.2.1. Inhoud

Onderstaand figuur geeft een overzicht van de inhoud van het brondocument.

  • Het brondocument bevat alleen de gegevens die bijgesteld moeten worden in de vergunning.

  • Wanneer de licenceHolder (vergunninghouder) wordt aangeleverd, wordt de vergunninghouder in zijn geheel (d.w.z. alle deelnemende partijen) vervangen.

  • Wanneer de lijst met GrantedAreas (Verleende gebieden) wordt aangeleverd, wordt het vergunninggebied in zijn geheel (d.w.z. de hele lijst met verleende gebieden) vervangen.

SourceDocument 2 EPL_AdjustmentGranting.png


Alle gegevens in dit brondocument worden gedefinieerd in de EPL-gegevenscatalogus.

De volgende gegevens staan niet in het brondocument maar worden wel aangeleverd in het bericht:

  • Het broId (BRO-ID) van het registratieobject waar dit brondocument moet worden aangevuld of gecorrigeerd.

  • De deliveryAccountableParty (bronhouder) als de bronhouder een andere organisatie is dan de dataleverancier.

  • De deliveryResponsibleParty (dataleverancier).

  • Het qualityRegime (kwaliteitsregime).

4.2.2. Aanvullende regels

  • De waarde van het attribuut eventName (naam gebeurtenis) in het brondocument moet gelijk zijn aan verleningsbesluitBijgesteld.

  • De waarde van het attribuut registrationStatus (registratiestatus) van de gegevensgroep RegistrationHistory (Registratiegeschiedenis) mag niet gelijk zijn aan voltooid als dit brondocument wordt aangeboden met een registrationRequest (registratieverzoek).

  • De waarde van het attribuut currentStatus (actuele status) moet gelijk zijn aan verleendNietDefinitief als het brondocument wordt aangeboden in een registrationRequest (registratieverzoek).

4.2.3. Af te leiden gegevens

Het brondocument bevat alleen de gegevens die bijgesteld moeten worden in de vergunning. Bij het bijstellen van het verleningsbesluit worden de gegevens van de vergunning overschreven. Wanneer de vergunninghouder of het vergunninggebied wordt bijgesteld, wordt de vergunninghouder resp. het vergunninggebied in zijn geheel opnieuw aangeleverd.

Hieronder staat beschreven hoe de aangeleverde gegevens moeten worden verwerkt en hoe voor afgeleide gegevens in de registratie de waarde wordt bepaald.

  • De attributen behorend bij de gegevensgroep RegistrationHistory (Registratiegeschiedenis) worden opnieuw afgeleid als het brondocument wordt aangeboden in een registrationRequest (registratieverzoek)

    • Het attribuut registrationStatus (registratiestatus) krijgt de waarde aangevuld.

    • Het attribuut latestAdditionTime (tijdstip laatste aanvulling) krijgt een waarde.

  • Een gegevensgroep Event (Gebeurtenis) wordt aangemaakt en toegevoegd aan de gegevensgroep LicenceHistory (Vergunninggeschiedenis) als het brondocument wordt aangeboden in een registrationRequest (registratieverzoek).

    • Het attribuut date (datum) wordt afgeleid van het het attribuut eventDate (datum gebeurtenis) in het brondocument.

    • Het attribuut name (naam) wordt afgeleid van het attribuut eventName (naam gebeurtenis) in het brondocument.

    • Het attribuut decreeNumber (besluitnummer) wordt afgeleid van het attribuut decreeNumber in het brondocument.

    • Het attribuut amendmentType (type wijziging) krijgt één of meerdere waarden afhankelijk van de aangeleverde (en dus gewijzigde) gegevens:

      • De waarde gebiedswijziging wordt toegekend/toegevoegd als het objecttype GrantedArea (Verleend gebied) wordt aangeleverd.

      • De waarde wijzigingGeldigheid wordt toegekend/toegevoegd als de attributen effectiveDate (ingangsdatum) en/of expiryDate (vervaldatum) worden aangeleverd.

      • De waarde wijzigingVergunninghouder wordt toegekend/toegevoegd als de gegevensgroep LicenceHolder (Vergunninghouder) wordt aangeleverd.

  • Het attribuut currentStatus (actuele status) krijgt de waarde verleendNietDefinitief als het brondocument wordt aangeboden in een registrationRequest (registratieverzoek).

  • Het attribuut temporarilyExtended (tijdelijk verlengd) blijft ongewijzigd.

  • De licenceHolder (vergunninghouder) in de registratie wordt vervangen door de licenceHolder (vergunninghouder) in het brondocument als de licenceHolder (vergunninghouder) aanwezig is in het brondocument.

  • De lijst met GrantedAreas (Verleende gebieden) in de registratie wordt vervangen door de lijst met GrantedAreas (Verleende gebieden) in het brondocument als de lijst met GrantedAreas (Verleende gebieden) aanwezig is in het brondocument.

  • De gegevensgroep Validity (Geldigheid) van het objecttype GrantedArea (Verleend gebied):

    • De waarde van het attribuut startDate (begindatum) wordt afgeleid van het attribuut effectiveDate (ingangsdatum wijziging) uit het brondocument.

  • De attributen behorend bij de gegevensgroep StandardizedLocation (Gestandaardiseerde locatie) worden (opnieuw) afgeleid.

    • Het attribuut location (locatie) is een multivlak en omvat de deliveredBoundary (aangeleverde begrenzing) van alle geldige objecttypen GrantedArea (Verleend gebied) van de vergunning (dat wil zeggen objecttypen waarvan het attribuut endDate (einddatum) van de subgroep Validity (Geldigheid) niet aanwezig is).

4.3. EPL_FinalisationGranting

Het brondocument EPL-FinalisationGranting (EPL-VaststellingVerlening) wordt aangeboden wanneer het verleningsbesluit onherroepelijk is geworden.

Het BRO-verzoek insertRequest (invoegen) is niet van toepassing. 

4.3.1. Inhoud

Onderstaand figuur geeft een overzicht van de inhoud van het brondocument.

image-20231013-092320.png

Alle gegevens in dit brondocument worden gedefinieerd in de EPL-gegevenscatalogus.

4.3.2. Aanvullende regels

  • De waarde van het attribuut eventName (naam gebeurtenis) in het brondocument moet gelijk zijn aan verleningDefinitiefverleningVastgesteld of verleningIngegaan.

  • De waarde van het attribuut registrationStatus (registratiestatus) van de gegevensgroep RegistrationHistory (Registratiegeschiedenis) mag niet gelijk zijn aan voltooid als dit brondocument wordt aangeboden met een registrationRequest (registratieverzoek).

  • De waarde van het attribuut currentStatus (actuele status):

    • moet gelijk zijn aan verleendNietDefinitief als het brondocument wordt aangeboden in een registrationRequest (registratieverzoek) en de waarde van het attribuut eventName (naam gebeurtenis) in het brondocument gelijk is aan verleningDefinitief of verleningVastgesteld.

    • moet gelijk zijn aan verleend als het brondocument wordt aangeboden in een registrationRequest (registratieverzoek) en de waarde van het attribuut eventName (naam gebeurtenis) in het brondocument gelijk is aan verleningIngegaan.

  • Het attribuut effectiveDate (ingangsdatum) moet aanwezig zijn en mag niet de waarde onbekend hebben als de waarde van eventName (naam gebeurtenis) gelijk is aan verleningDefinitief of verleningIngegaan.
    (Ter toelichting: Het attribuut effectiveDate (ingangsdatum) mag aanwezig zijn als de waarde van eventName (naam gebeurtenis) gelijk is aan verleningVastgesteld. Deze gebeurtenis gaat vooraf aan de gebeurtenis verleningIngegaan.)

  • Het attribuut expiryDate (vervaldatum) mag niet aanwezig zijn wanneer het attribuut effectiveDate (ingangsdatum) niet aanwezig is.

4.3.3. Af te leiden gegevens

Hieronder staat beschreven hoe de aangeleverde gegevens moeten worden verwerkt en hoe voor afgeleide gegevens in de registratie de waarde wordt bepaald.

  • De attributen behorend bij de gegevensgroep RegistrationHistory (Registratiegeschiedenis). 

    • Het attribuut registrationStatus (registratiestatus) krijgt de waarde aangevuld als het brondocument wordt aangeboden in een registrationRequest (registratieverzoek). De waarde blijft ongewijzigd in alle andere gevallen.

    • Het attribuut latestAdditionTime (tijdstip laatste aanvulling) krijgt een waarde als het brondocument wordt aangeboden in een registrationRequest (registratieverzoek).

  • Een gegevensgroep Event (Gebeurtenis) wordt aangemaakt en toegevoegd aan de gegevensgroep LicenceHistory (Vergunninggeschiedenis) als het brondocument wordt aangeboden in een registrationRequest (registratieverzoek).

    • Het attribuut date (datum) wordt afgeleid van het het attribuut eventDate (datum gebeurtenis) in het brondocument.

    • Het attribuut name (naam) wordt afgeleid van het attribuut eventName (naam gebeurtenis) in het brondocument.

    • Het attribuut decreeNumber (besluitnummer) wordt niet aangemaakt.

    • Het attribuut amendmentType (type wijziging) wordt niet aangemaakt.

  • Het attribuut currentStatus (actuele status) krijgt de waarde verleend als het brondocument wordt aangeboden in een registrationRequest (registratieverzoek).

  • Het attribuut temporarilyExtended (tijdelijk verlengd) blijft ongewijzigd.

  • Het attribuut startDate (begindatum) van de gegevensgroep Validity (Geldigheid) van alle GrantedAreas (Verleende gebied) in het vergunningsgebied krijgen de waarde van het attribuut effectiveDate (ingangsdatum) in het brondocument.

  • Het attribuut expiryDate (vervaldatum) van ExplorationProductionLicence (Mijnbouwwetvergunning) wordt afgeleid van het attribuut expiryDate (vervaldatum) in het brondocument als het attribuut expiryDate (vervaldatum) aanwezig is in het brondocument.

N.B.: De attributen behorend bij de gegevensgroep StandardizedLocation (Gestandaardiseerde locatie) worden niet opnieuw afgeleid.

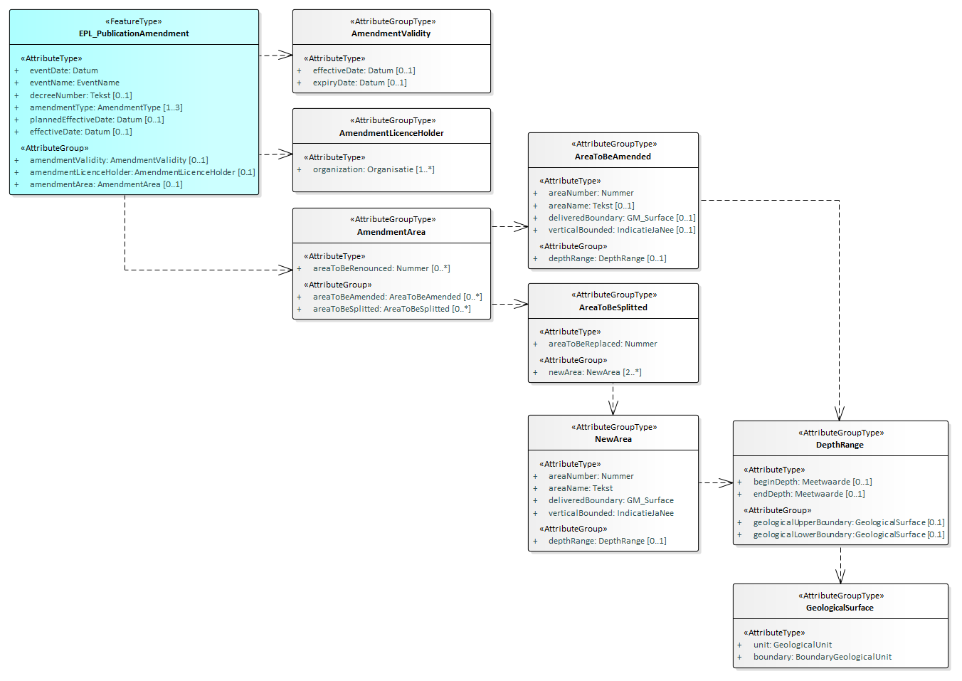
4.4. EPL_PublicationAmendment

Het brondocument EPL_PublicationAmendment (EPL-BekendmakingWijziging) wordt aangeboden wanneer de vergunningverlener het besluit heeft genomen de verleende vergunning te willen wijzigen, een lopende wijziging heeft bijgesteld, een lopende wijziging heeft vastgesteld of - voor een IMBRO/A gebeurtenis - dat de verleende vergunning is gewijzigd.

Het BRO-verzoek insertRequest (invoegen) is niet van toepassing. 

4.4.1. Inhoud

Onderstaand figuur geeft een overzicht van de inhoud van het brondocument.

Sourcedocument 4 EPL_PublicationAmendment.png


De meeste gegevens worden gedefinieerd in de EPL-gegevenscatalogus. De definitie van de overige gegevens is als volgt:

Gegeven

Type gegeven

Kard.

Definitie / Toelichting

EPL_PublicationAmendment

FeatureType



plannedEffectiveDate

AttributeType

0..1

Geplande ingangsdatum (attribuut van Lopende wijziging)

Toelichting:
De geplande ingangsdatum is een tijdelijk gegeven, dat bij het definitief worden van de wijziging niet wordt verwerkt in de vergunning. Hiervoor dient namelijk het attribuut effectiveDate (ingangsdatum wijziging) dat met het brondocument EPL_ClosureAmendment wordt aangeleverd.

effectiveDate

AttributeType

0..1

De datum waarop de wijziging in gaat.

Toelichting:
Het gegeven wordt alleen gebruikt als bij de IMBRO/A gebeurtenis "gewijzigd" het verleende gebied wordt aangepast (de gegevensgroep AmendmentArea (Gebiedswijziging) is aanwezig en de waarde van eventName (naam gebeurtenis) is gelijk aan gewijzigd).

amendmentValidity

AttributeGroup

0..1

De geldigheidsduur van de vergunning, nadat de wijziging is zal zijn ingegaan.

amendmentLicenceHolder

AttributeGroup

0..1

De partij die het vergunde recht heeft, nadat de wijziging is zal zijn ingegaan.

amendmentArea

AttributeGroup

0..1

Aanpassingen in één van de verleende gebieden waarop het vergunde recht betrekking heeft, nadat de wijziging zal zijn ingegaan.

AmendmentValidity

AttributeGroupType


Ten minste één van de volgende gegevens moet aanwezig zijn: ingangsdatum of vervaldatum

effectiveDate

AttributeType

0..1

  • De nieuwe datum die het begin aangeeft van de periode gedurende welke de vergunning geldig is.

  • Een OnvolledigeDatum (toegestaan bij het corresponderend gegeven in de catalogus bij IMBRO/A) is niet toegestaan in het brondocument.

expiryDate

AttributeType

0..1

Definitie:

  • De nieuwe datum waarop de vergunning haar geldigheid zal verliezen.

Toelichting::

  • Mogelijk geen waarde = 'Ja' (toegestaan bij het corresponderend gegeven in de catalogus) is niet toegestaan in het brondocument.

  • Gewoonlijk staat de vervaldatum vast op het moment dat de vergunning is verleend. Er is één uitzondering en dat is wanneer in het definitieve besluit een voorwaarde is opgenomen waaraan de vergunninghouder moet hebben voldaan voordat de vergunning ingaat. In dat geval worden de ingangsdatum en vervaldatum op een later moment vastgesteld.

  • Het gegeven kan een nieuwe waarde krijgen bij een wijziging of beëindiging. In dat geval blijft de oude waarde behouden.

  • Van vergunningen die zijn aangeleverd in het kader van archiefoverdracht kan de vervaldatum niet bepaald zijn. In dat geval is de vergunning voor onbepaalde tijd geldig en ontbreekt het gegeven.

  • De datum mag in de toekomst liggen.

AmendmentLicenceHolder

AttributeGroupType



organization

AttributeType

1..*

Het KvK-nummer van de onderneming of de maatschappelijke activiteit van de rechtspersoon die tot vergunninghouder hoort, of het equivalent daarvan in een handelsregister van een andere lidstaat van de Europese Unie dan Nederland.

AmendmentArea

AttributeGroupType


Ten minste één van de volgende gegevens moet aanwezig zijn: af te staan gebiedte wijzigen gebied of te delen gebied

areaToBeRenounced

attribuut

0..*

Het gebiedsnummer van het verleende gebied dat zal worden vervangen door het op te splitsen in 2 of meer gebieden, zodra de wijziging ingaat.

areaToBeAmended

AttributeGroup

0..*

Verleende gebieden waarvan de gegevens gewijzigd zullen worden zodra de wijziging ingaat.

areaToBeSplitted

AttributeGroup

0..*

Verleende gebieden die zullen worden opgesplitst zodra de wijziging ingaat.

AreaToBeAmended

AttributeGroupType


Ten minste één van de volgende attributen moet aanwezig zijn: naamgebiedaangeleverdebegrenzing en verticaalbegrensd

areaNumber

AttributeType

1

Het nummer dat het verleend gebied identificeert.

areaName

AttributeType

0..1

De nieuwe herkenbare naam van het gebied.

deliveredBoundary

AttributeType

0..1

  • De nieuwe begrenzing van het gebied op het aardoppervlak.

  • Het gebied moet liggen in Nederland of zijn Exclusieve Economische Zone.

verticalBounded

AttributeType

0..1

De aanduiding die aangeeft dat het verleende gebied in de diepte gaat worden begrensd.

depthRange

AttributeGroup

0..1

De nieuwe begrenzing van het gebied in de diepte.

AreaToBeSplitted

AttributeGroupType



areaToBeReplaced

AttributeType

1

Het gebiedsnummer van het verleende gebied dat zal worden vervangen door het op te splitsen in 2 of meer gebieden, zodra de wijziging ingaat.

newArea

AttributeGroup

2..*

De nieuwe gebieden die het verleende gebied door opsplitsing zullen vervangen, zodra de wijziging ingaat.

NewArea

AttributeGroupType



areaNumber

AttributeType

1

Het nummer dat het verleend gebied identificeert.

areaName

AttributeType

1

De nieuwe herkenbare naam van het gebied.

deliveredBoundary

AttributeType

1

De nieuwe begrenzing van het gebied op het aardoppervlak.

verticalBounded

AttributeType

1

De aanduiding die aangeeft dat het verleende gebied in de diepte gaat worden begrensd.

depthRange

AttributeGroup

0..1

De nieuwe begrenzing van het gebied in de diepte.


4.4.2. Aanvullende regels

  • EPL_PublicationAmendment

    • De waarde van het attribuut eventName (naam gebeurtenis) in het brondocument moet gelijk zijn aan wijzigingsbesluitBekendgemaaktwijzigingsbesluitBijgesteldwijzigingVastgesteld of gewijzigd.

    • Het attribuut plannedEffectiveDate (geplande ingangsdatum) mag niet aanwezig zijn als eventName (naam gebeurtenis) gelijk is aan gewijzigd.

    • Het gegeven effectiveDate (ingangsdatum wijziging) moet aanwezig zijn als het gegeven eventName (naam gebeurtenis) gelijk is aan gewijzigd en de gegevensgroep AmendmentArea (Gebiedswijziging) aanwezig is. In alle andere gevallen mag het gegeven niet aanwezig zijn.

    • Binnen het brondocument moet ten minste één van de drie gegevensgroepen AmendmentValidity (Wijziging geldigheid), AmendmentLicenceHolder (Wijziging vergunninghouder) of AmendmentArea (Gebiedswijziging) aanwezig zijn.

  • AmendmentValidity (Wijziging geldigheid)

    • De gegevensgroep AmendmentValidity (Wijziging geldigheid) moet aanwezig zijn als één van de waarden van amendmentType (type wijziging) gelijk is aan wijzigingGeldigheid en mag niet aanwezig zijn in alle andere gevallen.

    • Ten minste één van de attributen effectiveDate (ingangsdatum) of expiryDate (vervaldatum) van de gegevensgroep AmendmentValidity (Wijziging geldigheid) moet aanwezig zijn.

    • De waarde van effectiveDate (ingangsdatum) van de gegevensgroep AmendmentValidity (Wijziging geldigheid) mag niet liggen voor de startDate (begindatum) van de gegevensgroep Lifespan (Levensduur) van het registratieobject.

    • De waarde van expiryDate (vervaldatum) moet liggen na:

      • de effectiveDate (ingangsdatum) van de gegevensgroep AmendmentValidity (Wijziging geldigheid) in het brondocument als deze gegevensgroep aanwezig is.

      • de effectiveDate (ingangsdatum) van de ExplorationProductionLicence (Mijnbouwwetvergunning) in het registratieobject in alle andere gevallen.

  • AmendmentLicenceHolder (Wijziging vergunninghouder)

    • De gegevensgroep AmendmentLicenceHolde(Wijziging vergunninghouder) moet aanwezig zijn als één van de waarden van amendmentType (type wijziging) gelijk is aan wijzigingVergunninghouder. De gegevensgroep AmendmentLicenceHolde(Wijziging vergunninghouder) mag niet aanwezig zijn in alle andere gevallen.

  • AmendmentArea (Gebiedswijziging)

    • De gegevensgroep AmendmentArea (Gebiedswijziging) moet aanwezig zijn als één van de waarden van amendmentType (type wijziging) gelijk is aan gebiedswijziging en mag niet aanwezig zijn in alle andere gevallen.

    • Ten minste één van de drie attributen/gegevensgroepen areaToBeRenounced (af te staan gebied), areaToBeAmended (te wijzigen gebied) of AreaToBeSplitted (te delen gebied) moet aanwezig zijn als de gegevensgroep AmendmentArea (Gebiedswijziging) aanwezig is.

    • Voor ieder attribuut areaToBeRenounced (af te staan gebied) in het brondocument moet in de registratie ondergrond een GrantedArea (Verleend gebied) voorkomen waarvan het areaNumber (gebiedsnummer) gelijk is aan de betreffende areaToBeRenounced (af te staan gebied) als de lijst met areaToBeRenounced (af te staan gebied) aanwezig is in het brondocument.

  • AreaToBeAmended (Te wijzigen gebied)

    • Binnen de gegevensgroep AreaToBeAmended (Te wijzigen gebied) moet ten minste één van de drie attributen areaName (naam gebied), deliveredBoundary (aangeleverde begrenzing) of verticalBounded (verticaal begrensd) aanwezig zijn.

    • De waarde van het attribuut verticalBounded (verticaal begrensd) van de gegevensgroep NewArea (Nieuw gebied) moet gelijk zijn aan ja als het attribuut verticalBounded (verticaal begrensd) aanwezig is in het bondocument.

    • Voor iedere gegevensgroep AreaToBeAmended (Te wijzigen gebied) in het brondocument moet in de registratie ondergrond een GrantedArea (Verleend gebied) voorkomen waarvan het areaNumber (gebiedsnummer) gelijk is aan het areaNumber (gebiedsnummer) van de betreffende gegevensgroep AreaToBeAmended (Te wijzigen gebied) als de lijst met gegevensgroepen AreaToBeAmended (Te wijzigen gebied) aanwezig is in het brondocument.

    • Het CRS (referentiestelsel):

      • moet gelijk zijn aan RD wanneer de waarde van het attribuut onshore (onshore) van de entiteit ExplorationProductionLicence (Mijnbouwwetvergunning) gelijk is aan ja.

      • moet gelijk zijn aan ETRS89 wanneer de waarde van het attribuut onshore (onshore) van de entiteit ExplorationProductionLicence (Mijnbouwwetvergunning) gelijk is aan nee.

  • AreaToBeSplitted (Te delen gebied}

    • Voor iedere gegevensgroep AreaToBeSplitted (Te delen gebied) in het brondocument moet in de registratie ondergrond een GrantedArea (Verleend gebied) voorkomen waarvan het areaNumber (gebiedsnummer) gelijk is aan de betreffende areaToBeReplaced (te vervangen gebied) als de lijst met gegevensgroepen AreaToBeSplitted (Te delen gebied) aanwezig is in het brondocument.

  • NewArea (Nieuw gebied)

    • De waarde van het attribuut verticalBounded (verticaal begrensd) van de gegevensgroep NewArea (Nieuw gebied) mag niet gelijk zijn aan onbekend.

    • De gegevensgroep DepthRange (Dieptebereik) van de gegevensgroep NewArea (Nieuw gebied) moet aanwezig zijn als de waarde van het attribuut verticalBounded (verticaal begrensd) gelijk is aan ja.

    • Het gegeven areaNumber (gebiedsnummer) moet uniek zijn binnen de verzameling van alle attributen areaNumber (gebiedsnummer) van alle objecttypen GrantedArea (Verleend gebied) in de ExplorationProductionLicence (Mijnbouwwetvergunning) en de verzameling van alle attributen areaNumber (gebiedsnummer) in alle gegevensgroepen NewArea (nieuw gebied).

    • Het CRS (referentiestelsel):

      • moet gelijk zijn aan RD wanneer de waarde van het attribuut onshore (onshore) van de entiteit ExplorationProductionLicence (Mijnbouwwetvergunning) gelijk is aan ja.

      • moet gelijk zijn aan ETRS89 wanneer de waarde van het attribuut onshore (onshore) van de entiteit ExplorationProductionLicence (Mijnbouwwetvergunning) gelijk is aan nee.

  • ExplorationProductionLicence (Mijnbouwwetvergunning)

    • De waarde van het attribuut currentStatus (actuele status):

      • moet gelijk zijn aan verleend als het brondocument wordt aangeboden in een registrationRequest (registratieverzoek) en de waarde van het attribuut eventName (naam gebeurtenis) in het brondocument gelijk is aan wijzigingsbesluitBekendgemaakt of gewijzigd.

      • moet gelijk zijn aan wijzigingLoopt als het brondocument wordt aangeboden in een registrationRequest (registratieverzoek) en de waarde van het attribuut eventName (naam gebeurtenis) in het brondocument gelijk is aan wijzigingsbesluitBijgesteld of wijzigingVastgesteld.

  • RegistrationHistory (Registratiegeschiedenis)

    • De waarde van het attribuut registrationStatus (registratiestatus) van de gegevensgroep RegistrationHistory (Registratiegeschiedenis):

      • moet gelijk zijn aan aangevuld als dit brondocument wordt aangeboden met een registrationRequest (registratieverzoek) en de waarde van het attribuut eventName (naam gebeurtenis) in het brondocument is gelijk aan wijzigingsbesluitBijgesteld of wijzigingVastgesteld.

      • mag niet gelijk zijn aan voltooid als dit brondocument wordt aangeboden met een registrationRequest (registratieverzoek) en de waarde van het attribuut eventName (naam gebeurtenis) in het brondocument is gelijk aan wijzigingsbesluitBekendgemaakt of gewijzigd.

  •  AmendmentInProgress (Lopende wijzging)

    • De waarde van het attribuut amendmentIrrevocable (wijziging definitief) van de gegevensgroep AmendmentInProgress (Lopende wijzging) moet gelijk zijn aan nee als het brondocument wordt aangeboden in een registrationRequest (registratieverzoek) en de waarde van het attribuut eventName (naam gebeurtenis) in het brondocument gelijk is aan wijzigingsbesluitBijgesteld of wijzigingVastgesteld.

4.4.3. Af te leiden gegeven

De verwerking verloopt verschillend voor de IMBRO gebeurtenissen en de IMBRO/A gebeurtenis.

  1. Bij een IMBRO gebeurtenis worden de gegevens in het brondocument één op één overgenomen uit het brondocument in de RO als te wijzigen gegevens (de entiteit Lopende wijziging).

    1. De entiteit Lopende wijziging bevat de gegevens die bij een actueel wijzigingsbesluit horen.

    2. De entiteit is van tijdelijke aard en ontstaat op het moment dat een wijzigingsproces is gestart (bij wijzigingsbesluitBekendgemaakt ) en verdwijnt op het moment dat het proces is afgesloten, zie brondocument EPL-AfsluitingWijziging.

    3. Bij het bijstellen van een besluit (wijzigingsbesluitBijgesteld) of het vaststellen ervan (wijzigingVastgesteld) worden de gegevens van de lopende wijziging overschreven.

    4. Bij elke gebeurtenis wordt de volledige set Te wijzigen gegevens aangeleverd en overgenomen in de RO in de entiteit Lopende wijziging.

  2. Bij een IMBRO/A gebeurtenis worden de gegevens 'in de vergunning zelf' vastgelegd, zonder tussentijdse vastlegging in Te wijzigen gegevens

    1. Bij elke gebeurtenis wordt de volledige set met de te wijzigen gegevens aangeleverd en direct verwerkt in de RO.

Hieronder staat beschreven hoe de aangeleverde gegevens moeten worden verwerkt en hoe voor afgeleide gegevens in de registratie de waarde wordt bepaald.

  • De attributen behorend bij de gegevensgroep RegistrationHistory (Registratiegeschiedenis). 

    • Het attribuut registrationStatus (registratiestatus) krijgt de waarde aangevuld als het brondocument wordt aangeboden in een registrationRequest (registratieverzoek). De waarde blijft ongewijzigd in alle andere gevallen.

    • Het attribuut latestAdditionTime (tijdstip laatste aanvulling) krijgt een waarde als het brondocument wordt aangeboden in een registrationRequest (registratieverzoek). De waarde blijft ongewijzigd in alle andere gevallen.

  • Een gegevensgroep Event (Gebeurtenis) wordt aangemaakt en toegevoegd aan de gegevensgroep LicenceHistory (Vergunninggeschiedenis) als het brondocument wordt aangeboden in een registrationRequest (registratieverzoek).

    • Het attribuut date (datum) wordt afgeleid van het het attribuut eventDate (datum gebeurtenis) in het brondocument.

    • Het attribuut name (naam) wordt afgeleid van het attribuut eventName (naam gebeurtenis) in het brondocument.

    • Het attribuut decreeNumber (besluitnummer) wordt afgeleid van het het attribuut decreeNumber in het brondocument.

    • Het attribuut amendmentType (type wijziging) wordt afgeleid van het het attribuut amendmentType in het brondocument.

  • Het attribuut currentStatus (actuele status):

    • krijgt de waarde wijzigingLoopt als het gegeven eventName (naam gebeurtenis) niet gelijk is aan gewijzigd en het brondocument wordt aangeboden in een registrationRequest (registratieverzoek).

    • blijft ongewijzigd in alle andere gevallen.

  • Het attribuut temporarilyExtended (tijdelijk verlengd) blijft ongewijzigd.

    • Toelichting: het attribuut heeft al een waarde ja als de voorafgaande gebeurtenis tijdelijkVerlengd is, gemeld middels het brondocument EPL_AmendmentLicence (EPL-WijzigingVergunning). Het attribuut heeft al een waarde nee als deze gebeurtenis is voorafgegaan door een andere gebeurtenis.

  • Er wordt geen gegevensgroep AmendmentInProgress (Lopende wijziging) aangemaakt als de waarde van eventName (naam gebeurtenis) gelijk is aan gewijzigd.

    • Het attribuut effectiveDate (ingangsdatum) van ExplorationProductionLicence (Mijnbouwwetvergunning) wordt afgeleid van effectiveDate (ingangsdatum) binnen de gegevensgroep AmendmentValidity (wijziging geldigheid) in het brondocument als de gegevensgroep AmendmentValidity (Wijziging geldigheid) aanwezig is.

    • Het attribuut expiryDate (vervaldatum) van ExplorationProductionLicence (Mijnbouwwetvergunning) wordt afgeleid van expiryDate (vervaldatum) binnen de gegevensgroep AmendmentValidity (Wijziging geldigheid) in het brondocument als de gegevensgroep AmendmentValidity (Wijziging geldigheid) aanwezig is. 

    • De lijst met organizations (organisaties) binnen de gegevensgroep licenceHolder (vergunninghouder) van de ExplorationProductionLicence (Mijnbouwwetvergunning):

      • wordt vervangen door de de lijst met organizations (organisaties) binnen de gegevensgroep AmendmentLicenceHolder (Wijziging vergunninghouder) in het brondocument als de gegevensgroep AmendmentLicenceHolder (Wijziging vergunninghouder) aanwezig is.

    • Voor ieder attribuut areaToBeRenounced (af te staan gebied) van de gegevensgroep AmendmentArea (Gebiedswijziging) in het brondocument

      • wordt de endDate (einddatum) van de gegevensgroep Validity (Geldigheid) van een feature GrantedArea (Verleend gebied)
        waarvan het attribuut areaNumber (gebiedsnummer) gelijk is aan de betreffende areaToBeRenounced (af te staan gebied)
        gevuld met de waarde van het attribuut effectiveDate (ingangsdatum wijziging) in het brondocument.

    • Voor iedere gegevensgroep areaToBeAmended (te wijzigen gebied) in het brondocument

      • worden de attributen en gegevensgroepen van het objecttype GrantedArea (Verleend gebied)
        waarvan het attribuut areaNumber (gebiedsnummer) gelijk is aan het attribuut areaNumber (gebiedsnummer) van de betreffende gegevensgroep areaToBeAmended (te wijzigen gebied)
        vervangen door de desbetreffende attributen en gegevensgroepen in de gegevensgroep areaToBeAmended (te wijzigen gebied) voor zover aanwezig in het brondocument.

      • De gegevensgroep DepthRange (dieptebereik) wordt in zijn geheel vervangen (d.w.z. begindiepte, einddiepte en geologische boven- en ondergrens) als de gegevensgroep DepthRange (dieptebereik) aanwezig is in het brondocument.

      • De attributen startDate (begindatum) and endDate (einddatum) van de gegevensgroep Validity (Geldigheid) blijven ongewijzigd.

    • Voor iedere gegevensgroep areaToBeSplitted (te delen gebied) van de gegevensgroep AmendmentArea (Gebiedswijziging) in het brondocument

      • wordt de endDate (einddatum) van de gegevensgroep Validity (Geldigheid) van het FeatureType GrantedArea (Verleend gebied)
        waarvan het attribuut areaNumber (gebiedsnummer) gelijk is aan het attribuut areaToBeReplaced (te vervangen gebied) van de betreffende gegevensgroep areaToBeSplitted (te delen gebied) 
        gevuld met de waarde van het attribuut effectiveDate (ingangsdatum wijziging) in het brondocument.

    • Voor iedere gegevensgroep newArea (nieuw gebied) van iedere gegevensgroep areaToBeSplitted (te delen gebied) van de gegevensgroep AmendmentArea (Gebiedswijziging) in het brondocument

      • wordt een FeatureType GrantedArea (Verleend gebied) toegevoegd aan de lijst met grantedAreas (verleende gebieden) 

      • en gevuld met de attributen en gegevensgroepen in de betreffende gegevensgroep newArea (nieuw gebied) in het brondocument.

      • Het attribuut startDate (begindatum) van de gegevensgroep Validity (Geldigheid) wordt gevuld met de waarde van het attribuut effectiveDate (ingangsdatum wijziging) in het brondocument.

    • De attributen behorend bij de gegevensgroep StandardizedLocation (Gestandaardiseerde locatie) worden opnieuw afgeleid. 

      • Het attribuut location (locatie) is een multivlak en omvat de deliveredBoundary (aangeleverde begrenzing) van alle geldige objecttypen GrantedArea (Verleend gebied) van de vergunning (dat wil zeggen gegevensgroepen waarvan het attribuut endDate (einddatum) van de subgroep Validity (Geldigheid) niet aanwezig is).

  • Er wordt een gegevensgroep AmendmentInProgress (Lopende wijziging) aangemaakt als de waarde van eventName (naam gebeurtenis) gelijk is aan wijzigingsbesluitBekendgemaakt en het brondocument wordt aangeboden in een registrationRequest (registratieverzoek). In alle andere gevallen wordt er geen gegevensgroep AmendmentInProgress (Lopende wijziging) aangemaakt of wordt een bestaande gegevensgroep AmendmentInProgress (Lopende wijziging) bijgewerkt.

    • De waarde van het gegeven plannedEffectiveDate (geplande ingangsdatum) wordt afgeleid van plannedEffectiveDate (geplande ingangsdatum) in het brondocument.

    • De waarde van het gegeven amendmentIrrevocable (wijziging definitief):

      • wordt nee als de waarde van eventName (naam gebeurtenis) gelijk is aan wijzigingsbesluitBekendgemaakt of wijzigingsbesluitBijgesteld. 

      • wordt ja als de waarde van eventName (naam gebeurtenis) gelijk is aan wijzigingVastgesteld.

    • De gegevens behorend bij de gegevensgroep DataToBeAmended (Te wijzigen gegevens):

      • De waarde van het gegeven effectiveDate (ingangsdatum) wordt afgeleid van effectiveDate (ingangsdatum) binnen de gegevensgroep AmendmentValidity (Wijziging geldigheid) in het brondocument als de gegevensgroep AmendmentValidity (Wijziging geldigheid) aanwezig is.

      • De waarde van het gegeven expiryDate (vervaldatum) wordt afgeleid van expiryDate (vervaldatum) binnen de gegevensgroep AmendmentValidity (Wijziging geldigheid) in het brondocument als de gegevensgroep AmendmentValidity (Wijziging geldigheid) aanwezig is.

      • De lijst met waardes van het gegeven areaToBeTerminated (te beeindigen gebied) wordt afgeleid van de combinatie van:

        • de lijst met areaToBeRenounced (af te staan gebied) binnen de gegevensgroep amendmentArea (gebiedswijziging) in het brondocument.

        • en de lijst met areaToBeReplaced (te vervangen gebied) van de lijst met gegevensgroepen areaToBeSplitted (te delen gebied) binnen de gegevensgroep amendmentArea (gebiedswijziging) in het brondocument.

      • De lijst met gegevensgroepen areaData (gebiedsgegevens) wordt afgeleid van de combinatie van:

        • de lijst met areaToBeAmended (te wijzigen gebied) uit de gegevensgroep amendmentArea (gebiedswijziging) in het brondocument.

        • en de lijst met newArea (nieuw gebied) uit de lijst met gegevensgroepen areaToBeSplitted (te delen gebied) uit de gegevensgroep amendmentArea (gebiedswijziging) in het brondocument.

      • De lijst met waardes van het attribuut organization (organisatie) wordt afgeleid van de lijst met waarden van het attribuut organization (organisatie) binnen de gegevensgroep amendmentLicenceHolder (wijziging vergunninghouder) in het brondocument als de gegevensgroep amendmentLicenceHolder (wijziging vergunninghouder) aanwezig is.

NB: De attributegroup StandardizedLocation (Gestandaardiseerde locatie) wordt naar aanleiding van dit brondocument nog niet bijgewerkt als de waarde van eventName (naam gebeurtenis) gelijk is aan wijzigingsbesluitBekendgemaakt, wijzigingsbesluitBijgesteld of wijzigingVastgesteld. Dat gebeurt pas als de lopende wijziging positief wordt afgesloten met de gebeurtenissen wijzigingDefinitief of wijzigingIngegaan; zie brondocument EPL_ClosureAmendment (EPL-AfsluitingWijzing).

4.5. EPL_ClosureAmendment

Het brondocument EPL_ClosureAmendment (EPL-AfsluitingWijzing) wordt aangeboden wanneer het wijzigingsproces wordt afgesloten omdat het is voltooid of is afgebroken. 

Het brondocument bevat de ingangsdatum van de wijziging. De gegevens die gewijzigd moeten worden zijn al middels het brondocument EPL_PublicationAmendment (EPL-BekendmakingWijzigingvastgelegd in de tijdelijke entiteit Lopende wijziging. Bij de afsluiting van het wijzigingsproces verdwijnt de entiteit Lopende wijziging weer.

Het BRO-verzoek insertRequest (invoegen) is niet van toepassing. 

4.5.1. Inhoud

Onderstaand figuur geeft een overzicht van de inhoud van het brondocument.

image-20231013-124412.png

De meeste gegevens worden gedefinieerd in de EPL-gegevenscatalogus. De definitie van de overige gegevens is als volgt:

Naam

effectiveDate (ingangsdatum wijziging)

Type gegeven

Attribuut

Definitie

De datum waarop de wijziging in gaat.

Juridische status

Authentiek

Kardinaliteit

0..1

Domein


  Naam

Datum

  Waardebereik

vanaf 1 juli 2022

Toelichting

De waarden van de te wijzigen gegevens worden bij de betreffende gegevens in de vergunning vastgelegd met de datum waarop zij geldig zijn geworden, ingangsdatum wijziging.

Het attribuut is de werkelijke ingangsdatum van de wijziging, i.t.t. de geplande ingangsdatum die middels het brondocument EPL_PublicationAmendment is aangeleverd.

Er worden geen regels bewaakt m.b.t. de juistheid van de aangeleverde ingangsdatum van een wijziging (zoals: de ingangsdatum van de wijziging mag niet liggen voor de ingangsdatum van de Mijnbouwwetvergunning, en de ingangsdatum van de wijziging mag niet liggen na de vervaldatum van de Mijnbouwwetvergunning). Reden hiervoor is dat voor het publiceren van wijzigingen in de Staatscourant deze controle ook niet plaatsvindt en de RO moet kunnen weergeven wat in de Staatscourant is gepubliceerd.

4.5.2. Aanvullende regels

  • De waarde van het attribuut eventName (naam gebeurtenis) in het brondocument moet gelijk zijn aan wijzigingDefinitief, wijzigingIngegaan of wijzigingAfgebroken.

  • De waarde van het attribuut registrationStatus (registratiestatus) van de gegevensgroep RegistrationHistory (Registratiegeschiedenis) moet gelijk zijn aan aangevuld als dit brondocument wordt aangeboden met een registrationRequest (registratieverzoek).

  • De waarde van het attribuut currentStatus (actuele status) moet gelijk zijn aan wijzigingLoopt als het brondocument wordt aangeboden in een registrationRequest (registratieverzoek).

  • De waarde van het attribuut amendmentIrrevocable (wijziging definitief) van de gegevensgroep AmendmentInProgress (Lopende wijziging):

    • moet gelijk zijn aan nee als het brondocument wordt aangeboden in een registrationRequest (registratieverzoek) en de waarde van het attribuut eventName (naam gebeurtenis) in het brondocument gelijk is aan wijzigingDefinitief of wijzigingAfgebroken.

    • moet gelijk zijn aan ja als het brondocument wordt aangeboden in een registrationRequest (registratieverzoek) en de waarde van het attribuut eventName (naam gebeurtenis) in het brondocument gelijk is aan wijzigingIngegaan.

  • De effectiveDate (ingangsdatum wijziging) moet aanwezig zijn wanneer de waarde van het attribuut eventName (datum gebeurtenis) gelijk is aan wijzigingDefinitief of wijzigingIngegaan. Het attribuut mag niet aanwezig zijn in alle andere gevallen.

4.5.3. Af te leiden gegevens

Hieronder staat beschreven hoe de aangeleverde gegevens moeten worden verwerkt en hoe voor afgeleide gegevens in de registratie de waarde wordt bepaald.

  • De attributen behorend bij de gegevensgroep RegistrationHistory (Registratiegeschiedenis). 

    • Het attribuut registrationStatus (registratiestatus) krijgt de waarde aangevuld als het brondocument wordt aangeboden in een registrationRequest (registratieverzoek). De waarde blijft ongewijzigd in alle andere gevallen.

    • Het attribuut latestAdditionTime (tijdstip laatste aanvulling) krijgt een waarde als het brondocument wordt aangeboden in een registrationRequest (registratieverzoek). De waarde blijft ongewijzigd in alle andere gevallen.

  • Een gegevensgroep Event (Gebeurtenis) wordt aangemaakt en toegevoegd aan de gegevensgroep LicenceHistory (Vergunninggeschiedenis) als het brondocument wordt aangeboden in een registrationRequest (registratieverzoek).

    • Het attribuut date (datum) wordt afgeleid van het het attribuut eventDate (datum gebeurtenis) in het brondocument.

    • Het attribuut name (naam) wordt afgeleid van het attribuut eventName (naam gebeurtenis) in het brondocument.

    • Het attribuut decreeNumber (besluitnummer) wordt niet aangemaakt.

    • Het attribuut amendmentType (type wijziging) wordt niet aangemaakt.

  • Het attribuut currentStatus (actuele status):

    • krijgt de waarde verleend als het brondocument wordt aangeboden in een registrationRequest (registratieverzoek).

    • blijft ongewijzigd in alle andere gevallen.

  • Het attribuut temporarilyExtended (tijdelijk verlengd) krijgt de waarde nee.

  • De gegevensgroep AmendmentInProgress (Lopende wijziging) wordt verwijderd als de waarde van eventName (naam gebeurtenis) gelijk is aan wijzigingAfgebroken.

  • De gegevensgroep AmendmentInProgress (Lopende wijziging) wordt verwerkt als de waarde van eventName (naam gebeurtenis) gelijk is aan wijzigingDefinitief of wijzigingIngegaan.

    • Het attribuut effectiveDate (ingangsdatum) van de ExplorationProductionLicence (Mijnbouwwetvergunning) krijgt de waarde van het attribuut effectiveDate (ingangsdatum) van de gegevensgroep DataToBeAmended (Te wijzigen gegevens).

    • Het attribuut expiryDate (vervaldatum) van de ExplorationProductionLicence (Mijnbouwwetvergunning) krijgt de waarde van het attribuut expiryDate (vervaldatum) van de gegevensgroep DataToBeAmended (Te wijzigen gegevens).

    • De lijst met organization (organisatie) binnen de gegevensgroep LicenceHolder (Vergunninghouder) van de ExplorationProductionLicence (Mijnbouwwetvergunning) wordt afgeleid van de lijst met waarden van het attribuut organization (organisatie) binnen de gegevensgroep Licenceholder (Vergunninghouder) van de gegevensgroep DataToBeAmended (Te wijzigen gegevens).

    • De endDate (einddatum) van de gegevensgroep Validity (Geldigheid) van het Feature GrantedArea (Verleend gebied)
      waarvan het attribuut areaNumber (gebiedsnummer) gelijk is aan het attribuut areaToBeTerminated (te beeindigen gebied) van de gegevensgroep DataToBeAmended (Te wijzigen gegevens)
      wordt gevuld met de waarde van het attribuut effectiveDate (ingangsdatum wijziging) van het brondocument.

    • Een GrantedArea (Verleend gebied) in de lijst met GrantedAreas (Verleend gebieden) van de ExplorationProductionLicence (Mijnbouwwetvergunning) wordt bijgewerkt als de waarde van het attribuut areaNumber (gebiedsnummer) gelijk is aan de waarde van het attribuut areaNumber (gebiedsnummer) van de gegevensgroep AreaData (Te wijzigen gebiedsgegevens) van de gegevensgroep DataToBeAmended (Te wijzigen gegevens)

      • Het attribuut areaName (naam gebied) wordt bijgewerkt als het gelijknamege attribuut aanwezig is binnen de gegevensgroep binnen de AreaData (Te wijzigen gebiedsgegevens) van de gegevensgroep DataToBeAmended (Te wijzigen gegevens).

      • Het attribuut deliveredBoundary (aangeleverde begrenzing) wordt bijgewerkt als het gelijknamege attribuut aanwezig is binnen de gegevensgroep binnen de AreaData (Te wijzigen gebiedsgegevens) van de gegevensgroep DataToBeAmended (Te wijzigen gegevens).

      • Het attribuut verticalBounded (verticaal begrensd) wordt bijgewerkt als het gelijknamege attribuut aanwezig is binnen de gegevensgroep binnen de AreaData (Te wijzigen gebiedsgegevens) van de gegevensgroep DataToBeAmended (Te wijzigen gegevens).

      • De gegevensgroep DepthRange (Dieptebereik) wordt in zijn geheel vervangen (d.w.z. begindiepte, einddiepte en geologische boven- en ondergrens) als de gegevensgroep DepthRange (dieptebereik) aanwezig is in de gegevensgroep AreaData (Te wijzigen gebiedsgegevens).

      • De attributen startDate (begindatum) and endDate (einddatum) van de gegevensgroep Validity (geldigheid) blijven ongewijzigd.

    • Een objecttype GrantedArea (Verleend gebied) wordt toegevoegd aan de lijst met GrantedArea (Verleend gebied) van de ExplorationProductionLicence (Mijnbouwwetvergunning) als de waarde van het attribuut areaNumber (gebiedsnummer) binnen de gegevensgroep AreaData (Te wijzigen gebiedsgegevens) van de gegevensgroep DataToBeAmended (Te wijzigen gegevens) niet aanwezig is in de lijst met GrantedArea (Verleend gebied).

      • De startDate (begindatum) van de gegevensgroep Validity (Geldigheid) wordt gevuld met de waarde van het attribuut effectiveDate (ingangsdatum wijziging) van het brondocument.

    • De gegevensgroep StandardizedLocation (Gestandaardiseerde locatie) wordt opnieuw afgeleid als de waarde van het attribuut eventName (naam gebeurtenis) gelijk is aan wijzigingDefinitief of wijzigingIngegaan

      • Het attribuut location (locatie) is een multivlak en omvat de deliveredBoundary (aangeleverde begrenzing) van alle geldige objecttypen GrantedArea (Verleend gebied) van de vergunning (dat wil zeggen objecttypen waarvan het attribuut endDate (einddatum) van de subgroep Validity (Geldigheid) niet aanwezig is).

    • De gegevensgroep AmendmentInProgress (Lopende wijziging) wordt verwijderd.

N.B.: De attributen behorend bij de gegevensgroep StandardizedLocation (Gestandaardiseerde locatie) worden niet opnieuw afgeleid als de waarde van het attribuut eventName (naam gebeurtenis) gelijk is aan wijzigingAfgebroken.

4.6. EPL_AmendmentLicence

Het brondocument EPL_AmendmentLicence (EPL-WijzigingVergunning) wordt aangeboden wanneer:

  • het houderschap van de vergunning is gewijzigd (gebeurtenis vergunningOvergedragen);

  • de vergunning tijdelijk is verlengd omdat de vergunninghouder een aanvraag heeft ingediend voor een vervolgvergunning of voor een verlenging van de vergunning (gebeurtenis tijdelijkVerlengd);

  • de tijdelijke verlenging is opgeheven omdat de aangevraagde vervolgvergunning of verlenging definitief is geweigerd (gebeurtenis tijdelijkeVerlengingOpgeheven).

Het BRO-verzoek insertRequest (invoegen) is niet van toepassing. 

4.6.1. Inhoud

Onderstaand figuur geeft een overzicht van de inhoud van het brondocument.

image-20231013-092421.png

Alle gegevens in dit brondocument, met uitzondering van de gegevensgroep newLicenceholder (wijziging vergunninghouder), worden gedefinieerd in de EPL-gegevenscatalogus.

Gegeven

Type

Kard.

Definitie

newLicenceholder (wijziging vergunninghouder)

AttributeGroup

0..1

De lijst met alle organisaties die samen de nieuwe vergunninghouder vormen, dus niet alleen de toegevoegde organisatie(s).


4.6.2. Aanvullende regels

  • De waarde van het attribuut eventName (naam gebeurtenis) in het brondocument moet gelijk zijn aan vergunningOvergedragen, tijdelijkVerlengd of tijdelijkeVerlengingOpgeheven,

  • De waarde van het attribuut registrationStatus (registratiestatus) van de gegevensgroep RegistrationHistory (Registratiegeschiedenis) mag niet gelijk zijn aan voltooid als dit brondocument wordt aangeboden met een registrationRequest (registratieverzoek).

  • De waarde van het attribuut currentStatus (actuele status) moet gelijk zijn aan verleend als het brondocument wordt aangeboden in een registrationRequest (registratieverzoek).

  • De gegevensgroep newLicenceHolder (wijziging vergunninghouder) moet aanwezig zijn als waarde van het attribuut eventName (naam gebeurtenis) gelijk is aan vergunningOvergedragen. De gegevensgroep mag niet aanwezig zijn in alle overige gevallen.

4.6.3. Af te leiden gegevens

Hieronder staat beschreven hoe de aangeleverde gegevens moeten worden verwerkt en hoe voor afgeleide gegevens in de registratie de waarde wordt bepaald.

  • De attributen behorend bij de gegevensgroep RegistrationHistory (Registratiegeschiedenis). 

    • Het attribuut registrationStatus (registratiestatus) krijgt de waarde aangevuld als het brondocument wordt aangeboden in een registrationRequest (registratieverzoek). De waarde blijft ongewijzigd in alle andere gevallen.

    • Het attribuut latestAdditionTime (tijdstip laatste aanvulling) krijgt een waarde als het brondocument wordt aangeboden in een registrationRequest (registratieverzoek). De waarde blijft ongewijzigd in alle andere gevallen.

  • Een gegevensgroep Event (Gebeurtenis) wordt aangemaakt en toegevoegd aan de gegevensgroep LicenceHistory (Vergunninggeschiedenis) als het brondocument wordt aangeboden in een registrationRequest (registratieverzoek).

    • Het attribuut date (datum) wordt afgeleid van het het attribuut eventDate (datum gebeurtenis) in het brondocument.

    • Het attribuut name (naam) wordt afgeleid van het attribuut eventName (naam gebeurtenis) in het brondocument.

    • Het attribuut decreeNumber (besluitnummer) wordt afgeleid van het het attribuut decreeNumber (besluitnummer)in het brondocument.

    • Het attribuut amendmentType (type wijziging) wordt niet aangemaakt.

  • Het attribuut currentStatus (actuele status) krijgt de waarde verleend als het brondocument wordt aangeboden in een registrationRequest (registratieverzoek). De waarde blijft ongewijzigd in alle andere gevallen.

  • Het attribuut temporarilyExtended (tijdelijk verlengd):

    • krijgt de waarde ja als het gegeven eventName (naam gebeurtenis) gelijk is aan tijdelijkVerlengd.

    • krijgt de waarde nee als het gegeven eventName (naam gebeurtenis) gelijk is aan tijdelijkeVerlengingOpgeheven.

    • behoudt de huidige waarde in alle andere gevallen.

  • De gegevensgroep LicenceHolder (Vergunninghouder) van de ExplorationProductionLicence (Mijnbouwwetvergunning) wordt vervangen door de gegevensgroep LicenceHolder (Vergunninghouder) in het brondocument als deze aanwezig is.

N.B.: De attributen behorend bij de gegevensgroep StandardizedLocation (Gestandaardiseerde locatie) worden niet opnieuw afgeleid.

4.7. EPL_PublicationTermination

Het brondocument EPL_PublicationTermination (EPL-BekendmakingBeeindiging) wordt bij verschillende gebeurtenissen aangeboden die als gemeenschappelijk kenmerk hebben dat het een (eerste) stap is met de intentie om een vergunning te beëindigen, maar nog niet de stap is waarmee een vergunning daadwerkelijk wordt beëindigd.

Het BRO-verzoek insertRequest (invoegen) is niet van toepassing.

4.7.1. Inhoud

Onderstaand figuur geeft een overzicht van de inhoud van het brondocument.

image-20231017-084158.png

Alle gegevens in dit brondocument worden gedefinieerd in de EPL-gegevenscatalogus.

4.7.2. Aanvullende regels

  • De waarde van het attribuut eventName (naam gebeurtenis) in het brondocument moet gelijk zijn aan weigeringGestart, opvolgingGestartintrekkingsbesluitBekendgemaaktintrekkingsbesluitBijgesteld of intrekkingVastgesteld.

  • Het attribuut decreeNumber (besluitnummer) moet aanwezig zijn als de waarde van het attribuut eventName (naam gebeurtenis) gelijk is aan weigeringGestartintrekkingsbesluitBekendgemaakt of intrekkingsbesluitBijgesteld. Het attribuut mag niet aanwezig zijn in alle overige gevallen.

  • Het attribuut expiryDate (vervaldatum) moet aanwezig zijn in het brondocument als de waarde van het attribuut eventName (naam gebeurtenis) gelijk is aan weigeringGestart. Het gegeven mag niet aanwezig zijn in alle andere gevallen.

  • Het gegeven withdrawalInProgress (lopende intrekking) mag niet aanwezig zijn als het attribuut eventName (naam gebeurtenis) gelijk is aan weigeringGestart of opvolgingGestart.

  • De waarde van het attribuut currentStatus (actuele status):

    • moet gelijk zijn aan verleendNietDefinitief als het brondocument wordt aangeboden in een registrationRequest (registratieverzoek) en de waarde van het attribuut eventName (naam gebeurtenis) in het brondocument gelijk is aan weigeringGestart.

    • moet gelijk zijn aan verleend als het brondocument wordt aangeboden in een registrationRequest (registratieverzoek) en de waarde van het attribuut eventName (naam gebeurtenis) in het brondocument gelijk is aan opvolgingGestart of intrekkingsbesluitBekendgemaakt.

    • moet gelijk zijn aan intrekkingLoopt als het brondocument wordt aangeboden in een registrationRequest (registratieverzoek) en de waarde van het attribuut eventName (naam gebeurtenis) in het brondocument gelijk is aan intrekkingsbesluitBijgesteld of intrekkingVastgesteld.

  • De waarde van het attribuut registrationStatus (registratiestatus) van de gegevensgroep RegistrationHistory (Registratiegeschiedenis):

    • mag niet gelijk zijn aan voltooid als dit brondocument wordt aangeboden met een registrationRequest (registratieverzoek) en de waarde van het attribuut eventName (naam gebeurtenis) in het brondocument gelijk is aan intrekkingsbesluitBekendgemaakt of opvolgingGestart.

    • moet gelijk zijn aan aangevuld als dit brondocument wordt aangeboden met een registrationRequest (registratieverzoek) en de waarde van het attribuut eventName (naam gebeurtenis) in het brondocument gelijk is aan intrekkingsbesluitBijgesteld of intrekkingVastgesteld.

  • De waarde van het attribuut duide van de gegevensgroep WithdrawalInProgress (Lopende intrekking) in de registratie moet gelijk zijn aan nee als het brondocument wordt aangeboden in een registrationRequest (registratieverzoek) en de waarde van het attribuut eventName (naam gebeurtenis) in het brondocument gelijk is aan intrekkingsbesluitBijgesteld of intrekkingVastgesteld.

4.7.3. Af te leiden gegevens

Hieronder staat beschreven hoe de aangeleverde gegevens moeten worden verwerkt en hoe voor afgeleide gegevens in de registratie de waarde wordt bepaald.

  • De attributen behorend bij de gegevensgroep RegistrationHistory (Registratiegeschiedenis):

    • Het attribuut registrationStatus (registratiestatus) krijgt de waarde aangevuld als het brondocument wordt aangeboden in een registrationRequest (registratieverzoek). De waarde blijft ongewijzigd in alle andere gevallen.

    • Het attribuut latestAdditionTime (tijdstip laatste aanvulling) krijgt een waarde als het brondocument wordt aangeboden in een registrationRequest (registratieverzoek). De waarde blijft ongewijzigd in alle andere gevallen.

  • Een gegevensgroep Event (Gebeurtenis) wordt aangemaakt en toegevoegd aan de gegevensgroep LicenceHistory (Vergunninggeschiedenis) als het brondocument wordt aangeboden in een registrationRequest (registratieverzoek):

    • Het attribuut date (datum) wordt afgeleid van het het attribuut eventDate (datum gebeurtenis) in het brondocument.

    • Het attribuut name (naam) wordt afgeleid van het attribuut eventName (naam gebeurtenis) in het brondocument.

    • Het attribuut decreeNumber (besluitnummer) wordt afgeleid van het het attribuut decreeNumber (besluitnummer) in het brondocument.

    • Het attribuut amendmentType (type wijziging) wordt niet aangemaakt.

  • Het attribuut currentStatus (actuele status) van de ExplorationProductionLicence (Mijnbouwwetvergunning):

    • krijgt de waarde voortijdigBeeindigdNietDefinitief als de waarde van eventName (naam gebeurtenis) gelijk is aan weigeringGestart.

    • krijgt de waarde opvolgingLoopt als de waarde van eventName (naam gebeurtenis) gelijk is aan opvolgingGestart.

    • krijgt de waarde intrekkingLoopt als de waarde van eventName (naam gebeurtenis) gelijk is aan intrekkingsbesluitBekendgemaakt.

    • blijft ongewijzigd in alle andere gevallen.

  • Het attribuut expriyDate (vervaldatum) van de ExplorationProductionLicence (Mijnbouwwetvergunning) wordt afgeleid van de waarde van expiryDate (vervaldatum) in het brondocument.

  • Het attribuut temporarilyExtended (tijdelijk verlengd) blijft ongewijzigd.

    • Toelichting: het attribuut heeft al de waarde ja als de voorafgaande gebeurtenis tijdelijkVerlengd is, gemeld middels het brondocument EPL_AmendmentLicence (EPL-WijzigingVergunning). Het attribuut heeft al een waarde nee als deze gebeurtenis is voorafgegaan door een andere gebeurtenis.

  • Er wordt een gegevensgroep WithdrawalInProgress (Lopende intrekking) aangemaakt als de waarde van eventName (naam gebeurtenis) gelijk is aan intrekkingsbesluitBekendgemaakt en het brondocument wordt aangeboden in een registrationRequest (registratieverzoek). In alle andere gevallen wordt er geen gegevensgroep WithdrawalInProgress (Lopende intrekking) aangemaakt of wordt een bestaande gegevensgroep WithdrawalInProgress (Lopende intrekking) bijgewerkt.

    • Het attribuut plannedWithdrawalDate (geplande intrekkingsdatum) wordt afgeleid van het het attribuut plannedWithdrawalDate (geplande intrekkingsdatum) in het brondocument.

    • Het attribuut withdrawalIrrevocable (intrekking definitief):

      • krijgt de waarde nee als de waarde van eventName (naam gebeurtenis) gelijk is aan intrekkingsbesluitBekendgemaakt of intrekkingsbesluitBijgesteld.

      • krijgt de waarde ja als de waarde van eventName (naam gebeurtenis) gelijk is aan intrekkingVastgesteld.

N.B.: De attributen behorend bij de gegevensgroep StandardizedLocation (Gestandaardiseerde locatie) worden niet opnieuw afgeleid.

4.8. EPL_ClosureTermination

Het brondocument EPL_ClosureTermination (EPL-AfsluitingBeeindiging) wordt aangeboden wanneer:

  • de vergunningverlener zijn eerdere besluit tot splitsing of samenvoeging heeft ingetrokken of hij de vervolgvergunning definitief niet heeft verleend (gebeurtenis opvolgingAfgebroken);

  • de vergunningverlener zijn zijn eerdere besluit tot het intrekken van de verleende vergunning heeft ingetrokken (gebeurtenis intrekkingAfgebroken).

Het BRO-verzoek insertRequest (invoegen) is niet van toepassing. 

4.8.1. Inhoud

Onderstaande figuur geeft een overzicht van de inhoud van het brondocument. 

image-20231013-092455.png

Alle gegevens in dit brondocument worden gedefinieerd in de EPL-gegevenscatalogus.

4.8.2. Aanvullende regels

  • De waarde van het attribuut eventName (naam gebeurtenis) in het brondocument moet gelijk zijn aan opvolgingAfgebroken of intrekkingAfgebroken.

  • De waarde van het attribuut currentStatus (actuele status):

    • moet gelijk zijn aan opvolgingLoopt als het brondocument wordt aangeboden in een registrationRequest (registratieverzoek) en de waarde van het attribuut eventName (naam gebeurtenis) in het brondocument gelijk is aan opvolgingAfgebroken.

    • moet gelijk zijn aan intrekkingLoopt als het brondocument wordt aangeboden in een registrationRequest (registratieverzoek) en de waarde van het attribuut eventName (naam gebeurtenis) in het brondocument gelijk is aan intrekkingAfgebroken.

  • De waarde van het attribuut registrationStatus (registratiestatus) van de gegevensgroep RegistrationHistory (Registratiegeschiedenis) moet gelijk zijn aan aangevuld als dit brondocument wordt aangeboden met een registrationRequest (registratieverzoek).

  • De waarde van het attribuut withdrawalIrrevocable (intrekking definitief) van de gegevensgroep WithdrawalInProgress (Lopende intrekking) in de registratie moet gelijk zijn aan nee als het brondocument wordt aangeboden in een registrationRequest (registratieverzoek) en de waarde van het attribuut eventName (naam gebeurtenis) in het brondocument gelijk is aan intrekkingAfgebroken.

4.8.3. Af te leiden gegevens

Hieronder staat beschreven hoe de aangeleverde gegevens moeten worden verwerkt en hoe voor afgeleide gegevens in de registratie de waarde wordt bepaald.

  • De attributen behorend bij de gegevensgroep RegistrationHistory (Registratiegeschiedenis): 

    • Het attribuut registrationStatus (registratiestatus) krijgt de waarde aangevuld als het brondocument wordt aangeboden in een registrationRequest (registratieverzoek). De waarde blijft ongewijzigd in alle andere gevallen.

    • Het attribuut latestAdditionTime (tijdstip laatste aanvulling) krijgt een waarde als het brondocument wordt aangeboden in een registrationRequest (registratieverzoek). De waarde blijft ongewijzigd in alle andere gevallen.

  • Een gegevensgroep Event (Gebeurtenis) wordt aangemaakt en toegevoegd aan de gegevensgroep LicenceHistory (Vergunninggeschiedenis) als het brondocument wordt aangeboden in een registrationRequest (registratieverzoek):

    • Het attribuut date (datum) wordt afgeleid van het het attribuut eventDate (datum gebeurtenis) in het brondocument.

    • Het attribuut name (naam) wordt afgeleid van het attribuut eventName (naam gebeurtenis) in het brondocument.

    • Het attribuut decreeNumber (besluitnummer) wordt afgeleid van het het attribuut decreeNumber (besluitnummer)in het brondocument.

    • Het attribuut amendmentType (type wijziging) wordt niet aangemaakt.

  • Het attribuut currentStatus (actuele status) van ExplorationProductionLicence (Mijnbouwwetvergunning) krijgt de waarde verleend als het brondocument wordt aangeboden in een registrationRequest (registratieverzoek). De waarde blijft ongewijzigd in alle andere gevallen.

  • Het attribuut temporarilyExtended (tijdelijk verlengd):

    • krijgt de waarde nee als het gegeven eventName (naam gebeurtenis) gelijk is aan opvolgingAfgebroken.

    • behoudt de huidige waarde in alle andere gevallen.

  • Een gegevensgroep WithdrawalInProgress (Lopende intrekking):

    • wordt verwijderd als de waarde van eventName (naam gebeurtenis) gelijk is aan intrekkingAfgebroken.

    • blijft ongewijzgd in alle andere gevallen.

  • De lijst followedBy (opgevolgd door) wordt leeg.

N.B.: De attributen behorend bij de gegevensgroep StandardizedLocation (Gestandaardiseerde locatie) worden niet opnieuw afgeleid.

4.9. EPL_TerminationLicence

Het brondocument EPL_TerminationLicence (EPL-BeeindigingVergunning) wordt bij verschillende gebeurtenissen aangeboden die als gemeenschappelijk kenmerk hebben dat de vergunning ermee wordt beëindigd. De registratie van de vergunning is met dit brondocument voltooid.

Het BRO-verzoek insertRequest (invoegen) is niet van toepassing. 

4.9.1. Inhoud

Onderstaande figuur geeft een overzicht van de inhoud van het brondocument.

image-20231013-092510.png

Alle gegevens in dit brondocument worden gedefinieerd in de EPL-gegevenscatalogus.

4.9.2. Aanvullende regels

  • De waarde van het attribuut eventName (naam gebeurtenis) moet gelijk zijn aan verleningAfgebroken, weigeringVoltooid, opvolgingVoltooid, intrekkingDefinitief, intrekkingIngegaan, vergunningVerlopen, vergunningVervallen, opgevolgd of ingetrokken.

  • Het attribuut expiryDate (vervaldatum) moet aanwezig zijn wanneer de waarde van het attribuut eventName (naam gebeurtenis) gelijk is aan opvolgingVoltooidintrekkingDefinitiefintrekkingIngegaanvergunningVervallen, verleningAfgebrokenopgevolgd of ingetrokken. Het gegeven mag niet aanwezig zijn in alle overige gevallen.

  • Het gegeven followedBy (opgevolgd door) moet aanwezig zijn wanneer de waarde van het attribuut eventName (naam gebeurtenis) gelijk is aan opvolgingVoltooid of opgevolgd. Het gegeven mag niet aanwezig zijn wanneer de waarde van het attribuut eventName (naam gebeurtenis) ongelijk is aan opvolgingVoltooid of opgevolgd.

  • De waarde van het attribuut currentStatus (actuele status):

    • moet gelijk zijn aan verleendNietDefinitief als het brondocument wordt aangeboden in een registrationRequest (registratieverzoek) en de waarde van het attribuut eventName (naam gebeurtenis) gelijk is aan verleningAfgebroken.

    • moet gelijk zijn aan voortijdigBeeindigdNietDefinitief als het brondocument wordt aangeboden in een registrationRequest (registratieverzoek) en de waarde van het attribuut eventName (naam gebeurtenis) gelijk is aan weigeringVoltooid.

    • moet gelijk zijn aan opvolgingLoopt als het brondocument wordt aangeboden in een registrationRequest (registratieverzoek) en de waarde van het attribuut eventName (naam gebeurtenis) gelijk is aan opvolgingVoltooid.

    • moet gelijk zijn aan intrekkingLoopt als het brondocument wordt aangeboden in een registrationRequest (registratieverzoek) en de waarde van het attribuut eventName (naam gebeurtenis) gelijk is aan intrekkingDefinitief of intrekkingIngegaan.

    • moet gelijk zijn aan verleend als het brondocument wordt aangeboden in een registrationRequest (registratieverzoek) en de waarde van het attribuut eventName (naam gebeurtenis) gelijk is aan vergunningVerlopen, vergunningVervallen, opgevolgd of ingetrokken.

  • De waarde van het attribuut registrationStatus (registratiestatus) van de gegevensgroep RegistrationHistory (Registratiegeschiedenis):

    • mag niet gelijk zijn aan voltooid als dit brondocument wordt aangeboden met een registrationRequest (registratieverzoek) en de waarde van het attribuut eventName (naam gebeurtenis) in het brondocument gelijk is aan ingetrokken of opgevolgd.

    • moet gelijk zijn aan aangevuld als dit brondocument wordt aangeboden met een registrationRequest (registratieverzoek) en de waarde van het attribuut eventName (naam gebeurtenis) in het brondocument gelijk is aan intrekkingDefinitief, intrekkingIngegaan of opvolgingVoltooid.

  • De waarde van het attribuut withdrawalIrrevocable (intrekking definitief) van de gegevensgroep WithdrawalInProgress (Lopende intrekking) in de registratie :

    • moet gelijk zijn aan nee als het brondocument wordt aangeboden in een registrationRequest (registratieverzoek) en de waarde van het attribuut eventName (naam gebeurtenis) in het brondocument gelijk is aan intrekkingDefinitief.

    • moet gelijk zijn aan ja als het brondocument wordt aangeboden in een registrationRequest (registratieverzoek) en de waarde van het attribuut eventName (naam gebeurtenis) in het brondocument gelijk is aan intrekkingIngegaan.

4.9.3. Af te leiden gegevens

Hieronder staat beschreven hoe de aangeleverde gegevens moeten worden verwerkt en hoe voor afgeleide gegevens in de registratie de waarde wordt bepaald.

  • De attributen behorend bij de gegevensgroep RegistrationHistory (Registratiegeschiedenis): 

    • Het attribuut registrationStatus (registratiestatus) krijgt de waarde voltooid als het brondocument wordt aangeboden in een registrationRequest (registratieverzoek). De waarde blijft ongewijzigd in alle andere gevallen.

    • Het attribuut latestAdditionTime (tijdstip laatste aanvulling) krijgt een waarde als het brondocument wordt aangeboden in een registrationRequest (registratieverzoek). De waarde blijft ongewijzigd in alle andere gevallen.

  • Een gegevensgroep Event (Gebeurtenis) wordt aangemaakt en toegevoegd aan de gegevensgroep LicenceHistory (Vergunninggeschiedenis) als het brondocument wordt aangeboden in een registrationRequest (registratieverzoek):

    • Het attribuut date (datum) wordt afgeleid van het het attribuut eventDate (datum gebeurtenis) in het brondocument.

    • Het attribuut name (naam) wordt afgeleid van het attribuut eventName (naam gebeurtenis) in het brondocument.

    • Het attribuut decreeNumber (besluitnummer) wordt niet aangemaakt.

    • Het attribuut amendmentType (type wijziging) wordt niet aangemaakt.

  • Het attribuut expiryDate (vervaldatum) van ExplorationProductionLicence (Mijnbouwwetvergunning) wordt afgeleid van het attribuut expiryDate (vervaldatum) in het brondocument als het attribuut expiryDate (vervaldatum) aanwezig is in het brondocument en expiryDate (vervaldatum) van ExplorationProductionLicence (Mijnbouwwetvergunning) nog geen waarde heeft in de registratie.

  • De lijst met attributen followedBy (opgevolgd door) van ExplorationProductionLicence (Mijnbouwwetvergunning) wordt afgeleid van de lijst met attributen followedBy (opgevolgd door) in het brondocument als de lijst met attributen followedBy (opgevolgd door) aanwezig is in het brondocument.

  • Het attribuut currentStatus (actuele status) van ExplorationProductionLicence (Mijnbouwwetvergunning):

    • krijgt de waarde voortijdigBeeindigd als de waarde van eventName (naam gebeurtenis) gelijk is aan verleningAfgebroken of weigeringVoltooid.

    • krijgt de waarde beeindigd in alle andere gevallen.

  • Het attribuut temporarilyExtended (tijdelijk verlengd) krijgt de waarde nee.

  • De gegevensgroep Lifespan (Levensduur):

    • De waarde van het attribuut startDate (begindatum) blijft ongewijzigd.

    • De waarde van het attribuut endDate (einddatum) wordt afgeleid van het attribuut eventDate (datum gebeurtenis) in het brondocument.

  • De gegevensgroepen Validity (Geldigheid) van alle entiteiten GrantedArea (Verleend gebied).

    • De waarde van het attribuut startDate (begindatum) blijft ongewijzigd.

    • De waarde van het attribuut endDate (einddatum) wordt afgeleid van het het attribuut eventDate (datum gebeurtenis) in het brondocument als het attribuut endDate (einddatum) nog geen waarde heeft. De waarde blijft ongewijzigd in alle andere gevallen.

  • De gegevensgroep WithdrawalInProgress (Lopende intrekking) wordt verwijderd als de waarde van eventName (naam gebeurtenis) gelijk is aan intrekkingDefinitief of intrekkingIngegaan. 

N.B.: De attributen behorend bij de gegevensgroep StandardizedLocation (Gestandaardiseerde locatie) worden niet opnieuw afgeleid.

5. Voorbeeldberichten

5.1. Integrale XML-voorbeeldberichten

De inname voorbeeldberichten zijn in XML format beschikbaar via de pagina EPL Voorbeeldberichten Inname.

5.2. XML-code snippets

Voorbeelden van een aantal algemene stukken XML-code (code snippets) zijn te vinden in de Handreiking aanlevering BRO-gegevens.

6. Codelijsten

In de BRO wordt een onderscheid gemaakt tussen beheerde waardenlijsten en niet-beheerde waardenlijsten.

In de gegevenscatalogus en de XSD-bestanden noemen we een beheerde waardenlijst een codelijst. Het domein van een codelijst is een uitbreidbare opsomming van toegestane waarden.

De onderstaande tabel geeft een overzicht van de EPL-specifieke codelijsten.

  • De eerste kolom bevat de Engelstalige naam van de codelijst, zoals deze voorkomt in de XSD-bestanden.

  • De tweede kolom bevat de Nederlandstalige naam, zoals die voorkomt in de gegevenscatalogus.

  • De derde kolom bevat de URN, die in een BRO-verzoek gebruikt moet worden bij het XML-attribuut codeSpace. Zie Codelist (Codelijst) en de voorbeeldberichten voor nadere informatie.

Type

Naam

URN

Link

AmendmentType

TypeWijziging

urn:bro:epl:AmendmentType

https://publiek.broservices.nl/bro/refcodes/v1/codes?domain=urn:bro:epl:AmendmentType

BoundaryGeologicalUnit

GeologischGrensvlak

urn:bro:epl:BoundaryGeologicalUnit

https://publiek.broservices.nl/bro/refcodes/v1/codes?domain=urn:bro:epl:BoundaryGeologicalUnit

CurrentStatus

ActueleStatus

urn:bro:epl:CurrentStatus

https://publiek.broservices.nl/bro/refcodes/v1/codes?domain=urn:bro:epl:CurrentStatus

DeliveryContext

KaderAanlevering

urn:bro:epl:DeliveryContext

https://publiek.broservices.nl/bro/refcodes/v1/codes?domain=urn:bro:epl:DeliveryContext

EventName

NaamGebeurtenis

urn:bro:epl:EventName

https://publiek.broservices.nl/bro/refcodes/v1/codes?domain=urn:bro:epl:EventName

GeologicalUnit

GeologischeEenheid

urn:bro:epl:GeologicalUnit

https://publiek.broservices.nl/bro/refcodes/v1/codes?domain=urn:bro:epl:GeologicalUnit

Mineral

Delfstof

urn:bro:epl:Mineral

https://publiek.broservices.nl/bro/refcodes/v1/codes?domain=urn:bro:epl:Mineral

MiningActivity

Mijnbouwactiviteit

urn:bro:epl:MiningActivity

https://publiek.broservices.nl/bro/refcodes/v1/codes?domain=urn:bro:epl:MiningActivity

Substance

Stof

urn:bro:epl:Substance

https://publiek.broservices.nl/bro/refcodes/v1/codes?domain=urn:bro:epl:Substance

Het is mogelijk om een lijst met alle waarden (uit de catalogi) op te vragen bij de LV BRO via een REST-service: Waardelijst Service. In de openAPI specificatie van de service zelf is een uitleg opgenomen, de zogeheten Swagger-uitleg.

7. Vertaaltabel

Dit hoofdstuk bevat een vertaaltabel, aan de hand waarvan, gegeven de Engelstalige naam van een complexType of element of een attribuut in de XSD-bestanden, de Nederlandse naam in de gegevenscatalogus kan worden opgezocht.

De onderstaande tabel is gesorteerd op alfabetische volgorde van de Engelstalige naam van het complexType/element. Tussen haakjes staat het type modelelement van de entiteit. Binnen een entiteit zijn de attributen gesorteerd op Engelstalige naam.


Complextype (stereotype)
element

Entiteit
attribuut

AbstractRegistrationObject (FeatureType)

Abstract Registratieobject  

broId  

BRO-ID  

AmendmentArea (AttributeGroupType)

Gebiedswijziging  

areaToBeAmended  

te wijzigen gebied  

areaToBeRenounced  

af te staan gebied  

areaToBeSplitted  

te delen gebied  

AmendmentLicenceHolder (AttributeGroupType)

Wijziging vergunninghouder  

organization  

organisatie  

AmendmentValidity (AttributeGroupType)

Wijziging geldigheid  

effectiveDate  

ingangsdatum  

expiryDate  

vervaldatum  

AreaToBeAmended (AttributeGroupType)

Te wijzigen gebied  

areaName  

naam gebied  

areaNumber  

gebiedsnummer  

deliveredBoundary  

aangeleverde begrenzing  

depthRange  

dieptebereik  

verticalBounded  

verticaal begrensd  

AreaToBeSplitted (AttributeGroupType)

Te delen gebied  

areaToBeReplaced  

te vervangen gebied  

newArea  

nieuw gebied  

BRO_DO (FeatureType)

Object uit registratie  

deregistered  

uit registratie genomen  

deregistrationTime  

tijdstip uit registratie genomen  

CorrectionRequest (FeatureType)

Correctieverzoek  

correctionReason  

correctiereden  

sourceDocument  

brondocument  

DepthRange (AttributeGroupType)

Dieptebereik  

beginDepth  

begindiepte  

endDepth  

einddiepte  

geologicalLowerBoundary  

geologische ondergrens  

geologicalUpperBoundary  

geologische bovengrens  

EPL_AdjustmentGranting (FeatureType)

EPL-BijstellingVerlening  

decreeNumber  

besluitnummer  

effectiveDate  

ingangsdatum  

eventDate  

datum  

eventName  

naam  

expiryDate  

vervaldatum  

licenceHolder  

vergunninghouder  

EPL_AmendmentLicence (FeatureType)

EPL-WijzigingVergunning  

decreeNumber  

besluitnummer  

eventDate  

datum  

eventName  

naam  

newLicenceHolder  

wijziging vergunninghouder  

EPL_ClosureAmendment (FeatureType)

EPL-AfsluitingWijziging  

effectiveDate  

ingangsdatum wijziging  

eventDate  

datum  

eventName  

naam  

EPL_ClosureTermination (FeatureType)

EPL-AfsluitingBeeindiging  

decreeNumber  

besluitnummer  

eventDate  

datum  

eventName  

naam  

EPL_FinalisationGranting (FeatureType)

EPL-VaststellingVerlening  

effectiveDate  

ingangsdatum  

eventDate  

datum  

eventName  

naam  

expiryDate  

vervaldatum  

EPL_FinalisationGranting (FeatureType)

EPL-VaststellingVerlening  

eventDate  

datum gebeurtenis  

eventName  

naam gebeurtenis  

EPL_PublicationAmendment (FeatureType)

EPL-BekendmakingWijziging  

amendmentArea  

gebiedswijziging  

amendmentLicenceHolder  

wijziging vergunninghouder  

amendmentType  

type wijziging  

amendmentValidity  

wijziging geldigheid  

decreeNumber  

besluitnummer  

effectiveDate  

ingangsdatum wijziging  

eventDate  

datum  

eventName  

naam  

plannedEffectiveDate  

geplande ingangsdatum  

EPL_PublicationLicence (FeatureType)

EPL-BekendmakingVergunning  

decreeNumber  

besluitnummer  

deliveryContext  

kader aanlevering  

effectiveDate  

ingangsdatum  

eventDate  

datum  

eventName  

naam  

expiryDate  

vervaldatum  

licenceHolder  

vergunninghouder  

mineral  

delfstof  

miningActivity  

mijnbouwactiviteit  

objectIdAccountableParty  

object-ID bronhouder  

onshore  

onshore  

substance  

stof  

EPL_PublicationTermination (FeatureType)

EPL-BekendmakingBeeindiging  

decreeNumber  

besluitnummer  

eventDate  

datum  

eventName  

naam  

expiryDate  

vervaldatum  

withdrawalInProgress  

lopende intrekking  

EPL_TerminationLicence (FeatureType)

EPL-BeeindigingVergunning  

eventDate  

datum  

eventName  

naam  

expiryDate  

vervaldatum  

followedBy  

opgevolgd door  

GeologicalSurface (AttributeGroupType)

Geologisch vlak  

boundary  

grensvlak  

unit  

eenheid  

GrantedArea (FeatureType)

Verleend gebied  

areaName  

naam gebied  

areaNumber  

gebiedsnummer  

deliveredBoundary  

aangeleverde begrenzing  

depthRange  

dieptebereik  

validity  

geldigheid  

verticalBounded  

verticaal begrensd  

LicenceHolder (AttributeGroupType)

Vergunninghouder  

organization  

organisatie  

MoveRequest (FeatureType)

Verplaatsverzoek  

dateToBeCorrected  

te corrigeren datum  

NewArea (AttributeGroupType)

Nieuw gebied  

areaName  

naam gebied  

areaNumber  

gebiedsnummer  

deliveredBoundary  

aangeleverde begrenzing  

depthRange  

dieptebereik  

verticalBounded  

verticaal begrensd  

RegistrationHistory (AttributeGroupType)

Registratiegeschiedenis  

corrected  

gecorrigeerd  

deregistered  

uit registratie genomen  

deregistrationTime  

tijdstip uit registratie genomen  

latestAdditionTime  

tijdstip laatste aanvulling  

latestCorrectionTime  

tijdstip laatste correctie  

objectRegistrationTime  

tijdstip registratie object  

registrationCompletionTime  

tijdstip voltooiing registratie  

registrationStatus  

registratiestatus  

reregistered  

weer in registratie genomen  

reregistrationTime  

tijdstip weer in registratie genomen  

underReview  

in onderzoek  

underReviewTime  

in onderzoek sinds  

RegistrationObject (FeatureType)

Registratieobject  

deliveryAccountableParty  

bronhouder  

deliveryResponsibleParty  

dataleverancier  

objectIdAccountableParty  

object-ID bronhouder  

qualityRegime  

kwaliteitsregime  

RegistrationRequest (FeatureType)

Innameverzoek  

sourceDocument  

brondocument  

StandardizedLocation (AttributeGroupType)

Gestandaardiseerde locatie  

coordinateTransformation  

coördinaattransformatie  

location  

coördinaten  

StandardizedLocationV2 (AttributeGroupType)

Gestandaardiseerde locatie V2  

coordinateTransformation  

coördinaattransformatie  

location  

locatie  

Validity (AttributeGroupType)

Geldigheid  

endDate  

einddatum  

startDate  

begindatum  

WithdrawalInProgress (AttributeGroupType)

Lopende intrekking  

plannedWithdrawalDate  

geplande intrekkingsdatum