BRO Productomgeving

Berichtencatalogus Uitgiftewebservice BHR-GT


Inleiding

Dit document beschrijft hoe een afnemer van de Basisregistratie Ondergrond (BRO) de gegevens over een geotechnisch booronderzoek (BHR-GT) kan opvragen.

Het document veronderstelt dat de lezer bekend is met de BHR-GT catalogus. Nadere informatie is te vinden op www.basisregistratieondergrond.nl.

Het document veronderstelt dat de lezer beschikt over de kennis en vaardigheid om een XML-bestand te lezen en te schrijven.

De focus van het document ligt op het beschrijven van de structuur van de mogelijke berichten aan de hand van enkele voorbeelden. Andere zaken zoals definitie, kardinaliteit, domein en bedrijfsregels met betrekking tot de gegevensinhoud van de berichten staan in de catalogus.

Leeswijzer

Hoofdstuk 2 beschrijft de algemene werking van de BHR-GT uitgiftewebservice.

Hoofdstuk 3 bevat enkele voorbeeldberichten met regel voor regel een toelichting.

Hoofdstuk 4 bevat de toegestane waarden van de enumeraties (niet-beheerde lijsten met toegestane waarden).

Hoofdstuk 5 bevat verwijzingen (URN's en URL's) naar de codelijsten (beheerde lijsten met toegestane waarden).

Hoofdstuk 6 bevat een vertaaltabel, aan de hand waarvan, gegeven de Engelstalige naam van een entiteit of een attribuut, de Nederlandse naam in de catalogus kan worden opgezocht.

Versiehistorie

Versie

Datum

Omschrijving

1.0

03-01-2020

Eerste versie.

Contactinformatie

Algemene informatie, documentatie en voorbeeld XML-berichten kunt u vinden op  www.basisregistratieondergrond.nl.

Heeft u een vraag over de BRO? Wij staan voor u klaar om u te helpen.

Voor vragen, suggesties of opmerkingen kunt contact opnemen met de BRO Servicedesk via  een mail naar support@broservicedesk.nl .

Als u toegang heeft tot de BRO SelfServicedesk (alleen via desktop of laptop), kunt u daar inloggen en uw vraag stellen voor een extra snelle afhandeling.

Of bel ons op telefoonnummer 088 - 8664 999. Wij zijn op werkdagen van 8.00 tot 17.00 uur bereikbaar.

Uitgiftewebservice

Dit hoofdstuk beschrijft de algemene werking van de BHR-GT uitgiftewebservice.

Paragraaf 2.1 beschrijft de operaties die de BHR-GT uitgiftewebservice ondersteunt.

Paragraaf 2.2 beschrijft de BRO-berichten die een rol spelen bij die operaties.

Paragraaf 2.3 beschrijft de verschillende uitgiftedocumenten die in deze BRO-bericht uitgegeven kunnen worden. 

Operaties

De BHR-GT uitgiftewebservice wordt gerealiseerd als een SOAP-webservice. De BHR-GT uitgiftewebservice ondersteunt twee soap operaties: 

  1. dispatchCharacteristics  (uitgifte van kengegevens).

  2. dispatchData  (uitgifte van objectgegevens).

Een soap operatie heeft een request en een response:

  • Het  DispatchCharacteristicsRequest  (verzoek tot uitgifte van kengegevens) en de DispatchCharacteristics Response  (bericht van verzending van kengegevens).

  • Het  DispatchDataRequest  (verzoek tot uitgifte van objectgegevens) en de DispatchDataResponse  (bericht van verzending van objectgegevens).

Naast een bericht van verzending kan ieder verzoek ook leiden tot een foutmelding:

  • SOAP:Fault  (Systeemfout): als er tijdens de verwerking van het uitgifteverzoek een onverwachte fout optreedt in het BRO-systeem, dan leidt dit tot een  SOAP:Fault.

  • ParseFault  (Validatiefout): als de BHR-GT uitgiftewebservice constateert dat een uitgifteverzoek niet een welgevormd XML-bericht is of dat het niet voldoet aan de schema validatie, dan leidt dit tot een ParseFault.

Bovenstaande leidt tot het volgende interface ontwerp:

Uitgiftewebservice.png

BRO-berichten

Deze paragraaf beschrijft de zes verschillende BRO-berichten die een rol spelen in de BHR-GT uitgiftewebservice.

DispatchCharacteristicsRequest

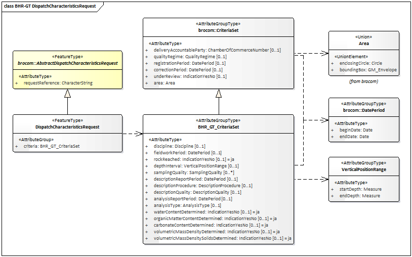
Met een DispatchCharacteristicsRequest (v erzoek tot  uitgifte van kengegevens ) kunnen de kengegevens van één of meer registratieobjecten worden opgevraagd, voor zover deze voldoen aan de kenmerken in het uitgifteverzoek.  Het uitgifteverzoek is gedefinieerd in het XSD-bestand dsbhrgt-messages.xsd. Het is een specialisatie van AbstractDispatchCharacteristicsRequest zoals gedefinieerd in brocommon.xsd. Het voegt de AttributeGroup (gegevensgroep) criteria (kenmerkenverzameling) toe aan het AttributeType (attribuutsoort) requestReference (verzoekkenmerk) uit brocommon.

BHR-GT dispatchCharacteristicsRequest.png

De definities van de  transactiegegevens  staan in onderstaande tabel:

Naam in XML-bestand

Nederlandse naam

Type

Kardinaliteit

Definitie

requestReference

 

verzoekkenmerk

CharacterString

1..1

Een voor de afnemer unieke aanduiding van het uitgifteverzoek.

criteria

kenmerkenverzameling

BHR_GT_CriteriaSet

1..1

De afzonderlijke kenmerken waaraan de registratieobjecten moeten voldoen.

Toelichting:
Bijna alle gegevens die als kenmerk gebruikt worden zijn gedefinieerd in de catalogus, met als enige verschil dat de kardinaliteit 0..1 is, omdat de gebruiker vrijheid van keuze heeft.

Het datatype BHR_GT_CriteriaSet, (Kenmerkenverzameling) is een specialisatie van CritriaSet (Kenmerkenverzameling) uit brocommon.xsd, waaraan het een lijst met BHR-GT specifieke attributen toevoegt.  Alle attributen binnen BHR_GT_CriteriaSet zijn optioneel. De meeste attributen hebben een scalair datatype, met uitzondering van de Attributegrouptypes DatePeriod (Datum interval) zoals gedefinieerd in brocommon.xsd en VerticalPositionRange (Diepte interval), zoals gedefinieerd in dsbhrgt-messages.xsd.

Alle attributen van Criteriaset uit brocommon.xsd zijn optioneel, met uitzondering van het attribuut area (gebied). Ook hier hebben de meeste attributen een scalair datatype, met uitzondering van het Attributegrouptype DatePeriod (Datum interval) en de Union Area (gebied), beiden gedefinieerd in brocommon.xsd.

Het datatype Area geeft de begrenzing aan van een geografisch gebied aan het aardoppervlak, waarbinnen de registratieobjecten moeten liggen. Het datatype heeft een stereotype Union, wat aangeeft dat óf een enclosingCircle (omvattende cirkel) óf een boundingBox (omvattende rechthoek) moet worden opgenomen in het BRO-verzoek. In beide gevallen worden de coördinaten uitgedrukt in een referentiestelsel. Onderstaande tabel geeft de toegestane waarden binnen de BHR-GT uitgiftewebservice. 

Referentiestelsel

Betekenis

Waarde voor srsName

ETRS89

European Terrestrial Reference System 1989

urn:ogc:def:crs:EPSG::4258

RD

Rijks Driehoeksmeting – Amersfoort RD New

urn:ogc:def:crs:EPSG::28992

WGS84

World Geodetic System 1984 (GPS)

urn:ogc:def:crs:EPSG::4326

Omdat de coördinaten een punt in een tweedimensionaal vlak aanduiden, bestaat een coördinaat uit twee getallen, met een punt als decimaalscheidingsteken en een spatie als scheidingsteken. Het bereik en de betekenis is afhankelijk van het gebruikte referentiestelsel. Onderstaande tabel geeft per referentiestelsel de betekenis en de eenheid van de coördinaten.

Referentiestelsel

Betekenis coördinaten

Eenheid

ETRS89

Latitude, Longitude

Decimale graden

RD

X, Y

Meter

WGS84

Latitude, Longitude

Decimale graden

Een enclosingCircle (omvattende cirkel) wordt gedefinieerd door het middelpunt (met als datatype gml:GM_Point) en de straal (met als datatype gml:Measure), een meetwaarde uitgedrukt in kilometers. Voorbeeld van een cirkel met een middelpunt uitgedrukt in ETRS89 (European Terrestrial Reference System 1989) en een straal van 10 km:

<brocom:enclosingCircle srsName="urn:ogc:def:crs:EPSG::4258"> <brocom:center>52.287820209 5.090415499</brocom:center> <brocom:radius uom="km">10</brocom:radius></brocom:enclosingCircle>

Een boundingBox (omvattende rechthoek) wordt gedefinieerd door het attribuut lowerCorner (onderhoek), met als coördinaten de minimale waarden voor de twee dimensies binnen de rechthoek, en het attribuut upperCorner (bovenhoek), met als coördinaten de maximale waarden voor de twee dimensies binnen de rechthoek. Voorbeeld van een vierkant van 10 * 10 km, als boundingBox (omvattende rechthoek), waarvan de coördinaten zijn uitgedrukt in RD (Rijks Driehoeksmeting – Amersfoort RD New):

<brocom:boundingBox gml:id="BRO_0001" srsName="urn:ogc:def:crs:EPSG::28992"> <gml:lowerCorner>136000.0 472000.0</gml:lowerCorner> <gml:upperCorner>146000.0 482000.0</gml:upperCorner></brocom:boundingBox>

DispatchDataRequest

Met een DispatchDataRequest (verzoek tot  uitgifte van objectgegevens) kunnen op basis van de broId (BRO-ID) alle geregistreerde gegevens van één registratieobject worden opgevraagd. Het uitgifteverzoek is volledig gedefinieerd in het XSD-bestand brocommon.xsd.

BHR-GT dispatchDataRequest.png

De definities van de  transactiegegevens  staan in onderstaande tabel:

Naam in XML-bestand

Nederlandse naam

Type

Kardinaliteit

Definitie

requestReference

 

verzoekkenmerk

CharacterString

1..1

Een voor de afnemer unieke aanduiding van het uitgifteverzoek.

broId

BRO-ID

RegistrationObjectCode

1..1

De unieke aanduiding van het registratieobject in de Basisregistratie Ondergrond.

Toelichting:
De registratieobjectcode van een geotechnisch booronderzoek bestaat uit de drie (hoofd)letters BHR, gevolgd door een code van 12 cijfers (dus inclusief eventuele voorloopnullen). Voorbeeld: BHR000000123456.

SOAP:Fault

Tijdens de uitvoering van een operatie kan er een onverwachte fout optreden in het BRO-systeem. Hiervoor kunnen verschillende oorzaken zijn, zoals het falen van bepaalde software of hardware. Deze onverwachte fouten worden beschouwd als een technische fout veroorzaakt door het BRO-systeem. De BRO stuurt dan een bericht in de vorm van een generieke  SOAP:Fault (Systeemfout).

soap_fault.png

Een SOAP:Fault (Systeemfout) bestaat uit twee verplichte gegevens en één optioneel gegeven.  De definities van deze  gegevens  staan in onderstaande tabel:

Naam in XML-bestand

Nederlandse naam

Type

Kardinaliteit

Definitie

faultcode

 

foutcode

CharacterString

1..1

Aanduiding waar de fout is opgetreden.

Toelichting:
Vaste waarde “soap:Server”.

faultstring

fouttekst

CharacterString

1..1

Summiere beschrijving van de fout.

Toelichting:
Vaste waarde “Er is een fout in het BRO-systeem geconstateerd”.

detail

details

Any

0..1

Aanvullende informatie over de opgetreden fout en de vermoedelijke oorzaak.

Toelichting:
Het gegeven kan een simpele waarde (b.v. tekst) hebben of een samengestelde waarde (b.v. ParseFault).

ParseFault

Als er fouten in het uitgifteverzoek worden gevonden tijdens de technische controle van een uitgifteverzoek, bijvoorbeeld het uitgifteverzoek is niet een welgevormd XML-bericht of het uitgifteverzoek voldoet niet aan de schemavalidatie, dan worden deze beschouwd als een softwarefout in het systeem van de data-afnemer. Het BRO-systeem stuurt dan een bericht in de vorm van een  ParseFault  (Validatiefout).

Het BRO-bericht  ParseFault (Validatiefout) is in feite een gemodelleerde vorm van de algemene  SOAP:Fault (Systeemfout), waarbij op de plek van het  detail de gegevens van de ParseFault (Validatiefout) worden opgenomen. In de  ParseFault (Validatiefout) zit een lijst met  abortReasons  (redenen afbreken).

ParseFault.png

Dit BRO-bericht begint met een SOAP:Fault (Systeemfout), bestaande uit drie gegevens.  De definities van deze  gegevens  staan in onderstaande tabel:

Naam in XML-bestand

Nederlandse naam

Type

Kardinaliteit

Definitie

faultcode

 

foutcode

CharacterString

1..1

Aanduiding waar de fout is opgetreden.

Toelichting:
Vaste waarde “soap:Client”.

faultstring

fouttekst

CharacterString

1..1

Summiere beschrijving van de fout.

Toelichting:
Vaste waarde “Het verzoek voldoet niet aan het schema”.

detail

details

Any

0..1

Aanvullende informatie over de opgetreden fout en de vermoedelijke oorzaak.

Regel:
Het gegeven is aanwezig bij een softwarefout. Het type van het gegeven is ParseFault (Validatiefout).

De  ParseFault  (Validatiefout) bestaat uit drie gegevens en een lijst met  abortReasonsDe definities van de  gegevens van ParseFault (Validatiefout)  staan in onderstaande tabel:

Naam in XML-bestand

Nederlandse naam

Type

Kardinaliteit

Definitie

requestReference

verzoekkenmerk

CharacterString

0..1

Een voor de dataleverancier unieke aanduiding van het uitgifteverzoek.

Toelichting:
Waarde overgenomen uit het request. Dit gegeven is optioneel omdat de softwarefout geconstateerd kan worden voordat het BRO-systeem het uitgifteverzoek heeft kunnen lezen.

transactionId

transactiecode

CharacterString

0..1

Een voor het BRO-systeem unieke aanduiding voor de verwerking van een innameverzoek of uitgifteverzoek.

Toelichting:
Waarde toegekend door het transactieregister. Dit gegeven is optioneel omdat de softwarefout geconstateerd kan worden voordat het BRO-systeem een transactie heeft kunnen aanmaken.

abortTime

moment van afbreken

DateTime

1..1

Tijdstip, toegekend door de webservice, waarop de verwerking van het uitgifteverzoek is afgebroken.

abortReason

reden afbreken

AbortReason

1..*

Lijst met redenen waarom de verwerking van het uitgifteverzoek is afgebroken.

Toelichting:
Om praktische redenen wordt de lijst beperkt tot maximaal 99 redenen.

De lijst  abortReasons  (redenen afbreken) bestaat uit minimaal 1 en maximaal 99 voorkomens van een  AbortReason  (Reden afbreken). Iedere AbortReason  (Reden afbreken) bestaat uit twee gegevens. De definities staan in onderstaande tabel:

Naam in XML-bestand

Nederlandse naam

Type

Kardinaliteit

Definitie

sequenceNumber

volgnummer

Integer

1..1

Een binnen deze lijst van  abortReasons  (redenen afbreken) uniek nummer.

Toelichting:
Numerieke waarde bedoelt om de lijst met foutmeldingen te kunnen sorteren.

specification

foutmelding

CharacterString

1..1

Omschrijving van de validatie fout.

DispatchCharacteristicsResponse

Onder normale omstandigheden bestaat het antwoord op een DispatchCharacteristicsRequest (verzoek tot uitgifte van kengegevens) uit een DispatchCharacteriscticsResponse (bericht van verzending van kengegevens). Het antwoord dispatchCharacteristicsResponse is gedefinieerd in het XSD-bestand dsbhrgt-messages.xsd. Het is een specialisatie van DispatchResponse zoals gedefinieerd in brocommon.xsd. Het voegt daaraan toe het attribuut numberOfDocuments (aantal documenten) en een lijst met dispatchDocuments (uitgiftedocumenten).

BHR-GT dispatchCharacteristicsResponse.png

Als het BRO-systeem een semantische fout heeft geconstateerd in één of meer waarden van de attributen van de criteria (kenmerkenverzameling) in het uitgifteverzoek, dan:

  • Heeft het attribuut responseType de waarde rejection.

  • Is de waarde van het attribuut requestReference gelijk aan de waarde van het gelijkluidende attribuut in het uitgifteverzoek.

  • Geeft de waarde van het attribuut rejectionTime aan op welk moment het antwoord beschikbaar is gekomen.

  • Is het attribuut dispatchTime niet aanwezig.

  • Heeft het attribuut rejectionReason de vaste waarde "Er zijn 1 of meer fouten geconstateerd in de kenmerkenverzameling".

  • Bevat de lijst met criterionErrors maximaal 99 voorkomens van de AttributeGroup CriterionError.

  • Is het attribuut 

    numberOfDocuments 

    niet aanwezig.

  • Is er geen dispatchDocument aanwezig.

Als het uitgifteverzoek succesvol is verwerkt, dan:

  • Heeft het attribuut responseType de waarde dispatch.,

  • Is de waarde van het attribuut requestReference gelijk aan de waarde van het gelijkluidende attribuut in het uitgifteverzoek

  • Is het attribuut rejectionTime niet aanwezig.

  • Geeft de waarde van het attribuut dispatchTime aan op welk moment het antwoord beschikbaar is gekomen.

  • Is het attribuut rejectionReason niet aanwezig.

  • Is de lijst met criterionErrors niet aanwezig.

  • Geeft de 

    waarde van het attribuut

    numberOfDocuments

     aan hoeveel registratieobjecten er zijn gevonden die voldoen aan de

    criteria

    .

  • Bevat de lijst  met dispatchDocuments een reeks van uitgiftedocumenten zoals beschreven in de volgende paragraaf.  Het type van het element dispatchDocument is gedefinieerd als AbstractRegistrationObject, zoals gedefinieerd in brocommon.xsd, omdat dit de eerste gemeenschappelijke vader is van de toegestane uitgiftedocumenten .

Als er geen registratieobjecten zijn gevonden die voldoen aan de criteria, dan heeft het attribuut numberOfDocuments de waarde 0 en is de lijst met dispatchDocuments leeg.

Als er meer dan 2000 registratieobjecten zijn gevonden die voldoen aan de criteria, dan heeft het attribuut numberOfDocuments de waarde 2000 en is de lijst met dispatchDocuments beperkt tot dat aantal.

DispatchDataResponse

Onder normale omstandigheden bestaat het antwoord op een DispatchDataRequest (verzoek tot uitgifte van objectgegevens) uit een DispatchDataResponse (bericht van verzending van objectgegevens). Het antwoord dispatchDataResponse is gedefinieerd in het XSD-bestand dsbhrgt-messages.xsd. Het is een specialisatie van DispatchResponse zoals gedefinieerd in brocommon.xsd. Het voegt daaraan toe één optioneel dispatchDocument.

BHR-GT dispatchDataResponse.png

Als er geen registratieobject is gevonden met de in het uitgifteverzoek opgegeven broId (BRO-ID), dan:

  • Heeft het attribuut responseType de waarde rejection.

  • Is de waarde van het attribuut requestReference gelijk aan de waarde van het gelijkluidende attribuut in het uitgifteverzoek.

  • Geeft de waarde van het attribuut rejectionTime aan op welk moment het antwoord beschikbaar is gekomen.

  • Is het attribuut dispatchTime niet aanwezig.

  • Heeft het attribuut rejectionReason de vaste waarde "Dit registratieobject bestaat niet".

  • Is de lijst met criterionErrors niet aanwezig.

  • Is er geen dispatchDocument aanwezig.

Als het uitgifteverzoek succesvol is verwerkt, dan:

  • Heeft het attribuut responseType de waarde dispatch.

  • Is de waarde van het attribuut requestReference gelijk aan de waarde van het gelijkluidende attribuut in het uitgifteverzoek.

  • Is het attribuut rejectionTime niet aanwezig.

  • Geeft de waarde van het attribuut dispatchTime aan op welk moment het antwoord beschikbaar is gekomen.

  • Is het attribuut rejectionReason niet aanwezig.

  • Is de lijst met criterionErrors niet aanwezig.

  • Bevat het  dispatchDocument één van de uitgiftedocumenten zoals beschreven in de volgende paragraaf. Het type van het element dispatchDocument is gedefinieerd als AbstractRegistrationObject, zoals gedefinieerd in brocommon.xsd, omdat dit de eerste gemeenschappelijke vader is van de toegestane uitgiftedocumenten .

Uitgiftedocumenten

Een uitgiftedocument bevat de gegevens van een opgevraagd registratieobject, die in het BRO-systeem geregistreerd zijn. Voor elk registratieobject staat in de bijbehorende catalogus de definitie van de beschikbare gegevens. De BHR-GT uitgiftewebservice kent vier types uitgiftedocumenten. Welke verschijningsvormen wordt aangenomen voor een gegeven registratieobject, hangt primair af van het uitgifteverzoek, en daarmee het bericht van verzending waarin het uitgiftedocument is opgenomen.

Paragraaf 2.3.1 beschrijft de uitgiftedocumenten die kunnen worden opgenomen in een DispatchCharacteristics Response   (Bericht van verzending van kengegevens).

Paragraaf 2.3.2 beschrijft de uitgiftedocumenten die kunnen worden opgenomen in een DispatchDataResponse   (Bericht van verzending van objectgegevens).

Kengegevens

De BHR-GT uitgiftewebservice kent twee types uitgiftedocumenten die kunnen worden opgenomen in een dispatchCharacteristicsResponse (Bericht van verzending van kengegevens). Zie onderstaande tabel. Het bericht dispatchCharacteristicsResponse (Bericht van verzending van kengegevens) bevat een lijst met uitgiftedocumenten, met daarin de kengegevens van de registratieobjecten die voldoen aan de criteria in het uitgifteverzoek. Per registratieobject kan het daarbij gaan om de volgende uitgiftedocumenten:

Uitgiftedocument

Doel

BRO_DO

De kengegevens van een geotechnisch booronderzoek dat uit registratie is genomen.

BHR_GT_C

De kengegevens van een geotechnisch booronderzoek dat niet uit registratie is genomen.

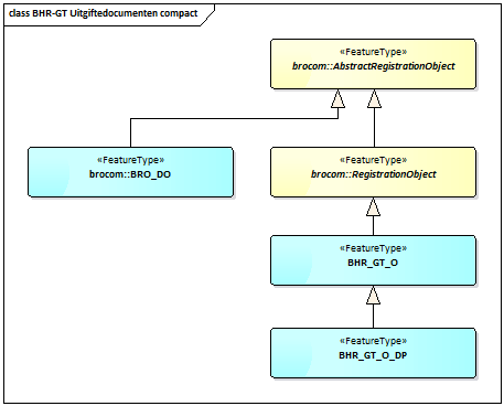
Zoals in onderstaande figuur wordt aangegeven, zijn beide uitgiftedocumenten een specialisatie van AbstractRegistrationObject, wat gedefinieerd is in brocommon.xsd. Omdat dit de eerste gemeenschappelijke vader is van die twee uitgiftedocumenten, treedt dit FeatureType op als datatype van de reeks dispatchDocuments in het antwoord DispatchCharacteristicsResponse.

BHR-GT Uitgiftedocument kenmerken.png

In het geval van een BRO_DO uitgiftedocument bestaat het uitgiftedocument uit de volgende attributen (allen verplicht):

  • broId

  • deregistered

  • deregistrationTime

In het geval van een BHR_GT_C uitgiftedocument bestaat het uitgiftedocument uit de volgende attributen (zie bovenstaande figuur voor de kardinaliteiten):

  • broId

  • deregistered

  • deliveryAccountableParty

  • qualityRegime

  • objectRegistrationTime

  • latestCorrectionTime

  • underReview

  • standardizedLocationlocationcoordinateTransformation

  • deliveredLocationlocationhorizontalPositioningDatehorizontalPositioningMethodhorizontalPositioningOperator

  • surveyPurpose

  • discipline

  • researchReportDate

  • localVerticalReferencePoint

  • offset

  • verticalDatum

  • boringStartDate

  • boringEndDate

  • rockReached

  • finalDepthBoring

  • descriptionReportDate

  • descriptionProcedure

  • descriptionQuality

  • analysisReportDate

  • samplingQualityOverview
    samplingQuality

  • analysisTypeOverviewanalysisType

Objectgegevens

De BHR-GT uitgiftewebservice kent drie types uitgiftedocumenten die kunnen worden opgenomen in een DispatchDataResponse   (Bericht van verzending van objectgegevens). Zie onderstaande tabel. Welke verschijningsvormen wordt aangenomen, hangt af van de identiteit van de afnemer en de registratiestatus van het registratieobject.

Uitgiftedocument

Wordt uitgeleverd als:

BRO_DO

De afnemer niet de bronhouder en/of dataleverancier is en het registratieobject is uit registratie genomen.

BHR_GT_O

De afnemer niet de bronhouder en/of dataleverancier is en het registratieobject is niet uit registratie genomen.

BHR_GT_O_DP

De afnemer de bronhouder en/of dataleverancier is, ongeacht of het registratieobject uit registratie genomen is of niet.

Onderstaande figuur geeft de uitgiftedocumenten (blauwe achtergrond) weer:

BHR-GT Uitgiftedocumenten.png

Alle drie varianten uitgiftedocumenten zijn een specialisatie van AbstractRegistrationObject, wat gedefinieerd is in brocommon.xsd en wat optreedt als datatype van dispatchDocument in het antwoord dispatchDataResponse.

In het geval van een BRO_DO uitgiftedocument bestaat het uitgiftedocument uit de volgende attributen (allen verplicht):

  • broId

  • deregistered

  • deregistrationTime

De inhoud van de uitgiftedocument BHR_GT_O en BHR_GT_O_DP is beschreven in de BRO catalogus Geotechnisch Booronderzoek.

We implementeren de “Bepaling verticale vervorming” niet in de keten. Pas vanaf realisatie in de keten van versie 1.99 van de catalogus zal de opvolger "Bepaling zettingseigenschappen" worden geïmplementeerd in de gehele keten. De “Bepaling verticale vervorming” is in versie 1.9 van de catalogus aan grote verandering onderhevig. Hij wordt opgevolgd door de "Bepaling zettingseigenschappen" welke meer proeven bevat en een andere naamgeving en structuur heeft. Voor beheer is het zeer onwenselijk om nu deze bepaling aangeleverd te krijgen en vervolgens binnen een jaar (mogelijk sneller) de volgende versie van de catalogus in de keten te implementeren. Dit levert veel implementatie last op en permanent beheer van de oude vorm van de bepaling voor een naar verwachting zeer gering aantal leveringen. De BHR-GT innamewebservice geeft een foutmelding als de "Bepaling verticale vervorming" wordt aangeleverd. Gegevens over de “Bepaling verticale vervorming” zullen nooit voorkomen in de uitgiftedocumenten van de huidige versie van de BHR-GT uitgiftewebservice.

Voorbeeldberichten

Dit hoofdstuk bevat enkele voorbeeldberichten met regel voor regel een toelichting.  De integrale voorbeeldberichten zijn te vinden op de GitHub website (github.com/BROprogramma/BHR-GT/blob/gh-pages/Berichtencatalogus/uitgifteservice).

Bestandsnaam

Doel

DC_Request_BoundingBox.xml

Uitgifteverzoek voor kengegevens van registratieobjecten binnen een rechthoek.

DC_Request_Cirkel.xml

Uitgifteverzoek voor kengegevens van registratieobjecten binnen een cirkel.

DC_ResponseAfwijzing.xml

Antwoord dat er gebruikersfouten zijn geconstateerd.

DC_ResponseLevering.xml

Antwoord met 2 verzamelingen van kengegevens.

DC_ResponseParseFault.xml

Softwarefout: verzoek voldoet niet aan het schema.

DC_ResponseSoapFault.xml

Systeemfout: niet-valide XML-document.

DO_Request.xml

Uitgifteverzoek van het registratieobject met BRO-ID BHR123456789012.

DO_ResponseAfwijzing.xml

Antwoord dat het registratieobject niet bestaat.

DO_ResponseBHR_GT_O_DP.xml

Antwoord met alle geregistreerde gegevens van een registratieobject.

DC_Request_BoundingBox

Dit voorbeeldbericht bevat een uitgifteverzoek voor de kengegevens van alle geotechnische booronderzoeken van een bepaalde bronhouder die vallen binnen een bepaalde rechthoek.

De eerste regel bevat de XML-proloog. Merk op dat de tekens volgens UTF-8 gecodeerd moeten worden. Dit is met name van belang voor speciale tekens, zoals à, á, ï.

Regel 2 t/m 7 bevatten het dispatchCharacteristicsRequest als root element en de definities van de gebruikte namespaces.

Regel 11 bevat een voor de afnemer relevante unieke aanduiding van dit specifieke uitgifteverzoek.

Regel13 bevat het KvK-nummer van de bronhouder (deliveryAccountableParty) van de registratieobjecten waarvan de kengegevens worden opgevraagd. Dit is een van de vele optionele zoekcriteria die opgegeven kan worden in dit uitgifteverzoek.

Regel 14 t/m 19 bevatten het verplichte zoekcriterium area van dit uitgifteverzoek, namelijk de begrenzing van een geografisch gebied aan het aardoppervlak waarbinnen de registratieobjecten moeten vallen. Conform het XSD-bestand brocommon.xsd is dit óf een cirkel (enclosingCircle) óf een rechthoek (boundingBox) .

Regel 15 geeft aan dat in dit bericht is gekozen voor een boundingBox. Het attribuut srsName bevat de URI van het referentiestelsel waarin de begrenzing wordt uitgedrukt. Onderstaande tabel geeft de toegestane waarden binnen BHR-GT. Het optionele attribuut srsDimension bevat het aantal dimensies van de coördinaten. Omdat de toegestane referentiestelsels allen tweedimensionaal zijn, is alleen srsDimension=”2” toegestaan.

Referentiestelsel

Betekenis

Waarde voor srsName

ETRS89

European Terrestrial Reference System 1989

urn:ogc:def:crs:EPSG::4258

RD

Rijks Driehoeksmeting – Amersfoort RD New

urn:ogc:def:crs:EPSG::28992

WGS84

World Geodetic System 1984 (GPS)

urn:ogc:def:crs:EPSG::4326

Regel 16 en 17 bevatten de coördinaten van respectievelijk de linkeronderhoek en de rechterbovenhoek van de rechthoek. Conform NEN3610 wordt voor de coördinaten een Doublelist gebruikt, met een punt als decimaalscheidingsteken en een spatie als scheidingsteken. Het bereik en de betekenis is afhankelijk van het gebruikte referentiestelsel. Onderstaande tabel geeft per referentiestelsel de betekenis en de eenheid van de coördinaten.

Referentiestelsel

Betekenis coördinaten

Eenheid

ETRS89

Latitude, Longitude

Decimale graden

RD

X, Y

Meter

WGS84

Latitude, Longitude

Decimale graden

Regel 21 sluit het uitgifteverzoek af.

DC_Request_Cirkel

Dit voorbeeldbericht bevat een uitgifteverzoek voor de kengegevens van alle geotechnische booronderzoeken in het vakgebied geotechniek die vallen binnen een bepaalde cirkel.

De eerste regel bevat de XML-proloog. Merk op dat de tekens volgens UTF-8 gecodeerd moeten worden. Dit is met name van belang voor speciale tekens, zoals à, á, ï.

Regel 2 t/m 6 bevatten het dispatchCharacteristicsRequest als root element en de definities van de gebruikte namespaces.

Regel 10 bevat een voor de afnemer relevante unieke aanduiding van dit specifieke uitgifteverzoek.

Regel 12 t/m 17 bevatten het verplichte zoekcriterium area van dit uitgifteverzoek, namelijk de begrenzing van een geografisch gebied aan het aardoppervlak waarbinnen de registratieobjecten moeten vallen. Conform het XSD-bestand brocommon.xsd is dit óf een cirkel (enclosingCircle) óf een rechthoek (boundingBox) .

Regel 13 geeft aan dat in dit bericht is gekozen voor een enclosingCircle. Zie de vorige paragraaf voor een nadere uitleg van de overige attributen op deze regel.

Regel 14 bevat de coördinaten van het middelpunt van de cirkel (element center). Conform NEN3610 wordt voor de coördinaten een Doublelist gebruikt, met een punt als decimaalscheidingsteken en een spatie als scheidingsteken. Het bereik en de betekenis is afhankelijk van het gebruikte referentiestelsel. Onderstaande tabel geeft per referentiestelsel de betekenis en de eenheid van de coördinaten.

Referentiestelsel

Betekenis coördinaten

Eenheid

ETRS89

Latitude, Longitude

Decimale graden

RD

X, Y

Meter

WGS84

Latitude, Longitude

Decimale graden

Regel 15 bevat de straal van de cirkel (element radius), uitgedrukt in kilometers (attribuut uom="km").

Regel 18 bevat de gewenste waarde voor het vakgebeid ( discipline).

Regel 20 sluit het uitgifteverzoek af.

DC_ResponseAfwijzing

Dit voorbeeldbericht bevat een bericht van afwijzing als antwoord op een uitgifteverzoek.

De eerste regel bevat de XML-proloog. Merk op dat de tekens volgens UTF-8 gecodeerd moeten worden. Dit is met name van belang voor speciale tekens, zoals à, á, ï.

Regel 2 t/m 6 bevatten de dispatchCharacteristicsResponse als root element en de definities van de gebruikte namespaces.

Regel 7 bevat het attribuut responseType met de waarde rejection.

Regel 8 bevat het attribuut requestReference welke waarde is overgenomen uit het gelijkluidende attribuut in het uitgifteverzoek.

Regel 9 bevat het attribuut rejectionTime, wat het moment aangeeft waarop het antwoord beschikbaar is gekomen.

Regel 10 bevat het attribuut rejectionReason. 

Regel 11 t/m 14 bevatten één voorkomen in de lijst met criterionErrors, met daarin het volgnummer en een beschrijving van de fout.

Regel 15 sluit het antwoord af.

DC_ResponseLevering

Dit voorbeeldbericht bevat een bericht van verzending als antwoord op een uitgifteverzoek.

De eerste regel bevat de XML-proloog. Merk op dat de tekens volgens UTF-8 gecodeerd moeten worden. Dit is met name van belang voor speciale tekens, zoals à, á, ï.

Regel 2 t/m 8 bevatten de dispatchCharacteristicsResponse als root element en de definities van de gebruikte namespaces.

Regel 12 bevat het attribuut responseType met de waarde dispatch.

Regel 13 bevat het attribuut requestReference welke waarde is overgenomen uit het gelijkluidende attribuut in het uitgifteverzoek.

Regel 14 bevat het attribuut dispatchTime, wat het moment aangeeft waarop het antwoord beschikbaar is gekomen.

Regel 15 geeft aan hoeveel uitgiftedocumenten (dispatchDocuments) volgen na deze regel.

Regel 16 t/m 22 bevatten het eerste uitgiftedocument.

Regel 17 geeft aan wat het datatype is van dit uitgiftedocument. De waarde BRO_DO uit brocommon.xsd geeft aan dat het hier gaat om een registratieobject dat uit registratie is opgenomen.

Regel 18 bevat de unieke aanduiding van dat registratieobject.

Regel 19 geeft aan dat het registratieobject uit registratie is genomen.

Regel 20 geeft aan wanneer het registratieobject uit registratie is genomen.

Regel 23 t/m 66 bevatten het tweede uitgiftedocument.

Regel 24 geeft aan wat het datatype is van dit uitgiftedocument. De waarde BHR_GT_C geeft aan dat het hier gaat om de kengegevens van een registratieobject dat niet uit registratie is opgenomen.

Zie het hoofdstuk met de vertaaltabel achteraan dit document en de BHR-GT catalogus voor de betekenis van de overige regels.

Regel 68 sluit het antwoord af.

DC_ResponseParseFault

Dit voorbeeldbericht bevat de melding van een softwarefout als antwoord op een uitgifteverzoek.

De eerste regel bevat de XML-proloog . Merk op dat de tekens volgens UTF-8 gecodeerd moeten worden. Dit is met name van belang voor speciale tekens, zoals à, á, ï.

Regel 2 t/m 7 bevatten de soap Envelope als root element, zoals gedefinieerd door soap.org, en de definities van de gebruikte namespaces.

Regel 8 en 9 bevatten de start van de soap Body en de start van de soap Fault.

Regel 10 geeft aan dat volgens het ontvangende systeem de oorzaak van de softwarefout is gelegen bij de aanroepende partij.

Regel 11 bevat de algemene foutmelding.

Regel 12 bevat de start van het detail met daarin een reeks van parsing foutmeldingen.

Regel 13 bevat de start van de parseFault, zoals gedefinieerd in dsbhr-gt-messages.xsd.

Regel 14 bevat het element abortTime van de ParseFault. Gezien de aard van de softwarefout was de uitgiftewebservice blijkbaar niet in staat de optionele elementen requestReference en transactionId mee te leveren.

Regel 15 t/m 22 bevatten 2 redenen waarom de uitlevering is afgebroken.

Regel 23 sluit de parseFault af.

Regel 24 sluit het detail af.

Regel 25 sluit de soap Fault af.

Regel 26 sluit de soap Body af.

Regel 27 sluit de soap Envelope af.

DC_ResponseSoapFault

Dit voorbeeldbericht bevat de melding van een systeemfout als antwoord op een uitgifteverzoek.

De eerste regel bevat de XML-proloog. Merk op dat de tekens volgens UTF-8 gecodeerd moeten worden. Dit is met name van belang voor speciale tekens, zoals à, á, ï.

Regel 2 t/m 4 bevatten de soap Envelope als root element, zoals gedefinieerd door soap.org, en de definities van de gebruikte namespaces.

Regel 5 en 6 bevatten de start van de soap Body en de start van de soap Fault.

Regel 7 geeft aan dat volgens het ontvangende systeem de oorzaak van de systeemfout is gelegen bij de aanroepende partij.

Regel 8 bevat de algemene foutmelding. Gezien de aard van de systeemfout was de uitgiftewebservice blijkbaar niet in staat nadere informatie te verstrekken.

Regel 9 sluit de soap Fault af.

Regel 10 sluit de soap Body af.

Regel 11 sluit de soap Envelope af.

DO_Request

Dit voorbeeldbericht bevat een uitgifteverzoek voor de levering van alle geregistreerde gegevens van een bepaald registratieobject.

De eerste regel bevat de XML-proloog. Merk op dat de tekens volgens UTF-8 gecodeerd moeten worden. Dit is met name van belang voor speciale tekens, zoals à, á, ï.

Regel 2 t/m 6 bevatten het dispatchDataRequest als root element en de definities van de gebruikte namespaces.

Regel 10 bevat een voor de afnemer relevante unieke aanduiding van dit specifieke uitgifteverzoek.

Regel 11 bevat de unieke aanduiding van het opgevraagde registratieobject.

Regel 12 sluit het uitgifteverzoek af.

DO_ResponseAfwijzing

Dit voorbeeldbericht bevat een bericht van afwijzing als antwoord op een uitgifteverzoek.

De eerste regel bevat de XML-proloog. Merk op dat de tekens volgens UTF-8 gecodeerd moeten worden. Dit is met name van belang voor speciale tekens, zoals à, á, ï.

Regel 2 t/m 6 bevatten de dispatchDataResponse als root element en de definities van de gebruikte namespaces.

Regel 7 bevat het attribuut responseType met de waarde rejection.

Regel 8 bevat het attribuut requestReference welke waarde is overgenomen uit het gelijkluidende attribuut in het uitgifteverzoek.

Regel 9 bevat het attribuut rejectionTime, wat het moment aangeeft waarop het antwoord beschikbaar is gekomen.

Regel 10 bevat het attribuut rejectionReason. 

Regel 11 sluit het antwoord af.

DO_ResponseBHR_GT_O_DP

Dit voorbeeldbericht bevat een bericht van verzending als antwoord op een uitgifteverzoek.

De eerste regel bevat de XML-proloog. Merk op dat de tekens volgens UTF-8 gecodeerd moeten worden. Dit is met name van belang voor speciale tekens, zoals à, á, ï.

Regel 2 t/m 11 bevatten de dispatchDataResponse als root element en de definities van de gebruikte namespaces.

Regel 15 bevat het attribuut responseType met de waarde dispatch.

Regel 16 bevat het attribuut requestReference welke waarde is overgenomen uit het gelijkluidende attribuut in het uitgifteverzoek.

Regel 17 bevat het attribuut dispatchTime, wat het moment aangeeft waarop het antwoord beschikbaar is gekomen.

Regel 18 bevat de start van het dispatchDocument.

Regel 19  geeft aan wat het datatype is van dit uitgiftedocument. De waarde BHR_GT_O_DP geeft aan dat het hier gaat om een registratieobject dat niet uit registratie is opgenomen met daarin alle geregistreerde gegevens voor een afnemer die tevens bronhouder en/of dataleverancier is van het registratieobject.

Regel 20 bevat de unieke aanduiding van dat registratieobject.

Regel 21 bevat het KvK-nummer van de bronhouder van het registratieobject.

Regel 22 bevat de unieke aanduiging van het registratieobject zoals gehanteerd door de bronhouder.

Regel 23 bevat het KvK-nummer van de dataleverancier van het registratieobject.

Regel 24 geeft aan onder welk kwaliteitsregime de gegevens van het registratieobject zijn aangeleverd.

Voor de overige regels verwijzen we naar het hoofdstuk met de vertaallijst achteraan dit document en naar de BHR-GT catalogus.

Regel 429 sluit het BHR_GT_O_DP type uitgiftedocument af.

Regel 430 sluit het dispatchDocument af.

Regel 431 sluit de dispatchDataResponse af.

Enumeraties

Dit hoofdstuk bevat de toegestane waarden van de enumeraties (niet-beheerde waardenlijsten).

In de BRO wordt een onderscheid gemaakt tussen beheerde waardenlijsten en niet-beheerde waardenlijsten. In de catalogus en de XSD-bestanden noemen we een niet-beheerde waardenlijst een enumeratie. Bij een enumeratie staat de lijst met toegestane waarden vast en kan de lijst met toegestane waarden niet veranderd worden zonder aanpassingen in de catalogus, de berichtdefinities (XSD-bestanden) en de software (voor het maken of verwerken van een bericht).

De onderstaande tabel geeft een overzicht van de enumeraties die van belang zijn bij het maken van een BRO-verzoek over een geotechnisch booronderzoek. De eerste kolom bevat de Engelstalige naam van de enumeratie, zoals deze voorkomt in de XSD-bestanden. De tweede kolom bevat de Nederlandstalige naam, zoals die voorkomt in de catalogus. De derde kolom bevat de toegestane waarden, die gebruikt mogen worden in een BRO-verzoek.

Type

Naam

Waarde

IndicationYesNo

IndicatieJaNee

ja



nee

IndicationYesNoUnknown

IndicatieJaNeeOnbekend

ja



nee



onbekend

QualityRegime

Kwaliteitsregime

IMBRO



IMBRO/A

Codelijsten

Dit hoofdstuk bevat verwijzingen (URN's en URL's) naar de codelijsten (beheerde waardenlijsten).

In de BRO wordt een onderscheid gemaakt tussen beheerde waardenlijsten en niet-beheerde waardenlijsten. In de catalogus en de XSD-bestanden noemen we een beheerde waardenlijst een codelijst. Bij een codelijst kan de lijst met toegestane waarden worden aangepast zonder dat aanpassingen nodig zijn in de berichtdefinities (XSD-bestanden) en/of de software (voor het maken of verwerken van een bericht). De catalogus bevat per codelijst de toegestane waarden, zoals gedefinieerd op het moment dat de catalogus werd vastgesteld.

De onderstaande tabel geeft een overzicht van de codelijsten die van belang zijn bij het maken van een BRO-verzoek over een geotechnisch booronderzoek. De eerste kolom bevat de Engelstalige naam van de codelijst, zoals deze voorkomt in de XSD-bestanden. De tweede kolom bevat de Nederlandstalige naam, zoals die voorkomt in de catalogus. De derde kolom bevat de URN, die  in  een BRO-verzoek gebruikt moet worden als waarde voor het XML-attribuut  codeSpace. De vierde kolom bevat een link naar de website waar de actuele lijst is te raadplegen met toegestane waarden die in een BRO-verzoek gebruikt mogen worden als waarde voor een XML-element.

Type

Naam

URN

Link

ActivityType

TypeIngreep

urn:bro:bhrgt:ActivityType

www.broservices.nl/refcodes/api/get_codes?domain=urn:bro:bhrgt:ActivityType&version=latest

AnalysisProcedure

Analyseprocedure

urn:bro:bhrgt:AnalysisProcedure

www.broservices.nl/refcodes/api/get_codes?domain=urn:bro:bhrgt:AnalysisProcedure&version=latest

AnalysisType

TypeAnalyse

urn:bro:bhrgt:AnalysisType

www.broservices.nl/refcodes/api/get_codes?domain=urn:bro:bhrgt:AnalysisType&version=latest

Angularity

Hoekigheid

urn:bro:bhrgt:Angularity

www.broservices.nl/refcodes/api/get_codes?domain=urn:bro:bhrgt:Angularity&version=latest

ApertureClass

Breedteklasse

urn:bro:bhrgt:ApertureClass

www.broservices.nl/refcodes/api/get_codes?domain=urn:bro:bhrgt:ApertureClass&version=latest

BackfillMaterial

Aanvulmateriaal

urn:bro:bhrgt:BackfillMaterial

www.broservices.nl/refcodes/api/get_codes?domain=urn:bro:bhrgt:BackfillMaterial&version=latest

Bedding

Gelaagdheid

urn:bro:bhrgt:Bedding

www.broservices.nl/refcodes/api/get_codes?domain=urn:bro:bhrgt:Bedding&version=latest

BoringProcedure

Boorprocedure

urn:bro:bhrgt:BoringProcedure

www.broservices.nl/refcodes/api/get_codes?domain=urn:bro:bhrgt:BoringProcedure&version=latest

BoringTechnique

Boortechniek

urn:bro:bhrgt:BoringTechnique

www.broservices.nl/refcodes/api/get_codes?domain=urn:bro:bhrgt:BoringTechnique&version=latest

BoundaryPositioningMethod

Grensbepaling

urn:bro:bhrgt:BoundaryPositioningMethod

www.broservices.nl/refcodes/api/get_codes?domain=urn:bro:bhrgt:BoundaryPositioningMethod&version=latest

CarbonateContentClass

Kalkgehalteklasse

urn:bro:bhrgt:CarbonateContentClass

www.broservices.nl/refcodes/api/get_codes?domain=urn:bro:bhrgt:CarbonateContentClass&version=latest

CasingMaterial

Buismateriaal

urn:bro:bhrgt:CasingMaterial

www.broservices.nl/refcodes/api/get_codes?domain=urn:bro:bhrgt:CasingMaterial&version=latest

CementType

Cementsoort

urn:bro:bhrgt:CementType

www.broservices.nl/refcodes/api/get_codes?domain=urn:bro:bhrgt:CementType&version=latest

Colour

Kleur

urn:bro:bhrgt:Colour

www.broservices.nl/refcodes/api/get_codes?domain=urn:bro:bhrgt:Colour&version=latest

Decomposition

Omzetting

urn:bro:bhrgt:Decomposition

www.broservices.nl/refcodes/api/get_codes?domain=urn:bro:bhrgt:Decomposition&version=latest

DeliveryContext

KaderAanlevering

urn:bro:bhrgt:DeliveryContext

www.broservices.nl/refcodes/api/get_codes?domain=urn:bro:bhrgt:DeliveryContext&version=latest

DepositionalAge

OuderdomAfzetting

urn:bro:bhrgt:DepositionalAge

www.broservices.nl/refcodes/api/get_codes?domain=urn:bro:bhrgt:DepositionalAge&version=latest

DescribedMaterial

BeschrevenMateriaal

urn:bro:bhrgt:DescribedMaterial

www.broservices.nl/refcodes/api/get_codes?domain=urn:bro:bhrgt:DescribedMaterial&version=latest

DescriptionLocation

Beschrijflocatie

urn:bro:bhrgt:DescriptionLocation

www.broservices.nl/refcodes/api/get_codes?domain=urn:bro:bhrgt:DescriptionLocation&version=latest

DescriptionProcedure

Beschrijfprocedure

urn:bro:bhrgt:DescriptionProcedure

www.broservices.nl/refcodes/api/get_codes?domain=urn:bro:bhrgt:DescriptionProcedure&version=latest

DescriptionQuality

Beschrijfkwaliteit

urn:bro:bhrgt:DescriptionQuality

www.broservices.nl/refcodes/api/get_codes?domain=urn:bro:bhrgt:DescriptionQuality&version=latest

DeterminationDiameter

Bepalingsdiameter

urn:bro:bhrgt:DeterminationDiameter

www.broservices.nl/refcodes/api/get_codes?domain=urn:bro:bhrgt:DeterminationDiameter&version=latest

DeterminationMethod

Bepalingsmethode

urn:bro:bhrgt:DeterminationMethod

www.broservices.nl/refcodes/api/get_codes?domain=urn:bro:bhrgt:DeterminationMethod&version=latest

DeterminationProcedure

Bepalingsprocedure

urn:bro:bhrgt:DeterminationProcedure

www.broservices.nl/refcodes/api/get_codes?domain=urn:bro:bhrgt:DeterminationProcedure&version=latest

Discipline

Vakgebied

urn:bro:bhrgt:Discipline

www.broservices.nl/refcodes/api/get_codes?domain=urn:bro:bhrgt:Discipline&version=latest

Discolouration

Verkleuring

urn:bro:bhrgt:Discolouration

www.broservices.nl/refcodes/api/get_codes?domain=urn:bro:bhrgt:Discolouration&version=latest

DiscontinuityType

TypeDiscontinuïteit

urn:bro:bhrgt:DiscontinuityType

www.broservices.nl/refcodes/api/get_codes?domain=urn:bro:bhrgt:DiscontinuityType&version=latest

Disintegration

Desintegratie

urn:bro:bhrgt:Disintegration

www.broservices.nl/refcodes/api/get_codes?domain=urn:bro:bhrgt:Disintegration&version=latest

DispersedInhomogeneity

DisperseInhomogeniteit

urn:bro:bhrgt:DispersedInhomogeneity

www.broservices.nl/refcodes/api/get_codes?domain=urn:bro:bhrgt:DispersedInhomogeneity&version=latest

DispersionMethod

Dispersiemethode

urn:bro:bhrgt:DispersionMethod

www.broservices.nl/refcodes/api/get_codes?domain=urn:bro:bhrgt:DispersionMethod&version=latest

DryingPeriod

Droogtijd

urn:bro:bhrgt:DryingPeriod

www.broservices.nl/refcodes/api/get_codes?domain=urn:bro:bhrgt:DryingPeriod&version=latest

DryingTemperature

Droogtemperatuur

urn:bro:bhrgt:DryingTemperature

www.broservices.nl/refcodes/api/get_codes?domain=urn:bro:bhrgt:DryingTemperature&version=latest

EquivalentMassDeterminationMethod

BepalingsmethodeEquivalenteMassa

urn:bro:bhrgt:EquivalentMassDeterminationMethod

www.broservices.nl/refcodes/api/get_codes?domain=urn:bro:bhrgt:EquivalentMassDeterminationMethod&version=latest

EventName

NaamGebeurtenis

urn:bro:bhrgt:EventName

www.broservices.nl/refcodes/api/get_codes?domain=urn:bro:bhrgt:EventName&version=latest

ExcavatedMaterial

WeggegravenMateriaal

urn:bro:bhrgt:ExcavatedMaterial

www.broservices.nl/refcodes/api/get_codes?domain=urn:bro:bhrgt:ExcavatedMaterial&version=latest

FineGravelContentClass

FijnGrindGehalteklasse

urn:bro:bhrgt:FineGravelContentClass

www.broservices.nl/refcodes/api/get_codes?domain=urn:bro:bhrgt:FineGravelContentClass&version=latest

FineSoilConsistency

ConsistentieFijneGrond

urn:bro:bhrgt:FineSoilConsistency

www.broservices.nl/refcodes/api/get_codes?domain=urn:bro:bhrgt:FineSoilConsistency&version=latest

FluidMudLayerPositioningMethod

MethodePositiebepalingSliblaag

urn:bro:bhrgt:FluidMudLayerPositioningMethod

www.broservices.nl/refcodes/api/get_codes?domain=urn:bro:bhrgt:FluidMudLayerPositioningMethod&version=latest

FlushingAdditive

Spoelingtoeslag

urn:bro:bhrgt:FlushingAdditive

www.broservices.nl/refcodes/api/get_codes?domain=urn:bro:bhrgt:FlushingAdditive&version=latest

FractionDistribution

Fractieverdeling

urn:bro:bhrgt:FractionDistribution

www.broservices.nl/refcodes/api/get_codes?domain=urn:bro:bhrgt:FractionDistribution&version=latest

GeotechnicalDepositionalCharacteristic

GeotechnischeAfzettingskarakteristiek

urn:bro:bhrgt:GeotechnicalDepositionalCharacteristic

www.broservices.nl/refcodes/api/get_codes?domain=urn:bro:bhrgt:GeotechnicalDepositionalCharacteristic&version=latest

GeotechnicalSoilName

GeotechnischeGrondsoort

urn:bro:bhrgt:GeotechnicalSoilName

www.broservices.nl/refcodes/api/get_codes?domain=urn:bro:bhrgt:GeotechnicalSoilName&version=latest

GravelContentClassNEN5104

GrindgehalteklasseNEN5104

urn:bro:bhrgt:GravelContentClassNEN5104

www.broservices.nl/refcodes/api/get_codes?domain=urn:bro:bhrgt:GravelContentClassNEN5104&version=latest

GravelMedianClass

Grindmediaanklasse

urn:bro:bhrgt:GravelMedianClass

www.broservices.nl/refcodes/api/get_codes?domain=urn:bro:bhrgt:GravelMedianClass&version=latest

HorizontalPositioningMethod

MethodeLocatiebepaling

urn:bro:bhrgt:HorizontalPositioningMethod

www.broservices.nl/refcodes/api/get_codes?domain=urn:bro:bhrgt:HorizontalPositioningMethod&version=latest

InfillMaterial

Opvulmateriaal

urn:bro:bhrgt:InfillMaterial

www.broservices.nl/refcodes/api/get_codes?domain=urn:bro:bhrgt:InfillMaterial&version=latest

Interbedding

GelaagdeInhomogeniteit

urn:bro:bhrgt:Interbedding

www.broservices.nl/refcodes/api/get_codes?domain=urn:bro:bhrgt:Interbedding&version=latest

LocalVerticalReferencePoint

LokaalVerticaalReferentiepunt

urn:bro:bhrgt:LocalVerticalReferencePoint

www.broservices.nl/refcodes/api/get_codes?domain=urn:bro:bhrgt:LocalVerticalReferencePoint&version=latest

MaterialIrregularity

BijzonderheidMateriaal

urn:bro:bhrgt:MaterialIrregularity

www.broservices.nl/refcodes/api/get_codes?domain=urn:bro:bhrgt:MaterialIrregularity&version=latest

MediumCoarseGravelContentClass

MatigGrofGrindGehalteklasse

urn:bro:bhrgt:MediumCoarseGravelContentClass

www.broservices.nl/refcodes/api/get_codes?domain=urn:bro:bhrgt:MediumCoarseGravelContentClass&version=latest

MixingType

TypeVermenging

urn:bro:bhrgt:MixingType

www.broservices.nl/refcodes/api/get_codes?domain=urn:bro:bhrgt:MixingType&version=latest

NoDescriptionReason

RedenNietBeschreven

urn:bro:bhrgt:NoDescriptionReason

www.broservices.nl/refcodes/api/get_codes?domain=urn:bro:bhrgt:NoDescriptionReason&version=latest

OrganicMatterContentClass

Organischestofgehalteklasse

urn:bro:bhrgt:OrganicMatterContentClass

www.broservices.nl/refcodes/api/get_codes?domain=urn:bro:bhrgt:OrganicMatterContentClass&version=latest

OrganicMatterContentClassNEN5104

OrganischestofgehalteklasseNEN5104

urn:bro:bhrgt:OrganicMatterContentClassNEN5104

www.broservices.nl/refcodes/api/get_codes?domain=urn:bro:bhrgt:OrganicMatterContentClassNEN5104&version=latest

OrganicSoilConsistency

ConsistentieOrganischeGrond

urn:bro:bhrgt:OrganicSoilConsistency

www.broservices.nl/refcodes/api/get_codes?domain=urn:bro:bhrgt:OrganicSoilConsistency&version=latest

OrganicSoilTexture

TextuurOrganischeGrond

urn:bro:bhrgt:OrganicSoilTexture

www.broservices.nl/refcodes/api/get_codes?domain=urn:bro:bhrgt:OrganicSoilTexture&version=latest

PeatTensileStrength

TreksterkteVeen

urn:bro:bhrgt:PeatTensileStrength

www.broservices.nl/refcodes/api/get_codes?domain=urn:bro:bhrgt:PeatTensileStrength&version=latest

PeatType

Veensoort

urn:bro:bhrgt:PeatType

www.broservices.nl/refcodes/api/get_codes?domain=urn:bro:bhrgt:PeatType&version=latest

PerformanceIrregularity

BijzonderheidUitvoering

urn:bro:bhrgt:PerformanceIrregularity

www.broservices.nl/refcodes/api/get_codes?domain=urn:bro:bhrgt:PerformanceIrregularity&version=latest

PositionOnGroundBody

LiggingOpGrondlichaam

urn:bro:bhrgt:PositionOnGroundBody

www.broservices.nl/refcodes/api/get_codes?domain=urn:bro:bhrgt:PositionOnGroundBody&version=latest

Preparation

Voorbereiding

urn:bro:bhrgt:Preparation

www.broservices.nl/refcodes/api/get_codes?domain=urn:bro:bhrgt:Preparation&version=latest

PreTreatment

Voorbehandeling

urn:bro:bhrgt:PreTreatment

www.broservices.nl/refcodes/api/get_codes?domain=urn:bro:bhrgt:PreTreatment&version=latest

RemovedMaterial

VerwijderdMateriaal

urn:bro:bhrgt:RemovedMaterial

www.broservices.nl/refcodes/api/get_codes?domain=urn:bro:bhrgt:RemovedMaterial&version=latest

ResultIrregularity

BijzonderheidResultaat

urn:bro:bhrgt:ResultIrregularity

www.broservices.nl/refcodes/api/get_codes?domain=urn:bro:bhrgt:ResultIrregularity&version=latest

RingDiameter

Ringdiameter

urn:bro:bhrgt:RingDiameter

www.broservices.nl/refcodes/api/get_codes?domain=urn:bro:bhrgt:RingDiameter&version=latest

RockType

Gesteentesoort

urn:bro:bhrgt:RockType

www.broservices.nl/refcodes/api/get_codes?domain=urn:bro:bhrgt:RockType&version=latest

Roughness

Ruwheid

urn:bro:bhrgt:Roughness

www.broservices.nl/refcodes/api/get_codes?domain=urn:bro:bhrgt:Roughness&version=latest

SaltCorrectionMethod

Zoutcorrectiemethode

urn:bro:bhrgt:SaltCorrectionMethod

www.broservices.nl/refcodes/api/get_codes?domain=urn:bro:bhrgt:SaltCorrectionMethod&version=latest

SampleContainerVolume

InhoudMonsterhouder

urn:bro:bhrgt:SampleContainerVolume

www.broservices.nl/refcodes/api/get_codes?domain=urn:bro:bhrgt:SampleContainerVolume&version=latest

SampleMoistness

Monstervochtigheid

urn:bro:bhrgt:SampleMoistness

www.broservices.nl/refcodes/api/get_codes?domain=urn:bro:bhrgt:SampleMoistness&version=latest

SampleQuality

Monsterkwaliteit

urn:bro:bhrgt:SampleQuality

www.broservices.nl/refcodes/api/get_codes?domain=urn:bro:bhrgt:SampleQuality&version=latest

SamplerType

Apparaattype

urn:bro:bhrgt:SamplerType

www.broservices.nl/refcodes/api/get_codes?domain=urn:bro:bhrgt:SamplerType&version=latest

SamplingMethod

Bemonsteringsmethode

urn:bro:bhrgt:SamplingMethod

www.broservices.nl/refcodes/api/get_codes?domain=urn:bro:bhrgt:SamplingMethod&version=latest

SamplingProcedure

Bemonsteringsprocedure

urn:bro:bhrgt:SamplingProcedure

www.broservices.nl/refcodes/api/get_codes?domain=urn:bro:bhrgt:SamplingProcedure&version=latest

SamplingQuality

Bemonsteringskwaliteit

urn:bro:bhrgt:SamplingQuality

www.broservices.nl/refcodes/api/get_codes?domain=urn:bro:bhrgt:SamplingQuality&version=latest

SandMedianClass

Zandmediaanklasse

urn:bro:bhrgt:SandMedianClass

www.broservices.nl/refcodes/api/get_codes?domain=urn:bro:bhrgt:SandMedianClass&version=latest

SandSortingNEN5104

ZandspreidingNEN5104

urn:bro:bhrgt:SandSortingNEN5104

www.broservices.nl/refcodes/api/get_codes?domain=urn:bro:bhrgt:SandSortingNEN5104&version=latest

SizeFraction

Groottefractie

urn:bro:bhrgt:SizeFraction

www.broservices.nl/refcodes/api/get_codes?domain=urn:bro:bhrgt:SizeFraction&version=latest

SoilNameNEN5104

GrondsoortNEN5104

urn:bro:bhrgt:SoilNameNEN5104

www.broservices.nl/refcodes/api/get_codes?domain=urn:bro:bhrgt:SoilNameNEN5104&version=latest

SoilUse

Bodemgebruik

urn:bro:bhrgt:SoilUse

www.broservices.nl/refcodes/api/get_codes?domain=urn:bro:bhrgt:SoilUse&version=latest

SpecialMaterial

BijzonderMateriaal

urn:bro:bhrgt:SpecialMaterial

www.broservices.nl/refcodes/api/get_codes?domain=urn:bro:bhrgt:SpecialMaterial&version=latest

Sphericity

Sfericiteit

urn:bro:bhrgt:Sphericity

www.broservices.nl/refcodes/api/get_codes?domain=urn:bro:bhrgt:Sphericity&version=latest

Stability

Stabiliteit

urn:bro:bhrgt:Stability

www.broservices.nl/refcodes/api/get_codes?domain=urn:bro:bhrgt:Stability&version=latest

StopCriterion

Stopcriterium

urn:bro:bhrgt:StopCriterion

www.broservices.nl/refcodes/api/get_codes?domain=urn:bro:bhrgt:StopCriterion&version=latest

StrengthClass

Sterkteklasse

urn:bro:bhrgt:StrengthClass

www.broservices.nl/refcodes/api/get_codes?domain=urn:bro:bhrgt:StrengthClass&version=latest

SurveyProcedure

KaderstellendeProcedure

urn:bro:bhrgt:SurveyProcedure

www.broservices.nl/refcodes/api/get_codes?domain=urn:bro:bhrgt:SurveyProcedure&version=latest

SurveyPurpose

KaderInwinning

urn:bro:bhrgt:SurveyPurpose

www.broservices.nl/refcodes/api/get_codes?domain=urn:bro:bhrgt:SurveyPurpose&version=latest

TemporaryChange

TijdelijkeVerandering

urn:bro:bhrgt:TemporaryChange

www.broservices.nl/refcodes/api/get_codes?domain=urn:bro:bhrgt:TemporaryChange&version=latest

TertiaryConstituent

BijzonderBestanddeel

urn:bro:bhrgt:TertiaryConstituent

www.broservices.nl/refcodes/api/get_codes?domain=urn:bro:bhrgt:TertiaryConstituent&version=latest

TertiaryRockConstituent

BijzonderGesteentebestanddeel

urn:bro:bhrgt:TertiaryRockConstituent

www.broservices.nl/refcodes/api/get_codes?domain=urn:bro:bhrgt:TertiaryRockConstituent&version=latest

UsedMedium

GebruiktMedium

urn:bro:bhrgt:UsedMedium

www.broservices.nl/refcodes/api/get_codes?domain=urn:bro:bhrgt:UsedMedium&version=latest

UsedOpticalModel

ToegepastOptischModel

urn:bro:bhrgt:UsedOpticalModel

www.broservices.nl/refcodes/api/get_codes?domain=urn:bro:bhrgt:UsedOpticalModel&version=latest

VerticalDatum

VerticaalReferentievlak

urn:bro:bhrgt:VerticalDatum

www.broservices.nl/refcodes/api/get_codes?domain=urn:bro:bhrgt:VerticalDatum&version=latest

VerticalPositioningMethod

MethodeVerticalePositiebepaling

urn:bro:bhrgt:VerticalPositioningMethod

www.broservices.nl/refcodes/api/get_codes?domain=urn:bro:bhrgt:VerticalPositioningMethod&version=latest

VeryCoarseGravelContentClass

ZeerGrofGrindGehalteklasse

urn:bro:bhrgt:VeryCoarseGravelContentClass

www.broservices.nl/refcodes/api/get_codes?domain=urn:bro:bhrgt:VeryCoarseGravelContentClass&version=latest

VoidDistribution

Holteverdeling

urn:bro:bhrgt:VoidDistribution

www.broservices.nl/refcodes/api/get_codes?domain=urn:bro:bhrgt:VoidDistribution&version=latest

WallFrictionCorrectionMethod

Wandwrijvingcorrectiemethode

urn:bro:bhrgt:WallFrictionCorrectionMethod

www.broservices.nl/refcodes/api/get_codes?domain=urn:bro:bhrgt:WallFrictionCorrectionMethod&version=latest

Vertaaltabel

Dit hoofdstuk bevat een vertaaltabel, aan de hand waarvan, gegeven de Engelstalige naam van een entiteit of een attribuut, de Nederlandse naam  in de catalogus  kan worden opgezocht.

De onderstaande tabel is gesorteerd op alfabetische volgorde van de Engelstalige naam van de entiteit. Tussen haakjes staat het type modelelement van de entiteit. Binnen een entiteit zijn de attributen gesorteerd op Engelstalige naam.

Entiteit (type)
attribuut

Naam
naam

AbstractRegistrationObject (FeatureType)

Abstract Registratieobject

broId

BRO-ID

AnalysisTypeOverview (AttributeGroupType)

Analysetypenoverzicht

analysisType

type analyse

BHR_GT_C (FeatureType)

BHR-GT kengegevens

analysisTypeOverview

analysetypenoverzicht

samplingQualityOverview

bemonsteringskwaliteitenoverzicht

analysisReportDate

rapportagedatum analyse

boringEndDate

einddatum boring

boringStartDate

startdatum boring

descriptionProcedure

beschrijfprocedure

descriptionQuality

beschrijfkwaliteit

descriptionReportDate

rapportagedatum beschrijving

discipline

vakgebied

finalDepthBoring

einddiepte boren

localVerticalReferencePoint

lokaal verticaal referentiepunt

offset

verschuiving

researchReportDate

rapportagedatum onderzoek

rockReached

gesteente aangeboord

surveyPurpose

kader inwinning

verticalDatum

verticaal referentievlak

BHR_GT_CriteriaSet (AttributeGroupType)

Kenmerkenverzameling BHR-GT

analysisReportPeriod

periode van rapportage analyse

analysisType

type analyse

carbonateContentDetermined

kalkgehalte bepaald

depthInterval

diepteinterval

descriptionProcedure

beschrijfprocedure

descriptionQuality

beschrijfkwaliteit

descriptionReportPeriod

periode van rapportage beschrijving

discipline

vakgebied

fieldworkPeriod

periode van veldwerk

organicMatterContentDetermined

organischestofgehalte bepaald

rockReached

gesteente aangeboord

samplingQuality

bemonsteringskwaliteit

volumetricMassDensityDetermined

volumieke massa bepaald

volumetricMassDensitySolidsDetermined

volumieke massa vaste delen bepaald

waterContentDetermined

watergehalte bepaald

BHR_GT_O (FeatureType)

Booronderzoek

boreholeSampleAnalysis

boormonsteranalyse

boreholeSampleDescription

boormonsterbeschrijving

boring

boring

deliveredLocation

aangeleverde locatie

deliveredVerticalPosition

aangeleverde verticale positie

deliveryContext

kader aanlevering

discipline

vakgebied

fluidMudLayer

sliblaag

registrationHistory

registratiegeschiedenis

reportHistory

rapportagegeschiedenis

researchOperator

uitvoerder onderzoek

researchReportDate

rapportagedatum onderzoek

siteCharacteristic

terreintoestand

siteCharacteristicDetermined

terreintoestand bepaald

standardizedLocation

gestandaardiseerde locatie

surveyProcedure

kaderstellende procedure

surveyPurpose

kader inwinning

BHR_GT_O_DP (FeatureType)

Booronderzoek

BasicParticleSizeDistribution (AttributeGroupType)

Basis korrelgrootteverdeling

detailedDistributionFractionLarger63um

uitgebreide verdeling fractie groter63um

detailedDistributionFractionSmaller63um

uitgebreide verdeling fractie kleiner63um

fractionLarger63um

fractie groter63um

fractionSmaller63um

fractie kleiner63um

standardDistributionFractionLarger63um

standaardverdeling fractie groter63um

standardDistributionFractionSmaller63um

standaardverdeling fractie kleiner63um

BoredInterval (AttributeGroupType)

Geboord interval

beginDepth

begindiepte

boredDiameter

geboorde diameter

boringTechnique

boortechniek

endDepth

einddiepte

BoreholeSampleAnalysis (AttributeGroupType)

Boormonsteranalyse

analysisOperator

uitvoerder analyse

analysisProcedure

analyseprocedure

analysisReportDate

rapportagedatum analyse

investigatedInterval

onderzocht interval

BoreholeSampleDescription (AttributeGroupType)

Boormonsterbeschrijving

descriptionOperator

uitvoerder beschrijving

descriptionProcedure

beschrijfprocedure

descriptionReportDate

rapportagedatum beschrijving

descriptiveBoreholeLog

boorprofiel

Boring (AttributeGroupType)

Boring

boredInterval

geboord interval

boreholeCompleted

gat afgewerkt

boringEndDate

einddatum boring

boringOperator

uitvoerder boring

boringProcedure

boorprocedure

boringStartDate

startdatum boring

boringVelocity

boorsnelheid

completedInterval

afgewerkt interval

contaminatedInterval

verontreinigd interval

excavatedLayer

weggegraven laag

finalDepthBoring

einddiepte boren

finalDepthExcavation

einddiepte graven

finalDepthPreparation

einddiepte voorbereiding

finalDepthSampling

einddiepte bemonstering

finalDepthTemporaryCasing

einddiepte tijdelijke verbuizing

flushingAdditive

spoelingtoeslag

flushingMediumUsed

spoeling gebruikt

groundwaterLevel

grondwaterstand

preparation

voorbereiding

rockReached

gesteente aangeboord

sampledInterval

bemonsterd interval

samplingProcedure

bemonsteringsprocedure

stopCriterion

stopcriterium

subsurfaceContaminated

ondergrond verontreinigd

temporaryCasingUsed

tijdelijke verbuizing aangebracht

trajectoryExcavated

traject weggegraven

BoringVelocity (AttributeGroupType)

Boorsnelheid

depth

diepte

elapsedTime

verlopen tijd

CarbonateContentDetermination (AttributeGroupType)

Bepaling kalkgehalte

carbonateContent

kalkgehalte

determinationMethod

bepalingsmethode

determinationProcedure

bepalingsprocedure

performanceIrregularity

bijzonderheid uitvoering

removedMaterial

verwijderd materiaal

ChamberOfCommerceNumber (PrimitiveDatatype)

KvK-nummer

CompletedInterval (AttributeGroupType)

Afgewerkt interval

backfillMaterial

aanvulmateriaal

backfillMaterialCertified

aanvulmateriaal met certificaat

backfillMaterialWashed

aanvulmateriaal gewassen

beginDepth

begindiepte

diameterPermanentCasing

diameter permanente verbuizing

endDepth

einddiepte

materialPermanentCasing

materiaal permanente verbuizing

permanentCasingPresent

permanente verbuizing aanwezig

ContaminatedInterval (AttributeGroupType)

Verontreinigd interval

beginDepth

begindiepte

endDepth

einddiepte

CoreRecovery (AttributeGroupType)

Kernopbrengst

fieldDetermined

in het veld vastgesteld

rockQualityDesignation

gesteentekwaliteitsindex

solidCoreRecovery

intacte opbrengst

totalCoreRecovery

totale opbrengst

CorrectionRequest (FeatureType)

Correctieverzoek

correctionReason

correctiereden

sourceDocument

brondocument

Date (PrimitiveDatatype)

Datum

DateTime (PrimitiveDatatype)

DatumTijd

DeliveredLocation (AttributeGroupType)

Aangeleverde locatie

horizontalPositioningDate

datum locatiebepaling

horizontalPositioningMethod

methode locatiebepaling

horizontalPositioningOperator

uitvoerder locatiebepaling

location

coördinaten

DeliveredVerticalPosition (AttributeGroupType)

Aangeleverde verticale positie

localVerticalReferencePoint

lokaal verticaal referentiepunt

offset

verschuiving

verticalDatum

verticaal referentievlak

verticalPositioningDate

datum verticale positiebepaling

verticalPositioningMethod

methode verticale positiebepaling

verticalPositioningOperator

uitvoerder verticale positiebepaling

waterDepth

waterdiepte

DescriptiveBoreholeLog (AttributeGroupType)

Boorprofiel

boreholeLogChecked

profiel gecontroleerd

continuouslySampled

continu bemonsterd

describedMaterial

beschreven materiaal

descriptionLocation

beschrijflocatie

descriptionQuality

beschrijfkwaliteit

layer

laag

meanHighestGroundwaterLevel

gemiddeld hoogste grondwaterstand

meanLowestGroundwaterLevel

gemiddeld laagste grondwaterstand

notDescribedInterval

niet beschreven interval

postSedimentaryDiscontinuity

post-sedimentaire discontinuïteit

sampleMoistness

monstervochtigheid

DetailedDistributionFractionLarger63um (AttributeGroupType)

Uitgebreide verdeling fractie groter63um

fraction1000to1400um

fractie 1000tot1400um

fraction106to125um

fractie 106tot125um

fraction11_2to16mm

fractie 11.2tot16mm

fraction125to150um

fractie 125tot150um

fraction125to180um

fractie 125tot180um

fraction1400umto2mm

fractie 1400umtot2mm

fraction150to180um

fractie 150tot180um

fraction16to31_5mm

fractie 16tot31.5mm

fraction180to212um

fractie 180tot212um

fraction180to250um

fractie 180tot250um

fraction212to250um

fractie 212tot250um

fraction250to355um

fractie 250tot355um

fraction2to4mm

fractie 2tot4mm

fraction31_5to63mm

fractie 31.5tot63mm

fraction355to500um

fractie 355tot500um

fraction4to5_6mm

fractie 4tot5.6mm

fraction4to8mm

fractie 4tot8mm

fraction500to710um

fractie 500tot710um

fraction5_6to8mm

fractie 5.6tot8mm

fraction63to75um

fractie 63tot75um

fraction63to90um

fractie 63tot90um

fraction710to1000um

fractie 710tot1000um

fraction75to90um

fractie 75tot90um

fraction8to11_2mm

fractie 8tot11.2mm

fraction8to16mm

fractie 8tot16mm

fraction90to106um

fractie 90tot106um

fraction90to125um

fractie 90tot125um

fractionLarger63mm

fractie groter63mm

DetailedDistributionFractionSmaller63um (AttributeGroupType)

Uitgebreide verdeling fractie kleiner63um

fraction0to2um

fractie 0tot2um

fraction16to32um

fractie 16tot32um

fraction2to4um

fractie 2tot4um

fraction32to50um

fractie 32tot50um

fraction4to8um

fractie 4tot8um

fraction50to63um

fractie 50tot63um

fraction8to16um

fractie 8tot16um

DeterminationResult (AttributeGroupType)

Resultaat bepaling

dryingPeriod

droogtijd

dryingTemperature

droogtemperatuur

saltCorrectionMethod

zoutcorrectiemethode

waterContent

watergehalte

DeterminationStep (AttributeGroupType)

Bepalingsstap

appliedCompressiveStress

opgelegde drukspanning

stepNumber

stapnummer

strainPoint24Hours

24uurspunt

swellObserved

zwel geconstateerd

verticalDeformation

verticale vervorming

wetPerformed

nat uitgevoerd

DispatchCharacteristicsRequest (FeatureType)

Verzoek tot levering kengegevens

criteria

kenmerkenverzameling

DispatchCharacteristicsResponse (FeatureType)

Bericht van verzending kengegevens

dispatchDocument

uitgiftedocument

numberOfDocuments

aantal documenten

DispatchDataResponse (FeatureType)

Bericht van verzending objectgegevens

dispatchDocument

uitgiftedocument

ExcavatedLayer (AttributeGroupType)

Weggegraven laag

excavatedMaterial

weggegraven materiaal

lowerBoundary

ondergrens

upperBoundary

bovengrens

FluidMudLayer (AttributeGroupType)

Sliblaag

colour

kleur

lowerBoundaryPositioningMethod

methode positiebepaling onderkant

thickness

dikte

upperBoundaryPositioningMethod

methode positiebepaling bovenkant

Grainshape (AttributeGroupType)

Korrelvorm

angularity

hoekigheid

roughness

ruwheid

sizeFraction

groottefractie

sphericity

sfericiteit

IntermediateEvent (AttributeGroupType)

Tussentijdse gebeurtenis

eventDate

datum gebeurtenis

eventName

naam gebeurtenis

InvestigatedInterval (AttributeGroupType)

Onderzocht interval

analysisType

type analyse

beginDepth

begindiepte

carbonateContentDetermination

bepaling kalkgehalte

carbonateContentDetermined

kalkgehalte bepaald

described

beschreven

endDepth

einddiepte

investigatedMaterial

onderzocht materiaal

maximumUndrainedShearStrengthDetermination

bepaling maximale ongedraineerde schuifsterkte

organicMatterContentDetermination

bepaling organischestofgehalte

organicMatterContentDetermined

organischestofgehalte bepaald

particleSizeDistributionDetermination

bepaling korrelgrootteverdeling

sampleQuality

monsterkwaliteit

verticalDeformationDetermination

bepaling verticale vervorming

volumetricMassDensityDetermination

bepaling volumieke massa

volumetricMassDensityDetermined

volumieke massa bepaald

volumetricMassDensitySolidsDetermination

bepaling volumieke massa vaste delen

volumetricMassDensitySolidsDetermined

volumieke massa vaste delen bepaald

waterContentDetermination

bepaling watergehalte

waterContentDetermined

watergehalte bepaald

InvestigatedMaterial (AttributeGroupType)

Onderzocht materiaal

carbonateContentClass

kalkgehalteklasse

colour

kleur

geotechnicalSoilName

geotechnische grondsoort

gravelMedianClass

grindmediaanklasse

organicMatterContentClass

organischestofgehalteklasse

rooted

beworteld

sandMedianClass

zandmediaanklasse

specialMaterial

bijzonder materiaal

tertiaryConstituent

bijzonder bestanddeel

Layer (AttributeGroupType)

Laag

activityType

type ingreep

anthropogenic

antropogeen

bedded

gelaagd

bedding

gelaagdheid

compositeLayer

samengestelde laag

internalStructureIntact

interne structuur intact

lowerBoundary

ondergrens

lowerBoundaryDetermination

bepaling ondergrens

rock

gesteente

slant

scheefstaand

soil

grond

specialMaterial

bijzonder materiaal

upperBoundary

bovengrens

upperBoundaryDetermination

bepaling bovengrens

MaximumUndrainedShearStrengthDetermination (AttributeGroupType)

Bepaling maximale ongedraineerde schuifsterkte

determinationDiameter

bepalingsdiameter

determinationMethod

bepalingsmethode

determinationProcedure

bepalingsprocedure

highestMaximumUndrainedShearStrength

hoogste maximale ongedraineerde schuifsterkte

lowestMaximumUndrainedShearStrength

laagste maximale ongedraineerde schuifsterkte

maximumUndrainedShearStrength

maximale ongedraineerde schuifsterkte

sampleMoistness

monstervochtigheid

verticallyDetermined

verticaal bepaald

MeasuredValue (PrimitiveDatatype)

Meetwaarde

NotDescribedInterval (AttributeGroupType)

Niet beschreven interval

beginDepth

begindiepte

endDepth

einddiepte

noDescriptionReason

reden niet beschreven

Number (PrimitiveDatatype)

Aantal

OrganicMatterContentDetermination (AttributeGroupType)

Bepaling organischestofgehalte

determinationMethod

bepalingsmethode

determinationProcedure

bepalingsprocedure

lutumCorrectionApplied

lutumcorrectie toegepast

organicMatterContent

organischestofgehalte

performanceIrregularity

bijzonderheid uitvoering

removedMaterial

verwijderd materiaal

Organization (Union)

Organisatie

ChamberOfCommerceNumber

KvK-nummer

EuropeanCompanyRegistrationNumber

Europees handelsnummer

PartialDate (Union)

Onvolledige datum

date

volledige datum

voidReason

onbekend

year

jaartal

yearMonth

jaar en maand

ParticleSizeDistributionDetermination (AttributeGroupType)

Bepaling korrelgrootteverdeling

basicParticleSizeDistribution

basis korrelgrotteverderling

determinationMethod

bepalingsmethode

determinationProcedure

bepalingsprocedure

dispersionMethod

dispersiemethode

equivalentMass

equivalente massa

equivalentMassDeterminationMethod

bepalingsmethode equivalente massa

fractionDistribution

fractieverdeling

materialIrregularity

bijzonderheid materiaal

performanceIrregularity

bijzonderheid uitvoering

removedMaterial

verwijderd materiaal

usedOpticalModel

toegepast optisch model

PostSedimentaryDiscontinuity (AttributeGroupType)

Post-sedimentaire discontinuïteit

apertureClass

breedteklasse

beginDepth

begindiepte

compositeDiscontinuity

samengestelde discontinuïteit

discontinuityType

type discontinuïteit

endDepth

einddiepte

inRock

in gesteente

infillMaterial

opvulmateriaal

smooth

glad

spacing

onderlinge afstand

RegistrationHistory (AttributeGroupType)

Registratiegeschiedenis

corrected

gecorrigeerd

deregistered

uit registratie genomen

deregistrationTime

tijdstip uit registratie genomen

latestAdditionTime

tijdstip laatste aanvulling

latestCorrectionTime

tijdstip laatste correctie

objectRegistrationTime

tijdstip registratie object

registrationCompletionTime

tijdstip voltooiing registratie

registrationStatus

registratiestatus

reregistered

weer in registratie genomen

reregistrationTime

tijdstip weer in registratie genomen

underReview

in onderzoek

underReviewTime

in onderzoek sinds

RegistrationObject (FeatureType)

Registratieobject

deliveryAccountableParty

bronhouder

deliveryResponsibleParty

dataleverancier

objectIdAccountableParty

object-ID bronhouder

qualityRegime

kwaliteitsregime

RegistrationObjectCode (PrimitiveDatatype)

Registratieobjectcode

ReportHistory (AttributeGroupType)

Rapportagegeschiedenis

intermediateEvent

tussentijdse gebeurtenis

reportEndDate

einddatum rapportage

reportStartDate

startdatum rapportage

Rock (AttributeGroupType)

Gesteente

carbonateContentClass

kalkgehalteklasse

cementType

cementsoort

colour

kleur

crossBedding

scheve gradering

dispersedInhomogeneity

disperse inhomogeniteit

gradedBedding

verticale gradering

interbedding

gelaagde inhomogeniteit

rockType

gesteentesoort

stability

stabiliteit

strengthClass

sterkteklasse

tertiaryRockConstituent

bijzonder gesteentebestanddeel

voidDistribution

holteverdeling

voidsPresent

holtes aanwezig

weathered

verweerd

weatheringDegree

verweringsgraad

SampledInterval (AttributeGroupType)

Bemonsterd interval

beginDepth

begindiepte

coreRecovery

kernopbrengst

endDepth

einddiepte

orientatedSampled

georienteerd gestoken

preTreatment

voorbehandeling

sampler

bemonsteringsapparaat

samplingMethod

bemonsteringsmethode

samplingQuality

bemonsteringskwaliteit

Sampler (AttributeGroupType)

Bemonsteringsapparaat

coreCatcherPresent

voorzien van vanger

cuttingShoeInsideDiameter

doorgangsdiameter

cuttingShoeOutsideDiameter

steekmonddiameter

lubricationFluidUsed

steunvloeistof gebruikt

pistonPresent

voorzien van zuiger

rightAngledCuttingShoe

haakse steekmond

sampleContainerDiameter

containerdiameter

sampleContainerLength

containerlengte

samplerType

apparaattype

stockingUsed

kous gebruikt

taperAngle

steekmondapex

SamplingQualityOverview (AttributeGroupType)

Bemonsteringskwaliteitenoverzicht

samplingQuality

bemonsteringskwaliteit

SequenceNumber (PrimitiveDatatype)

Nummer

SiteCharacteristic (AttributeGroupType)

Terreintoestand

positionOnGroundBody

ligging op grondlichaam

soilUse

bodemgebruik

temporaryChange

tijdelijke verandering

Soil (AttributeGroupType)

Grond

carbonateContentClass

kalkgehalteklasse

colour

kleur

crossBedding

scheve gradering

depositionalAge

ouderdom afzetting

dispersedInhomogeneity

disperse inhomogeniteit

fineGravelContentClass

fijn grind gehalteklasse

fineSoilConsistency

consistentie fijne grond

geotechnicalDepositionalCharacteristic

geotechnische afzettingskarakteristiek

geotechnicalSoilName

geotechnische grondsoort

gradedBedding

verticale gradering

grainshape

korrelvorm

gravelContentClassNEN5104

grindgehalteklasse NEN5104

gravelMedianClass

grindmediaanklasse

interbedding

gelaagde inhomogeniteit

mediumCoarseGravelContentClass

matig grof grind gehalteklasse

mixed

vermengd

mixingType

type vermenging

mottled

gevlekt

organicMatterContentClass

organischestofgehalteklasse

organicMatterContentClassNEN5104

organischestofgehalteklasse NEN5104

organicSoilConsistency

consistentie organische grond

organicSoilTexture

textuur organische grond

peatTensileStrength

treksterkte veen

peatType

veensoort

rooted

beworteld

sandMedianClass

zandmediaanklasse

sandSortingNEN5104

zandspreiding NEN5104

soilNameNEN5104

grondsoort NEN5104

tertiaryConstituent

bijzonder bestanddeel

veryCoarseGravelContentClass

zeer grof grind gehalteklasse

StandardDistributionFractionLarger63um (AttributeGroupType)

Standaardverdeling fractie groter63um

fraction1000to1400um

fractie 1000tot1400um

fraction125to180um

fractie 125tot180um

fraction1400umto2mm

fractie 1400umtot2mm

fraction16to31_5mm

fractie 16tot31.5mm

fraction180to250um

fractie 180tot250um

fraction250to355um

fractie 250tot355um

fraction2to4mm

fractie 2tot4mm

fraction31_5to63mm

fractie 31.5tot63mm

fraction355to500um

fractie 355tot500um

fraction4to8mm

fractie 4tot8mm

fraction500to710um

fractie 500tot710um

fraction63to90um

fractie 63tot90um

fraction710to1000um

fractie 710tot1000um

fraction8to16mm

fractie 8tot16mm

fraction90to125um

fractie 90tot125um

fractionLarger63mm

fractie groter63mm

StandardDistributionFractionSmaller63um (AttributeGroupType)

Standaardverdeling fractie kleiner63um

fraction0to2um

fractie 0tot2um

fraction2to32um

fractie 2tot32um

fraction32to50um

fractie 32tot50um

fraction50to63um

fractie 50tot63um

StandardizedLocation (AttributeGroupType)

Gestandaardiseerde locatie

coordinateTransformation

coördinaattransformatie

locatie

location

Text (PrimitiveDatatype)

Tekst

VerticalDeformation (AttributeGroupType)

Verticale vervorming

elapsedTime

verlopen tijd

verticalStrain

verticale rek

VerticalDeformationDetermination (AttributeGroupType)

Bepaling verticale vervorming

apparatusDeformationApplied

apparaatrekcorrectie toegepast

bearingFrictionCorrectionApplied

lagerwrijvingcorrectie toegepast

determinationMethod

bepalingsmethode

determinationProcedure

bepalingsprocedure

determinationStep

bepalingsstap

filterPaperUsed

filterpapier gebruikt

materialIrregularity

bijzonderheid materiaal

performanceIrregularity

bijzonderheid uitvoering

resultIrregularity

bijzonderheid resultaat

ringDiameter

ringdiameter

temperature

temperatuur

wallFrictionCorrectionMethod

wandwrijvingcorrectiemethode

VerticalPositionRange (AttributeGroupType)

Diepteinterval

endDepth

einddiepte

startDepth

begindiepte

VolumetricMassDensityDetermination (AttributeGroupType)

Bepaling volumieke massa

determinationMethod

bepalingsmethode

determinationProcedure

bepalingsprocedure

performanceIrregularity

bijzonderheid uitvoering

sampleMoistness

monstervochtigheid

volumetricMassDensity

volumieke massa

VolumetricMassDensitySolidsDetermination (AttributeGroupType)

Bepaling volumieke massa vaste delen

determinationMethod

bepalingsmethode

determinationProcedure

bepalingsprocedure

performanceIrregularity

bijzonderheid uitvoering

removedMaterial

verwijderd materiaal

sampleContainerVolume

inhoud monsterhouder

usedMedium

gebruikt medium

volumetricMassDensitySolids

volumieke massa vaste delen

WaterContentDetermination (AttributeGroupType)

Bepaling watergehalte

determinationMethod

bepalingsmethode

determinationProcedure

bepalingsprocedure

determinationResult

resultaat bepaling

performanceIrregularity

bijzonderheid uitvoering

removedMaterial

verwijderd materiaal

sampleMoistness

monstervochtigheid

WeatheringDegree (AttributeGroupType)

Verweringsgraad

decomposition

omzetting

discolouration

verkleuring

disintegration

desintegratie