BRO Productomgeving

EPL Berichtencatalogus Uitgifte


Dit document beschrijft het afnemen van gegevens van een mijnbouwwetvergunning (EPL). De inhoud zal definitief gemaakt worden nadat de EPL uitgifteservices zijn gerealiseerd, op een nader te bepalen datum.

1. Inleiding

1.1. Voorwoord

Betrouwbare en toegankelijke informatie over de samenstelling en opbouw van de ondergrond is van groot belang voor een dichtbevolkt land als het onze. Het helpt overheden, bedrijven en burgers om op feiten gebaseerde beslissingen te nemen over het gebruik van de ondergrond, bijvoorbeeld in verband met bereikbaarheid, waterveiligheid, warmte- en koudeopslag, aardgasproductie en de winning van aardwarmte. Ook voorkomen we zo dat informatie dubbel moet worden ingewonnen omdat het niet centraal is geregistreerd.

Het verzamelen, beschikbaar stellen, en gebruiken van al deze informatie is sinds september 2015 wettelijk vastgelegd in de Basisregistratie Ondergrond (BRO). Op 1 januari 2018 is het eerste deel van de Wet BRO in werking getreden, op 1 januari 2020 het tweede deel, op 1 januari c.q. 1 juli 2021 het derde deel en op 1 januari c.q. 1 juli 2022 het vierde deel.

Omdat de BRO een onderdeel is van het Stelsel van Basisregistraties, zijn verplichtingen met betrekking tot aanlevering, gebruik, terugmelding en onderzoek in de werkprocessen van overheidsorganisaties opgenomen in de Wet BRO. De BRO-gegevens worden centraal geregistreerd in de Landelijke Voorziening BRO (LV-BRO).

1.2. Doelstelling

Het document Handreiking Afname BRO Gegevens beschrijft via welke uitgiftekanalen BRO-gegevens geraadpleegd of gedownload kunnen worden en welke functionele en technische mogelijkheden deze kanalen bieden. Onder de noemer 'BRO uitgifte API' vallen dan in het bijzonder de 'REST uitgifteservice' en de 'SOAP webservice'. Functioneel gezien lijken deze twee uitgifteservices veel op elkaar.

  • De REST service is met name handig om als software ontwikkelaar 'incidenteel even snel en alleen publieke gegevens' op te halen uit de LV-BRO, zonder dat je je eerst moet aanmelden en zonder dat een PKIoverheid certificaat nodig is.

  • De SOAP webservice is met name geschikt om frequent en volledig geautomatiseerd in een machine-to-machine omgeving toegang te hebben tot alle beschikbare gegevens. Hiervoor moet je je aanmelden en heb je een PKIoverheid certificaat nodig.

Blijft over de vraag: hoe zien de uitgifteverzoeken en hun antwoorden er uit om gegevens over een mijnbouwwetvergunning (EPL) op te vragen en wat is de structuur van de diverse uitgiftedocumenten?

1.3. Doelgroepen

Doelgroepen voor dit document zijn organisaties en personen die aan de afnamekant van de BRO opereren, waaronder bestuursorganen (bestuurders, beleidsmakers, BRO-coördinatoren) en bedrijven (ingenieurs, software-leveranciers).

1.4. Samenhang met andere documentatie

De informatievoorziening over de afname van BRO-gegevens vindt plaats op 3 niveaus.

  1. Het startpunt met algemene informatie over de diverse uitgiftekanalen is het document Handreiking Afname BRO Gegevens. Dit document verwijst door naar het volgende niveau.

  2. Het tweede niveau bevat algemene informatie per uitgiftekanaal (zie https://basisregistratieondergrond.nl/inhoud-bro/aanleveren-opvragen/gegevens-opvragen/):

    1. De handleiding van de REST uitgifteservice is te vinden op https://www.bro-productomgeving.nl/bpo/latest/informatie-voor-softwareleveranciers/url-s-publieke-rest-services

    2. Algemene informatie over de SOAP webservice is te vinden op https://basisregistratieondergrond.nl/inhoud-bro/aanleveren-opvragen/instructies/gegevens-opvragen-via-soap-webservices/. De handleiding voor het inrichten van SoapUI in het bijzonder is te vinden op https://basisregistratieondergrond.nl/inhoud-bro/aanleveren-opvragen/instructies/gegevens-opvragen-via-soap-webservices/aansluiten-demo-omgeving-soapui/

  3. Het derde niveau is de BRO Productomgeving. Hier vindt u specifieke informatie per domein/registratieobjecttype zoals scopedocument, gegevenscatalogus en werkafspraken, storymap, berichtencatalogi voor inname en uitgifte, voorbeeldberichten voor inname en uitgifte.

Het verdient aanbeveling dat u zich eerst bekend maakt met de aangeven informatie uit de eerste 2 niveau's.
Daarna kunt u zich verdiepen in de EPL-specifieke informatie in de BRO productomgeving, waaronder de EPL gegevenscatalogus en eventuele werkafspraken en in het bijzonder dit document, de EPL berichtencatalogus uitgiftewebservice.

1.5. Leeswijzer

Hoofdstuk 2 beschrijft de algemene werking van de EPL uitgiftewebservice.
Hoofdstuk 3 beschrijft de structuur van de diverse uitgiftedocumenten.
Hoofdstuk 4 bevat een toelichting op enkele voorbeeldberichten.
Hoofdstuk 5 bevat de toegestane waarden van de enumeraties (niet-beheerde lijsten met toegestane waarden).
Hoofdstuk 6 bevat verwijzingen (URN's en URL's) naar de codelijsten (beheerde lijsten met toegestane waarden).
Hoofdstuk 7 bevat een vertaaltabel, aan de hand waarvan, gegeven de Engelstalige naam van een entiteit of een attribuut, de Nederlandse naam in de catalogus kan worden opgezocht.

1.6. Versiehistorie

Versie

Datum

Omschrijving

1.0

08-06-2022

Eerste versie.

1.0.1

31-10-2023

Links naar hoofdstukken ingevoegd / verbeterd.

1.0.2

15-11-2023

Wijzigingen n.a.v. aanvullende gebeurtenissen en de werkafspraak over wijziging vergunninghouders van 25-01-2023, tevens fouten hersteld.


2. Algemene werking van de EPL uitgiftewebservice

Dit hoofdstuk beschrijft de algemene werking van de EPL uitgiftewebservice.
Paragraaf 2.1 beschrijft de operaties die de EPL uitgiftewebservice ondersteunt.
Paragraaf 2.2 beschrijft de BRO-berichten (request en response) die een rol spelen bij die operaties.

2.1. Operaties

De EPL uitgiftewebservice wordt gerealiseerd als een SOAP-webservice. De onderstaande figuur beschrijft de operaties van de webservice, hun requests en hun responses.

image2022-6-24_15-47-20.png

De wsdl kan worden gedowload van https://schema.broservices.nl/dsepl-v1.0.wsdl
De EPL uitgiftewebservice ondersteunt twee soap operaties:

  • dispatchCharacteristics (uitgifte van kengegevens).

  • dispatchData (uitgifte van objectgegevens).

Een soap operatie heeft een request en een response:

  • Het DispatchCharacteristicsRequest (Verzoek tot uitgifte van kengegevens) en de DispatchCharacteristicsResponse (Bericht van verzending van kengegevens).

  • Het DispatchDataRequest (Verzoek tot uitgifte van objectgegevens) en de DispatchDataResponse (Bericht van verzending van objectgegevens).

Naast een functioneel antwoord (een bericht van verzending) kan een verzoek ook leiden tot een foutmelding:

  • SOAP:Fault (Systeemfout): als er tijdens de verwerking van het uitgifteverzoek een onverwachte fout optreedt in het BRO-systeem, dan leidt dit tot een SOAP:Fault.

  • ParseFault (Validatiefout): als de uitgiftewebservice constateert dat een uitgifteverzoek niet een welgevormd XML-bericht is of dat het niet voldoet aan de XSD-schemavalidatie, dan leidt dit tot een ParseFault.

2.2. BRO-berichten

Deze paragraaf beschrijft de verschillende BRO-berichten (request, response en foutmeldingen) die een rol spelen in de EPL uitgiftewebservice.

2.2.1. DispatchCharacteristicsRequest

Het BRO-bericht DispatchCharacteristicsRequest bevat het uitgifteverzoek tot het leveren van de in het BRO-register opgenomen kengegevens van de EPL registratieobjecten die voldoen aan bepaalde kenmerken. Het DispatchCharacteristicsRequest (Verzoek tot uitgifte van kengegevens) van de EPL uitgiftewebservice is een specialisatie van AbstractDispatchCharacteristicsRequest in de package brocommon, waaraan het het attribuut criteria (kenmerken) toevoegt met de EPL specifieke kenmerken.

image2022-6-24_15-47-39.png

De definities van de transactiegegevens staan in onderstaande tabel:

Naam in XML-bestand

Nederlandse naam

Type

Kardinaliteit

Definitie

requestReference

verzoekkenmerk

CharacterString

1..1

Een voor de afnemer unieke aanduiding van het uitgifteverzoek.

criteria

kenmerken

EPL_C_CriteriaSet

1..1

De afzonderlijke kenmerken waaraan de registratieobjecten moeten voldoen.

Toelichting:
Bijna alle kenmerken worden in de gegevenscatalogus gedefinieerd als attribuut, met als enige verschil dat meeste kenmerken een kardinaliteit 0..1 hebben, zodat de gebruiker de keuzevrijheid heeft welke attributen optreden als kenmerk.


De criteria (kenmerken) worden gedefinieerd door het type EPL_C_CriteriaSet van de EPL uitgiftewebservice. De EPL_C_CriteriaSet (kenmerkenverzameling) is een specialisatie van CriteriaSet uit package brommon, waaraan het een aantal optionele attributen toevoegt.

EPL dispatchCharacteristicsRequest.png


De definities van de attributen van de CriteriaSet uit brocommon staan in onderstaande tabel:

Naam in XML-bestand

Nederlandse naam

Type

Kardinaliteit

Definitie

deliveryAccountableParty

bronhouder

CharacterString

0..1

Het KvK-nummer van de maatschappelijke activiteit van de publiekrechtelijke rechtspersoon die bronhouder is van de gegevens in de basisregistratie ondergrond.

qualityRegime

kwaliteitsregime

Enumeration

0..1

De aanduiding van de kwaliteitseis waaraan de gegevens van het object moeten voldoen.

registrationPeriod

periode van registreren

DatePeriod

0..1

Het datuminterval waarbinnen de datum van het tijdstip registratie van het registratieobject moet liggen.

correctionPeriod

periode van corrigeren

DatePeriod

0..1

Het datuminterval waarbinnen het laatste correctietijdstip van het registratieobject moet liggen.

underReview

in onderzoek

IndicationYesNo

0..1

De aanduiding die aangeeft of het registratieobject door de registerbeheerder in onderzoek is genomen.

area

gebied

Area

1..1

De begrenzing van een geografisch gebied aan het aardoppervlak, in de vorm van een rechthoek of een cirkel, waarbinnen het registratieobject moet liggen.


De definities van de attributen, die EPL_C_CriteriaSet uit dsepl-messages.xsd hieraan toevoegt, staan in onderstaande tabel:

Naam in XML-bestand

Nederlandse naam

Type

Kardinaliteit

Definitie

miningActivity

mijnbouwactiviteit

MiningActivity

0..1

De mijnbouwactiviteit waarop de vergunning betrekking moet hebben.

mineral

delfstof

Mineral

0..1

De delfstof waarop de mijnbouwactiviteit betrekking moet hebben.

substance

stof

Substance

0..1

De naam die de opgeslagen stof moet hebben.

currentStatus

actuele status

CurrentStatus

0..1

Het stadium waarin de vergunning zich moet bevinden.

effectiveDatePeriod

periode ingangsdatum

DatePeriod

0..1

De periode waarbinnen de ingangsdatum van de vergunning moet liggen.

expiryDatePeriod

periode vervaldatum

DatePeriod

0..1

De periode waarbinnen de vervaldatum van de vergunning moet liggen.

licenceHolder

vergunninghouder

LicenceHolder

0..1

De partij die het vergunde recht moet hebben.


2.2.2. DispatchDataRequest

Het BRO-bericht DispatchDataRequest bevat het uitgifteverzoek tot het leveren van de in het BRO-register opgenomen gegevens van een bepaald registratieobject. Daarbij wordt het registratieobject geïdentificeerd door zijn BRO-ID. Het DispatchDataRequest (Verzoek tot uitgifte van objectgegevens) van de EPL uitgiftewebservice is een specialisatie van DispatchDataRequest in de package brocommon, waaraan het het attribuut dataToBeDelivered (te leveren gegevens) toevoegt.

image2022-6-24_15-48-7.png

De definities van de drie transactiegegevens (uit brocommon en uit dsepl) staan in onderstaande tabel:

Naam in XML-bestand

Nederlandse naam

Type

Kardinaliteit

Definitie

requestReference

verzoekkenmerk

CharacterString

1..1

Een voor de afnemer unieke aanduiding van het uitgifteverzoek.

broId

BRO-ID

RegistrationObjectCode

1..1

De unieke aanduiding van het registratieobject in de Basisregistratie Ondergrond.

Toelichting:
De registratieobjectcode van een mijnbouwwetvergunning bestaat uit de drie hoofdletters EPL, gevolgd door een code van 12 cijfers inclusief eventuele voorloopnullen. Voorbeeld: EPL000000123456.

dataToBeDelivered

te leveren gegevens

DataToBeDelivered

1..1

Aanduiding welke gegevens over het registratieobject worden opgevraagd: alleen de actuele gegevens of de volledige materiële geschiedenis.

Regel:
Tot nader order moet het attribuut dataToBeDelivered de waarde 'actueel' hebben en is de waarde 'actueelHistorisch' niet toegestaan.


2.2.3. SOAP:Fault

Tijdens de uitvoering van een operatie kan er een onverwachte fout optreden in het BRO-systeem. Hiervoor kunnen verschillende oorzaken zijn, zoals het falen van bepaalde software of hardware. Deze onverwachte fouten worden beschouwd als een technische fout veroorzaakt door het BRO-systeem. De BRO stuurt dan een bericht in de vorm van een generieke SOAP:Fault (Systeemfout).
worddavc3e627f35ad6373a3cd36696d7934eb9.png

Een SOAP:Fault (Systeemfout) bestaat uit twee verplichte gegevens en één optioneel gegeven. De definities van deze gegevens staan in onderstaande tabel:

Naam in XML-bestand

Nederlandse naam

Type

Kardinaliteit

Definitie

faultcode

foutcode

CharacterString

1..1

Aanduiding waar de fout is opgetreden.

Toelichting:
Vaste waarde "soap:Server".

faultstring

fouttekst

CharacterString

1..1

Summiere beschrijving van de fout.

Toelichting:
Vaste waarde "Er is een fout in het BRO-systeem geconstateerd".

detail

details

AnyType

0..1

Aanvullende informatie over de opgetreden fout en de vermoedelijke oorzaak.

Toelichting:
Het gegeven kan een simpele waarde hebben, b.v. tekst, of een samengestelde waarde.


2.2.4. ParseFault

Als er fouten in het uitgifteverzoek worden gevonden tijdens de technische controle van een uitgifteverzoek, bijvoorbeeld het uitgifteverzoek is niet een welgevormd XML-bericht of het uitgifteverzoek voldoet niet aan de schemavalidatie, dan worden deze beschouwd als een softwarefout in het systeem van de data-afnemer. Het BRO-systeem stuurt dan een bericht in de vorm van een ParseFault (Validatiefout).


Het BRO-bericht ParseFault (Validatiefout) is in feite een gemodelleerde vorm van de algemene SOAP:Fault (Systeemfout), waarbij op de plek van het detail de gegevens van de ParseFault (Validatiefout) worden opgenomen. In de ParseFault (Validatiefout) zit een lijst met abortReasons (Redenen afbreken).

image2022-6-24_15-48-23.png

Dit BRO-bericht begint met een SOAP:Fault (Systeemfout), bestaande uit drie gegevens, waarin het attribuut detail het specifieke type ParseFault (Validatiefout) heeft. De definities van deze gegevens staan in onderstaande tabel:

Naam in XML-bestand

Nederlandse naam

Type

Kardinaliteit

Definitie

faultcode

foutcode

CharacterString

1..1

Aanduiding waar de fout is opgetreden.

Toelichting:
Vaste waarde "soap:Client".

faultstring

fouttekst

CharacterString

1..1

Summiere beschrijving van de fout.

Toelichting:
Vaste waarde "Het verzoek voldoet niet aan het schema".

detail

details

ParseFault

0..1

Aanvullende informatie over de opgetreden fout en de vermoedelijke oorzaak.
Het type van het gegeven is ParseFault (Validatiefout).

Regel:
Het gegeven is aanwezig bij een softwarefout.


De ParseFault (Validatiefout) bestaat uit drie gegevens en een lijst met abortReasons. De definities van de gegevens van ParseFault (Validatiefout) staan in onderstaande tabel:

Naam in XML-bestand

Nederlandse naam

Type

Kardinaliteit

Definitie

requestReference

verzoekkenmerk

CharacterString

0..1

Een voor de dataleverancier unieke aanduiding van het uitgifteverzoek.

Toelichting:
Waarde overgenomen uit het request. Dit gegeven is optioneel omdat de softwarefout geconstateerd kan worden voordat het BRO-systeem het uitgifteverzoek heeft kunnen lezen.

transactionId

transactiecode

CharacterString

0..1

Een voor het BRO-systeem unieke aanduiding voor de verwerking van een innameverzoek of uitgifteverzoek.

Toelichting:
Waarde toegekend door het transactieregister. Dit gegeven is optioneel omdat de softwarefout geconstateerd kan worden voordat het BRO-systeem een transactie heeft kunnen aanmaken.

abortTime

moment van afbreken

DateTime

1..1

Tijdstip, toegekend door de webservice, waarop de verwerking van het uitgifteverzoek is afgebroken.

abortReason

reden afbreken

AbortReason

1..*

Lijst met redenen waarom de verwerking van het uitgifteverzoek is afgebroken.

Toelichting:
Om praktische redenen wordt de lijst beperkt tot maximaal 99 redenen.


Iedere AbortReason (Reden afbreken) bestaat uit twee gegevens. De definities staan in onderstaande tabel:

Naam in XML-bestand

Nederlandse naam

Type

Kardinaliteit

Definitie

sequenceNumber

volgnummer

Integer

1..1

Een binnen deze lijst van abortReasons (redenen afbreken) uniek nummer.

Toelichting:
Numerieke waarde bedoeld om de lijst met foutmeldingen te kunnen sorteren.

specification

foutmelding

CharacterString

1..1

Omschrijving van de validatie fout.


2.2.5. DispatchCharacteristicsResponse

Onder normale omstandigheden bestaat het antwoord op een DispatchCharacteristicsRequest (Verzoek tot uitgifte van kengegevens) uit een DispatchCharacteriscticsResponse (Bericht van verzending van kengegevens). Het antwoord dispatchCharacteristicsResponse is gedefinieerd in het XSD-bestand dsepl-messages.xsd. Het is een specialisatie van DispatchResponse zoals gedefinieerd in brocommon.xsd. Het voegt daaraan toe het attribuut numberOfDocuments (aantal documenten) en een optionele lijst met dispatchDocuments (uitgiftedocumenten).

image2022-6-24_15-49-3.png

Het BRO-bericht dispatchCharacteristicsResponse kan twee betekenissen hebben:

  • Een bericht van afwijzing.

  • Een bericht van verzending van kengegevens.

Onderstaande tabel geeft weer welke gegevens onder welke omstandigheden in het BRO-bericht opgenomen zullen worden. De lijst met criterionErrors (kenmerkfouten) speelt alleen een rol bij de uitgifte van kenmerken.

Gegeven

Afwijzing

Verzending

responseType

requestReference

rejectionTime


dispatchTime


rejectionReason


criterionError


numberOfDocuments


dispatchDocument



Onderstaande tabel bevat de definities van de gegevens van de DispatchResponse uit brocommon.xsd:

Naam in XML-bestand

Nederlandse naam

Type

Kardinaliteit

Definitie

responseType

berichttype bevestiging van verzending

ResponseType

1..1

Aanduiding van de betekenis van het antwoord.

Regels:
Als het BRO-systeem een semantische fout heeft geconstateerd in één of meer waarden van de attributen van de criteria (kenmerken) in het uitgifteverzoek, dan heeft het attribuut de waarde rejection.

Als het BRO-systeem het uitgifteverzoek succesvol heeft verwerkt, dan heeft het attribuut de waarde dispatch.

requestReference

verzoekkenmerk

CharacterString

1..1

Het kenmerk van het uitgifteverzoek, dat de afnemer heeft meegegeven om voor eigen doeleinden het uitgifteverzoek te kunnen identificeren, waarop dit bericht een antwoord is.

Toelichting:
De waarde wordt overgenomen uit het request.

rejectionTime 

tijdstip van afwijzing

DateTime

0..1

Tijdstip, toegekend door de webservice, waarop het uitgifteverzoek is afgewezen.

Regels:
Dit gegeven is alleen aanwezig als het gegeven responseType de waarde 'rejection' heeft.

dispatchTime 

tijdstip van verzending

DateTime

0..1

Tijdstip, toegekend door de webservice, waarop de opgevraagde gegevens zijn verzonden.

Regels:
Dit gegeven is alleen aanwezig als het gegeven responseType de waarde 'dispatch' heeft.

rejectionReason 

reden afwijzing

CharacterString

0..1

De reden waarom het uitgifteverzoek is afgewezen.

Regels:
Dit gegeven is alleen aanwezig als het gegeven responseType de waarde 'rejection' heeft.

Als dit antwoord wordt gegeven naar aanleiding van een dispatchCharacteristicsRequest (verzoek tot uitgifte van kengegevens) en de uitgiftewebservice heeft een of meer fouten geconstateerd in het uitgifteverzoek, dan heeft dit gegeven de vaste waarde "Er zijn 1 of meer fouten geconstateerd in de kenmerken".

Als dit antwoord wordt gegeven naar aanleiding van een dispatchDataRequest (verzoek tot uitgifte van objectgegevens) en de uitgiftewebservice heeft geen registratieobject gevonden met de broId in het uitgifteverzoek, dan heeft dit gegeven de vaste waarde "Dit registratieobject bestaat niet".

criterionError 

kenmerkfout

CriterionError 

0..*

Lijst met foutmeldingen met betrekking tot een geconstateerde fout in de kenmerkenverzameling van een uitgifteverzoek, bestaande uit een volgnummer en een omschrijving.

Regels:
Deze lijst is niet aanwezig als het gegeven responseType de waarde 'dispatch' heeft.

Toelichting:
Om praktische redenen is de lijst beperkt tot maximaal 99 elementen.


Onderstaande tabel bevat de definities van de gegevens die DispatchCharacteristicsResponse uit dsepl-messages.xsd toevoegt aan DispatchResponse uit brocommon:

Naam in XML-bestand

Nederlandse naam

Type

Kardinaliteit

Definitie

numberOfDocuments

aantal documenten

Integer

0..1

Het aantal registratieobjecten dat voldoet aan de criteria (kenmerken) in het uitgifteverzoek.

Regels:
Dit gegeven is alleen aanwezig als het gegeven responseType de waarde 'dispatch' heeft.

dispatchDocument

uitgiftedocument

AbstractRegistrationObject

0..*

Het element dispatchDocument bevat de gegevens van een mijnbouwwetvergunning registratieobject.

Deze lijst van uitgiftedocumenten bevat de kengegevens van de registratieobjecten die voldoen aan de criteria (kenmerken) in het uitgifteverzoek.

Regels:
Deze lijst is alleen aanwezig als het gegeven responseType de waarde 'dispatch' heeft.

Een uitgiftedocument in de lijst is van het type BRO_DO als het betreffende registratieobject uit registratie is genomen. 

Een uitgiftedocument in de lijst is van het type EPL_C als het betreffende registratieobject niet uit registratie is genomen. 

Toelichting:
Om praktische redenen is de lijst beperkt tot maximaal 2000 uitgiftedocumenten.

Vanwege het polymorfe karakter is het type óf een BRO_DO uit de package brocom, óf een EPL_PO_DP, óf een EPL_PO uit de package dsepl-messages. Deze types hebben allen als gemeenschappelijke vader het type AbstractRegistrationObject uit de package brocommon.

Als er geen registratieobjecten zijn gevonden die voldoen aan de kenmerken, dan heeft het attribuut numberOfDocuments de waarde 0 en is de lijst met dispatchDocuments leeg.

Als er meer dan 2000 registratieobjecten zijn gevonden die voldoen aan de kenmerken, dan heeft het attribuut numberOfDocuments de waarde 2000 en is de lijst met dispatchDocuments beperkt tot dat aantal.


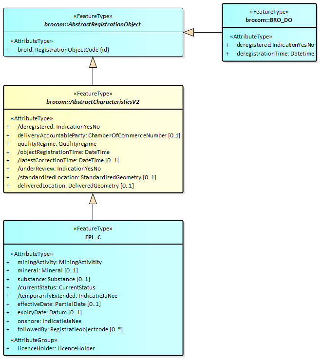
Ieder dispatchDocument (uitgiftedocument) is:

  • óf van het type dsepl:EPL_C, met daarin de kengegevens van een mijnbouwwetvergunning die niet uit registratie is genomen,

  • óf van het type brocom:BRO_DO, met daarin de kengegevens van een registratieobject dat uit registratie is genomen.

image2022-6-24_15-49-26.png

Het type uitgiftedocument BRO_DO is een specialisatie van AbstractRegistrationObject in de package brocommon. Dit type uitgiftedocument bestaat uit de gegevens:

  • broId (BRO-ID).

  • deregistered (uit registratie genomen).

  • deregistrationTime (tijdstip uit registratie genomen)

Het type uitgiftedocument EPL_C is een specialisatie van AbstractCharacteristicsV2 in de package brocommon, wat op zijn beurt een specialisatie is van AbstractRegistrationObject. Dit type uitgiftedocument bestaat uit de onderstaande gegevens. De gegevens zijn gedefinieerd in de EPL gegevenscatalogus.

  • broId (BRO-ID).

  • deregistered (uit registratie genomen).

  • deliveryAccountableParty (bronhouder)

  • qualityRegime (kwaliteitsregime)

  • objectRegistrationTime (tijdstip registratie object)

  • latestCorrectionTime (tijdstip laatste correctie object)

  • underReview (in onderzoek)

  • standardizedLocation (gestandaardiseerde locatie)

  • deliveredLocation (aangeleverde locatie)

  • miningActivity (mijnbouwactiviteit)

  • mineral (delfstof)

  • substance (stof)

  • currentStatus (actuele status)

  • temporarilyExtended (tijdelijk verlengd)

  • effectiveDate (ingangsdatum)

  • expiryDate (vervaldatum)

  • onshore (onshore)

  • followedBy (opgevolgd door)

  • licenceHolder (vergunninghouder)

2.2.6. DispatchDataResponse

Onder normale omstandigheden bestaat het antwoord op een dispatchDataRequest (verzoek tot uitgifte van objectgegevens) uit een dispatchDataResponse (bericht van verzending van objectgegevens). Het antwoord DispatchDataResponse is gedefinieerd in het XSD-bestand dsepl-messages.xsd. Het is een specialisatie van DispatchResponse zoals gedefinieerd in brocommon.xsd. Het voegt daaraan toe één optioneel dispatchDocument.

image2022-6-24_15-49-46.png

Het BRO-bericht dispatchDataResponse kan twee betekenissen hebben:

  • Een bericht van afwijzing.

  • Een bericht van verzending van objectgegevens.

Onderstaande tabel geeft weer welke gegevens onder welke omstandigheden in het BRO-bericht opgenomen zullen worden. De lijst met criterionErrors (kenmerkfouten) speelt alleen een rol bij de uitgifte van kenmerken en dus niet bij de uitgifte van objectgegevens.

Gegeven

Afwijzing

Verzending

responseType

requestReference

rejectionTime


dispatchTime


rejectionReason


criterionError



dispatchDocument



Zie de voorgaande paragraaf voor de definities van de gegevens van de DispatchResponse uit brocommon.

Onderstaande tabel bevat de definities van de gegevens die DispatchDataResponse uit dsepl-messages.xsd toevoegt aan DispatchResponse uit brocommon:

Naam in XML-bestand

Nederlandse naam

Type

Kardinaliteit

Definitie

dispatchDocument

uitgiftedocument

AbstractRegistrationObject

0..1

Het element dispatchDocument bevat de gegevens van een mijnbouwwetvergunning registratieobject.

Regels:
Het element dispatchDocument is alleen aanwezig als het gegeven responseType de waarde 'dispatch' heeft.

Het element dispatchDocument is afwezig als de BRO geen registratieobject bevat met het opgegegeven broId.

Omdat tot nader order het attribuut dataToBeDelivered alleen de waarde 'actueel' mag hebben, is het element dispatchDocument van het type EPL_PO_DP of van het type EPL_PO.

Toelichting:
Vanwege het polymorfe karakter is het type óf een BRO_DO uit de package brocom, óf een EPL_PO_DP, óf een EPL_PO uit de package dsepl-messages. Deze types hebben allen als gemeenschappelijke vader het type AbstractRegistrationObject uit de package brocommon.


3. Uitgiftedocumenten

Een uitgiftedocument bevat de gegevens van het opgevraagde registratieobject, die in het BRO-systeem geregistreerd zijn. De beschikbare gegevens zijn gedefinieerd in de EPL gegevenscatalogus.

De EPL uitgiftewebservice kent drie types uitgiftedocumenten; zie onderstaande tabel. Welke type wordt uitgeleverd hangt af van de opgevraagde gegevens (zie het gegeven dataToBeDelivered (te leveren gegevens) in het DispatchDataRequest), de identiteit van de afnemer en de registratiestatus van het registratieobject.

Uitgiftedocument

Wordt uitgeleverd als:


Afnemer

Registratieobject

dataToBeDelivered

BRO_DO

Is niet de bronhouder en/of dataleverancier.

Uit registratie genomen.

Ongeacht

EPL_PO

Is niet de bronhouder en/of dataleverancier.

Niet uit registratie genomen.

actueel

EPL_PO_DP

Is tevens de bronhouder en/of dataleverancier.

Ongeacht.

actueel

De EPL uitgifteservice biedt op dit moment geen uitgiftedocumenten met zowel actuele gegevens als de volledige materiële geschiedenis. Er bestaan dus geen EPL_PPO en EPL_PPO_DP uitgiftedocumenten.

Onderstaande figuur geeft de overervingstructuur van de uitgiftedocumenten weer:

EPL uitgifte objectgegevens.png


Alle attributen/gegevensgroepen zijn volledig gedefinieerd in de EPL gegevenscatalogus.

De attributen/gegevensgroepen met een schuine streep voor hun naam worden afgeleid door de EPL innamewebservice; deze gegevens worden niet aangeleverd via een brondocument.

De attributen/gegevensgroepen met een min-teken voor hun naam worden alleen uitgeleverd in de EPL_PO_DP variant van de uitgiftedocumenten.

3.1. Inhoud EPL-PO-DP

Uitgiftedocument EPL-PO-DP bevat:

  • De actuele gegevens van een mijnbouwwetvergunning conform de EPL gegevenscatalogus,

    • aangevuld met de LifeSpan (Levensduur), die is afgeleid van de aangeleverde brondocumenten,

    • aangevuld met de LicenceHistory (Vergunninggeschiedenis), die is afgeleid van de aangeleverde brondocumenten,

    • met daarin de lijst met Events (Gebeurtenissen), 

      • waarvan de date (datum) is afgeleid van een aangeleverde eventDate (datum gebeurtenis) in het brondocument,

      • en de name (naam) is afgeleid van de eventName (naam gebeurtenis) in het brondocument,

      • en indien van toepassing de decreeNumber (besluitnummer),

      • en indien van toepassing de lijst met amendmentTypes (types van de wijzigingen),

      • maar niet het sourceDocument (brondocument). In bovenstaande figuur is het sourceDocument (brondocument) wel opgenomen, want het is wel in de xsd gedefinieerd.

3.2. Inhoud EPL-PO

Uitgiftedocument EPL-PO bevat dezelfde gegevens als uitgiftedocument EPL-PO-DP met uitzondering van de volgende gegevens:

  • objectIdAccountableParty (object-ID bronhouder).

  • deliveryResponsibleParty (dataleverancier)

3.3. Inhoud BRO-DO

Uitgiftedocument BRO-DO is  gedefinieerd in de package brocommon. Het bevat de volgende gegevens van een mijnbouwwetvergunning die uit registratie is genomen:

  • broId (BRO-ID).

  • deregistered (uit registratie genomen).

  • deregistrationTime (tijdstip uit registratie genomen).

4. Voorbeeldberichten

4.1. Integrale XML-voorbeeldberichten

Integrale voorbeeldberichten zijn te vinden via de link "EPL Voorbeeldberichten uitgiftewebservice" op de EPL landingspagina.

4.2. XML-code snippets

Voorbeelden van een aantal algemene stukken XML-code (code snippets) zijn te vinden in de Handreiking Afname BRO Gegevens.

4.2.1. GM_Surface

In de EPL gegevenscatalogus hebben de 'aangeleverde begrenzing' van het 'Verleend gebied' en de 'Te wijzigen gebiedsgegevens' het domein GM_Surface (vlak).

Het domein vlak wordt gebruikt voor de representatie van de vorm, afmetingen en positie van een object als een 2-dimensionaal vlak. De positie wordt bepaald in een specifiek referentiestelsel. Een vlak heeft altijd een buitengrens, daarnaast kan een vlak ook nog een of meerdere interne begrenzingen hebben. Een vlak kan in een tweedimensionaal vlak (x- en y-coördinaat) of in een driedimensionale ruimte (x-, y- en z-coördinaat) worden vastgelegd. Nadere details en voorbeelden over referentiestelsels, dimensies en coördinaten kunt u vinden in de Handreiking Afname BRO Gegevens.

In de XSD-bestanden is dit omgezet in een gml:SurfacePropertyType bij de deliveredBoundary van de AreaData (Te wijzigen gebiedsgegevens), van de AreaToBeAmended (Te wijzigen gebied), van het GrantedArea (Verleend gebied) en van de NewArea (Te wijzigen gebiedsgegevens). In een bijbehorend XML brondocument of uitgiftedocument kan hierin een gml:Polygon of een gml:Surface worden ingevuld.

4.2.1.1. gml:Polygon

Een gml:Polygon is een gebied in een plat vlak, gedefinieerd door 1 buitengrens en 0 of meer interne begrenzingen. De interne begrenzing vormen uitsluitingen van het door de buitengrens gedefinieerde gebied.

Een polygoon heeft een oriëntatie, dat wil zeggen, een bovenzijde en onderzijde. Je kijkt naar de bovenzijde als de buitengrens tegen de klok in (anti clock wise) is gedigitaliseerd.

image2022-6-27_16-43-5.png


NB: binnen het toepassingsgebied van de mijnbouwwetvergunningen zijn uitsluitingen een uitzondering.

Voorbeeld van de XML encoding van een deliveredBoundary als een gml:Polygon:

<eplcom:deliveredBoundary>
    <gml:Polygon gml:id="id_0003" srsDimension="2" srsName="urn:ogc:def:crs:EPSG::28992">
        <gml:exterior>
            <gml:LinearRing>
                <gml:posList>
                    251575 469400
                    251575 469420
                    251560 469455
                    251500 469455
                    251450 469400
                    251500 469380
                    251575 469400
                </gml:posList>
            </gml:LinearRing>
        </gml:exterior>
    </gml:Polygon>
</eplcom:deliveredBoundary>


4.2.1.2. gml:Surface

Een gml:Surface is een 2-dimensionale geometrie. Een vlak bestaat uit één of meer deelvlakken (surface patches). Indien er meerdere deelvlakken zijn, dan vormen die samen een aaneengesloten vlak.

Ieder deelvlak wordt gedefinieerd door een gml:PolygonPatch, bestaande uit 1 buitengrens en 0 of meer interne begrenzingen. De interne begrenzing vormen uitsluitingen van het door de buitengrens gedefinieerde gebied.

Een deelvlak heeft een oriëntatie, dat wil zeggen, een bovenzijde en onderzijde. Je kijkt naar de bovenzijde als de buitenbegrens tegen de klok in (anti clock wise) is gedigitaliseerd.

https://docs.geostandaarden.nl/bro/gen/media/multivlak.png


Voorbeeld van de XML encoding van een deliveredBoundary als een gml:Surface, bestaande uit 1 patch:

<eplcom:deliveredBoundary>
    <gml:Surface gml:id="id_0003" srsDimension="2" srsName="urn:ogc:def:crs:EPSG::28992">
        <!-- 1 or more repetitions -->
        <gml:patches>
            <gml:PolygonPatch interpolation="planar">
                <gml:exterior>
                    <gml:LinearRing>
                        <gml:posList>
                            251450 469400
                            251450 469420
                            251425 469420
                            251450 469400
                        </gml:posList>
                    </gml:LinearRing>
                </gml:exterior>
            </gml:PolygonPatch>
        </gml:patches>
    </gml:Surface>
</eplcom:deliveredBoundary>


4.2.1.3. GM_MultiSurface

In de EPL gegevenscatalogus heeft de location (locatie) van de StandardizedLocation (Gestandaardiseerde locatie) het domein GM_MultiSurface (multivlak).

Het domein multivlak bestaat uit een verzameling van vlakken die gezamenlijk één object vormen en wordt gebruikt om de vorm, afmetingen en positie van een object uit te drukken. De vlakken die samen een multivlak vormen mogen elkaar niet overlappen, wel mogen zij in een eindig aantal punten elkaar raken (wel een beperkt aantal gemeenschappelijke punten maar geen gemeenschappelijke lijn of curve). De posities van de vlakken worden bepaald in een specifiek referentiestelsel. Een multivlak kan in een tweedimensionaal vlak (x- en y-coördinaat) of in een driedimensionale ruimte (x-, y- en z-coördinaat) worden vastgelegd. Nadere details en voorbeelden over referentiestelsels, dimensies en coördinaten kunt u vinden in de Handreiking Afname BRO Gegevens.

In de XSD-bestanden is dit bij de location van de StandardizedLocation (Gestandaardiseerde locatie) omgezet in een brocommon:StandardizedGeometryType, wat een choice is van onder anderen het root element gml:MultiSurface. Deze bestaat uit 1 of meerdere keren een gml:surfaceMember, die op hun beurt van het abstracte type gml:AbstractSurface zijn. Daardoor kan (binnen het BRO GML profiel) iedere surfaceMember of een gml:Polygon of een gml:Surface zijn (zie paragraaf GM_Surface voor nadere details).

Voorbeeld van de XML encoding van een gestandaardiseerde locatie bestaande uit twee vlakken.

<standardizedLocation>
    <brocom:location>
        <gml:MultiSurface gml:id="id_0002">
            <!-- 1 or more repetitions: -->
            <gml:surfaceMember>
                <!-- You have a CHOICE of the next 2 items at this level
                <gml:Surface>?</gml:Surface>
                <gml:Polygon>?</gml:Polygon>
                -->
                <gml:Polygon gml:id="id_0003" srsDimension="2" srsName="urn:ogc:def:crs:EPSG::4258">
                    <gml:exterior>
                        <gml:LinearRing>
                            <!-- lat long -->
                            <gml:posList>
                                52.2042385 6.8000296
                                52.2044182 6.8000353
                                52.2047353 6.7998259
                                52.2047458 6.7989484
                                52.2042603 6.7982013
                                52.2040719 6.7989270
                                52.2042387 6.8000295
                            </gml:posList>
                        </gml:LinearRing>
                    </gml:exterior>
                </gml:Polygon>
            </gml:surfaceMember>
            <gml:surfaceMember>
                <gml:Surface gml:id="id_0004" srsDimension="2" srsName="urn:ogc:def:crs:EPSG::4258">
                    <gml:patches>
                        <gml:PolygonPatch interpolation="planar">
                            <gml:exterior>
                                <gml:LinearRing>
                                    <gml:posList>
                                        52.2042603 6.7982013
                                        52.2044401 6.7982071
                                        52.2044444 6.7978415
                                        52.2042603 6.7982013
                                     </gml:posList>
                                </gml:LinearRing>
                            </gml:exterior>
                        </gml:PolygonPatch>
                    </gml:patches>
                </gml:Surface>
            </gml:surfaceMember>
        </gml:MultiSurface>
    </brocom:location>
    <brocom:coordinateTransformation codeSpace="urn:bro:CoordinateTransformation">RDNAPTRANS2018MV0</brocom:coordinateTransformation>
</standardizedLocation>


5. Enumeraties

In de BRO wordt een onderscheid gemaakt tussen beheerde waardenlijsten en niet-beheerde waardenlijsten.

In de gegevenscatalogus en de XSD-bestanden noemen we een niet-beheerde waardenlijst een enumeratie. Bij een enumeratie staat de lijst met toegestane waarden vast en kan de lijst met toegestane waarden niet veranderd worden zonder aanpassingen in de gegevenscatalogus, de berichtdefinities (XSD-bestanden) en de software (voor het maken of verwerken van een bericht).

De onderstaande tabel geeft een overzicht van de EPL-specifieke enumeraties.

  • De eerste kolom bevat de Engelstalige naam van de enumeratie, zoals deze voorkomt in de XSD-bestanden.

  • De tweede kolom bevat de Nederlandstalige naam, zoals die voorkomt in de gegevenscatalogus.

  • De derde kolom bevat de toegestane waarden, die gebruikt mogen worden in een BRO-verzoek.

  • De vierde kolom bevat een omschrijving van de toegestane waarde.

Type

Naam

Waarde

Omschrijving

DataToBeDelivered

Te leveren gegevens

actueel

Alleen de actuele gegevens (present object data) worden opgevraagd.



actueelHistorisch

De actuele en historische gegevens (past and present object data) worden opgevraagd.

DispatchResponseType

berichttype bevestiging van verzending

dispatch

Aanduiding dat het antwoord de opgevraagde gegevens bevat.



rejection

Aanduiding dat het betreffende uitgifteverzoek is afgewezen.

IndicationYesNo

IndicatieJaNee

ja




nee


IndicationYesNoUnknown

IndicatieJaNeeOnbekend

ja




nee




onbekend

Het is niet bekend of het gegeven een waarde ja of nee heeft.

QualityRegime

Kwaliteitsregime

IMBRO

Kwaliteitsregime waarbij de innamewebservice tijdens het verwerken van een innameverzoek de normale (strikte) regels hanteert, zoals gedefinieerd in de gegevenscatalogus.



IMBRO/A

Kwaliteitsregime waarbij de innamewebservice tijdens het verwerken van een innameverzoek andere (minder strenge) bedrijfsregels, toegestane waarden van codelijsten en/of domeinen van gegevens toepast dan onder het (normale) IMBRO kwaliteitsregime.


6. Codelijsten

In de BRO wordt een onderscheid gemaakt tussen beheerde waardenlijsten en niet-beheerde waardenlijsten.

In de gegevenscatalogus en de XSD-bestanden noemen we een beheerde waardenlijst een codelijst. Het domein van een codelijst is een uitbreidbare opsomming van toegestane waarden.

De onderstaande tabel geeft een overzicht van de EPL-specifieke codelijsten.

  • De eerste kolom bevat de Engelstalige naam van de codelijst, zoals deze voorkomt in de XSD-bestanden.

  • De tweede kolom bevat de Nederlandstalige naam, zoals die voorkomt in de gegevenscatalogus.

  • De derde kolom bevat de URN, die in een BRO-verzoek gebruikt moet worden bij het XML-attribuut codeSpace. Zie Codelist (Codelijst) en de voorbeeldberichten voor nadere informatie.

  • De vierde kolom bevat een link naar de website waar de actuele lijst met de toegestane waarden is te raadplegen, die in een BRO-verzoek gebruikt mogen worden als waarde voor een XML-element.

Type

Naam

URN

Link

AmendmentType

TypeWijziging

urn:bro:epl:AmendmentType

https://publiek.broservices.nl/bro/refcodes/v1/codes?domain=urn:bro:epl:AmendmentType

BoundaryGeologicalUnit

GeologischGrensvlak

urn:bro:epl:BoundaryGeologicalUnit

https://publiek.broservices.nl/bro/refcodes/v1/codes?domain=urn:bro:epl:BoundaryGeologicalUnit

CurrentStatus

ActueleStatus

urn:bro:epl:CurrentStatus

https://publiek.broservices.nl/bro/refcodes/v1/codes?domain=urn:bro:epl:CurrentStatus

DeliveryContext

KaderAanlevering

urn:bro:epl:DeliveryContext

https://publiek.broservices.nl/bro/refcodes/v1/codes?domain=urn:bro:epl:DeliveryContext

EventName

NaamGebeurtenis

urn:bro:epl:EventName

https://publiek.broservices.nl/bro/refcodes/v1/codes?domain=urn:bro:epl:EventName

GeologicalUnit

GeologischeEenheid

urn:bro:epl:GeologicalUnit

https://publiek.broservices.nl/bro/refcodes/v1/codes?domain=urn:bro:epl:GeologicalUnit

Mineral

Delfstof

urn:bro:epl:Mineral

https://publiek.broservices.nl/bro/refcodes/v1/codes?domain=urn:bro:epl:Mineral

MiningActivity

Mijnbouwactiviteit

urn:bro:epl:MiningActivity

https://publiek.broservices.nl/bro/refcodes/v1/codes?domain=urn:bro:epl:MiningActivity

Substance

Stof

urn:bro:epl:Substance

https://publiek.broservices.nl/bro/refcodes/v1/codes?domain=urn:bro:epl:Substance


7. Vertaaltabel

Dit hoofdstuk bevat een vertaaltabel, aan de hand waarvan, gegeven de Engelstalige naam van een complexType of element of een attribuut in de XSD-bestanden, de Nederlandse naam in de gegevenscatalogus kan worden opgezocht.

De onderstaande tabel is gesorteerd op alfabetische volgorde van de Engelstalige naam van het complexType/element. Tussen haakjes staat het type modelelement van de entiteit. Binnen een entiteit zijn de attributen gesorteerd op Engelstalige naam.

Complextype (stereotype)
element

Entiteit
attribuut

AbstractRegistrationObject (FeatureType)

Abstract Registratieobject  

broId  

BRO-ID  

AmendmentArea (AttributeGroupType)

Gebiedswijziging  

areaToBeAmended  

te wijzigen gebied  

areaToBeRenounced  

af te staan gebied  

areaToBeSplitted  

te delen gebied  

AmendmentInProgress (AttributeGroupType)

Lopende wijziging  

amendmentIrrevocable  

wijziging definitief  

dataToBeAmended  

te wijzigen gegevens  

plannedEffectiveDate  

geplande ingangsdatum  

AmendmentLicenceHolder (AttributeGroupType)

Wijziging vergunninghouder  

organization  

organisatie  

AmendmentValidity (AttributeGroupType)

Wijziging geldigheid  

effectiveDate  

ingangsdatum  

expiryDate  

vervaldatum  

AreaData (AttributeGroupType)

Te wijzigen gebiedsgegevens  

areaName  

naam gebied  

areaNumber  

gebiedsnummer  

deliveredBoundary  

aangeleverde begrenzing  

depthRange  

dieptebereik  

verticalBounded  

verticaal begrensd  

AreaToBeAmended (AttributeGroupType)

Te wijzigen gebied  

areaName  

naam gebied  

areaNumber  

gebiedsnummer  

deliveredBoundary  

aangeleverde begrenzing  

depthRange  

dieptebereik  

verticalBounded  

verticaal begrensd  

AreaToBeSplitted (AttributeGroupType)

Te delen gebied  

areaToBeReplaced  

te vervangen gebied  

newArea  

nieuw gebied  

BRO_DO (FeatureType)

Object uit registratie  

deregistered  

uit registratie genomen  

deregistrationTime  

tijdstip uit registratie genomen  

DataToBeAmended (AttributeGroupType)

Te wijzigen gegevens  

areaData  

gebiedsgegevens  

areaToBeTerminated  

te beeindigen gebied  

effectiveDate  

ingangsdatum  

expiryDate  

vervaldatum  

licenceHolder  

vergunninghouder  

DepthRange (AttributeGroupType)

Dieptebereik  

beginDepth  

begindiepte  

endDepth  

einddiepte  

geologicalLowerBoundary  

geologische ondergrens  

geologicalUpperBoundary  

geologische bovengrens  

DispatchCharacteristicsRequest (FeatureType)

Verzoek tot uitgifte van objectgegevens.  

criteria  

te leveren gegevens  

DispatchCharacteristicsResponse (FeatureType)

Bericht van verzending van kengegevens.  

numberOfDocuments  

aantal documenten  

DispatchDataRequest (FeatureType)

verzoek tot uitgifte van objectgegevens  

dataToBeDelivered  

te leveren gegevens  

DispatchDataResponse (FeatureType)

Bericht van verzending gegevens.  

dispatchDocument  

uitgiftedocument  

EPL_AdjustmentGranting (FeatureType)

EPL-BijstellingVerlening  

decreeNumber  

besluitnummer  

effectiveDate  

ingangsdatum  

eventDate  

datum  

eventName  

naam  

expiryDate  

vervaldatum  

licenceHolder  

vergunninghouder  

EPL_AmendmentLicence (FeatureType)

EPL-WijzigingVergunning  

decreeNumber  

besluitnummer  

eventDate  

datum  

eventName  

naam  

newLicenceHolder  

wijziging vergunninghouder  

EPL_C (FeatureType)

Kengegevens EPL  

currentStatus  

actuele status  

effectiveDate  

ingangsdatum  

expiryDate  

vervaldatum  

followedBy  

opgevolgd door  

licenceHolder  

vergunninghouder  

mineral  

delfstof  

miningActivity  

mijnbouwactiviteit  

onshore  

onshore  

substance  

stof  

temporarilyExtended  

tijdelijk verlengd  

EPL_C_Criteriaset (AttributeGroupType)

Kenmerkenverzameling  

currentStatus  

actuele status  

effectiveDatePeriod  

periode ingangsdatum  

expiryDatePeriod  

periode vervaldatum  

licenceHolder  

vergunninghouder  

mineral  

delfstof  

miningActivity  

mijnbouwactiviteit  

substance  

stof  

EPL_ClosureAmendment (FeatureType)

EPL-AfsluitingWijziging  

effectiveDate  

ingangsdatum wijziging  

eventDate  

datum  

eventName  

naam  

EPL_ClosureTermination (FeatureType)

EPL-AfsluitingBeeindiging  

decreeNumber  

besluitnummer  

eventDate  

datum  

eventName  

naam  

EPL_FinalisationGranting (FeatureType)

EPL-VaststellingVerlening  

effectiveDate  

ingangsdatum  

eventDate  

datum  

eventName  

naam  

expiryDate  

vervaldatum  

EPL_FinalisationGranting (FeatureType)

EPL-VaststellingVerlening  

eventDate  

datum gebeurtenis  

eventName  

naam gebeurtenis  

EPL_PO (FeatureType)

EPL-PO  

EPL_PO_DP (FeatureType)

EPL-PO-DP  

amendmentInProgress  

lopende wijziging  

currentStatus  

actuele status  

deliveryContext  

kader aanlevering  

effectiveDate  

ingangsdatum  

expiryDate  

vervaldatum  

followedBy  

opgevolgd door  

licenceHistory  

vergunninggeschiedenis  

licenceHolder  

vergunninghouder  

lifespan  

levensduur  

mineral  

delfstof  

miningActivity  

mijnbouwactiviteit  

onshore  

onshore  

registrationHistory  

registratiegeschiedenis  

standardizedLocation  

gestandaardiseerde locatie  

substance  

stof  

temporarilyExtended  

tijdelijk verlengd  

withdrawalInProgress  

lopende intrekking  

EPL_PublicationAmendment (FeatureType)

EPL-BekendmakingWijziging  

amendmentArea  

gebiedswijziging  

amendmentLicenceHolder  

wijziging vergunninghouder  

amendmentType  

type wijziging  

amendmentValidity  

wijziging geldigheid  

decreeNumber  

besluitnummer  

effectiveDate  

ingangsdatum wijziging  

eventDate  

datum  

eventName  

naam  

plannedEffectiveDate  

geplande ingangsdatum  

EPL_PublicationLicence (FeatureType)

EPL-BekendmakingVergunning  

decreeNumber  

besluitnummer  

deliveryContext  

kader aanlevering  

effectiveDate  

ingangsdatum  

eventDate  

datum  

eventName  

naam  

expiryDate  

vervaldatum  

licenceHolder  

vergunninghouder  

mineral  

delfstof  

miningActivity  

mijnbouwactiviteit  

objectIdAccountableParty  

object-ID bronhouder  

onshore  

onshore  

substance  

stof  

EPL_PublicationTermination (FeatureType)

EPL-BekendmakingBeeindiging  

decreeNumber  

besluitnummer  

eventDate  

datum  

eventName  

naam  

expiryDate  

vervaldatum  

withdrawalInProgress  

lopende intrekking  

EPL_TerminationLicence (FeatureType)

EPL-BeeindigingVergunning  

eventDate  

datum  

eventName  

naam  

expiryDate  

vervaldatum  

followedBy  

opgevolgd door  

Event (AttributeGroupType)

Gebeurtenis  

amendmentType  

type wijziging  

date  

datum  

decreeNumber  

besluitnummer  

name  

naam  

sourceDocument  

brondocument  

GeologicalSurface (AttributeGroupType)

Geologisch vlak  

boundary  

grensvlak  

unit  

eenheid  

GrantedArea (FeatureType)

Verleend gebied  

areaName  

naam gebied  

areaNumber  

gebiedsnummer  

deliveredBoundary  

aangeleverde begrenzing  

depthRange  

dieptebereik  

validity  

geldigheid  

verticalBounded  

verticaal begrensd  

LicenceHistory (AttributeGroupType)

Vergunninggeschiedenis  

event  

gebeurtenis  

LicenceHolder (AttributeGroupType)

Vergunninghouder  

organization  

organisatie  

Lifespan (AttributeGroupType)

Levensduur  

endDate  

einddatum  

startDate  

begindatum  

NewArea (AttributeGroupType)

Nieuw gebied  

areaName  

naam gebied  

areaNumber  

gebiedsnummer  

deliveredBoundary  

aangeleverde begrenzing  

depthRange  

dieptebereik  

verticalBounded  

verticaal begrensd  

RegistrationHistory (AttributeGroupType)

Registratiegeschiedenis  

corrected  

gecorrigeerd  

deregistered  

uit registratie genomen  

deregistrationTime  

tijdstip uit registratie genomen  

latestAdditionTime  

tijdstip laatste aanvulling  

latestCorrectionTime  

tijdstip laatste correctie  

objectRegistrationTime  

tijdstip registratie object  

registrationCompletionTime  

tijdstip voltooiing registratie  

registrationStatus  

registratiestatus  

reregistered  

weer in registratie genomen  

reregistrationTime  

tijdstip weer in registratie genomen  

underReview  

in onderzoek  

underReviewTime  

in onderzoek sinds  

RegistrationObject (FeatureType)

Registratieobject  

deliveryAccountableParty  

bronhouder  

deliveryResponsibleParty  

dataleverancier  

objectIdAccountableParty  

object-ID bronhouder  

qualityRegime  

kwaliteitsregime  

StandardizedLocation (AttributeGroupType)

Gestandaardiseerde locatie  

coordinateTransformation  

coördinaattransformatie  

location  

coördinaten  

StandardizedLocationV2 (AttributeGroupType)

Gestandaardiseerde locatie V2  

coordinateTransformation  

coördinaattransformatie  

location  

locatie  

Validity (AttributeGroupType)

Geldigheid  

endDate  

einddatum  

startDate  

begindatum  

WithdrawalInProgress (AttributeGroupType)

Lopende intrekking  

plannedWithdrawalDate  

geplande intrekkingsdatum  

WithdrawalInProgress (AttributeGroupType)

Lopende intrekking  

plannedWithdrawalDate  

geplande intrekkingsdatum  

withdrawalIrrevocable  

intrekking definitief