GMW Berichtencatalogus innamewebservice
Deze pagina is in wording. Het vervangt de combinatie van Innamehandboek GMW en Koppelvlakbeschrijving Innameservice GMW,
Inleiding
1.1. Voorwoord
Betrouwbare en toegankelijke informatie over de samenstelling en opbouw van de ondergrond is van groot belang voor een dichtbevolkt land als Nederland. Het helpt overheden, bedrijven en burgers om op feiten gebaseerde beslissingen te nemen over het gebruik van de ondergrond, bijvoorbeeld in verband met bereikbaarheid, waterveiligheid, warmte- en koudeopslag, aardgasproductie en de winning van aardwarmte. Centrale registratie van gegevens voorkomt dat informatie dubbel moet worden ingewonnen.
Het verzamelen, beschikbaar stellen, en gebruiken van al deze informatie is sinds september 2015 wettelijk vastgelegd in de Basisregistratie Ondergrond (BRO). Fase 1 van de Wet BRO is in meerdere termijnen in werking getreden; op 1 januari 2018 het eerste deel, op 1 januari 2020 het tweede deel, op 1 januari c.q. 1 juli 2021 het derde deel en op 1 januari c.q. 1 juli 2022 het vierde deel. Naar verwachting volgt op 1 januari 2025 de inwerkingtreding van BRO fase 2.
Omdat de BRO een onderdeel is van het Stelsel van Basisregistraties, zijn verplichtingen met betrekking tot aanlevering, gebruik, terugmelding en onderzoek in de werkprocessen van overheidsorganisaties opgenomen in de Wet BRO. De BRO-gegevens worden centraal geregistreerd in de Landelijke Voorziening BRO (LV-BRO).
In het document Handreiking Afname BRO Gegevens wordt beschreven via welke uitgiftekanalen BRO-gegevens geraadpleegd of gedownload kunnen worden en welke functionele en technische mogelijkheden deze kanalen bieden.
In het document Handreiking aanleveren BRO-gegevens heeft men algemene informatie kunnen inwinnen over:
Hoe kun je een BRO-verzoek als een XML-bestand opstellen?
Hoe ziet zo'n XML-bestand er uit?
Hoe moet je te werk gaan als de gegevens in één keer beschikbaar komen dan wel beetje bij beetje in de loop der tijd?
Hoe kunnen verandering van waarden in de loop der tijd gemeld kunnen worden?
Hoe kun je een fout in de geregistreerde gegevens corrigeren?
Blijft over de vraag: met welke brondocumenten kunnen gegevens over een Grondwatermonitoringput (GMW) aangeleverd of gecorrigeerd worden en welke andere GMW-specifieke informatie is er beschikbaar naast de algemene informatie in de Handreiking aanleveren BRO-gegevens?
1.2. Doelstelling
Dit document bevat GMW-specifieke informatie voor het aanleveren en corrigeren van gegevens over een Grondwatermonitoringput . Hierbij gaat het met name over:
Welke GMW-specifieke brondocumenten zijn er als eenheid voor het aanleveren of corrigeren van gegevens?
Welke combinaties van brondocument en type correctieverzoek zijn toegestaan?
Welke GMW-specifieke aanvullende regels zijn er, naast de bedrijfsregels in de GMW-gegevenscatalogus en de algemene aanvullende regels in de Handreiking aanleveren BRO-gegevens?
Welke GMW-specifieke codelijsten zijn er en waar kunnen hun toegestane waarden geraadpleegd worden?
Is er een tabel waarmee een Engelstalige naam in de XML-bestanden kan worden omgezet naar de Nederlandstalige naam in de gegevenscatalogus?
1.3. Doelgroep
Doelgroep voor dit document zijn organisaties en personen, waaronder bestuursorganen en bedrijven, die opereren als bronhouder, gegevensleverancier of softwareleverancier en die betrokken zijn bij het opstellen van BRO-verzoeken. En die gegevens over een Grondwatermonitoringput (GMW) moeten aanleveren of hierover geregistreerde gegevens moeten corrigeren.
1.4. Samenhang met andere documentatie
De informatievoorziening over het aanleveren aan de BRO vindt plaats op 3 niveaus. Zie onderstaande figuur.
Het startpunt met algemene informatie over de BRO is de website basisregistratieondergrond.nl. Een stappenplan voor het verkrijgen van toegang tot het Bronhouderportaal is te vinden op https://basisregistratieondergrond.nl/inhoud-bro/aanleveren-opvragen/tools-tips/bronhouderportaal .
Het tweede niveau is het Bronhouderportaal (https://www.bronhouderportaal-bro.nl/login ), met rechtsonderaan een link naar de gebruikshandleiding (zie https://www.bro-productomgeving.nl/bpo/latest/bronhouderportaal-bro-handleiding).
Het derde niveau is de BRO Productomgeving. Hier vindt u onder meer algemene informatie over het aanlever- en afnameproces, wijzigings- en versiebeheer en Q&A voor softwareleveranciers, maar ook specifieke informatie van de beschikbare types registrieobjecten zoals scopedocument, gegevenscatalogus en werkafspraken, storymap, berichtencatalogi voor inname en uitgifte, voorbeeldberichten voor inname en uitgifte.
Het verdient aanbeveling dat u zich eerst bekend maakt met de aangeven informatie uit de eerste 2 niveau's en het document Handreiking aanleveren BRO-gegevens in de BRO productomgeving.
Daarna kunt u zich verdiepen in de GMW-specifieke informatie in de BRO productomgeving, waaronder de GMW gegevenscatalogus en eventuele werkafspraken en in het bijzonder dit document, de GMW berichtencatalogus innamewebservice.
1.5. Leeswijzer
Hoofdstuk 2 bevat een beschrijving van de Brondocumenten, inclusief een overzicht met welke combinaties van brondocument en type correctieverzoek zijn toegestaan en de bijbehorende aanvullende regels.
Hoofdstuk 3 beschrijft enkele integrale Voorbeeldberichten (XML-bestanden).
Hoofdstuk 4 bevat een overzicht van de GMW-specifieke Enumeraties (niet-beheerde waardelijsten) met een link naar de webpagina waar de lijst met toegestane waarden geraadpleegd kan worden.
Hoofdstuk 5 bevat een overzicht van de GMW-specifieke Codelijsten (beheerde waardelijsten) met een link naar de webpagina waar de lijst met toegestane waarden geraadpleegd kan worden.
Hoofdstuk 6 bevat een Vertaaltabel, waarmee de GMW-specifieke Engelstalige namen van onderdelen in de XSD en XML-bestanden kunnen worden omgezet in Nederlandstalige namen in de gegevenscatalogus.
1.6. Versiehistorie
Versie | Datum | Omschrijving |
|---|---|---|
1.0 | 14-02-2024 | Eerste versie. Samenvoeging van voorgaande documenten Innamehandboek GMW en Koppelvlakbeschrijving Innameservice GMW. |
1.7. Contactinformatie
Algemene informatie en documentatie over de BRO kunt u vinden op https://basisregistratieondergrond.nl/ .
Heeft u een vraag over de BRO? Wij staan voor u klaar om u te helpen. Voor vragen, suggesties of opmerkingen kunt contact opnemen met de BRO Servicedesk via een mail naar support@broservicedesk.nl.
Of bel ons op telefoonnummer 088 - 8664 999. Wij zijn bereikbaar op werkdagen van 8.00 tot 17.00 uur.
Brondocumenten
Dit hoofdstuk definieert de brondocumenten voor het starten, aanvullen en beëindigen van de registratie van een GMW. Dezelfde brondocumenten kunnen ook gebruikt worden om geregistreerde gegevens te corrigeren.
De entiteiten en attributen in dit document worden aangeduid met de Engelstalige namen, zoals die voorkomen in de XSD-bestanden (de formele berichtdefinities) en de XML-bestanden (met de BRO-verzoeken). Met behulp van de Vertaaltabel kunnen deze worden omgezet in de Nederlandstalige namen in de GMW-gegevenscatalogus.
2.1 Levensloop, materiële geschiedenis en tijdlijn.
Een Grondwatermonitoringput is een registratieobject met levensloop (waar in de loop van de tijd aanvullingen geregistreerd worden) en het bouwt materiële geschiedenis op voor een aantal attributen. Aanvullingen en veranderingen naar aanleiding van een gebeurtenis in de werkelijkheid worden vastgelegd in een tijdlijn. Zie de Handreiking aanleveren BRO-gegevens voor een beschrijving van deze termen.
Een dataleverancier moet gegevens tijdig registreren (binnen 20 werkdagen, zie artikel 9 in de Wet bro). Het uitgangspunt is dat gegevens worden aangeleverd zo kort mogelijk nadat zij zijn geproduceerd. Bij objecten met een levensloop betekent tijdig ook in de juiste chronologische volgorde. Dat veronderstelt dat de processen bij de dataleverancier zo zijn ingericht dat ze aansluiten op de productie van gegevens.
De gegevens over een gebeurtenis worden zo snel mogelijk in de registratie ondergrond geregistreerd. Welke gegevens dat zijn hangt af van de gebeurtenis.
Zodra de constructie van de put is voltooid en de gegevens door of voor de bronhouder zijn vastgelegd, kan het registreren van gegevens beginnen. Bij het begin van de registratie biedt de dataleverancier een brondocument aan dat alle gegevens bevat die de put beschrijven. Zodra zich in de werkelijkheid een bepaalde gebeurtenis heeft voorgedaan, wordt het proces van registratie vervolgd en biedt de dataleverancier de nieuwe gegevens ter registratie aan. Zolang de put bestaat wordt dit het aanvullen van de registratie genoemd. Bij aanvullen heeft de dataleverancier de keuze uit een aantal verschillende brondocumenten. Het registratieproces eindigt wanneer geregistreerd is dat de put is opgeruimd, wat wil zeggen dat de put niet langer bestaat.
Na het beëindigen van de registratie kunnen geen nieuwe gegevens meer worden aangeleverd. Wel kunnen er onjuistheden worden hersteld (Zie Operaties).
2.2 Gebeurtenissen
Naar aanleiding van een in de werkelijkheid opgetreden gebeurtenis worden de relevante gegevens aangeboden aan de BRO in de vorm van een brondocument. Gezien de registratieplicht moet dit gebeuren binnen 20 dagen nadat de betreffende gegevens beschikbaar zijn gekomen.
Deze berichtencatalogus definieert de verzameling brondocumenten en beschrijft hun inhoud. De gegevens in het brondocument worden gedefinieerd in de gegevenscatalogus.
Bij het verwerken van een brondocument houdt de LV-BRO de WellHistory (Putgeschiedenis) bij, die bestaat uit een lijst van IntermediateEvents (Tussentijdse gebeurtenissen). De levensduur wordt vastgelegd in de attributen wellConstructionDate (inrichtingsdatum put) en wellRemovalDate (opruimingsdatum). Per gebeurtenis wordt opgeslagen de datum en naam en eventuele gebeurtenis afhankelijke gegevens, zoals aangeleverd in het betreffende brondocument. Een afnemer van de BRO kan deze putgeschiedenis opvragen via de uitgifteservice.

De wellConstructionDate (inrichtingsdatum put) wordt afgeleid uit het brondocument waarmee de registratie wordt gestart.
De wellremovalDate (opruimingsdatum put) is pas bekend nadat de put is opgeruimd; de waarde van dit gegeven wordt afgeleid uit het brondocument waarmee de registratie wordt voltooid.
De eventName (naam gebeurtenis) wordt niet gedefinieerd in de gegevenscatalogus. De waarde ervan wordt afgeleid van het type brondocument waarmee de registratie werd aangevuld. De lijst met toegestane waarden voor de naam van een gebeurtenis is opgenomen in een codelijst (zie hoofdstuk Codelijsten).
De eventDate (datum gebeurtenis) wordt niet gedefinieerd in de gegevenscatalogus. De waarde ervan wordt afgeleid van een attribuut in het brondocument waarmee de registratie werd aangevuld.
De optionele EventData (Gebeurtenis gegevens) worden overgenomen uit het brondocument waarmee de registratie werd aangevuld; deze worden verdeop gedefinieerd.
Hier zou een paragraaf over Conversie en putten met voorgeschiedenis kunnen staan, maar die heb ik achterwege gelaten gezien de werkafspraak die nu wordt afgehandeld om deze optie uit te faseren.
2.3 Overzicht
Voor het aanbieden van (nieuwe of gecorrigeerde) gegevens kent de GMW-innamewebservice een aantal brondocumenten:
Brondocument | Naam gebeurtenis | Omschrijving |
|---|---|---|
GMW_Construction | putIngericht | De constructie van de put voltooid is en alle gegevens zijn door of namens de bronhouder vastgelegd. Met dit brondocument wordt de registratie gestart. Het starten van de registratie is een eenmalig gebeurtenis. |
GMW_ConstructionWithHistory | Zie Opmerking 1. | Brondocument waarmee een grondwatermonitoringput inclusief geschiedenis tot aan het moment van aanleveren in één keer kan worden aangeleverd. Met dit brondocument wordt de registratie gestart. Het starten van de registratie is een eenmalig gebeurtenis. |
GMW_ElectrodeStatus | elektrodestatusVeranderd | Van één of meer elektrodes is toestand die aangeeft of zij gebruikt kan worden voor monitoring veranderd. |
GMW_GroundLevel | nieuweBepalingMaaiveld | De maaiveldpositie bij de put is veranderd door een natuurlijk proces en is daarom opnieuw vastgesteld. |
GMW_GroundLevelMeasuring | nieuweInmetingMaaiveld | De maaiveldpositie bij de put is tijdens een meetronde opnieuw gemeten (nagemeten) en is daarom opnieuw vastgesteld. De posities van de put zelf zijn ongewijzigd omdat deze niet opnieuw zijn gemeten. |
GMW_Insertion | buisdeelIngeplaatst | Er is een nieuw stijgbuisdeel in een bestaande monitoringbuis geplaatst. |
GMW_Lengthening | buisOpgelengd | Een of meer monitoringbuizen zijn langer gemaakt en dat kan gedaan zijn in combinatie met het aanbrengen of vervangen van een beschermconstructie. |
GMW_Maintainer | onderhouderVeranderd | Het uitvoeren van het onderhoud van de grondwatermonitoringput is op een andere partij overgegaan. |
GMW_Owner | eigenaarVeranderd | Het eigendom van de grondwatermonitoringput is op een andere organisatie overgegaan. |
GMW_Positions | nieuweBepalingPosities | De positie van het maaiveld en van de bovenkant van de buizen zijn veranderd door een natuurlijk proces en zijn daarom opnieuw vastgesteld. |
GMW_PositionsMeasuring | nieuweInmetingPosities | De posities van de bovenkant van de buizen en optioneel de positie van het maaiveld zijn tijdens een meetronde opnieuw gemeten (nagemeten) en zijn daarom opnieuw vastgesteld. |
GMW_Shift | maaiveldVerlegd | De positie van het maaiveld is opnieuw vastgesteld omdat het terrein rond de put is opgehoogd of afgegraven. |
GMW_Shortening | buisIngekort | Een of meer monitoringbuizen zijn korter gemaakt en dat kan gedaan zijn in combinatie met het aanbrengen of vervangen van een beschermconstructie. |
GMW_TubeStatus | buisstatusVeranderd | Van één of meer buizen is de toestand die aangeeft of zij gebruikt kan worden voor monitoring veranderd. |
GMW_WellHeadProtector | beschermconstructieVeranderd | De put is voorzien van een beschermconstructie of een al bestaande beschermconstructie is vervangen door een ander type. |
GMW_Removal | putOpgeruimd | De put is opgeruimd en de registratie wordt beëindigd. Het beëindigen van de registratie is eenmalig gebeurtenis. |
Opmerking 1: bij veel registratieobjecten is er, in samenwerking met het werkveld, een voorziening gemaakt waarmee de levensloop en materiële geschiedenis eenvoudig en in één keer geregistreerd kan worden in de BRO. Het brondocument GMW_ConstructionWithHistory voorziet daarin. Afhankelijk van de inhoud van het aangeboden brondocument worden er één of meerdere gebeurtenissen geregistreerd. Nadere details over dit brondocument volgen in een paragraaf verderop in dit document.
Opmerking 2: de meeste brondocumenten hebben als doel de gegevens naar aanleiding van een tussentijdse gebeurtenis te registreren bij een reeds bestaand GMW registratieobject. Na verwerking van zo’n gebeurtenis heeft het registratieobject een registratie status ‘aangevuld’. Eenzelfde type tussentijdse gebeurtenis kan meer keren optreden en een verzoek tot aanvullen kan dan ook zo vaak als nodig worden aangeboden. Uitzonderingen op voorgaande zijn de brondocumenten GMW_Construction en GMW_ConstructionWithHistory, waarmee de registratie wordt gestart en het registratieobject een registratie status ‘geregistreerd' krijgt, en het brondocument GMW_Removal, waarmee de registratie wordt beëindigd en het registratieobject een registratie status ‘voltooid' krijgt; dit zijn eenmalige gebeurtenissen en deze brondocumenten mogen dan ook slechts één keer worden aangeboden.
2.4 Operaties
Onderstaande tabel geeft per brondocument weer in welke registratie en correctie operaties het aangeboden kan worden.
SourceDocument | Registreren | Corrigeren | |||
|---|---|---|---|---|---|
registrationRequest | replaceRequest | insertRequest | moveRequest | deleteRequest | |
GMW_Construction | X | X | X | ||
GMW_ConstructionWithHistory | X | ||||
GMW_ElectrodeStatus | X | X | X | X | X |
GMW_GroundLevel | X | X | X | X | X |
GMW_GroundLevelMeasuring | X | X | X | X | X |
GMW_Insertion | X | X | X | X | X |
GMW_Lengthening | X | X | X | X | X |
GMW_Maintainer | X | X | X | X | X |
GMW_Owner | X | X | X | X | X |
GMW_Positions | X | X | X | X | X |
GMW_PositionsMeasuring | X | X | X | X | X |
GMW_Shift | X | X | X | X | X |
GMW_Shortening | X | X | X | X | X |
GMW_TubeStatus | X | X | X | X | X |
GMW_WellHeadProtector | X | X | X | X | X |
GMW_Removal | X | X | X | ||
Correctie van brondocument GMW_ConstructionWithHistory is niet toegestaan. De afzonderlijke documenten moeten gecorrigeerd worden.
2.4.1 Corrigeren van de tijdlijn
Een Grondwatermonitoringput is een registratieobject met levensloop (waar in de loop van de tijd aanvullingen geregistreerd worden) en materiële geschiedenis (waarbij van bepaalde attributen opeenvolgende waarden in de werkelijkheid worden bijhouden). Deze aanvullingen en veranderingen worden vastgelegd in een tijdlijn. Zie paragraaf Levensloop, materiële geschiedenis en tijdlijn. en de Handreiking aanleveren BRO-gegevens voor nadere informatie.
Als gevolg hiervan moet het corrigeren van fouten in geregistreerde gegevens gebeuren met behulp van 4 verschillende operaties:
Gebruik een replaceRequest (vervangverzoek) om fouten in een brondocument te corrigeren, zonder gevolgen voor de tijdlijn. Concreet betekent dit dat met deze operatie het niet mogelijk is het gegeven in een brondocument te wijzigen, dat wordt opgeslagen in het attribuut date (datum gebeurtenis) van een IntermediateEvent (Tussentijdse gebeurtenis).
Gebruik een moveRequest (verplaatsverzoek) om een gebeurtenis te verplaatsen in de tijdlijn. Hierbij kan alleen de datum in het brondocument worden gecorrigeerd, die wordt opgeslagen in het attribuut date (datum gebeurtenis) van een Event (Gebeurtenis).
Gebruik een insertRequest (invoegverzoek) om een 'vergeten' gebeurtenis in te voegen in de tijdlijn (dus niet toevoegen aan het einde van de tijdlijn).
Gebruik een deleteRequest (verwijderverzoek) om gebeurtenis te verwijderen uit de tijdlijn.
Ter herinnering:
Gebruik een registrationRequest (registratieverzoek) om een nieuwe gebeurtenis toe te voegen aan het einde van de tijdlijn.
Een GMW_ConstructionWithHistory brondocument kan niet rechtstreeks worden gecorrigeerd. De verwerking daarvan leidt tot één of meerdere gebeurtenissen, die individueel met behulp van het corresponderende type brondocument gecorrigeerd kunnen worden.
2.4.2 Onveranderlijkheid van identificerende gegevens
Het is niet toegestaan met een replaceRequest (vervangverzoek) de identificerende gegevens in een brondocument te wijzigen. Bij GMW gaat het om de volgende gegevens:
Bij de TubeData (Buisgegevens) om het tubeNumber (buisnummer).
Bij de ElectrodeData (Elektrodegegevens) om het tubeNumber (buisnummer) en/of het cableNumber (kabelnummer).
2.5 Inhoud brondocumenten
De volgende paragrafen bevatten per brondocument (in alfabetische volgorde) een beschrijving van de inhoud, de aanvullende regels en de af te leiden gegevens.
De berichtencatalogus is aanvullend t.o.v. de GMW gegevenscatalogus en de (algemene) Handreiking aanleveren BRO-gegevens. Een gegeven wordt hier alleen gedefinieerd wanneer het niet in deze documenten is beschreven. De in de berichtencatalogus opgenomen aanvullende regels gelden bovenop de regels c.q. IMBRO/A regels in de GMW gegevenscatalogus en de aanvullende regels in de Handreiking aanleveren BRO-gegevens.
2.5.1 GMW_Construction
Het brondocument wordt aangeboden wanneer een nieuwe put is ingericht en het registratieproces wordt gestart.
2.5.1.1 Inhoud
Onderstaande figuur geeft een overzicht van de inhoud van het brondocument.
TODO
De volgende gegevens staan niet in het brondocument
Maar worden wel aangeleverd in het bericht:
De deliveryAccountableParty (bronhouder) als de bronhouder een andere organisatie is dan de dataleverancier.
De deliveryResponsibleParty (dataleverancier).
Het qualityRegime (kwaliteitsregime).
Worden niet aangeleverd:
Het broId (BRO-ID).
Bij een eerste aanlevering van dit brondocument genereert de BRO een waarde voor dit gegeven.
Bij de aanlevering van dit brondocument in het kader van een correctie staat het broId (BRO-ID) niet in het brondocument maar wordt het aangeleverd in het bericht.
De af te leiden gegevens.
2.5.1.2 Aanvullende regels
De inrichtingsdatum put mag alleen een waarde uit het domein OnvolledigeDatum hebben als het document bij een verzoek hoort van een put met voorgeschiedenis.
2.5.1.3. Af te leiden gegevens
De volgende gegevens worden afgeleid:
Het attribuut removed (opgeruimd) krijgt de waarde nee.
Het attribuut wellcode (putcode) wordt afgeleid van de nitgCode (NITG-code), indien deze aanwezig isw in het aangeleverde brondocument, dan wel van de deliveredLocation (aangeleverde locatie), zoals beschreven in de GMW gegevenscatalogus.
De attributen behorend bij de gegevensgroep standardizedLocation (gestandaardiseerde locatie).
De attributen behorend bij de gegevensgroep registrationHistory (registratiegeschiedenis).
Een gegevensgroep wellHistory (putgeschiedenis).
Het attribuut wellConstructionDate (inrichtingsdatum put) wordt afgeleid van het attribuut met dezelfde naam in het aangeleverde brondocument.
Per aangeleverde monitoringTube (monitoringbuis):
Het attribuut insertedPart (buisdeel ingeplaatst) krijgt de waarde nee.
Het attribuut tubeInUse (buis in gebruik) krijgt de waarde onbekend.
Van het filter het attribuut screenTopPosition (positie bovenkant filter) op basis van de attributen tubeTopPosition (positie bovenkant buis) en plainTubePartLength (lengte stijgbuisdeel), zoals beschreven in de GMW gegevenscatalogus.
Van het filter het attribuut screenBottomPosition (positie onderkant filter) op basis van de attributen tubeTopPosition (positie bovenkant buis), plainTubePartLength (lengte stijgbuisdeel) en screenLength (filterlengte), zoals beschreven in de GMW gegevenscatalogus.
Met voorgeschiedenis
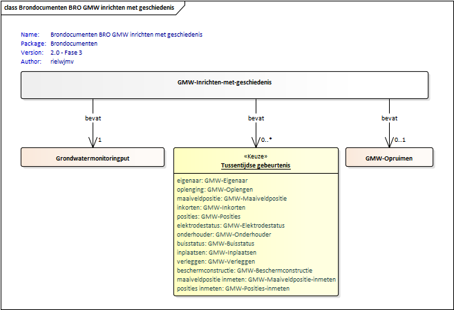
2.5.2 GMW_ConstructionWithHistory
Het brondocumentt GMW_ConstructionWithHistory (GMW-Inrichten-met-geschiedenis) wordt gebruikt voor het aanleveren van een grondwatermonitoringput inclusief geschiedenis tot aan het moment van aanleveren.
Dit brondocument maakt het mogelijk om gegevens van putten met geschiedenis tot aan het moment van aanleveren in één bericht aan te leveren. Een dataleverancier biedt de gegevens als 'meerdere brondocumenten in één brondocument' aan. De innamewebservice verwerkt 'de brondocumenten in één brondocument' alsof deze in afzonderlijk verzoeken worden aangeleverd. Daarbij wordt het aangeleverde inrichtingsbrondocument GMW_Construction (GMW-Inrichten) als eerste verwerkt, gevolgd door de aangeleverde brondocumenten in de lijst met tussentijdse gebeurtenissen in volgorde van oplopende gebeurtenisdatum en ten slotte het optionele opruimingsbrondocument GMW_Removal (GMW-Opruimen).
De volgende tussentijdse gebeurtenissen kunnen worden aangeleverd:
verandering van eigenaar met het brondocument GMW_Owner (GMW-Eigenaar)
oplenging van het stijgbuisdeel met het brondocument GMW_Lengtening (GMW-Oplengen)
een nieuwe maaiveldpositie met het brondocument GMW_Groundlevel (GMW-Maaiveldpositie)
het inkorten van het stijgbuisdeel van een of meer monitoringbuizen met het brondocument GMW_Shortening (GMW-Inkorten)
een nieuwe maaiveldpositie en de posities van een of meer monitoringbuizen met het brondocument GMW_Positions (GMW-Posities)
de verandering in de fysieke status van een of meer elektrodes met het brondocument GMW_ElectrodeStatus (GMW-Elektrodestatus)
een nieuwe onderhoudende instantie met het brondocument GMW_Maintainer (GMW-Onderhouder)
de verandering in de (fysieke) status van een of meer monitoringbuizen met het brondocument GMW_Tube
Status (GMW-Buisstatus)het repareren van een monitoringbuis, door het plaatsen van een stijgbuisdeel met een kleinere diameter binnen een bestaande buis met het brondocument GMW_Insertion (GMW-Inplaatsen)
het verleggen van het maaiveld bij een put door ophoging of afgraving met het brondocument GMW_Shift (GMW-Verleggen)
het plaatsen van een nieuwe beschermconstructie met het brondocument GMW_Wellheadprotector (GMW-Beschermconstructie)
de maaiveldpositie bij de put tijdens een meetronde opnieuw is vastgesteld met het brondocument GMW_GroundLevelMeasuring (GMW-Maaiveldpositie-inmeten)
de positie is tijdens een meetronde opnieuw vastgesteld met het brondocument GMW_PositionsMeasuring (GMW-Posities-inmeten).
Al deze tussentijdse gebeurtenissen hebben hun eigen brondocument en meerdere van deze tussentijdse gebeurtenissen kunnen in één keer worden aangeleverd. De brondocumenten worden gesorteerd op datum.
Inhoud
Onderstaande figuur geeft een overzicht van de inhoud van het brondocument.

Aanvullende regels
Als het brondocument wordt aangeboden waarbij de waarde van het attribuut qualityRegime (kwaliteitsregime) gelijk is aan IMBRO/A en de waarde van underPrivilege (onder voorrecht) gelijk is aan ja, dan
mogen de wellConstructionDate (inrichtingsdatum put) en de wellRemovalDate (opruimingsdatum put) een waarde uit het domein PartialDate (OnvolledigeDatum) hebben, en/of
mag de eventDate (gebeurtenis datum) van een IntermediateEvent (Tussentijdse gebeurtenis) een waarde hebben uit het domein PartialDate (OnvolledigeDatum) dat ongelijk is aan onbekend.
de wellConstructionDate (inrichtingsdatum put) en de wellRemovalDate (opruimingsdatum put) moeten een volledige datum zijn als het brondocument wordt aangeboden waarbij de waarde van het attribuut qualityRegime (kwaliteitsregime) gelijk is aan IMBRO of het attribuut underPrivilege (onder voorrecht) niet aanwezig is. In alle andere gevallen mag het onvolledigeDatum zijn.
de eventDate (gebeurtenis datum) van een IntermediateEvent (Tussentijdse gebeurtenis) moeten een volledige datum zijn als het brondocument wordt aangeboden waarbij de waarde van het attribuut qualityRegime (kwaliteitsregime) gelijk is aan IMBRO of het attribuut underPrivilege (onder voorrecht) niet aanwezig is. In alle andere gevallen mag het onvolledigeDatum zijn, maar niet de waarde onbekend.
de eventDate (gebeurtenis datum) van een IntermediateEvent (Tussentijdse gebeurtenis) mag niet de waarde onbekend hebben.
Af te leiden gegevens
De gegevens uit de aangeleverde brondocumenten binnen dit brondocument worden verwerkt zoals beschreven in de paragrafen van deze brondocumenten.
2.5.3 GMW_ElectrodeStatus
Het brondocument GMW_ElectrodeStatus (GMW-Elektrodestatus) wordt aangeboden wanneer de toestand die aangeeft of een elektrode gebruikt kan worden voor grondwatermonitoring voor één of meer elektroden is veranderd.
Inhoud
Onderstaande figuur geeft een overzicht van de inhoud van het brondocument.

aantal veranderde elektrodes | |
Naam attribuut | aantal veranderde elektrodes |
Definitie | Stuurgegeven dat aangeeft van hoeveel elektrodes de status verandert. |
Domein | Aantal |
Maximale lengte | 2 |
Waardebereik | 1 tot 50 |
Aanvullende regels
Alleen wanneer het brondocument bij een verzoek hoort van een put met voorgeschiedenis, mag de waarde van het attribuut qualityRegime (kwaliteitsregime) IMBRO/A zijn.
De waarde van het attribuut qualityRegime (kwaliteitsregime) moet gelijk zijn aan IMBRO als de waarde van het attribuut withPrehistory (met voorgeschiedenis) van GroundwaterMonitoringWell (Grondwatermonitoringsput) gelijk is aan nee.
Het attribuut eventDate (datum gebeurtenis) mag alleen een waarde uit het domein PartialDate (OnvolledigeDatum) hebben, met uitzondering van de waarde onbekend, als het document bij een verzoek hoort bij een GroundwaterMonitoringWell (Grondwatermonitoringpunt) waarvoor geldt dat het attribuut WithPrehistory (met voorgeschiedenis) de waarde ja heeft.
Het attribuut numberOfElectrodesChanged (aantal veranderde elektrodes) moet gelijk zijn aan het aantal gegevensgroepen Electrode (Elektrode) in het brondocument.
De waarde voor het attribuut electrodeNumber (elektrodenummer) moet uniek zijn voor een kabel.
Het attribuut electrodeStatus (elektrodestatus) mag niet de IMBRO/A-waarde onbekend hebben.
Af te leiden gegevens
Er wordt een nieuwe attribuutgroep IntermediateEvent (Tussentijdse gebeurtenis) in de attribuutgroep WellHistory (Putgeschiedenis) aangemaakt:
Het attribuut eventName (naam gebeurtenis) krijgt de waarde elektrodestatus Veranderd.
Het attribuut eventDate (datum gebeurtenis) krijgt de waarde van het attribuut eventDate (datum gebeurtenis) uit het brondocument.
Het attribuut electrodeStatus (elektrodestatus) binnen de attribuutgroep Electrode (Elektrode) in de attribuutgroep geoOhmCable (Geo-ohmkabel) van de attribuutgroep MonitoringTube (Monitoringbuis), waarvan de waarde van respectievelijk electrodeNumber (elektrodenummer), cableNumber (kabelnummer) en tubeNumber (buisnummer) overeenkomen, krijgt de waarde van het attribuut electrodeStatus (elektrodestatus) uit het brondocument.
2.5.4 GMW_GroundLevel
Het brondocument GMW_GroundLevel (GMW-Maaiveldpositie) wordt aangeboden wanneer de maaiveldpositie bij de put is veranderd door een natuurlijk proces en daarom opnieuw is vastgesteld.
Inhoud
Onderstaande figuur geeft een overzicht van de inhoud van het brondocument.

Het gegeven groundLevelPosition (maaiveldpositie) heeft altijd een waarde, ook wanneer het qualityRegime (kwaliteitsregime) van het brondocument de waarde IMBRO/A heeft (en om die reden kan het gegeven groundLevelPositioningMethod (methode positiebepaling maaiveld) nooit de waarde geen hebben).
Aanvullende regels
Dit brondocument mag alleen aangeboden worden als het attribuut groundLevelStable (maaiveld stabiel) van GroundwaterMonitoringWell (Grondwatermonitoringput) de waarde nee heeft en het attribuut wellStability (putstabiliteit) de waarde stabielNAP heeft.
Het attribuut eventDate (datum gebeurtenis) mag alleen een waarde uit het domein PartialDate (OnvolledigeDatum) hebben, met uitzondering van de waarde onbekend, als het document bij een verzoek hoort bij een GroundwaterMonitoringWell (Grondwatermonitoringpunt) waarvoor geldt dat het attribuut WithPrehistory (met voorgeschiedenis) de waarde ja heeft.
Het attribuut groundLevelPositioningMethod (methode positiebepaling maaiveld) mag niet de waarde geen hebben.
Af te leiden gegevens
Er wordt een nieuwe attribuutgroep IntermediateEvent (Tussentijdse gebeurtenis) in de attribuutgroep WellHistory (Putgeschiedenis) aangemaakt:
Het attribuut eventName (naam gebeurtenis) krijgt de waarde nieuwe Bepaling Maaiveld.
Het attribuut eventDate (datum gebeurtenis) krijgt de waarde van het attribuut eventDate (datum gebeurtenis) uit het brondocument.
De attributen wellStability (putstabiliteit), groundLevelPosition (maaiveldpositie) en groundLevelPositioningMethod (methode positiebepaling maaiveld) van de GroundwaterMonitoringWell (Grondwatermonitoringput) in de registratie krijgen de waarden van respectievelijk de attributen wellStability (putstabiliteit), groundLevelPosition (maaiveldpositie) en groundLevelPositioningMethod (methode positiebepaling maaiveld) uit het brondocument.
2.5.5 GMW_GroundLevelMeasuring
Het brondocument GMW_GroundLevelMeasuring (GMW-Maaiveldpositie-inmeten) wordt aangeboden wanneer de maaiveldpositie bij de put tijdens een meetronde opnieuw is vastgesteld. De posities van de put zelf zijn ongewijzigd omdat deze niet opnieuw zijn vastgesteld.
Inhoud
Onderstaande figuur geeft een overzicht van de inhoud van het brondocument.

Aanvullende regels
De waarde van het attribuut maaiveldpositie mag gelijk zijn aan de actuele waarde in de registratie.
De waarde van het attribuut maaiveldpositie mag bij aanlevering volgens IMBRO/A niet ontbreken.
De waarde van het attribuut methode positiebepaling maaiveld mag gelijk zijn aan de actuele waarde in de registratie.
Af te leiden gegevens
Er wordt een nieuwe attribuutgroep IntermediateEvent (Tussentijdse gebeurtenis) in de attribuutgroep WellHistory (Putgeschiedenis) aangemaakt:
Het attribuut eventName (naam gebeurtenis) krijgt de waarde nieuwe Inmeting Maaiveld.
Het attribuut eventDate (datum gebeurtenis) krijgt de waarde van het attribuut eventDate (datum gebeurtenis) uit het brondocument.
De attributen groundLevelPosition (maaiveldpositie) en groundLevelPositioningMethod (methode positiebepaling maaiveld) van de GroundwaterMonitoringWell (Grondwatermonitoringput) in de registratie krijgen de waarden van respectievelijk de attributen groundLevelPosition (maaiveldpositie) en groundLevelPositioningMethod (methode positiebepaling maaiveld) uit het brondocument.
2.5.6 GMW_Insertion
Het brondocument GMW_Insertion (GMW-Inplaatsen) wordt aangeboden wanneer in een bestaande monitoringbuis een stijgbuisdeel is ingeplaatst.
Met de variant GMW_Insertion (GMW-Inplaatsen) van het element sourceDocument kan het repareren van een monitoringbuis, door het plaatsen van een stijgbuisdeel met een kleinere diameter binnen een bestaande buis, van een reeds geregistreerde put worden geregistreerd.
Inhoud
Onderstaande figuur geeft een overzicht van de inhoud van het brondocument.

Aanvullende regels
Het attribuut eventDate (datum gebeurtenis) mag alleen een waarde uit het domein PartialDate (OnvolledigeDatum) hebben, met uitzondering van de waarde onbekend, als het document bij een verzoek hoort bij een GroundwaterMonitoringWell (Grondwatermonitoringpunt) waarvoor geldt dat het attribuut WithPrehistory (met voorgeschiedenis) de waarde ja heeft.
De waarde van het attribuut insertedPartDiameter (diameter bovenkant ingeplaatst deel) moet kleiner zijn dan de waarde van het attribuut tubeTopDiameter (diameter bovenkant buis) van de MonitoringTube (Monitoringbuis) in de registratie waarvoor geldt dat de waarde van het tubeNumber (buisnummer) gelijk is aan de waarde van het atrribuut tubeNumber (buisnummer) in het brondocument.
Af te leiden gegevens
Er wordt een nieuwe attribuutgroep IntermediateEvent (Tussentijdse gebeurtenis) in de attribuutgroep WellHistory (Putgeschiedenis) aangemaakt:
Het attribuut eventName (naam gebeurtenis) krijgt de waarde buisdeel Ingeplaatst.
Het attribuut eventDate (datum gebeurtenis) krijgt de waarde van het attribuut eventDate (datum gebeurtenis) uit het brondocument.
Voor de MonitoringTube (Monitoringbuis) in de registratie waarvoor geldt dat de waarde van het tubeNumber (buisnummer) gelijk is aan de waarde van het atrribuut tubeNumber (buisnummer) in het brondocument:
worden de attributen tubeTopPosition (positie bovenkant buis), tubeTopPositioningMethod (methode positiebepaling bovenkant buis), insertedPartDiameter (diameter bovenkant ingeplaatst deel) en insertedPartMaterial (materiaal ingeplaatst deel) overgenomen uit het brondocument.
wordt het atrtribuut insertedPartLength (lengte ingeplaatst deel) van de attribuutgroep plainTubePart (stijgbuisdeel) overgenomen uit het brondocument.
2.5.7 GMW_Lengthening
Het brondocument GMW_Lengthening (GMW-Oplengen) wordt aangeboden wanneer van een grondwatermonitoringput één of meer buizen langer zijn gemaakt, eventueel in combinatie met het aanbrengen of vervangen van een beschermconstructie..
Met de variant GMW_Lengthening (GMW-Oplengen) van het element sourceDocument kan de oplenging van het stijgbuisdeel van een of meer monitoringbuizen van een reeds geregistreerde grondwatermonitoringput worden geregistreerd.
Inhoud
Onderstaande figuur geeft een overzicht van de inhoud van het brondocument.

aantal opgelengde buizen | |
Naam attribuut | aantal opgelengde buizen |
Definitie | Stuurgegeven dat aangeeft hoeveel monitoringbuizen langer zijn gemaakt. |
Domein | Aantal |
Maximale lengte | 2 |
Waardebereik | 1 tot 50 |
Aanvullende regels
Het attribuut eventDate (datum gebeurtenis) mag alleen een waarde uit het domein PartialDate (OnvolledigeDatum) hebben, met uitzondering van de waarde onbekend, als het document bij een verzoek hoort bij een GroundwaterMonitoringWell (Grondwatermonitoringpunt) waarvoor geldt dat het attribuut WithPrehistory (met voorgeschiedenis) de waarde ja heeft.
TO DO:
De attributen WellHeadProtector (beschermconstructie), tubeTopDiameter (diameter bovenkant buis), variableDiameter (variabele diameter), tubeMaterial (buismateriaal) en glue (lijm) zijn alleen aanwezig in het brondocument als de waarde hiervan moet veranderen in de registratie.
Het attribuut WellHeadProtector (beschermconstructie) mag niet de IMBRO/A-waarde onbekend hebben.
Het attribuut numberOftubesLengthened (aantal opgelengde buizen) moet gelijk zijn aan het aantal gegevensgroepen MonitoringTubeLengthening (Monitoringbuis) in het brondocument.
De waarden van het attribuut tubeNumber (buisnummer) zijn uniek binnen het brondocument.
Het attribuut tubeNumber (buisnummer) in het brondocument mag niet verwijzen naar een Monitoringtube (Monitoringbuis) in de registratie met hetzelfde tubeNumber (buisnummer) waarvan het attribuut tubeType (buistype) de waarde volledigFilter of filterlozeBuis heeft.
Het attribuut variableDiameter (variabele diameter) moet altijd de waarde Ja hebben.
Het attribuut glue (lijm) mag niet de waarde onbekend of geen hebben.
De waarde van het attribuut plainTubePartLength (lengte stijgbuisdeel) moet groter zijn dan de waarde van plainTubePartLength (lengte stijgbuisdeel) van de MonitoringTube (Monitoringbuis) in de registratie ondergrond met hetzelfde tubeNumber (buisnummer).
Af te leiden gegevens
Er wordt een nieuwe attribuutgroep IntermediateEvent (Tussentijdse gebeurtenis) in de attribuutgroep WellHistory (Putgeschiedenis) aangemaakt:
Het attribuut eventName (naam gebeurtenis) krijgt de waarde buis Opgelengd.
Het attribuut eventDate (datum gebeurtenis) krijgt de waarde van het attribuut eventDate (datum gebeurtenis) uit het brondocument.
De waarden van de attributen WellHeadProtector (beschermconstructie), tubeTopDiameter (diameter bovenkant buis), variableDiameter (variabele diameter), tubeTopPosition (positie bovenkant buis), tubeTopPositioningMethod (methode positiebepaling bovenkant buis), tubeMaterial (buismateriaal), glue (lijm) en plainTubePartLength (lengte stijgbuisdeel) worden overgenomen uit het brondocument indien aanwezig.
2.5.8 GMW_Maintainer
TODO
2.5.9 GMW_Owner
TODO
2.5.10 GMW_Positions
TODO
2.5.11 GMW_PositionsMeasuring
TODO
2.5.12 GMW_Shift
TODO
2.5.13 GMW_Shortening
TODO
2.5.14 GMW_TubeStatus
TODO
2.5.15 GMW_WellHeadProtector
TODO
2.5.16 GMW_Removal
TODO
Voorbeeldberichten
3.1. Integrale XML-voorbeeldberichten
Integrale voorbeeldberichten zijn te vinden via deze link: GMW Voorbeeldberichten innamewebservice.
3.2. XML-code snippets
Voorbeelden van een aantal algemene stukken XML-code (code snippets) zijn te vinden in de Handreiking Afname BRO Gegevens.
Enumeraties
In de BRO wordt een onderscheid gemaakt tussen beheerde waardenlijsten en niet-beheerde waardenlijsten.
In de gegevenscatalogus en de XSD-bestanden noemen we een niet-beheerde waardenlijst een enumeratie. Bij een enumeratie staat de lijst met toegestane waarden vast en kan de lijst met toegestane waarden niet veranderd worden zonder aanpassingen in de gegevenscatalogus, de berichtdefinities (XSD-bestanden) en de software (voor het maken of verwerken van een bericht).
De onderstaande tabel geeft een overzicht van de GMW-specifieke enumeraties.
De eerste kolom bevat de Engelstalige naam van de enumeratie, zoals deze voorkomt in de XSD-bestanden.
De tweede kolom bevat de Nederlandstalige naam, zoals die voorkomt in de gegevenscatalogus.
De derde kolom bevat de toegestane waarden, die gebruikt mogen worden in een BRO-verzoek.
De vierde kolom bevat een omschrijving van de toegestane waarde.
Type | Naam | Waarde | Omschrijving |
IndicationYesNo | IndicatieJaNee | ja |
|
|
| nee |
|
IndicationYesNoUnknown | IndicatieJaNeeOnbekend | ja |
|
|
| nee |
|
|
| onbekend | Het is niet bekend of het gegeven een waarde ja of nee heeft. |
QualityRegime | Kwaliteitsregime | IMBRO | Kwaliteitsregime waarbij de innamewebservice tijdens het verwerken van een innameverzoek de normale (strikte) regels hanteert, zoals gedefinieerd in de gegevenscatalogus. |
|
| IMBRO/A | Kwaliteitsregime waarbij de innamewebservice tijdens het verwerken van een innameverzoek andere (minder strenge) bedrijfsregels, toegestane waarden van codelijsten en/of domeinen van gegevens toepast dan onder het (normale) IMBRO kwaliteitsregime. |
Codelijsten
In de BRO wordt een onderscheid gemaakt tussen beheerde waardenlijsten en niet-beheerde waardenlijsten.
In de gegevenscatalogus en de XSD-bestanden noemen we een beheerde waardenlijst een codelijst. Het domein van een codelijst is een uitbreidbare opsomming van toegestane waarden.
De onderstaande tabel geeft een overzicht van de GMW-specifieke codelijsten.
De eerste kolom bevat de Engelstalige naam van de codelijst, zoals deze voorkomt in de XSD-bestanden.
De tweede kolom bevat de Nederlandstalige naam, zoals die voorkomt in de gegevenscatalogus.
De derde kolom bevat de URN, die in een BRO-verzoek gebruikt moet worden bij het XML-attribuut codeSpace. Zie Codelist (Codelijst) en de voorbeeldberichten voor nadere informatie.
De vierde kolom bevat een link naar de REST-service, waarmee u de inhoud van een bepaalde codelijst kunt opvragen. Als resultaat ontvangt u dan een JSON-bericht met daarin alle waarden van de codelijst met de beschrijvingen.
Type | Naam | URN | Link |
|---|---|---|---|
ConstructionStandard | KwaliteitsnormInrichting | urn:bro:gmw:ConstructionStandard | |
DeliveryContext | KaderAanlevering | urn:bro:gmw:DeliveryContext | |
ElectrodePackingMaterial | AanvulmateriaalElektrode | urn:bro:gmw:ElectrodePackingMaterial | |
ElectrodeStatus | Elektrodestatus | urn:bro:gmw:ElectrodeStatus | |
EventName | NaamGebeurtenis | urn:bro:gmw:EventName | https://publiek.broservices.nl/bro/refcodes/v1/codes?version=latest&domain=urn:bro:gmw:EventName |
Glue | Lijm | urn:bro:gmw:Glue | https://publiek.broservices.nl/bro/refcodes/v1/codes?version=latest&domain=urn:bro:gmw:Glue |
GroundLevelPositioningMethod | MethodePositiebepalingMaaiveld | urn:bro:gmw:GroundLevelPositioningMethod | |
HorizontalPositioningMethod | MethodeLocatiebepaling | urn:bro:gmw:HorizontalPositioningMethod | |
InitialFunction | InitiëleFunctie | urn:bro:gmw:InitialFunction | |
LocalVerticalReferencePoint | LokaalVerticaalReferentiepunt | urn:bro:gmw:LocalVerticalReferencePoint | |
ScreenProtection | Filterbescherming | urn:bro:gmw:ScreenProtection | |
SockMaterial | Kousmateriaal | urn:bro:gmw:SockMaterial | https://publiek.broservices.nl/bro/refcodes/v1/codes?version=latest&domain=urn:bro:gmw:SockMaterial |
TubeMaterial | Buismateriaal | urn:bro:gmw:TubeMaterial | https://publiek.broservices.nl/bro/refcodes/v1/codes?version=latest&domain=urn:bro:gmw:TubeMaterial |
TubePackingMaterial | AanvulmateriaalBuis | urn:bro:gmw:TubePackingMaterial | |
TubeStatus | Buisstatus | urn:bro:gmw:TubeStatus | https://publiek.broservices.nl/bro/refcodes/v1/codes?version=latest&domain=urn:bro:gmw:TubeStatus |
TubeTopPositioningMethod | MethodePositiebepalingBovenkantBuis | urn:bro:gmw:TubeTopPositioningMethod | |
TubeType | Buistype | urn:bro:gmw:TubeType | https://publiek.broservices.nl/bro/refcodes/v1/codes?version=latest&domain=urn:bro:gmw:TubeType |
VerticalDatum | VerticaalReferentievlak | urn:bro:gmw:VerticalDatum | https://publiek.broservices.nl/bro/refcodes/v1/codes?version=latest&domain=urn:bro:gmw:VerticalDatum |
WellHeadProtectorType | Beschermconstructie | urn:bro:gmw:WellHeadProtectorType | |
WellStability | Putstabiliteit | urn:bro:gmw:WellStability | https://publiek.broservices.nl/bro/refcodes/v1/codes?version=latest&domain=urn:bro:gmw:WellStability |
Vertaaltabel
Dit hoofdstuk bevat een vertaaltabel, aan de hand waarvan, gegeven de Engelstalige naam van een complexType of element of een attribuut in de XSD-bestanden, de Nederlandse naam in de gegevenscatalogus kan worden opgezocht.
De onderstaande tabel is gesorteerd op alfabetische volgorde van de Engelstalige naam van het complexType/element. Tussen haakjes staat het type modelelement van de entiteit. Binnen een entiteit zijn de attributen gesorteerd op Engelstalige naam.
TODO vervangen op basis van logisch model (onderstaande vertaaltabel is gebaseerd op conceptueel model):
Complextype (stereotype) | Entiteit |
|---|---|
BoreholeResearch (Objecttype) | Booronderzoek |
broId | BRO-ID |
DeliveredLocation (Gegevensgroeptype) | Aangeleverde locatie |
coordinates | coördinaten |
CRS | referentiestelsel |
horizontalPositioningMethod | methode locatiebepaling |
DeliveredVerticalPosition (Gegevensgroeptype) | Aangeleverde verticale positie |
groundLevelPosition | maaiveldpositie |
groundLevelPositioningMethod | methode positiebepaling maaiveld |
localVerticalReferencePoint | lokaal verticaal referentiepunt |
offset | verschuiving |
verticalDatum | verticaal referentievlak |
Electrode (Gegevensgroeptype) | Elektrode |
electrodeNumber | elektrodenummer |
electrodePackingMaterial | aanvulmateriaal elektrode |
electrodePosition | elektrodepositie |
electrodeStatus | elektrodestatus |
GeoOhmCable (Gegevensgroeptype) | Geo-ohmkabel |
cableNumber | kabelnummer |
electrode | elektrode |
GeotechnicalCPTSurvey (Objecttype) | Geotechnisch Sondeeronderzoek |
broId | BRO-ID |
GroundwaterMonitoringWell (Objecttype) | Grondwatermonitoringput |
constructionStandard | kwaliteitsnorm inrichting |
deliveredLocation | aangeleverde locatie |
deliveredVerticalPosition | aangeleverde verticale positie |
deliveryContext | kader aanlevering |
geometricDataPubliclyAvailable | geometrische gegevens openbaar raadpleegbaar |
groundLevelStable | maaiveld stabiel |
initialFunction | initiële functie |
isAbroad | in buitenland |
maintenanceResponsibleParty | onderhoudende instantie |
monitoringTube | monitoringbuis |
nitgCode | NITG-code |
numberOfMonitoringTubes | aantal monitoringbuizen |
owner | eigenaar |
registrationHistory | registratiegeschiedenis |
removed | opgeruimd |
standardizedLocation | gestandaardiseerde locatie |
wellCode | putcode |
wellHeadProtector | beschermconstructie |
wellHistory | putgeschiedenis |
wellStability | putstabiliteit |
withPrehistory | met voorgeschiedenis |
InsertedPart (Gegevensgroeptype) | Ingeplaatst deel |
insertedPartDiameter | diameter bovenkant ingeplaatst deel |
insertedPartLength | lengte ingeplaatst deel |
insertedPartMaterial | materiaal ingeplaatst deel |
IntermediateEvent (Gegevensgroeptype) | Tussentijdse gebeurtenis |
eventDate | datum gebeurtenis |
eventName | naam gebeurtenis |
MaterialUsed (Gegevensgroeptype) | Toegepast materiaal |
glue | lijm |
tubeMaterial | buismateriaal |
tubePackingMaterial | aanvulmateriaal buis |
MonitoringTube (Gegevensgroeptype) | Monitoringbuis |
artesianWellCapPresent | voorzien van drukdop |
geoOhmCable | geo-ohmkabel |
insertedPart | ingeplaatst deel |
materialUsed | toegepast materiaal |
numberOfGeoOhmCables | aantal geo-ohmkabels |
plainTubePart | stijgbuisdeel |
screen | filter |
sedimentSump | zandvang |
sedimentSumpPresent | voorzien van zandvang |
tubeInUse | buis in gebruik |
tubeNumber | buisnummer |
tubePartInserted | buisdeel ingeplaatst |
tubeStatus | buisstatus |
tubeTopDiameter | diameter bovenkant buis |
tubeTopPosition | positie bovenkant buis |
tubeTopPositioningMethod | methode positiebepaling bovenkant buis |
tubeType | buistype |
variableDiameter | variabele diameter |
PlainTubePart (Gegevensgroeptype) | Stijgbuisdeel |
plainTubePartLength | lengte stijgbuisdeel |
RegistrationHistory (Gegevensgroeptype) | Registratiegeschiedenis |
corrected | gecorrigeerd |
deregistered | uit registratie genomen |
deregistrationTime | tijdstip uit registratie genomen |
latestAdditionTime | tijdstip laatste aanvulling |
latestCorrectionTime | tijdstip laatste correctie |
objectRegistrationTime | tijdstip registratie object |
registrationCompletionTime | tijdstip voltooiing registratie |
registrationStatus | registratiestatus |
reregistered | weer in registratie genomen |
reregistrationTime | tijdstip weer in registratie genomen |
underReview | in onderzoek |
underReviewTime | in onderzoek sinds |
RegistrationObject (Objecttype) | Registratieobject |
broId | BRO-ID |
deliveryAccountableParty | bronhouder |
deliveryResponsibleParty | dataleverancier |
objectIdAccountableParty | object-ID bronhouder |
qualityRegime | kwaliteitsregime |
Screen (Gegevensgroeptype) | Filter |
screenBottomPosition | positie onderkant filter |
screenLength | filterlengte |
screenProtection | filterbescherming |
screenTopPosition | positie bovenkant filter |
sockMaterial | kousmateriaal |
SedimentSump (Gegevensgroeptype) | Zandvang |
sedimentSumpLength | zandvanglengte |
StandardizedLocation (Gegevensgroeptype) | Gestandaardiseerde locatie |
coordinates | coördinaten |
coordinateTransformation | coördinaattransformatie |
CRS | referentiestelsel |
WellHistory (Gegevensgroeptype) | Putgeschiedenis |
intermediateEvent | tussentijdse gebeurtenis |
wellConstructionDate | inrichtingsdatum put |
wellRemovalDate | opruimingsdatum put |
