BRO Productomgeving

Berichtencatalogus uitgiftewebservice BHR-P

Deze versie is onderdeel van de documentatie voor versie 2.1 BHR-P.

Inleiding

Dit document beschrijft hoe een afnemer van de Basisregistratie Ondergrond (BRO) de gegevens over een bodemkundig booronderzoek BHR-P) kan opvragen.

Het document veronderstelt dat de lezer bekend is met de BHR-P catalogus. Nadere informatie is te vinden op www.basisregistratieondergrond.nl.

Het document veronderstelt dat de lezer beschikt over de kennis en vaardigheid om een XML-bestand te lezen en te schrijven.

De focus van het document ligt op het beschrijven van de structuur van de mogelijke berichten aan de hand van enkele voorbeelden. Andere zaken zoals definitie, kardinaliteit, domein en bedrijfsregels met betrekking tot de gegevensinhoud van de berichten staan in de catalogus.

Leeswijzer

Hoofdstuk 2 beschrijft de algemene werking van de BHR-P uitgiftewebservice.

Hoofdstuk 3 bevat een toelichting op enkele voorbeeldberichten.

Hoofdstuk 4 bevat de toegestane waarden van de enumeraties (niet-beheerde lijsten met toegestane waarden).

Hoofdstuk 5 bevat verwijzingen (URN's en URL's) naar de codelijsten (beheerde lijsten met toegestane waarden).

Hoofdstuk 6 bevat een vertaaltabel, aan de hand waarvan, gegeven de Engelstalige naam van een entiteit of een attribuut, de Nederlandse naam in de catalogus kan worden opgezocht.

Versiehistorie

Versie

Datum

Omschrijving

0.9.0

 

Voorlopige versie.

0.9.1

01-10-2020

3.2.12 Locatie XML-bestand van bepaling gecorrigeerd.

0.9.2

17-11-2020

Vertaaltabel bijgewerkt

0.9.3

 

Bijgewekt conform werkafspraak "Aanleveren SFR en BHR-P, tranche 3" d.d. 25-02-2020.


Contactinformatie

Algemene informatie, documentatie en voorbeeld XML-berichten kunt u vinden op www.basisregistratieondergrond.nl.

Heeft u een vraag over de BRO? Wij staan voor u klaar om u te helpen.

Voor vragen, suggesties of opmerkingen kunt contact opnemen met de BRO Servicedesk via een mail naar support@broservicedesk.nl.

Of bel ons op telefoonnummer 088 - 8664 999. Wij zijn op werkdagen van 8.00 tot 17.00 uur bereikbaar.

Algemene werking van de BHR-P uitgiftewebservice

Dit hoofdstuk beschrijft de algemene werking van de BHR-P uitgiftewebservice.

Paragraaf 2.1 beschrijft de operaties die de BHR-P uitgiftewebservice ondersteunt.

Paragraaf 2.2 beschrijft de BRO-berichten die een rol spelen bij die operaties.

Paragraaf 2.3 beschrijft de verschillende uitgiftedocumenten die in een BRO-bericht uitgegeven kunnen worden. 

Operaties

De BHR-P uitgiftewebservice wordt gerealiseerd als een SOAP-webservice. De BHR-P uitgiftewebservice ondersteunt twee soap operaties: dispatchCharacteristics (uitgifte van kengegevens) en dispatchData (uitgifte van objectgegevens).

image2021-4-2_16-39-36.png


De wsdl kan worden gedowload van https://schema.broservices.nl/dsbhr-p-v2.0.wsdl

Een soap operatie heeft een request en een response:

  • Het DispatchCharacteristicsRequest (verzoek tot uitgifte van kengegevens) en de DispatchCharacteristicsResponse (bericht van verzending van kengegevens).

  • Het DispatchDataRequest (verzoek tot uitgifte van objectgegevens) en de DispatchDataResponse (bericht van verzending van objectgegevens).

Naast een bericht van verzending kan ieder verzoek ook leiden tot een foutmelding:

  • SOAP:Fault (Systeemfout): als er tijdens de verwerking van het uitgifteverzoek een onverwachte fout optreedt in het BRO-systeem, dan leidt dit tot een SOAP:Fault.

  • ParseFault (Validatiefout): als de uitgiftewebservice constateert dat een uitgifteverzoek niet een welgevormd XML-bericht is of dat het niet voldoet aan de schema validatie, dan leidt dit tot een ParseFault.

BRO-berichten

Deze paragraaf beschrijft de vier verschillende BRO-berichten die een rol spelen in de BHR-P uitgiftewebservice.

DispatchCharacteristicsRequest

Het BRO-bericht DispatchCharacteristicsRequest bevat het uitgifteverzoek tot het leveren van de in het BRO-register opgenomen kengegevens van de BHR-P registratieobjecten die voldoen aan bepaalde kenmerken. Het DispatchCharacteristicsRequest (Verzoek tot uitgifte van kengegevens) van de BHR-P uitgiftewebservice is een specialisatie van AbstractDispatchCharacteristicsRequest in de package brocommon, waaraan het het attribuut criteria (kenmerken) met de BHR-P specifieke kenmerken toevoegt.

image2021-4-2_15-55-49.png


De definities van de transactiegegevens staan in onderstaande tabel:

Naam in XML-bestand

Nederlandse naam

Type

Kardinaliteit

Definitie

requestReference 

verzoekkenmerk

CharacterString

1..1

Een voor de afnemer unieke aanduiding van het uitgifteverzoek.

criteria

kenmerken

CriteriaSet

1..1

De afzonderlijke kenmerken waaraan de registratieobjecten moeten voldoen.

Toelichting:
Bijna alle kenmerken worden in de gegevenscatalogus gedefinieerd als attribuut, met als enige verschil dat alle kenmerken een kardinaliteit 0..1 hebben, omdat de gebruiker de keuzevrijheid heeft welke attributen optreden als kenmerk.


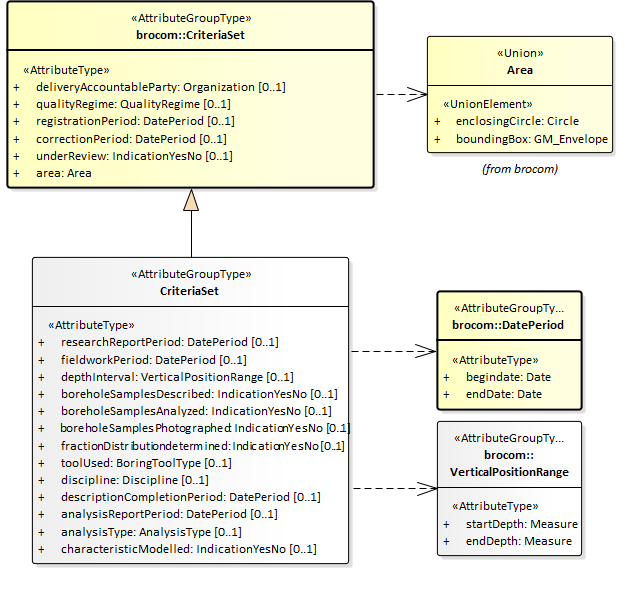
De criteria worden gedefinieerd doorCriteriaSet van de BHR-P uitgiftewebservice, een specialisatie van CriteriaSet uit package brommon, waaraan het een aantal optionele attributen toevoegt.

image2021-4-9_9-19-28.png


De definities van de attributen van de CriteriaSet uit brocommon staan in onderstaande tabel:

Naam in XML-bestand

Nederlandse naam

Type

Kardinaliteit

Definitie

deliveryAccountableParty

bronhouder

CharacterString

0..1

Het KvK-nummer van de maatschappelijke activiteit van de publiekrechtelijke rechtspersoon die bronhouder is van de gegevens in de basisregistratie ondergrond.

qualityRegime

kwaliteitsregime

Enumeration

0..1

De aanduiding van de kwaliteitseis waaraan de gegevens van het booronderzoek moeten voldoen.

registrationPeriod

periode van registreren

DatePeriod

0..1

Het datuminterval waarbinnen de datum van het tijdstip registratie van het booronderzoek moet liggen.


correctionPeriod

periode van corrigeren

DatePeriod

0..1

Het datuminterval waarbinnen het laatste correctietijdstip van het booronderzoek moet liggen.

underReview

in onderzoek

IndicationYesNo

0..1

De aanduiding die aangeeft of het booronderzoek door de registerbeheerder in onderzoek moet zijn genomen of niet.

area

begrenzing

CharacterString

1

De begrenzing van een geografisch gebied aan het aardoppervlak, in de vorm van een rechthoek of een cirkel, waarbinnen het booronderzoek moet liggen.


De definities van de attributen die CriteriaSet van de BHR-P uitgiftewebservice toevoegt aan CriteriaSet uit brocommon staan in onderstaande tabel:

Naam in XML-bestand

Nederlandse naam

Type

Kardinaliteit

Definitie

researchReportPeriod

periode van rapportage

DatePeriod

0..1

Periode waarin de uitvoerder van het booronderzoek alle gegevens van het booronderzoek aan de bronhouder heeft overgedragen of in het geval van historische gegevens de datum waarop alle gegevens zijn vastgesteld.

fieldworkPeriod

periode van veldwerk

DatePeriod

0..1

Periode waarbinnen het veldwerk is voltooid.

depthInterval

diepteinterval

VerticalPositionRange

0..1

Het bereik waarbinnen de einddiepte van de boring ligt.

boreholeSamplesDescribed

boormonsters beschreven

IndictionYesNo

0..1

Aanduiding of de boormonsters zijn beschreven.

boreholeSamplesAnalyzed

boormonsters geanalyseerd

IndictionYesNo

0..1

Aanduiding of de boormonsters zijn geanalyseerd.

boreholeSamplesPhotographed

boormonsters gefotografeerd

IndictionYesNo

0..1

Aanduiding of de boormonsters zijn gefotografeerd.

fractionDistributionDetermined

fractieverdeling bepaald

IndictionYesNo

0..1

Aanduiding of de onderlinge verhouding van de fracties waaruit de grond is samengesteld consequent is beschreven.

toolUsed

gebruikt apparaat

BoringToolType

0..1

Boortype van tenminste één boorapparaat gebruikt tijdens het boren.

discipline

vakgebied

Discipline

0..1

Het vakgebied waarbinnen het booronderzoek is uitgevoerd.

descriptionCompletionPeriod

periode waarin beschrijving voltooid

DatePeriod

0..1

Periode waarin het beschrijven is voltooid en de resultaten zijn vastgelegd.

analysisReportPeriod

periode van rapportage analyse

DatePeriod

0..1

Periode waarbinnen de uitvoerder van de analyse alle gegevens van de boormonsteranalyse aan de bronhouder heeft overgedragen, of in het geval van historische gegevens de datum waarop alle gegevens zijn vastgesteld.

analysisType

soort analyse

AnalysisType

0..1

De aanduiding die aangeeft tot welke categorie de analyse hoort.

characteristicModelled

karakteristiek gemodelleerd

IndictionYesNo

0..1

Aanduiding of ook het modelleren van eigenschappen is uitgevoerd.


DispatchDataRequest

Het BRO-bericht DispatchDataRequest bevat het uitgifteverzoek tot het leveren van de in het BRO-register opgenomen gegevens van een bepaald registratieobject. Daarbij wordt het registratieobject geïdentificeerd door zijn BRO-ID.

image2021-4-2_16-34-42.png


Dit BRO-bericht bestaat uit twee transactiegegevens. De definities van de transactiegegevens staan in onderstaande tabel:

Naam in XML-bestand

Nederlandse naam

Type

Kardinaliteit

Definitie

requestReference 

verzoekkenmerk

CharacterString

1..1

Een voor de afnemer unieke aanduiding van het uitgifteverzoek.

broId

BRO-ID

RegistrationObjectCode

1..1

De unieke aanduiding van het registratieobject in de Basisregistratie Ondergrond.

Toelichting:
De registratieobjectcode van een bodemkundig booronderzoek bestaat uit de drie hoofdletters BHR, gevolgd door een code van 12 cijfers inclusief eventuele voorloopnullen. Voorbeeld: BHR000000123456.


SOAP:Fault

Tijdens de uitvoering van een operatie kan er een onverwachte fout optreden in het BRO-systeem. Hiervoor kunnen verschillende oorzaken zijn, zoals het falen van bepaalde software of hardware. Deze onverwachte fouten worden beschouwd als een technische fout veroorzaakt door het BRO-systeem. De BRO stuurt dan een bericht in de vorm van een generieke SOAP:Fault (Systeemfout).

image2021-4-2_16-36-51.png


Een SOAP:Fault (Systeemfout) bestaat uit twee verplichte gegevens en één optioneel gegeven. De definities van deze gegevens staan in onderstaande tabel:

Naam in XML-bestand

Nederlandse naam

Type

Kardinaliteit

Definitie

faultcode 

foutcode

CharacterString

1..1

Aanduiding waar de fout is opgetreden.

Toelichting:
Vaste waarde “soap:Server”.

faultstring

fouttekst

CharacterString

1..1

Summiere beschrijving van de fout.

Toelichting:
Vaste waarde “Er is een fout in het BRO-systeem geconstateerd”.

detail

details

AnyType

0..1

Aanvullende informatie over de opgetreden fout en de vermoedelijke oorzaak.

Toelichting:
Het gegeven kan een simpele waarde (b.v. tekst) hebben of een samengestelde waarde (b.v. ParseFault).


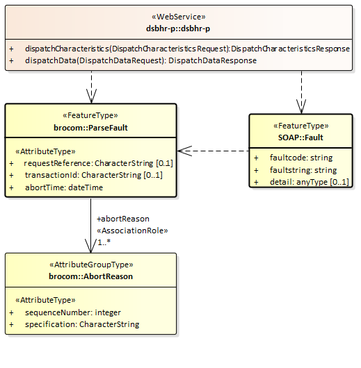
ParseFault

Als er fouten in het uitgifteverzoek worden gevonden tijdens de technische controle van een uitgifteverzoek, bijvoorbeeld het uitgifteverzoek is niet een welgevormd XML-bericht of het uitgifteverzoek voldoet niet aan de schemavalidatie, dan worden deze beschouwd als een softwarefout in het systeem van de data-afnemer. Het BRO-systeem stuurt dan een bericht in de vorm van een ParseFault (Validatiefout).

Het BRO-bericht ParseFault (Validatiefout) is in feite een gemodelleerde vorm van de algemene SOAP:Fault (Systeemfout), waarbij op de plek van het detail de gegevens van de ParseFault (Validatiefout) worden opgenomen. In de ParseFault (Validatiefout) zit een lijst met abortReasons (Redenen afbreken).

image2021-4-2_16-40-15.png


Dit BRO-bericht begint met een SOAP:Fault (Systeemfout), bestaande uit drie gegevens. De definities van deze gegevens staan in onderstaande tabel:

Naam in XML-bestand

Nederlandse naam

Type

Kardinaliteit

Definitie

faultcode 

foutcode

CharacterString

1..1

Aanduiding waar de fout is opgetreden.

Toelichting:
Vaste waarde “soap:Client”.

faultstring

fouttekst

CharacterString

1..1

Summiere beschrijving van de fout.

Toelichting:
Vaste waarde “Het verzoek voldoet niet aan het schema”.

detail

details

ParseFault

0..1

Aanvullende informatie over de opgetreden fout en de vermoedelijke oorzaak.

Regel:
Het gegeven is aanwezig bij een softwarefout. Het type van het gegeven is ParseFault (Validatiefout).


De ParseFault (Validatiefout) bestaat uit drie gegevens en een lijst met abortReasonsDe definities van de gegevens van ParseFault (Validatiefout) staan in onderstaande tabel:

Naam in XML-bestand

Nederlandse naam

Type

Kardinaliteit

Definitie

requestReference

verzoekkenmerk

CharacterString

0..1

Een voor de dataleverancier unieke aanduiding van het uitgifteverzoek.

Toelichting:
Waarde overgenomen uit het request. Dit gegeven is optioneel omdat de softwarefout geconstateerd kan worden voordat het BRO-systeem het uitgifteverzoek heeft kunnen lezen.

transactionId

transactiecode

CharacterString

0..1

Een voor het BRO-systeem unieke aanduiding voor de verwerking van een innameverzoek of uitgifteverzoek.

Toelichting:
Waarde toegekend door het transactieregister. Dit gegeven is optioneel omdat de softwarefout geconstateerd kan worden voordat het BRO-systeem een transactie heeft kunnen aanmaken.

abortTime

moment van afbreken

DateTime

1..1

Tijdstip, toegekend door de webservice, waarop de verwerking van het uitgifteverzoek is afgebroken.

abortReason

reden afbreken

AbortReason

1..*

Lijst met redenen waarom de verwerking van het uitgifteverzoek is afgebroken.

Toelichting:
Om praktische redenen wordt de lijst beperkt tot maximaal 99 redenen.


De lijst met abortReasons (redenen afbreken) bestaat uit minimaal 1 en maximaal 99 voorkomens van een AbortReason (Reden afbreken). Iedere AbortReason (Reden afbreken) bestaat uit twee gegevens. De definities staan in onderstaande tabel:

Naam in XML-bestand

Nederlandse naam

Type

Kardinaliteit

Definitie

sequenceNumber

volgnummer

Integer

1..1

Een binnen deze lijst van abortReasons (redenen afbreken) uniek nummer.

Toelichting:
Numerieke waarde bedoelt om de lijst met foutmeldingen te kunnen sorteren.

specification

foutmelding

CharacterString

1..1

Omschrijving van de validatie fout.


DispatchCharacteristicsResponse

Onder normale omstandigheden bestaat het antwoord op een DispatchCharacteristicsRequest (verzoek tot uitgifte van kengegevens) uit een DispatchCharacteriscticsResponse (bericht van verzending van kengegevens). Het antwoord dispatchCharacteristicsResponse is gedefinieerd in het XSD-bestand dsbhr-messages.xsd. Het is een specialisatie van DispatchResponse zoals gedefinieerd in brocommon.xsd. Het voegt daaraan toe het attribuut numberOfDocuments (aantal documenten) en een lijst met dispatchDocuments (uitgiftedocumenten).

image2021-4-6_13-47-27.png


Onderstaande tabel bevat de definities van de gegevens van de DispatchResponse:

Naam in XML-bestand

Nederlandse naam

Type

Kardinaliteit

Definitie

responseType

type antwoord

ResponseType

1..1

Aanduiding van de betekenis van het antwoord.

Regels:
Als het BRO-systeem een semantische fout heeft geconstateerd in één of meer waarden van de attributen van de criteria (kenmerken) in het uitgifteverzoek, dan heeft het attribuut de waarde rejection.
Als het BRO-systeem het uitgifteverzoek succesvol heeft verwerkt, dan heeft het attribuutde waarde dispatch.

requestReference 

verzoekkenmerk

CharacterString

1..1

Een voor de afnemer unieke aanduiding van het uitgifteverzoek.

Toelichting:
Waarde overgenomen uit het request.

rejectionTime 

tijdstip van afwijzing

DateTime

0..1

Tijdstip, toegekend door de webservice, waarop het uitgifteverzoek is afgewezen.

Regels:
Dit gegeven is alleen aanwezig als het gegeven responseType de waarde 'rejection' heeft.

dispatchTime 

tijdstip van uitgifte

DateTime

0..1

Tijdstip, toegekend door de webservice, waarop de opgevraagde gegevens zijn verzonden.

Regels:
Dit gegeven is alleen aanwezig als het gegeven responseType de waarde 'dispatch' heeft.

rejectionReason 

reden afwijzing

CharacterString

0..1

De reden waarom het uitgifteverzoek is afgewezen.

Regels:
Dit gegeven is alleen aanwezig als het gegeven responseType de waarde 'rejection' heeft.
Als dit antwoord wordt gegeven naar aanleiding van een DispatchCharacteristicsRequest (verzoek tot uitgifte van kengegevens) en de uitgiftewebservice heeft een of meer fouten geconstateerd in het uitgifteverzoek, dan heeft dit gegeven de vaste waarde "Er zijn 1 of meer fouten geconstateerd in de kenmerken".
Als dit antwoord wordt gegeven naar aanleiding van een DispatchDataRequest (verzoek tot uitgifte van objectgegevens) en de uitgiftewebservice heeft geen registratieobject gevonden met de broId in het uitgifteverzoek, dan heeft dit gegeven de vaste waarde "Dit registratieobject bestaat niet".

criterionError 

kenmerkfout

CriterionError 

0..*

Lijst met foutmeldingen met betrekking tot een geconstateerde fout in de kenmerken van een uitgifteverzoek, bestaande uit een volgnummer en een omschrijving.

Regels:
Deze lijst is niet aanwezig als het gegeven responseType de waarde 'dispatch' heeft.

Toelichting:
Om praktische redenen is de lijst beperkt tot maximaal 99 elementen.


Onderstaande tabel bevat de definities van de gegevens die DispatchCharacteristicsResponse toevoegt aan DispatchResponse uit brocommon:

Naam in XML-bestand

Nederlandse naam

Type

Kardinaliteit

Definitie

numberOfDocuments

aantal uitgiftedocumenten

Integer

0..1

Het aantal registratieobjecten dat voldoet aan de criteria (kenmerken) in het uitgifteverzoek.

Regels:
Dit gegeven is alleen aanwezig als het gegeven responseType de waarde 'dispatch' heeft.

dispatchDocument

uitgiftedocument

AbstractRegistrationObject

0..*

Deze lijst van elementen bevat de kengegevens van de registratieobjecten die voldoen aan de criteria (kenmerken) in het uitgifteverzoek.

Regels:
Deze lijst is alleen aanwezig als het gegeven responseType de waarde 'dispatch' heeft.

Het uitgiftedocument is van het type BRO_DO als het registratieobject uit registratie is genomen. 

Het uitgiftedocument is van het type BHR_C als het registratieobject niet uit registratie is genomen. 

Toelichting:
Om praktische redenen is de lijst beperkt tot maximaal 2000 elementen.


Als er geen registratieobjecten zijn gevonden die voldoen aan de criteria, dan heeft het attribuut numberOfDocuments de waarde 0 en is de lijst met dispatchDocuments leeg.

Als er meer dan 2000 registratieobjecten zijn gevonden die voldoen aan de criteria, dan heeft het attribuut numberOfDocuments de waarde 2000 en is de lijst met dispatchDocuments beperkt tot dat aantal.

DispatchDataResponse

Onder normale omstandigheden bestaat het antwoord op een DispatchDataRequest (verzoek tot uitgifte van objectgegevens) uit een DispatchDataResponse (bericht van verzending van objectgegevens). Het antwoord dispatchDataResponse is gedefinieerd in het XSD-bestand dssfr-messages.xsd. Het is een specialisatie van DispatchResponse zoals gedefinieerd in brocommon.xsd. Het voegt daaraan toe één optioneel dispatchDocument.

image2021-4-6_13-47-47.png


Het BRO-bericht DispatchDataResponse (Antwoord) kan twee betekenissen hebben:

  • Een bericht van afwijzing.

  • Een bericht van verzending van objectgegevens.

Onderstaande tabel geeft weer welke gegevens onder welke omstandigheden in het BRO-bericht opgenomen zullen worden. De lijst met criterionErrors (kenmerkfouten) speelt alleen een rol bij de uitgifte van kenmerken en dus niet bij de uitgifte van objectgegevens.

Gegeven

Afwijzing

Verzending

responseType

requestReference

rejectionTime


dispatchTime


rejectionReason


criterionError


dispatchDocument



Zie de voorgaande paragraaf voor de definities van de gegevens van de DispatchResponse uit brocommon.

Onderstaande tabel bevat de definities van de gegevens die DispatchDataResponse toevoegt aan DispatchResponse uit brocommon:

Naam in XML-bestand

Nederlandse naam

Type

Kardinaliteit

Definitie

dispatchDocument

uitgiftedocument

AbstractRegistrationObject

0..1

Dit element bevat de gegevens van het opgevraagde registratieobject, die in het BRO-systeem geregistreerd zijn.

Regels:
Dit gegeven is alleen aanwezig als het gegeven responseType de waarde 'dispatch' heeft.

Dit gegeven is van het type BRO_DO als de afnemer niet de bronhouder en/of dataleverancier is van het registratieobject en het registratieobject is uit registratie genomen.

Dit gegeven is van het type BHR_P_O als de afnemer niet de bronhouder en/of dataleverancier is van het registratieobject en het registratieobject is niet uit registratie genomen.

Dit gegeven is van het type BHR_P_O als de afnemer tevens de bronhouder en/of dataleverancier is van het registratieobject. 


Uitgiftedocumenten

Een uitgiftedocument bevat gegevens van een registratieobject, die in het BRO-systeem zijn geregistreerd. In de catalogus van het registratieobject staat de definitie van de beschikbare gegevens.

De BHR-P uitgiftewebservice kent vier types uitgiftedocumenten. Welk type voor een gegeven uitgiftedocument wordt gebruikt, hangt af van het uitgifteverzoek, het feit of de afnemer tevens bronhouder en/of dataleverancier is van het opgevraagde registratieobject en of het registratieobject uit registratie is genomen of niet.

Paragraaf 2.3.1 beschrijft de uitgiftedocumenten die kunnen worden opgenomen in een DispatchCharacteristicsResponse (Bericht van verzending van kengegevens).

Paragraaf 2.3.2 beschrijft de uitgiftedocumenten die kunnen worden opgenomen in een DispatchDataResponse (Bericht van verzending van objectgegevens).

Kengegevens

Het bericht dispatchCharacteristicsResponse (Bericht van verzending van kengegevens) bevat een lijst met uitgiftedocumenten, met daarin de kengegevens van de registratieobjecten die voldoen aan de criteria in het uitgifteverzoek. Per registratieobject/verzameling kengegevens kan het daarbij gaan om een van de twee types uitgiftedocumenten in onderstaande tabel. Welke verschijningsvorm wordt aangenomen, hangt af van het feit of het registratieobject uit registratie is genomen of niet:

Uitgiftedocument

Registratieobject

BRO_DO

Uit registratie genomen.

BHR_C

Niet uit registratie genomen.


Zoals in onderstaande figuur wordt aangegeven, zijn beide uitgiftedocumenten een specialisatie van AbstractRegistrationObject, wat gedefinieerd is in brocommon.xsd. Omdat dit de eerste gemeenschappelijke vader is van die twee uitgiftedocumenten, treedt dit FeatureType op als datatype van de reeks dispatchDocuments in het antwoord DispatchCharacteristicsResponse.

image2021-4-6_13-48-10.png


BRO_DO

Het uitgiftedocument van het type BRO_DO is een specialisatie van AbstractRegistrationObject in de package brocommon. Dit uitgiftedocument bestaat uit de onderstaande gegevens. Alle gegevens zijn volledig gedefinieerd in de BHR-P catalogus.

  • broId (BRO-ID).

  • deregistered (uit registratie genomen).

  • deregistrationTime (tijdstip uit registratie genomen).

BHR_C

Het uitgiftedocument van het type BHR_C is een specialisatie van AbstractCharacteristics in de package brocommon, wat op zijn beurt een specialisatie is van AbstractRegistrationObject in de package brocommon. Dit uitgiftedocument bestaat uit de onderstaande gegevens. Alle gegevens zijn volledig gedefinieerd in de BHR-P catalogus.

  • broId (BRO-ID).

  • deregistered (uit registratie genomen).

  • deliveryAccountableParty (bronhouder)

  • qualityRegime (kwaliteitsregime)

  • objectRegistrationTime (tijdstip registratie object)

  • latestCorrectionTime (tijdstip laatste correctie)

  • underReview (in onderzoek)

  • standardizedLocation (gestandaardiseerde locatie)

  • deliveredLocation (aangeleverde locatie)

  • localVerticalReferencePoint (lokaal verticaal referentiepunt)

  • offset (verschuiving)

  • verticalDatum (verticaal referentievlak)

  • researchReportDate (rapportagedatum onderzoek)

  • boringStartDate (startdatum boring)

  • boringEndDate (einddatum boring)

  • beginDepth (begindiepte boring)

  • endDepth (einddiepte boring)

  • surveyPurpose (kader inwinning)

  • boreholeSamplesDescribed (boormonsters beschreven)

  • boreholeSamplesAnalyzed (boormonsters geanalyseerd)

  • boreholeSamplesPhotographed (boormonsters gefotografeerd)

  • fractionDistributionDetermined (fracteverdeling bepaald)

  • discipline (vakgebied)

  • boringToolTypeOverview (overzicht boortypes)

Het BoringToolTypeOverview (Overzicht boortypes) bestaat uit een lijst van boortypes:

  • boringToolType (boortype)

Objectgegevens

De BHR-P uitgiftewebservice kent drie types uitgiftedocumenten die kunnen worden opgenomen in een DispatchDataResponse (Bericht van verzending van objectgegevens). Zie onderstaande tabel. Welke verschijningsvorm wordt aangenomen, hangt af van de identiteit van de afnemer en het feit of het registratieobject uit registratie is genomen of niet.

Uitgiftedocument

Wordt uitgeleverd als:


Afnemer

Registratieobject

complexType

BRO_DO

Is niet de bronhouder en/of dataleverancier.

Uit registratie genomen.

brocom:BRO_DOType

BHR_P_O

Is niet de bronhouder en/of dataleverancier.

Niet uit registratie genomen.

dsbhr:BoreholeResearchType

BHR_P_O_DP

Is tevens de bronhouder en/of dataleverancier.

Ongeacht.

dsbhr:BoreholeResearchType


Onderstaande figuur geeft de uitgiftedocumenten weer inclusief de mogelijke inhoud. Alle gegevens zijn volledig gedefinieerd in de BHR-P catalogus.

image2021-4-6_13-51-16.png


Attributen met een minteken voor hun naam (in plaats van een plusteken) worden alleen uitgeleverd als de afnemer tevens bronhouder en/of dataleverancier is van het opgevraagde registratieobject. Met andere woorden, deze gegevens worden alleen opgenomen in het dispatchDocument (uitgiftedocument) BHR_O_DP.

Attributen met een deelteken voor hun naam worden niet aangeboden in een brondocument bij de innamewebservice. In plaats daarvan wordt een waarde voor deze gegevens afgeleid door het BRO-systeem.

Attributen met de tekst 'id' tussen accolades achter de naam zijn gegevens die een object (een voorkomen van een FeatureType (Objecttype)) uniek identificeren.

BRO_DO

Het BRO_DO uitgiftedocument heeft als type BRO_DOType zoals gedefiieerd in de package brocommon, wat een specialisatie is van AbstractRegistrationObject in de package brocommon. Dit uitgiftedocument bestaat uit de volgende gegevens:

  • broId (BRO-ID).

  • deregistered (uit registratie genomen).

  • deregistrationTime (tijdstip uit registratie genomen)

BHR_O_DP

Het BHR_O_DP uitgiftedocument heeft als type BoreholeResearchType zoals gedefinieerd in de package dsbhr-messages, wat een specialisatie is van RegistrationObject in de package brocommon, wat op zijn beurt een specialisatie is van AbstractRegistrationObject in de package brocommon. Dit uitgiftedocument bevat alle gegevens uit de BHR-P catalogus, inclusief de afgeleide gegevens in RegistrationHistory (Registratiegeschiedenis), ReportHistory (Rapportagegeschiedenis), IntermediateEvent (Tussentijdse gebeurtenis) en StandardizedLocation (Gestandaardiseerde locatie).

BHR_O

Het BHR_O uitgiftedocument heeft als type BoreholeResearchType zoals gedefinieerd in de package dsbhr-messages, wat een specialisatie is van RegistrationObject in de package brocommon, wat op zijn beurt een specialisatie is van AbstractRegistrationObject in de package brocommon. Dit uitgiftedocument bevat alle gegevens uit de BHR-P catalogus, inclusief de afgeleide gegevens in RegistrationHistory (Registratiegeschiedenis), ReportHistory (Rapportagegeschiedenis), IntermediateEvent (Tussentijdse gebeurtenis) en StandardizedLocation (Gestandaardiseerde locatie), met uitzondering van de volgende gegevens:

  • objectIdAccountableParty (object-ID bronhouder) in RegistrationObject (Booronderzoek)

  • deliveryResponsibleParty (dataleverancier) in RegistrationObject (Booronderzoek)

  • researchOperator (uitvoerder onderzoek) in BoreholeResearch (Booronderzoek)

  • horizontalPositioningOperator (uitvoerder locatiebepaling) in DeliveredLocation (Aangeleverde locatie)

  • verticalPositioningOperator (uitvoerder verticale positiebepaling) in DeliveredVerticalPosition (Aangeleverde verticale positie)

  • boringOperator (uitvoerder boring) in Boring (Boring)

  • descriptionOperator (uitvoerder beschrijving) in BoreholeSampleDescription (Boormonsterbeschrijving)

  • analysisOperator (uitvoerder analyse) in BoreholeSampleAnalysis (Boormonsteranalyse)

Voorbeeldberichten

Dit hoofdstuk bevat enkele voorbeeldberichten en van diverse onderdelen van de berichten een uitgebreide toelichting.

Integrale voorbeeldberichten

De integrale voorbeeldberichten zijn te vinden op BHR-P voorbeeldberichten uitgifteDe onderstaande tabel bevat een opsomming van beschikbare voorbeeldberichten, hun intentie en een summiere beschrijving van de inhoud.

Naam

Doel en inhoud

DC_Request_BoundingBox.xml

Uitgifteverzoek tot het leveren van de in het BRO-register opgenomen kengegevens van bodemkundig booronderzoeken die zijn uitgevoerd binnen een bepaald gebied aangeduid door een rechthoek.

DC_Request_Cirkel.xml

Uitgifteverzoek tot het leveren van de in het BRO-register opgenomen kengegevens van bodemkundig booronderzoeken die zijn uitgevoerd binnen een bepaald gebied aangeduid door een cirkel.

DC_Request_Cirkel_error.xml

Uitgifteverzoek met een gebruikersfout.

DC_ResponseAfwijzing.xml

Bericht van afwijzing met de foutmelding over een gebruikersfout.

DC_ResponseLevering.xml

Bericht van verzending van kengegevens met de kengegevens van twee registratieobjecten, waarvan er één uit registratie is genomen.

DC_ResponseParseFault.xml

Bericht van afwijzing met twee foutmeldingen over een softwarefout.

DC_ResponseSoapFault.xml

Bericht van afwijzing met de foutmelding over een systeemfout.

DO_Request.xml

Uitgifteverzoek tot het leveren van de in het BRO-register opgenomen gegevens van een bepaald registratieobject.

DO_ResponseAfwijzing.xml

Bericht van afwijzing met de foutmelding dat een registratieobject met het opgevraagde BRO-ID niet bestaat.

DO_ResponseObjectInRegistratie.xml

Bericht van verzending van objectgegevens met alle geregistreerde gegevens van een bodemkundig booronderzoek, opgevraagd door een afnemer die tevens bronhouder en/of dataleverancier is van het opgevraagde registratieobject.

  • Algemene gegevens.

  • RegistrationHistory (Registratiegeschiedenis).

  • ReportHistory (Rapportagegeschiedenis).

  • StandardizedLocation (Gestandaardiseerde locatie).

  • DeliveredLocation (Aangeleverde locatie).

  • DeliveredVerticalPosition  (Aangeleverde verticale positie).

  • Boring (Boring).

  • SiteCharacteristic (Terreintoestand).

  • BoreholeSampleDescription (Boormonsterbeschrijving).

  • BoreholeSampleAnalysis (Boormonsteranalyse).

DO_ResponseObjectUitRegistratie.xml

Bericht van verzending van objectgegevens met de gegevens van een bodemkundig booronderzoek dat uit registratie is genomen, opgevraagd door een afnemer die niet bronhouder noch dataleverancier is van het opgevraagde registratieobject.


Code snippets.

Deze paragraaf bevat voor een aantal kleine, bijzondere stukken XML-code uit de voorbeeldberichten een gedetailleerde beschrijving.

Kop van een BRO-bericht 

De eerste regel van een BRO-bericht bevat de XML-proloog. Merk op dat de tekens volgens UTF-8 gecodeerd moeten worden. Dit is met name van belang voor speciale tekens, zoals à, á, ï.

Regel 2 bevat de opening tag van het type BRO-bericht als root XML-element. Dat kan zijn:

  • Een dispatchDataRequest (verzoek tot uitgifte van objectgegevens).

  • Een dispatchCharacteristicsRequest (verzoek tot uitgifte van kengegevens).

  • Een  dispatchDataResponse (bericht van verzending van objectgegevens).

  • Of een DispatchCharacteriscticsResponse (bericht van verzending van kengegevens).

Regel 3 t/m 10 bevatten de namespaces van de gebruikte XML-schemadefinities (XSD's) als XML-attributen van het root XML_element. Het aantal namespaces is afhankelijk van de inhoud van het BRO-bericht.

De laatste twee XML-attributen op regel 11 en 12 (xmlns:xsi en xsi:schemaLocation) maken het mogelijk om het BRO-bericht te valideren tegen de XSD-bestanden van de uitgiftewebservice. Deze twee attributen mogen weggelaten worden.

Regel 14 t/m 16 bevatten een disclaimer.

Na de disclaimer volgen de gegevens van het BRO-bericht. Die zijn uiteraard afhankelijk van het type BRO-bericht. Zie hoofdstuk 2 van de berichtencatalogus en de gegevenscatalogus voor nadere informatie.

Het BRO-bericht wordt afgesloten met een closing tag van het type BRO-bericht; zie regel 2.

<?xml version="1.0" encoding="UTF-8"?>
<dispatchDataResponse
        xmlns="http://www.broservices.nl/xsd/dsbhr/2.0"
        xmlns:bhrcom="http://www.broservices.nl/xsd/bhrcommon/2.0"
        xmlns:srcom="http://www.broservices.nl/xsd/srcommon/1.0"
        xmlns:brocom="http://www.broservices.nl/xsd/brocommon/3.0"
        xmlns:om="http://www.opengis.net/om/2.0"
        xmlns:swe="http://www.opengis.net/swe/2.0"
        xmlns:gml="http://www.opengis.net/gml/3.2"
        xmlns:xlink="http://www.w3.org/1999/xlink"
        xmlns:xsi="http://www.w3.org/2001/XMLSchema-instance"
        xsi:schemaLocation="http://www.broservices.nl/xsd/dsbhr/2.0 https://schema.broservices.nl/xsd/dsbhr/2.0/dsbhr-messages.xsd"
>
    <!-- Disclaimer: dit voorbeeldbericht valideert tegen de XSD van de uitgiftewebservice.
         Het is niet gevalideerd door de uitgiftewebservice en is vaktechnisch/inhoudelijk niet voorbeeldig.
    -->
    ...
</dispatchDataResponse>


Area 

Een area (gebied) is een verplicht onderdeel van de criteria (kenmerken) van een dispatchCharacteristicsRequest (verzoek tot uitgifte van kengegevens). Een area (gebied) geeft de begrenzing aan van een geografisch gebied aan het aardoppervlak, in de vorm van een cirkel of een rechthoek.

Een cirkel wordt gedefinieerd door het middelpunt en de straal. Het middelpunt is een coördinatenpaar uitgedrukt in een referentiestelsel. De straal is een meetwaarde, waarbij het XML-attribuut uom (eenheid) aangeeeft dat de straal wordt uitgedrukt in kilometers.

De rechthoek wordt aangeduid door twee coördinatenparen, van de hoek linksonder en de hoek rechtsboven, beiden uitgedrukt in hetzelfde referentiestelsel.

Voor alle coördinatenparen van een area (gebied) geldt dat het XML-attribuut srsName (referentiestelsel) de waarde urn:ogc:def:crs:EPSG::4258 (ETRS89) moet hebben. Daarbij bestaat een coördinatenpaar uit de latitude en de longitude, in die volgorde, gescheiden door een spatie en met een punt als decimaal scheidingsteken. Zie onderstaande voorbeelden. Het XML-attribuut srsDimension (aantal dimensies) geeft aan uit hoeveel ordinaten een coördinaat is opgebouwd. Dit XML-attribuut is optioneel en moet indien aanwezig de waarde 2 hebben.

...
<brocom:area>
    <brocom:enclosingCircle srsName="urn:ogc:def:crs:EPSG::4258">
        <brocom:center>52.287820209 5.090415499</brocom:center>
        <brocom:radius uom="km">10</brocom:radius>
    </brocom:enclosingCircle>
</brocom:area>
...
<brocom:area>
    <brocom:boundingBox srsName="urn:ogc:def:crs:EPSG::4258" srsDimension="2">
        <gml:lowerCorner>52.1 5.0</gml:lowerCorner>
        <gml:upperCorner>52.3 5.2</gml:upperCorner>
    </brocom:boundingBox>
</brocom:area>
...


BoreholeSampleDescription

De BHR-P gegevenscatalogus definieert de Boormonsterbeschrijving als een entiteit met 6 attributen en twee gegevensgroepen voor de Bodemclassificatie en het Boorprofiel:

image2021-4-6_17-18-34.png


Bij het logisch model en dientengevolge de XSD-bestanden is de O&M (Observations and measurements) standaard van het OGC (Open Geospatial Consortium) toegepast. De BoreholeSampleDescription (Boormonsterbeschrijving) is een specialisatie van BHRObservation, wat op zijn beurt een specialisatie is van OM_Observation uit de package om-profile. Daarbij vervangt BHRObservation het result van het type Any van OM_Observation uit de package om-profile door een result van het type DescriptiveBoreholeLog (Boorprofiel).

image2020-9-8_12-1-15.png


De attributen phenomenonTime en resultTime van de entiteit OM_Observation worden gevuld met de waarde van het attribuut datum voltooiing beschrijving van de entiteit Boormonsterbeschrijving uit de gegevenscatalogus. Voor de relaties featureOfInterest, procedure en observedProperty is geen geschikt gegeven beschikbaar; deze verplichte relaties zijn wel nillable/voidable (mag geen waarde hebben), dus worden deze XML-elementen opgenomen met een lege waarde. De optionele relatie relatedObservation wordt niet gebruikt en blijft achterwege.

Het type BoreholeSampleDescription (Boormonsterbeschrijving ) voegt de overige 5 attributen van de entiteit Boormonsterbeschrijving toe en de gegevensgroep SoilClassification (Bodemclassificatie).

Onderstaand volgt een voorbeeld van een BoreholeSampleDescription (Boormonsterbeschrijving).

<boreholeSampleDescription gml:id="id_0004">
    <om:phenomenonTime>
        <gml:TimeInstant gml:id="id_0005">
            <gml:timePosition indeterminatePosition="unknown"/>
        </gml:TimeInstant>
    </om:phenomenonTime>
    <om:resultTime>
        <gml:TimeInstant gml:id="id_0006">
            <gml:timePosition indeterminatePosition="unknown"/>
        </gml:TimeInstant>
    </om:resultTime>
    <om:procedure xsi:nil="true"/>
    <om:observedProperty xsi:nil="true"/>
    <om:featureOfInterest xsi:nil="true"/>
    <bhrcom:result xsi:type="bhrcom:DescriptiveBoreholeLogType">
        <bhrcom:sampleQuality codeSpace="urn:bro:bhr:SampleQuality">ongeroerd</bhrcom:sampleQuality>
        <bhrcom:rootPenetrableDepthReached>ja</bhrcom:rootPenetrableDepthReached>
        <bhrcom:rootPenetrableDepth uom="m">1.00</bhrcom:rootPenetrableDepth>
        ...
    </bhrcom:result>
    <bhrcom:descriptionMethod codeSpace="urn:bro:bhr:DescriptionMethod">AlterraTD19A</bhrcom:descriptionMethod>
    <bhrcom:descriptionLocation codeSpace="urn:bro:bhr:DescriptionLocation">veld</bhrcom:descriptionLocation>
    <bhrcom:descriptionOperator>
        <brocom:chamberOfCommerceNumber>27376655</brocom:chamberOfCommerceNumber>
    </bhrcom:descriptionOperator>
    <bhrcom:fractionDistributionDetermined>nee</bhrcom:fractionDistributionDetermined>
    <bhrcom:lowerBoundarySandFraction codeSpace="urn:bro:bhr:LowerBoundarySandFraction">50</bhrcom:lowerBoundarySandFraction>
    <bhrcom:soilClassification>
        ...
    </bhrcom:soilClassification>
</boreholeSampleDescription>


Het complexType BoreholeSampleDescription (Boormonsterbeschrijving) is een specialisatie van OM_Observation en daarmee een <<FeatureType>>. Daardoor heeft het een XML-attribuut gml:id met een waarde die uniek is binnen het BRO-bericht.

De XML-elementen phenomenonTime en resultTime zijn beiden van het type om:TimeObjectPropertyType uit het O&M profiel. Zoals de naam gml:TimeObjectPropertyType aangeeft wordt het GML XML property type pattern toegepast. Het kind XML-element gml:TimeInstant geeft aan dat de waarde in het feitelijke BRO-bericht van dit type is. Het type om:TimeObjectPropertyType is indirect een specialisatie van AbstractGML, zodat het gml:TimeInstant XML-element een XML-attribuut gml:id krijgt met een waarde die uniek is binnen het BRO-bericht.

Het type gml:TimeInstant bevat een XML-element gml:timePosition. De BHR-P gegevenscatalogus definieert voor het attribuut 'datum voltooiing beschrijving' onder kwaliteitsregime IMBRO een type Datum en onder kwaliteitsregime IMBRO/A een type OnvolledigeDatum. Onderstaande tabel geeft een aantal voorbeelden van mogelijke waarden. Het type gml:timePosition ondersteunt ook een dateTime (datum en tijd) als waarde met als opbouw: JJJJ-MM-DDThh:mm:ss+hh:mm, maar die keuzemogelijkheid biedt de BHR-P gegevenscatalogus niet voor het attribuut 'datum voltooiing beschrijving', zodat deze keuzemogelijkheid niet wordt gebruikt.

Keuzemogelijkeheid

Opbouw

XML-voorbeeld

De datum tot op de dag nauwkeurig.

JJJJ-MM-DD

<gml:timePosition>2020-08-31</gml:timePosition>

De datum tot op de maand nauwkeurig.

JJJJ-MM

<gml:timePosition>2020-08</gml:timePosition>

De datum tot op het jaar nauwkeurig.

JJJJ

<gml:timePosition>2020</gml:timePosition>

Geen datum bekend.

onbekend

<gml:timePosition indeterminatePosition="unknown" />


De codering voor het XML-element bhrcom:result volgt niet het GML XML property type pattern. In plaats daarvan geeft het XML-attribuut xsi:type aan wat het complexType van het resultaat is.

Na het XML-element bhrcom:result volgen de XML-elementen bhrcom:descriptionMethod (beschrijfmethode) t/m bhrcom:lowerBoundarySandFraction (ondergrens zandfractie) en daarna de gegevensgroep bhrcom:soilClassification (bodemclassificatie).

Codelist

Zie Codelist (Codelijst) voor een algemene beschrijving van het gebruik van codelijsten in de BRO.

Date en DateTime

De waarde van een XML-element met als type een xs:Date (Datum) wordt gecodeeerd volgens de ISO-8601 standaard: yyyy-mm-dd. Bijvoorbeeld:

<brocom:date>2020-11-10</brocom:date>


De waarde van een XML-element met als type een xs:DateTime (Datum) wordt ook gecodeeerd volgens de ISO-8601 standaard: yyyy-mm-ddThh:mm:ss+hh:mm. Bijvoorbeeld:

<brocom:dispatchTime>2020-11-10T09:09:43+01:00</brocom:dispatchTime>


De uren en minuten na het plus teken is de tijdzone ten opzichte van UTC (aka GMT). In theorie kan dit ook een min teken zijn (tijdzones ten westen van Greenwich), maar voor Nederland is de tijdzone + 1 uur (wintertijd) of + 2 uur (zomertijd).

dispatchDocument

Een dispatchResponse (bericht van verzending) bevat 0, 1 of meerdere uitgiftedocumenten; zie de paragrafen 2.2.5 en 2.2.6. Zoals beschreven in paragraaf 2.3 kent de BHR-P uitgiftewebservice 4 types uitgiftedocumenten. De UML-diagrammen geven aan dat alle uitgiftedocumenten direct of indirect een specialisatie zijn van AbstractRegistrationObject en daarmee een FeatureType zijn. Welke types uitgiftedocumenten uitgegeven kunnen worden hangt af van het type dispatchResponse:

  • dispatchCharacteristicsResponse (bericht van verzending van kengegevens)

    • brocom:BRO_DO: gegevens van een registratieobject dat uit registratie is genomen.

    • dsbhr:BHR_C: kengegevens van een registratieobject dat niet uit registratie is genomen.

  • dispatchDataResponse (bericht van verzending van objectgegevens)

    • brocom:BRO_DO: gegevens van een registratieobject dat uit registratie is genomen.

    • dsbhr:BHR_O: objectgegevens van een bodemkundig booronderzoek dat niet uit registratie is genomen, opgevraagd door een afnemer die niet bronhouder noch dataleverancier is van het opgevraagde registratieobject.

    • dsbhr:BHR_O_DP: objectgegevens van een bodemkundig booronderzoek dat niet uit registratie is genomen, opgevraagd door een afnemer die tevens bronhouder en/of dataleverancier is van het opgevraagde registratieobject.

Conform de GML XML encoding rules wordt het property type pattern toegepast bij het omzetten van de gegevensdefinitie in UML naar de berichtdefinities in XML (Zie property type pattern)Onderstaande voorbeeld van een stukje XML laat zien hoe dat uitpakt. Na de opening tag dispatchDocument (uitgiftedocument) volgt een regel met, bijvoorbeeld, brocom:BRO_DO. Deze regel geeft aan dat het uitgiftedocument van dit type is. Het element BRO_DO is als root element gedefinieerd in het XSD-bestand brocommon.xsd. De andere types uitgiftedocumenten zijn gedefinieerd in het XSD-bestand dsbhr-messages.xsd van de BHR-P uitgiftewebservice. Na deze regel komt het eerste XML-element van het betreffende type uitgiftedocument, in het voorbeeld brocom:broID.

...
<dispatchDocument>
    <brocom:BRO_DO gml:id="id_0001">
        <brocom:broId>...</brocom:broId>
        ...
    </brocom:BRO_DO>
</dispatchDocument>
...


Dit property type pattern is niet alleen toegepast bij het XML-element dispatchDocument (uitgiftedocument). Andere voorbeelden zijn:

  • phenomenonTime (datum voltooiing beschrijving) van het type om:TimeObjectPropertyType.

  • boreholeSampleAnalysis (boormonsteranalyse) van het type bhrcom:BoreholeSampleAnalysisPropertyType.

  • investigatedInterval (onderzocht interval) van het type bhrcom:InvestigatedIntervalPropertyType.

  • pHDetermination (bepaling zuurgraad) van het type srcom:PHDeterminationPropertyType.

gml:id

Zie gml:id voor een algemene beschrijving van het gebruik van gml:id in de BRO.

gml:Measure

De BHR-P gegevenscatalogus definieert een aantal gegevens als een meetwaarde. Deze bestaan uit een getalswaarde en een eenheid.

In de XSD-bestanden hebben de betreffende XML-element een type gml:Measure. Conform de GML XML encoding rules wordt de eenheid opgeslagen in het XML-attribuut uom (unit of measure; eenheid). Als een gegeven van het type meetwaarde geen waarde heeft, dan wordt er een XML-attribuut xsi:Nil="true" opgenomen en heeft het XML-element geen waarde, maar wordt het XML attribuut uom (eenheid) wel opgenomen. Zie onderstaande voorbeelden voor een offset (verschuiving) met en zonder een waarde.

...
<bhrcom:offset uom="m">-1.38</bhrcom:offset>
...
<bhrcom:offset uom="m" xsi:nil="true"/>
...


Merk op dat in de gegevenscatalogus (in de meeste gevallen) naast de afkorting ook tussen haakjes de voluitgeschreven naam van de eenheid is opgenomen, bijvoorbeeld: Eenheid: m (meter) . Alleen de afkorting volgens de UCUM lijst moet worden opgenomen in het BRO-bericht.

gml:Point

De BHR-P gegevenscatalogus definieert voor de StandardizedLocation (Gestandaardiseerde locatie) en de DeliveredLocation (Aangeleverde locatie) onder andere de volgende twee attributen:

  • Coördinaten: De coördinaten die zijn aangeleverd.

  • Referentiestelsel: Het referentiestelsel van de aangeleverde coördinaten.

Conform de GML XML encoding van NEN3610 worden deze twee attributen omgezet in een gml:Point, Die bestaat op zijn beurt uit:

  • XML-element gml:pos - het coördinatenpaar

  • XML-attribuut srsName - een verwijzing naar het referentiestelsel waarin het coördinatenpaar is uitgedrukt.

  • XML-attribuut gml:id - een unieke identificatie van het object

Het bereik en de betekenis van de coördinaten is afhankelijk van het gebruikte referentiestelsel. Onderstaande tabel geeft per referentiestelsel de waarde voor het XML-attribuut srsName en de betekenis, toepassingsgebied, eenheid en volgorde van de ordinaten.

Referentiestelsel

srsName

Betekenis

Eenheid

Toepassingsgebied

ETRS89

urn:ogc:def:crs:EPSG:4258

Latitude, Longitude

Decimale graden

Land en zee

RD

urn:ogc:def:crs:EPSG:28992

X, Y

Meter

Land


Voorbeeld van de XML-encoding voor dezelfde locatie in RD en in ETRS89:

...
<location gml:id="BRO_0001" srsName="urn:ogc:def:crs:EPSG::28992">
  <gml:pos>139794.52 455443.35</gml:pos>
</location>
...
<location gml:id="BRO_0001" srsName="urn:ogc:def:crs:EPSG::4258">
  <gml:pos>52.0870447 5.1653503</gml:pos>
</location>
...


Meetreeks

Zie Meetreeks voor een algemene beschrijving van het gebruik van een meetreeks in de BRO.

Onderstaande tabel geeft een samenvatting van de meetreeksen en karakteristieken in de BHR-P gegevenscatalogus waar dit patroon is toegepast, de XML-elementen die dientengevolge het datatype swe:DataArray hebben gekregen en de bijbehorende XML-bestanden waarin de definities van de swe:DataRecords zijn opgenomen.

Meetreeks/karakteristiek

XML-element met als type swe:DataArray

swe:DataRecord met de parameterwaardes

Krimpverloop

shrinkage

ShrinkageState.xml

Waterdoorlatendheidsverloop

hydraulicConductivityChange

HydraulicConductivityStateType.xml

Waterretentie

waterretention

WaterretentionValue.xml

Watergehalte en doorlatendheid bij een veranderende bodemvochtpotentiaal

waterContentAndConductivityUnderDecreasingSoilWaterPotential

WaterContentAndConductivityAtSpecificSoilWaterPotential.xml

Waterretentie verdamping

waterretentionEvaporation

WaterretentionValueEvaporation.xml

Waterretentiekarakteristiek

retentionCurve

ShapeRetentionCurve.xml

Waterdoorlatendheidskarakteristiek

hydraulicConductivityCurve

ShapeHydraulicConductivyCurve.xml


Organization.

De BHR-P gegevenscatalogus definieert een aantal uitvoerders. Deze hebben een Organization (Organisatie) als gegevenstype. Bijvoorbeeld:

  • researchOperator (uitvoerder onderzoek)

  • horizontalPositioningOperator (uitvoerder locatiebepaling)

  • verticalPositioningOperator (uitvoerder verticale positiebepaling)

  • boringOperator (uitvoerder boring)

  • descriptionOperator (uitvoerder beschrijving)

  • analysisOperator (uitvoerder analyse)

Het complexType Organization (Organisatie) biedt de keuze tussen een chamberOfCommerceNumber (kamer van koophandelnummer) of een europeanCompanyRegistrationNumber (Europees handelsnummer). Hieronder twee voorbeelden:

...
<researchOperator>
  <brocom:chamberOfCommerceNumber>27376655</brocom:chamberOfCommerceNumber>
</researchOperator>
...
<analysisOperator>
  <brocom:europeanCompanyRegistrationNumber>DER2507_R2</brocom:europeanCompanyRegistrationNumber>
</analysisOperator>
...


PartialDate

In de BHR-P gegevenscatalogus hebben diverse gegevens een Datum onder kwaliteitsregime IMBRO en een OnvolledigeDatum onder IMBRO/A. In de XSD-bestanden is de OnvolledigeDatum gerealiseerd in het complexType PartialDateType. Deze ondersteunt 4 mogelijkheden met afnemende nauwkeurigheid:

  • date (volledige datum).

  • yearMonth (datum en jaartal).

  • year (jaartal).

  • voidReason (de vaste waarde 'onbekend').

Onderstaande voorbeelden geven mogelijk waarden met afnemende nauwkeurigheid.

XML
<researchReportDate>
	<!--You have a CHOICE of the next 4 items at this level
		<brocom:date>2020-08-31</brocom:date>
		<brocom:yearMonth>2020-08</brocom:yearMonth>
		<brocom:year>2020</brocom:year>
		<brocom:voidReason>onbekend</brocom:voidReason> 
    -->
	<brocom:date>2020-08-31</brocom:date>
</researchReportDate>


Bij een PartialDate (OnvolledigeDatum) geldt dat binnen hetzelfde jaar (of jaar en maand) een minder volledige datum voorafgaat aan een meer volledige datum:

  • het jaartal 2015 gaat voor de maand en het jaartal juli 2015

  • de maand en het jaartal juli 2015 gaat voor de volledige datum 17 juli 2015.

In het algemeen kan een datum met de waarde 'onbekend' niet worden vergeleken met een andere datum. Daarom wordt bij het toepassen van een regel, waarin twee datums met elkaar worden vergeleken waarvan één (of beide) de waarde 'onbekend' heeft, de bedrijfsregel genegeerd.

Uitzondering is het sorteren van gebeurtenissen op een tijdlijn. Daarbij wordt op basis van de betekenis van de gebeurtenis een begin/inrichten/start gebeurtenis altijd vooraan in de lijst met gebeurtenissen geplaatst, ook als de datum van de gebeurtenis de waarde 'onbekend' heeft. En wordt een eind/opruimen/voltooien gebeurtenis altijd achteraan in de lijst met gebeurtenissen geplaatst, ook als de datum van de gebeurtenis de waarde 'onbekend' heeft. Opdat een lijst met gebeurtenissen eenduidig kan worden gesorteerd, mag bij andere gebeurtenissen de datum van de gebeurtenis niet de waarde 'onbekend' hebben. Dit wordt expliciet als aanvullende regel vermeld bij de betreffende brondocumenten.

Enumeraties

Dit hoofdstuk bevat de toegestane waarden van de enumeraties (niet-beheerde waardenlijsten).

In de BRO wordt een onderscheid gemaakt tussen beheerde waardenlijsten en niet-beheerde waardenlijsten. In de catalogus en de XSD-bestanden noemen we een niet-beheerde waardenlijst een enumeratie. Bij een enumeratie staat de lijst met toegestane waarden vast en kan de lijst met toegestane waarden niet veranderd worden zonder aanpassingen in de catalogus, de berichtdefinities (XSD-bestanden) en de software (voor het maken of verwerken van een bericht).

De onderstaande tabel geeft een overzicht van de enumeraties die van belang zijn bij het maken van een BRO-verzoek over een bodemkundig booronderzoek. De eerste kolom bevat de Engelstalige naam van de enumeratie, zoals deze voorkomt in de XSD-bestanden. De tweede kolom bevat de Nederlandstalige naam, zoals die voorkomt in de catalogus. De derde kolom bevat de toegestane waarden, die gebruikt mogen worden in een BRO-verzoek.

Type

Naam

Waarde

IndicationYesNo

IndicatieJaNee

ja



nee

IndicationYesNoUnknown

IndicatieJaNeeOnbekend

ja



nee



onbekend

QualityRegime

Kwaliteitsregime

IMBRO



IMBRO/A


Codelijsten

Dit hoofdstuk bevat verwijzingen (URN's en URL's) naar de codelijsten (beheerde waardenlijsten).

In de BRO wordt een onderscheid gemaakt tussen beheerde waardenlijsten en niet-beheerde waardenlijsten. In de catalogus en de XSD-bestanden noemen we een beheerde waardenlijst een codelijst. Bij een codelijst kan de lijst met toegestane waarden worden aangepast zonder dat aanpassingen nodig zijn in de berichtdefinities (XSD-bestanden) en/of de software (voor het maken of verwerken van een bericht). De catalogus bevat per codelijst de toegestane waarden, zoals gedefinieerd op het moment dat de catalogus werd vastgesteld.

De onderstaande tabel geeft een overzicht van de codelijsten die van belang zijn bij het maken van een BRO-verzoek over een bodemkundig booronderzoek. De eerste kolom bevat de Engelstalige naam van de codelijst, zoals deze voorkomt in de XSD-bestanden. De tweede kolom bevat de Nederlandstalige naam, zoals die voorkomt in de catalogus. De derde kolom bevat de URN, die in  een BRO-verzoek gebruikt moet worden als waarde voor het XML-attribuut  codeSpace. De vierde kolom bevat een link naar de website waar de actuele lijst is te raadplegen met toegestane waarden die in een BRO-verzoek gebruikt mogen worden als waarde voor een XML-element.

Type

Naam

URN

Link

AnalysisType

SoortAnalyse

urn:bro:bhr:AnalysisType

https://publiek.broservices.nl/refcodes/api/get_codes?domain=urn:bro:bhr:AnalysisType

AnomalousGroundwaterRegime

AfwijkendGrondwaterRegime

urn:bro:bhr:AnomalousGroundwaterRegime

https://publiek.broservices.nl/refcodes/api/get_codes?domain=urn:bro:bhr:AnomalousGroundwaterRegime

BoringStandard

Boornorm

urn:bro:bhr:BoringStandard

https://publiek.broservices.nl/refcodes/api/get_codes?domain=urn:bro:bhr:BoringStandard

BoringToolType

Boortype

urn:bro:bhr:BoringToolType

https://publiek.broservices.nl/refcodes/api/get_codes?domain=urn:bro:bhr:BoringToolType

CarbonateClass

Kalkklasse

urn:bro:bhr:CarbonateClass

https://publiek.broservices.nl/refcodes/api/get_codes?domain=urn:bro:bhr:CarbonateClass

CarbonateProfile

Kalkverloopklasse

urn:bro:bhr:CarbonateProfile

https://publiek.broservices.nl/refcodes/api/get_codes?domain=urn:bro:bhr:CarbonateProfile

CodeGroup

Codegroep

urn:bro:bhr:CodeGroup

https://publiek.broservices.nl/refcodes/api/get_codes?domain=urn:bro:bhr:CodeGroup

CorrectionReason

Correctiereden

urn:bro:bhr:CorrectionReason

https://publiek.broservices.nl/refcodes/api/get_codes?domain=urn:bro:bhr:CorrectionReason

DeliveryContext

KaderAanlevering

urn:bro:bhr:DeliveryContext

https://publiek.broservices.nl/refcodes/api/get_codes?domain=urn:bro:bhr:DeliveryContext

DepositionalCharacteristic

Afzettingskarakteristiek

urn:bro:bhr:DepositionalCharacteristic

https://publiek.broservices.nl/refcodes/api/get_codes?domain=urn:bro:bhr:DepositionalCharacteristic

DescriptionLocation

Beschrijflocatie

urn:bro:bhr:DescriptionLocation

https://publiek.broservices.nl/refcodes/api/get_codes?domain=urn:bro:bhr:DescriptionLocation

DescriptionMethod

Beschrijfmethode

urn:bro:bhr:DescriptionMethod

https://publiek.broservices.nl/refcodes/api/get_codes?domain=urn:bro:bhr:DescriptionMethod

DeterminationMethod

Bepalingsmethode

urn:bro:sr:DeterminationMethod

https://publiek.broservices.nl/refcodes/api/get_codes?domain=urn:bro:sr:DeterminationMethod

DeterminationMethodVolumetricWaterContent

BepalingsmethodeVolumetrischWatergehalte

urn:bro:sr:DeterminationMethodVolumetricWaterContent

https://publiek.broservices.nl/refcodes/api/get_codes?domain=urn:bro:sr:DeterminationMethodVolumetricWaterContent

DeterminationProcedure

Bepalingsprocedure

urn:bro:sr:DeterminationProcedure

https://publiek.broservices.nl/refcodes/api/get_codes?domain=urn:bro:sr:DeterminationProcedure

Discipline

Vakgebied

urn:bro:bhr:Discipline

https://publiek.broservices.nl/refcodes/api/get_codes?domain=urn:bro:bhr:Discipline

DispersionMethod

Dispersiemethode

urn:bro:sr:DispersionMethod

https://publiek.broservices.nl/refcodes/api/get_codes?domain=urn:bro:sr:DispersionMethod

DryingPeriod

Droogtijd

urn:bro:sr:DryingPeriod

https://publiek.broservices.nl/refcodes/api/get_codes?domain=urn:bro:sr:DryingPeriod

DryingTemperature

Droogtemperatuur

urn:bro:sr:DryingTemperature

https://publiek.broservices.nl/refcodes/api/get_codes?domain=urn:bro:sr:DryingTemperature

EventName

NaamGebeurtenis

urn:bro:bhr:EventName

https://publiek.broservices.nl/refcodes/api/get_codes?domain=urn:bro:bhr:EventName

Feature

Bijzonderheid

urn:bro:bhr:Feature

https://publiek.broservices.nl/refcodes/api/get_codes?domain=urn:bro:bhr:Feature

FeatureSite

BijzonderheidLocatie

urn:bro:bhr:FeatureSite

https://publiek.broservices.nl/refcodes/api/get_codes?domain=urn:bro:bhr:FeatureSite

FeatureTop

BijzonderheidBovenin

urn:bro:bhr:FeatureTop

https://publiek.broservices.nl/refcodes/api/get_codes?domain=urn:bro:bhr:FeatureTop

FlushingMedium

Boorspoeling

urn:bro:bhr:FlushingMedium

https://publiek.broservices.nl/refcodes/api/get_codes?domain=urn:bro:bhr:FlushingMedium

FractionDistributionLab

FractieverdelingLab

urn:bro:sr:FractionDistributionLab

https://publiek.broservices.nl/refcodes/api/get_codes?domain=urn:bro:sr:FractionDistributionLab

GravelContentClass

Grindgehalteklasse

urn:bro:bhr:GravelContentClass

https://publiek.broservices.nl/refcodes/api/get_codes?domain=urn:bro:bhr:GravelContentClass

GroundwaterTableClass

Grondwatertrap

urn:bro:bhr:GroundwaterTableClass

https://publiek.broservices.nl/refcodes/api/get_codes?domain=urn:bro:bhr:GroundwaterTableClass

HorizonCode

Horizontcode

urn:bro:bhr:HorizonCode

https://publiek.broservices.nl/refcodes/api/get_codes?domain=urn:bro:bhr:HorizonCode

HorizontalPositioningMethod

MethodeLocatiebepaling

urn:bro:bhr:HorizontalPositioningMethod

https://publiek.broservices.nl/refcodes/api/get_codes?domain=urn:bro:bhr:HorizontalPositioningMethod

InvestigatedArea

OnderzochtOppervlak

urn:bro:bhr:InvestigatedArea

https://publiek.broservices.nl/refcodes/api/get_codes?domain=urn:bro:bhr:InvestigatedArea

LandUse

Landgebruik

urn:bro:bhr:LandUse

https://publiek.broservices.nl/refcodes/api/get_codes?domain=urn:bro:bhr:LandUse

LitterType

Strooiselsoort

urn:bro:bhr:LitterType

https://publiek.broservices.nl/refcodes/api/get_codes?domain=urn:bro:bhr:LitterType

LocalVerticalReferencePoint

LokaalVerticaalReferentiepunt

urn:bro:bhr:LocalVerticalReferencePoint

https://publiek.broservices.nl/refcodes/api/get_codes?domain=urn:bro:bhr:LocalVerticalReferencePoint

LowerBoundarySandFraction

OndergrensZandfractie

urn:bro:bhr:LowerBoundarySandFraction

https://publiek.broservices.nl/refcodes/api/get_codes?domain=urn:bro:bhr:LowerBoundarySandFraction

MaterialIrregularity

BijzonderheidMateriaal

urn:bro:sr:MaterialIrregularity

https://publiek.broservices.nl/refcodes/api/get_codes?domain=urn:bro:sr:MaterialIrregularity

ModellingMethod

Modelleringsmethode

urn:bro:sr:ModellingMethod

https://publiek.broservices.nl/refcodes/api/get_codes?domain=urn:bro:sr:ModellingMethod

ModellingProcedure

Modelleringsprocedure

urn:bro:sr:ModellingProcedure

https://publiek.broservices.nl/refcodes/api/get_codes?domain=urn:bro:sr:ModellingProcedure

OrganicMatterClass

OrganischeStofklasse

urn:bro:bhr:OrganicMatterClass

https://publiek.broservices.nl/refcodes/api/get_codes?domain=urn:bro:bhr:OrganicMatterClass

PeatClass

Veenklasse

urn:bro:bhr:PeatClass

https://publiek.broservices.nl/refcodes/api/get_codes?domain=urn:bro:bhr:PeatClass

PeatType

Veensoort

urn:bro:bhr:PeatType

https://publiek.broservices.nl/refcodes/api/get_codes?domain=urn:bro:bhr:PeatType

PedologicalSoilName

BodemkundigeGrondsoortnaam

urn:bro:bhr:PedologicalSoilName

https://publiek.broservices.nl/refcodes/api/get_codes?domain=urn:bro:bhr:PedologicalSoilName

PerformanceIrregularity

BijzonderheidUitvoering

urn:bro:sr:PerformanceIrregularity

https://publiek.broservices.nl/refcodes/api/get_codes?domain=urn:bro:sr:PerformanceIrregularity

RegistrationStatus

Registratiestatus

urn:bro:bhr:RegistrationStatus

https://publiek.broservices.nl/refcodes/api/get_codes?domain=urn:bro:bhr:RegistrationStatus

RemovedMaterial

VerwijderdMateriaal

urn:bro:bhr:RemovedMaterial

https://publiek.broservices.nl/refcodes/api/get_codes?domain=urn:bro:bhr:RemovedMaterial

ReworkingClass

Vergravingsklasse

urn:bro:bhr:ReworkingClass

https://publiek.broservices.nl/refcodes/api/get_codes?domain=urn:bro:bhr:ReworkingClass

RipingClass

Rijpingsklasse

urn:bro:bhr:RipingClass

https://publiek.broservices.nl/refcodes/api/get_codes?domain=urn:bro:bhr:RipingClass

RockType

Gesteentesoort

urn:bro:bhr:RockType

https://publiek.broservices.nl/refcodes/api/get_codes?domain=urn:bro:bhr:RockType

SaltCorrectionMethod

Zoutcorrectiemethode

urn:bro:sr:SaltCorrectionMethod

https://publiek.broservices.nl/refcodes/api/get_codes?domain=urn:bro:sr:SaltCorrectionMethod

SampleQuality

Monsterhoedanigheid

urn:bro:bhr:SampleQuality

https://publiek.broservices.nl/refcodes/api/get_codes?domain=urn:bro:bhr:SampleQuality

ShellMatterContentClass

KlasseSchelpmateriaalgehalte

urn:bro:bhr:ShellMatterContentClass

https://publiek.broservices.nl/refcodes/api/get_codes?domain=urn:bro:bhr:ShellMatterContentClass

SoilClass

Bodemklasse

urn:bro:bhr:SoilClass

https://publiek.broservices.nl/refcodes/api/get_codes?domain=urn:bro:bhr:SoilClass

StandardSoilName

StandaardGrondsoortnaam

urn:bro:bhr:StandardSoilName

https://publiek.broservices.nl/refcodes/api/get_codes?domain=urn:bro:bhr:StandardSoilName

StopCriterion

Stopcriterium

urn:bro:bhr:StopCriterion

https://publiek.broservices.nl/refcodes/api/get_codes?domain=urn:bro:bhr:StopCriterion

SubsoilDuinVagueSoil

OndergrondDuinvaaggrond

urn:bro:bhr:SubsoilDuinVagueSoil

https://publiek.broservices.nl/refcodes/api/get_codes?domain=urn:bro:bhr:SubsoilDuinVagueSoil

SubsoilPeat

OndergrondVeen

urn:bro:bhr:SubsoilPeat

https://publiek.broservices.nl/refcodes/api/get_codes?domain=urn:bro:bhr:SubsoilPeat

SurveyPurpose

KaderInwinning

urn:bro:bhr:SurveyPurpose

https://publiek.broservices.nl/refcodes/api/get_codes?domain=urn:bro:bhr:SurveyPurpose

TextureClass

Textuurklasse

urn:bro:bhr:TextureClass

https://publiek.broservices.nl/refcodes/api/get_codes?domain=urn:bro:bhr:TextureClass

TextureProfile

Profielverloop

urn:bro:bhr:TextureProfile

https://publiek.broservices.nl/refcodes/api/get_codes?domain=urn:bro:bhr:TextureProfile

UsedMedium

GebruiktMedium

urn:bro:sr:UsedMedium

https://publiek.broservices.nl/refcodes/api/get_codes?domain=urn:bro:sr:UsedMedium

VerticalDatum

VerticaalReferentievlak

urn:bro:bhr:VerticalDatum

https://publiek.broservices.nl/refcodes/api/get_codes?domain=urn:bro:bhr:VerticalDatum

VerticalPositioningMethod

MethodeVerticalePositiebepaling

urn:bro:bhr:VerticalPositioningMethod

https://publiek.broservices.nl/refcodes/api/get_codes?domain=urn:bro:bhr:VerticalPositioningMethod


Vertaallijst

Dit hoofdstuk bevat een vertaaltabel aan de hand waarvan, gegeven de Engelstalige naam van een complexType/element in de XSD-bestanden, de Nederlandse naam van de entiteit en het attribuut in de gegevenscatalogus kan worden opgezocht.

De onderstaande tabel is gesorteerd op alfabetische volgorde van de Engelstalige naam van het complexType/element. Tussen haakjes staat het type modelelement van de entiteit. Binnen een entiteit zijn de attributen gesorteerd op Engelstalige naam.

Complextype (stereotype)
element

Entiteit
attribuut

BasicDistributionFractionSmaller50um (Gegevensgroeptype)

Minimale verdeling fractie kleiner50um

fraction0to2um

fractie 0tot2um

fraction2to50um

fractie 2tot50um

BasicParticleSizeDistribution (Gegevensgroeptype)

Basis korrelgrootteverdeling

basicDistributionFractionSmaller50um

minimale verdeling fractie kleiner50um

detailedDistributionFraction63to2000um

uitgebreide verdeling fractie 63tot2000um

detailedDistributionFractionSmaller50um

uitgebreide verdeling fractie kleiner50um

fraction50to63um

fractie 50tot63um

fraction63to2000um

fractie 63tot2000um

fractionSmaller50um

fractie kleiner50um

standardDistributionFraction63to2000um

standaard verdeling fractie 63tot2000um

standardDistributionFractionSmaller50um

standaard verdeling fractie kleiner50um

BoredInterval (Objecttype)

Geboord interval

beginDepth

begindiepte

endDepth

einddiepte

BoredTrajectory (Gegevensgroeptype)

Geboord traject

beginDepth

begindiepte

endDepth

einddiepte

BoreholeResearch (Objecttype)

Booronderzoek

boreholeSampleAnalysis

boormonsteranalyse

boreholeSampleDescription

boormonsterbeschrijving

boring

boring

broId

BRO-ID

deliveredLocation

aangeleverde locatie

deliveredVerticalPosition

aangeleverde verticale positie

deliveryAccountableParty

bronhouder

deliveryContext

kader aanlevering

deliveryResponsibleParty

dataleverancier

discipline

vakgebied

litterLayerInvestigated

strooisellaag onderzocht

objectIdAccountableParty

object-ID bronhouder

qualityRegime

kwaliteitsregime

registrationHistory

registratiegeschiedenis

reportHistory

rapportagegeschiedenis

researchOperator

uitvoerder onderzoek

researchReportDate

rapportagedatum onderzoek

siteCharacteristic

terreintoestand

siteCharacteristicDetermined

terreintoestand bepaald

standardizedLocation

gestandaardiseerde locatie

surveyPurpose

kader inwinning

BoreholeSampleAnalysis (Objecttype)

Boormonsteranalyse

analysisOperator

uitvoerder analyse

analysisReportDate

rapportagedatum analyse

analysisType

soort analyse

investigatedArea

onderzocht oppervlak

investigatedInterval

onderzocht interval

locationSpecific

locatiespecifiek

BoreholeSampleDescription (Objecttype)

Boormonsterbeschrijving

phenomenonTime

datum voltooiing beschrijving

resultTime

datum voltooiing beschrijving

descriptionLocation

beschrijflocatie

descriptionMethod

beschrijfmethode

descriptionOperator

uitvoerder beschrijving

fractionDistributionDetermined

fractieverdeling bepaald

lowerBoundarySandFraction

ondergrens zandfractie

result (descriptiveBoreholeLog)

boorprofiel

soilClassification

bodemclassificatie

Boring (Objecttype)

Boring

boredTrajectory

geboord traject

boringEndDate

einddatum boring

boringOperator

uitvoerder boring

boringProcedure

boorprocedure

boringStartDate

startdatum boring

boringTool

boorapparaat

casingUsed

verbuizing gebruikt

fushingMedium

boorspoeling

removedTrajectory

verwijderd traject

stopCriterion

stopcriterium

trajectoryRemoved

traject verwijderd

BoringProcedure (Gegevensgroeptype)

Boorprocedure

boringStandard

boornorm

BoringTool (Objecttype)

Boorapparaat

boredInterval

geboord interval

boringToolDiameter

boordiameter

boringToolType

boortype

BoringToolTypeOverview

Overzicht boortypes

boringToolType

boortype

Characteristics

Kengegevens

beginDepth

begindiepte boring

boreholeSamplesAnalyzed

boormonsters geanalyseerd

boreholeSamplesDescribed

boormonsters beschreven

boreholeSamplesPhotographed

boormonsters gefotografeerd

boringEndDate

einddatum boring

boringStartDate

startdatum boring

boringToolTypeOverview

overzicht boortypes

deliveredLocation

aangeleverde locatie

deliveryAccountableParty

bronhouder

deregistered

uit registratie genomen

discipline

vakgebied

endDepth

einddiepte boring

fractionDistributionDetermined

fracteverdeling bepaald

latestCorrectionTime

tijdstip laatste correctie

localVerticalReferencePoint

lokaal verticaal referentiepunt

objectRegistrationTime

tijdstip registratie object

offset

verschuiving

qualityRegime

kwaliteitsregime

researchReportDate

rapportagedatum onderzoek

standardizedLocation

gestandaardiseerde locatie

surveyPurpose

kader inwinning

underReview

in onderzoek

verticalDatum

verticaal referentievlak

ConsolidatedRockLayer (Objecttype)

Vast gesteentelaag

horizonCode  

horizontcode  

lowerBoundary  

ondergrens  

rockType  

gesteentesoort  

upperBoundary  

bovengrens  

CriteriaSet

Kenmerken

analysisReportPeriod

periode van rapportage analyse

analysisType

soort analyse

boreholeSamplesAnalyzed

boormonsters geanalyseerd

boreholeSamplesDescribed

boormonsters beschreven

boreholeSamplesPhotographed

boormonsters gefotografeerd

characteristicModelled

karakteristiek gemodelleerd

depthInterval

diepteinterval

descriptionCompletionPeriod

periode waarin beschrijving voltooid

discipline

vakgebied

fieldworkPeriod

periode van veldwerk

fractionDistributionDetermined

fractieverdeling bepaald

researchReportPeriod

periode van rapportage

toolUsed

gebruikt apparaat

DeliveredLocation (Gegevensgroeptype)

Aangeleverde locatie  

location

coördinaten + referentiestelsel

horizontalPositioningDate  

datum locatiebepaling  

horizontalPositioningMethod  

methode locatiebepaling  

horizontalPositioningOperator  

uitvoerder locatiebepaling  

DeliveredVerticalPosition (Gegevensgroeptype)

Aangeleverde verticale positie  

localVerticalReferencePoint  

lokaal verticaal referentiepunt  

offset  

verschuiving  

verticalDatum  

verticaal referentievlak  

verticalPositioningDate  

datum verticale positiebepaling  

verticalPositioningMethod  

methode verticale positiebepaling  

verticalPositioningOperator  

uitvoerder verticale positiebepaling  

waterDepth  

waterdiepte  

DescriptiveBoreholeLog (Objecttype)

Boorprofiel  

consolidatedRockLayer

vast gesteentelaag

litterLayer

strooisellaag

meanHighestGroundwaterLevel  

gemiddeld hoogste grondwaterstand  

meanHighestGroundwaterLevelReached  

gemiddeld hoogste grondwaterstand bereikt  

meanLowestGroundwaterLevel  

gemiddeld laagste grondwaterstand  

rootPenetrableDepth  

bewortelbare diepte  

rootPenetrableDepthReached  

bewortelbare diepte bereikt  

sampleQuality  

monsterhoedanigheid  

soilLayer

bodemlaag

DetailedDistributionFraction63to2000um (Gegevensgroeptype)

Uitgebreide verdeling fractie 63tot2000um  

fraction105to210um  

fractie 105ot210um  

fraction1200to1700um  

fractie 1200tot1700um  

fraction1700to2000um  

fractie 1700tot2000um  

fraction210to300um  

fractie 210tot300um  

fraction300to420um  

fractie 300tot420um  

fraction420to600um  

fractie 420tot600um  

fraction600to850um  

fractie 600tot850um  

fraction63to105um  

fractie 63tot105um  

fraction850to1200um  

fractie 850tot1200um  

DetailedDistributionFractionSmaller50um (Gegevensgroeptype)

Uitgebreide verdeling fractie kleiner50um  

fraction0to2um  

fractie 0tot2um  

fraction16to25um  

fractie 16tot25um  

fraction25to35um  

fractie 25tot35um  

fraction2to4um  

fractie 2tot4um  

fraction35to50um  

fractie 35tot50um  

fraction4to8um  

fractie 4tot8um  

fraction8to16um  

fractie 8tot16um  

DispatchCharacteristicsRequest

Verzoek tot uitgifte van kengegevens

criteria

kenmerken

requestReference

verzoekkenmerk

DispatchCharacteristicsResponse

Bericht van verzending van kengegevens

dispatchDocument

uitgiftedocument

numberOfDocuments

aantal uitgiftedocumenten

DispatchDataResponse

Bericht van verzending van objectgegevens

dispatchDocument

uitgiftedocument

DryBulkDensityDetermination (Objecttype)

Bepaling droge bulkdichtheid  

determinationMethod  

bepalingsmethode  

determinationProcedure  

bepalingsprocedure  

dryBulkDensity  

droge bulkdichtheid  

dryingTemperature  

droogtemperatuur  

materialIrregularity  

bijzonderheid materiaal  

ringDiameter  

ringdiameter  

ringHeight  

ringhoogte  

volumeWaterSaturated  

volume waterverzadigd  

FeatureBottom (Gegevensgroeptype)

Bijzonderheid onderin  

beginDepth  

begindiepte  

feature  

bijzonderheid  

FineFractionDistribution (Gegevensgroeptype)

Verdeling fijne fractie  

clayContent  

lutumgehalte  

sandContent  

zandgehalte  

siltContent  

siltgehalte  

FractionDistribution (Gegevensgroeptype)

Fractieverdeling  

fineFractionContent  

gehalte fijne fractie  

fineFractionDistribution  

verdeling fijne fractie  

gravelContent  

grindgehalte  

organicMatterContent  

organische stofgehalte  

shellMatterContent  

schelpmateriaalgehalte  

HydraulicConductivityCharacteristic (Gegevensgroeptype)

Waterdoorlatendheidskarakteristiek  

modelledSaturatedHydraulicConductivity  

gemodelleerde verzadigde waterdoorlatendheid  

hydraulicConductivyCurve  

doorlatendheidscurve  

simpleCurve  

curve enkelvoudig  

HydraulicConductivityDetermination (Objecttype)

Bepaling waterdoorlatendheid  

determinationId  

bepalingsID  

determinationMethod  

bepalingsmethode  

determinationProcedure  

bepalingsprocedure  

flowDownwards  

stroming neerwaarts  

hydraulicConductivityChange  

waterdoorlatendheidsverloop  

materialIrregularity  

bijzonderheid materiaal  

performanceIrregularity  

bijzonderheid uitvoering  

ringDiameter  

ringdiameter  

ringHeight  

ringhoogte  

saturatedHydraulicConductivity  

verzadigde waterdoorlatendheid  

temperature  

temperatuur  

usedMedium  

gebruikt medium  

verticallySampled  

verticaal bemonsterd  

waterDegassed  

water ontgast  

HydraulicConductivityState (DataRecord)

Waterdoorlatendheidstoestand  

hydraulicConductivity  

waterdoorlatendheid  

soilWaterPotential  

bodemvochtpotentiaal  

volumetricWaterContent  

volumetrisch watergehalte  

HydrophysicalCharacteristicsModelling (Objecttype)

Modellering van hydrofysische karakteristieken  

determinationId  

bepalingsID  

hydraulicConductivityCharacteristic  

waterdoorlatendheidskarakteristiek  

modellingMethod  

modelleringsmethode  

modellingProcedure  

modelleringsprocedure  

waterretentionCharacteristic  

waterretentiekarakteristiek  

IncompleteFractionSpecification (Gegevensgroeptype)

Onvolledige fractiespecificatie  

clayContent  

lutumgehalte  

organicMatterContent  

organische stofgehalte  

sandContent  

zandgehalte  

siltContent  

siltgehalte  

IntermediateEvent (Gegevensgroeptype)

Tussentijdse gebeurtenis  

eventDate  

datum gebeurtenis  

eventName  

naam gebeurtenis  

InvestigatedInterval (Objecttype)

Onderzocht interval  

beginDepth  

begindiepte  

characteristicModelled  

karakteristiek gemodelleerd  

dryBulkDensityDetermination

bepaling droge bulkdichtheid

endDepth  

einddiepte  

horizonCode  

horizontcode  

hydraulicConductivityDetermination

bepaling waterdoorlatendheid

hydrophysicalCharacteristicsModelling

modellering van hydrofysische karakteristieken

locationSpecific  

locatiespecifiek  

organicCarbonContentDetermination

bepaling organisch koolstofgehalte 

organicMatterContentDetermination

bepaling organischestofgehalte 

particleSizeDistributionDetermination

bepaling korrelgrootteverdeling

pHDetermination

bepaling zuurgraad

shrinkageDetermination

bepaling krimpverloop

waterContentAndConductivityUnderDecreasingSoilWaterPotentialDetermination

bepaling watergehalte en doorlatendheid bij veranderende bodemvochtpotentiaal

waterretentionDeterminationStepwise

bepaling waterretentie stapsgewijs

LayerComponent (Gegevensgroeptype)

Laagcomponent  

depositionalCharacteristic  

afzettingskarakteristiek  

horizonCode  

horizontcode  

saturatedPermeability  

verzadigde doorlatendheid  

soilType  

grondsoort  

volumePercentage  

volumepercentage  

LitterLayer (Objecttype)

Strooisellaag  

horizonCode  

horizontcode  

litterType  

strooiselsoort  

lowerBoundary  

ondergrens  

organicMatterContent  

organische stofgehalte  

pHLitterLayer  

zuurgraad strooisellaag  

upperBoundary  

bovengrens  

NonStandardisedFraction (Gegevensgroeptype)

Niet gestandaardiseerde fractie  

lowerBoundary  

ondergrens  

proportion  

aandeel  

upperBoundary  

bovengrens  

OrganicCarbonContentDetermination (Objecttype)

Bepaling organisch koolstofgehalte  

determinationMethod  

bepalingsmethode  

determinationProcedure  

bepalingsprocedure  

organicCarbonContent  

organisch koolstofgehalte  

performanceIrregularity  

bijzonderheid uitvoering  

reportingLimit  

rapportagegrens  

OrganicMatterContentDetermination (Objecttype)

Bepaling organischestofgehalte  

determinationMethod  

bepalingsmethode  

determinationProcedure  

bepalingsprocedure  

freeIronCorrectionApplied  

vrij ijzercorrectie toegepast  

lutumCorrectionApplied  

lutumcorrectie toegepast  

organicMatterContent  

organischestofgehalte  

reportingLimit  

rapportagegrens  

OverviewTensiometerCharacteristics (Gegevensgroeptype)

Overzicht tensiometergegevens  

depth1  

diepte 1  

depth2  

diepte 2  

depth3  

diepte 3  

depth4  

diepte 4  

diameter  

diameter  

length  

lengte  

number  

aantal  

ParticleSizeDistributionDetermination (Objecttype)

Bepaling korrelgrootteverdeling  

basicParticleSizeDistribution  

basis korrelgrootteverdeling  

determinationMethod  

bepalingsmethode  

determinationProcedure  

bepalingsprocedure  

dispersionMethod  

dispersiemethode  

fractionDistribution  

fractieverdeling  

nonStandardisedFraction  

niet gestandaardiseerde fractie  

particleSizeDistributionStandardised  

korrelgrootteverdeling gestandaardiseerd  

performanceIrregularity  

bijzonderheid uitvoering  

PHDetermination (Objecttype)

Bepaling zuurgraad  

determinationMethod  

bepalingsmethode  

determinationProcedure  

bepalingsprocedure  

pH  

pH  

PHLitterLayer (Gegevensgroeptype)

Zuurgraad strooisellaag  

depth  

diepte  

pH  

pH  

PHSoilLayer (Gegevensgroeptype)

Zuurgraad bodemlaag  

depth  

diepte  

pH  

pH  

RegistrationHistory (Gegevensgroeptype)

Registratiegeschiedenis  

corrected  

gecorrigeerd  

deregistered  

uit registratie genomen  

deregistrationTime  

tijdstip uit registratie genomen  

latestAdditionTime  

tijdstip laatste aanvulling  

latestCorrectionTime  

tijdstip laatste correctie  

objectRegistrationTime  

tijdstip registratie object  

registrationCompletionTime  

tijdstip voltooiing registratie  

registrationStatus  

registratiestatus  

reregistered  

weer in registratie genomen  

reregistrationTime  

tijdstip weer in registratie genomen  

underReview  

in onderzoek  

underReviewTime  

in onderzoek sinds  

RemovedLayer (Objecttype)

Verwijderde laag  

lowerBoundary  

ondergrens  

removedMaterial  

verwijderd materiaal  

upperBoundary  

bovengrens  

RemovedTrajectory (Objecttype)

Verwijderd traject  

beginDepth  

begindiepte  

endDepth  

einddiepte  

removedLayer

verwijderde laag

ReportHistory (Gegevensgroeptype)

Rapportagegeschiedenis  

intermediateEvent  

tussentijdse gebeurtenis  

reportEndDate  

einddatum rapportage  

reportStartDate  

startdatum rapportage  

ShapeHydraulicConductivyCurve (DataRecord)

Vorm doorlatendheidscurve  

shapefactorAlpha  

vormfactor alfa  

shapefactorLambda  

vormfactor lambda  

shapefactorM  

vormfactor m  

shapefactorN  

vormfactor n  

weightfactor  

wegingsfactor  

ShapeRetentionCurve (DataRecord)

Vorm retentiecurve  

shapefactorAlpha  

vormfactor alfa  

shapefactorM  

vormfactor m  

shapefactorN  

vormfactor n  

weightfactor  

wegingsfactor  

ShrinkageDetermination (Objecttype)

Bepaling krimpverloop  

determinationMethod  

bepalingsmethode  

determinationProcedure  

bepalingsprocedure  

disturbed  

verstoord  

materialIrregularity  

bijzonderheid materiaal  

shrinkage  

krimpverloop  

temperature  

temperatuur  

ShrinkageState (DataRecord)

Krimptoestand  

diameter  

diameter  

height  

hoogte  

mass  

massa  

volume  

volume  

SiteCharacteristic (Gegevensgroeptype)

Terreintoestand  

drained  

gedraineerd  

landUse  

landgebruik  

meanHighestGroundwaterTable  

gemiddeld hoogste grondwaterspiegel  

meanLowestGroundwaterTable  

gemiddeld laagste grondwaterspiegel  

SoilClassification (Objecttype)

Bodemclassificatie  

anomalousGroundwaterRegime  

afwijkend grondwaterregime  

carbonateProfile  

kalkverloopklasse  

classificationCode  

standaardpuntencode  

codeGroup  

codegroep  

featureBottom

bijzonderheid onderin

featureSite  

bijzonderheid locatie  

featureTop  

bijzonderheid bovenin  

groundwaterTableClass  

grondwatertrap  

lowerBoundaryPeat  

veenondergrens  

peatClass  

veenklasse  

reworkingClass  

vergravingsklasse  

soilClass  

bodemklasse  

subsoilDuinVagueSoil  

ondergrond duinvaaggrond  

subsoilPeat  

ondergrond veen  

textureClass  

textuurklasse  

textureProfile  

profielverloop  

SoilLayer (Objecttype)

Bodemlaag  

anthropogenic  

antropogeen  

layerComponent  

laagcomponent  

lowerBoundary  

ondergrens  

numberOfLayerComponents  

aantal laagcomponenten  

pHSoilLayer  

zuurgraad bodemlaag  

upperBoundary  

bovengrens  

SoilType (Gegevensgroeptype)

Grondsoort  

carbonateClass  

kalkklasse  

containsGravel  

grindhoudend  

containsShellMatter  

schelpmateriaalhoudend  

fractionDistribution  

fractieverdeling  

gravelContentClass  

grindgehalteklasse  

incompleteFractionSpecification  

onvolledige fractiespecificatie  

organicMatterClass  

organische stofklasse  

peatType  

veensoort  

pedologicalSoilName  

bodemkundige grondsoortnaam  

ripingClass  

rijpingsklasse  

sandMedian  

zandmediaan  

shellMatterContentClass  

klasse schelpmateriaalgehalte  

soilTypeLoamBased  

grondsoort volgens leemdriehoek  

standardSoilName  

standaard grondsoortnaam  

StandardDistributionFraction63to2000um (Gegevensgroeptype)

Standaard verdeling fractie 63tot2000um  

fraction105to210um  

fractie 105ot210um  

fraction210to420um  

fractie 210tot420um  

fraction420to2000um  

fractie 420tot2000um  

fraction63to105um  

fractie 63tot105um  

StandardDistributionFractionSmaller50um (Gegevensgroeptype)

Standaard verdeling fractie kleiner50um  

fraction0to2um  

fractie 0tot2um  

fraction16to50um  

fractie 16tot50um  

fraction2to16um  

fractie 2tot16um  

StandardizedLocation (Gegevensgroeptype)

Gestandaardiseerde locatie  

location

coördinaten + referentiestelsel

coordinateTransformation  

coördinaattransformatie

VerticalPositionRange

Bereik verticale positie

endDepth

einddiepte

startDepth

begindiepte

VerticalPosition (Datatype)

Verticale positie

WaterContentAndConductivityAtSpecificSoilWaterPotential (DataRecord)

Watergehalte en doorlatendheid bij bepaalde bodemvochtpotentiaal  

hydraulicConductivity  

waterdoorlatendheid  

soilWaterPotential  

bodemvochtpotentiaal  

volumetricWaterContent  

volumetrisch watergehalte

WaterContentAndConductivityUnderDecreasingSoilWaterPotentialDetermination (Objecttype)

Bepaling watergehalte en doorlatendheid bij veranderende bodemvochtpotentiaal  

determinationId  

bepalingsID  

determinationMethod  

bepalingsmethode  

determinationProcedure  

bepalingsprocedure  

dryBulkDensity  

droge bulkdichtheid  

filmUsed  

folie gebruikt  

materialIrregularity  

bijzonderheid materiaal  

overviewTensiometerCharacteristics  

overzicht tensiometergegevens  

relativeHumidity  

relatieve luchtvochtigheid  

ringDiameter  

ringdiameter  

ringHeight  

ringhoogte  

temperature  

temperatuur  

verticallySampled  

verticaal bemonsterd  

waterContentAndConductivityUnderDecreasingSoilWaterPotential  

watergehalte en doorlatendheid bij een veranderende bodemvochtpotentiaal  

waterretentionEvaporation  

waterretentie verdamping  

WaterretentionCharacteristic (Gegevensgroeptype)

Waterretentiekarakteristiek  

residualVolumetricWaterContent  

residueel volumetrisch watergehalte  

retentionCurve  

retentiecurve  

simpleCurve  

curve enkelvoudig  

volumetricWaterContentAtSaturation  

verzadigd volumetrisch watergehalte  

WaterretentionDeterminationStepwise (Objecttype)

Bepaling waterretentie stapsgewijs  

adsorptive  

vernattend  

determinationId  

bepalingsID  

determinationMethod

bepalingsmethode  

determinationMethodVolumetricWaterContent

BepalingsmethodeVolumetrischWatergehalte

determinationProcedure  

bepalingsprocedure  

dryBulkDensity  

droge bulkdichtheid  

dryingPeriod  

droogtijd  

dryingTemperature  

droogtemperatuur  

materialIrregularity  

bijzonderheid materiaal  

relativeHumidity  

relatieve luchtvochtigheid  

ringDiameter  

ringdiameter  

ringHeight  

ringhoogte  

ringSampleUsed  

ringmonster gebruikt  

saltCorrectionMethod  

zoutcorrectiemethode  

temperature  

temperatuur  

waterretention  

waterretentie

WaterretentionValue (DataRecord)

Waterretentiewaarde  

massWaterContent  

massa watergehalte  

soilWaterPotential  

bodemvochtpotentiaal  

volumetricWaterContent  

volumetrisch watergehalte  

WaterretentionValueEvaporation (DataRecord)

Waterretentiewaarde verdamping  

elapsedTime  

verlopen tijd  

soilWaterPotentialDepth1  

bodemvochtpotentiaal diepte 1  

soilWaterPotentialDepth2  

bodemvochtpotentiaal diepte 2  

soilWaterPotentialDepth3  

bodemvochtpotentiaal diepte 3  

soilWaterPotentialDepth4  

bodemvochtpotentiaal diepte 4  

volumetricWaterContent  

volumetrisch watergehalte