Deze versie is onderdeel van de documentatie voor versie 2.1 BHR-GT
Inleiding
Dit document beschrijft hoe een afnemer van de Basisregistratie Ondergrond (BRO) de gegevens over een geotechnisch booronderzoek (BHR-GT) kan opvragen.
Het document veronderstelt dat de lezer bekend is met de BHR-GT catalogus. Nadere informatie is te vinden op www.basisregistratieondergrond.nl.
Het document veronderstelt dat de lezer beschikt over de kennis en vaardigheid om een XML-bestand te lezen en te schrijven.
De focus van het document ligt op het beschrijven van de structuur van de mogelijke berichten aan de hand van enkele voorbeelden. Andere zaken zoals definitie, kardinaliteit, domein en bedrijfsregels met betrekking tot de gegevensinhoud van de berichten staan in de catalogus.
Leeswijzer
Hoofdstuk 2 beschrijft de algemene werking van de BHR-GT uitgiftewebservice.
Hoofdstuk 3 bevat enkele voorbeeldberichten met regel voor regel een toelichting.
Hoofdstuk 4 bevat de toegestane waarden van de enumeraties (niet-beheerde lijsten met toegestane waarden).
Hoofdstuk 5 bevat verwijzingen (URN's en URL's) naar de codelijsten (beheerde lijsten met toegestane waarden).
Hoofdstuk 6 bevat een vertaaltabel, aan de hand waarvan, gegeven de Engelstalige naam van een entiteit of een attribuut, de Nederlandse naam in de catalogus kan worden opgezocht.
Versiehistorie
|
Versie |
Datum |
Omschrijving |
|---|---|---|
|
1.0 |
03-01-2020 |
Eerste versie. |
|
1.1 |
10-03-2021 |
Codelijsten en Vertaaltabel bijgewerkt conform versie 2.1 van de uitgiftewebservice |
Contactinformatie
Algemene informatie, documentatie en voorbeeld XML-berichten kunt u vinden op www.basisregistratieondergrond.nl.
Heeft u een vraag over de BRO? Wij staan voor u klaar om u te helpen.
Voor vragen, suggesties of opmerkingen kunt contact opnemen met de BRO Servicedesk via een mail naar support@broservicedesk.nl .
Of bel ons op telefoonnummer 088 - 8664 999. Wij zijn op werkdagen van 8.00 tot 17.00 uur bereikbaar.
Uitgiftewebservice
Dit hoofdstuk beschrijft de algemene werking van de BHR-GT uitgiftewebservice.
Paragraaf 2.1 beschrijft de operaties die de BHR-GT uitgiftewebservice ondersteunt.
Paragraaf 2.2 beschrijft de BRO-berichten die een rol spelen bij die operaties.
Paragraaf 2.3 beschrijft de verschillende uitgiftedocumenten die in deze BRO-bericht uitgegeven kunnen worden.
Operaties
De BHR-GT uitgiftewebservice wordt gerealiseerd als een SOAP-webservice. De BHR-GT uitgiftewebservice ondersteunt twee soap operaties:
-
dispatchCharacteristics (uitgifte van kengegevens).
-
dispatchData (uitgifte van objectgegevens).
Een soap operatie heeft een request en een response:
-
Het DispatchCharacteristicsRequest (verzoek tot uitgifte van kengegevens) en de DispatchCharacteristics Response (bericht van verzending van kengegevens).
-
Het DispatchDataRequest (verzoek tot uitgifte van objectgegevens) en de DispatchDataResponse (bericht van verzending van objectgegevens).
Naast een bericht van verzending kan ieder verzoek ook leiden tot een foutmelding:
-
SOAP:Fault (Systeemfout): als er tijdens de verwerking van het uitgifteverzoek een onverwachte fout optreedt in het BRO-systeem, dan leidt dit tot een SOAP:Fault.
-
ParseFault (Validatiefout): als de BHR-GT uitgiftewebservice constateert dat een uitgifteverzoek niet een welgevormd XML-bericht is of dat het niet voldoet aan de schema validatie, dan leidt dit tot een ParseFault.
Bovenstaande leidt tot het volgende interface ontwerp:
BRO-berichten
Deze paragraaf beschrijft de zes verschillende BRO-berichten die een rol spelen in de BHR-GT uitgiftewebservice.
DispatchCharacteristicsRequest
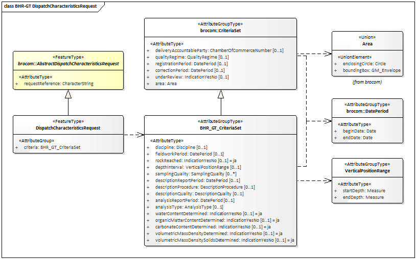
Met een DispatchCharacteristicsRequest (v erzoek tot uitgifte van kengegevens ) kunnen de kengegevens van één of meer registratieobjecten worden opgevraagd, voor zover deze voldoen aan de kenmerken in het uitgifteverzoek. Het uitgifteverzoek is gedefinieerd in het XSD-bestand dsbhrgt-messages.xsd. Het is een specialisatie van AbstractDispatchCharacteristicsRequest zoals gedefinieerd in brocommon.xsd. Het voegt de AttributeGroup (gegevensgroep) criteria (kenmerkenverzameling) toe aan het AttributeType (attribuutsoort) requestReference (verzoekkenmerk) uit brocommon.
De definities van de transactiegegevens staan in onderstaande tabel:
|
Naam in XML-bestand |
Nederlandse naam |
Type |
Kardinaliteit |
Definitie |
|---|---|---|---|---|
|
requestReference
|
verzoekkenmerk |
CharacterString |
1..1 |
Een voor de afnemer unieke aanduiding van het uitgifteverzoek. |
|
criteria |
kenmerkenverzameling |
BHR_GT_CriteriaSet |
1..1 |
De afzonderlijke kenmerken waaraan de registratieobjecten moeten voldoen. Toelichting:
|
Het datatype BHR_GT_CriteriaSet, (Kenmerkenverzameling) is een specialisatie van CritriaSet (Kenmerkenverzameling) uit brocommon.xsd, waaraan het een lijst met BHR-GT specifieke attributen toevoegt. Alle attributen binnen BHR_GT_CriteriaSet zijn optioneel. De meeste attributen hebben een scalair datatype, met uitzondering van de Attributegrouptypes DatePeriod (Datum interval) zoals gedefinieerd in brocommon.xsd en VerticalPositionRange (Diepte interval), zoals gedefinieerd in dsbhrgt-messages.xsd.
Alle attributen van Criteriaset uit brocommon.xsd zijn optioneel, met uitzondering van het attribuut area (gebied). Ook hier hebben de meeste attributen een scalair datatype, met uitzondering van het Attributegrouptype DatePeriod (Datum interval) en de Union Area (gebied), beiden gedefinieerd in brocommon.xsd.
Het datatype Area geeft de begrenzing aan van een geografisch gebied aan het aardoppervlak, waarbinnen de registratieobjecten moeten liggen. Het datatype heeft een stereotype Union, wat aangeeft dat óf een enclosingCircle (omvattende cirkel) óf een boundingBox (omvattende rechthoek) moet worden opgenomen in het BRO-verzoek. In beide gevallen worden de coördinaten uitgedrukt in een referentiestelsel. Onderstaande tabel geeft de toegestane waarden binnen de BHR-GT uitgiftewebservice.
|
Referentiestelsel |
Betekenis |
Waarde voor srsName |
|---|---|---|
|
ETRS89 |
European Terrestrial Reference System 1989 |
urn:ogc:def:crs:EPSG::4258 |
|
RD |
Rijks Driehoeksmeting – Amersfoort RD New |
urn:ogc:def:crs:EPSG::28992 |
|
WGS84 |
World Geodetic System 1984 (GPS) |
urn:ogc:def:crs:EPSG::4326 |
Omdat de coördinaten een punt in een tweedimensionaal vlak aanduiden, bestaat een coördinaat uit twee getallen, met een punt als decimaalscheidingsteken en een spatie als scheidingsteken. Het bereik en de betekenis is afhankelijk van het gebruikte referentiestelsel. Onderstaande tabel geeft per referentiestelsel de betekenis en de eenheid van de coördinaten.
|
Referentiestelsel |
Betekenis coördinaten |
Eenheid |
|---|---|---|
|
ETRS89 |
Latitude, Longitude |
Decimale graden |
|
RD |
X, Y |
Meter |
|
WGS84 |
Latitude, Longitude |
Decimale graden |
Een enclosingCircle (omvattende cirkel) wordt gedefinieerd door het middelpunt (met als datatype gml:GM_Point) en de straal (met als datatype gml:Measure), een meetwaarde uitgedrukt in kilometers. Voorbeeld van een cirkel met een middelpunt uitgedrukt in ETRS89 (European Terrestrial Reference System 1989) en een straal van 10 km:
<brocom:enclosingCircle srsName="urn:ogc:def:crs:EPSG::4258"> <brocom:center>52.287820209 5.090415499</brocom:center> <brocom:radius uom="km">10</brocom:radius></brocom:enclosingCircle>
Een boundingBox (omvattende rechthoek) wordt gedefinieerd door het attribuut lowerCorner (onderhoek), met als coördinaten de minimale waarden voor de twee dimensies binnen de rechthoek, en het attribuut upperCorner (bovenhoek), met als coördinaten de maximale waarden voor de twee dimensies binnen de rechthoek. Voorbeeld van een vierkant van 10 * 10 km, als boundingBox (omvattende rechthoek), waarvan de coördinaten zijn uitgedrukt in RD (Rijks Driehoeksmeting – Amersfoort RD New):
<brocom:boundingBox gml:id="BRO_0001" srsName="urn:ogc:def:crs:EPSG::28992"> <gml:lowerCorner>136000.0 472000.0</gml:lowerCorner> <gml:upperCorner>146000.0 482000.0</gml:upperCorner></brocom:boundingBox>
DispatchDataRequest
Met een DispatchDataRequest (verzoek tot uitgifte van objectgegevens) kunnen op basis van de broId (BRO-ID) alle geregistreerde gegevens van één registratieobject worden opgevraagd. Het uitgifteverzoek is volledig gedefinieerd in het XSD-bestand brocommon.xsd.
De definities van de transactiegegevens staan in onderstaande tabel:
|
Naam in XML-bestand |
Nederlandse naam |
Type |
Kardinaliteit |
Definitie |
|---|---|---|---|---|
|
requestReference
|
verzoekkenmerk |
CharacterString |
1..1 |
Een voor de afnemer unieke aanduiding van het uitgifteverzoek. |
|
broId |
BRO-ID |
RegistrationObjectCode |
1..1 |
De unieke aanduiding van het registratieobject in de Basisregistratie Ondergrond. Toelichting:
|
SOAP:Fault
Tijdens de uitvoering van een operatie kan er een onverwachte fout optreden in het BRO-systeem. Hiervoor kunnen verschillende oorzaken zijn, zoals het falen van bepaalde software of hardware. Deze onverwachte fouten worden beschouwd als een technische fout veroorzaakt door het BRO-systeem. De BRO stuurt dan een bericht in de vorm van een generieke SOAP:Fault (Systeemfout).
Een SOAP:Fault (Systeemfout) bestaat uit twee verplichte gegevens en één optioneel gegeven. De definities van deze gegevens staan in onderstaande tabel:
|
Naam in XML-bestand |
Nederlandse naam |
Type |
Kardinaliteit |
Definitie |
|---|---|---|---|---|
|
faultcode
|
foutcode |
CharacterString |
1..1 |
Aanduiding waar de fout is opgetreden. Toelichting:
|
|
faultstring |
fouttekst |
CharacterString |
1..1 |
Summiere beschrijving van de fout. Toelichting:
|
|
detail |
details |
Any |
0..1 |
Aanvullende informatie over de opgetreden fout en de vermoedelijke oorzaak. Toelichting:
|
ParseFault
Als er fouten in het uitgifteverzoek worden gevonden tijdens de technische controle van een uitgifteverzoek, bijvoorbeeld het uitgifteverzoek is niet een welgevormd XML-bericht of het uitgifteverzoek voldoet niet aan de schemavalidatie, dan worden deze beschouwd als een softwarefout in het systeem van de data-afnemer. Het BRO-systeem stuurt dan een bericht in de vorm van een ParseFault (Validatiefout).
Het BRO-bericht ParseFault (Validatiefout) is in feite een gemodelleerde vorm van de algemene SOAP:Fault (Systeemfout), waarbij op de plek van het detail de gegevens van de ParseFault (Validatiefout) worden opgenomen. In de ParseFault (Validatiefout) zit een lijst met abortReasons (redenen afbreken).
Dit BRO-bericht begint met een SOAP:Fault (Systeemfout), bestaande uit drie gegevens. De definities van deze gegevens staan in onderstaande tabel:
|
Naam in XML-bestand |
Nederlandse naam |
Type |
Kardinaliteit |
Definitie |
|---|---|---|---|---|
|
faultcode
|
foutcode |
CharacterString |
1..1 |
Aanduiding waar de fout is opgetreden. Toelichting:
|
|
faultstring |
fouttekst |
CharacterString |
1..1 |
Summiere beschrijving van de fout. Toelichting:
|
|
detail |
details |
Any |
0..1 |
Aanvullende informatie over de opgetreden fout en de vermoedelijke oorzaak. Regel:
|
De ParseFault (Validatiefout) bestaat uit drie gegevens en een lijst met abortReasons. De definities van de gegevens van ParseFault (Validatiefout) staan in onderstaande tabel:
|
Naam in XML-bestand |
Nederlandse naam |
Type |
Kardinaliteit |
Definitie |
|---|---|---|---|---|
|
requestReference |
verzoekkenmerk |
CharacterString |
0..1 |
Een voor de dataleverancier unieke aanduiding van het uitgifteverzoek. Toelichting:
|
|
transactionId |
transactiecode |
CharacterString |
0..1 |
Een voor het BRO-systeem unieke aanduiding voor de verwerking van een innameverzoek of uitgifteverzoek. Toelichting:
|
|
abortTime |
moment van afbreken |
DateTime |
1..1 |
Tijdstip, toegekend door de webservice, waarop de verwerking van het uitgifteverzoek is afgebroken. |
|
abortReason |
reden afbreken |
AbortReason |
1..* |
Lijst met redenen waarom de verwerking van het uitgifteverzoek is afgebroken. Toelichting:
|
De lijst abortReasons (redenen afbreken) bestaat uit minimaal 1 en maximaal 99 voorkomens van een AbortReason (Reden afbreken). Iedere AbortReason (Reden afbreken) bestaat uit twee gegevens. De definities staan in onderstaande tabel:
|
Naam in XML-bestand |
Nederlandse naam |
Type |
Kardinaliteit |
Definitie |
|---|---|---|---|---|
|
sequenceNumber |
volgnummer |
Integer |
1..1 |
Een binnen deze lijst van abortReasons (redenen afbreken) uniek nummer. Toelichting:
|
|
specification |
foutmelding |
CharacterString |
1..1 |
Omschrijving van de validatie fout. |
DispatchCharacteristicsResponse
Onder normale omstandigheden bestaat het antwoord op een DispatchCharacteristicsRequest (verzoek tot uitgifte van kengegevens) uit een DispatchCharacteriscticsResponse (bericht van verzending van kengegevens). Het antwoord dispatchCharacteristicsResponse is gedefinieerd in het XSD-bestand dsbhrgt-messages.xsd. Het is een specialisatie van DispatchResponse zoals gedefinieerd in brocommon.xsd. Het voegt daaraan toe het attribuut numberOfDocuments (aantal documenten) en een lijst met dispatchDocuments (uitgiftedocumenten).
Als het BRO-systeem een semantische fout heeft geconstateerd in één of meer waarden van de attributen van de criteria (kenmerkenverzameling) in het uitgifteverzoek, dan:
-
Heeft het attribuut responseType de waarde rejection.
-
Is de waarde van het attribuut requestReference gelijk aan de waarde van het gelijkluidende attribuut in het uitgifteverzoek.
-
Geeft de waarde van het attribuut rejectionTime aan op welk moment het antwoord beschikbaar is gekomen.
-
Is het attribuut dispatchTime niet aanwezig.
-
Heeft het attribuut rejectionReason de vaste waarde "Er zijn 1 of meer fouten geconstateerd in de kenmerkenverzameling".
-
Bevat de lijst met criterionErrors maximaal 99 voorkomens van de AttributeGroup CriterionError.
-
Is het attribuut
numberOfDocuments
niet aanwezig.
-
Is er geen dispatchDocument aanwezig.
Als het uitgifteverzoek succesvol is verwerkt, dan:
-
Heeft het attribuut responseType de waarde dispatch.,
-
Is de waarde van het attribuut requestReference gelijk aan de waarde van het gelijkluidende attribuut in het uitgifteverzoek
-
Is het attribuut rejectionTime niet aanwezig.
-
Geeft de waarde van het attribuut dispatchTime aan op welk moment het antwoord beschikbaar is gekomen.
-
Is het attribuut rejectionReason niet aanwezig.
-
Is de lijst met criterionErrors niet aanwezig.
-
Geeft de
waarde van het attribuut
numberOfDocuments
aan hoeveel registratieobjecten er zijn gevonden die voldoen aan de
criteria
.
-
Bevat de lijst met dispatchDocuments een reeks van uitgiftedocumenten zoals beschreven in de volgende paragraaf. Het type van het element dispatchDocument is gedefinieerd als AbstractRegistrationObject, zoals gedefinieerd in brocommon.xsd, omdat dit de eerste gemeenschappelijke vader is van de toegestane uitgiftedocumenten .
Als er geen registratieobjecten zijn gevonden die voldoen aan de criteria, dan heeft het attribuut numberOfDocuments de waarde 0 en is de lijst met dispatchDocuments leeg.
Als er meer dan 2000 registratieobjecten zijn gevonden die voldoen aan de criteria, dan heeft het attribuut numberOfDocuments de waarde 2000 en is de lijst met dispatchDocuments beperkt tot dat aantal.
DispatchDataResponse
Onder normale omstandigheden bestaat het antwoord op een DispatchDataRequest (verzoek tot uitgifte van objectgegevens) uit een DispatchDataResponse (bericht van verzending van objectgegevens). Het antwoord dispatchDataResponse is gedefinieerd in het XSD-bestand dsbhrgt-messages.xsd. Het is een specialisatie van DispatchResponse zoals gedefinieerd in brocommon.xsd. Het voegt daaraan toe één optioneel dispatchDocument.
Als er geen registratieobject is gevonden met de in het uitgifteverzoek opgegeven broId (BRO-ID), dan:
-
Heeft het attribuut responseType de waarde rejection.
-
Is de waarde van het attribuut requestReference gelijk aan de waarde van het gelijkluidende attribuut in het uitgifteverzoek.
-
Geeft de waarde van het attribuut rejectionTime aan op welk moment het antwoord beschikbaar is gekomen.
-
Is het attribuut dispatchTime niet aanwezig.
-
Heeft het attribuut rejectionReason de vaste waarde "Dit registratieobject bestaat niet".
-
Is de lijst met criterionErrors niet aanwezig.
-
Is er geen dispatchDocument aanwezig.
Als het uitgifteverzoek succesvol is verwerkt, dan:
-
Heeft het attribuut responseType de waarde dispatch.
-
Is de waarde van het attribuut requestReference gelijk aan de waarde van het gelijkluidende attribuut in het uitgifteverzoek.
-
Is het attribuut rejectionTime niet aanwezig.
-
Geeft de waarde van het attribuut dispatchTime aan op welk moment het antwoord beschikbaar is gekomen.
-
Is het attribuut rejectionReason niet aanwezig.
-
Is de lijst met criterionErrors niet aanwezig.
-
Bevat het dispatchDocument één van de uitgiftedocumenten zoals beschreven in de volgende paragraaf. Het type van het element dispatchDocument is gedefinieerd als AbstractRegistrationObject, zoals gedefinieerd in brocommon.xsd, omdat dit de eerste gemeenschappelijke vader is van de toegestane uitgiftedocumenten .
Uitgiftedocumenten
Een uitgiftedocument bevat de gegevens van een opgevraagd registratieobject, die in het BRO-systeem geregistreerd zijn. Voor elk registratieobject staat in de bijbehorende catalogus de definitie van de beschikbare gegevens. De BHR-GT uitgiftewebservice kent vier types uitgiftedocumenten. Welke verschijningsvormen wordt aangenomen voor een gegeven registratieobject, hangt primair af van het uitgifteverzoek, en daarmee het bericht van verzending waarin het uitgiftedocument is opgenomen.
Paragraaf 2.3.1 beschrijft de uitgiftedocumenten die kunnen worden opgenomen in een DispatchCharacteristics Response (Bericht van verzending van kengegevens).
Paragraaf 2.3.2 beschrijft de uitgiftedocumenten die kunnen worden opgenomen in een DispatchDataResponse (Bericht van verzending van objectgegevens).
Kengegevens
De BHR-GT uitgiftewebservice kent twee types uitgiftedocumenten die kunnen worden opgenomen in een dispatchCharacteristicsResponse (Bericht van verzending van kengegevens). Zie onderstaande tabel. Het bericht dispatchCharacteristicsResponse (Bericht van verzending van kengegevens) bevat een lijst met uitgiftedocumenten, met daarin de kengegevens van de registratieobjecten die voldoen aan de criteria in het uitgifteverzoek. Per registratieobject kan het daarbij gaan om de volgende uitgiftedocumenten:
|
Uitgiftedocument |
Doel |
|---|---|
|
BRO_DO |
De kengegevens van een geotechnisch booronderzoek dat uit registratie is genomen. |
|
BHR_GT_C |
De kengegevens van een geotechnisch booronderzoek dat niet uit registratie is genomen. |
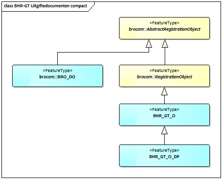
Zoals in onderstaande figuur wordt aangegeven, zijn beide uitgiftedocumenten een specialisatie van AbstractRegistrationObject, wat gedefinieerd is in brocommon.xsd. Omdat dit de eerste gemeenschappelijke vader is van die twee uitgiftedocumenten, treedt dit FeatureType op als datatype van de reeks dispatchDocuments in het antwoord DispatchCharacteristicsResponse.
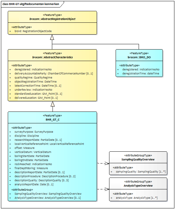
In het geval van een BRO_DO uitgiftedocument bestaat het uitgiftedocument uit de volgende attributen (allen verplicht):
-
broId
-
deregistered
-
deregistrationTime
In het geval van een BHR_GT_C uitgiftedocument bestaat het uitgiftedocument uit de volgende attributen (zie bovenstaande figuur voor de kardinaliteiten):
-
broId
-
deregistered
-
deliveryAccountableParty
-
qualityRegime
-
objectRegistrationTime
-
latestCorrectionTime
-
underReview
-
standardizedLocationlocationcoordinateTransformation
-
deliveredLocationlocationhorizontalPositioningDatehorizontalPositioningMethodhorizontalPositioningOperator
-
surveyPurpose
-
discipline
-
researchReportDate
-
localVerticalReferencePoint
-
offset
-
verticalDatum
-
boringStartDate
-
boringEndDate
-
rockReached
-
finalDepthBoring
-
descriptionReportDate
-
descriptionProcedure
-
descriptionQuality
-
analysisReportDate
-
samplingQualityOverview
samplingQuality -
analysisTypeOverviewanalysisType
Objectgegevens
De BHR-GT uitgiftewebservice kent drie types uitgiftedocumenten die kunnen worden opgenomen in een DispatchDataResponse (Bericht van verzending van objectgegevens). Zie onderstaande tabel. Welke verschijningsvormen wordt aangenomen, hangt af van de identiteit van de afnemer en de registratiestatus van het registratieobject.
|
Uitgiftedocument |
Wordt uitgeleverd als: |
|---|---|
|
BRO_DO |
De afnemer niet de bronhouder en/of dataleverancier is en het registratieobject is uit registratie genomen. |
|
BHR_GT_O |
De afnemer niet de bronhouder en/of dataleverancier is en het registratieobject is niet uit registratie genomen. |
|
BHR_GT_O_DP |
De afnemer de bronhouder en/of dataleverancier is, ongeacht of het registratieobject uit registratie genomen is of niet. |
Onderstaande figuur geeft de uitgiftedocumenten (blauwe achtergrond) weer:
Alle drie varianten uitgiftedocumenten zijn een specialisatie van AbstractRegistrationObject, wat gedefinieerd is in brocommon.xsd en wat optreedt als datatype van dispatchDocument in het antwoord dispatchDataResponse.
In het geval van een BRO_DO uitgiftedocument bestaat het uitgiftedocument uit de volgende attributen (allen verplicht):
-
broId
-
deregistered
-
deregistrationTime
De inhoud van de uitgiftedocument BHR_GT_O en BHR_GT_O_DP is beschreven in de BRO catalogus Geotechnisch Booronderzoek.
We implementeren de “Bepaling verticale vervorming” niet in de keten. Pas vanaf realisatie in de keten van versie 1.99 van de catalogus zal de opvolger "Bepaling zettingseigenschappen" worden geïmplementeerd in de gehele keten. De “Bepaling verticale vervorming” is in versie 1.9 van de catalogus aan grote verandering onderhevig. Hij wordt opgevolgd door de "Bepaling zettingseigenschappen" welke meer proeven bevat en een andere naamgeving en structuur heeft. Voor beheer is het zeer onwenselijk om nu deze bepaling aangeleverd te krijgen en vervolgens binnen een jaar (mogelijk sneller) de volgende versie van de catalogus in de keten te implementeren. Dit levert veel implementatie last op en permanent beheer van de oude vorm van de bepaling voor een naar verwachting zeer gering aantal leveringen. De BHR-GT innamewebservice geeft een foutmelding als de "Bepaling verticale vervorming" wordt aangeleverd. Gegevens over de “Bepaling verticale vervorming” zullen nooit voorkomen in de uitgiftedocumenten van de huidige versie van de BHR-GT uitgiftewebservice.
Voorbeeldberichten
Dit hoofdstuk bevat enkele voorbeeldberichten met regel voor regel een toelichting. De integrale voorbeeldberichten zijn te vinden op de GitHub website (github.com/BROprogramma/BHR-GT/blob/gh-pages/Berichtencatalogus/uitgifteservice).
|
Bestandsnaam |
Doel |
|---|---|
|
DC_Request_BoundingBox.xml |
Uitgifteverzoek voor kengegevens van registratieobjecten binnen een rechthoek. |
|
DC_Request_Cirkel.xml |
Uitgifteverzoek voor kengegevens van registratieobjecten binnen een cirkel. |
|
DC_Request_Cirkel_error.xml |
Uitgifteverzoek met een fout (ontbrekende CRS / srsName). |
|
DC_ResponseAfwijzing.xml |
Antwoord dat er gebruikersfouten zijn geconstateerd. |
|
DC_ResponseLevering.xml |
Antwoord met 2 verzamelingen van kengegevens. |
|
DC_ResponseParseFault.xml |
Softwarefout: verzoek voldoet niet aan het schema. |
|
DC_ResponseSoapFault.xml |
Systeemfout: niet-valide XML-document. |
|
DO_Request.xml |
Uitgifteverzoek van het registratieobject met BRO-ID BHR123456789012. |
|
DO_ResponseAfwijzing.xml |
Antwoord dat het registratieobject niet bestaat. |
|
DO_ResponseBHR_GT_O_DP.xml |
Antwoord met alle geregistreerde gegevens van een registratieobject. |
DC_Request_BoundingBox
Dit voorbeeldbericht bevat een uitgifteverzoek voor de kengegevens van alle geotechnische booronderzoeken van een bepaalde bronhouder die vallen binnen een bepaalde rechthoek.
De eerste regel bevat de XML-proloog. Merk op dat de tekens volgens UTF-8 gecodeerd moeten worden. Dit is met name van belang voor speciale tekens, zoals à, á, ï.
Regel 2 t/m 7 bevatten het dispatchCharacteristicsRequest als root element en de definities van de gebruikte namespaces.
Regel 11 bevat een voor de afnemer relevante unieke aanduiding van dit specifieke uitgifteverzoek.
Regel13 bevat het KvK-nummer van de bronhouder (deliveryAccountableParty) van de registratieobjecten waarvan de kengegevens worden opgevraagd. Dit is een van de vele optionele zoekcriteria die opgegeven kan worden in dit uitgifteverzoek.
Regel 14 t/m 19 bevatten het verplichte zoekcriterium area van dit uitgifteverzoek, namelijk de begrenzing van een geografisch gebied aan het aardoppervlak waarbinnen de registratieobjecten moeten vallen. Conform het XSD-bestand brocommon.xsd is dit óf een cirkel (enclosingCircle) óf een rechthoek (boundingBox) .
Regel 15 geeft aan dat in dit bericht is gekozen voor een boundingBox. Het attribuut srsName bevat de URI van het referentiestelsel waarin de begrenzing wordt uitgedrukt. Onderstaande tabel geeft de toegestane waarden binnen BHR-GT. Het optionele attribuut srsDimension bevat het aantal dimensies van de coördinaten. Omdat de toegestane referentiestelsels allen tweedimensionaal zijn, is alleen srsDimension=”2” toegestaan.
|
Referentiestelsel |
Betekenis |
Waarde voor srsName |
|---|---|---|
|
ETRS89 |
European Terrestrial Reference System 1989 |
urn:ogc:def:crs:EPSG::4258 |
|
RD |
Rijks Driehoeksmeting – Amersfoort RD New |
urn:ogc:def:crs:EPSG::28992 |
|
WGS84 |
World Geodetic System 1984 (GPS) |
urn:ogc:def:crs:EPSG::4326 |
Regel 16 en 17 bevatten de coördinaten van respectievelijk de linkeronderhoek en de rechterbovenhoek van de rechthoek. Conform NEN3610 wordt voor de coördinaten een Doublelist gebruikt, met een punt als decimaalscheidingsteken en een spatie als scheidingsteken. Het bereik en de betekenis is afhankelijk van het gebruikte referentiestelsel. Onderstaande tabel geeft per referentiestelsel de betekenis en de eenheid van de coördinaten.
|
Referentiestelsel |
Betekenis coördinaten |
Eenheid |
|---|---|---|
|
ETRS89 |
Latitude, Longitude |
Decimale graden |
|
RD |
X, Y |
Meter |
|
WGS84 |
Latitude, Longitude |
Decimale graden |
Regel 21 sluit het uitgifteverzoek af.
DC_Request_Cirkel
Dit voorbeeldbericht bevat een uitgifteverzoek voor de kengegevens van alle geotechnische booronderzoeken in het vakgebied geotechniek die vallen binnen een bepaalde cirkel.
De eerste regel bevat de XML-proloog. Merk op dat de tekens volgens UTF-8 gecodeerd moeten worden. Dit is met name van belang voor speciale tekens, zoals à, á, ï.
Regel 2 t/m 6 bevatten het dispatchCharacteristicsRequest als root element en de definities van de gebruikte namespaces.
Regel 10 bevat een voor de afnemer relevante unieke aanduiding van dit specifieke uitgifteverzoek.
Regel 12 t/m 17 bevatten het verplichte zoekcriterium area van dit uitgifteverzoek, namelijk de begrenzing van een geografisch gebied aan het aardoppervlak waarbinnen de registratieobjecten moeten vallen. Conform het XSD-bestand brocommon.xsd is dit óf een cirkel (enclosingCircle) óf een rechthoek (boundingBox) .
Regel 13 geeft aan dat in dit bericht is gekozen voor een enclosingCircle. Zie de vorige paragraaf voor een nadere uitleg van de overige attributen op deze regel.
Regel 14 bevat de coördinaten van het middelpunt van de cirkel (element center). Conform NEN3610 wordt voor de coördinaten een Doublelist gebruikt, met een punt als decimaalscheidingsteken en een spatie als scheidingsteken. Het bereik en de betekenis is afhankelijk van het gebruikte referentiestelsel. Onderstaande tabel geeft per referentiestelsel de betekenis en de eenheid van de coördinaten.
|
Referentiestelsel |
Betekenis coördinaten |
Eenheid |
|---|---|---|
|
ETRS89 |
Latitude, Longitude |
Decimale graden |
|
RD |
X, Y |
Meter |
|
WGS84 |
Latitude, Longitude |
Decimale graden |
Regel 15 bevat de straal van de cirkel (element radius), uitgedrukt in kilometers (attribuut uom="km").
Regel 18 bevat de gewenste waarde voor het vakgebeid ( discipline).
Regel 20 sluit het uitgifteverzoek af.
DC_ResponseAfwijzing
Dit voorbeeldbericht bevat een bericht van afwijzing als antwoord op een uitgifteverzoek.
De eerste regel bevat de XML-proloog. Merk op dat de tekens volgens UTF-8 gecodeerd moeten worden. Dit is met name van belang voor speciale tekens, zoals à, á, ï.
Regel 2 t/m 6 bevatten de dispatchCharacteristicsResponse als root element en de definities van de gebruikte namespaces.
Regel 7 bevat het attribuut responseType met de waarde rejection.
Regel 8 bevat het attribuut requestReference welke waarde is overgenomen uit het gelijkluidende attribuut in het uitgifteverzoek.
Regel 9 bevat het attribuut rejectionTime, wat het moment aangeeft waarop het antwoord beschikbaar is gekomen.
Regel 10 bevat het attribuut rejectionReason.
Regel 11 t/m 14 bevatten één voorkomen in de lijst met criterionErrors, met daarin het volgnummer en een beschrijving van de fout.
Regel 15 sluit het antwoord af.
DC_ResponseLevering
Dit voorbeeldbericht bevat een bericht van verzending als antwoord op een uitgifteverzoek.
De eerste regel bevat de XML-proloog. Merk op dat de tekens volgens UTF-8 gecodeerd moeten worden. Dit is met name van belang voor speciale tekens, zoals à, á, ï.
Regel 2 t/m 8 bevatten de dispatchCharacteristicsResponse als root element en de definities van de gebruikte namespaces.
Regel 12 bevat het attribuut responseType met de waarde dispatch.
Regel 13 bevat het attribuut requestReference welke waarde is overgenomen uit het gelijkluidende attribuut in het uitgifteverzoek.
Regel 14 bevat het attribuut dispatchTime, wat het moment aangeeft waarop het antwoord beschikbaar is gekomen.
Regel 15 geeft aan hoeveel uitgiftedocumenten (dispatchDocuments) volgen na deze regel.
Regel 16 t/m 22 bevatten het eerste uitgiftedocument.
Regel 17 geeft aan wat het datatype is van dit uitgiftedocument. De waarde BRO_DO uit brocommon.xsd geeft aan dat het hier gaat om een registratieobject dat uit registratie is opgenomen.
Regel 18 bevat de unieke aanduiding van dat registratieobject.
Regel 19 geeft aan dat het registratieobject uit registratie is genomen.
Regel 20 geeft aan wanneer het registratieobject uit registratie is genomen.
Regel 23 t/m 66 bevatten het tweede uitgiftedocument.
Regel 24 geeft aan wat het datatype is van dit uitgiftedocument. De waarde BHR_GT_C geeft aan dat het hier gaat om de kengegevens van een registratieobject dat niet uit registratie is opgenomen.
Zie het hoofdstuk met de vertaaltabel achteraan dit document en de BHR-GT catalogus voor de betekenis van de overige regels.
Regel 68 sluit het antwoord af.
DC_ResponseParseFault
Dit voorbeeldbericht bevat de melding van een softwarefout als antwoord op een uitgifteverzoek.
De eerste regel bevat de XML-proloog . Merk op dat de tekens volgens UTF-8 gecodeerd moeten worden. Dit is met name van belang voor speciale tekens, zoals à, á, ï.
Regel 2 t/m 7 bevatten de soap Envelope als root element, zoals gedefinieerd door soap.org, en de definities van de gebruikte namespaces.
Regel 8 en 9 bevatten de start van de soap Body en de start van de soap Fault.
Regel 10 geeft aan dat volgens het ontvangende systeem de oorzaak van de softwarefout is gelegen bij de aanroepende partij.
Regel 11 bevat de algemene foutmelding.
Regel 12 bevat de start van het detail met daarin een reeks van parsing foutmeldingen.
Regel 13 bevat de start van de parseFault, zoals gedefinieerd in dsbhr-gt-messages.xsd.
Regel 14 bevat het element abortTime van de ParseFault. Gezien de aard van de softwarefout was de uitgiftewebservice blijkbaar niet in staat de optionele elementen requestReference en transactionId mee te leveren.
Regel 15 t/m 22 bevatten 2 redenen waarom de uitlevering is afgebroken.
Regel 23 sluit de parseFault af.
Regel 24 sluit het detail af.
Regel 25 sluit de soap Fault af.
Regel 26 sluit de soap Body af.
Regel 27 sluit de soap Envelope af.
DC_ResponseSoapFault
Dit voorbeeldbericht bevat de melding van een systeemfout als antwoord op een uitgifteverzoek.
De eerste regel bevat de XML-proloog. Merk op dat de tekens volgens UTF-8 gecodeerd moeten worden. Dit is met name van belang voor speciale tekens, zoals à, á, ï.
Regel 2 t/m 4 bevatten de soap Envelope als root element, zoals gedefinieerd door soap.org, en de definities van de gebruikte namespaces.
Regel 5 en 6 bevatten de start van de soap Body en de start van de soap Fault.
Regel 7 geeft aan dat volgens het ontvangende systeem de oorzaak van de systeemfout is gelegen bij de aanroepende partij.
Regel 8 bevat de algemene foutmelding. Gezien de aard van de systeemfout was de uitgiftewebservice blijkbaar niet in staat nadere informatie te verstrekken.
Regel 9 sluit de soap Fault af.
Regel 10 sluit de soap Body af.
Regel 11 sluit de soap Envelope af.
DO_Request
Dit voorbeeldbericht bevat een uitgifteverzoek voor de levering van alle geregistreerde gegevens van een bepaald registratieobject.
De eerste regel bevat de XML-proloog. Merk op dat de tekens volgens UTF-8 gecodeerd moeten worden. Dit is met name van belang voor speciale tekens, zoals à, á, ï.
Regel 2 t/m 6 bevatten het dispatchDataRequest als root element en de definities van de gebruikte namespaces.
Regel 10 bevat een voor de afnemer relevante unieke aanduiding van dit specifieke uitgifteverzoek.
Regel 11 bevat de unieke aanduiding van het opgevraagde registratieobject.
Regel 12 sluit het uitgifteverzoek af.
DO_ResponseAfwijzing
Dit voorbeeldbericht bevat een bericht van afwijzing als antwoord op een uitgifteverzoek.
De eerste regel bevat de XML-proloog. Merk op dat de tekens volgens UTF-8 gecodeerd moeten worden. Dit is met name van belang voor speciale tekens, zoals à, á, ï.
Regel 2 t/m 6 bevatten de dispatchDataResponse als root element en de definities van de gebruikte namespaces.
Regel 7 bevat het attribuut responseType met de waarde rejection.
Regel 8 bevat het attribuut requestReference welke waarde is overgenomen uit het gelijkluidende attribuut in het uitgifteverzoek.
Regel 9 bevat het attribuut rejectionTime, wat het moment aangeeft waarop het antwoord beschikbaar is gekomen.
Regel 10 bevat het attribuut rejectionReason.
Regel 11 sluit het antwoord af.
DO_ResponseBHR_GT_O_DP
Dit voorbeeldbericht bevat een bericht van verzending als antwoord op een uitgifteverzoek.
De eerste regel bevat de XML-proloog. Merk op dat de tekens volgens UTF-8 gecodeerd moeten worden. Dit is met name van belang voor speciale tekens, zoals à, á, ï.
Regel 2 t/m 11 bevatten de dispatchDataResponse als root element en de definities van de gebruikte namespaces.
Regel 15 bevat het attribuut responseType met de waarde dispatch.
Regel 16 bevat het attribuut requestReference welke waarde is overgenomen uit het gelijkluidende attribuut in het uitgifteverzoek.
Regel 17 bevat het attribuut dispatchTime, wat het moment aangeeft waarop het antwoord beschikbaar is gekomen.
Regel 18 bevat de start van het dispatchDocument.
Regel 19 geeft aan wat het datatype is van dit uitgiftedocument. De waarde BHR_GT_O_DP geeft aan dat het hier gaat om een registratieobject dat niet uit registratie is opgenomen met daarin alle geregistreerde gegevens voor een afnemer die tevens bronhouder en/of dataleverancier is van het registratieobject.
Regel 20 bevat de unieke aanduiding van dat registratieobject.
Regel 21 bevat het KvK-nummer van de bronhouder van het registratieobject.
Regel 22 bevat de unieke aanduiging van het registratieobject zoals gehanteerd door de bronhouder.
Regel 23 bevat het KvK-nummer van de dataleverancier van het registratieobject.
Regel 24 geeft aan onder welk kwaliteitsregime de gegevens van het registratieobject zijn aangeleverd.
Voor de overige regels verwijzen we naar het hoofdstuk met de vertaallijst achteraan dit document en naar de BHR-GT catalogus.
Regel 429 sluit het BHR_GT_O_DP type uitgiftedocument af.
Regel 430 sluit het dispatchDocument af.
Regel 431 sluit de dispatchDataResponse af.
Enumeraties
Dit hoofdstuk bevat de toegestane waarden van de enumeraties (niet-beheerde waardenlijsten).
In de BRO wordt een onderscheid gemaakt tussen beheerde waardenlijsten en niet-beheerde waardenlijsten. In de catalogus en de XSD-bestanden noemen we een niet-beheerde waardenlijst een enumeratie. Bij een enumeratie staat de lijst met toegestane waarden vast en kan de lijst met toegestane waarden niet veranderd worden zonder aanpassingen in de catalogus, de berichtdefinities (XSD-bestanden) en de software (voor het maken of verwerken van een bericht).
De onderstaande tabel geeft een overzicht van de enumeraties die van belang zijn bij het maken van een BRO-verzoek over een geotechnisch booronderzoek. De eerste kolom bevat de Engelstalige naam van de enumeratie, zoals deze voorkomt in de XSD-bestanden. De tweede kolom bevat de Nederlandstalige naam, zoals die voorkomt in de catalogus. De derde kolom bevat de toegestane waarden, die gebruikt mogen worden in een BRO-verzoek.
|
Type |
Naam |
Waarde |
|---|---|---|
|
IndicationYesNo |
IndicatieJaNee |
ja |
|
|
|
nee |
|
IndicationYesNoUnknown |
IndicatieJaNeeOnbekend |
ja |
|
|
|
nee |
|
|
|
onbekend |
|
QualityRegime |
Kwaliteitsregime |
IMBRO |
|
|
|
IMBRO/A |
Codelijsten
Dit hoofdstuk bevat verwijzingen (URN's en URL's) naar de codelijsten (beheerde waardenlijsten).
In de BRO wordt een onderscheid gemaakt tussen beheerde waardenlijsten en niet-beheerde waardenlijsten. In de catalogus en de XSD-bestanden noemen we een beheerde waardenlijst een codelijst. Bij een codelijst kan de lijst met toegestane waarden worden aangepast zonder dat aanpassingen nodig zijn in de berichtdefinities (XSD-bestanden) en/of de software (voor het maken of verwerken van een bericht). De catalogus bevat per codelijst de toegestane waarden, zoals gedefinieerd op het moment dat de catalogus werd vastgesteld.
De onderstaande tabel geeft een overzicht van de codelijsten die van belang zijn bij het maken van een BRO-verzoek over een geotechnisch booronderzoek. De eerste kolom bevat de Engelstalige naam van de codelijst, zoals deze voorkomt in de XSD-bestanden. De tweede kolom bevat de Nederlandstalige naam, zoals die voorkomt in de catalogus. De derde kolom bevat de URN, die in een BRO-verzoek gebruikt moet worden als waarde voor het XML-attribuut codeSpace. De vierde kolom bevat een link naar de website waar de actuele lijst is te raadplegen met toegestane waarden die in een BRO-verzoek gebruikt mogen worden als waarde voor een XML-element.
Vertaaltabel
Dit hoofdstuk bevat een vertaaltabel, aan de hand waarvan, gegeven de Engelstalige naam van een entiteit of een attribuut, de Nederlandse naam in de catalogus kan worden opgezocht.
De onderstaande tabel is gesorteerd op alfabetische volgorde van de Engelstalige naam van de entiteit. Tussen haakjes staat het type modelelement van de entiteit. Binnen een entiteit zijn de attributen gesorteerd op Engelstalige naam.
|
Entiteit (type)
|
Naam
|
|---|---|
|
AbstractRegistrationObject (FeatureType) |
Abstract Registratieobject |
|
broId |
BRO-ID |
|
AnalysisTypeOverview (AttributeGroupType) |
Analysetypenoverzicht |
|
analysisType |
type analyse |
|
BasicParticleSizeDistribution (AttributeGroupType) |
Basis korrelgrootteverdeling |
|
detailedDistributionFractionLarger63um |
uitgebreide verdeling fractie groter63um |
|
detailedDistributionFractionSmaller63um |
uitgebreide verdeling fractie kleiner63um |
|
fractionLarger63um |
fractie groter63um |
|
fractionSmaller63um |
fractie kleiner63um |
|
standardDistributionFractionLarger63um |
standaardverdeling fractie groter63um |
|
standardDistributionFractionSmaller63um |
standaardverdeling fractie kleiner63um |
|
BHR_GT_C (FeatureType) |
BHR-GT kengegevens |
|
analysisTypeOverview |
analysetypenoverzicht |
|
samplingQualityOverview |
bemonsteringskwaliteitenoverzicht |
|
analysisReportDate |
rapportagedatum analyse |
|
boringEndDate |
einddatum boring |
|
boringStartDate |
startdatum boring |
|
descriptionProcedure |
beschrijfprocedure |
|
descriptionQuality |
beschrijfkwaliteit |
|
descriptionReportDate |
rapportagedatum beschrijving |
|
discipline |
vakgebied |
|
finalDepthBoring |
einddiepte boren |
|
localVerticalReferencePoint |
lokaal verticaal referentiepunt |
|
offset |
verschuiving |
|
researchReportDate |
rapportagedatum onderzoek |
|
rockReached |
gesteente aangeboord |
|
surveyPurpose |
kader inwinning |
|
verticalDatum |
verticaal referentievlak |
|
BHR_GT_CriteriaSet (AttributeGroupType) |
Kenmerkenverzameling BHR-GT |
|
analysisReportPeriod |
periode van rapportage analyse |
|
analysisType |
type analyse |
|
carbonateContentDetermined |
kalkgehalte bepaald |
|
depthInterval |
diepteinterval |
|
descriptionProcedure |
beschrijfprocedure |
|
descriptionQuality |
beschrijfkwaliteit |
|
descriptionReportPeriod |
periode van rapportage beschrijving |
|
discipline |
vakgebied |
|
fieldworkPeriod |
periode van veldwerk |
|
organicMatterContentDetermined |
organischestofgehalte bepaald |
|
rockReached |
gesteente aangeboord |
|
samplingQuality |
bemonsteringskwaliteit |
|
volumetricMassDensityDetermined |
volumieke massa bepaald |
|
volumetricMassDensitySolidsDetermined |
volumieke massa vaste delen bepaald |
|
waterContentDetermined |
watergehalte bepaald |
|
BHR_GT_O (FeatureType) |
Booronderzoek |
|
boreholeSampleAnalysis |
boormonsteranalyse |
|
boreholeSampleDescription |
boormonsterbeschrijving |
|
boring |
boring |
|
deliveredLocation |
aangeleverde locatie |
|
deliveredVerticalPosition |
aangeleverde verticale positie |
|
deliveryContext |
kader aanlevering |
|
discipline |
vakgebied |
|
fluidMudLayer |
sliblaag |
|
registrationHistory |
registratiegeschiedenis |
|
reportHistory |
rapportagegeschiedenis |
|
researchOperator |
uitvoerder onderzoek |
|
researchReportDate |
rapportagedatum onderzoek |
|
siteCharacteristic |
terreintoestand |
|
siteCharacteristicDetermined |
terreintoestand bepaald |
|
standardizedLocation |
gestandaardiseerde locatie |
|
surveyProcedure |
kaderstellende procedure |
|
surveyPurpose |
kader inwinning |
|
BHR_GT_O_DP (FeatureType) |
Booronderzoek |
|
BoredInterval (AttributeGroupType) |
Geboord interval |
|
beginDepth |
begindiepte |
|
boredDiameter |
geboorde diameter |
|
boringTechnique |
boortechniek |
|
endDepth |
einddiepte |
|
BoreholeSampleAnalysis (AttributeGroupType) |
Boormonsteranalyse |
|
analysisOperator |
uitvoerder analyse |
|
analysisProcedure |
analyseprocedure |
|
analysisReportDate |
rapportagedatum analyse |
|
investigatedInterval |
onderzocht interval |
|
BoreholeSampleDescription (AttributeGroupType) |
Boormonsterbeschrijving |
|
descriptionOperator |
uitvoerder beschrijving |
|
descriptionProcedure |
beschrijfprocedure |
|
descriptionReportDate |
rapportagedatum beschrijving |
|
descriptiveBoreholeLog |
boorprofiel |
|
Boring (AttributeGroupType) |
Boring |
|
boredInterval |
geboord interval |
|
boreholeCompleted |
gat afgewerkt |
|
boringEndDate |
einddatum boring |
|
boringOperator |
uitvoerder boring |
|
boringProcedure |
boorprocedure |
|
boringStartDate |
startdatum boring |
|
boringVelocity |
boorsnelheid |
|
completedInterval |
afgewerkt interval |
|
contaminatedInterval |
verontreinigd interval |
|
excavatedLayer |
weggegraven laag |
|
finalDepthBoring |
einddiepte boren |
|
finalDepthExcavation |
einddiepte graven |
|
finalDepthPreparation |
einddiepte voorbereiding |
|
finalDepthSampling |
einddiepte bemonstering |
|
finalDepthTemporaryCasing |
einddiepte tijdelijke verbuizing |
|
flushingAdditive |
spoelingtoeslag |
|
flushingMediumUsed |
spoeling gebruikt |
|
groundwaterLevel |
grondwaterstand |
|
preparation |
voorbereiding |
|
rockReached |
gesteente aangeboord |
|
sampledInterval |
bemonsterd interval |
|
samplingProcedure |
bemonsteringsprocedure |
|
stopCriterion |
stopcriterium |
|
subsurfaceContaminated |
ondergrond verontreinigd |
|
temporaryCasingUsed |
tijdelijke verbuizing aangebracht |
|
trajectoryExcavated |
traject weggegraven |
|
BoringVelocity (AttributeGroupType) |
Boorsnelheid |
|
depth |
diepte |
|
elapsedTime |
verlopen tijd |
|
CarbonateContentDetermination (AttributeGroupType) |
Bepaling kalkgehalte |
|
carbonateContent |
kalkgehalte |
|
determinationMethod |
bepalingsmethode |
|
determinationProcedure |
bepalingsprocedure |
|
performanceIrregularity |
bijzonderheid uitvoering |
|
removedMaterial |
verwijderd materiaal |
|
ChamberOfCommerceNumber (PrimitiveDatatype) |
KvK-nummer |
|
CompletedInterval (AttributeGroupType) |
Afgewerkt interval |
|
backfillMaterial |
aanvulmateriaal |
|
backfillMaterialCertified |
aanvulmateriaal met certificaat |
|
backfillMaterialWashed |
aanvulmateriaal gewassen |
|
beginDepth |
begindiepte |
|
diameterPermanentCasing |
diameter permanente verbuizing |
|
endDepth |
einddiepte |
|
materialPermanentCasing |
materiaal permanente verbuizing |
|
permanentCasingPresent |
permanente verbuizing aanwezig |
|
ConsolidationStageAtHorizontalDeformation (AttributeGroupType) |
Consolidatiefase bij horizontaal vervormen |
|
pedestalFixed |
voetstuk vast |
|
ConsolidationStageAtLoading (AttributeGroupType) |
Consolidatiefase bij belasten |
|
consolidationMethod |
consolidatiemethode |
|
drainageTwoSided |
afstroming tweezijdig |
|
horizontalConsolidationStress |
horizontale consolidatiespanning |
|
lateralEarthPressureCoefficient |
neutrale gronddrukcoëfficient |
|
verticalConsolidationStress |
verticale consolidatiespanning |
|
verticalStrain |
verticale rek |
|
volumeChangeDuringConsolidation |
volumeverloop bij consolidatie |
|
ConsolidationStep (AttributeGroupType) |
Consolidatiestap |
|
heightChangeDuringConsolidation |
hoogteverloop bij consolidatie |
|
stepNumber |
stapnummer |
|
verticalStress |
verticale spanning |
|
ConsistencyLimitsDetermination (FeatureType) |
Bepaling consistentiegrenzen |
|
conusType |
conustype |
|
determinationMethod |
bepalingsmethode |
|
determinationProcedure |
bepalingsprocedure |
|
fractionLarger500um |
fractie groter500um |
|
liquidLimit |
vloeigrens |
|
performanceIrregularity |
bijzonderheid uitvoering |
|
plasticityIndex |
plasticiteitsindex |
|
plasticLimit |
uitrolgrens |
|
usedMedium |
gebruikt medium |
|
ContaminatedInterval (AttributeGroupType) |
Verontreinigd interval |
|
beginDepth |
begindiepte |
|
endDepth |
einddiepte |
|
CoreRecovery (AttributeGroupType) |
Kernopbrengst |
|
fieldDetermined |
in het veld vastgesteld |
|
rockQualityDesignation |
gesteentekwaliteitsindex |
|
solidCoreRecovery |
intacte opbrengst |
|
totalCoreRecovery |
totale opbrengst |
|
Date (PrimitiveDatatype) |
Datum |
|
DateTime (PrimitiveDatatype) |
DatumTijd |
|
DeliveredLocation (AttributeGroupType) |
Aangeleverde locatie |
|
horizontalPositioningDate |
datum locatiebepaling |
|
horizontalPositioningMethod |
methode locatiebepaling |
|
horizontalPositioningOperator |
uitvoerder locatiebepaling |
|
location |
coördinaten |
|
DeliveredVerticalPosition (AttributeGroupType) |
Aangeleverde verticale positie |
|
localVerticalReferencePoint |
lokaal verticaal referentiepunt |
|
offset |
verschuiving |
|
verticalDatum |
verticaal referentievlak |
|
verticalPositioningDate |
datum verticale positiebepaling |
|
verticalPositioningMethod |
methode verticale positiebepaling |
|
verticalPositioningOperator |
uitvoerder verticale positiebepaling |
|
waterDepth |
waterdiepte |
|
DescriptiveBoreholeLog (AttributeGroupType) |
Boorprofiel |
|
boreholeLogChecked |
profiel gecontroleerd |
|
continuouslySampled |
continu bemonsterd |
|
describedMaterial |
beschreven materiaal |
|
descriptionLocation |
beschrijflocatie |
|
descriptionQuality |
beschrijfkwaliteit |
|
layer |
laag |
|
meanHighestGroundwaterLevel |
gemiddeld hoogste grondwaterstand |
|
meanLowestGroundwaterLevel |
gemiddeld laagste grondwaterstand |
|
notDescribedInterval |
niet beschreven interval |
|
postSedimentaryDiscontinuity |
post-sedimentaire discontinuïteit |
|
sampleMoistness |
monstervochtigheid |
|
DetailedDistributionFractionLarger63um (AttributeGroupType) |
Uitgebreide verdeling fractie groter63um |
|
fraction1000to1400um |
fractie 1000tot1400um |
|
fraction106to125um |
fractie 106tot125um |
|
fraction11_2to16mm |
fractie 11.2tot16mm |
|
fraction125to150um |
fractie 125tot150um |
|
fraction125to180um |
fractie 125tot180um |
|
fraction1400umto2mm |
fractie 1400umtot2mm |
|
fraction150to180um |
fractie 150tot180um |
|
fraction16to31_5mm |
fractie 16tot31.5mm |
|
fraction180to212um |
fractie 180tot212um |
|
fraction180to250um |
fractie 180tot250um |
|
fraction212to250um |
fractie 212tot250um |
|
fraction250to355um |
fractie 250tot355um |
|
fraction2to4mm |
fractie 2tot4mm |
|
fraction31_5to63mm |
fractie 31.5tot63mm |
|
fraction355to500um |
fractie 355tot500um |
|
fraction4to5_6mm |
fractie 4tot5.6mm |
|
fraction4to8mm |
fractie 4tot8mm |
|
fraction500to710um |
fractie 500tot710um |
|
fraction5_6to8mm |
fractie 5.6tot8mm |
|
fraction63to75um |
fractie 63tot75um |
|
fraction63to90um |
fractie 63tot90um |
|
fraction710to1000um |
fractie 710tot1000um |
|
fraction75to90um |
fractie 75tot90um |
|
fraction8to11_2mm |
fractie 8tot11.2mm |
|
fraction8to16mm |
fractie 8tot16mm |
|
fraction90to106um |
fractie 90tot106um |
|
fraction90to125um |
fractie 90tot125um |
|
fractionLarger63mm |
fractie groter63mm |
|
DetailedDistributionFractionSmaller63um (AttributeGroupType) |
Uitgebreide verdeling fractie kleiner63um |
|
fraction0to2um |
fractie 0tot2um |
|
fraction16to32um |
fractie 16tot32um |
|
fraction2to4um |
fractie 2tot4um |
|
fraction32to50um |
fractie 32tot50um |
|
fraction4to8um |
fractie 4tot8um |
|
fraction50to63um |
fractie 50tot63um |
|
fraction8to16um |
fractie 8tot16um |
|
DeterminationResult (AttributeGroupType) |
Resultaat bepaling |
|
dryingPeriod |
droogtijd |
|
dryingTemperature |
droogtemperatuur |
|
saltCorrectionMethod |
zoutcorrectiemethode |
|
waterContent |
watergehalte |
|
DeterminationStep (AttributeGroupType) |
Bepalingsstap |
|
deformationRate |
vervormingssnelheid |
|
heightChangeDuringSettlement |
zettingsverloop |
|
stepNumber |
stapnummer |
|
stepType |
staptype |
|
strainPoint24Hours |
24uurspunt |
|
stressChangeDuringSettlement |
spanningsverloop bij zetting |
|
swellObserved |
zwel geconstateerd |
|
verticalStress |
verticale spanning |
|
wetPerformed |
nat uitgevoerd |
|
DispatchCharacteristicsRequest (FeatureType) |
Verzoek tot levering kengegevens |
|
criteria |
kenmerkenverzameling |
|
DispatchCharacteristicsResponse (FeatureType) |
Bericht van verzending kengegevens |
|
dispatchDocument |
uitgiftedocument |
|
numberOfDocuments |
aantal documenten |
|
DispatchDataResponse (FeatureType) |
Bericht van verzending objectgegevens |
|
dispatchDocument |
uitgiftedocument |
|
DrainageStripCorrection (AttributeGroupType) |
Drainagestrookcorrectie |
|
correctionMethod |
correctiemethode |
|
coverage |
bedekkingsgraad |
|
orientation |
plaatsing |
|
ExcavatedLayer (AttributeGroupType) |
Weggegraven laag |
|
excavatedMaterial |
weggegraven materiaal |
|
lowerBoundary |
ondergrens |
|
upperBoundary |
bovengrens |
|
FluidMudLayer (AttributeGroupType) |
Sliblaag |
|
colour |
kleur |
|
lowerBoundaryPositioningMethod |
methode positiebepaling onderkant |
|
thickness |
dikte |
|
upperBoundaryPositioningMethod |
methode positiebepaling bovenkant |
|
Grainshape (AttributeGroupType) |
Korrelvorm |
|
angularity |
hoekigheid |
|
roughness |
ruwheid |
|
sizeFraction |
groottefractie |
|
sphericity |
sfericiteit |
|
HeightAfterSpecificConsolidationTime (DataRecord) |
Hoogte na bepaalde consolidatietijd |
|
elapsedTime |
verlopen tijd |
|
verticalStrain |
verticale rek |
|
HeightAtSpecificState (DataRecord) |
Zettingstoestand |
|
elapsedTime |
verlopen tijd |
|
verticalStrain |
verticale rek |
|
IntermediateEvent (AttributeGroupType) |
Tussentijdse gebeurtenis |
|
eventDate |
datum gebeurtenis |
|
eventName |
naam gebeurtenis |
|
InvestigatedInterval (AttributeGroupType) |
Onderzocht interval |
|
analysisType |
type analyse |
|
beginDepth |
begindiepte |
|
carbonateContentDetermination |
bepaling kalkgehalte |
|
carbonateContentDetermined |
kalkgehalte bepaald |
|
described |
beschreven |
|
endDepth |
einddiepte |
|
investigatedMaterial |
onderzocht materiaal |
|
maximumUndrainedShearStrengthDetermination |
bepaling maximale ongedraineerde schuifsterkte |
|
organicMatterContentDetermination |
bepaling organischestofgehalte |
|
organicMatterContentDetermined |
organischestofgehalte bepaald |
|
particleSizeDistributionDetermination |
bepaling korrelgrootteverdeling |
|
sampleQuality |
monsterkwaliteit |
|
verticalDeformationDetermination |
bepaling verticale vervorming |
|
volumetricMassDensityDetermination |
bepaling volumieke massa |
|
volumetricMassDensityDetermined |
volumieke massa bepaald |
|
volumetricMassDensitySolidsDetermination |
bepaling volumieke massa vaste delen |
|
volumetricMassDensitySolidsDetermined |
volumieke massa vaste delen bepaald |
|
waterContentDetermination |
bepaling watergehalte |
|
waterContentDetermined |
watergehalte bepaald |
|
InvestigatedMaterial (AttributeGroupType) |
Onderzocht materiaal |
|
carbonateContentClass |
kalkgehalteklasse |
|
colour |
kleur |
|
geotechnicalSoilName |
geotechnische grondsoort |
|
gravelMedianClass |
grindmediaanklasse |
|
organicMatterContentClass |
organischestofgehalteklasse |
|
rooted |
beworteld |
|
sandMedianClass |
zandmediaanklasse |
|
specialMaterial |
bijzonder materiaal |
|
tertiaryConstituent |
bijzonder bestanddeel |
|
Layer (AttributeGroupType) |
Laag |
|
activityType |
type ingreep |
|
anthropogenic |
antropogeen |
|
bedded |
gelaagd |
|
bedding |
gelaagdheid |
|
compositeLayer |
samengestelde laag |
|
internalStructureIntact |
interne structuur intact |
|
lowerBoundary |
ondergrens |
|
lowerBoundaryDetermination |
bepaling ondergrens |
|
rock |
gesteente |
|
slant |
scheefstaand |
|
soil |
grond |
|
specialMaterial |
bijzonder materiaal |
|
upperBoundary |
bovengrens |
|
upperBoundaryDetermination |
bepaling bovengrens |
|
LoadStage (AttributeGroupType) |
Belastingfase |
|
deformationRate |
vervormingssnelheid |
|
shearStressChangeDuringLoading |
schuifspanningsverloop bij belasting |
|
specimenShape |
vorm proefstuk |
|
MadeSpecimenForHorizontalDeformation (AttributeGroupType) |
Gemaakt proefstuk voor horizontaal vervormen |
|
makingMethod |
maakmethode |
|
volumetricMassDensity |
volumieke massa |
|
waterContent |
watergehalte |
|
MadeSpecimenForLoading (AttributeGroupType) |
Gemaakt proefstuk voor belasten |
|
dryVolumetricMassDensity |
droge volumieke massa |
|
makingMethod |
maakmethode |
|
volumetricMassDensity |
volumieke massa |
|
waterContent |
watergehalte |
|
MaximumUndrainedShearStrengthDetermination (AttributeGroupType) |
Bepaling maximale ongedraineerde schuifsterkte |
|
determinationDiameter |
bepalingsdiameter |
|
determinationMethod |
bepalingsmethode |
|
determinationProcedure |
bepalingsprocedure |
|
highestMaximumUndrainedShearStrength |
hoogste maximale ongedraineerde schuifsterkte |
|
lowestMaximumUndrainedShearStrength |
laagste maximale ongedraineerde schuifsterkte |
|
maximumUndrainedShearStrength |
maximale ongedraineerde schuifsterkte |
|
sampleMoistness |
monstervochtigheid |
|
verticallyDetermined |
verticaal bepaald |
|
MeasuredValue (PrimitiveDatatype) |
Meetwaarde |
|
MembraneCorrection (AttributeGroupType) |
Membraancorrectie |
|
correctionMethod |
correctiemethode |
|
stiffnessClass |
stijfheidsklasse |
|
thickness |
dikte |
|
NotDescribedInterval (AttributeGroupType) |
Niet beschreven interval |
|
beginDepth |
begindiepte |
|
endDepth |
einddiepte |
|
noDescriptionReason |
reden niet beschreven |
|
Number (PrimitiveDatatype) |
Aantal |
|
OrganicMatterContentDetermination (AttributeGroupType) |
Bepaling organischestofgehalte |
|
determinationMethod |
bepalingsmethode |
|
determinationProcedure |
bepalingsprocedure |
|
lutumCorrectionApplied |
lutumcorrectie toegepast |
|
organicMatterContent |
organischestofgehalte |
|
performanceIrregularity |
bijzonderheid uitvoering |
|
removedMaterial |
verwijderd materiaal |
|
Organization (Union) |
Organisatie |
|
ChamberOfCommerceNumber |
KvK-nummer |
|
EuropeanCompanyRegistrationNumber |
Europees handelsnummer |
|
PartialDate (Union) |
Onvolledige datum |
|
date |
volledige datum |
|
voidReason |
onbekend |
|
year |
jaartal |
|
yearMonth |
jaar en maand |
|
ParticleSizeDistributionDetermination (AttributeGroupType) |
Bepaling korrelgrootteverdeling |
|
basicParticleSizeDistribution |
basis korrelgrotteverderling |
|
determinationMethod |
bepalingsmethode |
|
determinationProcedure |
bepalingsprocedure |
|
dispersionMethod |
dispersiemethode |
|
equivalentMass |
equivalente massa |
|
equivalentMassDeterminationMethod |
bepalingsmethode equivalente massa |
|
fractionDistribution |
fractieverdeling |
|
materialIrregularity |
bijzonderheid materiaal |
|
performanceIrregularity |
bijzonderheid uitvoering |
|
removedMaterial |
verwijderd materiaal |
|
usedOpticalModel |
toegepast optisch model |
|
PlasticityAtSpecificWaterContent (AttributeGroupType) |
Plasiticiteit bij bepaald watergehalte |
|
numberOfFalls |
aantal vallen |
|
penetrationDepth |
indringingsdiepte |
|
waterContent |
watergehalte |
|
PostSedimentaryDiscontinuity (AttributeGroupType) |
Post-sedimentaire discontinuïteit |
|
apertureClass |
breedteklasse |
|
beginDepth |
begindiepte |
|
compositeDiscontinuity |
samengestelde discontinuïteit |
|
discontinuityType |
type discontinuïteit |
|
endDepth |
einddiepte |
|
inRock |
in gesteente |
|
infillMaterial |
opvulmateriaal |
|
smooth |
glad |
|
spacing |
onderlinge afstand |
|
RegistrationHistory (AttributeGroupType) |
Registratiegeschiedenis |
|
corrected |
gecorrigeerd |
|
deregistered |
uit registratie genomen |
|
deregistrationTime |
tijdstip uit registratie genomen |
|
latestAdditionTime |
tijdstip laatste aanvulling |
|
latestCorrectionTime |
tijdstip laatste correctie |
|
objectRegistrationTime |
tijdstip registratie object |
|
registrationCompletionTime |
tijdstip voltooiing registratie |
|
registrationStatus |
registratiestatus |
|
reregistered |
weer in registratie genomen |
|
reregistrationTime |
tijdstip weer in registratie genomen |
|
underReview |
in onderzoek |
|
underReviewTime |
in onderzoek sinds |
|
RegistrationObject (FeatureType) |
Registratieobject |
|
deliveryAccountableParty |
bronhouder |
|
deliveryResponsibleParty |
dataleverancier |
|
objectIdAccountableParty |
object-ID bronhouder |
|
qualityRegime |
kwaliteitsregime |
|
RegistrationObjectCode (PrimitiveDatatype) |
Registratieobjectcode |
|
ReportHistory (AttributeGroupType) |
Rapportagegeschiedenis |
|
intermediateEvent |
tussentijdse gebeurtenis |
|
reportEndDate |
einddatum rapportage |
|
reportStartDate |
startdatum rapportage |
|
Rock (AttributeGroupType) |
Gesteente |
|
carbonateContentClass |
kalkgehalteklasse |
|
cementType |
cementsoort |
|
colour |
kleur |
|
crossBedding |
scheve gradering |
|
dispersedInhomogeneity |
disperse inhomogeniteit |
|
gradedBedding |
verticale gradering |
|
interbedding |
gelaagde inhomogeniteit |
|
rockType |
gesteentesoort |
|
stability |
stabiliteit |
|
strengthClass |
sterkteklasse |
|
tertiaryRockConstituent |
bijzonder gesteentebestanddeel |
|
voidDistribution |
holteverdeling |
|
voidsPresent |
holtes aanwezig |
|
weathered |
verweerd |
|
weatheringDegree |
verweringsgraad |
|
SampledInterval (AttributeGroupType) |
Bemonsterd interval |
|
beginDepth |
begindiepte |
|
coreRecovery |
kernopbrengst |
|
endDepth |
einddiept |
|
orientatedSampled |
georienteerd gestoken |
|
preTreatment |
voorbehandeling |
|
sampler |
bemonsteringsapparaat |
|
samplingMethod |
bemonsteringsmethode |
|
samplingQuality |
bemonsteringskwaliteit |
|
Sampler (AttributeGroupType) |
Bemonsteringsapparaat |
|
coreCatcherPresent |
voorzien van vanger |
|
cuttingShoeInsideDiameter |
doorgangsdiameter |
|
cuttingShoeOutsideDiameter |
steekmonddiameter |
|
lubricationFluidUsed |
steunvloeistof gebruikt |
|
pistonPresent |
voorzien van zuiger |
|
rightAngledCuttingShoe |
haakse steekmond |
|
sampleContainerDiameter |
containerdiameter |
|
sampleContainerLength |
containerlengte |
|
samplerType |
apparaattype |
|
stockingUsed |
kous gebruikt |
|
taperAngle |
steekmondapex |
|
SamplingQualityOverview (AttributeGroupType) |
Bemonsteringskwaliteitenoverzicht |
|
samplingQuality |
bemonsteringskwaliteit |
|
SaturatedPermeabilityAtSpecificDensity (AttributeGroupType) |
Verzadigde waterdoorlatendheid bij bepaalde droge volumieke massa |
|
dryVolumetricMassDensity |
droge volumieke massa |
|
saturatedPermeability |
verzadigde waterdoorlatendheid |
|
SaturatedPermeabilityAtSpecificLoad (AttributeGroupType) |
Verzadigde waterdoorlatendheid bij bepaalde belasting |
|
load |
belasting |
|
saturatedPermeability |
verzadigde waterdoorlatendheid |
|
SaturatedPermeabilityDetermination (FeatureType) |
Bepaling verzadigde waterdoorlatendheid |
|
currentDownwards |
stroming neerwaarts |
|
determinationMethod |
bepalingsmethode |
|
determinationProcedure |
bepalingsprocedure |
|
makingMethod |
maakmethode |
|
materialIrregularity |
bijzonderheid materiaal |
|
maximumGradient |
maximale gradient |
|
performanceIrregularity |
bijzonderheid uitvoering |
|
porousDiscWet |
poreuze stenen nat |
|
ringWaterRepellent |
ring waterafstotend |
|
saturatedWithCO2 |
verzadigd met CO2 |
|
specimenMade |
proefstuk gemaakt |
|
swellObserved |
zwel geconstateerd |
|
temperature |
temperatuur |
|
usedMedium |
gebruikt medium |
|
verticallyDetermined |
verticaal bepaald |
|
waterContentAfterwards |
watergehalte na afloop |
|
waterDegassed |
water ontgast |
|
SaturationStageAtCompression (AttributeGroupType) |
Verzadigingsfase bij samendrukken |
|
backPressure |
verzadigingsdruk |
|
constantHeight |
constante hoogte |
|
disturbanceInduced |
verstoring opgetreden |
|
maximumStrain |
maximale rek |
|
maximumStressDifference |
maximaal spanningsverschil |
|
porousDiscWet |
poreuze stenen nat |
|
specimenHeightAfterwards |
proefstukhoogte na afloop |
|
usedMedium |
gebruikt medium |
|
SaturationStageAtLoading (AttributeGroupType) |
Verzadigingsfase bij belasten |
|
backPressure |
verzadigingsdruk |
|
cellPressureAutomaticallyControlled |
celdruk automatisch gestuurd |
|
constantHeight |
constante hoogte |
|
disturbanceInduced |
verstoring opgetreden |
|
effectivePressure |
effectieve druk |
|
porousDiscRough |
poreuze stenen ruw |
|
porousDiscWet |
poreuze stenen nat |
|
skemptonB_Coefficient |
Skempton B coëfficient |
|
stressDifference |
spanningsverschil |
|
usedMedium |
gebruikt medium |
|
verticalStrain |
verticale rek |
|
SequenceNumber (PrimitiveDatatype) |
Nummer |
|
SettlementCharacteristicsDetermination (FeatureType) |
Bepaling zettingseigenschappen |
|
apparatusDeformationApplied |
apparaatrekcorrectie toegepast |
|
bearingFrictionCorrectionApplied |
lagerwrijvingcorrectie toegepast |
|
determinationMethod |
bepalingsmethode |
|
determinationProcedure |
bepalingsprocedure |
|
filterPaperUsed |
filterpapier gebruikt |
|
irregularResult |
bijzonder resultaat |
|
materialIrregularity |
bijzonderheid materiaal |
|
performanceIrregularity |
bijzonderheid uitvoering |
|
ringDiameter |
ringdiameter |
|
sampleMoistness |
monstervochtigheid |
|
temperature |
temperatuur |
|
wallFrictionCorrectionMethod |
wandwrijvingcorrectiemethode |
|
ShearStage (AttributeGroupType) |
Schuiffase |
|
activeHeightControl |
actieve hoogtesturing |
|
deformationRate |
vervormingssnelheid |
|
shearStressChangeDuringHorizontalDeformation |
schuifspanningsverloop bij horizontale vervorming |
|
ShearStressAtSpecificDeformation (DataRecord) |
Schuifspanning bij bepaalde horizontale vervorming |
|
elapsedTime |
verlopen tijd |
|
shearStrain |
schuifrek |
|
shearStress |
schuifspanning |
|
verticalStress |
verticale spanning |
|
ShearStressAtSpecificLoad (DataRecord) |
Schuifspanning bij bepaalde belasting |
|
elapsedTime |
verlopen tijd |
|
poreWaterPressureDifference |
verschilwaterspanning |
|
shearStress |
schuifspanning |
|
verticalStrain |
verticale rek |
|
verticalStress |
verticale spanning |
|
volumetricChange |
volumeverandering |
|
ShearStressChangeDuringHorizontalDeformationDetermination (FeatureType) |
Bepaling schuifspanningsverloop bij horizontale vervorming |
|
apparatusDeformationApplied |
apparaatrekcorrectie toegepast |
|
bearingFrictionCorrectionApplied |
lagerwrijvingcorrectie toegepast |
|
beginDiameter |
begindiameter |
|
beginHeight |
beginhoogte |
|
determinationMethod |
bepalingsmethode |
|
determinationProcedure |
bepalingsprocedure |
|
drained |
gedraineerd |
|
lateralSupport |
zijdelingse ondersteuning |
|
materialIrregularity |
bijzonderheid materiaal |
|
membraneCorrectionApplied |
membraancorrectie toegepast |
|
performanceIrregularity |
bijzonderheid uitvoering |
|
porousDiscWet |
poreuze stenen nat |
|
sampleMoistness |
monstervochtigheid |
|
specimenDisturbed |
proefstuk gemaakt |
|
specimenWaterSaturated |
proefstuk waterverzadigd |
|
stopCriterion |
stopcriterium |
|
ShearStressChangeDuringLoadingDetermination (FeatureType) |
Bepaling schuifspanningsverloop bij belasting |
|
apparatusDeformationApplied |
apparaatrekcorrectie toegepast |
|
beginDiameter |
begindiameter |
|
beginHeight |
beginhoogte |
|
cellDeformationApplied |
celrekcorrectie toegepast |
|
determinationMethod |
bepalingsmethode |
|
determinationProcedure |
bepalingsprocedure |
|
drainageStripsUsed |
drainagestroken gebruikt |
|
filterPaperUsed |
filterpapier gebruikt |
|
materialIrregularity |
bijzonderheid materiaal |
|
membraneSaturatedBefore |
membraan vooraf verzadigd |
|
performanceIrregularity |
bijzonderheid uitvoering |
|
sampleMoistness |
monstervochtigheid |
|
specimenDisturbed |
proefstuk gemaakt |
|
specimenTrimmed |
proefstuk getrimd |
|
stopCriterion |
stopcriterium |
|
topCapTiltable |
drukplaat kantelbaar |
|
SiteCharacteristic (AttributeGroupType) |
Terreintoestand |
|
positionOnGroundBody |
ligging op grondlichaam |
|
soilUse |
bodemgebruik |
|
temporaryChange |
tijdelijke verandering |
|
Soil (AttributeGroupType) |
Grond |
|
carbonateContentClass |
kalkgehalteklasse |
|
colour |
kleur |
|
crossBedding |
scheve gradering |
|
depositionalAge |
ouderdom afzetting |
|
dispersedInhomogeneity |
disperse inhomogeniteit |
|
fineGravelContentClass |
fijn grind gehalteklasse |
|
fineSoilConsistency |
consistentie fijne grond |
|
geotechnicalDepositionalCharacteristic |
geotechnische afzettingskarakteristiek |
|
geotechnicalSoilName |
geotechnische grondsoort |
|
gradedBedding |
verticale gradering |
|
grainshape |
korrelvorm |
|
gravelContentClassNEN5104 |
grindgehalteklasse NEN5104 |
|
gravelMedianClass |
grindmediaanklasse |
|
interbedding |
gelaagde inhomogeniteit |
|
mediumCoarseGravelContentClass |
matig grof grind gehalteklasse |
|
mixed |
vermengd |
|
mixingType |
type vermenging |
|
mottled |
gevlekt |
|
organicMatterContentClass |
organischestofgehalteklasse |
|
organicMatterContentClassNEN5104 |
organischestofgehalteklasse NEN5104 |
|
organicSoilConsistency |
consistentie organische grond |
|
organicSoilTexture |
textuur organische grond |
|
peatTensileStrength |
treksterkte veen |
|
peatType |
veensoort |
|
rooted |
beworteld |
|
sandMedianClass |
zandmediaanklasse |
|
sandSortingNEN5104 |
zandspreiding NEN5104 |
|
soilNameNEN5104 |
grondsoort NEN5104 |
|
tertiaryConstituent |
bijzonder bestanddeel |
|
veryCoarseGravelContentClass |
zeer grof grind gehalteklasse |
|
StandardDistributionFractionLarger63um (AttributeGroupType) |
Standaardverdeling fractie groter63um |
|
fraction1000to1400um |
fractie 1000tot1400um |
|
fraction125to180um |
fractie 125tot180um |
|
fraction1400umto2mm |
fractie 1400umtot2mm |
|
fraction16to31_5mm |
fractie 16tot31.5mm |
|
fraction180to250um |
fractie 180tot250um |
|
fraction250to355um |
fractie 250tot355um |
|
fraction2to4mm |
fractie 2tot4mm |
|
fraction31_5to63mm |
fractie 31.5tot63mm |
|
fraction355to500um |
fractie 355tot500um |
|
fraction4to8mm |
fractie 4tot8mm |
|
fraction500to710um |
fractie 500tot710um |
|
fraction63to90um |
fractie 63tot90um |
|
fraction710to1000um |
fractie 710tot1000um |
|
fraction8to16mm |
fractie 8tot16mm |
|
fraction90to125um |
fractie 90tot125um |
|
fractionLarger63mm |
fractie groter63mm |
|
StandardDistributionFractionSmaller63um (AttributeGroupType) |
Standaardverdeling fractie kleiner63um |
|
fraction0to2um |
fractie 0tot2um |
|
fraction2to32um |
fractie 2tot32um |
|
fraction32to50um |
fractie 32tot50um |
|
fraction50to63um |
fractie 50tot63um |
|
StandardizedLocation (AttributeGroupType) |
Gestandaardiseerde locatie |
|
coordinateTransformation |
coördinaattransformatie |
|
locatie |
location |
|
StressAtSpecificSettlement (DataRecord) |
Spanning bij bepaalde zetting |
|
elapsedTime |
verlopen tijd |
|
excessPoreWaterPressure |
verschilwaterspanning |
|
horizontalEffectiveStress |
horizontale korrelspanning |
|
verticalEffectiveStress |
verticale korrelspanning |
|
verticalStrain |
verticale rek |
|
Text (PrimitiveDatatype) |
Tekst |
|
VerticalDeformation (AttributeGroupType) |
Verticale vervorming |
|
elapsedTime |
verlopen tijd |
|
verticalStrain |
verticale rek |
|
VerticalDeformationDetermination (AttributeGroupType) |
Bepaling verticale vervorming |
|
apparatusDeformationApplied |
apparaatrekcorrectie toegepast |
|
bearingFrictionCorrectionApplied |
lagerwrijvingcorrectie toegepast |
|
determinationMethod |
bepalingsmethode |
|
determinationProcedure |
bepalingsprocedure |
|
determinationStep |
bepalingsstap |
|
filterPaperUsed |
filterpapier gebruikt |
|
materialIrregularity |
bijzonderheid materiaal |
|
performanceIrregularity |
bijzonderheid uitvoering |
|
resultIrregularity |
bijzonderheid resultaat |
|
ringDiameter |
ringdiameter |
|
temperature |
temperatuur |
|
wallFrictionCorrectionMethod |
wandwrijvingcorrectiemethode |
|
VerticalPositionRange (AttributeGroupType) |
Diepteinterval |
|
endDepth |
einddiepte |
|
startDepth |
begindiepte |
|
VolumeAtSpecificConsolidation (DataRecord) |
Volume bij bepaalde consolidatie |
|
elapsedTime |
verlopen tijd |
|
horizontalStress |
horizontale spanning |
|
verticalStress |
verticale spanning |
|
volumetricChange |
volumeverandering |
|
VolumetricMassDensityDetermination (AttributeGroupType) |
Bepaling volumieke massa |
|
determinationMethod |
bepalingsmethode |
|
determinationProcedure |
bepalingsprocedure |
|
performanceIrregularity |
bijzonderheid uitvoering |
|
sampleMoistness |
monstervochtigheid |
|
volumetricMassDensity |
volumieke massa |
|
VolumetricMassDensitySolidsDetermination (AttributeGroupType) |
Bepaling volumieke massa vaste delen |
|
determinationMethod |
bepalingsmethode |
|
determinationProcedure |
bepalingsprocedure |
|
performanceIrregularity |
bijzonderheid uitvoering |
|
removedMaterial |
verwijderd materiaal |
|
sampleContainerVolume |
inhoud monsterhouder |
|
usedMedium |
gebruikt medium |
|
volumetricMassDensitySolids |
volumieke massa vaste delen |
|
WaterContentDetermination (AttributeGroupType) |
Bepaling watergehalte |
|
determinationMethod |
bepalingsmethode |
|
determinationProcedure |
bepalingsprocedure |
|
determinationResult |
resultaat bepaling |
|
performanceIrregularity |
bijzonderheid uitvoering |
|
removedMaterial |
verwijderd materiaal |
|
sampleMoistness |
monstervochtigheid |
|
WeatheringDegree (AttributeGroupType) |
Verweringsgraad |
|
decomposition |
omzetting |
|
discolouration |
verkleuring |
|
disintegration |
desintegratie |