BRO Productomgeving

Berichtencatalogus uitgiftewebservice SFR










Inleiding

Dit document beschrijft hoe een afnemer van de Basisregistratie Ondergrond (BRO) de gegevens over een wandonderzoek (SFR) kan opvragen.

Het document veronderstelt dat de lezer bekend is met de SFR catalogus. Nadere informatie is te vinden op www.basisregistratieondergrond.nl.

Het document veronderstelt dat de lezer beschikt over de kennis en vaardigheid om een XML-bestand te lezen en te schrijven.

De focus van het document ligt op het beschrijven van de structuur van de mogelijke berichten aan de hand van enkele voorbeelden. Andere zaken zoals definitie, kardinaliteit, domein en bedrijfsregels met betrekking tot de gegevensinhoud van de berichten staan in de catalogus.

Leeswijzer

Hoofdstuk 2 beschrijft de algemene werking van de SFR uitgiftewebservice.

Hoofdstuk 3  bevat een toelichting op enkele voorbeeldberichten.

Hoofdstuk 4 bevat de toegestane waarden van de enumeraties (niet-beheerde lijsten met toegestane waarden).

Hoofdstuk 5 bevat verwijzingen (URN's en URL's) naar de codelijsten (beheerde lijsten met toegestane waarden).

Hoofdstuk 6 bevat een vertaaltabel, aan de hand waarvan, gegeven de Engelstalige naam van een entiteit of een attribuut, de Nederlandse naam in de catalogus kan worden opgezocht.

Versiehistorie

Versie

Datum

Omschrijving

1.0.0

20-08-2020

Eerste versie.

1.0.1

01-10-2020

3.2.10 schemalocation van het XML-bestand in het resultaat van een bepaling gecorrigeerd.

1.0.2

04-12-2020

Hoofdstuk 5: URN en link aangepast voor TertiaryConstituent


Contactinformatie

Algemene informatie, documentatie en voorbeeld XML-berichten kunt u vinden op  www.basisregistratieondergrond.nl.

Heeft u een vraag over de BRO? Wij staan voor u klaar om u te helpen.

Voor vragen, suggesties of opmerkingen kunt contact opnemen met de BRO Servicedesk via  een mail naar support@broservicedesk.nl .

Als u toegang heeft tot de  BRO Selfservicedesk (alleen via desktop of laptop), kunt u daar inloggen en uw vraag stellen voor een extra snelle afhandeling.

Of bel ons op telefoonnummer 088 - 8664 999. Wij zijn op werkdagen van 8.00 tot 17.00 uur bereikbaar.

Algemene werking van de SFR uitgiftewebservice

Dit hoofdstuk beschrijft de algemene werking van de SFR uitgiftewebservice.

Paragraaf 2.1 beschrijft de operaties die de SFR uitgiftewebservice ondersteunt.

Paragraaf 2.2 beschrijft de BRO-berichten die een rol spelen bij die operaties.

Paragraaf 2.3 beschrijft de verschillende uitgiftedocumenten die in een BRO-bericht uitgegeven kunnen worden. 

Operaties

De SFR uitgiftewebservice wordt gerealiseerd als een SOAP-webservice. De SFR uitgiftewebservice ondersteunt twee soap operaties: dispatchCharacteristics (uitgifte van kengegevens) en dispatchData (uitgifte van objectgegevens).

image2020-8-20_8-27-42.png


Een soap operatie heeft een request en een response:

  • Het  DispatchCharacteristicsRequest  (verzoek tot uitgifte van kengegevens) en de DispatchCharacteristics Response  (bericht van verzending van kengegevens).

  • Het  DispatchDataRequest  (verzoek tot uitgifte van objectgegevens) en de DispatchDataResponse  (bericht van verzending van objectgegevens).

Naast een bericht van verzending kan ieder verzoek ook leiden tot een foutmelding:

  • SOAP:Fault  (Systeemfout): als er tijdens de verwerking van het uitgifteverzoek een onverwachte fout optreedt in het BRO-systeem, dan leidt dit tot een  SOAP:Fault.

  • ParseFault  (Validatiefout): als de SFR uitgiftewebservice constateert dat een uitgifteverzoek niet een welgevormd XML-bericht is of dat het niet voldoet aan de schema validatie, dan leidt dit tot een ParseFault.

BRO-berichten

Deze paragraaf beschrijft de vier verschillende BRO-berichten die een rol spelen in de SFR uitgiftewebservice.

DispatchCharacteristicsRequest

Het BRO-bericht DispatchCharacteristicsRequest bevat het uitgifteverzoek tot het leveren van de in het BRO-register opgenomen kengegevens van de SFR registratieobjecten die voldoen aan bepaalde kenmerken.  Het DispatchCharacteristicsRequest (Verzoek tot uitgifte van kengegevens) van de SFR uitgiftewebservice is een specialisatie van AbstractDispatchCharacteristicsRequest in de package brocommon, waaraan het het attribuut criteria (kenmerken) met de SFR specifieke kenmerken toevoegt.

image2020-8-20_8-19-15.png


De criteria worden gedefinieerd door SFR_CriteriaSet, een specialisatie van CriteriaSet uit package brommon, waaraan het een aantal optionele attributen toevoegt .

image2020-8-20_8-19-28.png


De definities van de  transactiegegevens  staan in onderstaande tabel:

Naam in XML-bestand

Nederlandse naam

Type

Kardinaliteit

Definitie

requestReference

 

verzoekkenmerk

CharacterString

1..1

Een voor de afnemer unieke aanduiding van het uitgifteverzoek.

criteria

kenmerken

SFR_CriteriaSet

1..1

De afzonderlijke kenmerken waaraan de registratieobjecten moeten voldoen.

Toelichting:
Bijna alle kenmerken worden in de gegevenscatalogus gedefinieerd als attribuut, met als enige verschil dat alle kenmerken een kardinaliteit 0..1 hebben, omdat de gebruiker de keuzevrijheid heeft welke attributen optreden als kenmerk.


De definities van de attributen  van de CriteriaSet uit brocommon  staan in onderstaande tabel:

Naam in XML-bestand

Nederlandse naam

Type

Kardinaliteit

Definitie

deliveryAccountableParty

bronhouder

CharacterString

0..1

Het KvK-nummer van de maatschappelijke activiteit van de publiekrechtelijke rechtspersoon die bronhouder is van de gegevens in de basisregistratie ondergrond.

qualityRegime

kwaliteitsregime

Enumeration

0..1

De aanduiding van de kwaliteitseis waaraan de gegevens van het wandonderzoek moeten voldoen.

registrationPeriod

periode van registreren

DatePeriod

0..1

Het datuminterval waarbinnen de datum van het tijdstip registratie van het wandonderzoek moet liggen.


correctionPeriod

periode van corrigeren

DatePeriod

0..1

Het datuminterval waarbinnen het laatste correctietijdstip van het wandonderzoek moet liggen.

underReview

in onderzoek

IndicationYesNo

0..1

De aanduiding die aangeeft of het wandonderzoek door de registerbeheerder in onderzoek moet zijn genomen of niet.

area

begrenzing

CharacterString

0..1

De begrenzing van een geografisch gebied aan het aardoppervlak, in de vorm van een rechthoek of een cirkel, waarbinnen het wandonderzoek moeten liggen.


De definities van de attributen die  SFR_CriteriaSet toevoegt aan CriteriaSet uit brocommon  staan in onderstaande tabel:

Naam in XML-bestand

Nederlandse naam

Type

Kardinaliteit

Definitie

discipline

vakgebied

Discipline

0..1

Het vakgebied waarbinnen het wandonderzoek is uitgevoerd.

fieldworkPeriod

periode van veldwerk

DatePeriod

0..1

Periode waarbinnen het veldwerk is voltooid.

descriptionReportPeriod

periode van rapportage beschrijving

DatePeriod

0..1

Periode waarbinnen de uitvoerder van de beschrijving alle gegevens van de wandbeschrijving aan de bronhouder heeft overgedragen, of in het geval van historische gegevens de datum waarop alle gegevens zijn vastgesteld.

depthInterval

diepteinterval

VerticalPositionRange

0..1

Het bereik waarbinnen de einddiepte van de wand ligt.

descriptionQuality

beschrijfkwaliteit

DescriptionQuality

0..1

De gewenste mate van detail waarin de opbouw van de ondergrond is beschreven.

fractionDistributionDetermined

fractieverdeling bepaald

IndictionYesNo

0..1

Aanduiding of de onderlinge verhouding van de fracties waaruit de grond is samengesteld consequent is beschreven.

litterLayerInvestigated

strooisellaag onderzocht

IndictionYesNo

0..1

Aanduiding of in het onderzoek de laag strooisel die op het maaiveld kan liggen is onderzocht.

outcropType

type ontsluiting

OutcropType

0..1

De omschrijving van de wijze waarop de ondergrond is ontsloten.

stopCriterion

stopcriterium

StopCriterionField

0..1

De reden waarom de uitvoerder van het onderzoek is opgehouden met graven.

pitRefilled

kuil dichtgemaakt

IndictionYesNoUnknown

0..1

Aanduiding of een profielkuil als onderdeel van het veldwerk is opgevuld tot het niveau van voor het graven.

analysisReportPeriod

periode van rapportage analyse

DatePeriod

0..1

Periode waarbinnen de uitvoerder van de analyse alle gegevens van de wandmonsteranalyse aan de bronhouder heeft overgedragen, of in het geval van historische gegevens de datum waarop alle gegevens zijn vastgesteld.

analysisType

soort analyse

AnalysisType

0..1

De aanduiding die aangeeft tot welke categorie de analyse hoort.

characteristicsModelled

karakteristiek gemodelleerd

IndictionYesNo

0..1

Aanduiding of ook het modelleren van eigenschappen is uitgevoerd.

DispatchDataRequest

Het BRO-bericht DispatchDataRequest bevat het uitgifteverzoek tot het leveren van de in het BRO-register opgenomen gegevens van een bepaald registratieobject. Daarbij wordt het registratieobject geïdentificeerd door zijn BRO-ID.

image2020-8-20_8-19-50.png


Dit BRO-bericht bestaat uit twee transactiegegevens.  De definities van de  transactiegegevens  staan in onderstaande tabel:

Naam in XML-bestand

Nederlandse naam

Type

Kardinaliteit

Definitie

requestReference

 

verzoekkenmerk

CharacterString

1..1

Een voor de afnemer unieke aanduiding van het uitgifteverzoek.

broId

BRO-ID

RegistrationObjectCode

1..1

De unieke aanduiding van het registratieobject in de Basisregistratie Ondergrond.

Toelichting:
De registratieobjectcode van een bodemkundig wandwaterstandonderzoek bestaat uit de drie hoofdletters SFR, gevolgd door een code van 12 cijfers inclusief eventuele voorloopnullen. Voorbeeld: SFR000000123456.


SOAP:Fault

Tijdens de uitvoering van een operatie kan er een onverwachte fout optreden in het BRO-systeem. Hiervoor kunnen verschillende oorzaken zijn, zoals het falen van bepaalde software of hardware. Deze onverwachte fouten worden beschouwd als een technische fout veroorzaakt door het BRO-systeem. De BRO stuurt dan een bericht in de vorm van een generieke SOAP:Fault (Systeemfout).

image2020-8-20_8-25-40.png


Een SOAP:Fault (Systeemfout) bestaat uit twee verplichte gegevens en één optioneel gegeven.  De definities van deze  gegevens  staan in onderstaande tabel:

Naam in XML-bestand

Nederlandse naam

Type

Kardinaliteit

Definitie

faultcode

 

foutcode

CharacterString

1..1

Aanduiding waar de fout is opgetreden.

Toelichting:
Vaste waarde “soap:Server”.

faultstring

fouttekst

CharacterString

1..1

Summiere beschrijving van de fout.

Toelichting:
Vaste waarde “Er is een fout in het BRO-systeem geconstateerd”.

detail

details

AnyType

0..1

Aanvullende informatie over de opgetreden fout en de vermoedelijke oorzaak.

Toelichting:
Het gegeven kan een simpele waarde (b.v. tekst) hebben of een samengestelde waarde (b.v. ParseFault).


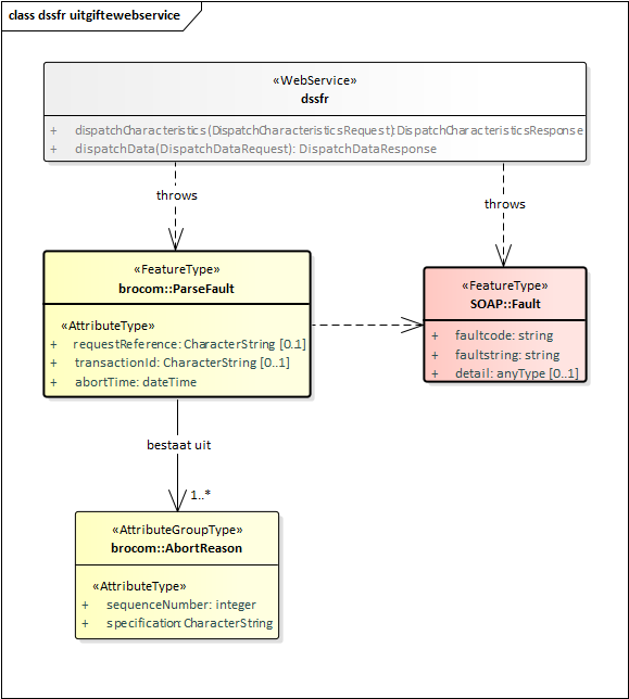
ParseFault

Als er fouten in het uitgifteverzoek worden gevonden tijdens de technische controle van een uitgifteverzoek, bijvoorbeeld het uitgifteverzoek is niet een welgevormd XML-bericht of het uitgifteverzoek voldoet niet aan de schemavalidatie, dan worden deze beschouwd als een softwarefout in het systeem van de data-afnemer. Het BRO-systeem stuurt dan een bericht in de vorm van een ParseFault (Validatiefout).

Het BRO-bericht ParseFault (Validatiefout) is in feite een gemodelleerde vorm van de algemene SOAP:Fault (Systeemfout), waarbij op de plek van het detail de gegevens van de ParseFault (Validatiefout) worden opgenomen. In de ParseFault (Validatiefout) zit een lijst met abortReasons (Redenen afbreken).

image2020-8-20_8-25-55.png


Dit BRO-bericht begint met een SOAP:Fault (Systeemfout), bestaande uit drie gegevens.  De definities van deze  gegevens  staan in onderstaande tabel:

Naam in XML-bestand

Nederlandse naam

Type

Kardinaliteit

Definitie

faultcode

 

foutcode

CharacterString

1..1

Aanduiding waar de fout is opgetreden.

Toelichting:
Vaste waarde “soap:Client”.

faultstring

fouttekst

CharacterString

1..1

Summiere beschrijving van de fout.

Toelichting:
Vaste waarde “Het verzoek voldoet niet aan het schema”.

detail

details

ParseFault

0..1

Aanvullende informatie over de opgetreden fout en de vermoedelijke oorzaak.

Regel:
Het gegeven is aanwezig bij een softwarefout. Het type van het gegeven is ParseFault (Validatiefout).


De  ParseFault  (Validatiefout) bestaat uit drie gegevens en een lijst met  abortReasonsDe definities van de  gegevens van ParseFault (Validatiefout)  staan in onderstaande tabel:

Naam in XML-bestand

Nederlandse naam

Type

Kardinaliteit

Definitie

requestReference

verzoekkenmerk

CharacterString

0..1

Een voor de dataleverancier unieke aanduiding van het uitgifteverzoek.

Toelichting:
Waarde overgenomen uit het request. Dit gegeven is optioneel omdat de softwarefout geconstateerd kan worden voordat het BRO-systeem het uitgifteverzoek heeft kunnen lezen.

transactionId

transactiecode

CharacterString

0..1

Een voor het BRO-systeem unieke aanduiding voor de verwerking van een innameverzoek of uitgifteverzoek.

Toelichting:
Waarde toegekend door het transactieregister. Dit gegeven is optioneel omdat de softwarefout geconstateerd kan worden voordat het BRO-systeem een transactie heeft kunnen aanmaken.

abortTime

moment van afbreken

DateTime

1..1

Tijdstip, toegekend door de webservice, waarop de verwerking van het uitgifteverzoek is afgebroken.

abortReason

reden afbreken

AbortReason

1..*

Lijst met redenen waarom de verwerking van het uitgifteverzoek is afgebroken.

Toelichting:
Om praktische redenen wordt de lijst beperkt tot maximaal 99 redenen.


De lijst met abortReasons (redenen afbreken) bestaat uit minimaal 1 en maximaal 99 voorkomens van een AbortReason (Reden afbreken). Iedere AbortReason (Reden afbreken) bestaat uit twee gegevens. De definities staan in onderstaande tabel:

Naam in XML-bestand

Nederlandse naam

Type

Kardinaliteit

Definitie

sequenceNumber

volgnummer

Integer

1..1

Een binnen deze lijst van  abortReasons  (redenen afbreken) uniek nummer.

Toelichting:
Numerieke waarde bedoelt om de lijst met foutmeldingen te kunnen sorteren.

specification

foutmelding

CharacterString

1..1

Omschrijving van de validatie fout.

DispatchCharacteristicsResponse

Onder normale omstandigheden bestaat het antwoord op een DispatchCharacteristicsRequest (verzoek tot uitgifte van kengegevens) uit een  DispatchCharacteriscticsResponse (bericht van verzending van kengegevens).  Het antwoord  dispatchCharacteristicsResponse   is gedefinieerd in het XSD-bestand dssfr-messages.xsd. Het is een specialisatie van DispatchResponse zoals gedefinieerd in brocommon.xsd. Het voegt daaraan toe het attribuut  numberOfDocuments (aantal documenten) en een lijst met  dispatchDocuments  (uitgiftedocumenten).

image2020-8-20_8-20-44.png


Onderstaande tabel bevat de definities van de  gegevens van  de DispatchResponse :

Naam in XML-bestand

Nederlandse naam

Type

Kardinaliteit

Definitie

responseType

type antwoord

ResponseType

1..1

Aanduiding van de betekenis van het antwoord.

Regels:
Als het BRO-systeem een semantische fout heeft geconstateerd in één of meer waarden van de attributen van de  criteria (kenmerken) in het uitgifteverzoek, dan heeft het attribuut de waarde  rejection.
Als het BRO-systeem het uitgifteverzoek succesvol heeft verwerkt, dan heeft het attribuutde waarde dispatch.

requestReference

 

verzoekkenmerk

CharacterString

1..1

Een voor de afnemer unieke aanduiding van het uitgifteverzoek.

Toelichting:
Waarde overgenomen uit het request.

rejectionTime 

tijdstip van afwijzing

DateTime

0..1

Tijdstip, toegekend door de webservice, waarop het uitgifteverzoek is afgewezen.

Regels:
Dit gegeven is alleen aanwezig als het gegeven responseType de waarde 'rejection' heeft.

dispatchTime 

tijdstip van uitgifte

DateTime

0..1

Tijdstip, toegekend door de webservice, waarop de opgevraagde gegevens zijn verzonden.

Regels:
Dit gegeven is alleen aanwezig als het gegeven responseType de waarde 'dispatch' heeft.

rejectionReason 

reden afwijzing

CharacterString

0..1

De reden waarom het uitgifteverzoek is afgewezen.

Regels:
Dit gegeven is alleen aanwezig als het gegeven responseType de waarde 'rejection' heeft.
Als dit antwoord wordt gegeven naar aanleiding van een DispatchCharacteristicsRequest (verzoek tot uitgifte van kengegevens) en de uitgiftewebservice heeft een of meer fouten geconstateerd in het uitgifteverzoek, dan heeft dit gegeven de vaste waarde "Er zijn 1 of meer fouten geconstateerd in de kenmerken".
Als dit antwoord wordt gegeven naar aanleiding van een DispatchDataRequest (verzoek tot uitgifte van objectgegevens) en de uitgiftewebservice heeft geen registratieobject gevonden met de broId in het  uitgifteverzoek, dan heeft dit gegeven de vaste waarde "Dit registratieobject bestaat niet".

criterionError 

kenmerkfout

CriterionError 

0..*

Lijst met foutmeldingen met betrekking tot een geconstateerde fout in de kenmerken van een uitgifteverzoek, bestaande uit een volgnummer en een omschrijving.

Regels:
Deze lijst is niet aanwezig als het gegeven responseType de waarde 'dispatch' heeft.

Toelichting:
Om praktische redenen is de lijst beperkt tot maximaal 99 elementen.


Onderstaande tabel bevat de definities van de  gegevens die  DispatchCharacteristicsResponse  toevoegt aan DispatchResponse  uit brocommon:

Naam in XML-bestand

Nederlandse naam

Type

Kardinaliteit

Definitie

numberOfDocuments

aantal uitgiftedocumenten

Integer

0..1

Het aantal registratieobjecten dat voldoet aan de criteria (kenmerken) in het uitgifteverzoek.

Regels:
Dit gegeven is alleen aanwezig als het gegeven responseType de waarde 'dispatch' heeft.

dispatchDocument

uitgiftedocument

AbstractRegistrationObject

0..*

Deze lijst van elementen bevat de kengegevens van de registratieobjecten die voldoen aan de criteria (kenmerken) in het uitgifteverzoek.

Regels:
Deze lijst is alleen aanwezig als het gegeven responseType de waarde 'dispatch' heeft.

Toelichting:
Om praktische redenen is de lijst beperkt tot maximaal 2000 elementen.


Als er geen registratieobjecten zijn gevonden die voldoen aan de criteria, dan heeft het attribuut numberOfDocuments de waarde 0 en is de lijst met dispatchDocuments leeg.

Als er meer dan 2000 registratieobjecten zijn gevonden die voldoen aan de criteria, dan heeft het attribuut numberOfDocuments de waarde 2000 en is de lijst met dispatchDocuments beperkt tot dat aantal.

DispatchDataResponse

Onder normale omstandigheden bestaat het antwoord op een DispatchDataRequest (verzoek tot uitgifte van objectgegevens) uit een  DispatchDataResponse (bericht van verzending van objectgegevens).  Het antwoord  dispatchDataResponse   is gedefinieerd in het XSD-bestand dssfr-messages.xsd. Het is een specialisatie van DispatchResponse zoals gedefinieerd in brocommon.xsd. Het voegt daaraan toe één optioneel dispatchDocument.

image2020-8-20_8-21-9.png


Het BRO-bericht DispatchDataResponse  (Antwoord) kan twee betekenissen hebben:

  • Een bericht van afwijzing.

  • Een bericht van verzending van objectgegevens.

Onderstaande tabel geeft weer welke gegevens onder welke omstandigheden in het BRO-bericht opgenomen zullen worden. De lijst met criterionErrors (kenmerkfouten) speelt alleen een rol bij de uitgifte van kenmerken en dus niet bij de uitgifte van objectgegevens.

Gegeven

Afwijzing

Verzending

responseType

requestReference

rejectionTime


dispatchTime


rejectionReason


criterionError


dispatchDocument



Zie de voorgaande paragraaf voor de definities van de  gegevens van  de DispatchResponse uit brocommon.

Onderstaande tabel bevat de definities van de  gegevens die  DispatchDataResponse   toevoegt aan DispatchResponse  uit brocommon:

Naam in XML-bestand

Nederlandse naam

Type

Kardinaliteit

Definitie

dispatchDocument

uitgiftedocument

AbstractRegistrationObject

0..1

Dit element bevat de gegevens van het opgevraagde registratieobject, die in het BRO-systeem geregistreerd zijn.

Regels:
Dit gegeven is alleen aanwezig als het gegeven responseType de waarde 'dispatch' heeft.


Uitgiftedocumenten

Een uitgiftedocument bevat gegevens van een registratieobject, die in het BRO-systeem zijn geregistreerd. In de catalogus van het registratieobject staat de definitie van de beschikbare gegevens.

De SFR uitgiftewebservice kent vier types uitgiftedocumenten. Welk type voor een gegeven uitgiftedocument wordt gebruikt, hangt af van het uitgifteverzoek, het feit of de afnemer tevens bronhouder en/of dataleverancier is van het opgevraagde registratieobject en of het registratieobject uit registratie is genomen of niet.

Paragraaf 2.3.1 beschrijft de uitgiftedocumenten die kunnen worden opgenomen in een DispatchCharacteristics Response   (Bericht van verzending van kengegevens).

Paragraaf 2.3.2 beschrijft de uitgiftedocumenten die kunnen worden opgenomen in een DispatchDataResponse   (Bericht van verzending van objectgegevens).

Kengegevens

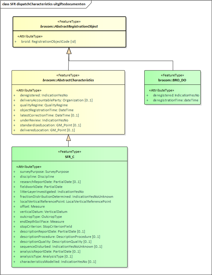
Het bericht  dispatchCharacteristicsResponse (Bericht van verzending van kengegevens) bevat een lijst met uitgiftedocumenten, met daarin de kengegevens van de registratieobjecten die voldoen aan de criteria in het uitgifteverzoek. Per registratieobject/verzameling kengegevens kan het daarbij gaan om een van de twee types uitgiftedocumenten in onderstaande tabel. Welke verschijningsvorm wordt aangenomen, hangt af van het feit of het registratieobject uit registratie is genomen of niet:

Uitgiftedocument

Registratieobject

BRO_DO

Uit registratie genomen.

SFR_C

Niet uit registratie genomen.


Zoals in onderstaande figuur wordt aangegeven, zijn beide uitgiftedocumenten een specialisatie van  AbstractRegistrationObject, wat gedefinieerd is in brocommon.xsd. Omdat dit de eerste gemeenschappelijke vader is van die twee uitgiftedocumenten, treedt dit FeatureType op als datatype van de reeks  dispatchDocuments  in het antwoord  DispatchCharacteristicsResponse.

image2020-8-20_8-21-42.png


BRO_DO

Het  uitgiftedocument van het type  BRO_DO  is een specialisatie van AbstractRegistrationObject in de package brocommon. Dit uitgiftedocument bestaat uit de gegevens:

  • broId (BRO-ID).

  • deregistered

     (uit registratie genomen).

  • deregistrationTime (tijdstip uit registratie genomen).

SFR_C

Het  uitgiftedocument van het type  SFR_C is een specialisatie van AbstractCharacteristics in de package brocommon, wat op zijn beurt een specialisatie is van AbstractRegistrationObject in de package brocommon. Dit uitgiftedocument bestaat uit de gegevens:

  • broId (BRO-ID).

  • deregistered

     (uit registratie genomen).

  • deliveryAccountableParty (bronhouder)

  • qualityRegime (kwaliteitsregime)

  • objectRegistrationTime (tijdstip registratie object)

  • latestCorrectionTime (tijdstip laatste correctie)

  • underReview (in onderzoek)

  • standardizedLocation (gestandaardiseerde locatie)

  • deliveredLocation (aangeleverde locatie)

  • surveyPurpose (kader inwinning)

  • discipline (vakgebied)

  • researchReportDate (rapportagedatum onderzoek)

  • fieldworkDate (veldwerkdatum)

  • litterLayerInvestigated (strooisellaag onderzocht)

  • fractionDistributionDetermined (fracteverdeling bepaald)

  • localVerticalReferencePoint (lokaal verticaal referentiepunt)

  • offset (verschuiving)

  • verticalDatum (verticaal referentievlak)

  • outcropType (type ontsluiting)

  • endDepthSoilFace (einddiepte wand)

  • stopCriterion (stopcriterium)

  • descriptionReportDate (rapportagedatum beschrijving)

  • descriptionProcedure (beschrijfprocedure)

  • descriptionQuality (beschrijfkwaliteit)

  • sequenceDisturbed (opbouw verstoord)

  • analysisReportDate (rapportagedatum analyse)

  • analysisType (soort analyse)

  • characteristicsModelled (karakteristiek gemodelleerd)

Objectgegevens

De SFR uitgiftewebservice kent drie types uitgiftedocumenten die kunnen worden opgenomen in een  DispatchDataResponse   (Bericht van verzending van objectgegevens). Zie onderstaande tabel. Welke verschijningsvorm wordt aangenomen, hangt af van de identiteit van de afnemer en het feit of het registratieobject uit registratie is genomen of niet.

Uitgiftedocument

Wordt uitgeleverd als:


Afnemer

Registratieobject

BRO_DO

Is niet de bronhouder en/of dataleverancier.

Uit registratie genomen.

SFR_O

Is niet de bronhouder en/of dataleverancier.

Niet uit registratie genomen.

SFR_O_DP

Is tevens de bronhouder en/of dataleverancier.

Ongeacht.


Onderstaande figuur geeft de uitgiftedocumenten weer inclusief de mogelijke inhoud:

image2020-8-20_8-22-8.png


Attributen met een minteken voor hun naam (in plaats van een plusteken) worden alleen uitgeleverd als de afnemer tevens bronhouder en/of dataleverancier is van het opgevraagde registratieobject. Met andere woorden, deze gegevens worden alleen opgenomen in het dispatchDocument (uitgiftedocument) SFR_O_DP.

Attributen met een deelteken voor hun naam worden niet aangeboden in een brondocument bij de innamewebservice. In plaats daarvan wordt een waarde voor deze gegevens afgeleid door het BRO-systeem.

Attributen met de tekst 'id' tussen accolades achter de naam zijn gegevens die een object (een voorkomen van het FeatureType (Objecttype)) uniek identificeren.

Alle gegevens zijn volledig gedefinieerd in de SFR catalogus.

BRO_DO

Het uitgiftedocument van het type  BRO_DO  is een specialisatie van AbstractRegistrationObject in de package brocommon. Dit uitgiftedocument bestaat uit de gegevens:

  • broId (BRO-ID).

  • deregistered

     (uit registratie genomen).

  • deregistrationTime (tijdstip uit registratie genomen).

SFR_O_DP

Het  uitgiftedocument van het type  SFR_O_DP is een specialisatie van SFR_O. Dit uitgiftedocument bevat alle gegevens uit de SFR catalogus.

SFR_O

Het uitgiftedocument van het type  SFR_O  is een specialisatie van RegistrationObject, wat op zijn beurt een specialisatie is van AbstractRegistrationObject in de package brocommon.  Dit uitgiftedocument bevat  dezelfde gegevens als uitgiftedocument SFR_O_DP, met uitzondering van de volgende gegevens (die ontbreken in SFR_O):

  • objectIdAccountableParty  (object-ID bronhouder) in RegistrationObject (Wandonderzoek)

  • deliveryResponsibleParty  (dataleverancier) in RegistrationObject (Wandonderzoek)

  • researchOperator (uitvoerder onderzoek) in SFR_O (Wandonderzoek)

  • horizontalPositioningOperator (uitvoerder locatiebepaling) in DeliveredLocation (Aangeleverde locatie)

  • verticalPositioningOperator (uitvoerder verticale positiebepaling) in DeliveredVerticalPosition (Aangeleverde verticale positie)

  • descriptionOperator (uitvoerder beschrijving) in SoilFaceDescription (Wandbeschrijving)

  • analysisOperator (uitvoerder analyse) in SoilFaceSampleAnalysis (Wandmonsteranalyse)

Voorbeeldberichten

Dit hoofdstuk geeft een toelichting bij enkele voorbeeldberichten.

Paragraaf 3.1 bevat een opsomming van beschikbare voorbeeldberichten, hun intentie en een summiere beschrijving van de inhoud.

Paragraaf 3.2 bevat een gedetailleerde beschrijving van kleine, bijzondere stukken uit de voorbeeldberichten.

Integrale voorbeeldberichten

De integrale voorbeeldberichten kunnen gedownload worden van de GitHub website (https://github.com/BROprogramma/SFR/blob/gh-pages/Berichtencatalogus/uitgifteservice). De onderstaande tabel bevat een opsomming van de beschikbare voorbeeldberichten, hun intentie en een summiere beschrijving van de inhoud.

Naam

Doel en inhoud

DC_Request_Cirkel.xml

Uitgifteverzoek tot het leveren van de in het BRO-register opgenomen kengegevens van bodemkundig wandonderzoeken die zijn uitgevoerd binnen een bepaald gebied aangeduid door een cirkel.

DC_ResponseLevering.xml

Bericht van verzending van kengegevens met daarin de kengegevens van twee registratieobjecten.

DO_Request.xml

Uitgifteverzoek tot het leveren van de in het BRO-register opgenomen gegevens van een bepaald registratieobject.

DO_Response_BRO_DO.xml

Bericht van verzending van objectgegevens met daarin de gegevens van een bodemkundig wandonderzoek dat uit registratie is genomen, opgevraagd door een afnemer die niet tevens bronhouder en/of dataleverancier is van het opgevraagde registratieobject.

DO_Response_Rejection.xml

Bericht van afwijzing met daarin de foutmelding dat een registratieobject met het opgevraagde BRO-ID niet bestaat.

DO_ResponseSFR_O_DP.xml

Bericht van verzending van objectgegevens met daarin alle geregistreerde gegevens van een bodemkundig wandonderzoek dat niet uit registratie is genomen, opgevraagd door een afnemer die tevens bronhouder en/of dataleverancier is van het opgevraagde registratieobject.

  • Algemene gegevens.

  • DeliveredLocation  (Aangeleverde locatie).

  • DeliveredVerticalPosition   (Aangeleverde vertical positie).

  • StandardizedLocation (Gestandaardiseerde locatie).

  • SoilUncovering (Wandontsluiting).

  • SiteCharacteristic  (Terreintoestand).

  • SoilFaceDescription  (Wandbeschrijving).

  • SoilFaceSampleAnalysis  (WandmonsterAnalyse).


Code snippets.

Deze paragraaf bevat voor een aantal kleine, bijzondere stukken XML-code uit de voorbeeldberichten een gedetailleerde beschrijving.

De kop van een registrationRequest

De eerste regel van een BRO-bericht bevat de XML-proloog. Merk op dat de tekens volgens UTF-8 zijn gecodeerd. Eén teken kan daardoor uit meerdere bytes bestaan. Dit is met name van belang voor speciale tekens, zoals à, á, ï.

Regel 2 t/m 12 bevatten de opening tag van het dispatchDataResponse (bericht van verzending van objectgegevens) als root XML-element en de namespaces van de gebruikte XML-schemadefinities (XSD's). De laatste twee XML-attributen (xmlns:xsi en xsi:schemaLocation) maken het mogelijk om het BRO-bericht te valideren tegen de XSD-bestanden van de SFR uitgiftewebservice. Deze twee attributen mogen weggelaten worden. In het voorbeeldbericht heeft de URL van de schemalocation van de dssfr namespace de waarde ../../XSD/dssfr-messages.xsd. Dit is een relatief pad naar een lokaal bestand, met een mappenstructuur alsof de GitHub SFR repo is gecloned naar een lokale repo. Deze waarde is met name bedoeld in de projectfase voordat de SFR uitgiftewebservice beschikbaar is. De laatste regel van de disclaimer bevat de waarde voor de schemalocation zoals die in de productiefase opgenomen zal worden. Vanaf dat moment kunnen de XSD-bestanden vanaf die URL gedownload worden.

Na de disclaimer volgen drie transactiegegevens: responseType (type antwoord), requestReference  (verzoekkenmerk) en dispatchTime (tijdstip van uitgifte ). Andere typen antwoorden kunnen andere transactiegegevens bevatten. Zie hoofdstuk 2 voor nadere informatie.

Na de transactiegegevens volgt de opening tag van het  dispatchDocument  (uitgiftedocument). Daarbinnen volgen de gegevens van het opgevraagde registratieobject. 

Het antwoord wordt afgesloten met de closing tags van het dispatchDocument (uitgiftedocument) en het dispatchDataResponse (bericht van verzending van objectgegevens ).

<dispatchDataResponse
    xmlns="http://www.broservices.nl/xsd/dssfr/2.0"
    xmlns:sfrcom="http://www.broservices.nl/xsd/sfrcommon/2.0"
    xmlns:srcom="http://www.broservices.nl/xsd/srcommon/1.0"
    xmlns:brocom="http://www.broservices.nl/xsd/brocommon/3.0"
    xmlns:swe="http://www.opengis.net/swe/2.0" 
    xmlns:gml="http://www.opengis.net/gml/3.2"
    xmlns:xlink="http://www.w3.org/1999/xlink"
    xmlns:xsi="http://www.w3.org/2001/XMLSchema-instance"
    xsi:schemaLocation="http://www.broservices.nl/xsd/dssfr/2.0 ../../XSD/dssfr-messages.xsd"
  >
  <!-- Disclaimer: dit voorbeeldbericht valideert tegen de XSD van de uitgifteservice.
       Het is niet gevalideert door de uitgifteservice en is vaktechnisch/inhoudelijk niet voorbeeldig.
    xsi:schemaLocation="http://www.broservices.nl/xsd/dssfr/2.0 https://schema.broservices.nl/xsd/dssfr/2.0/dssfr-messages.xsd"
  -->
  <brocom:responseType>dispatch</brocom:responseType>
  <brocom:requestReference>uitgifte-38</brocom:requestReference>
  <brocom:dispatchTime>2019-04-16T09:01:52+01:00</brocom:dispatchTime>
  <dispatchDocument>
    ...
  </dispatchDocument>
</dispatchDataResponse>


Uitgiftedocument

Een bericht van verzending van objectgegevens kan een uitgiftedocument bevatten (zie paragraaf 2.2). Zoals beschreven in paragraaf 2.3 kent de SFR uitgiftewebservice 4 types uitgiftedocumenten. De UML-diagrammen geven aan dat alle uitgiftedocumenten direct of indirect een specialisatie zijn van AbstractRegistrationObject en daarmee een FeatureType zijn. Conform de GML XML encoding rules wordt het  property type pattern  toegepast  bij het omzetten van de gegevensdefinitie in UML naar de berichtdefinities in XML.

Onderstaand stukje XML van een voorbeeldbericht laat zien hoe dat uitpakt. Na de opening tag   dispatchDocument  van het uitgiftedocument volgt een regel met  SFR_O_DP . Deze regel geeft aan dat in dit bericht dit element optreedt als uitgiftedocument. Het element  SFR_O_DP   is als root element gedefinieerd in het XSD-bestand   dssfr-messages.xsd   van de SFR uitgiftewebservice. Na deze regel komt het eerste XML-element van het type  SFR_O_DPType , namelijk broID.


...
<dispatchDocument>
  <SFR_O_DP gml:id="id_0001">
    <brocom:broId>SFR123456789012</brocom:broId>
    ...
  </SFR_O_DP>
</dispatchDocument>
...


gml:id

De SFR gegevensdefinitie maakt een onderscheid tussen objecttypes en gegevensgroeptypes. Bij de opstellen van de berichtdefinities worden deze stereotypes vertaald naar  FeatureType  en  AttributeGroupType. Beide kunnen in software omgezet worden naar classes. De verschillen zijn onder meer dat een FeatureType  identificeerbaar is en dat een AttributeGroupType  alleen bestaat bij de gratie van een FeatureType  waarvan het direct of indirect een onderdeel is. Beide hebben gegevens (attributes) en/of gegevensgroepen (attributeGroups).

Conform de GML XML encoding rules leidt ieder FeatureType in de XSD-bestanden tot:

  • Een ComplexType, wat de inhoud van het FeatureType definieert en direct of indirect een specialisatie is van gml:AbstractFeatureType.

  • Een root element, zodat objecten van het ComplexType geïnstantieerd kunnen worden.

  • Een propertyType ComplexType, zodat in een XML-document:Een gegeven met dit  FeatureType  als type ofwel de inhoud van het FeatureType  kan bevatten (in-line) ofwel een verwijzing naar een feature (object) van dit type (by-reference).Het type van het element kan worden vervangen door een specialisatie van het FeatureType, waarvan het bijbehorende root-element in het XSD-bestand een  substitutionGroup  heeft die direct of indirect herleidt naar het root element van dit FeatureType (polymorfisme).

Een AttributeGroupType  leidt tot alleen een ComplexType , wat de inhoud van het AttributeGroupType  definieert .

Omdat een FeatureType direct of indirect een specialisatie is van gml:AbstractFeatureType krijgt ieder betreffend XML-element een XML-attribuut  gml:id. De waarde van deze  gml:id  moet uniek zijn binnen het BRO-verzoek. In de voorbeeldberichten is dit gedaan met een waarde die begint met 'id_', gevolgd door een volgnummer.

...
<SFR_StartRegistration gml:id="id_0001">
...
<sfrcom:GroundwaterMonitoringNet gml:id="id_0002">
...
<sfrcom:GroundwaterMonitoringTube gml:id="id_0004">
...
<gml:TimePeriod gml:id="id_0005">
...


Waarde uit een codelijst

In de BRO wordt een onderscheid gemaakt tussen beheerde waardenlijsten en niet-beheerde waardenlijsten. In de gegevenscatalogus en de XSD-bestanden noemen we een beheerde waardenlijst een codelijst. Bij een codelijst is de lijst met toegestane waarden niet opgenomen in de XSD-bestanden.

Voor codelijsten volgt de BRO de  GML XML encoding rules  voor een CodeType Dit is een algemeen patroon . Het  voegt een XML-attribuut  codeSpace toe aan een XML-element, waarvan de waarde verwijst naar een catalogus, thesaurus, classificatie schema of autoriteit voor de codelijst. Als conventie bestaat de waarde van het XML-attribuut uit een  URN, bv.: urn:bro:sfr:SurveyPurpose. Hoofdstuk 5 bevat een overzicht van de codelijsten en hun  URN  waarde. De gegevenscatalogus bevat per codelijst de toegestane waarden, zoals gedefinieerd op het moment dat de gegevenscatalogus werd vastgesteld.

Onderstaand een voorbeeld van een XML-element, waarvan de waarde bouwwerk  een waarde uit een codelijst is:

<surveyPurpose codeSpace="urn:bro:sfr:SurveyPurpose">bouwwerk</surveyPurpose>


Datum en DatumTijd

De waarde van een XML-element met als type een  xs:Date  (Datum) wordt gecodeeerd volgens de ISO-8601 standaard: yyyy-mm-dd. Bijvoorbeeld:

<brocom:date>2019-03-18</brocom:date>


De waarde van een XML-element met als type een  xs:DateTime  (Datum) wordt ook gecodeeerd volgens de ISO-8601 standaard: yyyy-mm-ddThh:mm:ss+hh:mm. Bijvoorbeeld:

<brocom:dispatchTime>2019-04-16T09:01:52+01:00</brocom:dispatchTime>


De uren en minuten na het plus teken is de tijdzone ten opzichte van UTC (aka GMT). In theorie kan dit ook een min teken zijn (tijdzones ten westen van Greenwich), maar voor Nederland is de tijdzone + 1 uur (wintertijd) of + 2 uur (zomertijd).

PartialDate

In de SFR gegevenscatalogus hebben diverse gegevens een Datum onder kwaliteitsregime IMBRO en een OnvolledigeDatum onder IMBRO/A. In de XSD-bestanden is de OnvolledigeDatum gerealiseerd in het complexType PartialDateType. Deze ondersteunt 4 mogelijkheden met afnemende nauwkeurigheid: date (volledige datum), yearMonth (datum en jaartal), year (jaartal) of voidReason (de vaste waarde 'onbekend').

XML
<researchReportDate>
	<!--You have a CHOICE of the next 4 items at this level
		<brocom:date>2019-03-18</brocom:date>
		<brocom:yearMonth>2019-03</brocom:yearMonth>
		<brocom:year>2019</brocom:year>
		<brocom:voidReason>onbekend</brocom:voidReason> 
    -->
	<brocom:date>2019-03-18</brocom:date>
</researchReportDate>


Organisatie

De SFR gegevenscatalogus definieert een aantal uitvoerders. Deze hebben een  Organization  (Organisatie) als gegevenstype. Bijvoorbeeld:

  • researchOperator (uitvoerder onderzoek)

  • horizontalPositioningOperator  (uitvoerder locatiebepaling)

  • verticalPositioningOperator  (uitvoerder verticale positiebepaling)

  • descriptionOperator  (uitvoerder beschrijving)

  • analysisOperator  (uitvoerder analyse)

Het gegevenstype  Organization  (Organisatie) biedt de keuze tussen een kamer van koophandel nummer of een Europees handelsnummer. Hieronder twee voorbeelden:


...
<researchOperator>
  <brocom:chamberOfCommerceNumber>52754834</brocom:chamberOfCommerceNumber>
</researchOperator>
...
<analysisOperator>
  <brocom:europeanCompanyRegistrationNumber>DEB8537.HRB66039</brocom:europeanCompanyRegistrationNumber>
</analysisOperator>
...


Locatie

De SFR gegevenscatalogus definieert voor de  DeliveredLocation  (Aangeleverde locatie) en StandardizedLocation  (Gestandaardiseerde locatie) onder andere de volgende twee attributen:

  • Coördinaten: De coördinaten die zijn aangeleverd.

  • Referentiestelsel: Het referentiestelsel van de aangeleverde coördinaten.

Conform de GML encoding van NEN3610 worden deze twee attributen uitgewisseld met een gml:Point, bestaande uit:

  • XML-element gml:pos - het coördinatenpaar

  • XML-attribuut srsName - een verwijzing naar het referentiestelsel waarin het coördinatenpaar is uitgedrukt.

  • XML-attribuut gml:id - een unieke identificatie van het object

Het bereik en de betekenis van het coördinatenpaar is afhankelijk van het gebruikte referentiestelsel. Onderstaande tabel geeft per referentiestelsel de waarde voor het XML-attribuut srsName en de betekenis, eenheid en volgorde van de ordinaten in het coördinatenpaar.

Referentiestelsel

srsName

Betekenis

Eenheid

RD

urn:ogc:def:crs:EPSG:28992

X, Y

Meter

ETRS89

urn:ogc:def:crs:EPSG:4258

Latitude, Longitude

Decimale graden


Voorbeeld van de XML-encoding voor dezelfde locatie in RD en in ETRS89:


...
<location gml:id="id_0002" srsName="urn:ogc:def:crs:EPSG::28992">
  <gml:pos>134750.000 477800.000</gml:pos>
</location>
...
<location gml:id="id_0002" srsName="urn:ogc:def:crs:EPSG::4258">
  <gml:pos>52.28782, 5.09042</gml:pos>
</location>
...


Meetwaarde

De SFR gegevenscatalogus definieert een aantal gegevens als een meetwaarde. Deze bestaan uit een getalswaarde en een eenheid.

In de XSD-bestanden hebben de betreffende XML-element een type  gml:Measure. Conform de  GML XML encoding rules  wordt de eenheid opgeslagen in het XML-attribuut  uom  (unit of measure; eenheid). Als een gegeven van het type meetwaarde geen waarde heeft, dan wordt er een XML-attribuut xsi:Nil="true" opgenomen en heeft het XML-element geen waarde, maar wordt het XML attribuut uom (eenheid) wel opgenomen. Zie onderstaande voorbeelden voor een offset (verschuiving) met en zonder een waarde.

...
<sfrcom:offset uom="m">-1.38</sfrcom:offset>

...
<sfrcom:offset uom="m" xsi:nil="true"/>
...


Merk op dat in de gegevenscatalogus (in de meeste gevallen) naast de afkorting ook tussen haakjes de voluitgeschreven naam van de eenheid is opgenomen, bijvoorbeeld: Eenheid: m (meter) . Alleen de afkorting volgens de UCUM lijst moet worden opgenomen in het BRO-verzoek.

Resultaten van bepalingen

De SFR gegevenscatalogus definieert voor een aantal bepalingen een meetreeks. Daarbij wordt op gezette tijden (of bij bepaalde waarden van een andere onafhanelijke grootheid) steeds een aantal parameters gemeten. Hetzelfde patroon komt voor bij een tweetal karakteristieken, waar de punten op een curve worden gedefinieerd.

Omdat het in deze situaties potentieel om een groot aantal waarden kan gaan, worden deze parameterwaarden niet uitgeleverd als XML-elementen, maar wordt er gebruikt gemaakt van een compacte codering volgens de SWE (Sensor Web Enablement) standaard van het OGC (Open Geospatial Consortium). De meetreeks (of de karakteristiek) is daarbij gemodelleerd als een swe:D ataArray. De gemeten parameterwaarden worden gemodelleerd als een swe: DataRecord.

Een swe:DataArray bestaat uit vier XML-elementen:

  • elementCount: het aantal verzamelingen van parametermeetwaarden in de reeks.

  • elementType: beschrijving van de meetwaarden in een dataRecord.

  • encoding: aanduiding voor de codering van:

    • Een decimalSeparator (decimaalscheidingsteken) voor de parameterwaarden in een DataRecord.

    • Een tokenSeparator (tokenscheidingsteken) om de parameterwaarden binnen een DataRecord te scheiden.

    • Een blockSeparator (recordscheidingsteken) om de DataRecords binnen de reeks te scheiden.

  • values: de 'CSV'-gecodeerde reeks van dataRecords met de parameterwaarden.

Het DataRecord met de beschrijving van de parameterwaarden kan in-line worden opgenomen of externe gedefinieerd worden. Bij de BRO is ervoor gekozen om de definitie van de swe:DataRecords niet in-line op te nemen, maar om deze centraal vast te leggen. In een DataArray wordt dan een verwijzing (xlink:href) opgnomen naar het bestand met daarin een DataRecord. De bestanden met de DataRecords kunnen gedownload worden vanaf dezelfde locatie als de XSD-bestanden (zie paragraaf 3.2.1).

Voor iedere parameterwaarde moet een waarde opgenomen worden in een DataArray. Het DataRecord geeft aan hoe het ontbreken van een waarde moet worden weergegeven door middel van een nilValue.

Onderstaande tabel geeft een samenvatting van de meetreeksen en karakteristieken in de SFR gegevenscatalogus waar dit swe patroon is toegepast, de XML-elementen die dientengevolge het datatype swe:DataArray hebben gekregen en de bijbehorende XML-bestanden waarin de definities van de swe:DataRecords zijn opgenomen.

Meetreeks/karakteristiek

XML-element met als type DataArray

DataRecord met de parameterwaarde

Krimpverloop

shrinkage

ShrinkageState.xml

Waterdoorlatendheidsverloop

hydraulicConductivityChange

HydraulicConductivityStateType.xml

Waterretentie

waterretention

WaterretentionValue.xml

Watergehalte en doorlatendheid bij een veranderende bodemvochtpotentiaal

waterContentAndConductivityUnderDecreasingSoilWaterPotential

WaterContentAndConductivityAtSpecificSoilWaterPotential.xml

Waterretentie verdamping

waterretentionEvaporation

WaterretentionValueEvaporation.xml

Waterretentiekarakteristiek

retentionCurve

ShapeRetentionCurve.xml

Waterdoorlatendheidskarakteristiek

hydraulicConductivityCurve

ShapeHydraulicConductivyCurve.xml


Hieronder een voorbeeld van een meetreeks voor de krimptoestand bestaande uit 4 dataRecords:

...
<srcom:shrinkage>
  <swe:DataArray id="id_0017">
    <swe:elementCount>
      <swe:Count>
        <swe:value>4</swe:value>
      </swe:Count>
    </swe:elementCount>
    <swe:elementType name="krimptoestand" xlink:href="https://schema.broservices.nl/xsd/srcommon/1.0/meetreeksen/ShrinkageState.xml"/>
    <swe:encoding>
      <swe:TextEncoding collapseWhiteSpaces="true" decimalSeparator="." tokenSeparator="," blockSeparator=";"/>
    </swe:encoding>
    <swe:values>66.4,39.4,NaN,NaN;65.5,38.8,NaN,NaN;64.8,38.4,NaN,NaN;60.8,35.4,NaN,NaN</swe:values>
  </swe:DataArray>
</srcom:shrinkage>
...


Het XML-attribuut collapseWhiteSpaces="true", geeft aan dat alle whitespace voor en na iedere tokenseparator en blockseparator moeten worden genegeerd. Onderstaande voorbeeld, met een betere human-readability, is dus ook mogelijk:

...
<srcom:shrinkage>
  <swe:DataArray id="id_0017">
    <swe:elementCount>
      <swe:Count>
        <swe:value>4</swe:value>
      </swe:Count>
    </swe:elementCount>
    <swe:elementType name="krimptoestand" xlink:href="https://schema.broservices.nl/xsd/srcommon/1.0/meetreeksen/ShrinkageState.xml"/>
    <swe:encoding>
      <swe:TextEncoding collapseWhiteSpaces="true" decimalSeparator="." tokenSeparator="," blockSeparator=";"/>
    </swe:encoding>
    <swe:values>
      66.4,39.4,NaN,NaN;
      65.5,38.8,NaN,NaN;
      64.8,38.4,NaN,NaN;
      60.8,35.4,NaN,NaN
    </swe:values>
  </swe:DataArray>
</srcom:shrinkage>
...


Als blockseparator kan ook een " " (spatie) of "&#10;" (regelovergang) worden opgegeven. Dan vervalt de ; tussen de dataRecords binnen de values.

Enumeraties

Dit hoofdstuk bevat de toegestane waarden van de enumeraties (niet-beheerde waardenlijsten).

In de BRO wordt een onderscheid gemaakt tussen beheerde waardenlijsten en niet-beheerde waardenlijsten. In de gegevenscatalogus en de XSD-bestanden noemen we een niet-beheerde waardenlijst een enumeratie. Bij een enumeratie staat de lijst met toegestane waarden vast en kan de lijst met toegestane waarden niet veranderd worden zonder aanpassingen in de gegevenscatalogus, de berichtdefinities (XSD-bestanden) en de software (voor het maken of verwerken van een bericht).

De onderstaande tabel geeft een overzicht van de enumeraties die van belang zijn bij het maken van een BRO-verzoek over een  bodemkundig wandonderzoek. De eerste kolom bevat de Engelstalige naam van de enumeratie, zoals deze voorkomt in de XSD-bestanden. De tweede kolom bevat de Nederlandstalige naam, zoals die voorkomt in de gegevenscatalogus. De derde kolom bevat de toegestane waarden, die gebruikt mogen worden in een BRO-verzoek.

Type

Naam

Waarde

Omschrijving

IndicationYesNo

IndicatieJaNee

ja




nee


IndicationYesNoUnknown

IndicatieJaNeeOnbekend

ja




nee




onbekend

Het is niet bekend of het gegeven een waarde ja of nee heeft.

QualityRegime

Kwaliteitsregime

IMBRO

Kwaliteitsregime waarbij de innamewebservice tijdens het verwerken van een innameverzoek de normale (strikte) regels hanteert, zoals gedefinieerd in de gegevenscatalogus.



IMBRO/A

Kwaliteitsregime waarbij de innamewebservice tijdens het verwerken van een innameverzoek andere (minder strenge) bedrijfsregels, toegestane waarden van codelijsten en/of domeinen van gegevens toepast dan onder het (normale) IMBRO kwaliteitsregime.


Codelijsten

Dit hoofdstuk bevat verwijzingen (URN's en URL's) naar de codelijsten (beheerde waardenlijsten).

In de BRO wordt een onderscheid gemaakt tussen beheerde waardenlijsten en niet-beheerde waardenlijsten. In de gegevenscatalogus en de XSD-bestanden noemen we een beheerde waardenlijst een codelijst. Bij een codelijst kan de lijst met toegestane waarden worden aangepast zonder dat aanpassingen nodig zijn in de berichtdefinities (XSD-bestanden) en/of de software (voor het maken of verwerken van een bericht). De gegevenscatalogus bevat per codelijst de toegestane waarden, zoals gedefinieerd op het moment dat de gegevenscatalogus werd vastgesteld.

De onderstaande tabel geeft een overzicht van de codelijsten die van belang zijn bij het maken van een BRO-verzoek over een bodemkundig wandonderzoek .

  • De eerste kolom bevat de Engelstalige naam van de codelijst, zoals deze voorkomt in de XSD-bestanden.

  • De tweede kolom bevat de Nederlandstalige naam, zoals die voorkomt in de gegevenscatalogus.

  • De derde kolom bevat de URI, die  in  een BRO-verzoek gebruikt moet worden bij het XML-attribuut  codeSpace of het XML-attribuut  href. Bij een XML-attribuut  codeSpace wordt de gekozen waarde uit de codelijst opgenomen als waarde van het XML-element. Bij een  XML-attribuut  href wordt de gekozen waarde uit de codelijst samen met de URI geplaatst in het XML-attribuut. Zie de voorbeeldberichten voor nadere informatie.

  • De vierde kolom bevat een link naar de website waar de actuele lijst is te raadplegen met toegestane waarden die in een BRO-verzoek gebruikt mogen worden als waarde voor een XML-element.

Type

Naam

URN

Link

AggregateAngularity

HoekigheidAggregaat

urn:bro:sfr:AggregateAngularity

https://www.broservices.nl/refcodes/api/get_codes?domain=urn:bro:sfr:AggregateAngularity&version=latest

AggregateLengthClass

LengteklasseAggregaat

urn:bro:sfr:AggregateLengthClass

https://www.broservices.nl/refcodes/api/get_codes?domain=urn:bro:sfr:AggregateLengthClass&version=latest

AggregateShape

VormAggregaat

urn:bro:sfr:AggregateShape

https://www.broservices.nl/refcodes/api/get_codes?domain=urn:bro:sfr:AggregateShape&version=latest

AnalysisType

SoortAnalyse

urn:bro:sfr:AnalysisType

https://www.broservices.nl/refcodes/api/get_codes?domain=urn:bro:sfr:AnalysisType&version=latest

AnomalousGroundwaterRegime

AfwijkendGrondwaterRegime

urn:bro:sfr:AnomalousGroundwaterRegime

https://www.broservices.nl/refcodes/api/get_codes?domain=urn:bro:sfr:AnomalousGroundwaterRegime&version=latest

ArtificialDrainage

KunstmatigeDrainage

urn:bro:sfr:ArtificialDrainage

https://www.broservices.nl/refcodes/api/get_codes?domain=urn:bro:sfr:ArtificialDrainage&version=latest

BoundaryPositioningMethod

Grensbepaling

urn:bro:sfr:BoundaryPositioningMethod

https://www.broservices.nl/refcodes/api/get_codes?domain=urn:bro:sfr:BoundaryPositioningMethod&version=latest

BoundaryShape

VormGrens

urn:bro:sfr:BoundaryShape

https://www.broservices.nl/refcodes/api/get_codes?domain=urn:bro:sfr:BoundaryShape&version=latest

CarbonateContentClass

Kalkgehalteklasse

urn:bro:sfr:CarbonateContentClass

https://www.broservices.nl/refcodes/api/get_codes?domain=urn:bro:sfr:CarbonateContentClass&version=latest

CarbonateProfile

Kalkverloopklasse

urn:bro:sfr:CarbonateProfile

https://www.broservices.nl/refcodes/api/get_codes?domain=urn:bro:sfr:CarbonateProfile&version=latest

Chunk

Brokje

urn:bro:sfr:Chunk

https://www.broservices.nl/refcodes/api/get_codes?domain=urn:bro:sfr:Chunk&version=latest

CodeGroup

Codegroep

urn:bro:sfr:CodeGroup

https://www.broservices.nl/refcodes/api/get_codes?domain=urn:bro:sfr:CodeGroup&version=latest

Colour

Kleur

urn:bro:sfr:Colour

https://www.broservices.nl/refcodes/api/get_codes?domain=urn:bro:sfr:Colour&version=latest

CurrentProces

ActueelProces

urn:bro:sfr:CurrentProces

https://www.broservices.nl/refcodes/api/get_codes?domain=urn:bro:sfr:CurrentProces&version=latest

DeliveryContext

KaderAanlevering

urn:bro:sfr:DeliveryContext

https://www.broservices.nl/refcodes/api/get_codes?domain=urn:bro:sfr:DeliveryContext&version=latest

DepositionalCharacteristic

Afzettingskarakteristiek

urn:bro:sfr:DepositionalCharacteristic

https://www.broservices.nl/refcodes/api/get_codes?domain=urn:bro:sfr:DepositionalCharacteristic&version=latest

DescriptionProcedure

Beschrijfprocedure

urn:bro:sfr:DescriptionProcedure

https://www.broservices.nl/refcodes/api/get_codes?domain=urn:bro:sfr:DescriptionProcedure&version=latest

DescriptionQuality

Beschrijfkwaliteit

urn:bro:sfr:DescriptionQuality

https://www.broservices.nl/refcodes/api/get_codes?domain=urn:bro:sfr:DescriptionQuality&version=latest

DeterminationMethod

Bepalingsmethode

urn:bro:sr:DeterminationMethod

https://www.broservices.nl/refcodes/api/get_codes?domain=urn:bro:sr:DeterminationMethod&version=latest

DeterminationProcedure

Bepalingsprocedure

urn:bro:sr:DeterminationProcedure

https://www.broservices.nl/refcodes/api/get_codes?domain=urn:bro:sr:DeterminationProcedure&version=latest

Discipline

Vakgebied

urn:bro:sfr:Discipline

https://www.broservices.nl/refcodes/api/get_codes?domain=urn:bro:sfr:Discipline&version=latest

DispersionMethod

Dispersiemethode

urn:bro:sr:DispersionMethod

https://www.broservices.nl/refcodes/api/get_codes?domain=urn:bro:sr:DispersionMethod&version=latest

Disruption

Verstoring

urn:bro:sfr:Disruption

https://www.broservices.nl/refcodes/api/get_codes?domain=urn:bro:sfr:Disruption&version=latest

DryingPeriod

Droogtijd

urn:bro:sr:DryingPeriod

https://www.broservices.nl/refcodes/api/get_codes?domain=urn:bro:sr:DryingPeriod&version=latest

DryingTemperature

Droogtemperatuur

urn:bro:sr:DryingTemperature

https://www.broservices.nl/refcodes/api/get_codes?domain=urn:bro:sr:DryingTemperature&version=latest

EventName

NaamGebeurtenis

urn:bro:sfr:EventName

https://www.broservices.nl/refcodes/api/get_codes?domain=urn:bro:sfr:EventName&version=latest

FractionDistributionLab

FractieverdelingLab

urn:bro:sr:FractionDistributionLab

https://www.broservices.nl/refcodes/api/get_codes?domain=urn:bro:sr:FractionDistributionLab&version=latest

GravelContentClass

Grindgehalteklasse

urn:bro:sfr:GravelContentClass

https://www.broservices.nl/refcodes/api/get_codes?domain=urn:bro:sfr:GravelContentClass&version=latest

GroundwaterTableClass

Grondwatertrap

urn:bro:sfr:GroundwaterTableClass

https://www.broservices.nl/refcodes/api/get_codes?domain=urn:bro:sfr:GroundwaterTableClass&version=latest

HorizonCode

Horizontcode

urn:bro:sfr:HorizonCode

https://www.broservices.nl/refcodes/api/get_codes?domain=urn:bro:sfr:HorizonCode&version=latest

HorizontalPositioningMethod

MethodeLocatiebepaling

urn:bro:sfr:HorizontalPositioningMethod

https://www.broservices.nl/refcodes/api/get_codes?domain=urn:bro:sfr:HorizontalPositioningMethod&version=latest

HydrologicalSetting

HydrologischeOmstandigheid

urn:bro:sfr:HydrologicalSetting

https://www.broservices.nl/refcodes/api/get_codes?domain=urn:bro:sfr:HydrologicalSetting&version=latest

Interbedding

GelaagdeInhomogeniteit

urn:bro:sfr:Interbedding

https://www.broservices.nl/refcodes/api/get_codes?domain=urn:bro:sfr:Interbedding&version=latest

LandscapeElement

Landschapselement

urn:bro:sfr:LandscapeElement

https://www.broservices.nl/refcodes/api/get_codes?domain=urn:bro:sfr:LandscapeElement&version=latest

LitterType

SoortStrooisel

urn:bro:sfr:LitterType

https://www.broservices.nl/refcodes/api/get_codes?domain=urn:bro:sfr:LitterType&version=latest

LocalPhenomenon

PlaatselijkFenomeen  

urn:bro:sfr:LocalPhenomenon

https://www.broservices.nl/refcodes/api/get_codes?domain=urn:bro:sfr:LocalPhenomenon&version=latest

LocalVerticalReferencePoint

LokaalVerticaalReferentiepunt

urn:bro:sfr:LocalVerticalReferencePoint

https://www.broservices.nl/refcodes/api/get_codes?domain=urn:bro:sfr:LocalVerticalReferencePoint&version=latest

LowerBoundarySandFraction

OndergrensZandfractie

urn:bro:sfr:LowerBoundarySandFraction

https://www.broservices.nl/refcodes/api/get_codes?domain=urn:bro:sfr:LowerBoundarySandFraction&version=latest

MaterialIrregularity

BijzonderheidMateriaal

urn:bro:sr:MaterialIrregularity

https://www.broservices.nl/refcodes/api/get_codes?domain=urn:bro:sr:MaterialIrregularity&version=latest

ModellingMethod

Modelleringsmethode

urn:bro:sr:ModellingMethod

https://www.broservices.nl/refcodes/api/get_codes?domain=urn:bro:sr:ModellingMethod&version=latest

ModellingProcedure

Modelleringsprocedure

urn:bro:sr:ModellingProcedure

https://www.broservices.nl/refcodes/api/get_codes?domain=urn:bro:sr:ModellingProcedure&version=latest

Moistness

Vochtigheidstoestand

urn:bro:sfr:Moistness

https://www.broservices.nl/refcodes/api/get_codes?domain=urn:bro:sfr:Moistness&version=latest

MottlingDensity

BedekkingsgraadVlek

urn:bro:sfr:MottlingDensity

https://www.broservices.nl/refcodes/api/get_codes?domain=urn:bro:sfr:MottlingDensity&version=latest

MunsellChroma

MunsellZuiverheid

urn:bro:sfr:MunsellChroma

https://www.broservices.nl/refcodes/api/get_codes?domain=urn:bro:sfr:MunsellChroma&version=latest

MunsellHue

MunsellHoofdkleur

urn:bro:sfr:MunsellHue

https://www.broservices.nl/refcodes/api/get_codes?domain=urn:bro:sfr:MunsellHue&version=latest

MunsellValue

MunsellWitheid

urn:bro:sfr:MunsellValue

https://www.broservices.nl/refcodes/api/get_codes?domain=urn:bro:sfr:MunsellValue&version=latest

OrganicMatterContentClassNEN5104

OrganischestofgehalteklasseNEN5104

urn:bro:sfr:OrganicMatterContentClassNEN5104

https://www.broservices.nl/refcodes/api/get_codes?domain=urn:bro:sfr:OrganicMatterContentClassNEN5104&version=latest

OutcropType

TypeOntsluiting

urn:bro:sfr:OutcropType

https://www.broservices.nl/refcodes/api/get_codes?domain=urn:bro:sfr:OutcropType&version=latest

PeatClass

Veenklasse

urn:bro:sfr:PeatClass

https://www.broservices.nl/refcodes/api/get_codes?domain=urn:bro:sfr:PeatClass&version=latest

PeatType

SoortVeen

urn:bro:sfr:PeatType

https://www.broservices.nl/refcodes/api/get_codes?domain=urn:bro:sfr:PeatType&version=latest

PedologicalSoilName

BodemkundigeGrondsoort

urn:bro:sfr:PedologicalSoilName

https://www.broservices.nl/refcodes/api/get_codes?domain=urn:bro:sfr:PedologicalSoilName&version=latest

PerformanceIrregularity

BijzonderheidUitvoering

urn:bro:sr:PerformanceIrregularity

https://www.broservices.nl/refcodes/api/get_codes?domain=urn:bro:sr:PerformanceIrregularity&version=latest

PoreAbundanceClass

HoeveelheidsklassePorien

urn:bro:sfr:PoreAbundanceClass

https://www.broservices.nl/refcodes/api/get_codes?domain=urn:bro:sfr:PoreAbundanceClass&version=latest

PositionOnGroundBody

LiggingOpGrondlichaam

urn:bro:sfr:PositionOnGroundBody

https://www.broservices.nl/refcodes/api/get_codes?domain=urn:bro:sfr:PositionOnGroundBody&version=latest

ReworkingClass

Vergravingsklasse

urn:bro:sfr:ReworkingClass

https://www.broservices.nl/refcodes/api/get_codes?domain=urn:bro:sfr:ReworkingClass&version=latest

RipeningClass

Rijpingsklasse

urn:bro:sfr:RipeningClass

https://www.broservices.nl/refcodes/api/get_codes?domain=urn:bro:sfr:RipeningClass&version=latest

RockType

SoortGesteente

urn:bro:sfr:RockType

https://www.broservices.nl/refcodes/api/get_codes?domain=urn:bro:sfr:RockType&version=latest

RootAbundanceClass

HoeveelheidsklasseWortels

urn:bro:sfr:RootAbundanceClass

https://www.broservices.nl/refcodes/api/get_codes?domain=urn:bro:sfr:RootAbundanceClass&version=latest

Roughness

Ruwheid

urn:bro:sfr:Roughness

https://www.broservices.nl/refcodes/api/get_codes?domain=urn:bro:sfr:Roughness&version=latest

SaltCorrectionMethod

Zoutcorrectiemethode

urn:bro:sr:SaltCorrectionMethod

https://www.broservices.nl/refcodes/api/get_codes?domain=urn:bro:sr:SaltCorrectionMethod&version=latest

SandCementation

Zandverkitting

urn:bro:sfr:SandCementation

https://www.broservices.nl/refcodes/api/get_codes?domain=urn:bro:sfr:SandCementation&version=latest

ShellMatterContentClass

Schelpmateriaalgehalteklasse

urn:bro:sfr:ShellMatterContentClass

https://www.broservices.nl/refcodes/api/get_codes?domain=urn:bro:sfr:ShellMatterContentClass&version=latest

SoilClass

Bodemklasse

urn:bro:sfr:SoilClass

https://www.broservices.nl/refcodes/api/get_codes?domain=urn:bro:sfr:SoilClass&version=latest

SoilLife

Bodemleven

urn:bro:sfr:SoilLife

https://www.broservices.nl/refcodes/api/get_codes?domain=urn:bro:sfr:SoilLife&version=latest

SoilNameNEN5104

GrondsoortNEN5104

urn:bro:sfr:SoilNameNEN5104

https://www.broservices.nl/refcodes/api/get_codes?domain=urn:bro:sfr:SoilNameNEN5104&version=latest

SoilUse

Bodemgebruik

urn:bro:sfr:SoilUse

https://www.broservices.nl/refcodes/api/get_codes?domain=urn:bro:sfr:SoilUse&version=latest

SpecialFeature

Bijzonderheid

urn:bro:sfr:SpecialFeature

https://www.broservices.nl/refcodes/api/get_codes?domain=urn:bro:sfr:SpecialFeature&version=latest

SpecialFeatureSite

BijzonderheidLocatie

urn:bro:sfr:SpecialFeatureSite

https://www.broservices.nl/refcodes/api/get_codes?domain=urn:bro:sfr:SpecialFeatureSite&version=latest

SpecialFeatureTop

BijzonderheidBovenin

urn:bro:sfr:SpecialFeatureTop

https://www.broservices.nl/refcodes/api/get_codes?domain=urn:bro:sfr:SpecialFeatureTop&version=latest

SpecialMaterial

BijzonderMateriaal

urn:bro:sfr:SpecialMaterial

https://www.broservices.nl/refcodes/api/get_codes?domain=urn:bro:sfr:SpecialMaterial&version=latest

StainColour

Vlekkleur

urn:bro:sfr:StainColour

https://www.broservices.nl/refcodes/api/get_codes?domain=urn:bro:sfr:StainColour&version=latest

StopCriterionField

StopcriteriumVeld

urn:bro:sfr:StopCriterionField

https://www.broservices.nl/refcodes/api/get_codes?domain=urn:bro:sfr:StopCriterionField&version=latest

StructureType

Structuurtype

urn:bro:sfr:StructureType

https://www.broservices.nl/refcodes/api/get_codes?domain=urn:bro:sfr:StructureType&version=latest

SubsoilDuinVagueSoil

OndergrondDuinvaaggrond

urn:bro:sfr:SubsoilDuinVagueSoil

https://www.broservices.nl/refcodes/api/get_codes?domain=urn:bro:sfr:SubsoilDuinVagueSoil&version=latest

SubsoilPeat

OndergrondVeen

urn:bro:sfr:SubsoilPeat

https://www.broservices.nl/refcodes/api/get_codes?domain=urn:bro:sfr:SubsoilPeat&version=latest

SurfaceLevelShifted

MaaiveldVerlegd

urn:bro:sfr:SurfaceLevelShifted

https://www.broservices.nl/refcodes/api/get_codes?domain=urn:bro:sfr:SurfaceLevelShifted&version=latest

SurveyPurpose

KaderInwinning

urn:bro:sfr:SurveyPurpose

https://www.broservices.nl/refcodes/api/get_codes?domain=urn:bro:sfr:SurveyPurpose&version=latest

TertiaryConstituent

SoortBijzonderBestanddeel

urn:bro:sfr:TertiaryConstituent

https://www.broservices.nl/refcodes/api/get_codes?domain=urn:bro:sfr:TertiaryConstituent&version=latest

TextureClass

Textuurklasse

urn:bro:sfr:TextureClass

https://www.broservices.nl/refcodes/api/get_codes?domain=urn:bro:sfr:TextureClass&version=latest

TextureProfile

Profielverloop

urn:bro:sfr:TextureProfile

https://www.broservices.nl/refcodes/api/get_codes?domain=urn:bro:sfr:TextureProfile&version=latest

UsedMedium

GebruiktMedium

urn:bro:sr:UsedMedium

https://www.broservices.nl/refcodes/api/get_codes?domain=urn:bro:sr:UsedMedium&version=latest

VegetationType

SoortVegetatie

urn:bro:sfr:VegetationType

https://www.broservices.nl/refcodes/api/get_codes?domain=urn:bro:sfr:VegetationType&version=latest

VerticalDatum

VerticaalReferentievlak

urn:bro:sfr:VerticalDatum

https://www.broservices.nl/refcodes/api/get_codes?domain=urn:bro:sfr:VerticalDatum&version=latest

VerticalPositioningMethod

MethodeVerticalePositiebepaling

urn:bro:sfr:VerticalPositioningMethod

https://www.broservices.nl/refcodes/api/get_codes?domain=urn:bro:sfr:VerticalPositioningMethod&version=latest


Vertaallijst

Dit hoofdstuk bevat een vertaaltabel, aan de hand waarvan, gegeven de Engelstalige naam van een complexType of element of een attribuut in de XSD-bestanden, de Nederlandse naam  in de gegevenscatalogus  kan worden opgezocht.

De onderstaande tabel is gesorteerd op alfabetische volgorde van de Engelstalige naam van het complexType/element. Tussen haakjes staat het type modelelement van de entiteit. Binnen een entiteit zijn de attributen gesorteerd op Engelstalige naam.

Complextype (stereotype)


element

Entiteit


attribuut

AbstractRegistrationObject (FeatureType)

Abstract Registratieobject  

broId  

BRO-ID  

BasicDistributionFractionSmaller50um (AttributeGroupType)

Minimale verdeling fractie kleiner50um  

fraction0to2um  

fractie 0tot2um  

fraction2to50um  

fractie 2tot50um  

BasicParticleSizeDistribution (AttributeGroupType)

Basis korrelgrootteverdeling  

basicDistributionFractionSmaller50um  

minimale verdeling fractie kleiner50um  

detailedDistributionFraction63to2000um  

uitgebreide verdeling fractie 63tot2000um  

detailedDistributionFractionSmaller50um  

uitgebreide verdeling fractie kleiner50um  

fraction50to63um  

fractie 50tot63um  

fraction63to2000um  

fractie 63tot2000um  

fractionSmaller50um  

fractie kleiner50um  

standardDistributionFraction63to2000um  

standaard verdeling fractie 63tot2000um  

standardDistributionFractionSmaller50um  

standaard verdeling fractie kleiner50um  

CompactedInterval (FeatureType)

Verdicht interval  

beginDepth  

begindiepte  

endDepth  

einddiepte  

CorrectionRequest (FeatureType)

Correctieverzoek  

correctionReason  

Reden voor correctie  

sourceDocument  

Brondocument  

DeliveredLocation (AttributeGroupType)

Aangeleverde locatie  

horizontalPositioningDate  

datum locatiebepaling  

horizontalPositioningMethod  

methode locatiebepaling  

horizontalPositioningOperator  

uitvoerder locatiebepaling  

location  

coördinaten  

DeliveredVerticalPosition (AttributeGroupType)

Aangeleverde verticale positie  

localVerticalReferencePoint  

lokaal verticaal referentiepunt  

offset  

verschuiving  

verticalDatum  

verticaal referentievlak  

verticalPositioningDate  

datum verticale positiebepaling  

verticalPositioningMethod  

methode verticale positiebepaling  

verticalPositioningOperator  

uitvoerder verticale positiebepaling  

DetailedDistributionFraction63to2000um (AttributeGroupType)

Uitgebreide verdeling fractie 63tot2000um  

fraction105to210um  

fractie 105ot210um  

fraction1200to1700um  

fractie 1200tot1700um  

fraction1700to2000um  

fractie 1700tot2000um  

fraction210to300um  

fractie 210tot300um  

fraction300to420um  

fractie 300tot420um  

fraction420to600um  

fractie 420tot600um  

fraction600to850um  

fractie 600tot850um  

fraction63to105um  

fractie 63tot105um  

fraction850to1200um  

fractie 850tot1200um  

DetailedDistributionFractionSmaller50um (AttributeGroupType)

Uitgebreide verdeling fractie kleiner50um  

fraction0to2um  

fractie 0tot2um  

fraction16to25um  

fractie 16tot25um  

fraction25to35um  

fractie 25tot35um  

fraction2to4um  

fractie 2tot4um  

fraction35to50um  

fractie 35tot50um  

fraction4to8um  

fractie 4tot8um  

fraction8to16um  

fractie 8tot16um  

DispatchCharacteristicsRequest (FeatureType)

Verzoek tot levering kengegevens  

criteria  

kenmerkenverzameling  

DispatchCharacteristicsResponse (FeatureType)

Bericht van verzending gegevens  

dispatchDocument  

De gegevens  

numberOfDocuments  

Aantal documenten  

DispatchDataResponse (FeatureType)

Bericht van verzending gegevens  

dispatchDocument  

uitgiftedocument  

DisturbedInterval (FeatureType)

Verstoord interval  

beginDepth  

begindiepte  

disturbance  

verstoring  

endDepth  

einddiepte  

endDepthReached  

einddiepte bereikt  

DryBulkDensityDetermination (FeatureType)

Bepaling droge bulkdichtheid  

determinationMethod  

bepalingsmethode  

determinationProcedure  

bepalingsprocedure  

dryBulkDensity  

droge bulkdichtheid  

dryingTemperature  

droogtemperatuur  

materialIrregularity  

bijzonderheid materiaal  

ringDiameter  

ringdiameter  

ringHeight  

ringhoogte  

volumeWaterSaturated  

volume waterverzadigd  

FineFractionDistribution (AttributeGroupType)

Verdeling fijne fractie  

estimatedClayContent  

geschat lutumgehalte  

estimatedSandContent  

geschat zandgehalte  

estimatedSiltContent  

geschat siltgehalte  

FractionDistribution (AttributeGroupType)

Fractieverdeling  

estimatedFineFractionContent  

geschat gehalte fijne fractie  

estimatedGravelContent  

geschat grindgehalte  

estimatedOrganicMatterContent  

geschat organischestofgehalte  

estimatedShellMatterContent  

geschat schelpmateriaalgehalte  

fineFractionDistribution  

verdeling fijne fractie  

HomogeneousMaterial (AttributeGroupType)

Homogeen materiaal  

depositionalCharacteristic  

afzettingskarakteristiek  

estimatedSaturatedPermeability  

geschatte verzadigde doorlatendheid  

horizonCode  

horizontcode  

rockType  

gesteentesoort  

soil  

grond  

specialMaterial  

bijzonder materiaal  

HydraulicConductivityCharacteristic (AttributeGroupType)

Waterdoorlatendheidskarakteristiek  

hydraulicConductivityCurve  

doorlatendheidscurve  

modelledSaturatedHydraulicConductivity  

gemodelleerde verzadigde waterdoorlatendheid  

simpleCurve  

curve enkelvoudig  

HydraulicConductivityDetermination (FeatureType)

Bepaling waterdoorlatendheid  

determinationId  

bepalingsID  

determinationMethod  

bepalingsmethode  

determinationProcedure  

bepalingsprocedure  

flowDownwards  

stroming neerwaarts  

materialIrregularity  

bijzonderheid materiaal  

performanceIrregularity  

bijzonderheid uitvoering  

ringDiameter  

ringdiameter  

ringHeight  

ringhoogte  

saturatedHydraulicConductivity  

verzadigde waterdoorlatendheid  

temperature  

temperatuur  

usedMedium  

gebruikt medium  

verticallySampled  

verticaal bemonsterd  

waterDegassed  

water ontgast  

HydraulicConductivityState (AttributeGroupType)

Waterdoorlatendheidstoestand  

hydraulicConductivity  

waterdoorlatendheid  

soilWaterPotential  

bodemvochtpotentiaal  

volumetricWaterContent  

volumetrisch watergehalte  

HydrophysicalCharacteristicsModelling (FeatureType)

Modellering van hydrofysische karakteristieken  

determinationId  

bepalingsID  

hydraulicConductivityCharacteristic  

waterdoorlatendheidskarakteristiek  

modellingMethod  

modelleringsmethode  

modellingProcedure  

modelleringsprocedure  

waterretentionCharacteristic  

waterretentiekarakteristiek  

IncompleteFractionSpecification (AttributeGroupType)

Onvolledige fractiespecificatie  

estimatedClayContent  

geschat lutumgehalte  

estimatedOrganicMatterContent  

geschat organischestofgehalte  

estimatedSandContent  

geschat zandgehalte  

estimatedSiltContent  

geschat siltgehalte  

IntermediateEvent (AttributeGroupType)

Tussentijdse gebeurtenis  

eventDate  

datum gebeurtenis  

eventName  

naam gebeurtenis  

InvestigatedInterval (FeatureType)

Onderzocht interval  

beginDepth  

begindiepte  

characteristicModelled  

karakteristiek gemodelleerd  

endDepth  

einddiepte  

horizonCode  

horizontcode  

LayerComponent (AttributeGroupType)

Laagcomponent  

depositionalCharacteristic  

bodemkundige afzettingskarakteristiek  

estimatedSaturatedPermeability  

geschatte verzadigde doorlatendheid  

horizonCode  

horizontcode  

layerProportion  

geschat volumepercentage  

soil  

grond  

LitterLayer (FeatureType)

Strooisellaag  

estimatedOrganicMatterContent  

geschat organischestofgehalte  

horizonCode  

horizontcode  

layerDiscontinuous  

laag discontinu  

litterType  

strooiselsoort  

lowerBoundary  

ondergrens  

lowerBoundaryDetermination  

bepaling ondergrens  

lowerBoundaryShape  

vorm ondergrens  

pHLitterLayer  

bepaalde ph  

upperBoundary  

bovengrens  

upperBoundaryDetermination  

bepaling bovengrens  

MunsellColour (AttributeGroupType)

Munsellkleur  

munsellChroma  

munsell zuiverheid  

munsellHue  

munsell hoofdkleur  

munsellValue  

munsell witheid  

NonStandardisedFraction (AttributeGroupType)

Niet gestandaardiseerde fractie  

lowerBoundary  

ondergrens  

proportion  

aandeel  

upperBoundary  

bovengrens  

OrganicCarbonContentDetermination (FeatureType)

Bepaling organisch koolstofgehalte  

determinationMethod  

bepalingsmethode  

determinationProcedure  

bepalingsprocedure  

organicCarbonContent  

organisch koolstofgehalte  

performanceIrregularity  

bijzonderheid uitvoering  

reportingLimit  

rapportagegrens  

OrganicMatterContentDetermination (FeatureType)

Bepaling organischestofgehalte  

determinationMethod  

bepalingsmethode  

determinationProcedure  

bepalingsprocedure  

freeIronCorrectionApplied  

vrij ijzercorrectie toegepast  

lutumCorrectionApplied  

lutumcorrectie toegepast  

organicMatterContent  

organischestofgehalte  

reportingLimit  

rapportagegrens  

OverviewTensiometerCharacteristics (AttributeGroupType)

Overzicht tensiometergegevens  

depth2  

diepte 1  

depth3  

diepte 2  

depth4  

diepte 3  

depth5  

diepte 4  

diameter  

diameter  

length  

lengte  

number  

aantal  

ParticleSizeDistributionDetermination (FeatureType)

Bepaling korrelgrootteverdeling  

basicParticleSizeDistribution  

basis korrelgrootteverdeling  

determinationMethod  

bepalingsmethode  

determinationProcedure  

bepalingsprocedure  

dispersionMethod  

dispersiemethode  

fractionDistribution  

fractieverdeling  

nonStandardisedFraction  

niet gestandaardiseerde korrelverdeling  

particleSizeDistributionStandardised  

korrelgrootteverdeling gestandaardiseerd  

performanceIrregularity  

bijzonderheid uitvoering  

PHDetermination (FeatureType)

Bepaling zuurgraad  

determinationMethod  

bepalingsmethode  

determinationProcedure  

bepalingsprocedure  

pH  

pH  

pHLitterLayer (AttributeGroupType)

Zuurgraad strooisellaag  

depth  

diepte  

pH  

pH  

pHSoilLayer (AttributeGroupType)

Zuurgraad bodemlaag  

depth  

diepte  

pH  

pH  

RegistrationHistory (AttributeGroupType)

Registratiegeschiedenis  

corrected  

gecorrigeerd  

deregistered  

uit registratie genomen  

deregistrationTime  

tijdstip uit registratie genomen  

latestAdditionTime  

tijdstip laatste aanvulling  

latestCorrectionTime  

tijdstip laatste correctie  

objectRegistrationTime  

tijdstip registratie object  

registrationCompletionTime  

tijdstip voltooiing registratie  

registrationStatus  

registratiestatus  

reregistered  

weer in registratie genomen  

reregistrationTime  

tijdstip weer in registratie genomen  

underReview  

in onderzoek  

underReviewTime  

in onderzoek sinds  

RegistrationObject (FeatureType)

Registratieobject  

deliveryAccountableParty  

bronhouder  

deliveryResponsibleParty  

dataleverancier  

objectIdAccountableParty  

object-ID bronhouder  

qualityRegime  

kwaliteitsregime  

RegistrationRequest (FeatureType)

Registratieverzoek  

sourceDocument  

brondocument  

ReportHistory (AttributeGroupType)

Rapportagegeschiedenis  

intermediateEvent  

tussentijdse gebeurtenis  

reportEndDate  

einddatum rapportage  

reportStartDate  

startdatum rapportage  

SFR_AbstractReport (FeatureType)

Wandonderzoek  

deliveredLocation  

aangeleverde locatie  

deliveredVerticalPosition  

aangeleverde verticale positie  

deliveryContext  

kader aanlevering  

discipline  

vakgebied  

fieldworkDate  

veldwerkdatum  

litterLayerInvestigated  

strooisellaag onderzocht  

objectIdAccountableParty  

object-ID bronhouder  

researchOperator  

uitvoerder onderzoek  

surveyPurpose  

kader inwinning  

SFR_C (FeatureType)

SFR-kengegevens  

analysisReportDate  

rapportagedatum analyse  

analysisType  

soort analyse  

characteristicsModelled  

karakteristiek gemodelleerd  

descriptionProcedure  

beschrijfprocedure  

descriptionQuality  

beschrijfkwaliteit  

descriptionReportDate  

rapportagedatum beschrijving  

discipline  

vakgebied  

endDepthSoilFace  

einddiepte wand  

fieldworkDate  

veldwerkdatum  

fractionDistributionDetermined  

fractieverdeling bepaald  

litterLayerInvestigated  

strooisellaag onderzocht  

localVerticalReferencePoint  

lokaal verticaal referentiepunt  

offset  

verschuiving  

outcropType  

type ontsluiting  

researchReportDate  

rapportagedatum onderzoek  

sequenceDisturbed  

opbouw verstoord  

stopCriterion  

stopcriterium  

surveyPurpose  

kader inwinning  

verticalDatum  

verticaal referentievlak  

SFR_CompleteReport_V1 (FeatureType)

SFR-compleetRapport-v1  

researchReportDate  

rapportagedatum onderzoek  

soilFaceDescription  

Wondonderzoek  

soilFaceSampleAnalysis  

Wandmonsteranalyse  

SFR_CriteriaSet (AttributeGroupType)

Kenmerkenverzameling SFR  

analysisReportPeriod  

Periode waarin analyse gerapporteerd is  

analysisType  

Type analyse  

characteristicsModelled  

Karakterstiek gemodelleerd  

depthInterval  

diepteinterval  

descriptionQuality  

beschrijfkwaliteit  

descriptionReportPeriod  

periode van rapportage beschrijving  

discipline  

vakgebied  

fieldworkPeriod  

periode van veldwerk  

fractionDistributionDetermined  

fractieverdeling bepaald  

litterLayerInvestigated  

strooisellaag onderzocht  

outcropType  

type ontsluiting  

pitRefilled  

kuil dichtgemaakt  

stopCriterion  

stopcriterium  

SFR_EndReport_V1 (FeatureType)

SFR-endRapport-v1  

researchArea  

Aangeboden deelonderzoek  

researchReportDate  

rapportage datum onderzoek  

SFR_O (FeatureType)

Wandonderzoek  

deliveredLocation  

aangeleverde locatie  

deliveredVerticalPosition  

aangeleverde verticale positie  

deliveryContext  

kader aanlevering  

discipline  

vakgebied  

fieldworkDate  

veldwerkdatum  

litterLayerInvestigated  

strooisellaag onderzocht  

registrationHistory  

registratiegeschiedenis  

reportHistory  

rapportagegeschiedenis  

researchOperator  

uitvoerder onderzoek  

researchReportDate  

rapportagedatum onderzoek  

standardizedLocation  

gestandaardiseerde locatie  

surveyPurpose  

kader inwinning  

SFR_O_DP (FeatureType)

SFR_O_DP  

SFR_StartReport_V1 (FeatureType)

SFR-startRapport-v2  

researchArea  

Aangeboden deelonderzoek  

ShapeHydraulicConductivyCurve (AttributeGroupType)

Vorm doorlatendheidscurve  

shapefactorAlpha  

vormfactor alfa  

shapefactorLambda  

vormfactor lambda  

shapefactorM  

vormfactor m  

shapefactorN  

vormfactor n  

weightfactor  

wegingsfactor  

ShapeRetentionCurve (AttributeGroupType)

Vorm retentiecurve  

shapefactorAlpha  

vormfactor alfa  

shapefactorM  

vormfactor m  

shapefactorN  

vormfactor n  

weightfactor  

wegingsfactor  

ShrinkageDetermination (FeatureType)

Bepaling krimpverloop  

determinationMethod  

bepalingsmethode  

determinationProcedure  

bepalingsprocedure  

disturbed  

verstoord  

materialIrregularity  

bijzonderheid materiaal  

temperature  

temperatuur  

ShrinkageState (AttributeGroupType)

Krimptoestand  

diameter  

diameter  

height  

hoogte  

mass  

massa  

volume  

volume  

SiteCharacteristic (FeatureType)

Terreintoestand  

artificialDrainage  

kunstmatige drainage  

currentProces  

actueel proces  

hydrologicalSetting  

hydrologische omstandigheid  

landscapeElement  

landschapselement  

meanHighestGroundwaterTable  

gemiddeld hoogste grondwaterspiegel  

meanLowestGroundwaterTable  

gemiddeld laagste grondwaterspiegel  

positionOnGroundBody  

ligging op grondlichaam  

soilUse  

bodemgebruik  

surfaceLevelShifted  

maaiveld verlegd  

tracesOfChurningPresent  

wroetsporen aanwezig  

vegetationType  

vegetatietype  

Soil (AttributeGroupType)

Grond  

carbonateContentClass  

kalkgehalteklasse  

chunk  

brokje  

classificationLoamBased  

classificatie volgens leemdriehoek  

colour  

kleur  

containsGravel  

grindhoudend  

containsShellMatter  

schelpmateriaalhoudend  

estimatedDensity  

geschatte dichtheid  

estimatedSandMedian  

geschatte zandmediaan  

fractionDistribution  

fractieverdeling  

gravelContentClass  

grindgehalteklasse  

incompleteFractionSpecification  

onvolledige fractiespecificatie  

interbedding  

gelaagde inhomogeniteit  

moistness  

vochtigheidstoestand  

mottled  

gevlekt  

munsellColour  

munsellkleur  

organicMatterContentClassNEN5104  

organischestofgehalteklasseNEN5104  

peatType  

veensoort  

pedologicalSoilName  

bodemkundige grondsoort  

ripeningClass  

rijpingsklasse  

sandCementation  

zandverkitting  

shellMatterContentClass  

schelpmateriaalgehalteklasse  

soilAggregate  

bodemaggregaat  

soilNameNEN5104  

grondsoort NEN5104  

stain  

vlek  

structureType  

structuurtype  

tertiaryConstituent  

bijzonder bestanddeel  

vertic  

knip  

SoilAggregate (AttributeGroupType)

Bodemaggregaat  

aggregateLengthClass  

aggregaatlengteklasse  

aggregateShape  

aggregaatvorm  

angularity  

hoekigheid  

disintegrating  

uiteenvallend  

horizontallyAligned  

horizontaal gerangschikt  

poreAbundanceClass  

hoeveelheidsklasse porien  

roughness  

ruwheid  

SoilClassification (FeatureType)

Bodemclassificatie  

anomalousGroundwaterRegime  

afwijkend grondwaterregime  

carbonateProfile  

kalkverloopklasse  

classificationCode  

standaardpuntencode  

codeGroup  

codegroep  

groundwaterTableClass  

grondwatertrap  

lowerBoundaryPeat  

veenondergrens  

peatClass  

veenklasse  

reworkingClass  

vergravingsklasse  

soilClass  

bodemklasse  

specialFeatureBottom  

bijzonderheid onderin  

specialFeatureSite  

bijzonderheid locatie  

specialFeatureTop  

bijzonderheid bovenin  

subsoilDuinVagueSoil  

ondergrond duinvaaggrond  

subsoilPeat  

ondergrond veen  

textureClass  

textuurklasse  

textureProfile  

profielverloop  

SoilFaceDescription (FeatureType)

Wandbeschrijving  

artificiallyHumidified  

kunstmatig bevochtigd  

describedWidth  

beschreven breedte  

descriptionOperator  

uitvoerder beschrijving  

descriptionProcedure  

beschrijfprocedure  

descriptionReportDate  

rapportagedatum beschrijving  

fractionDistributionDetermined  

fractieverdeling bepaald  

lowerBoundarySandFraction  

ondergrens zandfractie  

SoilFaceSampleAnalysis (FeatureType)

Wandmonsteranalyse  

analysisOperator  

uitvoerder analyse  

analysisReportDate  

rapportagedatum analyse  

analysisType  

soort analyse  

SoilLayer (FeatureType)

Bodemlaag  

anthropogenic  

antropogeen  

homogeneousMaterial  

homogeen materiaal  

inverted  

gekeerd  

layerComponent  

laagcomponent  

layerDiscontinuous  

laag discontinu  

lowerBoundary  

ondergrens  

lowerBoundaryDetermination  

bepaling ondergrens  

lowerBoundaryShape  

vorm ondergrens  

mixed  

gemengd  

pHSoilLayer  

ph bodemlaag  

rootAbundanceClass  

hoeveelheidsklasse wortels  

rooted  

beworteld  

rootsEvenlyDistributed  

wortels gelijkmatig verdeeld  

slant  

scheefstaand  

soilLife  

bodemleven  

upperBoundary  

bovengrens  

upperBoundaryDetermination  

bepaling bovengrens  

SoilProfile (FeatureType)

Wandprofiel  

compactionPresent  

verdichting aanwezig  

descriptionQuality  

beschrijfkwaliteit  

horizonRepetition  

repeterende horizonten  

localPhenomenon  

plaatselijk fenomeen  

meanHighestGroundwaterLevel  

gemiddeld hoogste grondwaterstand  

meanHighestGroundwaterLevelReached  

gemiddeld hoogste grondwaterstand bereikt  

meanLowestGroundwaterLevel  

gemiddeld laagste grondwaterstand  

rootableDepth  

bewortelbare diepte  

rootableDepthReached  

bewortelbare diepte bereikt  

sequenceDisturbed  

opbouw verstoord  

upperBoundaryShape  

vorm bovengrens  

SoilUncovering (FeatureType)

Wandontsluiting  

endDepthSoilFace  

einddiepte wand  

outcropType  

type ontsluiting  

pitRefilled  

kuil dichtgemaakt  

soilFaceOrientation  

wandorientatie  

stopCriterion  

stopcriterium  

SpecialFeatureBottom (AttributeGroupType)

Bijzonderheid onderin  

beginDepth  

begindiepte  

specialFeature  

bijzonderheid  

Stain (AttributeGroupType)

Vlek  

evenlyMottled  

gelijkmatig verdeeld  

mottlingDensity  

bedekkingsgraad  

stainColour  

vlekkleur  

StandardDistributionFraction63to2000um (AttributeGroupType)

Standaard verdeling fractie 63tot2000um  

fraction105to210um  

fractie 105ot210um  

fraction210to420um  

fractie 210tot420um  

fraction420to2000um  

fractie 420tot2000um  

fraction63to105um  

fractie 63tot105um  

StandardDistributionFractionSmaller50um (AttributeGroupType)

Standaard verdeling fractie kleiner50um  

fraction0to2um  

fractie 0tot2um  

fraction16to50um  

fractie 16tot50um  

fraction2to16um  

fractie 2tot16um  

StandardizedLocation (AttributeGroupType)

Gestandaardiseerde locatie  

coordinateTransformation  

coördinaattransformatie  

location  

coördinaten  

VerticalPositionRange (AttributeGroupType)

 Diepte interval

endDepth  

einddiepte  

startDepth  

begindiepte  

WaterContentAndConductivityAtSpecificSoilWaterPotential (AttributeGroupType)

Watergehalte en doorlatendheid bij bepaalde bodemvochtpotentiaal  

hydraulicConductivity  

waterdoorlatendheid  

soilWaterPotential  

bodemvochtpotentiaal  

volumetricWaterContent  

volumetrisch watergehalte  

WaterContentAndConductivityUnderDecreasingSoilWaterPotentialDetermination (FeatureType)

Bepaling watergehalte en doorlatendheid bij veranderende bodemvochtpotentiaal  

determinationId  

bepalingsID  

determinationMethod  

bepalingsmethode  

determinationProcedure  

bepalingsprocedure  

dryBulkDensity  

droge bulkdichtheid  

filmUsed  

folie gebruikt  

materialIrregularity  

bijzonderheid materiaal  

overviewTensiometerCharacteristics  

overzicht tensiometergegevens  

relativeHumidity  

relatieve luchtvochtigheid  

ringDiameter  

ringdiameter  

ringHeight  

ringhoogte  

temperature  

temperatuur  

verticallySampled  

verticaal bemonsterd  

WaterretentionCharacteristic (AttributeGroupType)

Waterretentiekarakteristiek  

residualVolumetricWaterContent  

residueel volumetrisch watergehalte  

retentionCurve  

retentiecurve  

simpleCurve  

curve enkelvoudig  

volumetricWaterContentAtSaturation  

verzadigd volumetrisch watergehalte  

WaterretentionDeterminationStepwise (FeatureType)

Bepaling waterretentie stapsgewijs  

adsorptive  

vernattend  

determinationId  

bepalingsID  

determinationMethod  

bepalingsmethode  

determinationProcedure  

bepalingsprocedure  

dryBulkDensity  

droge bulkdichtheid  

dryingPeriod  

droogtijd  

dryingTemperature  

droogtemperatuur  

materialIrregularity  

bijzonderheid materiaal  

relativeHumidity  

relatieve luchtvochtigheid  

ringDiameter  

ringdiameter  

ringHeight  

ringhoogte  

ringSampleUsed  

ringmonster gebruikt  

saltCorrectionMethod  

zoutcorrectiemethode  

temperature  

temperatuur  

volumetricWaterContentDetermined  

volumetrisch watergehalte bepaald  

WaterretentionValue (AttributeGroupType)

Waterretentiewaarde  

massWaterContent  

massa watergehalte  

soilWaterPotential  

bodemvochtpotentiaal  

volumetricWaterContent  

volumetrisch watergehalte  

WaterretentionValueEvaporation (AttributeGroupType)

Waterretentiewaarde verdamping  

elapsedTime  

verlopen tijd  

soilWaterPotentialDepth2  

bodemvochtpotentiaal diepte 1  

soilWaterPotentialDepth3  

bodemvochtpotentiaal diepte 2  

soilWaterPotentialDepth4  

bodemvochtpotentiaal diepte 3  

soilWaterPotentialDepth5  

bodemvochtpotentiaal diepte 4  

volumetricWaterContent  

volumetrisch watergehalte