BRO Productomgeving

CPT Innamehandboek


1. Inleiding

1.1. Doel en doelgroep

In de basisregistratie ondergrond (BRO) wordt een aantal typen gegevens geregistreerd, de registratieobjecten. Een van de registratieobjecten is geotechnisch sondeeronderzoek.
Het doel is de leveranciers van gegevens inzicht te geven in de verschillende soorten en de inhoud van de berichten die tussen de leverancier en de BRO worden uitgewisseld.

1.2. Samenhang met andere documentatie

Voor ieder registratieobject in de BRO worden de volgende beschrijvende documenten opgesteld:

  • een catalogus,

  • de handboeken voor inname en uitgifte;

  • de koppelvlakbeschrijvingen voor inname en uitgifte.


De catalogus beschrijft de gegevensinhoud van een registratieobject en vormt de basis voor de andere beschrijvende documenten. In de catalogus staan de definities van de gegevens en alle regels waaraan zij moeten voldoen.
Een handboek voor inname of uitgifte beschrijft het proces dat bij inname of uitgifte van gegevens wordt doorlopen (dit document).
De koppelvlakbeschrijvingen zijn geschreven voor softwareontwikkelaars. Op basis van de twee vorige typen documenten staat hierin beschreven hoe het registratieobject en de processen van inname of uitgifte worden vertaald naar het technische koppelvlak. De koppelvlakbeschrijving gaat dus in op de technische kant van de overdracht van gegevens.
worddavf468dec3a20f48af3587578842aeba6f.png Deze documenten hangen samen zoals hieronder afgebeeld.
Figuur 1: Samenhang van de documentatie.

1.3. Leeswijzer

Hoofdstuk 1 geeft het doel en de doelgroep, de samenhang met andere documenten en de versiehistorie van dit innamehandboek.
Hoofdstuk 2 geeft een inleiding op de inname van gegevens van geotechnisch sondeeronderzoek.
Hoofdstuk 3 legt uit hoe het aanbieden van gegevens verloopt. Het hoofdstuk vertelt onder andere welke gegevens een dataleverancier moet meesturen met zijn verzoek en welke gegevens hij terug kan verwachten als antwoord.
Hoofdstuk 4 geeft de specificatie van de berichten en het brondocument.

1.4. Versiehistorie

Versie

Datum

Omschrijving

1.0

28-06-2017

Versie vastgesteld door het Ministerie van Infrastructuur en Milieu.

1.1

31-12-2017

Aangepast op de BRO-keten (Project Start Architectuur versie 1.0)

1.1.1

29-06-2018

Aangepast 4.2.1 Registratieverzoek en contactgegevens BRO Servicedesk.

1.1.2

26-03-2021

Verwijzing naar pagina met generieke beschrijving van de codelijst Correctiereden.

1.5. Contactinformatie

Voor vragen, suggesties of opmerkingen over de inhoud van dit document kunt u contact opnemen met de BRO Servicedesk. Bel 088 – 8644 999 of mail naar support@broservicedesk.nl.

 Verder vindt u op basisregistratieondergrond.nl verdere technisch inhoudelijke instructie voor het aanleveren van gegevens aan de landelijke voorziening BRO.

2. Inname

2.1. Gegevens aanbieden

De basisregistratie ondergrond is een systeem dat een schakel vormt in een informatieketen. Aan het begin van de keten staan bestuursorganen die opdracht geven tot de productie van gegevens, of zelf gegevens produceren. Die bestuursorganen worden bronhouders genoemd. De geproduceerde gegevens worden geleverd aan de Landelijke Voorziening BRO. De bronhouder is verantwoordelijk voor de levering van gegevens. Hij kan besluiten zelf dataleverancier te zijn of andere partijen een machtiging voor levering te verlenen. De beheerder van de BRO registreert de aangeleverde gegevens en levert ze voor (her)gebruik door aan allerlei afnemers.
De gegevens die aan de BRO worden overgedragen staan in het IMBRO-XML formaat. Het IMBRO-XML formaat is de gegevensdefinitie omgezet naar de technische taal die voor de uitwisseling van gegevens met het systeem van de BRO gebruikt wordt. De technische uitwerking wordt toegelicht in de koppelvlakbeschrijving die gebruikt wordt door het Bronhouderportaal BRO met de Landelijke Voorziening BRO.

2.2. Innameverzoek

De dataleverancier biedt gegevens aan met het doel de gegevens op te laten nemen in de registratie ondergrond. Het proces van inname begint aan de kant van de dataleverancier met een verzoek. Vervolgens beoordeelt de registratie ondergrond dat verzoek om, als alles goed is, de gegevens in het systeem op te nemen. Gaat er iets onverhoopt fout, dan wijst de beheerder het verzoek af. In alle gevallen krijgt de dataleverancier een antwoord op het verzoek terug.
Het is aannemelijk dat een dataleverancier een heleboel geotechnische sondeeronderzoeken tegelijk zou willen aanbieden (dat is mogelijk), maar de BRO handelt de verzoeken altijd per object af. Dat wil zeggen één geotechnisch sondeeronderzoek tegelijk. Het begrip innameverzoek heeft in de context van de BRO altijd betrekking op één geotechnisch sondeeronderzoek. Dus wanneer een dataleverancier tien sondeeronderzoeken tegelijk zou willen aanbieden, handelt de BRO dat als tien verschillende innameverzoeken af.
De gegevens van het ene geotechnisch sondeeronderzoek dat onderwerp is van een innameverzoek, vormen een geheel en dat wordt in de taal van de BRO een brondocument genoemd. Een brondocument bevat de gegevens die de dataleverancier van een bepaald object overdraagt aan de basisregistratie ondergrond.
Er bestaan twee categorieën innameverzoeken. Het hangt er namelijk vanaf wat de dataleverancier precies beoogt.
Wil een leverancier nieuwe gegevens aan de BRO overdragen die net beschikbaar zijn gekomen, of wil hij fouten verbeteren in de gegevens die al aanwezig zijn. In de basisregistratie ondergrond spreekt men van registratieverzoeken, resp. correctieverzoeken.
Via een innameverzoek kan een dataleverancier niet alle gegevens van een registratieobject laten verwijderen. Verwijderen, of beter het uit registratie nemen van een object is een ingrijpende verandering in de registratie ondergrond, en daartoe kan pas worden besloten na zorgvuldig onderzoek op basis van een zogenaamde terugmelding. Het onderzoek begint bij de registratiebeheerder en uiteindelijk kan een object alleen na akkoord van de bronhouder uit registratie genomen worden. Het is bovendien goed om te weten dat de gegevens niet uit de registratie verwijderd worden. De gegevens blijven bestaan maar zijn niet langer voor gebruikers toegankelijk.

2.3. Twee kwaliteitsregimes

De basisregistratie ondergrond stelt stringente eisen aan de gegevens van registratieobjecten. Er zijn echter veel gegevens van vóór de datum waarop de wet in werking is getreden. Die gegevens kunnen niet altijd aan dezelfde eisen voldoen als gegevens die na de inwerkingtreding van de wet ontstaan. Omdat de al bestaande gegevens waardevol zijn, heeft de wetgever besloten dat de basisregistratie ook die gegevens moet bevatten. Zodoende kent de BRO twee kwaliteitsregimes voor registratieobjecten:

  1. het kwaliteitsregime dat aangeeft dat een registratieobject aan de meest stringente eisen voldoet: IMBRO;

  2. het kwaliteitsregime dat aangeeft dat een registratieobject aan minder stringente eisen voldoet: IMBRO/A.


De objecten die zich naar de stringente regels voegen, zijn te herleiden tot een brondocument met als kwaliteit IMBRO, en de andere tot een brondocument met als kwaliteit IMBRO/A.
Om aansluiting op de BRO te vergemakkelijken is een periode van transitie voorzien. In de periode van transitie is aanlevering van brondocumenten in IMBRO en IMBRO/A toegestaan zonder dat er eisen zijn gesteld aan de datum waarop opdracht is gegeven voor het onderzoek. Na afloop van de transitieperiode kan alleen onder het strikte IMBRO-regime worden aangeleverd.

3. Berichten bij registreren en corrigeren

Dit hoofdstuk behandelt de berichten die tussen de dataleverancier en de basisregistratie ondergrond worden uitgewisseld. Eerst wordt de berichten bij het vastleggen van nieuwe gegevens, het registeren, behandeld en dan die bij het doorvoeren van verbeteringen in al geregistreerde gegevens, het corrigeren.

3.1. Registreren van gegevens

Dit hoofdstuk behandelt eerst de berichten tussen het systeem van de dataleverancier en de basisregistratie ondergrond worden uitgewisseld. De chronologie van het proces van registreren wordt gevolgd door eerst het starten van de registratie te bespreken, dan het aanvullen en daarna het beëindigen.
Aan het eind van het hoofdstuk worden de meldingen behandeld die de dataleverancier krijgt, wanneer de normale procesgang wordt verstoord door onvoorziene omstandigheden.

3.1.1. Verzoek

worddav23f18fd78acb66acfb07aed325c3726f.png
Zodra een geotechnisch sondeeronderzoek is voltooid en alle gegevens door of voor de bronhouder zijn vastgelegd, kan een verzoek tot het registreren van de gegevens beginnen.
De dataleverancier biedt dan een brondocument aan. Met het brondocument moet de dataleverancier in zijn verzoek aangeven aan welk kwaliteitsregime het brondocument voldoet en voor welke bronhouder hij de gegevens aanbiedt.
Ten slotte moet de dataleverancier het verzoek zelf een identificatie meegeven, het verzoekkenmerk. Dat verzoekkenmerk is nodig in de communicatie, bijvoorbeeld als er iets mis is gegaan en de dataleverancier daarover contact wil zoeken met de servicedesk.

3.1.2. Bericht van afwijzing

worddav7a1ed13596b89d52246da5c01c36191f.png
In de verwerking van het verzoek zijn allerlei controles ingebouwd. Als er in technische zin iets mis gaat, krijgt de dataleverancier een melding als antwoord. Een bericht van afwijzing krijgt de dataleverancier, wanneer bij de verwerking een fout wordt gevonden die het gevolg is van een invoerfout. Bij het invoeren van de gegevens die met het brondocument worden meegegeven kan een fout worden gemaakt, maar de in potentie grootste bron van fouten is het brondocument zelf.
Het belangrijkste onderdeel van het bericht van afwijzing is de reden afwijzing. Wanneer de reden van afwijzen in het brondocument ligt, wordt van iedere fout vermeld:

  • bij welk gegeven de fout is geconstateerd,

  • soms ook wat de waarde van het gegeven is,

  • en wat de fout is.

Het bericht bevat verder het tijdstip van afwijzing en het verzoekkenmerk van de dataleverancier, de eigen identificatie van het object die in het brondocument is opgenomen (object-ID bronhouder) en het unieke kenmerk dat de BRO zelf toekent (transactie-ID).

3.1.3. Bericht van registratie

worddav180517a1a10a4ec18ea6c5b060f9c02d.png
Wanneer de verwerking van het verzoek foutloos is verlopen, krijgt de dataleverancier als antwoord een bericht van registratie.
Het belangrijkste gegeven in het bericht van registratie is het BRO-ID, de identificatie van het object in de BRO die voortaan in het formele berichtenverkeer moet worden gebruikt. De dataleverancier krijgt ook terug op welk moment het verzoek is verwerkt.
Het bericht van registratie bevat verder, net als het bericht van afwijzing, het verzoekkenmerk van de dataleverancier, het unieke kenmerk dat de BRO zelf toekent en de eigen identificatie van het object dat in het brondocument is opgenomen.
Het belangrijkste resultaat van de verwerking is dat het geotechnisch sondeeronderzoek als object in de registratie ondergrond is opgenomen.

3.2. Corrigeren van gegevens

3.2.1. Verzoek

worddavdf8fef7a3d39bf6066d8f75e32acebbd.png
Het correctieverzoek heeft veel gegevens gemeen met een registratieverzoek. Dat zijn het verzoekkenmerk, de bronhouder, het brondocumenttype en het kwaliteitsregime waaronder het brondocument valt.
Naast deze gegevens bevat het correctieverzoek altijd het BRO-ID van het geotechnisch sondeeronderzoek en de correctiereden. Dit laatste gegeven is nodig om het de registratiebeheerder wat makkelijker te maken te beoordelen of het proces van overdracht onder de juiste condities verloopt. Dat betekent bijvoorbeeld dat hij moet kunnen zien of de dataleverancier niet keer op keer hetzelfde verbetert.
De correctiereden geeft aan of de correctie wordt aangeboden omdat het object vanwege een terugmelding door de registerbeheerder in onderzoek is geplaatst of op eigen initiatief. In het laatste geval wordt nader gespecificeerd waar de fout zit. Is er bijvoorbeeld sprake van een fout in het eerder aangeleverde brondocument, of heeft de dataleverancier het KvK-nummer van de verkeerde bronhouder meegeleverd of wil hij het kwaliteitsregime corrigeren. In het geval de fout in het brondocument zit, specificeert de dataleverancier of het om de administratieve gegevens gaat of om de gegevens uit het sondeeronderzoek.
Onder de administratieve gegevens worden de volgende gegevens verstaan:

  • kader aanlevering

  • kader inwinning

  • object-ID bronhouder

  • rapportagedatum onderzoek

  • uitvoerder onderzoek

  • uitvoerder locatiebepaling

  • uitvoerder verticale positiebepaling

De andere gegevens worden de gegevens uit het sondeeronderzoek genoemd.

3.2.2. Bericht van afwijzing

worddav0e6c269cdf7e38eef32ed9b865d7ece2.png
Het bericht van afwijzing dat de dataleverancier als antwoord krijgt wanneer bij de verwerking een invoerfout in het verzoek wordt gevonden verschilt maar op een punt van dat wat teruggegeven wordt bij registratie. Het verschil is dat het BRO-ID wordt teruggegeven in plaats van het object-ID bronhouder.
De controles zijn wel verschillend. Een verschil is dat er wat extra aspecten gecontroleerd worden die met de reden van correctie samenhangen. Zo wordt nagegaan of de bronhouder en de dataleverancier van het geotechnisch sondeeronderzoek overeenkomen met wat er in de registratie ondergrond is vastgelegd. Een ander verschil is dat gecontroleerd wordt of het object wel of niet in onderzoek is. Zolang een object in onderzoek is kan een dataleverancier niet op eigen initiatief een correctieverzoek aanbieden.

3.2.3. Bericht van acceptatie

worddav6ac39253643203207323da41ee1064e6.png
Het bericht van acceptatie bevat naast het verzoekkenmerk, het transactie-ID en het BRO-ID, alleen het tijdstip van acceptatie.

3.2.4. Bericht van bezwaar

worddav7716863a06f0eae2cbc9779441ed22b5.png
Het bericht van bezwaar legt de afwijzing uit van het correctieverzoek. Dat is de reden bezwaar. De reden bezwaar kent geen vaste structuur. Het bericht bevat informatie die nodig is om de dataleverancier goed te informeren over wat er fout is gegaan. Denk aan of de tijdreeksen na correctie de juiste opbouw hebben of dat de correctie van een object in onderzoek aansluit op de reden het onderzoek te starten.
Naast de reden bezwaar bevat het bericht de gegevens die de basisregistratie altijd in een antwoordbericht opneemt: het verzoekkenmerk, de transactie-ID, het BRO-ID en een tijdstip, in dit geval het tijdstip waarop het verzoek is afgewezen.

3.2.5. Bericht van correctie

worddave9feb886f571ca081d1925033faa461d.png
Het bericht van correctie dat de dataleverancier krijgt bij succesvolle verwerking van het verzoek. De inhoud van zo'n bericht is vergelijkbaar met het bericht van registratie dat verstuurd wordt bij succesvolle verwerking van een registratieverzoek. Het enige verschil is dat de eigen identificatie die de dataleverancier aan het object heeft gegeven ontbreekt.

4. Specificatie van berichten en brondocument

4.1. Inleiding

In dit hoofdstuk wordt de gegevensinhoud beschreven van de berichten die bij inname worden uitgewisseld tussen de dataleverancier en de basisregistratie ondergrond. De systematiek van de beschrijving is dezelfde als in de catalogus van geotechnisch sondeeronderzoek.

Eerst worden de verzoeken en antwoorden beschreven die uitgewisseld worden tussen het systeem van de dataleverancier en het BRO-systeem. Dat gebeurt op basis van een model dat de vorm heeft van een UML-diagram. De modellen zijn zo generiek mogelijk gemaakt omdat de specifieke aspecten al in het betreffende hoofdstuk zijn behandeld. Dan wordt de inhoud van de codelijsten behandeld en aan het eind van het hoofdstuk wordt het UML-diagram van het brondocument gegeven.

Het handboek is een aanvulling op de catalogus. Een gegeven wordt hier alleen gedefinieerd wanneer het niet in de catalogus is beschreven of wanneer er bijzondere regels gelden. Delen van de definitie van een gegeven die ongewijzigd zijn ten opzichte van de catalogus zijn grijs gemaakt. Nieuwe gegevens die voorkomen bij meerdere berichten worden eenmalig gedefinieerd. In lijn daarmee worden aan het eind van het hoofdstuk de domeinen behandeld die specifiek zijn voor de berichten.

4.2. Berichten bij gebruik van de webservice

4.2.1. Registratieverzoek

worddavd4125ef37de653a32b17e9c44fd625ba.png

verzoekkenmerk


Naam attribuut

verzoekkenmerk

Definitie

Het kenmerk dat de gebruiker, in dit geval de dataleverancier, meegeeft om het verzoek te identificeren.

Kardinaliteit

1

Domein

Tekst

  Maximale lengte

200


bronhouder


Naam attribuut

bronhouder 

Definitie

De identificatie die het bestuursorgaan dat bronhouder is van de gegevens in de basisregistratie ondergrond als onderneming in het Handelsregister heeft.

Kardinaliteit

0..1

Domein

KvK-nummer

  Type

Code

  Opbouw

NNNNNNNN

Regels

Het gegeven mag afwezig zijn als de dataleverancier zelf bronhouder is en zelf het verzoek indient.


brondocumenttype


Naam attribuut

brondocumenttype

Definitie

De aanduiding van het type brondocument dat in het verzoek wordt aangeboden.

Kardinaliteit

1

Domein

Brondocumenttype=CPT

  Type

Codelijst


kwaliteitsregime


Naam attribuut

kwaliteitsregime

Definitie

De aanduiding van de kwaliteitseis waaraan de gegevens in het brondocument voldoen.

Kardinaliteit

1

Domein

Kwaliteitsregime

  Type

Enumeratie


4.2.2. Correctieverzoek

worddav319c40895f2ff2a69ce353613e04f7a7.png

correctiereden


Naam attribuut

correctiereden

Definitie

Aanduiding voor de reden waarom het registratieobject wordt vervangen/gecorrigeerd.

Kardinaliteit

1

Domein

Correctiereden

Type

Codelijst

Regels

De waarde inOnderzoek is alleen toegestaan wanneer het attribuut in onderzoek van de entiteit Registratiegeschiedenis in de registratie ondergrond de waarde ja heeft.


De andere waarden zijn alleen toegestaan wanneer dat attribuut de waarde nee heeft.

Toelichting

Zie CorrectionReason (Correctiereden) voor een algemene beschrijving van het gebruik van de codelijst Correctiereden. Zie paragraaf Correctiereden voor de lijst met toegestane waarden voor CPT.

4.2.3. Bericht van acceptatie

worddav1899e807c04a1538057c437725be6f58.png

transactie-ID

 

Naam attribuut

transactie-ID

Definitie

De unieke identificatie die door de BRO wordt gebruikt voor het innameverzoek.

Kardinaliteit

1

Domein

Transactiecode

  Type

Code

  Opbouw

CPT-NNNNNNNNNNNN

Toelichting

Het gegeven wordt door de BRO geproduceerd.


tijdstip van acceptatie


Naam attribuut

tijdstip van acceptatie

Definitie

De datum en het tijdstip waarop een correctieverzoek door de BRO is geaccepteerd.

Kardinaliteit

1

Domein

DatumTijd

Toelichting

Het gegeven wordt door de BRO geproduceerd.


4.2.4. Bericht van afwijzing

worddav339d6d0610cd6b6009e9ace72fb6a927.png

BRO-ID


Naam attribuut

BRO-ID

Definitie

De identificatie van een object dat in de registratie ondergrond is opgenomen.

Kardinaliteit

0..1

Domein

Registratieobjectcode

  Type

Code

  Opbouw

CPTNNNNNNNNNNNN

Regels

Het gegeven is aanwezig wanneer het bericht het antwoord op een correctieverzoek is.

Toelichting

Het gegeven wordt door de BRO geproduceerd.


object-ID bronhouder 


Naam attribuut

object-ID bronhouder

Definitie

De identificatie die door of voor de bronhouder is gebruikt om het object in de eigen administratie te kunnen vinden voordat het was geregistreerd in de basisregistratie ondergrond.

Kardinaliteit

0..1

Domein

Tekst

  Maximale lengte

200

Regels

Het gegeven is alleen aanwezig wanneer het bericht het antwoord op een registratieverzoek is.

Toelichting

Het gegeven wordt door de BRO uit het brondocument gehaald.


tijdstip van afwijzing


Naam attribuut

tijdstip van afwijzing

Definitie

De datum en het tijdstip waarop een verzoek door de BRO is afgewezen.

Kardinaliteit

1

Domein

DatumTijd

Toelichting

Het gegeven wordt door de BRO geproduceerd.


reden afwijzing


Naam attribuut

reden afwijzing

Definitie

De omschrijving van de reden waarom het verzoek door de BRO is afgewezen.

Kardinaliteit

1

Domein

RedenAfwijzing

Toelichting

Het gegeven wordt door de BRO geproduceerd.


Foutenoverzicht


Naam entiteit

Foutenoverzicht

Definitie

De omschrijving van alle fout(en) die in het brondocument zijn gevonden.

Kardinaliteit

0..1

Regels

Het gegeven kan alleen voorkomen als de reden afwijzing de waarde heeft er zijn 1 of meer fouten geconstateerd in het brondocument.

Toelichting

Het gegeven wordt door de BRO geproduceerd.


volgnummer


Naam attribuut

volgnummer

Definitie

Het volgnummer van een gevonden fout in het brondocument.

Kardinaliteit

1..99

Domein

Nummer

  Maximale lengte

2


brondocumentfout


Naam attribuut

brondocumentfout

Definitie

De omschrijving van een fout in het brondocument.

Kardinaliteit

1..99

Domein

Brondocumentfout

  Type

Codelijst


4.2.5. Bericht van registratie

worddav0b92d8ef7205b7e2c67b6771f51147dd.png

tijdstip van verwerking


Naam attribuut

tijdstip van verwerking

Definitie

De datum en het tijdstip waarop het registratieverzoek door de BRO is verwerkt.

Domein

DatumTijd

Toelichting

Het gegeven wordt door de BRO geproduceerd.


4.3. Codelijsten

4.3.1. Brondocumentfout

Een waarde in de lijst is een zin met een bepaalde opbouw en met zowel vaste als variabele bestanddelen. De variabele bestanddelen gegeven aan waar de fout in het brondocument zit en eventueel waarom het een fout is.
Een eerste variabel element is <gegeven>. Dat is altijd aanwezig en geeft aan welk gegeven onjuist is. Een <gegeven> geeft de naam van het gegeven in het Nederlands en in het Engels. Het kan een attribuut zijn, een entiteit of een attribuut met zijn entiteit.
In sommige gevallen wordt met het gegeven ook de waarde van het gegeven opgenomen (<gegeven = waarde>).
Een tweede variabel element is <referentiegegeven> en dat wordt opgenomen wanneer er een tweede gegeven is dat bepaalt dat het <gegeven> fout is. Dat kan een gegeven zijn in het brondocument, maar ook een gegeven in de registratie ondergrond. Zo nodig wordt ook hier de waarde meegegeven (<referentiegegeven = waarde>).
Een derde variabel element is <referentiewaarde> en dat wordt opgenomen wanneer een waardebereik bepaalt dat het <gegeven> fout is.

GEGEVEN ONTBREEKT

<gegeven> ontbreekt.

<gegeven> ontbreekt: <referentiegegeven = waarde> bepaalt dat het aanwezig moet zijn.

<gegeven> ontbreekt: ten minste één van de volgende gegevens <referentiegegeven1, …, referentiegegevenN> moet aanwezig zijn.

<gegeven> ontbreekt: het moet aanwezig zijn als <referentiegegeven> aanwezig is.

GEGEVEN MAG NIET AANWEZIG ZIJN

<gegeven> mag niet aanwezig zijn: <referentiegegeven = waarde> bepaalt dat het moet ontbreken.

<gegeven> mag niet aanwezig zijn: als <referentiegegeven> ontbreekt.

WAARDE ONTBREEKT

<gegeven> waarde ontbreekt.

<gegeven> waarde ontbreekt: ten minste 1 van de resultaten moet een waarde hebben.

WAARDE HEEFT GEEN CORRECT FORMAAT

<gegeven = waarde> waarde heeft geen correct formaat: moet zijn <referentiewaarde>.

<gegeven = waarde> waarde heeft geen correct formaat: voldoet niet aan de MES 1 karakterset.

WAARDE IS NIET CORRECT

<gegeven = waarde> waarde is niet correct: komt niet voor in de codelijst.

<gegeven = waarde> waarde is niet correct: moet gelijk zijn aan <referentiewaarde>.

<gegeven = waarde> waarde is niet correct: is binnen de BRO niet bekend als <referentiewaarde> van dit registratieobjecttype. Neem contact op met de servicedesk (support@broservicedesk.nl).

<gegeven = waarde> waarde is niet correct: ligt niet binnen Nederland of zijn EEZ.

<gegeven = waarde> waarde is niet correct: op land moeten de coördinaten in RD of in ETRS89 aangeleverd worden.

<gegeven = waarde> waarde is niet correct: op zee moeten de coördinaten in WGS84 of in ETRS89 aangeleverd worden.

<gegeven = waarde> waarde is niet correct: op land moet de verticale positie ten opzichte van NAP aangeleverd worden.

<gegeven = waarde> waarde is niet correct: op zee moet de verticale positie ten opzichte van LAT of MSL aangeleverd worden.

<gegeven = waarde> waarde is niet correct: op zee is het lokaal verticaal referentiepunt waterbodem.

<gegeven = waarde> waarde is niet correct: mag niet kleiner zijn dan <referentiewaarde>.

<gegeven = waarde> waarde is niet correct: mag niet groter zijn dan <referentiewaarde>.

<gegeven = waarde> waarde is niet correct: moet exact aansluiten op het gegeven erboven.

<gegeven = waarde> waarde is niet correct: mag niet groter zijn dan <referentiegegeven = waarde>.

<gegeven = waarde> waarde is niet correct: moet groter zijn dan <referentiegegeven = waarde>.

<gegeven = waarde> waarde is niet correct: moet gelijk zijn aan <referentiegegeven = waarde>.

<gegeven = waarde> waarde is niet correct: is niet toegestaan in combinatie met <referentiegegeven = waarde>.

<gegeven = waarde> waarde is niet correct: is niet toegestaan als waarde <referentiegegeven> ontbreekt

<gegeven = waarde> waarde is niet correct: mag niet na <referentiewaarde> liggen.

<gegeven = waarde> waarde is niet correct: mag niet na <referentiegegeven = waarde> liggen.

<gegeven = waarde> waarde is niet correct: mag niet voor <referentiegegeven = waarde> liggen.

<gegeven = waarde> waarde is niet correct: mag niet in de toekomst liggen.

er zijn nog meer fouten geconstateerd in het brondocument.

4.3.2. Brondocumenttype

Waarde

Omschrijving

CPT

Het brondocument dat een geotechnisch sondeeronderzoek in zijn volledigheid beschrijft.

4.3.3. Correctiereden

Waarde

Omschrijving

bronhouder

De correctie die de dataleverancier op eigen initiatief aanbiedt omdat hij heeft geconstateerd dat de waarde van de bronhouder van het object in de registratie ondergrond niet juist is.

gegevensAdministratief

De correctie die de dataleverancier op eigen initiatief aanbiedt omdat hij heeft geconstateerd dat er in de registratie ondergrond een fout zit die herleid kan worden tot een fout in de administratieve gegevens in het brondocument.

gegevensOnderzoek

De correctie die de dataleverancier op eigen initiatief aanbiedt omdat hij heeft geconstateerd dat er in de registratie ondergrond een fout zit die herleid kan worden tot een fout in de onderzoekgegevens in het brondocument.

inOnderzoek

De correctie van een fout in de registratie ondergrond die wordt aangeboden in vervolg op een door de registratiebeheerder gestart onderzoek.

kwaliteitsregime

De correctie die de dataleverancier op eigen initiatief aanbiedt omdat de waarde van het kwaliteitsregime van het object in de registratie ondergrond niet juist is.

4.3.4. RedenAfwijzing

Net als bij het domein Brondocumentfout is een waarde een zin met een bepaalde opbouw die vaste en variabele bestanddelen heeft.

<gegeven> ontbreekt.

<gegeven> mag niet aanwezig zijn.

<gegeven> waarde ontbreekt.

<gegeven = waarde> waarde heeft geen correct formaat: moet zijn <referentiewaarde>.

<gegeven = waarde> waarde heeft geen correct formaat: voldoet niet aan de MES 1 karakterset.

<gegeven = waarde> waarde is niet correct: komt niet voor in de codelijst.

<gegeven = waarde> waarde is niet correct: is binnen de BRO niet bekend als <referentiewaarde> van dit registratieobjecttype. Neem contact op met de servicedesk (support@broservicedesk.nl).

<gegeven = waarde> waarde is niet correct: komt niet overeen met de waarde in de registratie ondergrond <referentiewaarde>.

dit registratieobject bestaat niet.

dit registratieobject is uit registratie genomen.

<gegeven = waarde> waarde is niet correct: dit registratieobject is niet in onderzoek.

<gegeven = waarde> waarde is niet correct: dit registratieobject is in onderzoek.

<gegeven = waarde> waarde is niet correct: dit registratieobject heeft al het door u gewenste kwaliteitsregime.

<gegeven = waarde> waarde is niet correct: dit registratieobject heeft al de door u gewenste bronhouder.

<gegeven> ontbreekt. U bent binnen de BRO niet bekend als bronhouder van dit registratieobjecttype. Neem contact op met de servicedesk (support@broservicedesk.nl).

<gegeven> mag niet aanwezig zijn. U bent als bronhouder van dit registratieobjecttype geregistreerd.

u bent niet door de bronhouder gemachtigd voor dit registratieobjecttype.

u bent niet als dataleverancier van dit registratieobject geregistreerd.

er zijn 1 of meer fouten geconstateerd in het brondocument.

4.4. Brondocument

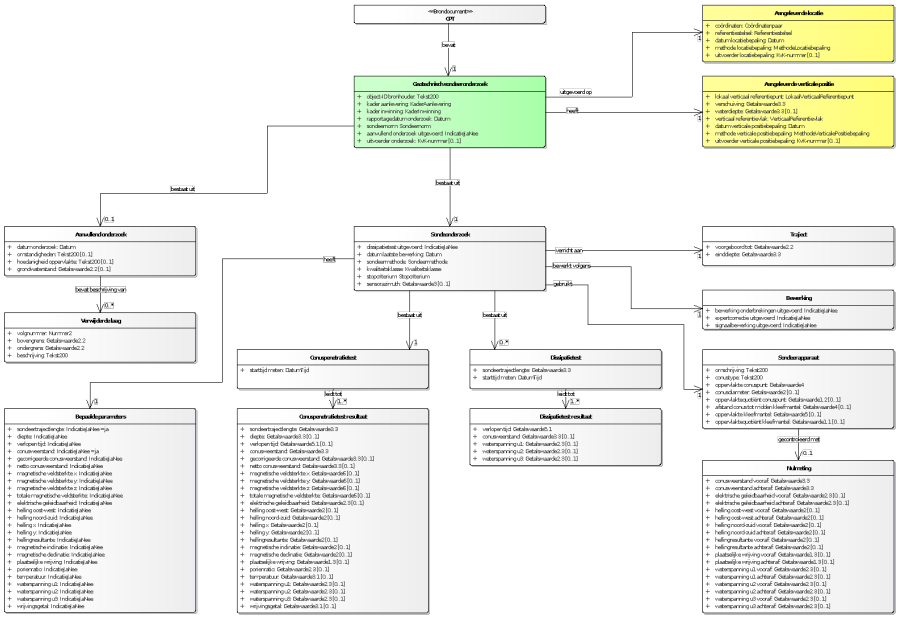
Geotechnisch sondeeronderzoek kent maar een brondocument (figuur 6). De gegevensinhoud is volledig beschreven in de catalogus. worddav2949f4e61d20e9d7c4dfd8c27053d52e.png
Figuur 6: CPT.