Inleiding
Dit document beschrijft hoe een afnemer van de Basisregistratie Ondergrond (BRO) de gegevens over een wandonderzoek (SFR) kan opvragen.
Het document veronderstelt dat de lezer bekend is met de SFR catalogus. Nadere informatie is te vinden op www.basisregistratieondergrond.nl.
Het document veronderstelt dat de lezer beschikt over de kennis en vaardigheid om een XML-bestand te lezen en te schrijven.
De focus van het document ligt op het beschrijven van de structuur van de mogelijke berichten aan de hand van enkele voorbeelden. Andere zaken zoals definitie, kardinaliteit, domein en bedrijfsregels met betrekking tot de gegevensinhoud van de berichten staan in de catalogus.
Leeswijzer
Hoofdstuk 2 beschrijft de algemene werking van de SFR uitgiftewebservice.
Hoofdstuk 3 bevat een toelichting op enkele voorbeeldberichten.
Hoofdstuk 4 bevat de toegestane waarden van de enumeraties (niet-beheerde lijsten met toegestane waarden).
Hoofdstuk 5 bevat verwijzingen (URN's en URL's) naar de codelijsten (beheerde lijsten met toegestane waarden).
Hoofdstuk 6 bevat een vertaaltabel, aan de hand waarvan, gegeven de Engelstalige naam van een entiteit of een attribuut, de Nederlandse naam in de catalogus kan worden opgezocht.
Versiehistorie
|
Versie |
Datum |
Omschrijving |
|---|---|---|
|
1.0.0 |
20-08-2020 |
Eerste versie. |
|
1.0.1 |
01-10-2020 |
3.2.10 schemalocation van het XML-bestand in het resultaat van een bepaling gecorrigeerd. |
|
1.0.2 |
04-12-2020 |
Hoofdstuk 5: URN en link aangepast voor TertiaryConstituent |
|
1.0.3 |
11-03-2021 |
URL in de tabel met codelijsten aangepast. |
|
1.0.4 |
29-03-2021 |
Verwijzing naar pagina met generieke beschrijving van het gebruik van een codelijst. |
|
2.0.0 |
|
Bijgewekt conform werkafspraak "Aanleveren SFR en BHR-P, tranche 3" d.d. 25-02-2020. |
Contactinformatie
Algemene informatie, documentatie en voorbeeld XML-berichten kunt u vinden op www.basisregistratieondergrond.nl.
Heeft u een vraag over de BRO? Wij staan voor u klaar om u te helpen.
Voor vragen, suggesties of opmerkingen kunt contact opnemen met de BRO Servicedesk via een mail naar support@broservicedesk.nl .
Of bel ons op telefoonnummer 088 - 8664 999. Wij zijn op werkdagen van 8.00 tot 17.00 uur bereikbaar.
Algemene werking van de SFR uitgiftewebservice
Dit hoofdstuk beschrijft de algemene werking van de SFR uitgiftewebservice.
Paragraaf 2.1 beschrijft de operaties die de SFR uitgiftewebservice ondersteunt.
Paragraaf 2.2 beschrijft de BRO-berichten die een rol spelen bij die operaties.
Paragraaf 2.3 beschrijft de verschillende uitgiftedocumenten die in een BRO-bericht uitgegeven kunnen worden.
Operaties
De SFR uitgiftewebservice wordt gerealiseerd als een SOAP-webservice. De SFR uitgiftewebservice ondersteunt twee soap operaties: dispatchCharacteristics (uitgifte van kengegevens) en dispatchData (uitgifte van objectgegevens).
De wsdl kan worden gedowload van https://schema.broservices.nl/dssfr-v2.0.wsdl
Een soap operatie heeft een request en een response:
-
Het DispatchCharacteristicsRequest (verzoek tot uitgifte van kengegevens) en de DispatchCharacteristics Response (bericht van verzending van kengegevens).
-
Het DispatchDataRequest (verzoek tot uitgifte van objectgegevens) en de DispatchDataResponse (bericht van verzending van objectgegevens).
Naast een bericht van verzending kan ieder verzoek ook leiden tot een foutmelding:
-
SOAP:Fault (Systeemfout): als er tijdens de verwerking van het uitgifteverzoek een onverwachte fout optreedt in het BRO-systeem, dan leidt dit tot een SOAP:Fault.
-
ParseFault (Validatiefout): als de SFR uitgiftewebservice constateert dat een uitgifteverzoek niet een welgevormd XML-bericht is of dat het niet voldoet aan de schema validatie, dan leidt dit tot een ParseFault.
BRO-berichten
Deze paragraaf beschrijft de vier verschillende BRO-berichten die een rol spelen in de SFR uitgiftewebservice.
DispatchCharacteristicsRequest
Het BRO-bericht DispatchCharacteristicsRequest bevat het uitgifteverzoek tot het leveren van de in het BRO-register opgenomen kengegevens van de SFR registratieobjecten die voldoen aan bepaalde kenmerken. Het DispatchCharacteristicsRequest (Verzoek tot uitgifte van kengegevens) van de SFR uitgiftewebservice is een specialisatie van AbstractDispatchCharacteristicsRequest in de package brocommon, waaraan het het attribuut criteria (kenmerken) met de SFR specifieke kenmerken toevoegt.
De definities van de transactiegegevens staan in onderstaande tabel:
|
Naam in XML-bestand |
Nederlandse naam |
Type |
Kardinaliteit |
Definitie |
|---|---|---|---|---|
|
requestReference |
verzoekkenmerk |
CharacterString |
1..1 |
Een voor de afnemer unieke aanduiding van het uitgifteverzoek. |
|
criteria |
kenmerken |
SFR_CriteriaSet |
1..1 |
De afzonderlijke kenmerken waaraan de registratieobjecten moeten voldoen. Toelichting:
|
De criteria worden gedefinieerd door SFR_CriteriaSet van de SFR uitgiftewebservice, een specialisatie van CriteriaSet uit package brommon, waaraan het een aantal optionele attributen toevoegt.
De definities van de attributen van de CriteriaSet uit brocommon staan in onderstaande tabel:
|
Naam in XML-bestand |
Nederlandse naam |
Type |
Kardinaliteit |
Definitie |
|---|---|---|---|---|
|
deliveryAccountableParty |
bronhouder |
CharacterString |
0..1 |
Het KvK-nummer van de maatschappelijke activiteit van de publiekrechtelijke rechtspersoon die bronhouder is van de gegevens in de basisregistratie ondergrond. |
|
qualityRegime |
kwaliteitsregime |
Enumeration |
0..1 |
De aanduiding van de kwaliteitseis waaraan de gegevens van het wandonderzoek moeten voldoen. |
|
registrationPeriod |
periode van registreren |
DatePeriod |
0..1 |
Het datuminterval waarbinnen de datum van het tijdstip registratie van het wandonderzoek moet liggen.
|
|
correctionPeriod |
periode van corrigeren |
DatePeriod |
0..1 |
Het datuminterval waarbinnen het laatste correctietijdstip van het wandonderzoek moet liggen. |
|
underReview |
in onderzoek |
IndicationYesNo |
0..1 |
De aanduiding die aangeeft of het wandonderzoek door de registerbeheerder in onderzoek moet zijn genomen of niet. |
|
area |
begrenzing |
CharacterString |
1 |
De begrenzing van een geografisch gebied aan het aardoppervlak, in de vorm van een rechthoek of een cirkel, waarbinnen het wandonderzoek moet liggen. |
De definities van de attributen, die SFR_CriteriaSet van de SFR uitgiftewebservice toevoegt aan CriteriaSet uit brocommon, staan in onderstaande tabel:
|
Naam in XML-bestand |
Nederlandse naam |
Type |
Kardinaliteit |
Definitie |
|---|---|---|---|---|
|
discipline |
vakgebied |
Discipline |
0..1 |
Het vakgebied waarbinnen het wandonderzoek is uitgevoerd. |
|
fieldworkPeriod |
periode van veldwerk |
DatePeriod |
0..1 |
Periode waarbinnen het veldwerk is voltooid. |
|
descriptionReportPeriod |
periode van rapportage beschrijving |
DatePeriod |
0..1 |
Periode waarbinnen de uitvoerder van de beschrijving alle gegevens van de wandbeschrijving aan de bronhouder heeft overgedragen, of in het geval van historische gegevens de datum waarop alle gegevens zijn vastgesteld. |
|
depthInterval |
diepteinterval |
VerticalPositionRange |
0..1 |
Het bereik waarbinnen de einddiepte van de wand ligt. |
|
descriptionQuality |
beschrijfkwaliteit |
DescriptionQuality |
0..1 |
De gewenste mate van detail waarin de opbouw van de ondergrond is beschreven. |
|
fractionDistributionDetermined |
fractieverdeling bepaald |
IndictionYesNoUnknown |
0..1 |
Aanduiding of de onderlinge verhouding van de fracties waaruit de grond is samengesteld consequent is beschreven. |
|
litterLayerInvestigated |
strooisellaag onderzocht |
IndictionYesNo |
0..1 |
Aanduiding of in het onderzoek de laag strooisel die op het maaiveld kan liggen is onderzocht. |
|
outcropType |
type ontsluiting |
OutcropType |
0..1 |
De omschrijving van de wijze waarop de ondergrond is ontsloten. |
|
stopCriterion |
stopcriterium |
StopCriterionField |
0..1 |
De reden waarom de uitvoerder van het onderzoek is opgehouden met graven. |
|
pitRefilled |
kuil dichtgemaakt |
IndictionYesNoUnknown |
0..1 |
Aanduiding of een profielkuil als onderdeel van het veldwerk is opgevuld tot het niveau van voor het graven. |
|
analysisReportPeriod |
periode waarin analyse gerappeerd is |
DatePeriod
|
0..1 |
Periode waarbinnen de uitvoerder van de analyse alle gegevens van de wandmonsteranalyse aan de bronhouder heeft overgedragen, of in het geval van historische gegevens de datum waarop alle gegevens zijn vastgesteld. |
|
analysisType |
type analyse |
AnalysisType |
0..1 |
De aanduiding die aangeeft tot welke categorie de analyse hoort. |
|
characteristicModelled |
karakteristiek gemodelleerd |
IndictionYesNo |
0..1 |
Aanduiding of ook het modelleren van eigenschappen is uitgevoerd. |
DispatchDataRequest
Het BRO-bericht DispatchDataRequest bevat het uitgifteverzoek tot het leveren van de in het BRO-register opgenomen gegevens van een bepaald registratieobject. Daarbij wordt het registratieobject geïdentificeerd door zijn BRO-ID.
Dit BRO-bericht bestaat uit twee transactiegegevens. De definities van de transactiegegevens staan in onderstaande tabel:
|
Naam in XML-bestand |
Nederlandse naam |
Type |
Kardinaliteit |
Definitie |
|---|---|---|---|---|
|
requestReference |
verzoekkenmerk |
CharacterString |
1..1 |
Een voor de afnemer unieke aanduiding van het uitgifteverzoek. |
|
broId |
BRO-ID |
RegistrationObjectCode |
1..1 |
De unieke aanduiding van het registratieobject in de Basisregistratie Ondergrond. Toelichting:
|
SOAP:Fault
Tijdens de uitvoering van een operatie kan er een onverwachte fout optreden in het BRO-systeem. Hiervoor kunnen verschillende oorzaken zijn, zoals het falen van bepaalde software of hardware. Deze onverwachte fouten worden beschouwd als een technische fout veroorzaakt door het BRO-systeem. De BRO stuurt dan een bericht in de vorm van een generieke SOAP:Fault (Systeemfout).
Een SOAP:Fault (Systeemfout) bestaat uit twee verplichte gegevens en één optioneel gegeven. De definities van deze gegevens staan in onderstaande tabel:
|
Naam in XML-bestand |
Nederlandse naam |
Type |
Kardinaliteit |
Definitie |
|---|---|---|---|---|
|
faultcode |
foutcode |
CharacterString |
1..1 |
Aanduiding waar de fout is opgetreden. Toelichting:
|
|
faultstring |
fouttekst |
CharacterString |
1..1 |
Summiere beschrijving van de fout. Toelichting:
|
|
detail |
details |
AnyType |
0..1 |
Aanvullende informatie over de opgetreden fout en de vermoedelijke oorzaak. Toelichting:
|
ParseFault
Als er fouten in het uitgifteverzoek worden gevonden tijdens de technische controle van een uitgifteverzoek, bijvoorbeeld het uitgifteverzoek is niet een welgevormd XML-bericht of het uitgifteverzoek voldoet niet aan de schemavalidatie, dan worden deze beschouwd als een softwarefout in het systeem van de data-afnemer. Het BRO-systeem stuurt dan een bericht in de vorm van een ParseFault (Validatiefout).
Het BRO-bericht ParseFault (Validatiefout) is in feite een gemodelleerde vorm van de algemene SOAP:Fault (Systeemfout), waarbij op de plek van het detail de gegevens van de ParseFault (Validatiefout) worden opgenomen. In de ParseFault (Validatiefout) zit een lijst met abortReasons (Redenen afbreken).
Dit BRO-bericht begint met een SOAP:Fault (Systeemfout), bestaande uit drie gegevens. De definities van deze gegevens staan in onderstaande tabel:
|
Naam in XML-bestand |
Nederlandse naam |
Type |
Kardinaliteit |
Definitie |
|---|---|---|---|---|
|
faultcode |
foutcode |
CharacterString |
1..1 |
Aanduiding waar de fout is opgetreden. Toelichting:
|
|
faultstring |
fouttekst |
CharacterString |
1..1 |
Summiere beschrijving van de fout. Toelichting:
|
|
detail |
details |
ParseFault |
0..1 |
Aanvullende informatie over de opgetreden fout en de vermoedelijke oorzaak. Regel:
|
De ParseFault (Validatiefout) bestaat uit drie gegevens en een lijst met abortReasons. De definities van de gegevens van ParseFault (Validatiefout) staan in onderstaande tabel:
|
Naam in XML-bestand |
Nederlandse naam |
Type |
Kardinaliteit |
Definitie |
|---|---|---|---|---|
|
requestReference |
verzoekkenmerk |
CharacterString |
0..1 |
Een voor de dataleverancier unieke aanduiding van het uitgifteverzoek. Toelichting:
|
|
transactionId |
transactiecode |
CharacterString |
0..1 |
Een voor het BRO-systeem unieke aanduiding voor de verwerking van een innameverzoek of uitgifteverzoek. Toelichting:
|
|
abortTime |
moment van afbreken |
DateTime |
1..1 |
Tijdstip, toegekend door de webservice, waarop de verwerking van het uitgifteverzoek is afgebroken. |
|
abortReason |
reden afbreken |
AbortReason |
1..* |
Lijst met redenen waarom de verwerking van het uitgifteverzoek is afgebroken. Toelichting:
|
De lijst met abortReasons (redenen afbreken) bestaat uit minimaal 1 en maximaal 99 voorkomens van een AbortReason (Reden afbreken). Iedere AbortReason (Reden afbreken) bestaat uit twee gegevens. De definities staan in onderstaande tabel:
|
Naam in XML-bestand |
Nederlandse naam |
Type |
Kardinaliteit |
Definitie |
|---|---|---|---|---|
|
sequenceNumber |
volgnummer |
Integer |
1..1 |
Een binnen deze lijst van abortReasons (redenen afbreken) uniek nummer. Toelichting:
|
|
specification |
foutmelding |
CharacterString |
1..1 |
Omschrijving van de validatie fout. |
DispatchCharacteristicsResponse
Onder normale omstandigheden bestaat het antwoord op een DispatchCharacteristicsRequest (verzoek tot uitgifte van kengegevens) uit een DispatchCharacteriscticsResponse (bericht van verzending van kengegevens). Het antwoord dispatchCharacteristicsResponse is gedefinieerd in het XSD-bestand dssfr-messages.xsd. Het is een specialisatie van DispatchResponse zoals gedefinieerd in brocommon.xsd. Het voegt daaraan toe het attribuut numberOfDocuments (aantal documenten) en een lijst met dispatchDocuments (uitgiftedocumenten).
Onderstaande tabel bevat de definities van de gegevens van de DispatchResponse:
|
Naam in XML-bestand |
Nederlandse naam |
Type |
Kardinaliteit |
Definitie |
|---|---|---|---|---|
|
responseType |
type antwoord |
ResponseType |
1..1 |
Aanduiding van de betekenis van het antwoord. Regels:
|
|
requestReference |
verzoekkenmerk |
CharacterString |
1..1 |
Een voor de afnemer unieke aanduiding van het uitgifteverzoek. Toelichting:
|
|
rejectionTime |
tijdstip van afwijzing |
DateTime |
0..1 |
Tijdstip, toegekend door de webservice, waarop het uitgifteverzoek is afgewezen. Regels:
|
|
dispatchTime |
tijdstip van uitgifte |
DateTime |
0..1 |
Tijdstip, toegekend door de webservice, waarop de opgevraagde gegevens zijn verzonden. Regels:
|
|
rejectionReason |
reden afwijzing |
CharacterString |
0..1 |
De reden waarom het uitgifteverzoek is afgewezen. Regels:
|
|
criterionError |
kenmerkfout |
CriterionError |
0..* |
Lijst met foutmeldingen met betrekking tot een geconstateerde fout in de kenmerken van een uitgifteverzoek, bestaande uit een volgnummer en een omschrijving. Regels:
Toelichting:
|
Onderstaande tabel bevat de definities van de gegevens die DispatchCharacteristicsResponse toevoegt aan DispatchResponse uit brocommon:
|
Naam in XML-bestand |
Nederlandse naam |
Type |
Kardinaliteit |
Definitie |
|---|---|---|---|---|
|
numberOfDocuments |
aantal uitgiftedocumenten |
Integer |
0..1 |
Het aantal registratieobjecten dat voldoet aan de criteria (kenmerken) in het uitgifteverzoek. Regels:
|
|
dispatchDocument |
uitgiftedocument |
AbstractRegistrationObject |
0..* |
Deze lijst van elementen bevat de kengegevens van de registratieobjecten die voldoen aan de criteria (kenmerken) in het uitgifteverzoek. Regels:
Het uitgiftedocument is van het type BRO_DO als het registratieobject uit registratie is genomen. Het uitgiftedocument is van het type SFR_C als het registratieobject niet uit registratie is genomen. Toelichting:
|
Als er geen registratieobjecten zijn gevonden die voldoen aan de criteria, dan heeft het attribuut numberOfDocuments de waarde 0 en is de lijst met dispatchDocuments leeg.
Als er meer dan 2000 registratieobjecten zijn gevonden die voldoen aan de criteria, dan heeft het attribuut numberOfDocuments de waarde 2000 en is de lijst met dispatchDocuments beperkt tot dat aantal.
DispatchDataResponse
Onder normale omstandigheden bestaat het antwoord op een DispatchDataRequest (verzoek tot uitgifte van objectgegevens) uit een DispatchDataResponse (bericht van verzending van objectgegevens). Het antwoord dispatchDataResponse is gedefinieerd in het XSD-bestand dssfr-messages.xsd. Het is een specialisatie van DispatchResponse zoals gedefinieerd in brocommon.xsd. Het voegt daaraan toe één optioneel dispatchDocument.
Het BRO-bericht DispatchDataResponse (Antwoord) kan twee betekenissen hebben:
-
Een bericht van afwijzing.
-
Een bericht van verzending van objectgegevens.
Onderstaande tabel geeft weer welke gegevens onder welke omstandigheden in het BRO-bericht opgenomen zullen worden. De lijst met criterionErrors (kenmerkfouten) speelt alleen een rol bij de uitgifte van kenmerken en dus niet bij de uitgifte van objectgegevens.
|
Gegeven |
Afwijzing |
Verzending |
|---|---|---|
|
responseType |
√ |
√ |
|
requestReference |
√ |
√ |
|
rejectionTime |
√ |
|
|
dispatchTime |
|
√ |
|
rejectionReason |
√ |
|
|
criterionError |
√ |
|
|
dispatchDocument |
|
√ |
Zie de voorgaande paragraaf voor de definities van de gegevens van de DispatchResponse uit brocommon.
Onderstaande tabel bevat de definities van de gegevens die DispatchDataResponse toevoegt aan DispatchResponse uit brocommon:
|
Naam in XML-bestand |
Nederlandse naam |
Type |
Kardinaliteit |
Definitie |
|---|---|---|---|---|
|
dispatchDocument |
uitgiftedocument |
AbstractRegistrationObject |
0..1 |
Dit element bevat de gegevens van het opgevraagde registratieobject, die in het BRO-systeem geregistreerd zijn. Regels:
|
Uitgiftedocumenten
Een uitgiftedocument bevat gegevens van een registratieobject, die in het BRO-systeem zijn geregistreerd. In de catalogus van het registratieobject staat de definitie van de beschikbare gegevens.
De SFR uitgiftewebservice kent vier types uitgiftedocumenten. Welk type voor een gegeven uitgiftedocument wordt gebruikt, hangt af van het uitgifteverzoek, het feit of de afnemer tevens bronhouder en/of dataleverancier is van het opgevraagde registratieobject en of het registratieobject uit registratie is genomen of niet.
Paragraaf 2.3.1 beschrijft de uitgiftedocumenten die kunnen worden opgenomen in een DispatchCharacteristics Response (Bericht van verzending van kengegevens).
Paragraaf 2.3.2 beschrijft de uitgiftedocumenten die kunnen worden opgenomen in een DispatchDataResponse (Bericht van verzending van objectgegevens).
Kengegevens
Het bericht dispatchCharacteristicsResponse (Bericht van verzending van kengegevens) bevat een lijst met uitgiftedocumenten, met daarin de kengegevens van de registratieobjecten die voldoen aan de criteria in het uitgifteverzoek. Per registratieobject/verzameling kengegevens kan het daarbij gaan om een van de twee types uitgiftedocumenten in onderstaande tabel. Welke verschijningsvorm wordt aangenomen, hangt af van het feit of het registratieobject uit registratie is genomen of niet:
|
Uitgiftedocument |
Registratieobject |
|---|---|
|
BRO_DO |
Uit registratie genomen. |
|
SFR_C |
Niet uit registratie genomen. |
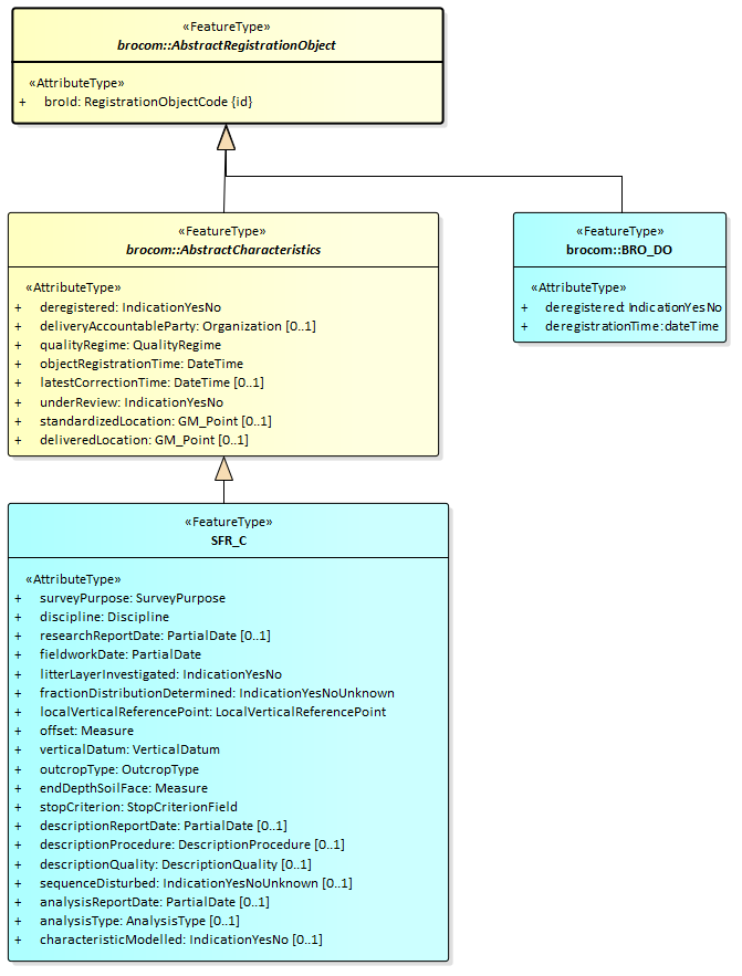
Zoals in onderstaande figuur wordt aangegeven, zijn beide uitgiftedocumenten een specialisatie van AbstractRegistrationObject, wat gedefinieerd is in brocommon.xsd. Omdat dit de eerste gemeenschappelijke vader is van die twee uitgiftedocumenten, treedt dit FeatureType op als datatype van de reeks dispatchDocuments in het antwoord DispatchCharacteristicsResponse.
BRO_DO
Het uitgiftedocument van het type BRO_DO is een specialisatie van AbstractRegistrationObject in de package brocommon. Dit uitgiftedocument bestaat uit de onderstaande gegevens. Alle gegevens zijn volledig gedefinieerd in de BHR-P catalogus.
-
broId (BRO-ID).
-
deregistered (uit registratie genomen).
-
deregistrationTime (tijdstip uit registratie genomen).
SFR_C
Het uitgiftedocument van het type SFR_C is een specialisatie van AbstractCharacteristics in de package brocommon, wat op zijn beurt een specialisatie is van AbstractRegistrationObject in de package brocommon. Dit uitgiftedocument bestaat uit de gegevens:
-
broId (BRO-ID).
-
deregistered
(uit registratie genomen).
-
deliveryAccountableParty (bronhouder)
-
qualityRegime (kwaliteitsregime)
-
objectRegistrationTime (tijdstip registratie object)
-
latestCorrectionTime (tijdstip laatste correctie)
-
underReview (in onderzoek)
-
standardizedLocation (gestandaardiseerde locatie)
-
deliveredLocation (aangeleverde locatie)
-
surveyPurpose (kader inwinning)
-
discipline (vakgebied)
-
researchReportDate (rapportagedatum onderzoek)
-
fieldworkDate (veldwerkdatum)
-
litterLayerInvestigated (strooisellaag onderzocht)
-
fractionDistributionDetermined (fracteverdeling bepaald)
-
localVerticalReferencePoint (lokaal verticaal referentiepunt)
-
offset (verschuiving)
-
verticalDatum (verticaal referentievlak)
-
outcropType (type ontsluiting)
-
endDepthSoilFace (einddiepte wand)
-
stopCriterion (stopcriterium)
-
descriptionReportDate (rapportagedatum beschrijving)
-
descriptionProcedure (beschrijfprocedure)
-
descriptionQuality (beschrijfkwaliteit)
-
sequenceDisturbed (opbouw verstoord)
-
analysisReportDate (rapportagedatum analyse)
-
analysisType (soort analyse)
-
characteristicModelled (karakteristiek gemodelleerd)
Objectgegevens
De SFR uitgiftewebservice kent drie types uitgiftedocumenten die kunnen worden opgenomen in een DispatchDataResponse (Bericht van verzending van objectgegevens). Zie onderstaande tabel. Welke verschijningsvorm wordt aangenomen, hangt af van de identiteit van de afnemer en het feit of het registratieobject uit registratie is genomen of niet.
|
Uitgiftedocument |
Wordt uitgeleverd als: |
||
|---|---|---|---|
|
|
Afnemer |
Registratieobject |
complexType |
|
BRO_DO |
Is niet de bronhouder en/of dataleverancier. |
Uit registratie genomen. |
brocom:BRO_DOType |
|
SFR_O |
Is niet de bronhouder en/of dataleverancier. |
Niet uit registratie genomen. |
dssfr:SFR_OType |
|
SFR_O_DP |
Is tevens de bronhouder en/of dataleverancier. |
Ongeacht. |
dssfr:SFR_O_DPType |
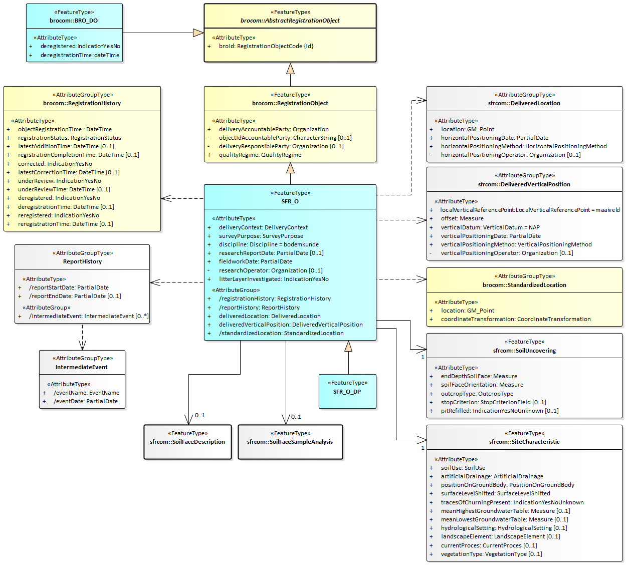
Onderstaande figuur geeft de uitgiftedocumenten weer inclusief de mogelijke inhoud:
Attributen met een minteken voor hun naam (in plaats van een plusteken) worden alleen uitgeleverd als de afnemer tevens bronhouder en/of dataleverancier is van het opgevraagde registratieobject. Met andere woorden, deze gegevens worden alleen opgenomen in het dispatchDocument (uitgiftedocument) SFR_O_DP.
Attributen met een deelteken voor hun naam worden niet aangeboden in een brondocument bij de innamewebservice. In plaats daarvan wordt een waarde voor deze gegevens afgeleid door het BRO-systeem.
Attributen met de tekst 'id' tussen accolades achter de naam zijn gegevens die een object (een voorkomen van het FeatureType (Objecttype)) uniek identificeren.
BRO_DO
Het uitgiftedocument van het type BRO_DO is een specialisatie van AbstractRegistrationObject in de package brocommon. Dit uitgiftedocument bestaat uit de gegevens:
-
broId (BRO-ID).
-
deregistered
(uit registratie genomen).
-
deregistrationTime (tijdstip uit registratie genomen).
SFR_O_DP
Het uitgiftedocument van het type SFR_O_DP is een specialisatie van SFR_O. Dit uitgiftedocument bevat alle gegevens uit de SFR catalogus.
SFR_O
Het uitgiftedocument van het type SFR_O is een specialisatie van RegistrationObject, wat op zijn beurt een specialisatie is van AbstractRegistrationObject in de package brocommon. Dit uitgiftedocument bevat dezelfde gegevens als uitgiftedocument SFR_O_DP, met uitzondering van de volgende gegevens (die ontbreken in SFR_O):
-
objectIdAccountableParty (object-ID bronhouder) in RegistrationObject (Wandonderzoek)
-
deliveryResponsibleParty (dataleverancier) in RegistrationObject (Wandonderzoek)
-
researchOperator (uitvoerder onderzoek) in SFR_O (Wandonderzoek)
-
horizontalPositioningOperator (uitvoerder locatiebepaling) in DeliveredLocation (Aangeleverde locatie)
-
verticalPositioningOperator (uitvoerder verticale positiebepaling) in DeliveredVerticalPosition (Aangeleverde verticale positie)
-
descriptionOperator (uitvoerder beschrijving) in SoilFaceDescription (Wandbeschrijving)
-
analysisOperator (uitvoerder analyse) in SoilFaceSampleAnalysis (Wandmonsteranalyse)
Voorbeeldberichten
Dit hoofdstuk bevat enkele voorbeeldberichten en van diverse onderdelen van de berichten een uitgebreide toelichting.
Paragraaf 3.1 bevat een opsomming van beschikbare voorbeeldberichten, hun intentie en een summiere beschrijving van de inhoud.
Paragraaf 3.2 bevat een gedetailleerde beschrijving van kleine, bijzondere stukken uit de voorbeeldberichten.
Integrale voorbeeldberichten
De integrale voorbeeldberichten zijn te vinden op Uitgifte voorbeeldberichten SFR. De onderstaande tabel bevat een opsomming van beschikbare voorbeeldberichten, hun intentie en een summiere beschrijving van de inhoud.
|
Naam |
Doel en inhoud |
|---|---|
|
DC_Request_Cirkel.xml |
Uitgifteverzoek tot het leveren van de in het BRO-register opgenomen kengegevens van bodemkundig wandonderzoeken die zijn uitgevoerd binnen een bepaald gebied aangeduid door een cirkel. |
|
DC_ResponseLevering.xml |
Bericht van verzending van kengegevens met daarin de kengegevens van twee registratieobjecten. |
|
DO_Request.xml |
Uitgifteverzoek tot het leveren van de in het BRO-register opgenomen gegevens van een bepaald registratieobject. |
|
DO_Response_BRO_DO.xml |
Bericht van verzending van objectgegevens met daarin de gegevens van een bodemkundig wandonderzoek dat uit registratie is genomen, opgevraagd door een afnemer die niet tevens bronhouder en/of dataleverancier is van het opgevraagde registratieobject. |
|
DO_Response_Rejection.xml |
Bericht van afwijzing met daarin de foutmelding dat een registratieobject met het opgevraagde BRO-ID niet bestaat. |
|
DO_ResponseSFR_O_DP.xml |
Bericht van verzending van objectgegevens met daarin alle geregistreerde gegevens van een bodemkundig wandonderzoek dat niet uit registratie is genomen, opgevraagd door een afnemer die tevens bronhouder en/of dataleverancier is van het opgevraagde registratieobject.
|
Code snippets.
Deze paragraaf bevat voor een aantal kleine, bijzondere stukken XML-code uit de voorbeeldberichten een gedetailleerde beschrijving.
Kop van een BRO-bericht
De eerste regel van een BRO-bericht bevat de XML-proloog. Merk op dat de tekens volgens UTF-8 zijn gecodeerd. Eén teken kan daardoor uit meerdere bytes bestaan. Dit is met name van belang voor speciale tekens, zoals à, á, ï.
Regel 2 bevat de opening tag van het type BRO-bericht als root XML-element. Dat kan zijn:
-
Een dispatchDataRequest (verzoek tot uitgifte van objectgegevens).
-
Een dispatchCharacteristicsRequest (verzoek tot uitgifte van kengegevens).
-
Een dispatchDataResponse (bericht van verzending van objectgegevens).
-
Of een DispatchCharacteriscticsResponse (bericht van verzending van kengegevens).
Regel 3 t/m 9 bevatten de namespaces van de gebruikte XML-schemadefinities (XSD's) als XML-attributen van het root XML_element. Het aantal namespaces is afhankelijk van de inhoud van het BRO-bericht.
De laatste twee XML-attributen (xmlns:xsi en xsi:schemaLocation) maken het mogelijk om het BRO-bericht te valideren tegen de XSD-bestanden van de SFR uitgiftewebservice. Deze twee attributen mogen weggelaten worden.
Regel 13 t/m 15 bevatten een disclaimer.
Na de disclaimer volgen de gegevens van het BRO-bericht. Die zijn uiteraard afhankelijk van het type BRO-bericht. Zie hoofdstuk 2 van de berichtencatalogus en de gegevenscatalogus voor nadere informatie.
Het BRO-bericht wordt afgesloten met een closing tag van het type BRO-bericht; zie regel 2.
<?xml version="1.0" encoding="UTF-8"?>
<dispatchDataResponse
xmlns="http://www.broservices.nl/xsd/dssfr/2.0"
xmlns:sfrcom="http://www.broservices.nl/xsd/sfrcommon/2.0"
xmlns:srcom="http://www.broservices.nl/xsd/srcommon/1.0"
xmlns:brocom="http://www.broservices.nl/xsd/brocommon/3.0"
xmlns:swe="http://www.opengis.net/swe/2.0"
xmlns:gml="http://www.opengis.net/gml/3.2"
xmlns:xlink="http://www.w3.org/1999/xlink"
xmlns:xsi="http://www.w3.org/2001/XMLSchema-instance"
xsi:schemaLocation="http://www.broservices.nl/xsd/dssfr/2.0 https://schema.broservices.nl/xsd/dssfr/2.0/dssfr-messages.xsd"
>
<!-- Disclaimer: dit voorbeeldbericht valideert tegen de XSD van de uitgifteservice.
Het is niet gevalideert door de uitgifteservice en is vaktechnisch/inhoudelijk niet voorbeeldig.
-->
<brocom:responseType>dispatch</brocom:responseType>
<brocom:requestReference>uitgifte-38</brocom:requestReference>
<brocom:dispatchTime>2019-04-16T09:01:52+01:00</brocom:dispatchTime>
<dispatchDocument>
...
</dispatchDocument>
</dispatchDataResponse>
Area
Een area (gebied) is een verplicht onderdeel van de criteria (kenmerken) van een dispatchCharacteristicsRequest (verzoek tot uitgifte van kengegevens). Een area (gebied) geeft de begrenzing aan van een geografisch gebied aan het aardoppervlak, in de vorm van een cirkel of een rechthoek.
Een cirkel wordt gedefinieerd door het middelpunt en de straal. Het middelpunt is een coördinatenpaar uitgedrukt in een referentiestelsel. De straal is een meetwaarde, waarbij het XML-attribuut uom (eenheid) aangeeeft dat de straal wordt uitgedrukt in kilometers.
De rechthoek wordt aangeduid door twee coördinatenparen, van de hoek linksonder en de hoek rechtsboven, beiden uitgedrukt in hetzelfde referentiestelsel.
Voor alle coördinatenparen van een area (gebied) geldt dat het XML-attribuut srsName (referentiestelsel) de waarde urn:ogc:def:crs:EPSG::4258 (ETRS89) moet hebben. Daarbij bestaat een coördinatenpaar uit de latitude en de longitude, in die volgorde, gescheiden door een spatie en met een punt als decimaal scheidingsteken. Zie onderstaande voorbeelden. Het XML-attribuut srsDimension (aantal dimensies) geeft aan uit hoeveel ordinaten een coördinaat is opgebouwd. Dit XML-attribuut is optioneel en moet indien aanwezig de waarde 2 hebben.
...
<brocom:area>
<brocom:enclosingCircle srsName="urn:ogc:def:crs:EPSG::4258">
<brocom:center>52.287820209 5.090415499</brocom:center>
<brocom:radius uom="km">10</brocom:radius>
</brocom:enclosingCircle>
</brocom:area>
...
<brocom:area>
<brocom:boundingBox srsName="urn:ogc:def:crs:EPSG::4258" srsDimension="2">
<gml:lowerCorner>52.1 5.0</gml:lowerCorner>
<gml:upperCorner>52.3 5.2</gml:upperCorner>
</brocom:boundingBox>
</brocom:area>
...
Codelist
Zie Codelist (Codelijst) voor een algemene beschrijving van het gebruik van codelijsten in de BRO.
Date en DateTime
De waarde van een XML-element met als type een xs:Date (Datum) wordt gecodeeerd volgens de ISO-8601 standaard: yyyy-mm-dd. Bijvoorbeeld:
|
|
De waarde van een XML-element met als type een xs:DateTime (Datum) wordt ook gecodeeerd volgens de ISO-8601 standaard: yyyy-mm-ddThh:mm:ss+hh:mm. Bijvoorbeeld:
|
|
De uren en minuten na het plus teken is de tijdzone ten opzichte van UTC (aka GMT). In theorie kan dit ook een min teken zijn (tijdzones ten westen van Greenwich), maar voor Nederland is de tijdzone + 1 uur (wintertijd) of + 2 uur (zomertijd).
dispatchdocument
Een dispatchResponse (bericht van verzending) bevat 0, 1 of meerdere uitgiftedocumenten; zie de paragrafen 2.2. Zoals beschreven in paragraaf 2.3 kent de SFR uitgiftewebservice 4 types uitgiftedocumenten. De UML-diagrammen geven aan dat alle uitgiftedocumenten direct of indirect een specialisatie zijn van AbstractRegistrationObject en daarmee een FeatureType zijn. Welke types uitgiftedocumenten uitgegeven kunnen worden hangt af van het type dispatchResponse:
-
dispatchCharacteristicsResponse (bericht van verzending van kengegevens)
-
brocom: BRO_DO: gegevens van een registratieobject dat uit registratie is genomen.
-
dsbhr: SFR_C: kengegevens van een registratieobject dat niet uit registratie is genomen.
-
-
dispatchDataResponse (bericht van verzending van objectgegevens)
-
brocom: BRO_DO: gegevens van een registratieobject dat uit registratie is genomen.
-
dsbhr: SFR_O: objectgegevens van een bodemkundig wandonderzoek dat niet uit registratie is genomen, opgevraagd door een afnemer die niet bronhouder noch dataleverancier is van het opgevraagde registratieobject.
-
dsbhr: SFR_O_DP: objectgegevens van een bodemkundig wandonderzoek dat niet uit registratie is genomen, opgevraagd door een afnemer die tevens bronhouder en/of dataleverancier is van het opgevraagde registratieobject.
-
Conform de GML XML encoding rules wordt het property type pattern toegepast bij het omzetten van de gegevensdefinitie in UML naar de berichtdefinities in XML (Zie property type pattern). Onderstaande voorbeeld van een stukje XML laat zien hoe dat uitpakt. Na de opening tag dispatchDocument (uitgiftedocument) volgt een regel met, bijvoorbeeld, brocom:BRO_DO. Deze regel geeft aan dat het uitgiftedocument van dit type is. Het element BRO_DO is als root element gedefinieerd in het XSD-bestand brocommon.xsd. De andere types uitgiftedocumenten zijn gedefinieerd in het XSD-bestand dssfr-messages.xsd van de SFR uitgiftewebservice. Na deze regel komt het eerste XML-element van het betreffende type uitgiftedocument, in het voorbeeld brocom:broID.
...
<dispatchDocument>
<SFR_O_DP gml:id="id_0001">
<brocom:broId>SFR123456789012</brocom:broId>
...
</SFR_O_DP>
</dispatchDocument>
...
gml:id
Zie gml:id voor een algemene beschrijving van het gebruik van gml:id in de BRO.
gml:Measure
De gegevenscatalogus definieert een aantal gegevens als een meetwaarde. Deze bestaan uit een getalswaarde en een eenheid.
In de XSD-bestanden hebben de betreffende XML-element een type gml:Measure. Conform de GML XML encoding rules wordt de eenheid opgeslagen in het XML-attribuut uom (unit of measure; eenheid). Als een gegeven van het type meetwaarde geen waarde heeft, dan wordt er een XML-attribuut xsi:Nil="true" opgenomen en heeft het XML-element geen waarde, maar wordt het XML attribuut uom (eenheid) wel opgenomen. Zie onderstaande voorbeelden voor een offset (verschuiving) met en zonder een waarde.
...
<sfrcom:offset uom="m">-1.38</sfrcom:offset>
...
<sfrcom:offset uom="m" xsi:nil="true"/>
...
Merk op dat in de gegevenscatalogus (in de meeste gevallen) naast de afkorting ook tussen haakjes de voluitgeschreven naam van de eenheid is opgenomen, bijvoorbeeld: Eenheid: m (meter) . Alleen de afkorting volgens de UCUM lijst moet worden opgenomen in het BRO-bericht.
gml:Point
De gegevenscatalogus definieert voor de StandardizedLocation (Gestandaardiseerde locatie) en de DeliveredLocation (Aangeleverde locatie) onder andere de volgende twee attributen:
-
Coördinaten: De coördinaten die zijn aangeleverd.
-
Referentiestelsel: Het referentiestelsel van de aangeleverde coördinaten.
Conform de GML XML encoding van NEN3610 worden deze twee attributen omgezet in een gml:Point, Die bestaat op zijn beurt uit:
-
XML-element gml:pos - het coördinatenpaar
-
XML-attribuut srsName - een verwijzing naar het referentiestelsel waarin het coördinatenpaar is uitgedrukt.
-
XML-attribuut gml:id - een unieke identificatie van het object
Het bereik en de betekenis van de coördinaten is afhankelijk van het gebruikte referentiestelsel. Onderstaande tabel geeft per referentiestelsel de waarde voor het XML-attribuut srsName en de betekenis, toepassingsgebied, eenheid en volgorde van de ordinaten.
|
Referentiestelsel |
srsName |
Betekenis |
Eenheid |
Toepassingsgebied |
|---|---|---|---|---|
|
ETRS89 |
urn:ogc:def:crs:EPSG:4258 |
Latitude, Longitude |
Decimale graden |
Land en zee |
|
RD |
urn:ogc:def:crs:EPSG:28992 |
X, Y |
Meter |
Land |
Voorbeeld van de XML-encoding voor dezelfde locatie in RD en in ETRS89:
...
<location gml:id="BRO_0001" srsName="urn:ogc:def:crs:EPSG::28992">
<gml:pos>139794.52 455443.35</gml:pos>
</location>
...
<location gml:id="BRO_0001" srsName="urn:ogc:def:crs:EPSG::4258">
<gml:pos>52.0870447 5.1653503</gml:pos>
</location>
...
Meetreeks
Zie Meetreeks voor een algemene beschrijving van het gebruik van een meetreeks in de BRO.
Onderstaande tabel geeft een samenvatting van de meetreeksen en karakteristieken in de SFR gegevenscatalogus waar dit patroon is toegepast, de XML-elementen die dientengevolge het datatype swe:DataArray hebben gekregen en de bijbehorende XML-bestanden waarin de definities van de swe:DataRecords zijn opgenomen.
|
Meetreeks/karakteristiek |
XML-element met als type swe:DataArray |
swe:DataRecord met de parameterwaardes |
|---|---|---|
|
Krimpverloop |
shrinkage |
ShrinkageState.xml |
|
Waterdoorlatendheidsverloop |
hydraulicConductivityChange |
HydraulicConductivityStateType.xml |
|
Waterretentie |
waterretention |
WaterretentionValue.xml |
|
Watergehalte en doorlatendheid bij een veranderende bodemvochtpotentiaal |
waterContentAndConductivityUnderDecreasingSoilWaterPotential |
WaterContentAndConductivityAtSpecificSoilWaterPotential.xml |
|
Waterretentie verdamping |
waterretentionEvaporation |
WaterretentionValueEvaporation.xml |
|
Waterretentiekarakteristiek |
retentionCurve |
ShapeRetentionCurve.xml |
|
Waterdoorlatendheidskarakteristiek |
hydraulicConductivityCurve |
ShapeHydraulicConductivyCurve.xml |
Organization
De SFR gegevenscatalogus definieert een aantal uitvoerders. Deze hebben een Organization (Organisatie) als gegevenstype. Bijvoorbeeld:
-
researchOperator (uitvoerder onderzoek)
-
horizontalPositioningOperator (uitvoerder locatiebepaling)
-
verticalPositioningOperator (uitvoerder verticale positiebepaling)
-
descriptionOperator (uitvoerder beschrijving)
-
analysisOperator (uitvoerder analyse)
Het complexType Organization (Organisatie) biedt de keuze tussen een chamberOfCommerceNumber (kamer van koophandelnummer) of een europeanCompanyRegistrationNumber (Europees handelsnummer). Hieronder twee voorbeelden:
...
<researchOperator>
<brocom:chamberOfCommerceNumber>27376655</brocom:chamberOfCommerceNumber>
</researchOperator>
...
<analysisOperator>
<brocom:europeanCompanyRegistrationNumber>DER2507_R2</brocom:europeanCompanyRegistrationNumber>
</analysisOperator>
...
PartialDate
In de SFR gegevenscatalogus hebben diverse gegevens een Datum onder kwaliteitsregime IMBRO en een OnvolledigeDatum onder IMBRO/A. In de XSD-bestanden is de OnvolledigeDatum gerealiseerd in het complexType PartialDateType. Deze ondersteunt 4 mogelijkheden met afnemende nauwkeurigheid:
-
date (volledige datum).
-
yearMonth (datum en jaartal).
-
year (jaartal).
-
voidReason (de vaste waarde 'onbekend').
Onderstaande voorbeelden geven mogelijk waarden met afnemende nauwkeurigheid.
<researchReportDate>
<!--You have a CHOICE of the next 4 items at this level
<brocom:date>2020-08-31</brocom:date>
<brocom:yearMonth>2020-08</brocom:yearMonth>
<brocom:year>2020</brocom:year>
<brocom:voidReason>onbekend</brocom:voidReason>
-->
<brocom:date>2020-08-31</brocom:date>
</researchReportDate>
Bij een PartialDate (OnvolledigeDatum) geldt dat binnen hetzelfde jaar (of jaar en maand) een minder volledige datum voorafgaat aan een meer volledige datum:
-
het jaartal 2015 gaat voor de maand en het jaartal juli 2015
-
de maand en het jaartal juli 2015 gaat voor de volledige datum 17 juli 2015.
In het algemeen kan een datum met de waarde 'onbekend' niet worden vergeleken met een andere datum. Daarom wordt bij het toepassen van een regel, waarin twee datums met elkaar worden vergeleken waarvan één (of beide) de waarde 'onbekend' heeft, de bedrijfsregel genegeerd.
Uitzondering is het sorteren van gebeurtenissen op een tijdlijn. Daarbij wordt op basis van de betekenis van de gebeurtenis een begin/inrichten/start gebeurtenis altijd vooraan in de lijst met gebeurtenissen geplaatst, ook als de datum van de gebeurtenis de waarde 'onbekend' heeft. En wordt een eind/opruimen/voltooien gebeurtenis altijd achteraan in de lijst met gebeurtenissen geplaatst, ook als de datum van de gebeurtenis de waarde 'onbekend' heeft. Opdat een lijst met gebeurtenissen eenduidig kan worden gesorteerd, mag bij andere gebeurtenissen de datum van de gebeurtenis niet de waarde 'onbekend' hebben. Dit wordt expliciet als aanvullende regel vermeld bij de betreffende brondocumenten.
Enumeraties
Dit hoofdstuk bevat de toegestane waarden van de enumeraties (niet-beheerde waardenlijsten).
In de BRO wordt een onderscheid gemaakt tussen beheerde waardenlijsten en niet-beheerde waardenlijsten. In de gegevenscatalogus en de XSD-bestanden noemen we een niet-beheerde waardenlijst een enumeratie. Bij een enumeratie staat de lijst met toegestane waarden vast en kan de lijst met toegestane waarden niet veranderd worden zonder aanpassingen in de gegevenscatalogus, de berichtdefinities (XSD-bestanden) en de software (voor het maken of verwerken van een bericht).
De onderstaande tabel geeft een overzicht van de enumeraties die van belang zijn bij het maken van een BRO-verzoek over een bodemkundig wandonderzoek. De eerste kolom bevat de Engelstalige naam van de enumeratie, zoals deze voorkomt in de XSD-bestanden. De tweede kolom bevat de Nederlandstalige naam, zoals die voorkomt in de gegevenscatalogus. De derde kolom bevat de toegestane waarden, die gebruikt mogen worden in een BRO-verzoek.
|
Type |
Naam |
Waarde |
Omschrijving |
|---|---|---|---|
|
IndicationYesNo |
IndicatieJaNee |
ja |
|
|
|
|
nee |
|
|
IndicationYesNoUnknown |
IndicatieJaNeeOnbekend |
ja |
|
|
|
|
nee |
|
|
|
|
onbekend |
Het is niet bekend of het gegeven een waarde ja of nee heeft. |
|
QualityRegime |
Kwaliteitsregime |
IMBRO |
Kwaliteitsregime waarbij de innamewebservice tijdens het verwerken van een innameverzoek de normale (strikte) regels hanteert, zoals gedefinieerd in de gegevenscatalogus. |
|
|
|
IMBRO/A |
Kwaliteitsregime waarbij de innamewebservice tijdens het verwerken van een innameverzoek andere (minder strenge) bedrijfsregels, toegestane waarden van codelijsten en/of domeinen van gegevens toepast dan onder het (normale) IMBRO kwaliteitsregime. |
Codelijsten
Dit hoofdstuk bevat verwijzingen (URN's en URL's) naar de codelijsten (beheerde waardenlijsten).
In de BRO wordt een onderscheid gemaakt tussen beheerde waardenlijsten en niet-beheerde waardenlijsten. In de gegevenscatalogus en de XSD-bestanden noemen we een beheerde waardenlijst een codelijst. Bij een codelijst kan de lijst met toegestane waarden worden aangepast zonder dat aanpassingen nodig zijn in de berichtdefinities (XSD-bestanden) en/of de software (voor het maken of verwerken van een bericht). De gegevenscatalogus bevat per codelijst de toegestane waarden, zoals gedefinieerd op het moment dat de gegevenscatalogus werd vastgesteld.
De onderstaande tabel geeft een overzicht van de codelijsten die van belang zijn bij het maken van een BRO-verzoek over een bodemkundig wandonderzoek.
-
De eerste kolom bevat de Engelstalige naam van de codelijst, zoals deze voorkomt in de XSD-bestanden.
-
De tweede kolom bevat de Nederlandstalige naam, zoals die voorkomt in de gegevenscatalogus.
-
De derde kolom bevat de URI, die in een BRO-verzoek gebruikt moet worden bij het XML-attribuut codeSpace of het XML-attribuut href. Bij een XML-attribuut codeSpace wordt de gekozen waarde uit de codelijst opgenomen als waarde van het XML-element. Bij een XML-attribuut href wordt de gekozen waarde uit de codelijst samen met de URI geplaatst in het XML-attribuut. Zie de voorbeeldberichten voor nadere informatie.
-
De vierde kolom bevat een link naar de website waar de actuele lijst is te raadplegen met toegestane waarden die in een BRO-verzoek gebruikt mogen worden als waarde voor een XML-element.
Vertaallijst
Dit hoofdstuk bevat een vertaaltabel, aan de hand waarvan, gegeven de Engelstalige naam van een complexType of element of een attribuut in de XSD-bestanden, de Nederlandse naam in de gegevenscatalogus kan worden opgezocht.
De onderstaande tabel is gesorteerd op alfabetische volgorde van de Engelstalige naam van het complexType/element. Tussen haakjes staat het type modelelement van de entiteit. Binnen een entiteit zijn de attributen gesorteerd op Engelstalige naam.
|
Complextype (stereotype)
|
Entiteit
|
|---|---|
|
AbortReason (AttributeGroupType) |
Reden afbreken |
|
sequenceNumber |
volgnummer |
|
specification |
foutmelding |
|
AbstractCharacteristics (FeatureType) |
Abstracte kengegevens |
|
deliveredLocation |
aangeleverde locatie |
|
deliveryAccountableParty |
bronhouder |
|
deregistered |
uit registratie genomen |
|
latestCorrectionTime |
tijdstip laatste correctie |
|
objectRegistrationTime |
tijdstip registratie object |
|
qualityRegime |
kwaliteitsregime |
|
standardizedLocation |
gestandaardiseerde locatie |
|
underReview |
in onderzoek |
|
AbstractDispatchCharacteristicsRequest (FeatureType) |
Abstract verzoek tot uitgifte van kengegevens |
|
requestReference |
verzoekkenmerk |
|
AbstractRegistrationObject (FeatureType) |
Abstract Registratieobject |
|
broId |
BRO-ID |
|
Area (Choice) |
Begrenzing |
|
boundingBox |
Rechthoek |
|
enclosingCircle |
Cirkel |
|
BasicDistributionFractionSmaller50um (AttributeGroupType) |
Minimale verdeling fractie kleiner50um |
|
fraction0to2um |
fractie 0tot2um |
|
fraction2to50um |
fractie 2tot50um |
|
BasicParticleSizeDistribution (AttributeGroupType) |
Basis korrelgrootteverdeling |
|
basicDistributionFractionSmaller50um |
minimale verdeling fractie kleiner50um |
|
detailedDistributionFraction63to2000um |
uitgebreide verdeling fractie 63tot2000um |
|
detailedDistributionFractionSmaller50um |
uitgebreide verdeling fractie kleiner50um |
|
fraction50to63um |
fractie 50tot63um |
|
fraction63to2000um |
fractie 63tot2000um |
|
fractionSmaller50um |
fractie kleiner50um |
|
standardDistributionFraction63to2000um |
standaard verdeling fractie 63tot2000um |
|
standardDistributionFractionSmaller50um |
standaard verdeling fractie kleiner50um |
|
BRO_DO (FeatureType) |
Uit registratie genomen registratieobject |
|
deregistered |
uit registratie genomen |
|
deregistrationTime |
tijdstip uit registratie genomen |
|
Circle (AttributeGroupType) |
Cirkel |
|
center |
middelpunt |
|
radius |
straal |
|
srsName |
referentiestelsel |
|
CompactedInterval (FeatureType) |
Verdicht interval |
|
beginDepth |
begindiepte |
|
endDepth |
einddiepte |
|
CorrectionRequest (FeatureType) |
Correctieverzoek |
|
broId |
BRO-ID |
|
correctionReason |
Reden voor correctie |
|
deliveryAccountableParty |
bronhouder |
|
qualityRegime |
kwaliteitsregime |
|
requestReference |
verzoekkenmerk |
|
sourceDocument |
Brondocument |
|
underPrivilege |
onder voorrecht |
|
CriteriaSet (AttributeGroupType) |
Kenmerkenverzameling |
|
area |
begrenzing |
|
correctionPeriod |
periode van corrigeren |
|
deliveryAccountableParty |
bronhouder |
|
qualityRegime |
kwaliteitsregime |
|
registrationPeriod |
periode van registreren |
|
underReview |
in onderzoek |
|
CriterionError (AttributeGroupType) |
Kenmerkfout |
|
sequenceNumber |
volgnummer |
|
specification |
foutmelding |
|
DatePeriod (AttributeGroupType) |
Datumperiode |
|
beginDate |
begindatum |
|
endDate |
einddatum |
|
DeliveredLocation (AttributeGroupType) |
Aangeleverde locatie |
|
horizontalPositioningDate |
datum locatiebepaling |
|
horizontalPositioningMethod |
methode locatiebepaling |
|
horizontalPositioningOperator |
uitvoerder locatiebepaling |
|
location |
coördinaten |
|
DeliveredVerticalPosition (AttributeGroupType) |
Aangeleverde verticale positie |
|
localVerticalReferencePoint |
lokaal verticaal referentiepunt |
|
offset |
verschuiving |
|
verticalDatum |
verticaal referentievlak |
|
verticalPositioningDate |
datum verticale positiebepaling |
|
verticalPositioningMethod |
methode verticale positiebepaling |
|
verticalPositioningOperator |
uitvoerder verticale positiebepaling |
|
DetailedDistributionFraction63to2000um (AttributeGroupType) |
Uitgebreide verdeling fractie 63tot2000um |
|
fraction105to210um |
fractie 105ot210um |
|
fraction1200to1700um |
fractie 1200tot1700um |
|
fraction1700to2000um |
fractie 1700tot2000um |
|
fraction210to300um |
fractie 210tot300um |
|
fraction300to420um |
fractie 300tot420um |
|
fraction420to600um |
fractie 420tot600um |
|
fraction600to850um |
fractie 600tot850um |
|
fraction63to105um |
fractie 63tot105um |
|
fraction850to1200um |
fractie 850tot1200um |
|
DetailedDistributionFractionSmaller50um (AttributeGroupType) |
Uitgebreide verdeling fractie kleiner50um |
|
fraction0to2um |
fractie 0tot2um |
|
fraction16to25um |
fractie 16tot25um |
|
fraction25to35um |
fractie 25tot35um |
|
fraction2to4um |
fractie 2tot4um |
|
fraction35to50um |
fractie 35tot50um |
|
fraction4to8um |
fractie 4tot8um |
|
fraction8to16um |
fractie 8tot16um |
|
DispatchCharacteristicsRequest (FeatureType) |
Verzoek tot levering kengegevens |
|
criteria |
kenmerkenverzameling |
|
DispatchCharacteristicsResponse (FeatureType) |
Bericht van verzending gegevens |
|
dispatchDocument |
De gegevens |
|
numberOfDocuments |
Aantal documenten |
|
DispatchDataRequest (FeatureType) |
Verzoek tot uitgifte van objectgegevens |
|
broId |
BRO-ID |
|
requestReference |
verzoekkenmerk |
|
DispatchDataResponse (FeatureType) |
Bericht van verzending gegevens |
|
dispatchDocument |
uitgiftedocument |
|
DispatchResponse (FeatureType) |
Verzoek tot uitgifte van objectgegevens |
|
criterionError |
kenmerkfout |
|
dispatchTime |
tijdstip van uitgifte |
|
rejectionReason |
reden afwijzing |
|
rejectionTime |
tijdstip van afwijzing |
|
requestReference |
verzoekkenmerk |
|
responseType |
type antwoord |
|
DisturbedInterval (FeatureType) |
Verstoord interval |
|
beginDepth |
begindiepte |
|
disturbance |
verstoring |
|
endDepth |
einddiepte |
|
endDepthReached |
einddiepte bereikt |
|
DryBulkDensityDetermination (FeatureType) |
Bepaling droge bulkdichtheid |
|
determinationMethod |
bepalingsmethode |
|
determinationProcedure |
bepalingsprocedure |
|
dryBulkDensity |
droge bulkdichtheid |
|
dryingTemperature |
droogtemperatuur |
|
materialIrregularity |
bijzonderheid materiaal |
|
ringDiameter |
ringdiameter |
|
ringHeight |
ringhoogte |
|
volumeWaterSaturated |
volume waterverzadigd |
|
FineFractionDistribution (AttributeGroupType) |
Verdeling fijne fractie |
|
estimatedClayContent |
geschat lutumgehalte |
|
estimatedSandContent |
geschat zandgehalte |
|
estimatedSiltContent |
geschat siltgehalte |
|
FractionDistribution (AttributeGroupType) |
Fractieverdeling |
|
estimatedFineFractionContent |
geschat gehalte fijne fractie |
|
estimatedGravelContent |
geschat grindgehalte |
|
estimatedOrganicMatterContent |
geschat organischestofgehalte |
|
estimatedShellMatterContent |
geschat schelpmateriaalgehalte |
|
fineFractionDistribution |
verdeling fijne fractie |
|
HomogeneousMaterial (AttributeGroupType) |
Homogeen materiaal |
|
depositionalCharacteristic |
afzettingskarakteristiek |
|
estimatedSaturatedPermeability |
geschatte verzadigde doorlatendheid |
|
horizonCode |
horizontcode |
|
rockType |
gesteentesoort |
|
soil |
grond |
|
specialMaterial |
bijzonder materiaal |
|
HydraulicConductivityCharacteristic (AttributeGroupType) |
Waterdoorlatendheidskarakteristiek |
|
hydraulicConductivityCurve |
doorlatendheidscurve |
|
modelledSaturatedHydraulicConductivity |
gemodelleerde verzadigde waterdoorlatendheid |
|
simpleCurve |
curve enkelvoudig |
|
HydraulicConductivityDetermination (FeatureType) |
Bepaling waterdoorlatendheid |
|
determinationId |
bepalingsID |
|
determinationMethod |
bepalingsmethode |
|
determinationProcedure |
bepalingsprocedure |
|
flowDownwards |
stroming neerwaarts |
|
hydraulicConductivityChange |
waterdoorlatendheidsverloop |
|
materialIrregularity |
bijzonderheid materiaal |
|
performanceIrregularity |
bijzonderheid uitvoering |
|
ringDiameter |
ringdiameter |
|
ringHeight |
ringhoogte |
|
saturatedHydraulicConductivity |
verzadigde waterdoorlatendheid |
|
temperature |
temperatuur |
|
usedMedium |
gebruikt medium |
|
verticallySampled |
verticaal bemonsterd |
|
waterDegassed |
water ontgast |
|
HydraulicConductivityState (DataRecord) |
Waterdoorlatendheidstoestand |
|
hydraulicConductivity |
waterdoorlatendheid |
|
soilWaterPotential |
bodemvochtpotentiaal |
|
volumetricWaterContent |
volumetrisch watergehalte |
|
HydrophysicalCharacteristicsModelling (FeatureType) |
Modellering van hydrofysische karakteristieken |
|
determinationId |
bepalingsID |
|
hydraulicConductivityCharacteristic |
waterdoorlatendheidskarakteristiek |
|
modellingMethod |
modelleringsmethode |
|
modellingProcedure |
modelleringsprocedure |
|
waterretentionCharacteristic |
waterretentiekarakteristiek |
|
IncompleteFractionSpecification (AttributeGroupType) |
Onvolledige fractiespecificatie |
|
estimatedClayContent |
geschat lutumgehalte |
|
estimatedOrganicMatterContent |
geschat organischestofgehalte |
|
estimatedSandContent |
geschat zandgehalte |
|
estimatedSiltContent |
geschat siltgehalte |
|
IntakeResponse (FeatureType) |
Bericht van registratie |
|
acceptanceTime |
tijdstip van acceptatie |
|
broId |
BRO-ID |
|
completionTime |
tijdstip van verwerking |
|
objectIdAccountableParty |
object-ID bronhouder |
|
rejectionReason |
reden afwijzing |
|
rejectionTime |
tijdstip van afwijzing |
|
requestReference |
verzoekkenmerk |
|
responseType |
type antwoord |
|
sourceDocumentError |
foutenoverzicht |
|
transactionId |
transactie-ID |
|
IntermediateEvent (AttributeGroupType) |
Tussentijdse gebeurtenis |
|
eventDate |
datum gebeurtenis |
|
eventName |
naam gebeurtenis |
|
InvestigatedInterval (FeatureType) |
Onderzocht interval |
|
beginDepth |
begindiepte |
|
characteristicModelled |
karakteristiek gemodelleerd |
|
endDepth |
einddiepte |
|
horizonCode |
horizontcode |
|
LayerComponent (AttributeGroupType) |
Laagcomponent |
|
depositionalCharacteristic |
bodemkundige afzettingskarakteristiek |
|
estimatedSaturatedPermeability |
geschatte verzadigde doorlatendheid |
|
horizonCode |
horizontcode |
|
layerProportion |
geschat volumepercentage |
|
soil |
grond |
|
LitterLayer (FeatureType) |
Strooisellaag |
|
estimatedOrganicMatterContent |
geschat organischestofgehalte |
|
horizonCode |
horizontcode |
|
layerDiscontinuous |
laag discontinu |
|
litterType |
strooiselsoort |
|
lowerBoundary |
ondergrens |
|
lowerBoundaryDetermination |
bepaling ondergrens |
|
lowerBoundaryShape |
vorm ondergrens |
|
pHLitterLayer |
bepaalde ph |
|
upperBoundary |
bovengrens |
|
upperBoundaryDetermination |
bepaling bovengrens |
|
MunsellColour (AttributeGroupType) |
Munsellkleur |
|
munsellChroma |
munsell zuiverheid |
|
munsellHue |
munsell hoofdkleur |
|
munsellValue |
munsell witheid |
|
NonStandardisedFraction (AttributeGroupType) |
Niet gestandaardiseerde fractie |
|
lowerBoundary |
ondergrens |
|
proportion |
aandeel |
|
upperBoundary |
bovengrens |
|
OrganicCarbonContentDetermination (FeatureType) |
Bepaling organisch koolstofgehalte |
|
determinationMethod |
bepalingsmethode |
|
determinationProcedure |
bepalingsprocedure |
|
organicCarbonContent |
organisch koolstofgehalte |
|
performanceIrregularity |
bijzonderheid uitvoering |
|
reportingLimit |
rapportagegrens |
|
OrganicMatterContentDetermination (FeatureType) |
Bepaling organischestofgehalte |
|
determinationMethod |
bepalingsmethode |
|
determinationProcedure |
bepalingsprocedure |
|
freeIronCorrectionApplied |
vrij ijzercorrectie toegepast |
|
lutumCorrectionApplied |
lutumcorrectie toegepast |
|
organicMatterContent |
organischestofgehalte |
|
reportingLimit |
rapportagegrens |
|
Organization (Choice) |
Organisatie |
|
chamberOfCommerceNumber |
kamer van koophandelnummer |
|
europeanCompanyRegistrationNumber |
Europees handelsnummer |
|
OverviewTensiometerCharacteristics (AttributeGroupType) |
Overzicht tensiometergegevens |
|
depth1 |
diepte 1 |
|
depth2 |
diepte 2 |
|
depth3 |
diepte 3 |
|
depth4 |
diepte 4 |
|
diameter |
diameter |
|
length |
lengte |
|
number |
aantal |
|
ParseFault (FeatureType) |
Validatiefout
|
|
abortReason |
reden afbreken |
|
abortTime |
moment van afbreken |
|
requestReference |
verzoekkenmerk |
|
transactionId |
transactiecode |
|
PartialDate (Choice) |
OnvolledigeDatum |
|
date |
volledige datum |
|
voidReason |
reden geen waarde |
|
year |
jaartal |
|
yearMonth |
datum en jaartal |
|
ParticleSizeDistributionDetermination (FeatureType) |
Bepaling korrelgrootteverdeling |
|
basicParticleSizeDistribution |
basis korrelgrootteverdeling |
|
determinationMethod |
bepalingsmethode |
|
determinationProcedure |
bepalingsprocedure |
|
dispersionMethod |
dispersiemethode |
|
fractionDistribution |
fractieverdeling |
|
nonStandardisedFraction |
niet gestandaardiseerde korrelverdeling |
|
particleSizeDistributionStandardised |
korrelgrootteverdeling gestandaardiseerd |
|
performanceIrregularity |
bijzonderheid uitvoering |
|
PHDetermination (FeatureType) |
Bepaling zuurgraad |
|
determinationMethod |
bepalingsmethode |
|
determinationProcedure |
bepalingsprocedure |
|
pH |
pH |
|
pHLitterLayer (AttributeGroupType) |
Zuurgraad strooisellaag |
|
depth |
diepte |
|
pH |
pH |
|
pHSoilLayer (AttributeGroupType) |
Zuurgraad bodemlaag |
|
depth |
diepte |
|
pH |
pH |
|
RegistrationHistory (AttributeGroupType) |
Registratiegeschiedenis |
|
corrected |
gecorrigeerd |
|
deregistered |
uit registratie genomen |
|
deregistrationTime |
tijdstip uit registratie genomen |
|
latestAdditionTime |
tijdstip laatste aanvulling |
|
latestCorrectionTime |
tijdstip laatste correctie |
|
objectRegistrationTime |
tijdstip registratie object |
|
registrationCompletionTime |
tijdstip voltooiing registratie |
|
registrationStatus |
registratiestatus |
|
reregistered |
weer in registratie genomen |
|
reregistrationTime |
tijdstip weer in registratie genomen |
|
underReview |
in onderzoek |
|
underReviewTime |
in onderzoek sinds |
|
RegistrationObject (FeatureType) |
Registratieobject |
|
deliveryAccountableParty |
bronhouder |
|
deliveryResponsibleParty |
dataleverancier |
|
objectIdAccountableParty |
object-ID bronhouder |
|
qualityRegime |
kwaliteitsregime |
|
RegistrationRequest (FeatureType) |
Registratieverzoek |
|
broId |
BRO-ID |
|
deliveryAccountableParty |
bronhouder |
|
qualityRegime |
kwaliteitsregime |
|
requestReference |
verzoekkenmerk |
|
sourceDocument |
brondocument |
|
underPrivilege |
onder voorrecht |
|
ReportHistory (AttributeGroupType) |
Rapportagegeschiedenis |
|
intermediateEvent |
tussentijdse gebeurtenis |
|
reportEndDate |
einddatum rapportage |
|
reportStartDate |
startdatum rapportage |
|
ResearchArea (Choice) |
Aangeboden deelonderzoek
|
|
SoilFaceDescription |
wandbeschrijving |
|
SoilFaceSampleAnalysis |
wandmonsteranalyse |
|
SFR_AbstractReport (FeatureType) |
Abstract deelonderzoek |
|
deliveredLocation |
aangeleverde locatie |
|
deliveredVerticalPosition |
aangeleverde verticale positie |
|
deliveryContext |
kader aanlevering |
|
discipline |
vakgebied |
|
fieldworkDate |
veldwerkdatum |
|
litterLayerInvestigated |
strooisellaag onderzocht |
|
objectIdAccountableParty |
object-ID bronhouder |
|
researchOperator |
uitvoerder onderzoek |
|
surveyPurpose |
kader inwinning |
|
SFR_C (FeatureType) |
SFR-kengegevens |
|
analysisReportDate |
rapportagedatum analyse |
|
analysisType |
soort analyse |
|
characteristicModelled |
karakteristiek gemodelleerd |
|
descriptionProcedure |
beschrijfprocedure |
|
descriptionQuality |
beschrijfkwaliteit |
|
descriptionReportDate |
rapportagedatum beschrijving |
|
discipline |
vakgebied |
|
endDepthSoilFace |
einddiepte wand |
|
fieldworkDate |
veldwerkdatum |
|
fractionDistributionDetermined |
fractieverdeling bepaald |
|
litterLayerInvestigated |
strooisellaag onderzocht |
|
localVerticalReferencePoint |
lokaal verticaal referentiepunt |
|
offset |
verschuiving |
|
outcropType |
type ontsluiting |
|
researchReportDate |
rapportagedatum onderzoek |
|
sequenceDisturbed |
opbouw verstoord |
|
stopCriterion |
stopcriterium |
|
surveyPurpose |
kader inwinning |
|
verticalDatum |
verticaal referentievlak |
|
SFR_CompleteReport_V1 (FeatureType) |
SFR-compleetRapport-v1 |
|
researchReportDate |
rapportagedatum onderzoek |
|
soilFaceDescription |
wandbeschrijving |
|
soilFaceSampleAnalysis |
wandmonsteranalyse |
|
SFR_CriteriaSet (AttributeGroupType) |
Kenmerkenverzameling SFR |
|
analysisReportPeriod |
Periode waarin analyse gerapporteerd is |
|
analysisType |
Type analyse |
|
characteristicModelled |
Karakterstiek gemodelleerd |
|
depthInterval |
diepteinterval |
|
descriptionQuality |
beschrijfkwaliteit |
|
descriptionReportPeriod |
periode van rapportage beschrijving |
|
discipline |
vakgebied |
|
fieldworkPeriod |
periode van veldwerk |
|
fractionDistributionDetermined |
fractieverdeling bepaald |
|
litterLayerInvestigated |
strooisellaag onderzocht |
|
outcropType |
type ontsluiting |
|
pitRefilled |
kuil dichtgemaakt |
|
stopCriterion |
stopcriterium |
|
SFR_EndReport_V1 (FeatureType) |
SFR-endRapport-v1 |
|
researchArea |
Aangeboden deelonderzoek |
|
researchReportDate |
rapportage datum onderzoek |
|
SFR_O (FeatureType) |
Wandonderzoek |
|
deliveredLocation |
aangeleverde locatie |
|
deliveredVerticalPosition |
aangeleverde verticale positie |
|
deliveryContext |
kader aanlevering |
|
discipline |
vakgebied |
|
fieldworkDate |
veldwerkdatum |
|
litterLayerInvestigated |
strooisellaag onderzocht |
|
registrationHistory |
registratiegeschiedenis |
|
reportHistory |
rapportagegeschiedenis |
|
researchOperator |
uitvoerder onderzoek |
|
researchReportDate |
rapportagedatum onderzoek |
|
standardizedLocation |
gestandaardiseerde locatie |
|
surveyPurpose |
kader inwinning |
|
SFR_O_DP (FeatureType) |
SFR_O_DP |
|
SFR_StartReport_V1 (FeatureType) |
SFR-startRapport-v2 |
|
researchArea |
Aangeboden deelonderzoek |
|
ShapeHydraulicConductivyCurve (DataRecord) |
Vorm doorlatendheidscurve |
|
shapefactorAlpha |
vormfactor alfa |
|
shapefactorLambda |
vormfactor lambda |
|
shapefactorM |
vormfactor m |
|
shapefactorN |
vormfactor n |
|
weightfactor |
wegingsfactor |
|
ShapeRetentionCurve (DataRecord) |
Vorm retentiecurve |
|
shapefactorAlpha |
vormfactor alfa |
|
shapefactorM |
vormfactor m |
|
shapefactorN |
vormfactor n |
|
weightfactor |
wegingsfactor |
|
ShrinkageDetermination (FeatureType) |
Bepaling krimpverloop |
|
determinationMethod |
bepalingsmethode |
|
determinationProcedure |
bepalingsprocedure |
|
disturbed |
verstoord |
|
materialIrregularity |
bijzonderheid materiaal |
|
shrinkage |
krimpverloop |
|
temperature |
temperatuur |
|
ShrinkageState (DataRecord) |
Krimptoestand |
|
diameter |
diameter |
|
height |
hoogte |
|
mass |
massa |
|
volume |
volume |
|
SiteCharacteristic (FeatureType) |
Terreintoestand |
|
artificialDrainage |
kunstmatige drainage |
|
currentProces |
actueel proces |
|
hydrologicalSetting |
hydrologische omstandigheid |
|
landscapeElement |
landschapselement |
|
meanHighestGroundwaterTable |
gemiddeld hoogste grondwaterspiegel |
|
meanLowestGroundwaterTable |
gemiddeld laagste grondwaterspiegel |
|
positionOnGroundBody |
ligging op grondlichaam |
|
soilUse |
bodemgebruik |
|
surfaceLevelShifted |
maaiveld verlegd |
|
tracesOfChurningPresent |
wroetsporen aanwezig |
|
vegetationType |
vegetatietype |
|
Soil (AttributeGroupType) |
Grond |
|
carbonateContentClass |
kalkgehalteklasse |
|
chunk |
brokje |
|
classificationLoamBased |
classificatie volgens leemdriehoek |
|
colour |
kleur |
|
containsGravel |
grindhoudend |
|
containsShellMatter |
schelpmateriaalhoudend |
|
estimatedDensity |
geschatte dichtheid |
|
estimatedSandMedian |
geschatte zandmediaan |
|
fractionDistribution |
fractieverdeling |
|
gravelContentClass |
grindgehalteklasse |
|
incompleteFractionSpecification |
onvolledige fractiespecificatie |
|
interbedding |
gelaagde inhomogeniteit |
|
moistness |
vochtigheidstoestand |
|
mottled |
gevlekt |
|
munsellColour |
munsellkleur |
|
organicMatterContentClassNEN5104 |
organischestofgehalteklasseNEN5104 |
|
peatType |
veensoort |
|
pedologicalSoilName |
bodemkundige grondsoort |
|
ripeningClass |
rijpingsklasse |
|
sandCementation |
zandverkitting |
|
shellMatterContentClass |
schelpmateriaalgehalteklasse |
|
soilAggregate |
bodemaggregaat |
|
soilNameNEN5104 |
grondsoort NEN5104 |
|
stain |
vlek |
|
structureType |
structuurtype |
|
tertiaryConstituent |
bijzonder bestanddeel |
|
vertic |
knip |
|
SoilAggregate (AttributeGroupType) |
Bodemaggregaat |
|
aggregateLengthClass |
aggregaatlengteklasse |
|
aggregateShape |
aggregaatvorm |
|
angularity |
hoekigheid |
|
disintegrating |
uiteenvallend |
|
horizontallyAligned |
horizontaal gerangschikt |
|
poreAbundanceClass |
hoeveelheidsklasse porien |
|
roughness |
ruwheid |
|
SoilClassification (FeatureType) |
Bodemclassificatie |
|
anomalousGroundwaterRegime |
afwijkend grondwaterregime |
|
carbonateProfile |
kalkverloopklasse |
|
classificationCode |
standaardpuntencode |
|
codeGroup |
codegroep |
|
groundwaterTableClass |
grondwatertrap |
|
lowerBoundaryPeat |
veenondergrens |
|
peatClass |
veenklasse |
|
reworkingClass |
vergravingsklasse |
|
soilClass |
bodemklasse |
|
specialFeatureBottom |
bijzonderheid onderin |
|
specialFeatureSite |
bijzonderheid locatie |
|
specialFeatureTop |
bijzonderheid bovenin |
|
subsoilDuinVagueSoil |
ondergrond duinvaaggrond |
|
subsoilPeat |
ondergrond veen |
|
textureClass |
textuurklasse |
|
textureProfile |
profielverloop |
|
SoilFaceDescription (FeatureType) |
Wandbeschrijving |
|
artificiallyHumidified |
kunstmatig bevochtigd |
|
describedWidth |
beschreven breedte |
|
descriptionOperator |
uitvoerder beschrijving |
|
descriptionProcedure |
beschrijfprocedure |
|
descriptionReportDate |
rapportagedatum beschrijving |
|
fractionDistributionDetermined |
fractieverdeling bepaald |
|
lowerBoundarySandFraction |
ondergrens zandfractie |
|
SoilFaceSampleAnalysis (FeatureType) |
Wandmonsteranalyse |
|
analysisOperator |
uitvoerder analyse |
|
analysisReportDate |
rapportagedatum analyse |
|
analysisType |
soort analyse |
|
SoilLayer (FeatureType) |
Bodemlaag |
|
anthropogenic |
antropogeen |
|
homogeneousMaterial |
homogeen materiaal |
|
inverted |
gekeerd |
|
layerComponent |
laagcomponent |
|
layerDiscontinuous |
laag discontinu |
|
lowerBoundary |
ondergrens |
|
lowerBoundaryDetermination |
bepaling ondergrens |
|
lowerBoundaryShape |
vorm ondergren |
|
mixed |
gemengd |
|
pHSoilLayer |
ph bodemlaag |
|
rootAbundanceClass |
hoeveelheidsklasse wortels |
|
rooted |
beworteld |
|
rootsEvenlyDistributed |
wortels gelijkmatig verdeeld |
|
slant |
scheefstaand |
|
soilLife |
bodemleven |
|
upperBoundary |
bovengrens |
|
upperBoundaryDetermination |
bepaling bovengrens |
|
SoilProfile (FeatureType) |
Wandprofiel |
|
compactionPresent |
verdichting aanwezig |
|
descriptionQuality |
beschrijfkwaliteit |
|
horizonRepetition |
repeterende horizonten |
|
localPhenomenon |
plaatselijk fenomeen |
|
meanHighestGroundwaterLevel |
gemiddeld hoogste grondwaterstand |
|
meanHighestGroundwaterLevelReached |
gemiddeld hoogste grondwaterstand bereikt |
|
meanLowestGroundwaterLevel |
gemiddeld laagste grondwaterstand |
|
rootableDepth |
bewortelbare diepte |
|
rootableDepthReached |
bewortelbare diepte bereikt |
|
sequenceDisturbed |
opbouw verstoord |
|
upperBoundaryShape |
vorm bovengrens |
|
SoilUncovering (FeatureType) |
Wandontsluiting |
|
endDepthSoilFace |
einddiepte wand |
|
outcropType |
type ontsluiting |
|
pitRefilled |
kuil dichtgemaakt |
|
soilFaceOrientation |
wandorientatie |
|
stopCriterion |
stopcriterium |
|
SourceDocument (Choice) |
Brondocument |
|
SFR_CompleteReport_V1 |
SFR-compleetRapport-v1 |
|
SFR_EndReport_V1 |
SFR-endRapport-v1 |
|
SFR_StartReport_V1 |
SFR-startRapport-v2 |
|
SourceDocumentError (AttributeGroupType) |
Foutenoverzicht |
|
sequenceNumber |
volgnummer |
|
specification |
foutmelding |
|
SpecialFeatureBottom (AttributeGroupType) |
Bijzonderheid onderin |
|
beginDepth |
begindiepte |
|
specialFeature |
bijzonderheid |
|
Stain (AttributeGroupType) |
Vlek |
|
evenlyMottled |
gelijkmatig verdeeld |
|
mottlingDensity |
bedekkingsgraad |
|
stainColour |
vlekkleur |
|
StandardDistributionFraction63to2000um (AttributeGroupType) |
Standaard verdeling fractie 63tot2000um |
|
fraction105to210um |
fractie 105ot210um |
|
fraction210to420um |
fractie 210tot420um |
|
fraction420to2000um |
fractie 420tot2000um |
|
fraction63to105um |
fractie 63tot105um |
|
StandardDistributionFractionSmaller50um (AttributeGroupType) |
Standaard verdeling fractie kleiner50um |
|
fraction0to2um |
fractie 0tot2um |
|
fraction16to50um |
fractie 16tot50um |
|
fraction2to16um |
fractie 2tot16um |
|
StandardizedLocation (AttributeGroupType) |
Gestandaardiseerde locatie |
|
coordinateTransformation |
coördinaattransformatie |
|
location |
coördinaten |
|
VerticalPositionRange (AttributeGroupType) |
Diepte interval |
|
endDepth |
einddiepte |
|
startDepth |
begindiep |
|
WaterContentAndConductivityAtSpecificSoilWaterPotential (DataRecord) |
Watergehalte en doorlatendheid bij bepaalde bodemvochtpotentiaal |
|
hydraulicConductivity |
waterdoorlatendheid |
|
soilWaterPotential |
bodemvochtpotentiaal |
|
volumetricWaterContent |
volumetrisch watergehalte |
|
WaterContentAndConductivityUnderDecreasingSoilWaterPotentialDetermination (FeatureType) |
Bepaling watergehalte en doorlatendheid bij veranderende bodemvochtpotentiaal |
|
determinationId |
bepalingsID |
|
determinationMethod |
bepalingsmethode |
|
determinationProcedure |
bepalingsprocedure |
|
dryBulkDensity |
droge bulkdichtheid |
|
filmUsed |
folie gebruikt |
|
materialIrregularity |
bijzonderheid materiaal |
|
overviewTensiometerCharacteristics |
overzicht tensiometergegevens |
|
relativeHumidity |
relatieve luchtvochtigheid |
|
ringDiameter |
ringdiameter |
|
ringHeight |
ringhoogte |
|
temperature |
temperatuur |
|
verticallySampled |
verticaal bemonsterd |
|
waterContentAndConductivityUnderDecreasingSoilWaterPotential |
watergehalte en doorlatendheid bij een veranderende bodemvochtpotentiaal |
|
waterretentionEvaporation |
waterretentie verdamping |
|
WaterretentionCharacteristic (AttributeGroupType) |
Waterretentiekarakteristiek |
|
residualVolumetricWaterContent |
residueel volumetrisch watergehalte |
|
retentionCurve |
retentiecurve |
|
simpleCurve |
curve enkelvoudig |
|
volumetricWaterContentAtSaturation |
verzadigd volumetrisch watergehalte |
|
WaterretentionDeterminationStepwise (FeatureType) |
Bepaling waterretentie stapsgewijs |
|
adsorptive |
vernattend |
|
determinationId |
bepalingsID |
|
determinationMethod |
bepalingsmethode |
|
determinationMethodVolumetricWaterContent |
bepalingsmethode volumetrisch watergehalte |
|
determinationProcedure |
bepalingsprocedure |
|
dryBulkDensity |
droge bulkdichtheid |
|
dryingPeriod |
droogtijd |
|
dryingTemperature |
droogtemperatuur |
|
materialIrregularity |
bijzonderheid materiaal |
|
relativeHumidity |
relatieve luchtvochtigheid |
|
ringDiameter |
ringdiameter |
|
ringHeight |
ringhoogte |
|
ringSampleUsed |
ringmonster gebruikt |
|
saltCorrectionMethod |
zoutcorrectiemethode |
|
temperature |
temperatuur |
|
waterretention |
waterretentie |
|
WaterretentionValue (DataRecord) |
Waterretentiewaarde |
|
massWaterContent |
massa watergehalte |
|
soilWaterPotential |
bodemvochtpotentiaal |
|
volumetricWaterContent |
volumetrisch watergehalte |
|
WaterretentionValueEvaporation (DataRecord) |
Waterretentiewaarde verdamping |
|
elapsedTime |
verlopen tijd |
|
soilWaterPotentialDepth1 |
bodemvochtpotentiaal diepte 1 |
|
soilWaterPotentialDepth2 |
bodemvochtpotentiaal diepte 2 |
|
soilWaterPotentialDepth3 |
bodemvochtpotentiaal diepte 3 |
|
soilWaterPotentialDepth4 |
bodemvochtpotentiaal diepte 4 |
|
volumetricWaterContent |
volumetrisch watergehalte |