Innamehandboek GMW
Inleiding
Doel en doelgroep
In de basisregistratie ondergrond (BRO) wordt een aantal typen gegevens geregistreerd, de registratieobjecten. Een van de registratieobjecten is de grondwatermonitoringput.
Het doel is de leveranciers van gegevens inzicht te geven in de verschillende soorten en de inhoud van de berichten die tussen de leverancier en de BRO worden uitgewisseld.
Samenhang met andere documentatie
Voor ieder registratieobject in de BRO worden de volgende beschrijvende documenten opgesteld:
een catalogus,
de handboeken voor inname en uitgifte;
de koppelvlakbeschrijvingen voor inname en uitgifte.
De catalogus beschrijft de gegevensinhoud van een registratieobject en vormt de basis voor de andere beschrijvende documenten. In de catalogus staan de definities van de gegevens en alle regels waaraan zij moeten voldoen.
Een handboek voor inname of uitgifte beschrijft het proces dat bij inname of uitgifte van gegevens wordt doorlopen (dit document).
De koppelvlakbeschrijvingen zijn geschreven voor softwareontwikkelaars. Op basis van de twee vorige typen documenten staat hierin beschreven hoe het registratieobject en de processen van inname of uitgifte worden vertaald naar het technische koppelvlak. De koppelvlakbeschrijving gaat dus in op de technische kant van de overdracht van gegevens.
Deze documenten hangen samen zoals hieronder afgebeeld. 
Figuur 1: Samenhang van de documentatie.
Leeswijzer
Hoofdstuk 1 geeft het doel en de doelgroep, de samenhang met andere documenten en de versiehistorie van dit innamehandboek.
Hoofdstuk 2 geeft een inleiding op de inname van gegevens van de grondwatermonitoringput.
Hoofdstuk 3 gaat in op de berichten die bij de inname van nieuwe gegevens, het registreren, worden uitgewisseld. Het hoofdstuk vertelt onder meer welke gegevens een dataleverancier moet meesturen met een brondocument en welke gegevens hij terug kan verwachten als antwoord.
Hoofdstuk 4 gaat in op de berichten die bij de inname van verbeterde gegevens, het corrigeren, worden uitgewisseld.
Hoofdstuk 5 geeft de specificatie van de berichten en brondocumenten.
Versiehistorie
Versie | Datum | Omschrijving |
|---|---|---|
1.0 | 28 juni 2017 | Versie vastgesteld door het Ministerie van Infrastructuur en Milieu. |
1.1 | December 2017 | Aangepast op de BRO-keten (Project Start Architectuur versie 1.0). |
1.1.1 | 27 februari 2019 | Aangepast 5.2.1 Registratieverzoek, 2.4 + 3.1 i.v.m. onder voorrecht en contactgegevens BRO Servicedesk. |
1.1.2 | 23 juli 2019 | Aangepast 2.4, 3.1, 5.2 en toegevoegd 2.5 i.v.m. vereenvoudigde werkwijze putten met voorgeschiedenis en onder voorrecht. |
1.1.3 | 25 maart 2020 | Pagina 37 typefout: aanpassing: eigen correctie in eigenCorrectie. |
1.1.4 | 29 mei 2020 | Werkafspraak inmeten verwerkt: 2.2, 3.2, 4.1, 4.3, 5.3.2, 5.4.8, 5.4.9 (toegevoegd), 5.4.12 (nieuwe nummering), 5.4.13 (toegevoegd). |
1.1.5 | 8 juni 2020 | 3.2 Tabel met gebeurtenissen uitgebreid met naam van de gebeurtenis. |
1.1.6 | 20-10-2020 | Gebruik van correctiereden verhelderd. |
1.2.0 | 17-11-2020 | GMW-Inrichten-met-geschiedenis toegevoegd. |
1.2.1 | 25-03-2021 | De waarde van het attribuut datum gebeurtenis in aanvul brondocumenten mag niet gelijk zijn aan onbekend. |
1.2.2 | 26-03-2021 | Verwijzing naar pagina met generieke beschrijving van de codelijst CorrectionReason. |
1.2.3 | 30-03-2021 | Regels bij correctiereden aangepast. |
1.2.4 | 21-10-2021 | 3.2 Gebeurtenissen inmetenMaaiveld hernoemd in 'nieuwe Inmeting Maaiveld' en inmetenPosities hernoemd in 'nieuwe Inmeting Posities'. |
1.2.5 | 24-11-2021 | IMBRO/A controles voor alles-in-één berichten afgezwakt (zie [BROSVO-990] Afzwakken IMBRO/A controles voor alles-in-één berichten voor GMW - GDN DINO Jira (gdnnet.nl)). |
Contactinformatie
Voor vragen, suggesties of opmerkingen over de inhoud van dit document kunt u contact opnemen met de BRO Servicedesk. Bel 088 – 8644 999 of mail naar support@broservicedesk.nl.
Verder vindt u op www.basisregistratieondergrond.nl verdere technisch inhoudelijke instructie voor het aanleveren van gegevens aan de landelijke voorziening BRO.
Inname
Gegevens aanbieden
De basisregistratie ondergrond is een systeem dat een schakel vormt in een informatieketen. Aan het begin van de keten staan bestuursorganen die opdracht geven tot de productie van gegevens, of zelf gegevens produceren. Die bestuursorganen worden bronhouders genoemd. De geproduceerde gegevens worden geleverd aan de Landelijke Voorziening BRO. De bronhouder is verantwoordelijk voor de levering van gegevens. Hij kan besluiten zelf dataleverancier te zijn of andere partijen een machtiging voor levering te verlenen. De beheerder van de BRO registreert de aangeleverde gegevens en levert ze voor (her)gebruik door aan allerlei afnemers.
De gegevens die aan de BRO worden overgedragen staan in het IMBRO-XML formaat. Het IMBRO-XML formaat is de gegevensdefinitie omgezet naar de technische taal die voor de uitwisseling van gegevens met het systeem van de BRO gebruikt wordt. De technische uitwerking wordt toegelicht in de koppelvlakbeschrijving die gebruikt wordt door het Bronhouderportaal BRO met de Landelijke Voorziening BRO.
Object met een levensloop
De grondwatermonitoringput is een object dat voor langere tijd in de werkelijkheid bestaat en tijdens zijn bestaan kunnen veranderingen optreden die geregistreerd moeten worden in de basisregistratie ondergrond. In de taal van de basisregistraties is een grondwatermonitoringput een object met een materiële geschiedenis.
Registratie van de gegevens van een grondwatermonitoringput is dus geen eenmalige gebeurtenis, maar een proces dat zo lang duurt als de put bestaat. Het heeft een begin en een eind, en wanneer zich tussentijds een relevante verandering voordoet, wordt de registratie weer opgepakt en worden de nieuwe gegevens aangeboden.
De gegevens over de gebeurtenissen in het leven van een grondwatermonitoringput, worden zo snel mogelijk in de registratie ondergrond geregistreerd. Welke gegevens dat zijn hangt af van de gebeurtenis.
Zodra de constructie van de put voltooid is en de gegevens door of voor de bronhouder zijn vastgelegd, kan het registreren van gegevens beginnen. Bij het begin van de registratie biedt de dataleverancier een brondocument aan dat alle gegevens bevat die de put beschrijven; dat brondocument heet GMW-Inrichten. Wanneer het proces van registratie vervolgd wordt omdat zich in de werkelijkheid een bepaalde gebeurtenis heeft voorgedaan, biedt de dataleverancier de nieuwe gegevens ter registratie aan. Bij aanvullen heeft de dataleverancier de keuze uit een aantal verschillende brondocumenten. Dit wordt zolang de put bestaat het aanvullen van de registratie genoemd. Het registratieproces eindigt wanneer geregistreerd is dat de put is opgeruimd, wat wil zeggen dat de put niet langer bestaat. Het brondocument dat bij het opruimen van de put hoort heet GMW-Opruimen.
Na het beëindigen van de registratie kunnen geen nieuwe gegevens meer worden aangeleverd. Wel kunnen er onjuistheden worden hersteld.
Voor het verbeteren van onjuistheden in de geregistreerde gegevens van een grondwatermonitoringput zijn verschillende typen verzoeken nodig. Dat komt doordat de verschillende registratieverzoeken elkaar netjes moeten opvolgen in de tijd om de materiële geschiedenis van de put in de registratie ondergrond correct op te bouwen. Mocht onverhoopt iets mis gaan, dan kan dat via een correctieverzoek aangepast worden. Er zijn bijvoorbeeld onjuiste gegevens aangeleverd, een verzoek is niet op tijd aangeboden of er is een fout gemaakt in een datum die in het brondocument staat.
Er worden vier typen correctieverzoeken onderscheiden:
het verzoek gegevens te vervangen,
het verzoek gegevens in te voegen,
het verzoek gegevens te verwijderen,
het verzoek gegevens te verplaatsen.
De verschillende typen correctieverzoeken worden net als de registratieverzoeken aangeboden aan de BRO en de gegevens en controles verschillen per type verzoek.
Twee kwaliteitsregimes
De basisregistratie ondergrond stelt stringente eisen aan de gegevens van registratieobjecten. Er zijn echter veel gegevens van vóór de datum waarop de wet in werking is getreden. Die gegevens kunnen niet altijd aan dezelfde eisen voldoen als gegevens die na de inwerkingtreding van de wet ontstaan. Omdat de al bestaande gegevens waardevol zijn, heeft de wetgever besloten dat de basisregistratie ook die gegevens moet bevatten. Zodoende kent de BRO twee kwaliteitsregimes voor registratieobjecten:
het kwaliteitsregime dat aangeeft dat een registratieobject aan de meest stringente eisen voldoet: IMBRO;
het kwaliteitsregime dat aangeeft dat een registratieobject aan minder stringente eisen voldoet: IMBRO/A.
De objecten die zich naar de stringente regels voegen, zijn te herleiden tot een brondocument met als kwaliteit IMBRO, en de andere tot een brondocument met als kwaliteit IMBRO/A.
Om aansluiting op de BRO te vergemakkelijken is een periode van transitie voorzien voor nieuw geconstrueerde putten. In de periode van transitie is de aanlevering van het brondocument GMW-Inrichten in IMBRO en IMBRO/A toegestaan. Na afloop van de transitieperiode mag alleen IMBRO worden aangeleverd.
Het kwaliteitsregime van het object grondwatermonitoringput wordt bepaald door de kwaliteit van het brondocument dat bij het starten van de registratie wordt ingenomen.
Als de registratie wordt aangevuld of beëindigd, wordt het kwaliteitsregime van het aangeleverde brondocument vergeleken met het kwaliteitsregime dat bij het starten van de registratie werd ingenomen:
Als de registratie werd gestart met het kwaliteitsregime IMBRO, dan moet de inhoud van ieder brondocument voldoen aan dat kwaliteitsregime.
Als de registratie werd gestart met het kwaliteitsregime IMBRO/A, dan mag ieder brondocument voldoen aan IMBRO of IMBRO/A.
Er mag dus wel een aanvullend brondocument met kwaliteiteitsregime IMBRO worden aangeboden op een IMBRO/A put maar niet andersom.
Gedurende de levensloop van een put blijft het kwaliteitsregime gelijk aan het kwaliteitsregime aangeboden bij de inrichting van de put, ongeacht het kwaliteitregime van aanvullende brondocumenten die daarna worden aangeboden.
Bij ieder brondocument wordt de inhoud gevalideerd tegen het kwaliteitsregime van het aangeboden brondocument.
Het kwaliteitsregime van een object kan aangepast worden, maar alleen door middel van een specifiek correctieverzoek. De noodzaak tot deze correctie zal zich zeer zelden voordoen. Gebruik van het kwaliteitsregime IMBRO/A is namelijk gebonden aan de periode van transitie.
Conversie en putten met voorgeschiedenis
Het leven van een grondwatermonitoringput die ter registratie wordt aangeboden, kan al ver voor het moment van aanbieden begonnen zijn. In sommige gevallen kan de put in werkelijkheid al weer opgeruimd zijn. Een grondwatermonitoringput die ver voor de datum van registratie is ingericht, wordt een put met voorgeschiedenis genoemd.
Inname van putten met voorgeschiedenis verloopt eigenlijk hetzelfde als bij nieuw geconstrueerde putten. De registratie start met het aanbieden van het brondocument GMW-Inrichten, dan worden de gegevens aangevuld met zoveel brondocumenten als nodig zijn, en ten slotte wordt, indien de put is opgeruimd, de registratie beëindigd met het aanbieden van het brondocument GMW-Opruimen.
Wilt u putten met voorgeschiedenis registreren in de BRO, dan raden we u aan contact op te nemen met de BRO Servicedesk. Inname van putten met voorgeschiedenis is namelijk nauw verbonden met conversie van gegevens uit bestaande systemen. De conversieprojecten worden zo opgezet dat de betreffende dataleverancier na afloop geen historische gegevens voor de betreffende bronhouder meer kan aanbieden. Andersom geldt dat er zolang de conversie niet voltooid is geen gegevens van nieuwe putten kunnen worden aangeleverd.
Om de inname van putten met voorgeschiedenis gecontroleerd te kunnen laten verlopen zullen heldere afspraken gemaakt worden tussen bronhouder, dataleverancier en registerbeheerder. Die afspraken kunnen in de basisregistratie worden vertaald naar een bijzonder recht en wordt voorrecht genoemd.
Bij het voorrecht hoort dat de dataleverancier brondocumenten van putten met voorgeschiedenis mag aanleveren die in een opzicht afwijken van het voor historische gegevens algemeen geldende kwaliteitsregime IMBRO/A. De afwijking heeft betrekking op de nauwkeurigheid waarmee de gebeurtenissen in het leven van de put wordt vastgelegd. Voor gegevens aangeleverd onder het kwaliteitsregime IMBRO/A gelden minder strikte regels en de details worden later behandeld.
Tijdelijke situatie
Om het registreren van putten waarvan niet alle data bekend zijn te stimuleren, is het tijdelijk toegestaan om zowel bestaande als nieuwe putten te registreren. Dataleveranciers moeten in het verzoek daarom standaard aangeven dat hij het verzoek onder voorrecht doet (om foutmeldingen te voorkomen) ook al gaat het om putten waarbij niet afgeweken wordt van het geldende kwaliteitsregime.
Kortom, wilt u putten met voorgeschiedenis registreren in de BRO, dan raden we u aan contact op te nemen met de BRO Servicedesk.
Registreren van gegevens
Dit hoofdstuk behandelt eerst de berichten tussen het systeem van de dataleverancier en de basisregistratie ondergrond worden uitgewisseld. De chronologie van het proces van registreren wordt gevolgd door eerst het starten van de registratie te bespreken, dan het aanvullen en daarna het beëindigen.
Aan het eind van het hoofdstuk worden de meldingen behandeld die de dataleverancier krijgt, wanneer de normale procesgang wordt verstoord door onvoorziene omstandigheden.
Begin van het registratieproces
Verzoek

Zodra de constructie van de put voltooid is en alle gegevens door of voor de bronhouder zijn vastgelegd, kan het registreren van gegevens beginnen. De dataleverancier biedt dan een brondocument aan met de naam GMW-Inrichten.
Het brondocument is belangrijkste onderdeel van het registratieverzoek. Het bevat alle gegevens die het object grondwatermonitoringput beschrijven op het moment dat de constructie volledig is ingericht.
Bij het brondocument moet de dataleverancier in zijn registratieverzoek aangeven aan welk kwaliteitsregime het brondocument voldoet, dat hij het verzoek onder voorrecht doet (zie paragraaf 2.5) en voor welke bronhouder hij de gegevens aanbiedt.
Ten slotte moet de dataleverancier het verzoek zelf een identificatie meegeven, het verzoekkenmerk. Dat verzoekkenmerk is nodig in de communicatie, bijvoorbeeld als er iets mis is gegaan en de dataleverancier daarover contact wil zoeken met de servicedesk.
Bericht van afwijzing

In de verwerking van het verzoek zijn allerlei controles ingebouwd. Als er in technische zin iets mis gaat, krijgt de dataleverancier geen bericht van afwijzing maar een melding.
Een bericht van afwijzing krijgt de dataleverancier als antwoord, wanneer bij de verwerking een fout wordt gevonden die het gevolg is van een invoerfout. Bij het invoeren van de gegevens die met het brondocument worden meegegeven kan een fout worden gemaakt, maar de in potentie grootste bron van fouten is het brondocument zelf.
Het belangrijkste onderdeel van het bericht van afwijzing is de reden afwijzing. Wanneer de reden van afwijzen in het brondocument ligt, wordt van iedere fout vermeld:
bij welk gegeven de fout is geconstateerd,
soms ook wat de waarde van het gegeven is,
en wat de fout is.
Het bericht bevat verder het tijdstip van afwijzing en het verzoekkenmerk van de dataleverancier, de eigen identificatie van het object die in het brondocument is opgenomen (object-ID bronhouder) en het unieke kenmerk dat de BRO zelf toekent (transactie-ID).
Bericht van registratie

Wanneer de verwerking van het verzoek foutloos is verlopen, krijgt de dataleverancier als antwoord een bericht van registratie.
Het belangrijkste gegeven in het bericht van registratie is het BRO-ID, de identificatie van het object in de BRO die voortaan in het formele berichtenverkeer moet worden gebruikt. De dataleverancier krijgt ook terug op welk moment het object is geregistreerd.
Het bericht van registratie bevat verder, net als het bericht van afwijzing, het verzoekkenmerk van de dataleverancier, het unieke kenmerk dat de BRO zelf toekent en de eigen identificatie van het object.
Het belangrijkste resultaat van de verwerking is dat de grondwatermonitoringput als object in de registratie ondergrond is opgenomen. Het object krijgt als registratiestatus geregistreerd.
Gegevens aanvullen
Wanneer, na registratie van het brondocument GMW-Inrichten, er in de werkelijkheid een gebeurtenis optreedt waarvan de gevolgen geregistreerd moeten worden, wordt een verzoek aangeboden met een brondocument dat de nieuwe gegevens bevat.
De aard van de gebeurtenis die in de werkelijkheid optreedt, kan verschillen. Er zijn 13 types gebeurtenissen onderkend en bij iedere daarvan hoort een apart type brondocument (tabel 1). Al deze brondocumenten hebben een attribuut datum gebeurtenis met als domein OnvolledigeDatum. In deze brondocumenten, die worden gebruikt om de gegevens in de registratie aan te vullen, mag de waarde van dit attribuut niet gelijk zijn aan onbekend.
Eenzelfde type gebeurtenis kan meer keren optreden en een verzoek tot aanvullen kan dan ook zo vaak als nodig worden aangeboden.
Gebeurtenis | Omschrijving | Brondocument |
|---|---|---|
beschermconstructie Veranderd | De put is voorzien van een beschermconstructie of een al bestaande beschermconstructie is vervangen door een ander type. | GMW-Beschermconstructie |
buis Ingekort | Een of meer monitoringbuizen zijn korter gemaakt en dat kan gedaan zijn in combinatie met het aanbrengen of vervangen van een beschermconstructie. | GMW-Inkorten |
buis Opgelengd | Een of meer monitoringbuizen zijn langer gemaakt en dat kan gedaan zijn in combinatie met het aanbrengen of vervangen van een beschermconstructie. | GMW-Oplengen |
buisdeel Ingeplaatst | Er is een nieuw stijgbuisdeel in een bestaande monitoringbuis geplaatst. | GMW-Inplaatsen |
buisstatus Veranderd | Van één of meer buizen is de toestand die aangeeft of zij gebruikt kan worden voor monitoring veranderd. | GMW-Buisstatus |
eigenaar Veranderd | Het eigendom van de grondwatermonitoringput is op een andere organisatie overgegaan. | GMW-Eigenaar |
elektrodestatus Veranderd | Van één of meer elektrodes is toestand die aangeeft of zij gebruikt kan worden voor monitoring veranderd. | GMW-Elektrodestatus |
maaiveld Verlegd | De positie van het maaiveld is opnieuw vastgesteld omdat het terrein rond de put is opgehoogd of afgegraven. | GMW-Verleggen |
nieuwe Bepaling Maaiveld | De maaiveldpositie bij de put is veranderd door een natuurlijk proces en is daarom opnieuw vastgesteld. | GMW-Maaiveldpositie |
nieuwe Bepaling Posities | De positie van het maaiveld en van de bovenkant van de buizen zijn veranderd door een natuurlijk proces en zijn daarom opnieuw vastgesteld. | GMW-Posities |
nieuwe Inmeting Maaiveld | De maaiveldpositie bij de put is tijdens een meetronde opnieuw ingemeten en is daarom opnieuw vastgesteld. De posities van de put zelf zijn ongewijzigd omdat deze niet opnieuw zijn ingemeten. | GMW-Maaiveldpositie-inmeten |
nieuwe Inmeting Posities | De posities van het maaiveld en van de bovenkant van de buizen zijn tijdens een meetronde opnieuw ingemeten en zijn daarom opnieuw vastgesteld. | GMW-Posities-inmeten |
onderhouder Veranderd | Het uitvoeren van het onderhoud van de grondwatermonitoringput is op een andere partij overgegaan. | GMW-Onderhouder |
Tabel 1: De gebeurtenissen die tussen het inrichten en opruimen in het leven van een put kunnen optreden, met de naam van het bijbehorende brondocument.
Verzoek

Het registratieverzoek lijkt sterk op het verzoek dat bij het begin van de registratie wordt aangeboden. De verschillen zijn dat de dataleverancier altijd het BRO-ID meegeeft van het object waarvoor hij nieuwe gegevens aanbiedt bevat en een ander type brondocument.
Bericht van afwijzing

Het bericht van afwijzing dat de dataleverancier als antwoord krijgt wanneer bij de verwerking een invoerfout in het verzoek wordt gevonden verschilt maar op een punt van dat wat teruggegeven wordt bij het begin van de registratie. Het verschil is dat het BRO-ID wordt teruggegeven in plaats van het object-ID bronhouder.
De verwerking van het verzoek verloopt anders dan bij het starten van de registratie in de zin dat er extra controles zijn ingebouwd. Die controles zijn nodig omdat bij aanvulling beoordeeld moet worden of de gegevens passen bij wat al van de put geregistreerd is.
Dat betekent vooral dat bepaalde waarden vergeleken moeten worden met al geregistreerde waarden. Enkele voorbeelden moeten dat verduidelijken. Als de gebeurtenis inhoudt dat een bestaand gegeven een andere waarde moet krijgen, dan moet de aangeboden waarde ook werkelijk anders zijn: een nieuwe eigenaar is een andere eigenaar dan al geregistreerd is. Een ander voorbeeld is dat de gebeurtenis ook moet passen in de tijdreeks die al in de registratie ondergrond is opgebouwd. Gebeurtenissen moeten netjes in volgorde worden aangeleverd. De registratie kan niet meer aangevuld worden als de put is opgeruimd. Ten slotte moet ook in de registratie ondergrond gekeken worden of dataleverancier als de leverancier van het betreffende object is geregistreerd. De reden van afwijzing moet zo duidelijk verwoord zijn dat de dataleverancier begrijpt wat er precies is fout gegaan.
Bericht van registratie

Wanneer de verwerking van het verzoek foutloos is verlopen, krijgt de dataleverancier weer als antwoord een bericht van registratie. Het enige verschil met het antwoord dat hij helemaal aan het begin van de registratie krijgt, is dat het object-ID bronhouder ontbreekt omdat het niet meer gebruikt wordt in de communicatie.
Het belangrijkste resultaat van de verwerking is dat de gebeurtenis met de bijbehorende gegevens in de registratie ondergrond is vastgelegd. De gebeurtenis wordt als zodanig geregistreerd, daarbij krijgen een of meer attributen een nieuwe waarde. Die waarde is geldig vanaf de datum van de gebeurtenis (datum begin geldigheid). De eerder geregistreerde waarde blijft behouden, maar verliest op de datum van de gebeurtenis zijn geldigheid (datum einde geldigheid).
Na verwerking van het eerste vervolgverzoek krijgt het object de registratiestatus aangevuld.
Eind van het registratieproces
Wanneer de put is opgeruimd, kan de registratie van het object beëindigd worden. Het beëindigen van de registratie is eenmalig en het bijbehorende brondocument heet GMW-Opruimen. Dat document vertelt eigenlijk alleen wanneer de put is opgeruimd. In de verwerking zijn soortgelijke controles ingebouwd als bij aanvullen en de berichten hebben dezelfde opbouw.
Wanneer de verwerking van het verzoek foutloos is verlopen, krijgt het object als registratiestatus voltooid, en als gebeurtenis wordt geregistreerd dat de put is opgeruimd. Vanaf dat moment kunnen er geen nieuwe gegevens meer worden geregistreerd.
Corrigeren van gegevens
Dit hoofdstuk behandelt de verschillende typen van correctie die voor de grondwatermonitoringput worden onderscheiden en de berichten die tussen het systeem van de dataleverancier en de basisregistratie ondergrond worden uitgewisseld.
Vier typen correcties
De registratie van de gegevens van een grondwatermonitoringput is zoals in de voorgaande hoofdstukken verteld een proces dat op een bepaald moment begint en op een bepaald moment eindigt. In de tussengelegen tijd kunnen zich in de werkelijkheid allerlei gebeurtenissen voordoen, waarvan het resultaat moet worden geregistreerd in de basisregistratie ondergrond. Iedere keer wanneer het resultaat van een gebeurtenis wordt geregistreerd, krijgen een of meer gegevens in de registratie ondergrond een nieuwe waarde.
De oude waarde blijft behouden, maar die verliest zijn geldigheid op de datum waarop de gebeurtenis heeft plaatsgevonden. Omdat een bepaald type gebeurtenis meermalen kan optreden, kan een gegeven in de registratie ondergrond een reeks van waarden opbouwen, waarbij iedere waarde gebonden is aan een bepaald tijdinterval. De geldigheid van een waarde kent een begindatum en een einddatum.
Om de integriteit van de waardereeksen in de registratie ondergrond te kunnen borgen, voert de basisregistratie ondergrond allerlei controles uit. Voor die controles is het belangrijk te weten wat voor soort vergissing er in het verleden is gemaakt. Daarom vraagt de basisregistratie ondergrond aan de dataleveranciers in hun correctieverzoek te expliciteren wat de aard van de fout is. Is de dataleverancier vergeten een bepaald brondocument op tijd aan te leveren, en heeft hij inmiddels wel een andere gebeurtenis laten registreren, dan spreekt de basisregistratie over een verzoek tot invoegen. Heeft de dataleverancier een gebeurtenis laten registreren die nooit heeft plaatsgevonden, dan spreekt de basisregistratie over een verzoek tot verwijderen. Heeft de dataleverancier een gebeurtenis laten registreren met een verkeerde datum dan spreekt de basisregistratie over een verzoek tot verplaatsen. Heeft de dataleverancier een gebeurtenis laten registreren op de juiste datum maar een fout gemaakt in een ander type gegeven, dan spreekt de basisregistratie over een verzoek tot vervangen.
De verschillen tussen de berichten die worden uitgewisseld zijn klein. Het belangrijkste verschil is dat de dataleveranciers moeten aangeven wat de aard van de vergissing is. De inhoud van een brondocument wordt louter bepaald door het type gebeurtenis en die is bij alle typen correcties precies hetzelfde als bij registratie. In drie van de vier type correcties bevatten de berichten dezelfde gegevens. Alleen een verzoek tot verplaatsen bevat een extra gegeven.
Gezien de grote overeenkomst tussen de vier verschillende correcties, worden de berichten die bij vervangen horen uitgebreid behandeld en worden van de drie andere typen alleen de bijzonderheden besproken.
Vervangen
Vervangen is een correctie die op geen enkele wijze iets verandert in de materiële geschiedenis van een grondwatermonitoringput. Alle gebeurtenissen zijn in de juiste volgorde en met de juiste datum geregistreerd. De dataleverancier dient een verzoek tot vervangen in wanneer hij eerder een brondocument heeft aangeleverd met daarin de goede datum van de gebeurtenis, maar met fouten in een of meer van de andere gegevens.

Verzoek
Het correctieverzoek bij vervangen heeft veel gegevens gemeen met een registratieverzoek. Dat zijn het verzoekkenmerk, de bronhouder, het brondocumenttype, het kwaliteitsregime waaronder het brondocument valt, het BRO-ID van de put en het gegeven dat aangeeft of het de correctie van een put met voorgeschiedenis betreft (onder voorrecht). Naast deze gegevens bevat het correctieverzoek twee nieuwe gegevens. Het eerste is de correctiereden het tweede het correctietype. De correctiereden geeft aan waarom (een deel van) het registratieobject moet worden gecorrigeerd. Zie CorrectionReason (Correctiereden) voor de lijst met toegestane waarden, hun betekenis en de aanvullende regels. Het correctietype heeft in dit geval de waarde vervangen.
Een verzoek tot vervangen kan alle brondocumenten bevatten, met uitzondering van GMW-Opruimen. Dat document bevat namelijk alleen de datum van opruimen en die vormt een element in de materiële geschiedenis.
Bericht van afwijzing
Het bericht dat de dataleverancier als antwoord krijgt, wanneer bij de verwerking een fout wordt gevonden die het gevolg is van een invoerfout, is precies hetzelfde als bij een registratieverzoek dat bij het aanvullen van gegevens wordt ingediend (zie 3.2.2). De controles zijn bijna hetzelfde als bij het aanvullen van gegevens. Het verschil is dat er wat extra aspecten gecontroleerd worden die met de reden van correctie samenhangen. Zo wordt nagegaan of het object wel of niet in onderzoek is. Zolang een object in onderzoek is kan een dataleverancier niet op eigen initiatief een correctieverzoek aanbieden.
Bericht van acceptatie

Het bericht van acceptatie bevat naast het verzoekkenmerk, het transactie-ID en het BRO-ID, alleen het tijdstip van acceptatie.
Bericht van bezwaar

Het bericht van bezwaar legt de afwijzing uit van het correctieverzoek. Dat is de reden bezwaar. De reden bezwaar kent geen vaste structuur. Het bericht bevat informatie die nodig is om de dataleverancier goed te informeren over wat er fout is gegaan. Denk aan of de tijdreeksen na correctie de juiste opbouw hebben of dat de correctie van een object in onderzoek aansluit op de reden het onderzoek te starten. Naast de reden bezwaar bevat het bericht de gegevens die de basisregistratie altijd in een antwoordbericht opneemt: het verzoekkenmerk, de transactie-ID, het BRO-ID en een tijdstip, in dit geval het tijdstip waarop het verzoek is afgewezen.
Bericht van correctie

Het bericht van correctie dat de dataleverancier krijgt bij succesvolle verwerking van het verzoek. De inhoud van zo'n bericht is vergelijkbaar met het bericht van registratie dat verstuurd wordt bij succesvolle verwerking van een registratieverzoek.
Invoegen
Invoegen is een correctie die ingrijpt in de materiële geschiedenis van een grondwatermonitoringput. Het gaat om de eenvoudigste variant, namelijk de situatie waarin de dataleverancier vergeten was een gebeurtenis te registreren terwijl hij intussen wel een andere gebeurtenis heeft laten registreren.
De berichten zijn hetzelfde als bij vervangen. Een verzoek tot invoegen kan alle brondocumenten bevatten, met uitzondering van GMW-Inrichten en GMW-Opruimen.
Verwijderen
Verwijderen is een correctie die ingrijpt in de materiële geschiedenis van een grondwatermonitoringput. Het gaat om de situatie waarin de dataleverancier ten onrechte een brondocument heeft aangeleverd. Om de fout te herstellen, levert de dataleverancier het eerder aangeleverde brondocument nogmaals aan maar nu met het verzoek de gegevens die erin staan uit de registratie te verwijderen.
De berichten zijn hetzelfde als bij vervangen. Een verzoek tot verwijderen kan alle brondocumenten bevatten, met uitzondering van GMW-Inrichten. Verwijderen van dat document zou betekenen dat het hele registratieobject wordt verwijderd.
Verplaatsen
Verplaatsen is een correctie die ingrijpt in de materiële geschiedenis van een grondwatermonitoringput. Het gaat om de situatie waarin de dataleverancier de juiste gegevens heeft aangeleverd maar met de verkeerde datum. Om de fout te herstellen, levert de dataleverancier het brondocument nogmaals aan maar nu met de juiste datum erin en met het verzoek de gegevens te verplaatsen. Om aan te geven over welke gebeurtenis het precies gaat geeft hij de onjuiste datum mee in zijn verzoek.
Een verzoek tot verplaatsen kan alle brondocumenten bevatten.
Specificatie van berichten en brondocumenten
Inleiding
In dit hoofdstuk wordt de gegevensinhoud beschreven van de berichten die bij inname worden uitgewisseld tussen de dataleverancier en de BRO. De systematiek van de beschrijving is dezelfde als in de catalogus van de grondwatermonitoringput.
Eerst worden de verzoeken en antwoorden beschreven die uitgewisseld worden tussen het systeem van de dataleverancier en het BRO-systeem. Dat gebeurt op basis van een model dat de vorm heeft van een UML-diagram. De modellen zijn zo generiek mogelijk gemaakt omdat de specifieke aspecten al in het betreffende hoofdstuk zijn behandeld.
Vervolgens worden voorbeelden gegeven van de e-mailberichten die de basisregistratie ondergrond verstuurt. Dan wordt de inhoud van de codelijsten behandeld en aan het eind van het hoofdstuk wordt het UML-diagram van het brondocument gegeven.
Het handboek is een aanvulling op de catalogus. Een gegeven wordt hier alleen gedefinieerd wanneer het daarin niet beschreven is of wanneer er bijzondere regels gelden. Delen van de definitie van een gegeven die ongewijzigd zijn ten opzichte van de catalogus zijn grijs gemaakt. Nieuwe gegevens die voorkomen bij meerdere berichten worden eenmalig gedefinieerd. In lijn daarmee worden aan het eind van het hoofdstuk de domeinen behandeld die specifiek zijn voor de berichten.
Berichten
Registratieverzoek

verzoekkenmerk | |
Naam attribuut | verzoekkenmerk |
Definitie | Het kenmerk dat de gebruiker, in dit geval de dataleverancier, meegeeft om het verzoek te identificeren. |
Kardinaliteit | 1 |
Domein | Tekst |
Maximale lengte | 200 |
bronhouder | |
Naam attribuut | bronhouder |
Definitie | De identificatie die het bestuursorgaan dat bronhouder is van de gegevens in de basisregistratie ondergrond als onderneming in het Handelsregister heeft. |
Kardinaliteit | 0..1 |
Domein | KvK-nummer |
Type | Code |
Opbouw | NNNNNNNN |
Regels | Het gegeven mag afwezig zijn als de dataleverancier zelf bronhouder is en zelf het verzoek indient. |
brondocumenttype | |
Naam attribuut | brondocumenttype |
Definitie | De aanduiding van het type brondocument dat in het verzoek wordt aangeboden. |
Kardinaliteit | 1 |
Domein | Brondocumenttype |
Type | Codelijst |
kwaliteitsregime | |
Naam attribuut | kwaliteitsregime |
Definitie | De aanduiding van de kwaliteitseis waaraan de gegevens in het brondocument voldoen. |
Kardinaliteit | 1 |
Domein | Kwaliteitsregime |
Type | Enumeratie |
Toelichting | Het kwaliteitsregime van een registratieobject wordt vastgelegd bij de registratie van het brondocument GMW-Inrichten. |
Regels | De waarde moet IMBRO zijn als het brondocument een aanvulling of een beëindiging is en de huidige waarde in de basisregistratieondergrond IMBRO is. De inhoud van een brondocument in een registratieverzoek moet voldoen aan de eisen gesteld door het kwaliteitsregime (IMBRO dan wel IMBRO/A) van dat registratieverzoek. De inhoud van een brondocument in een correctieverzoek moet voldoen aan de eisen gesteld door het kwaliteitsregime (IMBRO dan wel IMBRO/A) van dat correctieverzoek als de correctiereden de waarde inOnderzoek of eigenCorrectie heeft en het correctietype invoegen of vervangen is. In alle andere gevallen van een correctieverzoek wordt de inhoud van het brondocument niet gecontroleerd op het kwaliteitsregime. |
BRO-ID | |
Naam attribuut | BRO-ID |
Definitie | De identificatie van een object dat in de registratie ondergrond is opgenomen. |
Kardinaliteit | 0..1 |
Domein | Registratieobjectcode |
Type | Code |
Opbouw | GMWNNNNNNNNNNNN |
Regels | Het gegeven is aanwezig, tenzij het verzoek de registratie van het brondocument GMW-Inrichten betreft. |
onder voorrecht | |
Naam attribuut | onder voorrecht |
Definitie | De aanduiding die aangeeft dat de dataleverancier het recht heeft putten met voorgeschiedenis aan te leveren. Tijdelijk voor iedereen van toepassing. |
Kardinaliteit | 0..1 |
Domein | IndicatieJaNee=ja |
Regels | Het gegeven is aanwezig zolang het recht geldt. Tijdelijk voor iedereen 'ja'. |
Toelichting | Onder dit voorrecht mag een brondocument van een put met voorgeschiedenis een datum voor gebeurtenissen bevatten met een waarde uit het domein OnvolledigeDatum |
Correctieverzoek

correctiereden | |
Naam attribuut | correctiereden |
Definitie | De reden voor de verbetering die de dataleverancier in de geregistreerde gegevens wil doorvoeren. |
Kardinaliteit | 1 |
Domein | Correctiereden. Zie CorrectionReason (Correctiereden) voor de lijst met toegestane waarden en hun betekenis. |
Type | Codelijst |
Regels | Zie CorrectionReason (Correctiereden) voor de lijst met toegestane waarden, hun betekenis en de aanvullende regels. Het daarin genoemde start brondocument is het brondocument "inrichten put". De waarde bronhouder of kwaliteitsRegime is alleen toegestaan als correctietype de waarde vervangen heeft. |
correctietype | |
Naam attribuut | correctietype |
Definitie | De aard van de verbetering die de dataleverancier wil doorvoeren in de geregistreerde gegevens. |
Kardinaliteit | 1 |
Domein | Correctietype |
Type | Codelijst |
te corrigeren datum | |
Naam attribuut | te corrigeren datum |
Definitie | De datum die moet worden verbeterd. |
Kardinaliteit | 0..1 |
Domein | Datum of OnvolledigeDatum |
Waardebereik | 1 januari 1899 tot heden |
Regels | Het gegeven is alleen aanwezig wanneer de waarde van het attribuut correctietype gelijk is aan Verplaatsen. |
Bericht van acceptatie

tijdstip van acceptatie | |
Naam attribuut | tijdstip van acceptatie |
Definitie | De datum en het tijdstip waarop een correctieverzoek door de BRO is geaccepteerd. |
Kardinaliteit | 1 |
Domein | DatumTijd |
Toelichting | Het gegeven wordt door de BRO geproduceerd. |
Bericht van afwijzing

transactie-ID |
|
Naam attribuut | transactie-ID |
Definitie | De unieke identificatie die door de BRO wordt gebruikt voor het innameverzoek. |
Kardinaliteit | 1 |
Domein | Transactiecode |
Type | Code |
Opbouw | GMW-NNNNNNNNNNNN |
Toelichting | Het gegeven wordt door de BRO geproduceerd. |
object-ID bronhouder | |
Naam attribuut | object-ID bronhouder |
Definitie | De identificatie die door of voor de bronhouder is gebruikt om het object in de eigen administratie te kunnen vinden voordat het was geregistreerd in de basisregistratie ondergrond. |
Kardinaliteit | 0..1 |
Domein | Tekst |
Maximale lengte | 200 |
Regels | Het gegeven is alleen aanwezig als het bericht een antwoord is op een verzoek het brondocument GMW-Inrichten te registreren. |
Toelichting | Het gegeven wordt door de BRO uit het brondocument gehaald. |
tijdstip van afwijzing | |
Naam attribuut | tijdstip van afwijzing |
Definitie | De datum en het tijdstip waarop een verzoek door de BRO is afgewezen. |
Kardinaliteit | 1 |
Domein | DatumTijd |
Toelichting | Het gegeven wordt door de BRO geproduceerd. |
reden afwijzing | |
Naam attribuut | reden afwijzing |
Definitie | De omschrijving van de reden waarom het verzoek door de BRO is afgewezen. |
Kardinaliteit | 1 |
Domein | RedenAfwijzing |
Toelichting | Het gegeven wordt door de BRO geproduceerd. |
Foutenoverzicht | |
Naam entiteit | Foutenoverzicht |
Definitie | De omschrijving van alle fout(en) die in het brondocument zijn gevonden. |
Kardinaliteit | 0..1 |
Regels | Het gegeven kan alleen voorkomen als de reden afwijzing de waarde heeft er zijn 1 of meer fouten geconstateerd in het brondocument. |
Toelichting | Het gegeven wordt door de BRO geproduceerd. |
volgnummer | |
Naam attribuut | volgnummer |
Definitie | Het volgnummer van een gevonden fout in het brondocument. |
Kardinaliteit | 1..99 |
Domein | Nummer |
Maximale lengte | 2 |
brondocumentfout | |
Naam attribuut | brondocumentfout |
Definitie | De omschrijving van een fout in het brondocument. |
Kardinaliteit | 1..99 |
Domein | Brondocumentfout |
Type | Codelijst |
Bericht van registratie

tijdstip van verwerking | |
Naam attribuut | tijdstip van verwerking |
Definitie | De datum en het tijdstip waarop het registratieverzoek door de BRO is verwerkt. |
Domein | DatumTijd |
Toelichting | Het gegeven wordt door de BRO geproduceerd. |
Beschrijving van de codelijsten
Brondocumentfout
Een waarde in de lijst is een zin met een bepaalde opbouw en met zowel vaste als variabele bestanddelen. De variabele bestanddelen gegeven aan waar de fout in het brondocument zit en eventueel waarom het een fout is.
Een eerste variabel element is <gegeven>. Dat is altijd aanwezig en geeft aan welk gegeven onjuist is. Een <gegeven> geeft de naam van het gegeven in het Nederlands en in het Engels. Het kan een attribuut zijn, een entiteit of een attribuut met zijn entiteit.
In sommige gevallen wordt met het gegeven ook de waarde van het gegeven opgenomen (<gegeven = waarde>).
Een tweede variabel element is <referentiegegeven> en dat wordt opgenomen wanneer er een tweede gegeven is dat bepaalt dat het <gegeven> fout is. Dat kan een gegeven zijn in het brondocument, maar ook een gegeven in de registratie ondergrond. Zo nodig wordt ook hier de waarde meegegeven (<referentiegegeven = waarde>).
Een derde variabel element is <referentiewaarde> en dat wordt opgenomen wanneer een waardebereik bepaalt dat het <gegeven> fout is.
GEGEVEN ONTBREEKT |
<gegeven> ontbreekt: <referentiegegeven = waarde> bepaalt dat het aanwezig moet zijn. |
<gegeven> ontbreekt: <referentiegegeven = waarde> bepaalt het aantal keer dat het gegeven voorkomt. |
<gegeven> ontbreekt: het moet aanwezig zijn als <referentiegegeven> ontbreekt. |
GEGEVEN MAG NIET AANWEZIG ZIJN |
<gegeven> mag niet aanwezig zijn: <referentiegegeven = waarde> bepaalt dat het moet ontbreken. |
<gegeven> mag niet aanwezig zijn: <referentiegegeven = waarde> bepaalt het aantal keer het dat gegeven voorkomt. |
WAARDE ONTBREEKT |
<gegeven> waarde ontbreekt. |
WAARDE HEEFT GEEN CORRECT FORMAAT |
<gegeven = waarde> waarde heeft geen correct formaat: moet zijn <referentiewaarde>. |
<gegeven = waarde> waarde heeft geen correct formaat: voldoet niet aan de MES 1 karakterset. |
WAARDE IS NIET CORRECT |
<gegeven = waarde> waarde is niet correct: komt niet voor in de codelijst. |
<gegeven = waarde> waarde is niet correct: moet gelijk zijn aan <referentiewaarde>. |
<gegeven = waarde> waarde is niet correct: is binnen de BRO niet bekend als <referentiewaarde> van dit registratieobjecttype. Neem contact op met de servicedesk (support@broservicedesk.nl). |
<gegeven = waarde> waarde is niet correct: ligt niet binnen Nederland of zijn EEZ. |
<gegeven = waarde> waarde is niet correct: ligt niet binnen Nederland aan de landzijde van de UNCLOS-basislijn. |
<gegeven = waarde> waarde is niet correct: op land moeten de coördinaten in RD of in ETRS89 aangeleverd worden. |
<gegeven = waarde> waarde is niet correct: op land moet de verticale positie ten opzichte van NAP aangeleverd worden. |
<gegeven = waarde> waarde is niet correct: mag niet kleiner zijn dan <referentiewaarde>. |
<gegeven = waarde> waarde is niet correct: mag niet groter zijn dan <referentiewaarde>. |
<gegeven = waarde> waarde is niet correct: moet kleiner zijn dan <referentiegegeven = waarde>. |
<gegeven = waarde> waarde is niet correct: moet gelijk zijn aan <referentiegegeven = waarde>. |
<gegeven = waarde> waarde is niet correct: is niet toegestaan. |
<gegeven = waarde> waarde is niet correct: is niet toegestaan in combinatie met <referentiegegeven = waarde>. |
<gegeven = waarde> waarde is niet correct: mag niet na <referentiewaarde> liggen. |
<gegeven = waarde> waarde is niet correct: mag niet voor <referentiewaarde> liggen. |
<gegeven = waarde> waarde is niet correct: mag niet na <referentiegegeven = waarde> liggen. |
<gegeven = waarde> waarde is niet correct: mag niet voor <referentiegegeven = waarde> liggen. |
<gegeven = waarde> waarde is niet correct: mag niet in de toekomst liggen. |
<gegeven = waarde> waarde is niet correct: moet uniek zijn. |
<gegeven = waarde> waarde is niet correct: moet afwijken van de waarde in de registratie ondergrond. |
<gegeven = waarde> waarde is niet correct: ten minste één van de volgende gegevens <referentiegegeven1, …, referentiegegevenN> moet afwijken van de waarde in de registratie ondergrond. |
<gegeven = waarde> waarde is niet correct: komt niet overeen met de waarde in de registratie ondergrond <referentiewaarde>. |
<gegeven = waarde> waarde is niet correct: bestaat niet in de registratie ondergrond. |
<gegeven = waarde> waarde is niet correct: gebeurtenis valt niet tussen twee reeds geregistreerde gebeurtenissen in. |
<gegeven = waarde> waarde is niet correct: gebeurtenis mag niet voor de laatst geregistreerde gebeurtenis <referentiegegeven = waarde> liggen. |
<gegeven = waarde> waarde is niet correct: gebeurtenis mag niet na de eerst geregistreerde aanvulling <referentiegegeven = waarde> liggen. |
<naam gebeurtenis = waarde> op <datum gebeurtenis = waarde> is niet correct: bestaat reeds in de registratie ondergrond. |
<naam gebeurtenis = waarde> op <datum gebeurtenis = waarde> is niet correct: bestaat niet in de registratie ondergrond. |
<gegeven = waarde> waarde is niet correct: moet kleiner zijn dan de waarde in de registratie ondergrond <waarde>. |
<gegeven = waarde> waarde is niet correct: moet groter zijn dan de waarde in de registratie ondergrond <waarde>. |
er zijn nog meer fouten geconstateerd in het brondocument. |
Brondocumenttype
Waarde | Omschrijving |
|---|---|
GMW-Beschermconstructie | Het brondocument voor verandering van beschermconstructie. |
GMW-Inkorten | Het brondocument voor inkorting van een monitoringbuis. |
GMW-Oplengen | Het brondocument voor oplenging van een monitoringbuis. |
GMW-Inplaatsen | Het brondocument voor inplaatsing van een stijgbuisdeel. |
GMW-Buisstatus | Het brondocument voor verandering van buisstatus. |
GMW-Eigenaar | Het brondocument voor verandering van eigenaar. |
GMW-Elektrodestatus | Het brondocument voor verandering van elektrodestatus. |
GMW-Verleggen | Het brondocument voor herbepaling van de positie van het maaiveld wanneer het terrein rond de put is opgehoogd of afgegraven. |
GMW-Maaiveldpositie | Het brondocument voor verandering van de positie van het maaiveld ten gevolge van een natuurlijk proces. |
GMW-Posities | Het brondocument voor verandering van de posities van het maaiveld en de bovenkant van de monitoringbuizen ten gevolge van een natuurlijk proces. |
GMW-Maaiveldpositie-inmeten | Het brondocument voor opnieuw ingemeten positie van het maaiveld. De posities van de put zelf zijn niet opnieuw ingemeten. |
GMW-Posities-inmeten | Het brondocument voor opnieuw ingemeten posities van het maaiveld en de bovenkant van de monitoringbuizen. |
GMW-Onderhouder | Het brondocument voor verandering van onderhoudende instantie. |
GMW-Inrichten | Het brondocument voor inrichting van een grondwatermonitoringput. |
GMW-Inrichten-met-geschiedenis | Het brondocument voor het aanleveren van een grondwatermonitoringput inclusief geschiedenis tot aan het moment van aanleveren |
GMW-Opruimen | Het brondocument voor opruiming van een grondwatermonitoringput. |
Correctiereden
Zie CorrectionReason (Correctiereden) voor de lijst met toegestane waarden en hun betekenis.
Waarde | Omschrijving |
|---|---|
bronhouder | De correctie die de dataleverancier op eigen initiatief aanbiedt omdat hij heeft geconstateerd dat de waarde van de bronhouder van de grondwatermonitoringput in de registratie ondergrond niet juist is. |
eigenCorrectie | De correctie die de dataleverancier op eigen initiatief aanbiedt omdat hij heeft geconstateerd dat er in de registratie ondergrond een fout zit die herleid kan worden tot een fout in een brondocument. |
kwaliteitsRegime | De correctie die de dataleverancier op eigen initiatief aanbiedt omdat hij heeft geconstateerd dat de waarde van het kwaliteitsregime van de grondwatermonitoringput in de registratie ondergrond niet juist is. |
inOnderzoek | De correctie van een fout in de registratie ondergrond die wordt aangeboden in vervolg op een door de registratiebeheerder gestart onderzoek. |
RedenAfwijzing
Een waarde in de lijst is net als bij het domein Brondocumentfout een zin met een bepaalde opbouw die zowel vaste als variabele bestanddelen kan bevatten.
Waarde |
|---|
<gegeven> ontbreekt. |
<gegeven> mag niet aanwezig zijn. |
<gegeven> waarde ontbreekt. |
<gegeven = waarde> waarde heeft geen correct formaat: moet zijn <referentiewaarde>. |
<gegeven = waarde> waarde heeft geen correct formaat: voldoet niet aan de MES 1 karakterset. |
<gegeven = waarde> waarde is niet correct: komt niet voor in de codelijst. |
<gegeven = waarde> waarde is niet correct: is binnen de BRO niet bekend als <referentiewaarde> van dit registratieobjecttype. Neem contact op met de servicedesk (support@broservicedesk.nl). |
<gegeven = waarde> waarde is niet correct: is niet toegestaan in combinatie met <referentiegegeven = waarde>. |
<gegeven = waarde> waarde is niet correct: komt niet overeen met de waarde in de registratie ondergrond <referentiewaarde>. |
dit registratieobject bestaat niet. |
dit registratieobject is uit registratie genomen. |
dit registratieobject is in onderzoek. |
<gegeven = waarde> waarde is niet correct: is niet toegestaan, het registratieobject heeft kwaliteitsregime IMBRO. |
<gegeven = waarde> waarde is niet correct: dit registratieobject heeft geen voorgeschiedenis. |
<gegeven = waarde> waarde is niet correct: dit registratieobject is niet in onderzoek. |
<gegeven = waarde> waarde is niet correct: dit registratieobject is in onderzoek. |
<gegeven = waarde> waarde is niet correct: is niet toegestaan voor dit (type) brondocument. |
<gegeven = waarde> waarde is niet correct: dit registratieobject heeft al het door u gewenste kwaliteitsregime. |
<gegeven = waarde> waarde is niet correct: dit registratieobject heeft al de door u gewenste bronhouder. |
<gegeven> ontbreekt. U bent binnen de BRO niet bekend als bronhouder van dit registratieobjecttype. Neem contact op met de servicedesk (support@broservicedesk.nl). |
<gegeven> ontbreekt. U mag alleen registratieobjecten met voorgeschiedenis aanleveren. |
<gegeven> mag niet aanwezig zijn. U bent als bronhouder van dit registratieobjecttype geregistreerd. |
u bent niet door de bronhouder gemachtigd voor dit registratieobjecttype. |
<gegeven> mag niet aanwezig zijn. U mag geen registratieobjecten met voorgeschiedenis aanleveren. |
u bent niet als dataleverancier van dit registratieobject geregistreerd. |
Dit registratieobject heeft de registratiestatus voltooid. |
er zijn 1 of meer fouten geconstateerd in het brondocument. |
er zijn 1 of meer fouten geconstateerd in de kenmerkenverzameling. |
het aantal uitgiftedocumenten is groter dan 2000. Pas de kenmerken van uw verzoek tot verzending kengegevens aan. |
Brondocumenten
Er zijn in het totaal dertien verschillende brondocumenten. De brondocumenten verschillen per definitie in inhoud, maar kunnen ook in opbouw verschillen. Sommige documenten bevatten alleen nieuwe gegevens, terwijl andere naast nieuwe gegevens ook gegevens bevatten die nodig zijn voor identificatie. Ten slotte bevatten bepaalde berichten ook gegevens die bedoeld zijn om de integriteit van het brondocument te garanderen. Die derde categorie is in de UML-modellen zichtbaar gemaakt (<<stuurgegeven>>).
De algemene regels die bij inname gelden zijn voor ieder van de brondocumenten geformuleerd, maar de meer specifieke regels die van het type verzoek en het type correctie afhangen niet.
GMW-Inrichten
Het brondocument dat wordt aangeboden wanneer een nieuwe put is ingericht en het begin van het registratieproces markeert (figuur 5).
Alleen wanneer het document bij een verzoek hoort van een put met voorgeschiedenis, mag de inrichtingsdatum put de waarden uit het domein OnvolledigeDatum hebben.
GMW-Beschermconstructie
Het brondocument dat wordt aangeboden wanneer de put na inrichting alsnog voorzien is van een beschermconstructie of wanneer de bestaande beschermconstructie is vervangen door een ander type. 
Alleen wanneer het document bij een verzoek hoort van een put met voorgeschiedenis, mag het gegeven datum gebeurtenis de waarden uit het domein OnvolledigeDatum hebben met uitzondering van de waarde onbekend.
Het gegeven beschermconstructie mag nooit de IMBRO/A-waarde onbekend hebben.
GMW-Buisstatus

Het brondocument dat wordt aangeboden wanneer de toestand die aangeeft of een monitoringbuis gebruikt kan worden voor grondwatermonitoring voor een of meer buizen is veranderd. 
Figuur 5: GMW-Inrichten.
aantal veranderde buizen | |
Naam attribuut | aantal veranderde buizen |
Definitie | Het stuurgegeven dat aangeeft van hoeveel monitoringbuizen de status verandert. |
Kardinaliteit | 1 |
Domein | Aantal |
Maximale lengte | 2 |
Waardebereik | 1 tot 50 |
Alleen wanneer het document bij een verzoek hoort van een put met voorgeschiedenis mag het kwaliteitsregime IMBRO/A zijn. Het gegeven datum gebeurtenis mag dan de waarden uit het domein OnvolledigeDatum hebben met uitzondering van de waarde onbekend. Het gegeven buisstatus mag nooit de IMBRO/A-waarde onbekend hebben.
De buisnummers zijn uniek binnen het brondocument.
GMW-Eigenaar

Het brondocument dat wordt aangeboden wanneer het eigendom van de grondwatermonitoringput op een andere organisatie is overgegaan.
Alleen wanneer het document bij een verzoek hoort van een put met voorgeschiedenis, mag het kwaliteitsregime IMBRO/A zijn. Het gegeven datum gebeurtenis mag dan de waarden uit het domein OnvolledigeDatum hebben met uitzondering van de waarde onbekend.
De waarde van het gegeven eigenaar mag alleen ontbreken in het zeer uitzonderlijke geval dat het eigendom is overgegaan van een onderneming die in het Handelsregister is geregistreerd op een eigenaar die niet is geregistreerd.
GMW-Elektrodestatus
Het brondocument dat wordt aangeboden wanneer de toestand die aangeeft of een elektrode gebruikt kan worden voor grondwatermonitoring voor een of meer elektroden is veranderd.
aantal veranderde elektrodes | |
Naam attribuut | aantal veranderde elektrodes |
Definitie | Stuurgegeven dat aangeeft van hoeveel elektrodes de status verandert. |
Domein | Aantal |
Maximale lengte | 2 |
Waardebereik | 1 tot 50 |
Alleen wanneer het document bij een verzoek hoort van een put met voorgeschiedenis, mag het kwaliteitsregime IMBRO/A zijn. Het gegeven datum gebeurtenis mag dan de waarden uit het domein OnvolledigeDatum hebben met uitzondering van de waarde onbekend. Het gegeven elektrodestatus mag nooit de IMBRO/A-waarde onbekend hebben.
De elektrodenummers zijn uniek voor een kabel.
GMW-Inkorten
Het brondocument dat wordt aangeboden wanneer één of meer buizen zijn ingekort. Wanneer ook de beschermconstructie is veranderd bevat het brondocument het gegeven beschermconstructie met de nieuwe waarde. 
aantal ingekorte buizen | |
Naam attribuut | aantal ingekorte buizen |
Definitie | Stuurgegeven dat aangeeft hoeveel monitoringbuizen korter zijn gemaakt. |
Domein | Aantal |
Maximale lengte | 2 |
Waardebereik | 1 tot 50 |
Alleen wanneer het document bij een verzoek hoort van een put met voorgeschiedenis, mag het gegeven datum gebeurtenis de waarden uit het domein OnvolledigeDatum hebben met uitzondering van de waarde onbekend.
Het gegeven beschermconstructie mag nooit de IMBRO/A-waarde onbekend hebben.
De buisnummers zijn uniek binnen het brondocument.
Het gegeven buisnummer mag niet verwijzen naar een buis waarvan het buistype de waarde volledigFilter of filterlozeBuis heeft.
De waarde van het gegeven lengte stijgbuisdeel moet kleiner zijn dan de waarde die in de registratie ondergrond geldt voor de periode voorafgaand aan de datum gebeurtenis.
GMW-Inplaatsen

Het brondocument dat wordt aangeboden wanneer in een monitoringbuis een stijgbuisdeel is ingeplaatst.
Alleen wanneer het document bij een verzoek hoort van een put met voorgeschiedenis, mag het gegeven datum gebeurtenis de waarden uit het domein OnvolledigeDatum hebben met uitzondering van de waarde onbekend.
De waarde van het gegeven diameter bovenkant ingeplaatst deel moet kleiner zijn dan de waarde van het gegeven diameter bovenkant buis van de monitoringbuis waarin het stijgbuisdeel is geplaatst.
GMW-Maaiveldpositie

Het brondocument dat wordt aangeboden wanneer de maaiveldpositie bij de put is veranderd door een natuurlijk proces en daarom opnieuw is vastgesteld.
Regel: Dit brondocument mag alleen aangeboden worden als het maaiveld niet stabiel is en de putten stabiel zijn (het gegeven maaiveld stabiel heeft de waarde 'nee' en het gegeven putstabiliteit heeft de waarde 'stabielNAP').
Alleen wanneer het document bij een verzoek hoort van een put met voorgeschiedenis, mag het gegeven datum gebeurtenis de waarden uit het domein OnvolledigeDatum hebben met uitzondering van de waarde onbekend.
Het gegeven maaiveldpositie heeft altijd een waarde, ook wanneer het kwaliteitsregime van het brondocument de waarde IMBRO/A heeft (en om die reden kan het gegeven methode positiebepaling maaiveld nooit de waarde geen hebben).
GMW-Maaiveldpositie-inmeten
Het brondocument dat wordt aangeboden wanneer de maaiveldpositie bij de put tijdens een meetronde opnieuw is vastgesteld. De posities van de put zelf zijn ongewijzigd omdat deze niet opnieuw zijn vastgesteld. 
maaiveldpositie | |
Naam attribuut | maaiveldpositie |
Regels | De waarde van het gegeven mag gelijk zijn aan de actuele waarde in de registratie ondergrond. |
Regels IMBRO/A | De waarde van het gegeven mag niet ontbreken. |
methode positiebepaling maaiveld | |
Naam attribuut | methode positiebepaling maaiveld |
Regels | De waarde van het gegeven mag gelijk zijn aan de actuele waarde in de registratie ondergrond. |
GMW-Onderhouder

Het brondocument dat wordt aangeboden wanneer een andere organisatie verantwoordelijk is geworden voor het onderhoud van een grondwatermonitoringput.
Alleen wanneer het document bij een verzoek hoort van een put met voorgeschiedenis mag het kwaliteitsregime IMBRO/A zijn. Het gegeven datum gebeurtenis mag dan de waarden uit het domein OnvolledigeDatum hebben met uitzondering van de waarde onbekend. Het gegeven onderhoudende instantie mag nooit de IMBRO/A-waarde onbekend hebben.
GMW-Oplengen

Het brondocument dat wordt aangeboden wanneer van een grondwatermonitoringput één of meer buizen langer zijn gemaakt.
aantal opgelengde buizen | |
Naam attribuut | aantal opgelengde buizen |
Definitie | Stuurgegeven dat aangeeft hoeveel monitoringbuizen langer zijn gemaakt. |
Domein | Aantal |
Maximale lengte | 2 |
Waardebereik | 1 tot 50 |
Alleen wanneer het document bij een verzoek hoort van een put met voorgeschiedenis, mag het gegeven datum gebeurtenis de waarden uit het domein OnvolledigeDatum hebben met uitzondering van de waarde onbekend.
Het gegeven beschermconstructie mag nooit de IMBRO/A-waarde onbekend hebben.
De gegevens diameter bovenkant buis, beschermconstructie, variabele diameter, buismateriaal en lijm zijn alleen aanwezig als de waarde moet veranderen.
Het gegeven lijm mag nooit de waarde onbekend of geen hebben.
Het gegeven variabele diameter heeft altijd de waarde Ja.
De buisnummers zijn uniek binnen het brondocument.
Het gegeven buisnummer mag niet verwijzen naar een buis waarvan het gegeven buistype de waarde volledigFilter of filterlozeBuis is.
De waarde van het gegeven lengte stijgbuisdeel moet groter zijn dan de waarde die in de registratie ondergrond geldt voor de periode voorafgaand aan de datum gebeurtenis.
GMW-Posities

Het brondocument dat wordt aangeboden wanneer de posities van het maaiveld en de bovenkant van de monitoringbuizen zijn veranderd door een natuurlijk proces en daarom opnieuw zijn vastgesteld.
Regel: Dit brondocument mag alleen aangeboden worden als zowel het maaiveld als de put niet stabiel zijn (het gegeven maaiveld stabiel heeft de waarde 'nee' en het gegeven putstabiliteit heeft de waarde 'instabiel').
Alleen wanneer het document bij een verzoek hoort van een put met voorgeschiedenis, mag het gegeven datum gebeurtenis de waarden uit het domein OnvolledigeDatum hebben met uitzondering van de waarde onbekend.
Het gegeven maaiveldpositie heeft altijd een waarde, ook wanneer het kwaliteitsregime van het brondocument de waarde IMBRO/A heeft.
Het gegeven methode positiebepaling maaiveld kan nooit de waarde geen hebben. Het gegeven methode positiebepaling bovenkant buis kan nooit de waarde afgeleidSbl hebben).
De buisnummers zijn uniek binnen het brondocument.
GMW-Posities-inmeten
Het brondocument dat wordt aangeboden wanneer de posities van het maaiveld en de bovenkant van de monitoringbuizen opnieuw zijn ingemeten en daarom opnieuw zijn vastgesteld. 
aantal monitoringbuizen | |
Naam attribuut | aantal monitoringbuizen |
Definitie | Het stuurgegeven dat aangeeft van hoeveel monitoringbuizen de positie is ingemeten. |
methode positiebepaling maaiveld | |
Naam attribuut | methode positiebepaling maaiveld |
Regels | Het gegeven ontbreekt als het gegeven maaiveldpositie ontbreekt. Het gegeven is aanwezig als het gegeven maaiveldpositie aanwezig is. |
Monitoringbuis | |
Naam entiteit | Monitoringbuis |
Regels | Het aantal keren dat de entiteit voorkomt wordt bepaald door de waarde van het attribuut aantal monitoringbuizen. |
buisnummer | |
Naam attribuut | buisnummer |
Rol | Validatiegegeven |
Regels | De waarde van het gegeven is uniek binnen het brondocument. |
positie bovenkant buis | |
Naam attribuut | positie bovenkant buis |
Regels | De waarde van het gegeven mag gelijk zijn aan de actuele waarde in de registratie ondergrond. |
methode positiebepaling bovenkant buis | |
Naam attribuut | methode positiebepaling bovenkant buis |
Regels | De waarde van het gegeven mag gelijk zijn aan de actuele waarde in de registratie ondergrond. |
De volgende gegevens worden door de BRO afgeleid:
positie bovenkant filter | |
Naam attribuut | positie bovenkant filter |
Transformatieregel | {positie bovenkant buis} – {lengte stijgbuisdeel} |
positie onderkant filter | |
Naam attribuut | positie onderkant filter |
Transformatieregel | {positie bovenkant buis} – {lengte stijgbuisdeel} – {lengte filterdeel} |
elektrodepositie | |
Naam attribuut | elektrodepositie |
Transformatieregel | {actuele elektrodepositie} - [ {actuele positie bovenkant buis} – {positie bovenkant buis} |
GMW-Verleggen

Het brondocument dat in een verzoek de registratie aan te vullen wordt aangeboden wanneer het maaiveld bij een grondwatermonitoringput door menselijk ingrijpen is veranderd.
Alleen wanneer het document bij een verzoek hoort van een put met voorgeschiedenis mag het gegeven datum gebeurtenis de waarden uit het domein OnvolledigeDatum hebben met uitzondering van de waarde onbekend.
Het gegeven maaiveldpositie heeft altijd een waarde, ook wanneer het kwaliteitsregime van het brondocument de waarde IMBRO/A heeft.
Het gegeven methode positiebepaling maaiveld kan niet de waarde geen hebben.
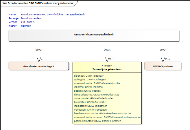
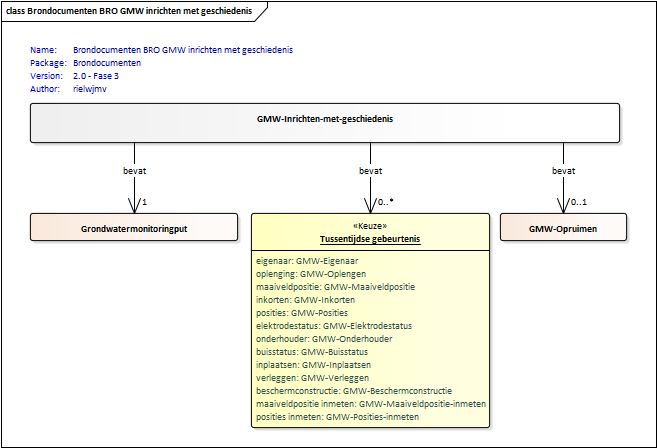
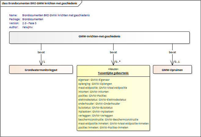
GMW-Inrichten-met-geschiedenis
BROSGW-238

Het brondocument dat wordt aangeboden wanneer een nieuwe put is ingericht en het begin van het registratieproces markeert (figuur 5).
Alleen wanneer het document wordt aangeboden met een kwaliteitsregime IMBRO/A en 'onder voorrecht', mag de inrichtingsdatum put en/of de opruimingsdatum put een waarde uit het domein OnvolledigeDatum hebben en/of mogen de gebeurtenis datum van een tussentijdse gebeurtenis een waarde uit het domein OnvolledigeDatum hebben anders dan de waarde 'onbekend'.
Dit brondocument maakt het mogelijk om gegevens van putten met geschiedenis tot aan het moment van aanleveren in 1 bericht aan te leveren. Een dataleverancier biedt de gegevens als 'meerdere brondocumenten in één brondocument' aan. De innamewebservice verwerkt 'de brondocumenten in één brondocument' alsof deze in afzonderlijk verzoeken worden aangeleverd. Daarbij wordt het aangeleverde inrichtingsbrondocument als eerste verwerkt, gevolgd door de aangeleverde brondocumenten in de lijst met tussentijdse gebeurtenissen in volgorde van oplopende gebeurtenisdatum en ten slotte het optionele opruimingsbrondocument.
Correctie met dit brondocument is niet toegestaan. De afzonderlijke documenten moeten gecorrigeerd worden.
GMW-Opruimen

Het brondocument dat in een verzoek de registratie aan te vullen wordt aangeboden wanneer een grondwatermonitoringput is opgeruimd.
Wanneer het document bij een verzoek hoort van een put met voorgeschiedenis, mag het gegeven opruimingsdatum put alle waarden uit het domein OnvolledigeDatum hebben, ook waarde onbekend. Alleen in dat geval heeft het kwaliteitsregime van het brondocument de waarde IMBRO/A.