Berichtencatalogus uitgiftewebservice SFR
Inleiding
Dit document beschrijft hoe een afnemer van de Basisregistratie Ondergrond (BRO) de gegevens over een wandonderzoek (SFR) kan opvragen.
Het document veronderstelt dat de lezer bekend is met de SFR catalogus. Nadere informatie is te vinden op www.basisregistratieondergrond.nl.
Het document veronderstelt dat de lezer beschikt over de kennis en vaardigheid om een XML-bestand te lezen en te schrijven.
De focus van het document ligt op het beschrijven van de structuur van de mogelijke berichten aan de hand van enkele voorbeelden. Andere zaken zoals definitie, kardinaliteit, domein en bedrijfsregels met betrekking tot de gegevensinhoud van de berichten staan in de catalogus.
Leeswijzer
Hoofdstuk 2 beschrijft de algemene werking van de SFR uitgiftewebservice.
Hoofdstuk 3 bevat een toelichting op enkele voorbeeldberichten.
Hoofdstuk 4 bevat de toegestane waarden van de enumeraties (niet-beheerde lijsten met toegestane waarden).
Hoofdstuk 5 bevat verwijzingen (URN's en URL's) naar de codelijsten (beheerde lijsten met toegestane waarden).
Hoofdstuk 6 bevat een vertaaltabel, aan de hand waarvan, gegeven de Engelstalige naam van een entiteit of een attribuut, de Nederlandse naam in de catalogus kan worden opgezocht.
Versiehistorie
Versie | Datum | Omschrijving |
|---|---|---|
| 1.0.0 | 20-08-2020 | Eerste versie. |
| 1.0.1 | 01-10-2020 | 3.2.10 schemalocation van het XML-bestand in het resultaat van een bepaling gecorrigeerd. |
| 1.0.2 | 04-12-2020 | Hoofdstuk 5: URN en link aangepast voor TertiaryConstituent |
Contactinformatie
Algemene informatie, documentatie en voorbeeld XML-berichten kunt u vinden op www.basisregistratieondergrond.nl.
Heeft u een vraag over de BRO? Wij staan voor u klaar om u te helpen.
Voor vragen, suggesties of opmerkingen kunt contact opnemen met de BRO Servicedesk via een mail naar support@broservicedesk.nl .
Als u toegang heeft tot de BRO Selfservicedesk (alleen via desktop of laptop), kunt u daar inloggen en uw vraag stellen voor een extra snelle afhandeling.
Of bel ons op telefoonnummer 088 - 8664 999. Wij zijn op werkdagen van 8.00 tot 17.00 uur bereikbaar.
Algemene werking van de SFR uitgiftewebservice
Dit hoofdstuk beschrijft de algemene werking van de SFR uitgiftewebservice.
Paragraaf 2.1 beschrijft de operaties die de SFR uitgiftewebservice ondersteunt.
Paragraaf 2.2 beschrijft de BRO-berichten die een rol spelen bij die operaties.
Paragraaf 2.3 beschrijft de verschillende uitgiftedocumenten die in een BRO-bericht uitgegeven kunnen worden.
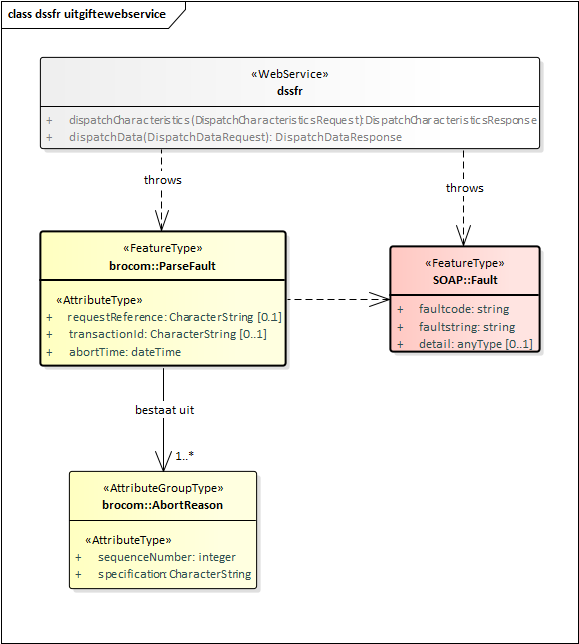
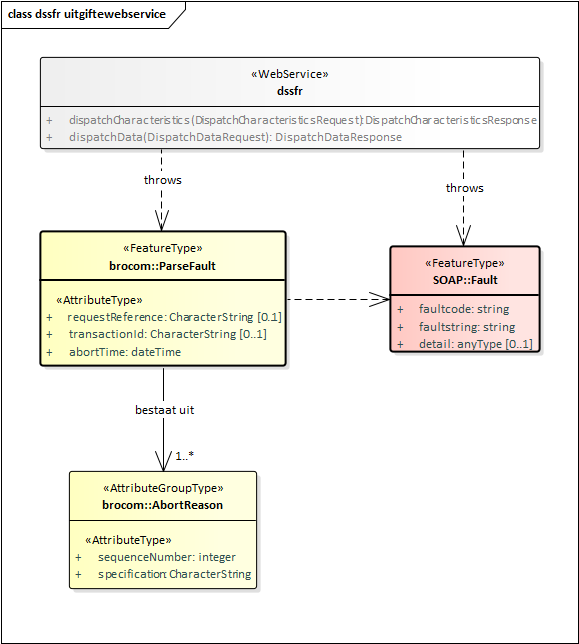
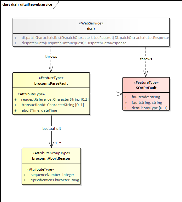
Operaties
De SFR uitgiftewebservice wordt gerealiseerd als een SOAP-webservice. De SFR uitgiftewebservice ondersteunt twee soap operaties: dispatchCharacteristics (uitgifte van kengegevens) en dispatchData (uitgifte van objectgegevens).

Een soap operatie heeft een request en een response:
- Het DispatchCharacteristicsRequest (verzoek tot uitgifte van kengegevens) en de DispatchCharacteristics Response (bericht van verzending van kengegevens).
- Het DispatchDataRequest (verzoek tot uitgifte van objectgegevens) en de DispatchDataResponse (bericht van verzending van objectgegevens).
Naast een bericht van verzending kan ieder verzoek ook leiden tot een foutmelding:
- SOAP:Fault (Systeemfout): als er tijdens de verwerking van het uitgifteverzoek een onverwachte fout optreedt in het BRO-systeem, dan leidt dit tot een SOAP:Fault.
- ParseFault (Validatiefout): als de SFR uitgiftewebservice constateert dat een uitgifteverzoek niet een welgevormd XML-bericht is of dat het niet voldoet aan de schema validatie, dan leidt dit tot een ParseFault.
BRO-berichten
Deze paragraaf beschrijft de vier verschillende BRO-berichten die een rol spelen in de SFR uitgiftewebservice.
DispatchCharacteristicsRequest
Het BRO-bericht DispatchCharacteristicsRequest bevat het uitgifteverzoek tot het leveren van de in het BRO-register opgenomen kengegevens van de SFR registratieobjecten die voldoen aan bepaalde kenmerken. Het DispatchCharacteristicsRequest (Verzoek tot uitgifte van kengegevens) van de SFR uitgiftewebservice is een specialisatie van AbstractDispatchCharacteristicsRequest in de package brocommon, waaraan het het attribuut criteria (kenmerken) met de SFR specifieke kenmerken toevoegt.

De criteria worden gedefinieerd door SFR_CriteriaSet, een specialisatie van CriteriaSet uit package brommon, waaraan het een aantal optionele attributen toevoegt .

De definities van de transactiegegevens staan in onderstaande tabel:
Naam in XML-bestand | Nederlandse naam | Type | Kardinaliteit | Definitie |
|---|---|---|---|---|
| requestReference | verzoekkenmerk | CharacterString | 1..1 | Een voor de afnemer unieke aanduiding van het uitgifteverzoek. |
| criteria | kenmerken | SFR_CriteriaSet | 1..1 | De afzonderlijke kenmerken waaraan de registratieobjecten moeten voldoen. Toelichting: |
De definities van de attributen van de CriteriaSet uit brocommon staan in onderstaande tabel:
Naam in XML-bestand | Nederlandse naam | Type | Kardinaliteit | Definitie |
|---|---|---|---|---|
| deliveryAccountableParty | bronhouder | CharacterString | 0..1 | Het KvK-nummer van de maatschappelijke activiteit van de publiekrechtelijke rechtspersoon die bronhouder is van de gegevens in de basisregistratie ondergrond. |
| qualityRegime | kwaliteitsregime | Enumeration | 0..1 | De aanduiding van de kwaliteitseis waaraan de gegevens van het wandonderzoek moeten voldoen. |
| registrationPeriod | periode van registreren | DatePeriod | 0..1 | Het datuminterval waarbinnen de datum van het tijdstip registratie van het wandonderzoek moet liggen. |
| correctionPeriod | periode van corrigeren | DatePeriod | 0..1 | Het datuminterval waarbinnen het laatste correctietijdstip van het wandonderzoek moet liggen. |
| underReview | in onderzoek | IndicationYesNo | 0..1 | De aanduiding die aangeeft of het wandonderzoek door de registerbeheerder in onderzoek moet zijn genomen of niet. |
| area | begrenzing | CharacterString | 0..1 | De begrenzing van een geografisch gebied aan het aardoppervlak, in de vorm van een rechthoek of een cirkel, waarbinnen het wandonderzoek moeten liggen. |
De definities van de attributen die SFR_CriteriaSet toevoegt aan CriteriaSet uit brocommon staan in onderstaande tabel:
Naam in XML-bestand | Nederlandse naam | Type | Kardinaliteit | Definitie |
|---|---|---|---|---|
| discipline | vakgebied | Discipline | 0..1 | Het vakgebied waarbinnen het wandonderzoek is uitgevoerd. |
| fieldworkPeriod | periode van veldwerk | DatePeriod | 0..1 | Periode waarbinnen het veldwerk is voltooid. |
| descriptionReportPeriod | periode van rapportage beschrijving | DatePeriod | 0..1 | Periode waarbinnen de uitvoerder van de beschrijving alle gegevens van de wandbeschrijving aan de bronhouder heeft overgedragen, of in het geval van historische gegevens de datum waarop alle gegevens zijn vastgesteld. |
| depthInterval | diepteinterval | VerticalPositionRange | 0..1 | Het bereik waarbinnen de einddiepte van de wand ligt. |
| descriptionQuality | beschrijfkwaliteit | DescriptionQuality | 0..1 | De gewenste mate van detail waarin de opbouw van de ondergrond is beschreven. |
| fractionDistributionDetermined | fractieverdeling bepaald | IndictionYesNo | 0..1 | Aanduiding of de onderlinge verhouding van de fracties waaruit de grond is samengesteld consequent is beschreven. |
| litterLayerInvestigated | strooisellaag onderzocht | IndictionYesNo | 0..1 | Aanduiding of in het onderzoek de laag strooisel die op het maaiveld kan liggen is onderzocht. |
| outcropType | type ontsluiting | OutcropType | 0..1 | De omschrijving van de wijze waarop de ondergrond is ontsloten. |
| stopCriterion | stopcriterium | StopCriterionField | 0..1 | De reden waarom de uitvoerder van het onderzoek is opgehouden met graven. |
| pitRefilled | kuil dichtgemaakt | IndictionYesNoUnknown | 0..1 | Aanduiding of een profielkuil als onderdeel van het veldwerk is opgevuld tot het niveau van voor het graven. |
| analysisReportPeriod | periode van rapportage analyse | DatePeriod | 0..1 | Periode waarbinnen de uitvoerder van de analyse alle gegevens van de wandmonsteranalyse aan de bronhouder heeft overgedragen, of in het geval van historische gegevens de datum waarop alle gegevens zijn vastgesteld. |
| analysisType | soort analyse | AnalysisType | 0..1 | De aanduiding die aangeeft tot welke categorie de analyse hoort. |
| characteristicsModelled | karakteristiek gemodelleerd | IndictionYesNo | 0..1 | Aanduiding of ook het modelleren van eigenschappen is uitgevoerd. |
DispatchDataRequest
Het BRO-bericht DispatchDataRequest bevat het uitgifteverzoek tot het leveren van de in het BRO-register opgenomen gegevens van een bepaald registratieobject. Daarbij wordt het registratieobject geïdentificeerd door zijn BRO-ID.

Dit BRO-bericht bestaat uit twee transactiegegevens. De definities van de transactiegegevens staan in onderstaande tabel:
Naam in XML-bestand | Nederlandse naam | Type | Kardinaliteit | Definitie |
|---|---|---|---|---|
| requestReference | verzoekkenmerk | CharacterString | 1..1 | Een voor de afnemer unieke aanduiding van het uitgifteverzoek. |
| broId | BRO-ID | RegistrationObjectCode | 1..1 | De unieke aanduiding van het registratieobject in de Basisregistratie Ondergrond. Toelichting: |
SOAP:Fault
Tijdens de uitvoering van een operatie kan er een onverwachte fout optreden in het BRO-systeem. Hiervoor kunnen verschillende oorzaken zijn, zoals het falen van bepaalde software of hardware. Deze onverwachte fouten worden beschouwd als een technische fout veroorzaakt door het BRO-systeem. De BRO stuurt dan een bericht in de vorm van een generieke SOAP:Fault (Systeemfout).

Een SOAP:Fault (Systeemfout) bestaat uit twee verplichte gegevens en één optioneel gegeven. De definities van deze gegevens staan in onderstaande tabel:
Naam in XML-bestand | Nederlandse naam | Type | Kardinaliteit | Definitie |
|---|---|---|---|---|
| faultcode | foutcode | CharacterString | 1..1 | Aanduiding waar de fout is opgetreden. Toelichting: |
| faultstring | fouttekst | CharacterString | 1..1 | Summiere beschrijving van de fout. Toelichting: |
| detail | details | AnyType | 0..1 | Aanvullende informatie over de opgetreden fout en de vermoedelijke oorzaak. Toelichting: |
ParseFault
Als er fouten in het uitgifteverzoek worden gevonden tijdens de technische controle van een uitgifteverzoek, bijvoorbeeld het uitgifteverzoek is niet een welgevormd XML-bericht of het uitgifteverzoek voldoet niet aan de schemavalidatie, dan worden deze beschouwd als een softwarefout in het systeem van de data-afnemer. Het BRO-systeem stuurt dan een bericht in de vorm van een ParseFault (Validatiefout).
Het BRO-bericht ParseFault (Validatiefout) is in feite een gemodelleerde vorm van de algemene SOAP:Fault (Systeemfout), waarbij op de plek van het detail de gegevens van de ParseFault (Validatiefout) worden opgenomen. In de ParseFault (Validatiefout) zit een lijst met abortReasons (Redenen afbreken).

Dit BRO-bericht begint met een SOAP:Fault (Systeemfout), bestaande uit drie gegevens. De definities van deze gegevens staan in onderstaande tabel:
Naam in XML-bestand | Nederlandse naam | Type | Kardinaliteit | Definitie |
|---|---|---|---|---|
| faultcode | foutcode | CharacterString | 1..1 | Aanduiding waar de fout is opgetreden. Toelichting: |
| faultstring | fouttekst | CharacterString | 1..1 | Summiere beschrijving van de fout. Toelichting: |
| detail | details | ParseFault | 0..1 | Aanvullende informatie over de opgetreden fout en de vermoedelijke oorzaak. Regel: |
De ParseFault (Validatiefout) bestaat uit drie gegevens en een lijst met abortReasons. De definities van de gegevens van ParseFault (Validatiefout) staan in onderstaande tabel:
Naam in XML-bestand | Nederlandse naam | Type | Kardinaliteit | Definitie |
|---|---|---|---|---|
| requestReference | verzoekkenmerk | CharacterString | 0..1 | Een voor de dataleverancier unieke aanduiding van het uitgifteverzoek. Toelichting: |
| transactionId | transactiecode | CharacterString | 0..1 | Een voor het BRO-systeem unieke aanduiding voor de verwerking van een innameverzoek of uitgifteverzoek. Toelichting: |
| abortTime | moment van afbreken | DateTime | 1..1 | Tijdstip, toegekend door de webservice, waarop de verwerking van het uitgifteverzoek is afgebroken. |
| abortReason | reden afbreken | AbortReason | 1..* | Lijst met redenen waarom de verwerking van het uitgifteverzoek is afgebroken. Toelichting: |
De lijst met abortReasons (redenen afbreken) bestaat uit minimaal 1 en maximaal 99 voorkomens van een AbortReason (Reden afbreken). Iedere AbortReason (Reden afbreken) bestaat uit twee gegevens. De definities staan in onderstaande tabel:
Naam in XML-bestand | Nederlandse naam | Type | Kardinaliteit | Definitie |
|---|---|---|---|---|
| sequenceNumber | volgnummer | Integer | 1..1 | Een binnen deze lijst van abortReasons (redenen afbreken) uniek nummer. Toelichting: |
| specification | foutmelding | CharacterString | 1..1 | Omschrijving van de validatie fout. |
DispatchCharacteristicsResponse
Onder normale omstandigheden bestaat het antwoord op een DispatchCharacteristicsRequest (verzoek tot uitgifte van kengegevens) uit een DispatchCharacteriscticsResponse (bericht van verzending van kengegevens). Het antwoord dispatchCharacteristicsResponse is gedefinieerd in het XSD-bestand dssfr-messages.xsd. Het is een specialisatie van DispatchResponse zoals gedefinieerd in brocommon.xsd. Het voegt daaraan toe het attribuut numberOfDocuments (aantal documenten) en een lijst met dispatchDocuments (uitgiftedocumenten).

Onderstaande tabel bevat de definities van de gegevens van de DispatchResponse :
Naam in XML-bestand | Nederlandse naam | Type | Kardinaliteit | Definitie |
|---|---|---|---|---|
| responseType | type antwoord | ResponseType | 1..1 | Aanduiding van de betekenis van het antwoord. Regels: |
| requestReference | verzoekkenmerk | CharacterString | 1..1 | Een voor de afnemer unieke aanduiding van het uitgifteverzoek. Toelichting: |
| rejectionTime | tijdstip van afwijzing | DateTime | 0..1 | Tijdstip, toegekend door de webservice, waarop het uitgifteverzoek is afgewezen. Regels: |
| dispatchTime | tijdstip van uitgifte | DateTime | 0..1 | Tijdstip, toegekend door de webservice, waarop de opgevraagde gegevens zijn verzonden. Regels: |
| rejectionReason | reden afwijzing | CharacterString | 0..1 | De reden waarom het uitgifteverzoek is afgewezen. Regels: |
| criterionError | kenmerkfout | CriterionError | 0..* | Lijst met foutmeldingen met betrekking tot een geconstateerde fout in de kenmerken van een uitgifteverzoek, bestaande uit een volgnummer en een omschrijving. Regels: Toelichting: |
Onderstaande tabel bevat de definities van de gegevens die DispatchCharacteristicsResponse toevoegt aan DispatchResponse uit brocommon:
Naam in XML-bestand | Nederlandse naam | Type | Kardinaliteit | Definitie |
|---|---|---|---|---|
| numberOfDocuments | aantal uitgiftedocumenten | Integer | 0..1 | Het aantal registratieobjecten dat voldoet aan de criteria (kenmerken) in het uitgifteverzoek. Regels: |
| dispatchDocument | uitgiftedocument | AbstractRegistrationObject | 0..* | Deze lijst van elementen bevat de kengegevens van de registratieobjecten die voldoen aan de criteria (kenmerken) in het uitgifteverzoek. Regels: Toelichting: |
Als er geen registratieobjecten zijn gevonden die voldoen aan de criteria, dan heeft het attribuut numberOfDocuments de waarde 0 en is de lijst met dispatchDocuments leeg.
Als er meer dan 2000 registratieobjecten zijn gevonden die voldoen aan de criteria, dan heeft het attribuut numberOfDocuments de waarde 2000 en is de lijst met dispatchDocuments beperkt tot dat aantal.
DispatchDataResponse
Onder normale omstandigheden bestaat het antwoord op een DispatchDataRequest (verzoek tot uitgifte van objectgegevens) uit een DispatchDataResponse (bericht van verzending van objectgegevens). Het antwoord dispatchDataResponse is gedefinieerd in het XSD-bestand dssfr-messages.xsd. Het is een specialisatie van DispatchResponse zoals gedefinieerd in brocommon.xsd. Het voegt daaraan toe één optioneel dispatchDocument.

Het BRO-bericht DispatchDataResponse (Antwoord) kan twee betekenissen hebben:
- Een bericht van afwijzing.
- Een bericht van verzending van objectgegevens.
Onderstaande tabel geeft weer welke gegevens onder welke omstandigheden in het BRO-bericht opgenomen zullen worden. De lijst met criterionErrors (kenmerkfouten) speelt alleen een rol bij de uitgifte van kenmerken en dus niet bij de uitgifte van objectgegevens.
| Gegeven | Afwijzing | Verzending |
|---|---|---|
| responseType | √ | √ |
| requestReference | √ | √ |
| rejectionTime | √ | |
| dispatchTime | √ | |
| rejectionReason | √ | |
| criterionError | √ | |
| dispatchDocument | √ |
Zie de voorgaande paragraaf voor de definities van de gegevens van de DispatchResponse uit brocommon.
Onderstaande tabel bevat de definities van de gegevens die DispatchDataResponse toevoegt aan DispatchResponse uit brocommon:
Naam in XML-bestand | Nederlandse naam | Type | Kardinaliteit | Definitie |
|---|---|---|---|---|
| dispatchDocument | uitgiftedocument | AbstractRegistrationObject | 0..1 | Dit element bevat de gegevens van het opgevraagde registratieobject, die in het BRO-systeem geregistreerd zijn. Regels: |
Uitgiftedocumenten
Een uitgiftedocument bevat gegevens van een registratieobject, die in het BRO-systeem zijn geregistreerd. In de catalogus van het registratieobject staat de definitie van de beschikbare gegevens.
De SFR uitgiftewebservice kent vier types uitgiftedocumenten. Welk type voor een gegeven uitgiftedocument wordt gebruikt, hangt af van het uitgifteverzoek, het feit of de afnemer tevens bronhouder en/of dataleverancier is van het opgevraagde registratieobject en of het registratieobject uit registratie is genomen of niet.
Paragraaf 2.3.1 beschrijft de uitgiftedocumenten die kunnen worden opgenomen in een DispatchCharacteristics Response (Bericht van verzending van kengegevens).
Paragraaf 2.3.2 beschrijft de uitgiftedocumenten die kunnen worden opgenomen in een DispatchDataResponse (Bericht van verzending van objectgegevens).
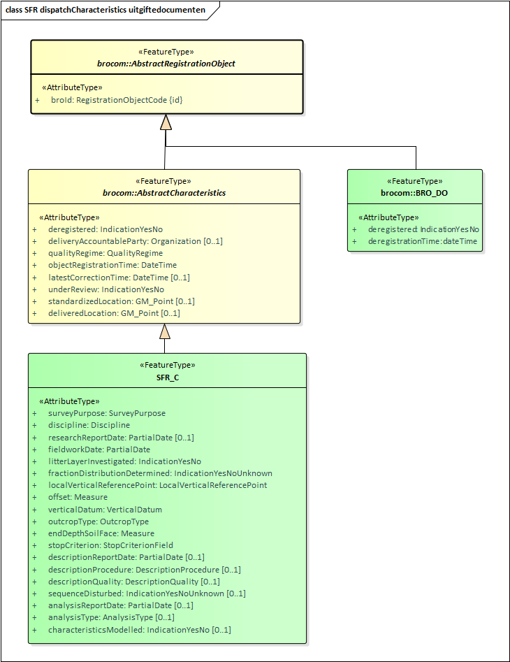
Kengegevens
Het bericht dispatchCharacteristicsResponse (Bericht van verzending van kengegevens) bevat een lijst met uitgiftedocumenten, met daarin de kengegevens van de registratieobjecten die voldoen aan de criteria in het uitgifteverzoek. Per registratieobject/verzameling kengegevens kan het daarbij gaan om een van de twee types uitgiftedocumenten in onderstaande tabel. Welke verschijningsvorm wordt aangenomen, hangt af van het feit of het registratieobject uit registratie is genomen of niet:
Uitgiftedocument | Registratieobject |
|---|---|
| BRO_DO | Uit registratie genomen. |
| SFR_C | Niet uit registratie genomen. |
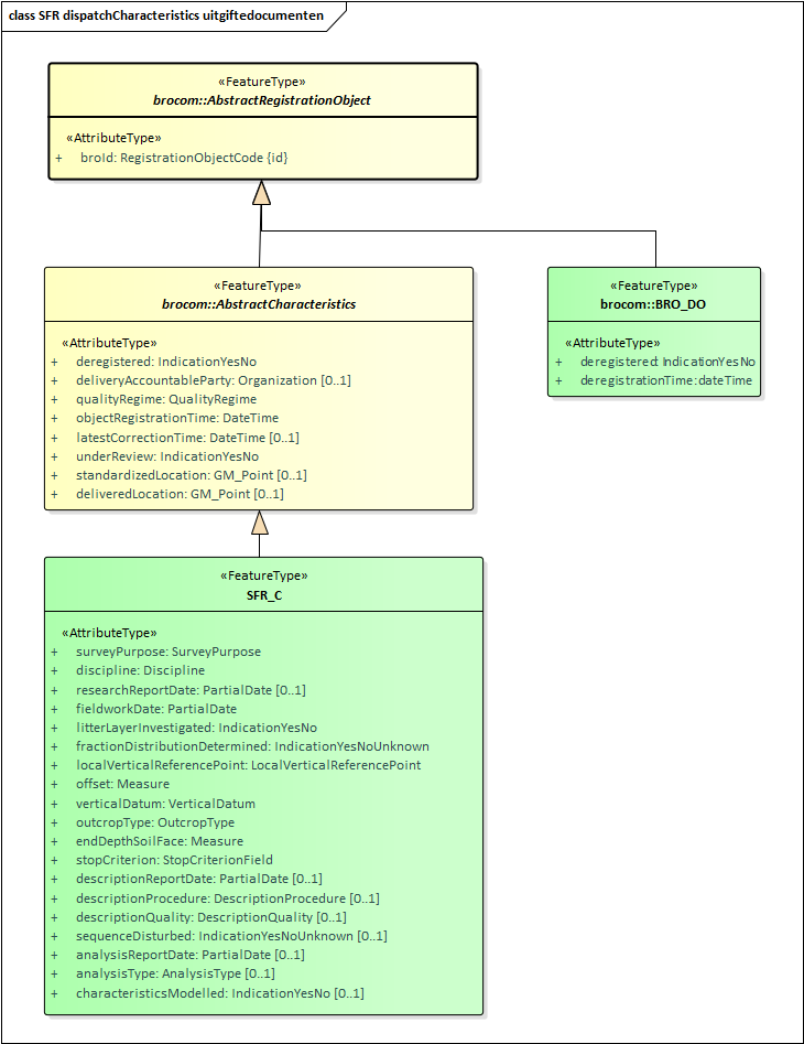
Zoals in onderstaande figuur wordt aangegeven, zijn beide uitgiftedocumenten een specialisatie van AbstractRegistrationObject, wat gedefinieerd is in brocommon.xsd. Omdat dit de eerste gemeenschappelijke vader is van die twee uitgiftedocumenten, treedt dit FeatureType op als datatype van de reeks dispatchDocuments in het antwoord DispatchCharacteristicsResponse.

BRO_DO
Het uitgiftedocument van het type BRO_DO is een specialisatie van AbstractRegistrationObject in de package brocommon. Dit uitgiftedocument bestaat uit de gegevens:
- broId (BRO-ID).
- deregistered (uit registratie genomen).
- deregistrationTime (tijdstip uit registratie genomen).
SFR_C
Het uitgiftedocument van het type SFR_C is een specialisatie van AbstractCharacteristics in de package brocommon, wat op zijn beurt een specialisatie is van AbstractRegistrationObject in de package brocommon. Dit uitgiftedocument bestaat uit de gegevens:
- broId (BRO-ID).
- deregistered (uit registratie genomen).
- deliveryAccountableParty (bronhouder)
- qualityRegime (kwaliteitsregime)
- objectRegistrationTime (tijdstip registratie object)
- latestCorrectionTime (tijdstip laatste correctie)
- underReview (in onderzoek)
- standardizedLocation (gestandaardiseerde locatie)
- deliveredLocation (aangeleverde locatie)
- surveyPurpose (kader inwinning)
- discipline (vakgebied)
- researchReportDate (rapportagedatum onderzoek)
- fieldworkDate (veldwerkdatum)
- litterLayerInvestigated (strooisellaag onderzocht)
- fractionDistributionDetermined (fracteverdeling bepaald)
- localVerticalReferencePoint (lokaal verticaal referentiepunt)
- offset (verschuiving)
- verticalDatum (verticaal referentievlak)
- outcropType (type ontsluiting)
- endDepthSoilFace (einddiepte wand)
- stopCriterion (stopcriterium)
- descriptionReportDate (rapportagedatum beschrijving)
- descriptionProcedure (beschrijfprocedure)
- descriptionQuality (beschrijfkwaliteit)
- sequenceDisturbed (opbouw verstoord)
- analysisReportDate (rapportagedatum analyse)
- analysisType (soort analyse)
- characteristicsModelled (karakteristiek gemodelleerd)
Objectgegevens
De SFR uitgiftewebservice kent drie types uitgiftedocumenten die kunnen worden opgenomen in een DispatchDataResponse (Bericht van verzending van objectgegevens). Zie onderstaande tabel. Welke verschijningsvorm wordt aangenomen, hangt af van de identiteit van de afnemer en het feit of het registratieobject uit registratie is genomen of niet.
| Uitgiftedocument | Wordt uitgeleverd als: | |
|---|---|---|
| Afnemer | Registratieobject | |
| BRO_DO | Is niet de bronhouder en/of dataleverancier. | Uit registratie genomen. |
| SFR_O | Is niet de bronhouder en/of dataleverancier. | Niet uit registratie genomen. |
| SFR_O_DP | Is tevens de bronhouder en/of dataleverancier. | Ongeacht. |
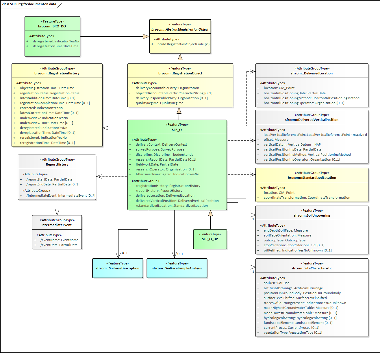
Onderstaande figuur geeft de uitgiftedocumenten weer inclusief de mogelijke inhoud:

Attributen met een minteken voor hun naam (in plaats van een plusteken) worden alleen uitgeleverd als de afnemer tevens bronhouder en/of dataleverancier is van het opgevraagde registratieobject. Met andere woorden, deze gegevens worden alleen opgenomen in het dispatchDocument (uitgiftedocument) SFR_O_DP.
Attributen met een deelteken voor hun naam worden niet aangeboden in een brondocument bij de innamewebservice. In plaats daarvan wordt een waarde voor deze gegevens afgeleid door het BRO-systeem.
Attributen met de tekst 'id' tussen accolades achter de naam zijn gegevens die een object (een voorkomen van het FeatureType (Objecttype)) uniek identificeren.
Alle gegevens zijn volledig gedefinieerd in de SFR catalogus.
BRO_DO
Het uitgiftedocument van het type BRO_DO is een specialisatie van AbstractRegistrationObject in de package brocommon. Dit uitgiftedocument bestaat uit de gegevens:
- broId (BRO-ID).
- deregistered (uit registratie genomen).
- deregistrationTime (tijdstip uit registratie genomen).
SFR_O_DP
Het uitgiftedocument van het type SFR_O_DP is een specialisatie van SFR_O. Dit uitgiftedocument bevat alle gegevens uit de SFR catalogus.
SFR_O
Het uitgiftedocument van het type SFR_O is een specialisatie van RegistrationObject, wat op zijn beurt een specialisatie is van AbstractRegistrationObject in de package brocommon. Dit uitgiftedocument bevat dezelfde gegevens als uitgiftedocument SFR_O_DP, met uitzondering van de volgende gegevens (die ontbreken in SFR_O):
- objectIdAccountableParty (object-ID bronhouder) in RegistrationObject (Wandonderzoek)
- deliveryResponsibleParty (dataleverancier) in RegistrationObject (Wandonderzoek)
- researchOperator (uitvoerder onderzoek) in SFR_O (Wandonderzoek)
- horizontalPositioningOperator (uitvoerder locatiebepaling) in DeliveredLocation (Aangeleverde locatie)
- verticalPositioningOperator (uitvoerder verticale positiebepaling) in DeliveredVerticalPosition (Aangeleverde verticale positie)
- descriptionOperator (uitvoerder beschrijving) in SoilFaceDescription (Wandbeschrijving)
- analysisOperator (uitvoerder analyse) in SoilFaceSampleAnalysis (Wandmonsteranalyse)
Voorbeeldberichten
Dit hoofdstuk geeft een toelichting bij enkele voorbeeldberichten.
Paragraaf 3.1 bevat een opsomming van beschikbare voorbeeldberichten, hun intentie en een summiere beschrijving van de inhoud.
Paragraaf 3.2 bevat een gedetailleerde beschrijving van kleine, bijzondere stukken uit de voorbeeldberichten.
Integrale voorbeeldberichten
De integrale voorbeeldberichten kunnen gedownload worden van de GitHub website (https://github.com/BROprogramma/SFR/blob/gh-pages/Berichtencatalogus/uitgifteservice). De onderstaande tabel bevat een opsomming van de beschikbare voorbeeldberichten, hun intentie en een summiere beschrijving van de inhoud.
Naam | Doel en inhoud |
|---|---|
| DC_Request_Cirkel.xml | Uitgifteverzoek tot het leveren van de in het BRO-register opgenomen kengegevens van bodemkundig wandonderzoeken die zijn uitgevoerd binnen een bepaald gebied aangeduid door een cirkel. |
| DC_ResponseLevering.xml | Bericht van verzending van kengegevens met daarin de kengegevens van twee registratieobjecten. |
| DO_Request.xml | Uitgifteverzoek tot het leveren van de in het BRO-register opgenomen gegevens van een bepaald registratieobject. |
DO_Response_BRO_DO.xml | Bericht van verzending van objectgegevens met daarin de gegevens van een bodemkundig wandonderzoek dat uit registratie is genomen, opgevraagd door een afnemer die niet tevens bronhouder en/of dataleverancier is van het opgevraagde registratieobject. |
| DO_Response_Rejection.xml | Bericht van afwijzing met daarin de foutmelding dat een registratieobject met het opgevraagde BRO-ID niet bestaat. |
| DO_ResponseSFR_O_DP.xml | Bericht van verzending van objectgegevens met daarin alle geregistreerde gegevens van een bodemkundig wandonderzoek dat niet uit registratie is genomen, opgevraagd door een afnemer die tevens bronhouder en/of dataleverancier is van het opgevraagde registratieobject.
|
Code snippets.
Deze paragraaf bevat voor een aantal kleine, bijzondere stukken XML-code uit de voorbeeldberichten een gedetailleerde beschrijving.
De kop van een registrationRequest
De eerste regel van een BRO-bericht bevat de XML-proloog. Merk op dat de tekens volgens UTF-8 zijn gecodeerd. Eén teken kan daardoor uit meerdere bytes bestaan. Dit is met name van belang voor speciale tekens, zoals à, á, ï.
Regel 2 t/m 12 bevatten de opening tag van het dispatchDataResponse (bericht van verzending van objectgegevens) als root XML-element en de namespaces van de gebruikte XML-schemadefinities (XSD's). De laatste twee XML-attributen (xmlns:xsi en xsi:schemaLocation) maken het mogelijk om het BRO-bericht te valideren tegen de XSD-bestanden van de SFR uitgiftewebservice. Deze twee attributen mogen weggelaten worden. In het voorbeeldbericht heeft de URL van de schemalocation van de dssfr namespace de waarde ../../XSD/dssfr-messages.xsd. Dit is een relatief pad naar een lokaal bestand, met een mappenstructuur alsof de GitHub SFR repo is gecloned naar een lokale repo. Deze waarde is met name bedoeld in de projectfase voordat de SFR uitgiftewebservice beschikbaar is. De laatste regel van de disclaimer bevat de waarde voor de schemalocation zoals die in de productiefase opgenomen zal worden. Vanaf dat moment kunnen de XSD-bestanden vanaf die URL gedownload worden.
Na de disclaimer volgen drie transactiegegevens: responseType (type antwoord), requestReference (verzoekkenmerk) en dispatchTime (tijdstip van uitgifte ). Andere typen antwoorden kunnen andere transactiegegevens bevatten. Zie hoofdstuk 2 voor nadere informatie.
Na de transactiegegevens volgt de opening tag van het dispatchDocument (uitgiftedocument). Daarbinnen volgen de gegevens van het opgevraagde registratieobject.
Het antwoord wordt afgesloten met de closing tags van het dispatchDocument (uitgiftedocument) en het dispatchDataResponse (bericht van verzending van objectgegevens ).
<dispatchDataResponse
xmlns="http://www.broservices.nl/xsd/dssfr/2.0"
xmlns:sfrcom="http://www.broservices.nl/xsd/sfrcommon/2.0"
xmlns:srcom="http://www.broservices.nl/xsd/srcommon/1.0"
xmlns:brocom="http://www.broservices.nl/xsd/brocommon/3.0"
xmlns:swe="http://www.opengis.net/swe/2.0"
xmlns:gml="http://www.opengis.net/gml/3.2"
xmlns:xlink="http://www.w3.org/1999/xlink"
xmlns:xsi="http://www.w3.org/2001/XMLSchema-instance"
xsi:schemaLocation="http://www.broservices.nl/xsd/dssfr/2.0 ../../XSD/dssfr-messages.xsd"
>
<!-- Disclaimer: dit voorbeeldbericht valideert tegen de XSD van de uitgifteservice.
Het is niet gevalideert door de uitgifteservice en is vaktechnisch/inhoudelijk niet voorbeeldig.
xsi:schemaLocation="http://www.broservices.nl/xsd/dssfr/2.0 https://schema.broservices.nl/xsd/dssfr/2.0/dssfr-messages.xsd"
-->
<brocom:responseType>dispatch</brocom:responseType>
<brocom:requestReference>uitgifte-38</brocom:requestReference>
<brocom:dispatchTime>2019-04-16T09:01:52+01:00</brocom:dispatchTime>
<dispatchDocument>
...
</dispatchDocument>
</dispatchDataResponse>
Uitgiftedocument
Een bericht van verzending van objectgegevens kan een uitgiftedocument bevatten (zie paragraaf 2.2). Zoals beschreven in paragraaf 2.3 kent de SFR uitgiftewebservice 4 types uitgiftedocumenten. De UML-diagrammen geven aan dat alle uitgiftedocumenten direct of indirect een specialisatie zijn van AbstractRegistrationObject en daarmee een FeatureType zijn. Conform de GML XML encoding rules wordt het property type pattern toegepast bij het omzetten van de gegevensdefinitie in UML naar de berichtdefinities in XML.
Onderstaand stukje XML van een voorbeeldbericht laat zien hoe dat uitpakt. Na de opening tag dispatchDocument van het uitgiftedocument volgt een regel met SFR_O_DP . Deze regel geeft aan dat in dit bericht dit element optreedt als uitgiftedocument. Het element SFR_O_DP is als root element gedefinieerd in het XSD-bestand dssfr-messages.xsd van de SFR uitgiftewebservice. Na deze regel komt het eerste XML-element van het type SFR_O_DPType , namelijk broID.
...
<dispatchDocument>
<SFR_O_DP gml:id="id_0001">
<brocom:broId>SFR123456789012</brocom:broId>
...
</SFR_O_DP>
</dispatchDocument>
...
gml:id
De SFR gegevensdefinitie maakt een onderscheid tussen objecttypes en gegevensgroeptypes. Bij de opstellen van de berichtdefinities worden deze stereotypes vertaald naar FeatureType en AttributeGroupType. Beide kunnen in software omgezet worden naar classes. De verschillen zijn onder meer dat een FeatureType identificeerbaar is en dat een AttributeGroupType alleen bestaat bij de gratie van een FeatureType waarvan het direct of indirect een onderdeel is. Beide hebben gegevens (attributes) en/of gegevensgroepen (attributeGroups).
Conform de GML XML encoding rules leidt ieder FeatureType in de XSD-bestanden tot:
- Een ComplexType, wat de inhoud van het FeatureType definieert en direct of indirect een specialisatie is van gml:AbstractFeatureType.
- Een root element, zodat objecten van het ComplexType geïnstantieerd kunnen worden.
- Een propertyType ComplexType, zodat in een XML-document:
- Een gegeven met dit FeatureType als type ofwel de inhoud van het FeatureType kan bevatten (in-line) ofwel een verwijzing naar een feature (object) van dit type (by-reference).
- Het type van het element kan worden vervangen door een specialisatie van het FeatureType, waarvan het bijbehorende root-element in het XSD-bestand een substitutionGroup heeft die direct of indirect herleidt naar het root element van dit FeatureType (polymorfisme).
Een AttributeGroupType leidt tot alleen een ComplexType , wat de inhoud van het AttributeGroupType definieert .
Omdat een FeatureType direct of indirect een specialisatie is van gml:AbstractFeatureType krijgt ieder betreffend XML-element een XML-attribuut gml:id. De waarde van deze gml:id moet uniek zijn binnen het BRO-verzoek. In de voorbeeldberichten is dit gedaan met een waarde die begint met 'id_', gevolgd door een volgnummer.
...
<SFR_StartRegistration gml:id="id_0001">
...
<sfrcom:GroundwaterMonitoringNet gml:id="id_0002">
...
<sfrcom:GroundwaterMonitoringTube gml:id="id_0004">
...
<gml:TimePeriod gml:id="id_0005">
...
Waarde uit een codelijst
In de BRO wordt een onderscheid gemaakt tussen beheerde waardenlijsten en niet-beheerde waardenlijsten. In de gegevenscatalogus en de XSD-bestanden noemen we een beheerde waardenlijst een codelijst. Bij een codelijst is de lijst met toegestane waarden niet opgenomen in de XSD-bestanden.
Voor codelijsten volgt de BRO de GML XML encoding rules voor een CodeType . Dit is een algemeen patroon . Het voegt een XML-attribuut codeSpace toe aan een XML-element, waarvan de waarde verwijst naar een catalogus, thesaurus, classificatie schema of autoriteit voor de codelijst. Als conventie bestaat de waarde van het XML-attribuut uit een URN, bv.: urn:bro:sfr:SurveyPurpose. Hoofdstuk 5 bevat een overzicht van de codelijsten en hun URN waarde. De gegevenscatalogus bevat per codelijst de toegestane waarden, zoals gedefinieerd op het moment dat de gegevenscatalogus werd vastgesteld.
Onderstaand een voorbeeld van een XML-element, waarvan de waarde bouwwerk een waarde uit een codelijst is:
<surveyPurpose codeSpace="urn:bro:sfr:SurveyPurpose">bouwwerk</surveyPurpose>
Datum en DatumTijd
De waarde van een XML-element met als type een xs:Date (Datum) wordt gecodeeerd volgens de ISO-8601 standaard: yyyy-mm-dd. Bijvoorbeeld:
<brocom:date>2019-03-18</brocom:date>
De waarde van een XML-element met als type een xs:DateTime (Datum) wordt ook gecodeeerd volgens de ISO-8601 standaard: yyyy-mm-ddThh:mm:ss+hh:mm. Bijvoorbeeld:
<brocom:dispatchTime>2019-04-16T09:01:52+01:00</brocom:dispatchTime>
De uren en minuten na het plus teken is de tijdzone ten opzichte van UTC (aka GMT). In theorie kan dit ook een min teken zijn (tijdzones ten westen van Greenwich), maar voor Nederland is de tijdzone + 1 uur (wintertijd) of + 2 uur (zomertijd).
PartialDate
In de SFR gegevenscatalogus hebben diverse gegevens een Datum onder kwaliteitsregime IMBRO en een OnvolledigeDatum onder IMBRO/A. In de XSD-bestanden is de OnvolledigeDatum gerealiseerd in het complexType PartialDateType. Deze ondersteunt 4 mogelijkheden met afnemende nauwkeurigheid: date (volledige datum), yearMonth (datum en jaartal), year (jaartal) of voidReason (de vaste waarde 'onbekend').
<researchReportDate>
<!--You have a CHOICE of the next 4 items at this level
<brocom:date>2019-03-18</brocom:date>
<brocom:yearMonth>2019-03</brocom:yearMonth>
<brocom:year>2019</brocom:year>
<brocom:voidReason>onbekend</brocom:voidReason>
-->
<brocom:date>2019-03-18</brocom:date>
</researchReportDate>
Organisatie
De SFR gegevenscatalogus definieert een aantal uitvoerders. Deze hebben een Organization (Organisatie) als gegevenstype. Bijvoorbeeld:
- researchOperator (uitvoerder onderzoek)
- horizontalPositioningOperator (uitvoerder locatiebepaling)
- verticalPositioningOperator (uitvoerder verticale positiebepaling)
- descriptionOperator (uitvoerder beschrijving)
- analysisOperator (uitvoerder analyse)
Het gegevenstype Organization (Organisatie) biedt de keuze tussen een kamer van koophandel nummer of een Europees handelsnummer. Hieronder twee voorbeelden:
...
<researchOperator>
<brocom:chamberOfCommerceNumber>52754834</brocom:chamberOfCommerceNumber>
</researchOperator>
...
<analysisOperator>
<brocom:europeanCompanyRegistrationNumber>DEB8537.HRB66039</brocom:europeanCompanyRegistrationNumber>
</analysisOperator>
...
Locatie
De SFR gegevenscatalogus definieert voor de DeliveredLocation (Aangeleverde locatie) en StandardizedLocation (Gestandaardiseerde locatie) onder andere de volgende twee attributen:
- Coördinaten: De coördinaten die zijn aangeleverd.
- Referentiestelsel: Het referentiestelsel van de aangeleverde coördinaten.
Conform de GML encoding van NEN3610 worden deze twee attributen uitgewisseld met een gml:Point, bestaande uit:
- XML-element gml:pos - het coördinatenpaar
- XML-attribuut srsName - een verwijzing naar het referentiestelsel waarin het coördinatenpaar is uitgedrukt.
- XML-attribuut gml:id - een unieke identificatie van het object
Het bereik en de betekenis van het coördinatenpaar is afhankelijk van het gebruikte referentiestelsel. Onderstaande tabel geeft per referentiestelsel de waarde voor het XML-attribuut srsName en de betekenis, eenheid en volgorde van de ordinaten in het coördinatenpaar.
Referentiestelsel | srsName | Betekenis | Eenheid |
|---|---|---|---|
| RD | urn:ogc:def:crs:EPSG:28992 | X, Y | Meter |
| ETRS89 | urn:ogc:def:crs:EPSG:4258 | Latitude, Longitude | Decimale graden |
Voorbeeld van de XML-encoding voor dezelfde locatie in RD en in ETRS89:
...
<location gml:id="id_0002" srsName="urn:ogc:def:crs:EPSG::28992">
<gml:pos>134750.000 477800.000</gml:pos>
</location>
...
<location gml:id="id_0002" srsName="urn:ogc:def:crs:EPSG::4258">
<gml:pos>52.28782, 5.09042</gml:pos>
</location>
...
Meetwaarde
De SFR gegevenscatalogus definieert een aantal gegevens als een meetwaarde. Deze bestaan uit een getalswaarde en een eenheid.
In de XSD-bestanden hebben de betreffende XML-element een type gml:Measure. Conform de GML XML encoding rules wordt de eenheid opgeslagen in het XML-attribuut uom (unit of measure; eenheid). Als een gegeven van het type meetwaarde geen waarde heeft, dan wordt er een XML-attribuut xsi:Nil="true" opgenomen en heeft het XML-element geen waarde, maar wordt het XML attribuut uom (eenheid) wel opgenomen. Zie onderstaande voorbeelden voor een offset (verschuiving) met en zonder een waarde.
...
<sfrcom:offset uom="m">-1.38</sfrcom:offset>
...
<sfrcom:offset uom="m" xsi:nil="true"/>
...
Merk op dat in de gegevenscatalogus (in de meeste gevallen) naast de afkorting ook tussen haakjes de voluitgeschreven naam van de eenheid is opgenomen, bijvoorbeeld: Eenheid: m (meter) . Alleen de afkorting volgens de UCUM lijst moet worden opgenomen in het BRO-verzoek.
Resultaten van bepalingen
De SFR gegevenscatalogus definieert voor een aantal bepalingen een meetreeks. Daarbij wordt op gezette tijden (of bij bepaalde waarden van een andere onafhanelijke grootheid) steeds een aantal parameters gemeten. Hetzelfde patroon komt voor bij een tweetal karakteristieken, waar de punten op een curve worden gedefinieerd.
Omdat het in deze situaties potentieel om een groot aantal waarden kan gaan, worden deze parameterwaarden niet uitgeleverd als XML-elementen, maar wordt er gebruikt gemaakt van een compacte codering volgens de SWE (Sensor Web Enablement) standaard van het OGC (Open Geospatial Consortium). De meetreeks (of de karakteristiek) is daarbij gemodelleerd als een swe:D ataArray. De gemeten parameterwaarden worden gemodelleerd als een swe: DataRecord.
Een swe:DataArray bestaat uit vier XML-elementen:
- elementCount: het aantal verzamelingen van parametermeetwaarden in de reeks.
- elementType: beschrijving van de meetwaarden in een dataRecord.
- encoding: aanduiding voor de codering van:
- Een decimalSeparator (decimaalscheidingsteken) voor de parameterwaarden in een DataRecord.
- Een tokenSeparator (tokenscheidingsteken) om de parameterwaarden binnen een DataRecord te scheiden.
- Een blockSeparator (recordscheidingsteken) om de DataRecords binnen de reeks te scheiden.
- values: de 'CSV'-gecodeerde reeks van dataRecords met de parameterwaarden.
Het DataRecord met de beschrijving van de parameterwaarden kan in-line worden opgenomen of externe gedefinieerd worden. Bij de BRO is ervoor gekozen om de definitie van de swe:DataRecords niet in-line op te nemen, maar om deze centraal vast te leggen. In een DataArray wordt dan een verwijzing (xlink:href) opgnomen naar het bestand met daarin een DataRecord. De bestanden met de DataRecords kunnen gedownload worden vanaf dezelfde locatie als de XSD-bestanden (zie paragraaf 3.2.1).
Voor iedere parameterwaarde moet een waarde opgenomen worden in een DataArray. Het DataRecord geeft aan hoe het ontbreken van een waarde moet worden weergegeven door middel van een nilValue.
Onderstaande tabel geeft een samenvatting van de meetreeksen en karakteristieken in de SFR gegevenscatalogus waar dit swe patroon is toegepast, de XML-elementen die dientengevolge het datatype swe:DataArray hebben gekregen en de bijbehorende XML-bestanden waarin de definities van de swe:DataRecords zijn opgenomen.
| Meetreeks/karakteristiek | XML-element met als type DataArray | DataRecord met de parameterwaarde |
|---|---|---|
| Krimpverloop | shrinkage | ShrinkageState.xml |
| Waterdoorlatendheidsverloop | hydraulicConductivityChange | HydraulicConductivityStateType.xml |
| Waterretentie | waterretention | WaterretentionValue.xml |
| Watergehalte en doorlatendheid bij een veranderende bodemvochtpotentiaal | waterContentAndConductivityUnderDecreasingSoilWaterPotential | WaterContentAndConductivityAtSpecificSoilWaterPotential.xml |
| Waterretentie verdamping | waterretentionEvaporation | WaterretentionValueEvaporation.xml |
| Waterretentiekarakteristiek | retentionCurve | ShapeRetentionCurve.xml |
| Waterdoorlatendheidskarakteristiek | hydraulicConductivityCurve | ShapeHydraulicConductivyCurve.xml |
Hieronder een voorbeeld van een meetreeks voor de krimptoestand bestaande uit 4 dataRecords:
Voorbeeld Shrinkage
...
<srcom:shrinkage>
<swe:DataArray id="id_0017">
<swe:elementCount>
<swe:Count>
<swe:value>4</swe:value>
</swe:Count>
</swe:elementCount>
<swe:elementType name="krimptoestand" xlink:href="https://schema.broservices.nl/xsd/srcommon/1.0/meetreeksen/ShrinkageState.xml"/>
<swe:encoding>
<swe:TextEncoding collapseWhiteSpaces="true" decimalSeparator="." tokenSeparator="," blockSeparator=";"/>
</swe:encoding>
<swe:values>66.4,39.4,NaN,NaN;65.5,38.8,NaN,NaN;64.8,38.4,NaN,NaN;60.8,35.4,NaN,NaN</swe:values>
</swe:DataArray>
</srcom:shrinkage>
...
Het XML-attribuut collapseWhiteSpaces="true", geeft aan dat alle whitespace voor en na iedere tokenseparator en blockseparator moeten worden genegeerd. Onderstaande voorbeeld, met een betere human-readability, is dus ook mogelijk:
Voorbeeld Shrinkage
...
<srcom:shrinkage>
<swe:DataArray id="id_0017">
<swe:elementCount>
<swe:Count>
<swe:value>4</swe:value>
</swe:Count>
</swe:elementCount>
<swe:elementType name="krimptoestand" xlink:href="https://schema.broservices.nl/xsd/srcommon/1.0/meetreeksen/ShrinkageState.xml"/>
<swe:encoding>
<swe:TextEncoding collapseWhiteSpaces="true" decimalSeparator="." tokenSeparator="," blockSeparator=";"/>
</swe:encoding>
<swe:values>
66.4,39.4,NaN,NaN;
65.5,38.8,NaN,NaN;
64.8,38.4,NaN,NaN;
60.8,35.4,NaN,NaN
</swe:values>
</swe:DataArray>
</srcom:shrinkage>
...
Als blockseparator kan ook een " " (spatie) of " " (regelovergang) worden opgegeven. Dan vervalt de ; tussen de dataRecords binnen de values.
Enumeraties
Dit hoofdstuk bevat de toegestane waarden van de enumeraties (niet-beheerde waardenlijsten).
In de BRO wordt een onderscheid gemaakt tussen beheerde waardenlijsten en niet-beheerde waardenlijsten. In de gegevenscatalogus en de XSD-bestanden noemen we een niet-beheerde waardenlijst een enumeratie. Bij een enumeratie staat de lijst met toegestane waarden vast en kan de lijst met toegestane waarden niet veranderd worden zonder aanpassingen in de gegevenscatalogus, de berichtdefinities (XSD-bestanden) en de software (voor het maken of verwerken van een bericht).
De onderstaande tabel geeft een overzicht van de enumeraties die van belang zijn bij het maken van een BRO-verzoek over een bodemkundig wandonderzoek. De eerste kolom bevat de Engelstalige naam van de enumeratie, zoals deze voorkomt in de XSD-bestanden. De tweede kolom bevat de Nederlandstalige naam, zoals die voorkomt in de gegevenscatalogus. De derde kolom bevat de toegestane waarden, die gebruikt mogen worden in een BRO-verzoek.
Type | Naam | Waarde | Omschrijving |
|---|---|---|---|
| IndicationYesNo | IndicatieJaNee | ja | |
| nee | |||
| IndicationYesNoUnknown | IndicatieJaNeeOnbekend | ja | |
| nee | |||
| onbekend | Het is niet bekend of het gegeven een waarde ja of nee heeft. | ||
| QualityRegime | Kwaliteitsregime | IMBRO | Kwaliteitsregime waarbij de innamewebservice tijdens het verwerken van een innameverzoek de normale (strikte) regels hanteert, zoals gedefinieerd in de gegevenscatalogus. |
| IMBRO/A | Kwaliteitsregime waarbij de innamewebservice tijdens het verwerken van een innameverzoek andere (minder strenge) bedrijfsregels, toegestane waarden van codelijsten en/of domeinen van gegevens toepast dan onder het (normale) IMBRO kwaliteitsregime. |
Codelijsten
Dit hoofdstuk bevat verwijzingen (URN's en URL's) naar de codelijsten (beheerde waardenlijsten).
In de BRO wordt een onderscheid gemaakt tussen beheerde waardenlijsten en niet-beheerde waardenlijsten. In de gegevenscatalogus en de XSD-bestanden noemen we een beheerde waardenlijst een codelijst. Bij een codelijst kan de lijst met toegestane waarden worden aangepast zonder dat aanpassingen nodig zijn in de berichtdefinities (XSD-bestanden) en/of de software (voor het maken of verwerken van een bericht). De gegevenscatalogus bevat per codelijst de toegestane waarden, zoals gedefinieerd op het moment dat de gegevenscatalogus werd vastgesteld.
De onderstaande tabel geeft een overzicht van de codelijsten die van belang zijn bij het maken van een BRO-verzoek over een bodemkundig wandonderzoek .
- De eerste kolom bevat de Engelstalige naam van de codelijst, zoals deze voorkomt in de XSD-bestanden.
- De tweede kolom bevat de Nederlandstalige naam, zoals die voorkomt in de gegevenscatalogus.
- De derde kolom bevat de URI, die in een BRO-verzoek gebruikt moet worden bij het XML-attribuut codeSpace of het XML-attribuut href. Bij een XML-attribuut codeSpace wordt de gekozen waarde uit de codelijst opgenomen als waarde van het XML-element. Bij een XML-attribuut href wordt de gekozen waarde uit de codelijst samen met de URI geplaatst in het XML-attribuut. Zie de voorbeeldberichten voor nadere informatie.
- De vierde kolom bevat een link naar de website waar de actuele lijst is te raadplegen met toegestane waarden die in een BRO-verzoek gebruikt mogen worden als waarde voor een XML-element.
Vertaallijst
Dit hoofdstuk bevat een vertaaltabel, aan de hand waarvan, gegeven de Engelstalige naam van een complexType of element of een attribuut in de XSD-bestanden, de Nederlandse naam in de gegevenscatalogus kan worden opgezocht.
De onderstaande tabel is gesorteerd op alfabetische volgorde van de Engelstalige naam van het complexType/element. Tussen haakjes staat het type modelelement van de entiteit. Binnen een entiteit zijn de attributen gesorteerd op Engelstalige naam.
| Complextype (stereotype) element | Entiteit attribuut |
|---|---|
| AbstractRegistrationObject (FeatureType) | Abstract Registratieobject |
| broId | BRO-ID |
| BasicDistributionFractionSmaller50um (AttributeGroupType) | Minimale verdeling fractie kleiner50um |
| fraction0to2um | fractie 0tot2um |
| fraction2to50um | fractie 2tot50um |
| BasicParticleSizeDistribution (AttributeGroupType) | Basis korrelgrootteverdeling |
| basicDistributionFractionSmaller50um | minimale verdeling fractie kleiner50um |
| detailedDistributionFraction63to2000um | uitgebreide verdeling fractie 63tot2000um |
| detailedDistributionFractionSmaller50um | uitgebreide verdeling fractie kleiner50um |
| fraction50to63um | fractie 50tot63um |
| fraction63to2000um | fractie 63tot2000um |
| fractionSmaller50um | fractie kleiner50um |
| standardDistributionFraction63to2000um | standaard verdeling fractie 63tot2000um |
| standardDistributionFractionSmaller50um | standaard verdeling fractie kleiner50um |
| CompactedInterval (FeatureType) | Verdicht interval |
| beginDepth | begindiepte |
| endDepth | einddiepte |
| CorrectionRequest (FeatureType) | Correctieverzoek |
| correctionReason | Reden voor correctie |
| sourceDocument | Brondocument |
| DeliveredLocation (AttributeGroupType) | Aangeleverde locatie |
| horizontalPositioningDate | datum locatiebepaling |
| horizontalPositioningMethod | methode locatiebepaling |
| horizontalPositioningOperator | uitvoerder locatiebepaling |
| location | coördinaten |
| DeliveredVerticalPosition (AttributeGroupType) | Aangeleverde verticale positie |
| localVerticalReferencePoint | lokaal verticaal referentiepunt |
| offset | verschuiving |
| verticalDatum | verticaal referentievlak |
| verticalPositioningDate | datum verticale positiebepaling |
| verticalPositioningMethod | methode verticale positiebepaling |
| verticalPositioningOperator | uitvoerder verticale positiebepaling |
| DetailedDistributionFraction63to2000um (AttributeGroupType) | Uitgebreide verdeling fractie 63tot2000um |
| fraction105to210um | fractie 105ot210um |
| fraction1200to1700um | fractie 1200tot1700um |
| fraction1700to2000um | fractie 1700tot2000um |
| fraction210to300um | fractie 210tot300um |
| fraction300to420um | fractie 300tot420um |
| fraction420to600um | fractie 420tot600um |
| fraction600to850um | fractie 600tot850um |
| fraction63to105um | fractie 63tot105um |
| fraction850to1200um | fractie 850tot1200um |
| DetailedDistributionFractionSmaller50um (AttributeGroupType) | Uitgebreide verdeling fractie kleiner50um |
| fraction0to2um | fractie 0tot2um |
| fraction16to25um | fractie 16tot25um |
| fraction25to35um | fractie 25tot35um |
| fraction2to4um | fractie 2tot4um |
| fraction35to50um | fractie 35tot50um |
| fraction4to8um | fractie 4tot8um |
| fraction8to16um | fractie 8tot16um |
| DispatchCharacteristicsRequest (FeatureType) | Verzoek tot levering kengegevens |
| criteria | kenmerkenverzameling |
| DispatchCharacteristicsResponse (FeatureType) | Bericht van verzending gegevens |
| dispatchDocument | De gegevens |
| numberOfDocuments | Aantal documenten |
| DispatchDataResponse (FeatureType) | Bericht van verzending gegevens |
| dispatchDocument | uitgiftedocument |
| DisturbedInterval (FeatureType) | Verstoord interval |
| beginDepth | begindiepte |
| disturbance | verstoring |
| endDepth | einddiepte |
| endDepthReached | einddiepte bereikt |
| DryBulkDensityDetermination (FeatureType) | Bepaling droge bulkdichtheid |
| determinationMethod | bepalingsmethode |
| determinationProcedure | bepalingsprocedure |
| dryBulkDensity | droge bulkdichtheid |
| dryingTemperature | droogtemperatuur |
| materialIrregularity | bijzonderheid materiaal |
| ringDiameter | ringdiameter |
| ringHeight | ringhoogte |
| volumeWaterSaturated | volume waterverzadigd |
| FineFractionDistribution (AttributeGroupType) | Verdeling fijne fractie |
| estimatedClayContent | geschat lutumgehalte |
| estimatedSandContent | geschat zandgehalte |
| estimatedSiltContent | geschat siltgehalte |
| FractionDistribution (AttributeGroupType) | Fractieverdeling |
| estimatedFineFractionContent | geschat gehalte fijne fractie |
| estimatedGravelContent | geschat grindgehalte |
| estimatedOrganicMatterContent | geschat organischestofgehalte |
| estimatedShellMatterContent | geschat schelpmateriaalgehalte |
| fineFractionDistribution | verdeling fijne fractie |
| HomogeneousMaterial (AttributeGroupType) | Homogeen materiaal |
| depositionalCharacteristic | afzettingskarakteristiek |
| estimatedSaturatedPermeability | geschatte verzadigde doorlatendheid |
| horizonCode | horizontcode |
| rockType | gesteentesoort |
| soil | grond |
| specialMaterial | bijzonder materiaal |
| HydraulicConductivityCharacteristic (AttributeGroupType) | Waterdoorlatendheidskarakteristiek |
| hydraulicConductivityCurve | doorlatendheidscurve |
| modelledSaturatedHydraulicConductivity | gemodelleerde verzadigde waterdoorlatendheid |
| simpleCurve | curve enkelvoudig |
| HydraulicConductivityDetermination (FeatureType) | Bepaling waterdoorlatendheid |
| determinationId | bepalingsID |
| determinationMethod | bepalingsmethode |
| determinationProcedure | bepalingsprocedure |
| flowDownwards | stroming neerwaarts |
| materialIrregularity | bijzonderheid materiaal |
| performanceIrregularity | bijzonderheid uitvoering |
| ringDiameter | ringdiameter |
| ringHeight | ringhoogte |
| saturatedHydraulicConductivity | verzadigde waterdoorlatendheid |
| temperature | temperatuur |
| usedMedium | gebruikt medium |
| verticallySampled | verticaal bemonsterd |
| waterDegassed | water ontgast |
| HydraulicConductivityState (AttributeGroupType) | Waterdoorlatendheidstoestand |
| hydraulicConductivity | waterdoorlatendheid |
| soilWaterPotential | bodemvochtpotentiaal |
| volumetricWaterContent | volumetrisch watergehalte |
| HydrophysicalCharacteristicsModelling (FeatureType) | Modellering van hydrofysische karakteristieken |
| determinationId | bepalingsID |
| hydraulicConductivityCharacteristic | waterdoorlatendheidskarakteristiek |
| modellingMethod | modelleringsmethode |
| modellingProcedure | modelleringsprocedure |
| waterretentionCharacteristic | waterretentiekarakteristiek |
| IncompleteFractionSpecification (AttributeGroupType) | Onvolledige fractiespecificatie |
| estimatedClayContent | geschat lutumgehalte |
| estimatedOrganicMatterContent | geschat organischestofgehalte |
| estimatedSandContent | geschat zandgehalte |
| estimatedSiltContent | geschat siltgehalte |
| IntermediateEvent (AttributeGroupType) | Tussentijdse gebeurtenis |
| eventDate | datum gebeurtenis |
| eventName | naam gebeurtenis |
| InvestigatedInterval (FeatureType) | Onderzocht interval |
| beginDepth | begindiepte |
| characteristicModelled | karakteristiek gemodelleerd |
| endDepth | einddiepte |
| horizonCode | horizontcode |
| LayerComponent (AttributeGroupType) | Laagcomponent |
| depositionalCharacteristic | bodemkundige afzettingskarakteristiek |
| estimatedSaturatedPermeability | geschatte verzadigde doorlatendheid |
| horizonCode | horizontcode |
| layerProportion | geschat volumepercentage |
| soil | grond |
| LitterLayer (FeatureType) | Strooisellaag |
| estimatedOrganicMatterContent | geschat organischestofgehalte |
| horizonCode | horizontcode |
| layerDiscontinuous | laag discontinu |
| litterType | strooiselsoort |
| lowerBoundary | ondergrens |
| lowerBoundaryDetermination | bepaling ondergrens |
| lowerBoundaryShape | vorm ondergrens |
| pHLitterLayer | bepaalde ph |
| upperBoundary | bovengrens |
| upperBoundaryDetermination | bepaling bovengrens |
| MunsellColour (AttributeGroupType) | Munsellkleur |
| munsellChroma | munsell zuiverheid |
| munsellHue | munsell hoofdkleur |
| munsellValue | munsell witheid |
| NonStandardisedFraction (AttributeGroupType) | Niet gestandaardiseerde fractie |
| lowerBoundary | ondergrens |
| proportion | aandeel |
| upperBoundary | bovengrens |
| OrganicCarbonContentDetermination (FeatureType) | Bepaling organisch koolstofgehalte |
| determinationMethod | bepalingsmethode |
| determinationProcedure | bepalingsprocedure |
| organicCarbonContent | organisch koolstofgehalte |
| performanceIrregularity | bijzonderheid uitvoering |
| reportingLimit | rapportagegrens |
| OrganicMatterContentDetermination (FeatureType) | Bepaling organischestofgehalte |
| determinationMethod | bepalingsmethode |
| determinationProcedure | bepalingsprocedure |
| freeIronCorrectionApplied | vrij ijzercorrectie toegepast |
| lutumCorrectionApplied | lutumcorrectie toegepast |
| organicMatterContent | organischestofgehalte |
| reportingLimit | rapportagegrens |
| OverviewTensiometerCharacteristics (AttributeGroupType) | Overzicht tensiometergegevens |
| depth2 | diepte 1 |
| depth3 | diepte 2 |
| depth4 | diepte 3 |
| depth5 | diepte 4 |
| diameter | diameter |
| length | lengte |
| number | aantal |
| ParticleSizeDistributionDetermination (FeatureType) | Bepaling korrelgrootteverdeling |
| basicParticleSizeDistribution | basis korrelgrootteverdeling |
| determinationMethod | bepalingsmethode |
| determinationProcedure | bepalingsprocedure |
| dispersionMethod | dispersiemethode |
| fractionDistribution | fractieverdeling |
| nonStandardisedFraction | niet gestandaardiseerde korrelverdeling |
| particleSizeDistributionStandardised | korrelgrootteverdeling gestandaardiseerd |
| performanceIrregularity | bijzonderheid uitvoering |
| PHDetermination (FeatureType) | Bepaling zuurgraad |
| determinationMethod | bepalingsmethode |
| determinationProcedure | bepalingsprocedure |
| pH | pH |
| pHLitterLayer (AttributeGroupType) | Zuurgraad strooisellaag |
| depth | diepte |
| pH | pH |
| pHSoilLayer (AttributeGroupType) | Zuurgraad bodemlaag |
| depth | diepte |
| pH | pH |
| RegistrationHistory (AttributeGroupType) | Registratiegeschiedenis |
| corrected | gecorrigeerd |
| deregistered | uit registratie genomen |
| deregistrationTime | tijdstip uit registratie genomen |
| latestAdditionTime | tijdstip laatste aanvulling |
| latestCorrectionTime | tijdstip laatste correctie |
| objectRegistrationTime | tijdstip registratie object |
| registrationCompletionTime | tijdstip voltooiing registratie |
| registrationStatus | registratiestatus |
| reregistered | weer in registratie genomen |
| reregistrationTime | tijdstip weer in registratie genomen |
| underReview | in onderzoek |
| underReviewTime | in onderzoek sinds |
| RegistrationObject (FeatureType) | Registratieobject |
| deliveryAccountableParty | bronhouder |
| deliveryResponsibleParty | dataleverancier |
| objectIdAccountableParty | object-ID bronhouder |
| qualityRegime | kwaliteitsregime |
| RegistrationRequest (FeatureType) | Registratieverzoek |
| sourceDocument | brondocument |
| ReportHistory (AttributeGroupType) | Rapportagegeschiedenis |
| intermediateEvent | tussentijdse gebeurtenis |
| reportEndDate | einddatum rapportage |
| reportStartDate | startdatum rapportage |
| SFR_AbstractReport (FeatureType) | Wandonderzoek |
| deliveredLocation | aangeleverde locatie |
| deliveredVerticalPosition | aangeleverde verticale positie |
| deliveryContext | kader aanlevering |
| discipline | vakgebied |
| fieldworkDate | veldwerkdatum |
| litterLayerInvestigated | strooisellaag onderzocht |
| objectIdAccountableParty | object-ID bronhouder |
| researchOperator | uitvoerder onderzoek |
| surveyPurpose | kader inwinning |
| SFR_C (FeatureType) | SFR-kengegevens |
| analysisReportDate | rapportagedatum analyse |
| analysisType | soort analyse |
| characteristicsModelled | karakteristiek gemodelleerd |
| descriptionProcedure | beschrijfprocedure |
| descriptionQuality | beschrijfkwaliteit |
| descriptionReportDate | rapportagedatum beschrijving |
| discipline | vakgebied |
| endDepthSoilFace | einddiepte wand |
| fieldworkDate | veldwerkdatum |
| fractionDistributionDetermined | fractieverdeling bepaald |
| litterLayerInvestigated | strooisellaag onderzocht |
| localVerticalReferencePoint | lokaal verticaal referentiepunt |
| offset | verschuiving |
| outcropType | type ontsluiting |
| researchReportDate | rapportagedatum onderzoek |
| sequenceDisturbed | opbouw verstoord |
| stopCriterion | stopcriterium |
| surveyPurpose | kader inwinning |
| verticalDatum | verticaal referentievlak |
| SFR_CompleteReport_V1 (FeatureType) | SFR-compleetRapport-v1 |
| researchReportDate | rapportagedatum onderzoek |
| soilFaceDescription | Wondonderzoek |
| soilFaceSampleAnalysis | Wandmonsteranalyse |
| SFR_CriteriaSet (AttributeGroupType) | Kenmerkenverzameling SFR |
| analysisReportPeriod | Periode waarin analyse gerapporteerd is |
| analysisType | Type analyse |
| characteristicsModelled | Karakterstiek gemodelleerd |
| depthInterval | diepteinterval |
| descriptionQuality | beschrijfkwaliteit |
| descriptionReportPeriod | periode van rapportage beschrijving |
| discipline | vakgebied |
| fieldworkPeriod | periode van veldwerk |
| fractionDistributionDetermined | fractieverdeling bepaald |
| litterLayerInvestigated | strooisellaag onderzocht |
| outcropType | type ontsluiting |
| pitRefilled | kuil dichtgemaakt |
| stopCriterion | stopcriterium |
| SFR_EndReport_V1 (FeatureType) | SFR-endRapport-v1 |
| researchArea | Aangeboden deelonderzoek |
| researchReportDate | rapportage datum onderzoek |
| SFR_O (FeatureType) | Wandonderzoek |
| deliveredLocation | aangeleverde locatie |
| deliveredVerticalPosition | aangeleverde verticale positie |
| deliveryContext | kader aanlevering |
| discipline | vakgebied |
| fieldworkDate | veldwerkdatum |
| litterLayerInvestigated | strooisellaag onderzocht |
| registrationHistory | registratiegeschiedenis |
| reportHistory | rapportagegeschiedenis |
| researchOperator | uitvoerder onderzoek |
| researchReportDate | rapportagedatum onderzoek |
| standardizedLocation | gestandaardiseerde locatie |
| surveyPurpose | kader inwinning |
| SFR_O_DP (FeatureType) | SFR_O_DP |
| SFR_StartReport_V1 (FeatureType) | SFR-startRapport-v2 |
| researchArea | Aangeboden deelonderzoek |
| ShapeHydraulicConductivyCurve (AttributeGroupType) | Vorm doorlatendheidscurve |
| shapefactorAlpha | vormfactor alfa |
| shapefactorLambda | vormfactor lambda |
| shapefactorM | vormfactor m |
| shapefactorN | vormfactor n |
| weightfactor | wegingsfactor |
| ShapeRetentionCurve (AttributeGroupType) | Vorm retentiecurve |
| shapefactorAlpha | vormfactor alfa |
| shapefactorM | vormfactor m |
| shapefactorN | vormfactor n |
| weightfactor | wegingsfactor |
| ShrinkageDetermination (FeatureType) | Bepaling krimpverloop |
| determinationMethod | bepalingsmethode |
| determinationProcedure | bepalingsprocedure |
| disturbed | verstoord |
| materialIrregularity | bijzonderheid materiaal |
| temperature | temperatuur |
| ShrinkageState (AttributeGroupType) | Krimptoestand |
| diameter | diameter |
| height | hoogte |
| mass | massa |
| volume | volume |
| SiteCharacteristic (FeatureType) | Terreintoestand |
| artificialDrainage | kunstmatige drainage |
| currentProces | actueel proces |
| hydrologicalSetting | hydrologische omstandigheid |
| landscapeElement | landschapselement |
| meanHighestGroundwaterTable | gemiddeld hoogste grondwaterspiegel |
| meanLowestGroundwaterTable | gemiddeld laagste grondwaterspiegel |
| positionOnGroundBody | ligging op grondlichaam |
| soilUse | bodemgebruik |
| surfaceLevelShifted | maaiveld verlegd |
| tracesOfChurningPresent | wroetsporen aanwezig |
| vegetationType | vegetatietype |
| Soil (AttributeGroupType) | Grond |
| carbonateContentClass | kalkgehalteklasse |
| chunk | brokje |
| classificationLoamBased | classificatie volgens leemdriehoek |
| colour | kleur |
| containsGravel | grindhoudend |
| containsShellMatter | schelpmateriaalhoudend |
| estimatedDensity | geschatte dichtheid |
| estimatedSandMedian | geschatte zandmediaan |
| fractionDistribution | fractieverdeling |
| gravelContentClass | grindgehalteklasse |
| incompleteFractionSpecification | onvolledige fractiespecificatie |
| interbedding | gelaagde inhomogeniteit |
| moistness | vochtigheidstoestand |
| mottled | gevlekt |
| munsellColour | munsellkleur |
| organicMatterContentClassNEN5104 | organischestofgehalteklasseNEN5104 |
| peatType | veensoort |
| pedologicalSoilName | bodemkundige grondsoort |
| ripeningClass | rijpingsklasse |
| sandCementation | zandverkitting |
| shellMatterContentClass | schelpmateriaalgehalteklasse |
| soilAggregate | bodemaggregaat |
| soilNameNEN5104 | grondsoort NEN5104 |
| stain | vlek |
| structureType | structuurtype |
| tertiaryConstituent | bijzonder bestanddeel |
| vertic | knip |
| SoilAggregate (AttributeGroupType) | Bodemaggregaat |
| aggregateLengthClass | aggregaatlengteklasse |
| aggregateShape | aggregaatvorm |
| angularity | hoekigheid |
| disintegrating | uiteenvallend |
| horizontallyAligned | horizontaal gerangschikt |
| poreAbundanceClass | hoeveelheidsklasse porien |
| roughness | ruwheid |
| SoilClassification (FeatureType) | Bodemclassificatie |
| anomalousGroundwaterRegime | afwijkend grondwaterregime |
| carbonateProfile | kalkverloopklasse |
| classificationCode | standaardpuntencode |
| codeGroup | codegroep |
| groundwaterTableClass | grondwatertrap |
| lowerBoundaryPeat | veenondergrens |
| peatClass | veenklasse |
| reworkingClass | vergravingsklasse |
| soilClass | bodemklasse |
| specialFeatureBottom | bijzonderheid onderin |
| specialFeatureSite | bijzonderheid locatie |
| specialFeatureTop | bijzonderheid bovenin |
| subsoilDuinVagueSoil | ondergrond duinvaaggrond |
| subsoilPeat | ondergrond veen |
| textureClass | textuurklasse |
| textureProfile | profielverloop |
| SoilFaceDescription (FeatureType) | Wandbeschrijving |
| artificiallyHumidified | kunstmatig bevochtigd |
| describedWidth | beschreven breedte |
| descriptionOperator | uitvoerder beschrijving |
| descriptionProcedure | beschrijfprocedure |
| descriptionReportDate | rapportagedatum beschrijving |
| fractionDistributionDetermined | fractieverdeling bepaald |
| lowerBoundarySandFraction | ondergrens zandfractie |
| SoilFaceSampleAnalysis (FeatureType) | Wandmonsteranalyse |
| analysisOperator | uitvoerder analyse |
| analysisReportDate | rapportagedatum analyse |
| analysisType | soort analyse |
| SoilLayer (FeatureType) | Bodemlaag |
| anthropogenic | antropogeen |
| homogeneousMaterial | homogeen materiaal |
| inverted | gekeerd |
| layerComponent | laagcomponent |
| layerDiscontinuous | laag discontinu |
| lowerBoundary | ondergrens |
| lowerBoundaryDetermination | bepaling ondergrens |
| lowerBoundaryShape | vorm ondergrens |
| mixed | gemengd |
| pHSoilLayer | ph bodemlaag |
| rootAbundanceClass | hoeveelheidsklasse wortels |
| rooted | beworteld |
| rootsEvenlyDistributed | wortels gelijkmatig verdeeld |
| slant | scheefstaand |
| soilLife | bodemleven |
| upperBoundary | bovengrens |
| upperBoundaryDetermination | bepaling bovengrens |
| SoilProfile (FeatureType) | Wandprofiel |
| compactionPresent | verdichting aanwezig |
| descriptionQuality | beschrijfkwaliteit |
| horizonRepetition | repeterende horizonten |
| localPhenomenon | plaatselijk fenomeen |
| meanHighestGroundwaterLevel | gemiddeld hoogste grondwaterstand |
| meanHighestGroundwaterLevelReached | gemiddeld hoogste grondwaterstand bereikt |
| meanLowestGroundwaterLevel | gemiddeld laagste grondwaterstand |
| rootableDepth | bewortelbare diepte |
| rootableDepthReached | bewortelbare diepte bereikt |
| sequenceDisturbed | opbouw verstoord |
| upperBoundaryShape | vorm bovengrens |
| SoilUncovering (FeatureType) | Wandontsluiting |
| endDepthSoilFace | einddiepte wand |
| outcropType | type ontsluiting |
| pitRefilled | kuil dichtgemaakt |
| soilFaceOrientation | wandorientatie |
| stopCriterion | stopcriterium |
| SpecialFeatureBottom (AttributeGroupType) | Bijzonderheid onderin |
| beginDepth | begindiepte |
| specialFeature | bijzonderheid |
| Stain (AttributeGroupType) | Vlek |
| evenlyMottled | gelijkmatig verdeeld |
| mottlingDensity | bedekkingsgraad |
| stainColour | vlekkleur |
| StandardDistributionFraction63to2000um (AttributeGroupType) | Standaard verdeling fractie 63tot2000um |
| fraction105to210um | fractie 105ot210um |
| fraction210to420um | fractie 210tot420um |
| fraction420to2000um | fractie 420tot2000um |
| fraction63to105um | fractie 63tot105um |
| StandardDistributionFractionSmaller50um (AttributeGroupType) | Standaard verdeling fractie kleiner50um |
| fraction0to2um | fractie 0tot2um |
| fraction16to50um | fractie 16tot50um |
| fraction2to16um | fractie 2tot16um |
| StandardizedLocation (AttributeGroupType) | Gestandaardiseerde locatie |
| coordinateTransformation | coördinaattransformatie |
| location | coördinaten |
| VerticalPositionRange (AttributeGroupType) | Diepte interval |
| endDepth | einddiepte |
| startDepth | begindiepte |
| WaterContentAndConductivityAtSpecificSoilWaterPotential (AttributeGroupType) | Watergehalte en doorlatendheid bij bepaalde bodemvochtpotentiaal |
| hydraulicConductivity | waterdoorlatendheid |
| soilWaterPotential | bodemvochtpotentiaal |
| volumetricWaterContent | volumetrisch watergehalte |
| WaterContentAndConductivityUnderDecreasingSoilWaterPotentialDetermination (FeatureType) | Bepaling watergehalte en doorlatendheid bij veranderende bodemvochtpotentiaal |
| determinationId | bepalingsID |
| determinationMethod | bepalingsmethode |
| determinationProcedure | bepalingsprocedure |
| dryBulkDensity | droge bulkdichtheid |
| filmUsed | folie gebruikt |
| materialIrregularity | bijzonderheid materiaal |
| overviewTensiometerCharacteristics | overzicht tensiometergegevens |
| relativeHumidity | relatieve luchtvochtigheid |
| ringDiameter | ringdiameter |
| ringHeight | ringhoogte |
| temperature | temperatuur |
| verticallySampled | verticaal bemonsterd |
| WaterretentionCharacteristic (AttributeGroupType) | Waterretentiekarakteristiek |
| residualVolumetricWaterContent | residueel volumetrisch watergehalte |
| retentionCurve | retentiecurve |
| simpleCurve | curve enkelvoudig |
| volumetricWaterContentAtSaturation | verzadigd volumetrisch watergehalte |
| WaterretentionDeterminationStepwise (FeatureType) | Bepaling waterretentie stapsgewijs |
| adsorptive | vernattend |
| determinationId | bepalingsID |
| determinationMethod | bepalingsmethode |
| determinationProcedure | bepalingsprocedure |
| dryBulkDensity | droge bulkdichtheid |
| dryingPeriod | droogtijd |
| dryingTemperature | droogtemperatuur |
| materialIrregularity | bijzonderheid materiaal |
| relativeHumidity | relatieve luchtvochtigheid |
| ringDiameter | ringdiameter |
| ringHeight | ringhoogte |
| ringSampleUsed | ringmonster gebruikt |
| saltCorrectionMethod | zoutcorrectiemethode |
| temperature | temperatuur |
| volumetricWaterContentDetermined | volumetrisch watergehalte bepaald |
| WaterretentionValue (AttributeGroupType) | Waterretentiewaarde |
| massWaterContent | massa watergehalte |
| soilWaterPotential | bodemvochtpotentiaal |
| volumetricWaterContent | volumetrisch watergehalte |
| WaterretentionValueEvaporation (AttributeGroupType) | Waterretentiewaarde verdamping |
| elapsedTime | verlopen tijd |
| soilWaterPotentialDepth2 | bodemvochtpotentiaal diepte 1 |
| soilWaterPotentialDepth3 | bodemvochtpotentiaal diepte 2 |
| soilWaterPotentialDepth4 | bodemvochtpotentiaal diepte 3 |
| soilWaterPotentialDepth5 | bodemvochtpotentiaal diepte 4 |
| volumetricWaterContent | volumetrisch watergehalte |